Evaluation Method for Hosting Capacity of Rooftop Photovoltaic Considering Photovoltaic Potential in Distribution System
Abstract
:1. Introduction
- We propose an evaluation method for the hosting capacity of rooftop PV considering photovoltaic potential in the distribution system. Simulation experiments demonstrate that the proposed method can more accurately reflect the operation of the distribution system and the rooftop PV hosting capacity than the traditional evaluation method that assigns the same installed PV capacity to each distribution substation supply area.
- Because the existing methods make it difficult to carry out large-scale PV hosting capacity evaluation in the actual distribution system, we constructed a multi-level evaluation system for PV hosting capacity by combining multi-source data such as geographic information system data, metering system data, and satellite image data of the power grid corporation.
- An improved PSPNet is adopted to efficiently extract roof contours from satellite map images with high accuracy and implement the estimation of rooftop photovoltaic potential for each distribution substation supply area, which can meet the requirements of a large-scale evaluation of the PV hosting capacity in the distribution system.
2. Methodology
2.1. Estimation of Rooftop Photovoltaic Potential Based on Improved PSPNet
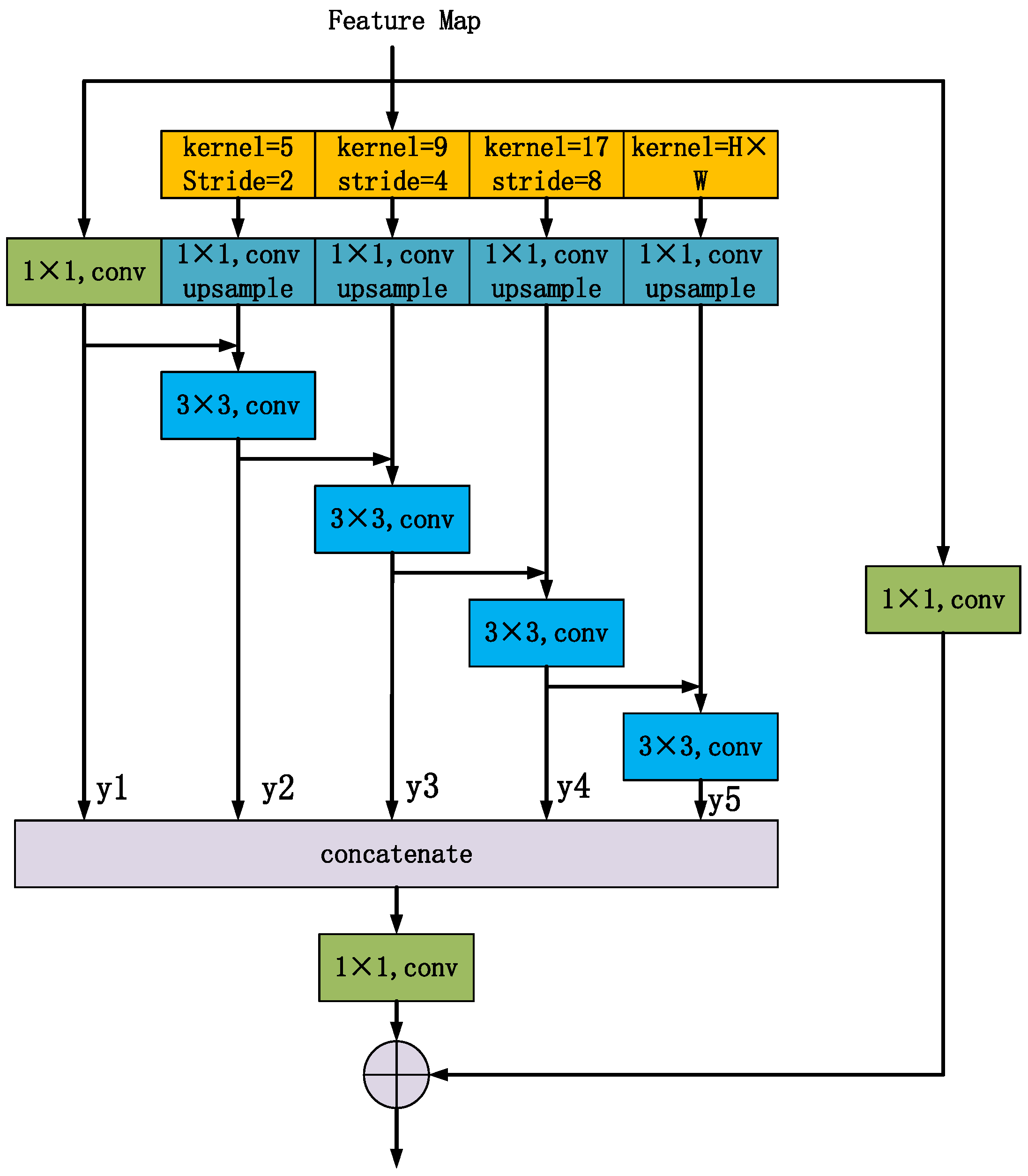
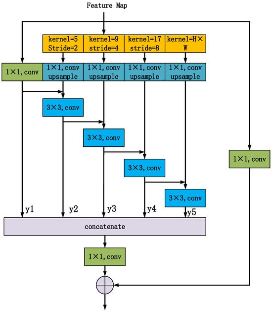
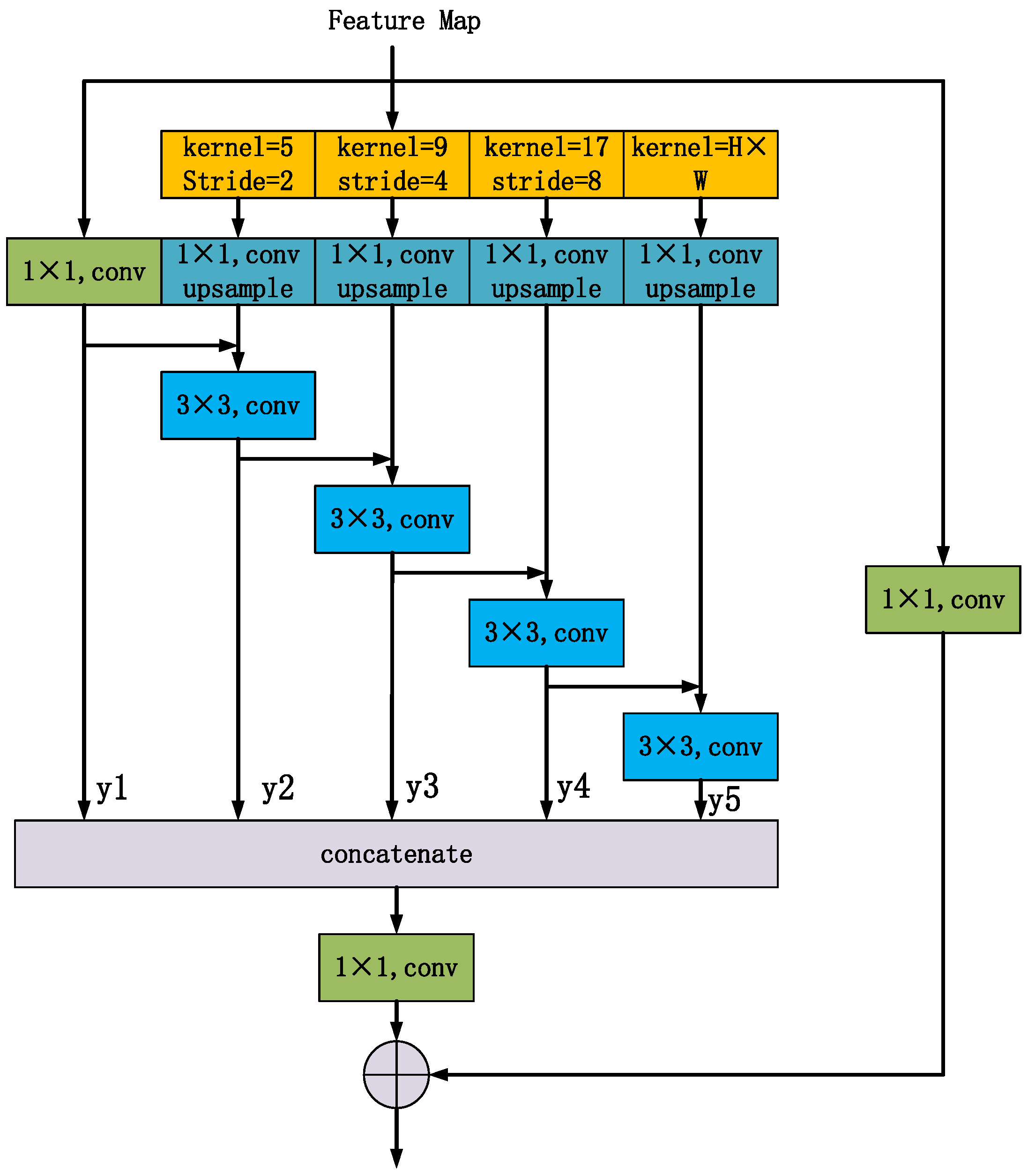
2.1.1. Improved PSPNet
2.1.2. Building Roof Extraction Based on the Improved PSPNet
- (1)
- Collection of the dataset: select some representative building images from the satellite map image of the planning area for labeling and appropriately add the WHU building dataset to prepare data for subsequent model training;
- (2)
- Construction of the segmentation model: build the model based on the improved PSPNet described above;
- (3)
- Training the PSPNet model: set reasonable initial training hyperparameters and continuously optimize and iterate its parameters during the training process to save the model parameters with the best performance;
- (4)
- Extraction of building roofs: based on the satellite map images of the planning area, segment and extract the building roofs associated with each distribution substation using the trained PSPNet model and analyze the experimental results.
2.1.3. Estimation of Rooftop Photovoltaic Potential
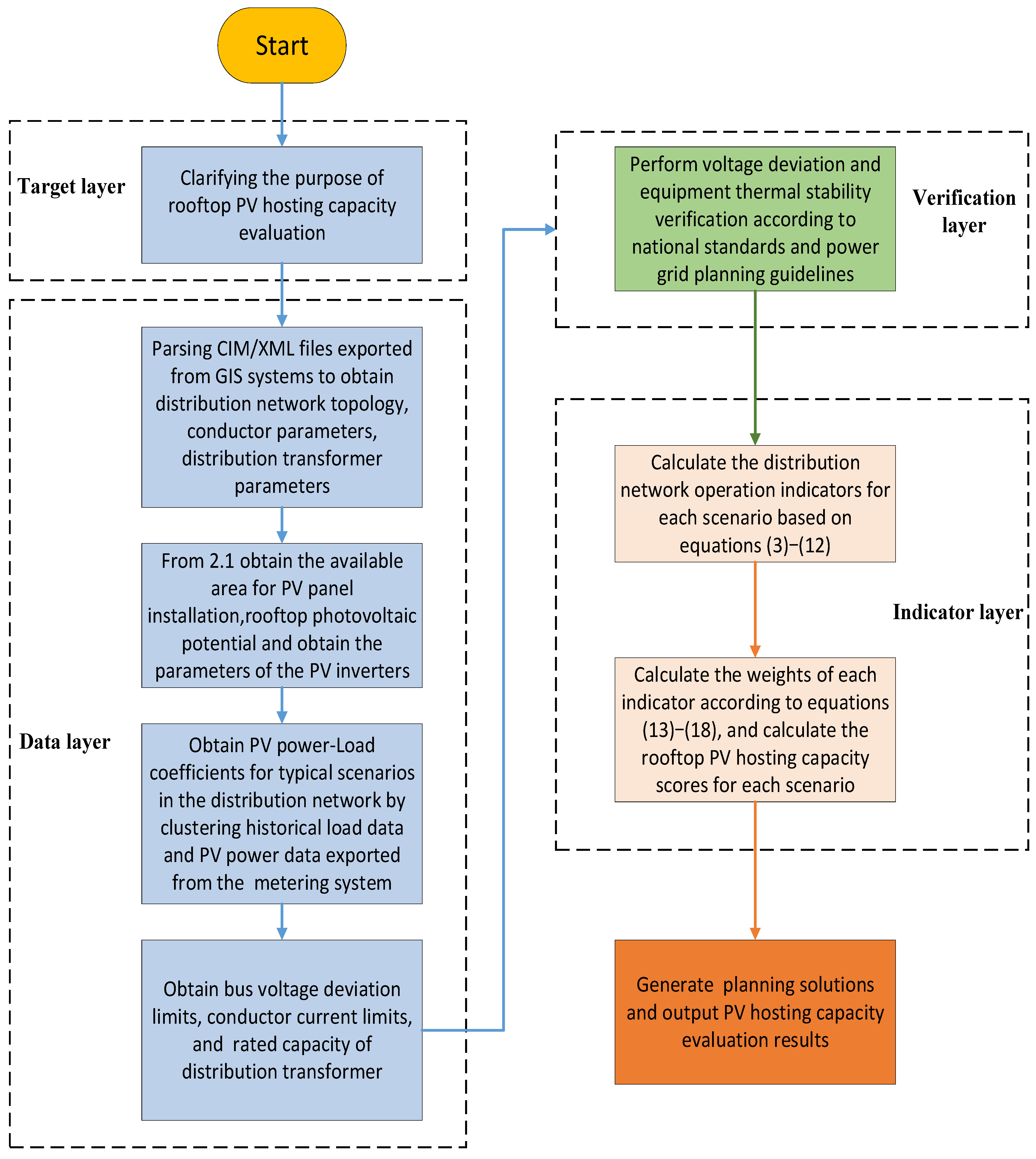
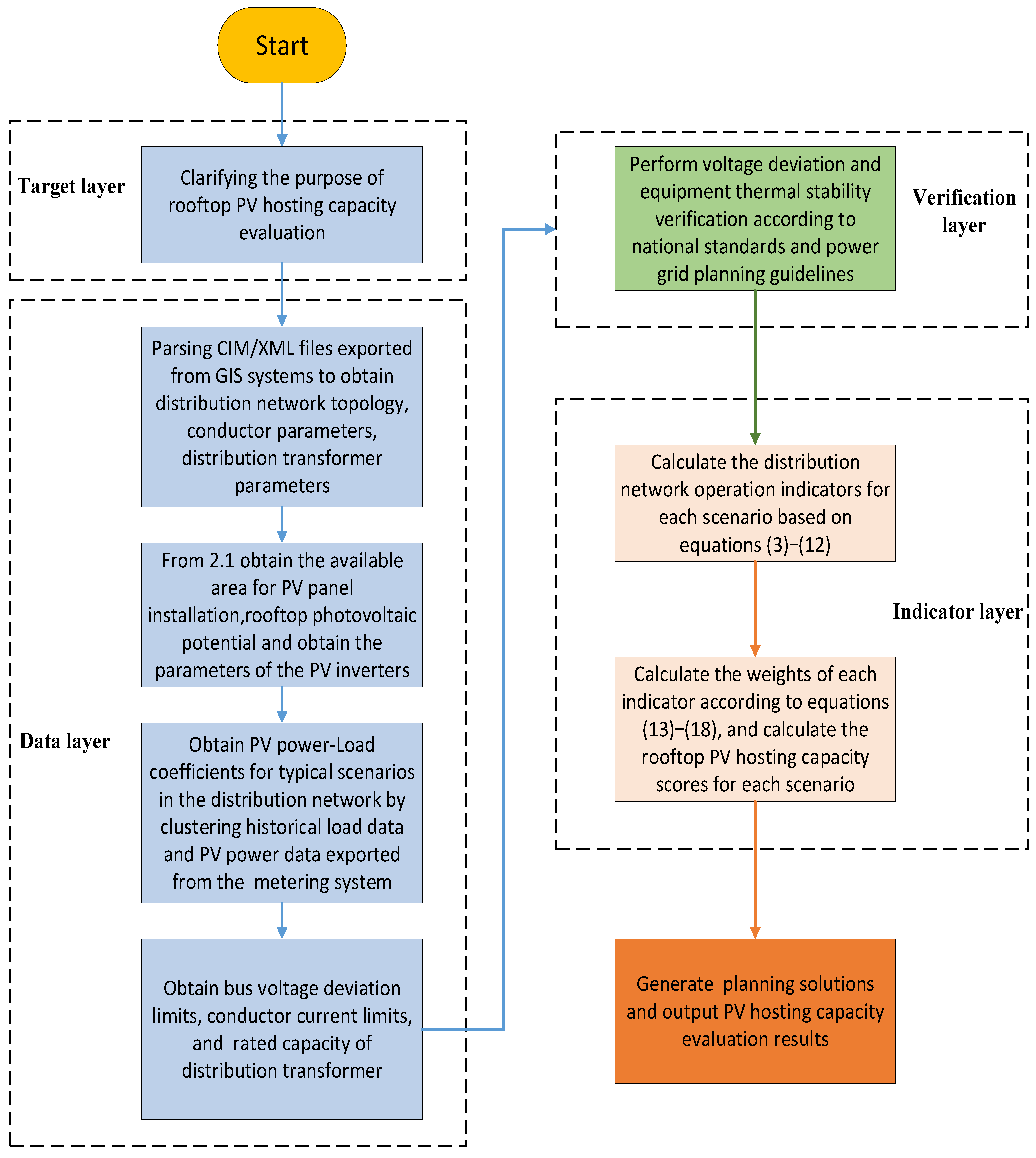
2.2. Multi-Level PV Hosting Capacity Evaluation System for the Distribution System
2.2.1. Data Preparation
- (1)
- Grid equipment data. These include the CIM/XML file of the distribution system to be evaluated and the Scalable Vector Graphics (SVGs) of the primary wiring diagram based on it, the conductor models, lengths, and unit equivalent impedances of each branch of the distribution system, and the distribution transformer models;
- (2)
- Photovoltaic installation data. The available area for PV panel installation, rooftop photovoltaic potential, and power factor adjustment range of photovoltaic inverters;
- (3)
- Typical operation scenario data. These include typical time-series data of rooftop photovoltaic power and load in each distribution substation supply area;
- (4)
- Security constraint data. These include bus voltage deviation limits, conductor current limits, and rated capacity of distribution transformers.
2.2.2. Construction of a Multi-Level PV Hosting Capacity Evaluation System
2.2.3. Indicator Calculation Model
- (1)
- The average voltage excursion index (AVEI) reflects the degree of deviation of the node voltage value from the rated value in the distribution system after accessing rooftop PV in a certain operation cycle, and the smaller its value, the better:where denotes the actual value of the node voltage at node i at the moment; denotes the rated value of the node voltage; and N denotes the total number of nodes in the distribution system.
- (2)
- The average voltage qualification rate (AVQR) reflects the ratio of the number of qualified voltage nodes to the total number of nodes in the distribution system after accessing rooftop PV in a certain operation cycle, and the larger the value, the better.where denotes the number of nodes with qualified voltage in the distribution system at moment t.
- (3)
- The average line loss rate (ALLR) reflects the overall network losses in the distribution system after accessing rooftop PV in a certain operation cycle, and the smaller its value, the better:where and denote the total loss and the total power transmitted at moment t of the distribution system, respectively.
- (4)
- The average net Load fluctuation rate (ALFR) reflects the intensity of net load fluctuation per unit of time in the distribution system after accessing rooftop PV in a certain operation cycle, and the smaller its value, the better:where and denote the net load of the distribution system at moments t and t − 1, respectively.
- (5)
- The average photovoltaic penetration rate (APPR) reflects the ratio of PV power to total load in the distribution system after accessing rooftop PV during a certain operation cycle, and the larger its value, the better:where denotes the PV power of node i at moment t in the distribution system.
2.2.4. CRITIC Method
- (1)
- Indicator Normalization
- (2)
- Calculation of Information Carrying Capacity
- (3)
- Calculation of Indicator Weights
3. Results and Discussion
3.1. Estimation Results of Roof Photovoltaic Potential
3.1.1. Dataset
3.1.2. Parameter Settings
3.1.3. Evaluation Metrics
3.1.4. Rooftop Photovoltaic Potential Estimation of Each Distribution Substation Supply Area and Precision Analysis
3.2. Result Analysis of Roof Photovoltaic Hosting Capacity Evaluation
4. Conclusions
- (1)
- Based on the improved PSPNet model, the rooftop contour in the satellite map image is extracted, and then the rooftop photovoltaic potential of each distribution substation supply area is estimated. The experimental results show that the DAPPM can effectively solve the problem of roof holes in the original PSPNet model. Compared with other models, improved PSPNet can ensure segmentation accuracy while maintaining a small number of parameters and reasoning time, which can effectively achieve the rooftop photovoltaic potential estimation of distribution substation supply area and meet the requirements of large-scale evaluation of the PV hosting capacity in the distribution system.
- (2)
- The proposed method considering photovoltaic potential can more accurately reflect the operation of the distribution system and the rooftop PV hosting capacity than the traditional evaluation method that assigns the same installed PV capacity to each distribution substation supply area.
- (3)
- Based on the rooftop photovoltaic potential estimation of the distribution substation supply area, combined with the multi-source data of the grid digitization system, and considering the safety, economy, and flexibility of the distribution system operation, a multi-level evaluation system of the PV hosting capacity is constructed. The experimental results show that the actual distribution system in the case has the lowest comprehensive score of hosting capacity in typical Scenario 3. In this scenario, the distribution system cannot fully accommodate the new rooftop photovoltaic, the voltage of nodes 6, 7, 17, 18, 19, and 20 will continuously exceed the limit, branch ② will have continuous current overload, and the distribution transformer in substation 2 will have continuous reverse overload. It is necessary to consider adding flexible resource control equipment, such as energy storage and SVC, or transforming the distribution network to make the PV hosting capacity of the distribution system reach 8548 kw so as to fully consume the new rooftop photovoltaic in the future.
- (1)
- The influence of the rooftop type of the building, the minimum installation area of photovoltaic panels, the rooftop association mode, and the environmental factors on the rooftop photovoltaic potential estimation of distribution substation supply area;
- (2)
- How to efficiently obtain the data required for hosting capacity evaluation from the digitization system of the distribution network;
- (3)
- The estimation of rooftop PV potential in this paper is mainly applied to a rural area in Shantou, China, and we aim to extend the methodology to urban areas with higher housing densities and more complex distribution systems in the future.
Author Contributions
Funding
Institutional Review Board Statement
Informed Consent Statement
Data Availability Statement
Conflicts of Interest
Appendix A
| Branch | From | To | Unit Resistance (Ω/km) | Unit Reactance (Ω/km) | Basic Load (kW) | Power Factor | Conductor Cross-Sectional Area (mm2) | Length (km) | Current Limit (A) | Distribution Transformer Capacity at To_Node (kVA) |
|---|---|---|---|---|---|---|---|---|---|---|
| 1 | 1 | 2 | 0.21 | 0.36 | 190 | 0.967 | 150 | 0.493 | 445 | 250 |
| 2 | 2 | 3 | 0.45 | 0.38 | 400 | 0.961 | 70 | 0.984 | 275 | 800 |
| 3 | 3 | 4 | 0.45 | 0.38 | 440 | 0.959 | 70 | 0.858 | 275 | 500 |
| 4 | 4 | 5 | 0.45 | 0.38 | 390 | 0.956 | 70 | 0.822 | 275 | 500 |
| 5 | 5 | 6 | 0.85 | 0.40 | 350 | 0.958 | 35 | 0.964 | 170 | 500 |
| 6 | 6 | 7 | 0.21 | 0.36 | 200 | 0.958 | 150 | 0.877 | 445 | 250 |
| 7 | 2 | 8 | 0.85 | 0.40 | 150 | 0.949 | 35 | 0.888 | 170 | 250 |
| 8 | 8 | 9 | 1.01 | 0.42 | 470 | 0.958 | 25 | 1.217 | 130 | 630 |
| 9 | 9 | 10 | 0.85 | 0.40 | 480 | 0.954 | 35 | 1.045 | 170 | 630 |
| 10 | 10 | 11 | 0.45 | 0.38 | 330 | 0.957 | 70 | 0.726 | 275 | 500 |
| 11 | 10 | 12 | 0.45 | 0.38 | 145 | 0.945 | 70 | 0.833 | 275 | 250 |
| 12 | 12 | 13 | 1.01 | 0.42 | 260 | 0.956 | 25 | 1.453 | 130 | 315 |
| 13 | 4 | 14 | 0.45 | 0.38 | 240 | 0.949 | 70 | 1.204 | 275 | 315 |
| 14 | 14 | 15 | 0.85 | 0.40 | 250 | 0.963 | 35 | 0.865 | 170 | 315 |
| 15 | 15 | 16 | 0.85 | 0.40 | 190 | 0.997 | 35 | 0.921 | 170 | 250 |
| 16 | 16 | 17 | 1.01 | 0.42 | 600 | 0.946 | 25 | 1.401 | 130 | 800 |
| 17 | 17 | 18 | 0.85 | 0.40 | 120 | 0.960 | 35 | 0.908 | 170 | 200 |
| 18 | 6 | 19 | 0.21 | 0.36 | 120 | 0.947 | 150 | 0.781 | 445 | 200 |
| 19 | 19 | 20 | 1.01 | 0.42 | 720 | 0.956 | 25 | 1.554 | 130 | 1250 |

References
- National Energy Administration Comprehensive Department on the Announcement of the Whole County (City, District) Rooftop Distributed Photovoltaic Development Pilot List of Notice. Available online: https://www.gov.cn/zhengce/zhengceku/2021-09/15/content_5637323.htm (accessed on 9 October 2023).
- Long, C.; Ochoa, L.F. Voltage control of PV-rich LV networks: OLTC-fitted transformer and capacitor banks. IEEE Trans. Power Syst. 2016, 31, 4016–4025. [Google Scholar] [CrossRef]
- Zhan, H.; Wang, C.; Wang, Y.; Yang, X.; Zhang, X.; Wu, C.; Chen, Y. Relay protection coordination integrated optimal placement and sizing of distributed generation sources in distribution networks. IEEE Trans. Smart Grid 2016, 7, 55–65. [Google Scholar] [CrossRef]
- Andresen, M.; Buticchi, G.; Liserre, M. Thermal stress analysis and MPPT optimization of photovoltaic systems. IEEE Trans. Ind. Electron. 2016, 63, 4889–4898. [Google Scholar] [CrossRef]
- Zhong, T.; Zhang, Z.; Chen, M.; Zhang, K.; Zhou, Z.; Zhu, R.; Wang, Y.; Lü, G.; Yan, J. A city-scale estimation of rooftop solar photovoltaic potential based on deep learning. Appl. Energy 2021, 298, 117132. [Google Scholar] [CrossRef]
- El-Shimy, M.; Sharaf, A.; Khairy, H.; Hashem, G. Reduced-order modelling of solar-PV generators for small-signal stability assessment of power systems and estimation of maximum penetration levels. IET Gener. Transm. Distrib. 2018, 12, 1838–1847. [Google Scholar] [CrossRef]
- Tan, X.; Wang, Z.; Li, Q.; Pang, Q. Maximum access capacity calculation of distributed PY grid connected based on stochastic programming. Autom. Electr. Power Syst. 2020, 44, 72–80. (In Chinese) [Google Scholar]
- Tao, Q.; Wang, D.; Ye, J.; Xue, J.; Zhang, H. Capacity Analysis of Distributed Photovoltaic Generation Integrated into Power Grid Con-sidering Energy Storage Configuration Mode Based on Fusion of Multiple Data Sources. High Volt. Eng. 2018, 44, 1093–1098. (In Chinese) [Google Scholar]
- Alghamdi, Y.; Al-Mehizia, A.; Al-Ismail, F. PV Hosting Capacity Calculation Using Particle Swarm Optimization. In Proceedings of the 2021 North American Power Symposium (NAPS), College Station, TX, USA, 14–16 November 2021; pp. 1–6. [Google Scholar]
- Yuan, Z.; Xu, M.; Tao, Y.; Li, M.; Guo, Z.; Zhang, J. Calculation of renewable energy hosting capacity of distribution network based on multi strategy improved adaptive manta ray foraging optimization. Front. Energy Res. 2023, 10, 985623. [Google Scholar] [CrossRef]
- Gomes, C.; Ferreira, H. Hosting capacity evaluation of distributed generation systems with genetic algorithm. In Proceedings of the 2018 Simposio Brasileiro de Sistemas Eletricos (SBSE), Niteroi, Brazil, 12–16 May 2018; pp. 1–6. [Google Scholar]
- Ding, F.; Mather, B. On distributed PV hosting capacity estimation, sensitivity study and improvement. IEEE Trans. Sustain. Energy 2017, 8, 1010–1020. [Google Scholar] [CrossRef]
- Liu, Y.; Tai, Y.; Lee, Y.; Jiang, J.; Lin, C. Assessment of PV Hosting Capacity in a Small Distribution System by an Improved Stochastic Analysis Method. Energies 2020, 13, 5942. [Google Scholar] [CrossRef]
- Torquato, R.; Salles, D.; Pereira, C.; Meira, P.; Freitas, W. A Comprehensive Assessment of PV Hosting Capacity on Low-Voltage Distribution Systems. IEEE Trans. Power Deliv. 2018, 33, 1002–1012. [Google Scholar] [CrossRef]
- Zhang, X.; Li, H.; Wang, L.; Liu, Y.; Wang, F. Comprehensive Evaluation of AC-DC Distribution Network in Photovoltaic-Energy Storage Charging Station Based on AHP-TOPSIS Method. In Proceedings of the 2021 IEEE 5th Conference on Energy Internet and Energy System Integration (EI2), Taiyuan, China, 22–24 October 2021; pp. 83–88. [Google Scholar]
- Liu, Z.; Xie, Q.; Dai, L.; Wang, H.; Deng, L.; Wang, C.; Zhang, Y.; Zhou, X.; Yang, C.; Xiang, C.; et al. Research on comprehensive evaluation method of distribution network based on AHP-entropy weighting method. Front. Energy Res. 2022, 10, 975462. [Google Scholar] [CrossRef]
- Xiao, J.; Ye, Y.; Wang, F.; Shen, J.; Gao, F. Comprehensive Evaluation Index System of Distribution Network for Distributed Photovoltaic Access. Front. Energy Res. 2022, 10, 892579. [Google Scholar] [CrossRef]
- Wang, D.; Xu, M.; Gao, W.; Hao, L.; Chen, L.; Ning, Z. Analysis and Evaluation of Bearing Capacity of Distributed Photovoltaic Connected to Hunan Power Grid. In Proceedings of the 2023 2nd International Conference on Power System and Power Engineering, Nanchang, China, 17–19 March 2023; p. 012036. [Google Scholar]
- Grabner, M.; Souvent, A.; Suljanović, N.; Košir, A.; Blažič, B. Probabilistic methodology for calculating PV hosting capacity in LV networks using actual building roof data. Energies 2019, 12, 4086. [Google Scholar] [CrossRef]
- Izquierdo, S.; Rodrigues, M.; Fueyo, N. A method for estimating the geographical distribution of the available roof surface area for large-scale photovoltaic energy-potential evaluations. Sol. Energy 2008, 82, 929–939. [Google Scholar] [CrossRef]
- Wiginton, L.; Nguyen, H.; Pearce, J. Quantifying rooftop solar photovoltaic potential for regional renewable energy policy. Comput. Environ. Urban Syst. 2010, 34, 345–357. [Google Scholar] [CrossRef]
- Krapf, S.; Kemmerzell, N.; Khawaja Haseeb Uddin, S.; Hack Vázquez, M.; Netzler, F.; Lienkamp, M. Towards scalable economic photovoltaic potential analysis using aerial images and deep learning. Energies 2021, 14, 3800. [Google Scholar] [CrossRef]
- Walch, A.; Castello, R.; Mohajeri, N.; Scartezzini, J. Big data mining for the estimation of hourly rooftop photovoltaic potential and its uncertainty. Appl. Energy 2020, 262, 114404. [Google Scholar] [CrossRef]
- Yu, H.W. Buiding Roof Extraction and Solar Energy Potential Assessment Based on High Resolution Remote Sensing Image. Master’s Thesis, Wuhan University, Wuhan, China, 2019. [Google Scholar]
- Shelhamer, E.; Long, J.; Darrell, T. Fully Convolutional Networks for Semantic Segmentation. IEEE Trans. Pattern Anal. Mach. Intell. 2015, 39, 640–651. [Google Scholar] [CrossRef]
- Zhao, H.; Shi, J.; Qi, X.; Wang, X.; Jia, J. Pyramid Scene Parsing Network. In Proceedings of the 2017 IEEE Conference on Computer Vision and Pattern Recognition (CVPR), Honolulu, HI, USA, 21–26 July 2017; pp. 6230–6239. [Google Scholar] [CrossRef]
- Yuan, W.; Wang, J.; Xu, W. Shift pooling PSPNet: Rethinking pspnet for building extraction in remote sensing images from entire local feature pooling. Remote Sens. 2022, 14, 4889. [Google Scholar] [CrossRef]
- Xu, J.; Xiong, Z.; Bhattacharyya, S.P. PIDNet:A Real-Time Semantic Segmentation Network Inspired by PID Controllers. In Proceedings of the 2023 IEEE/CVF Conference on Computer Vision and Pattern Recognition (CVPR), Vancouver, BC, Canada, 17–24 June 2023; pp. 19529–19539. [Google Scholar]
- Hong, Y.; Pan, H.; Sun, W.; Jia, Y. Deep Dual-resolution Networks for Real-time and Accurate Semantic Segmentation of Road Scenes. arXiv 2021, arXiv:2101.06085. [Google Scholar]
- Xu, F.Y. Roof Area Recognition and Roof PV Capacity Estimation Based on Remote Sensing Images. Master’s Thesis, Hangzhou Dianzi University, Hangzhou, China, 2016. [Google Scholar]
- DL/T 2041-2019; Technical Guideline for Evaluating Power Grid Bearing Capability of Distributed Resources Connected to Network. National Energy Administration: Beijing, China, 2019.
- DL/T 1198-2013; Regulations on Power Quality Technical Management for Power System. National Energy Administration: Beijing, China, 2013.
- Liu, Y.; Hu, T.; Zhuang, J.; Sheng, J. Optimal design of variable suspension parameters for variable-gauge trains based on the improved CRITIC method. J. Chin. Inst. Eng. 2023, 46, 638–648. [Google Scholar] [CrossRef]
- Shahid, K.; Schiavone, E.; Drenjanac, D.; Pedersen Bæklund, R.; Olsen, R.L.; Schwefel, H. Extraction of CIM-based distribution grid topology information for observability. In Proceedings of the 2019 15th European Dependable Computing Conference (EDCC), Naples, Italy, 17–20 September 2019; pp. 165–170. [Google Scholar]
- Arshad, A.; Lindner, M.; Lehtonen, M. An analysis of photo-voltaic hosting capacity in finnish low voltage distribution networks. Energies 2017, 10, 1702. [Google Scholar] [CrossRef]
- Ji, S.; Wei, S.; Lu, M. Fully convolutional networks for multisource building extraction from an open aerial and satellite imagery data set. IEEE Trans. Geosci. Remote Sens. 2018, 57, 574–586. [Google Scholar] [CrossRef]














| Stage | Hyperparameter Type | Parameter Value | |
|---|---|---|---|
| Downsample factor | 8 | ||
| Freezing stage | Batch_size | 8 | |
| Init learning rate | 1 × 10−2 | ||
| Unfreezing stage | Batch_size | 4 | |
| Init learning rate | 1 × 10−2 | ||
| Learning rate decay type | CosineAnnealing | ||
| Momentum | 0.9 | ||
| Weight_decay | 1 × 10−4 | ||
| Minimum image size | 256 × 256 | ||
| Metrics | Calculation Formula | Explanation |
|---|---|---|
| MIOU | The mean of the intersection over union values | |
| MPA | The mean accuracy of pixel-wise classification | |
| Accuracy | The proportion of correctly classified samples in a classification task | |
| F1 score | The harmonic mean of precision and recall | |
| Times | Execution time, typically representing the time consumption of model inference | |
| Parameters | Total number of parameters included in the model | |
| FLOPs | The number of floating point operations performed by a model |
| Method | MIOU (%) | MPA (%) | Accuracy (%) | F1 Score | Time (ms) | Param (M) | FLOPs (G) |
|---|---|---|---|---|---|---|---|
| DeeplabV3+ | 81.08 | 87.32 | 95.21 | 0.8892 | 50.98 | 5.813 | 13.22 |
| PSPNet | 82.51 | 89.10 | 95.54 | 0.8990 | 49.96 | 46.71 | 29.69 |
| Improved PSPNet | 83.77 | 89.93 | 95.89 | 0.9073 | 49.68 | 23.70 | 19.93 |
| Distribution Substation No. | Extracted Rooftop Area (m2) | Available Area for PV Panel Installation (m2) | Estimated Rooftop PV Potential (kW) | Real Rooftop PV Potential (kW) |
|---|---|---|---|---|
| 2 | 3009 | 2166 | 325 | 309 |
| 3 | 6870 | 4947 | 742 | 782 |
| 4 | 2657 | 1913 | 287 | 245 |
| 5 | 4074 | 2933 | 440 | 410 |
| 6 | 7981 | 5746 | 862 | 895 |
| 7 | 2870 | 2067 | 310 | 336 |
| 8 | 2491 | 1794 | 269 | 284 |
| 9 | 3889 | 2800 | 420 | 447 |
| 10 | 4028 | 2900 | 435 | 470 |
| 11 | 3194 | 2300 | 345 | 326 |
| 12 | 2574 | 1853 | 278 | 295 |
| 13 | 2870 | 2066 | 310 | 322 |
| 14 | 3056 | 2200 | 330 | 315 |
| 15 | 3324 | 2393 | 359 | 383 |
| 16 | 2407 | 1733 | 260 | 246 |
| 17 | 8148 | 5867 | 880 | 924 |
| 18 | 2083 | 1500 | 225 | 198 |
| 19 | 1667 | 1200 | 180 | 205 |
| 20 | 11,954 | 8607 | 1291 | 1255 |
| Total | 79,146 | 56,985 | 8548 | 8644 |
| Indicator | AVEI | AVQR | ALLR | ALFR | APPR | Comprehensive Score |
|---|---|---|---|---|---|---|
| Scenario 1 | 1.04 | 91.04 | 0.2790 | 6.45 | 48.65 | 64.13 |
| Scenario 2 | 0.56 | 1 | 0.2745 | 6.15 | 28.13 | 52.92 |
| Scenario 3 | 2.26 | 75.16 | 0.3580 | 9.43 | 107.62 | 41.76 |
| Scenario 4 | 0.81 | 95.52 | 0.2741 | 4.30 | 50.02 | 76.94 |
| Scenario 5 | 1.33 | 84.06 | 0.3302 | 4.36 | 66.48 | 72.55 |
| Weights | 0.1285 | 0.1420 | 0.1666 | 0.1453 | 0.4176 | 1 |
Disclaimer/Publisher’s Note: The statements, opinions and data contained in all publications are solely those of the individual author(s) and contributor(s) and not of MDPI and/or the editor(s). MDPI and/or the editor(s) disclaim responsibility for any injury to people or property resulting from any ideas, methods, instructions or products referred to in the content. |
© 2023 by the authors. Licensee MDPI, Basel, Switzerland. This article is an open access article distributed under the terms and conditions of the Creative Commons Attribution (CC BY) license (https://creativecommons.org/licenses/by/4.0/).
Share and Cite
Xu, Y.; He, J.; Liu, Y.; Li, Z.; Cai, W.; Peng, X. Evaluation Method for Hosting Capacity of Rooftop Photovoltaic Considering Photovoltaic Potential in Distribution System. Energies 2023, 16, 7677. https://doi.org/10.3390/en16227677
Xu Y, He J, Liu Y, Li Z, Cai W, Peng X. Evaluation Method for Hosting Capacity of Rooftop Photovoltaic Considering Photovoltaic Potential in Distribution System. Energies. 2023; 16(22):7677. https://doi.org/10.3390/en16227677
Chicago/Turabian StyleXu, Yilin, Jie He, Yang Liu, Zilu Li, Weicong Cai, and Xiangang Peng. 2023. "Evaluation Method for Hosting Capacity of Rooftop Photovoltaic Considering Photovoltaic Potential in Distribution System" Energies 16, no. 22: 7677. https://doi.org/10.3390/en16227677
APA StyleXu, Y., He, J., Liu, Y., Li, Z., Cai, W., & Peng, X. (2023). Evaluation Method for Hosting Capacity of Rooftop Photovoltaic Considering Photovoltaic Potential in Distribution System. Energies, 16(22), 7677. https://doi.org/10.3390/en16227677
