Assessing the Potential of Integrated Shading Devices to Mitigate Overheating Risk in University Buildings in Severe Cold Regions of China: A Case Study in Harbin
Abstract
:1. Introduction
1.1. Global Warming and Rising Temperatures
1.2. Overheating in Severe Cold Regions of China
1.3. Integrated Shading Devices
1.4. Overheating Risk Criteria
1.5. Research Gap and Innovations
- Although an increasing number of studies have reported the impact of climate change on the thermal environments of buildings, the existing literature on empirical studies of indoor thermal comfort during summer in the severe cold regions of China is quite limited. In this region, studies related to building overheating have focused on residential buildings, while the overheating risk in educational buildings is still unknown. This paper aims to refine this identified research gap by first presenting evidence of overheating in educational buildings in these regions.
- Previous case studies have mainly focused on analysing the degree of overheating in specific rooms but lacked attention to the building as a whole. This paper assesses whether all rooms in an entire educational building satisfy the criteria by analysing specific spaces, which contributes to a more comprehensive understanding of the overheating risk profile.
- Shading devices have been recognised as an effective means of mitigating overheating. However, the Chinese code clearly states that the application of shading devices in severe cold regions has not yet been considered. Therefore, the effectiveness of applying integrated shading devices to mitigate overheating in this region needs to be verified. When studying mitigation measures, few articles have simultaneously considered the effects of multiple aspects such as the thermal environment, daylight, and energy consumption. This paper synthesises these three elements and proposes a methodology for the design of integrated shading application parameters. This method can be applied to the evaluation of multiple scenarios in different buildings with greater practical and guiding significance.
- Do naturally ventilated university buildings in the severe cold regions of China suffer from overheating in summer? If so, what is the degree of overheating?
- Can the application of integrated shading devices mitigate overheating in classrooms at risk of overheating? If so, to what extent?
- Shading devices mitigate overheating by reducing solar radiation in the room, which affects the daylight entering the space and increases energy consumption for heating in winter. How should the parameters of integrated shading devices be designed, taking full account of the daylight environment and year-round energy consumption? What are the recommended values?
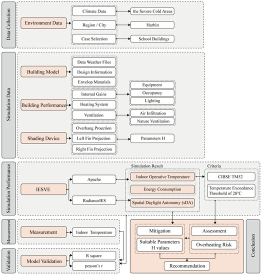
2. Methodology
2.1. Case Study
2.2. Measurement
2.3. Simulation
2.3.1. IES Virtual Environment (IESVE) Software
2.3.2. Weather Data
2.3.3. Building Envelope Materials
2.3.4. Natural Ventilation
2.3.5. Internal Gains
2.3.6. Shading Devices
2.4. Validation
2.5. Overheating Risk Assessment
2.6. Daylight Assessment
2.7. Framework
3. Results
3.1. Assessment of Overheating Risk
3.2. Integrated Shading Device Performance
3.3. The Impact of Integrated Shading Devices on the Daylight Environment and Energy Consumption
4. Discussion
4.1. Overheating Risk in University Buildings
4.2. The Effect of Integrated Shading Devices on the Indoor Environment
4.3. Recommended Parameters for Integrated Shading Device Design
4.4. Limitations and Outlook
5. Conclusions
- Overheating does occur in summer in university buildings in the severe cold regions of China, as determined by the static threshold criteria and CIBSE TM52 criteria, and as measured in a representative university building in Harbin. Overheating can occur in a south-facing classroom for up to 152 h and in a north-facing classroom for up to 80 h during summer use, with 69% of the functional rooms in the building not meeting the CIBSE TM52 overheating standards. The risk of overheating cannot be ignored, and regional standards may need to be improved.
- The static threshold criteria determine a higher overheating duration and degree than the adaptive criteria. The static threshold determines 220 h of overheating, compared with 152 h for the adaptive standard, which is more accurate in monitoring overheating than the static threshold standard.
- Integrated shading devices show good potential to mitigate overheating. By applying integrated shading devices, overheating in naturally ventilated classrooms can be reduced by up to 90 h, a reduction of approximately 59.2%. The overheating time decreases as the H value increases, and largely stabilises when H exceeds 1.1 m.
- A reasonable integrated shading design can effectively improve indoor thermal comfort while maintaining daylight levels and controlling the increase in energy consumption. This paper balances the three elements of overheating duration, daylight environment, and energy consumption to propose recommended integrated shading parameters, with a recommended H value of 0.5 m. The research ideas can provide a reference for the design of integrated shading devices for other university buildings.
Author Contributions
Funding
Data Availability Statement
Conflicts of Interest
References
- NASA Says 2022 Fifth Warmest Year on Record, Warming Trend Continues|NASA. Available online: https://www.nasa.gov/press-release/nasa-says-2022-fifth-warmest-year-on-record-warming-trend-continues (accessed on 10 June 2023).
- CMA Climate Change Centre. Blue Book on Climate Chage in China 2022; Science Press: Beijing, China, 2022. [Google Scholar]
- Editorial Committee of the Third China’s National Assessment Report on Climate Change. The Third China’s National Assessment Report on Climate Change; Science Press: Beijing, China, 2015. [Google Scholar]
- Reveshti, A.M.; Ebrahimpour, A.; Razmara, J.; Geving, S. Investigating the effect of new and old weather data on the energy consumption of buildings affected by global warming in different climates. Int. J. Thermofluids 2023, 19, 100377. [Google Scholar]
- Fan, J.L.; Hu, J.W.; Zhang, X. Impacts of climate change on electricity demand in China: An empirical estimation based on panel data. Energy 2019, 170, 880–888. [Google Scholar]
- Bartholy, J.; Pongrácz, R. A brief review of health-related issues occurring in urban areas related to global warming of 1.5 °C. Curr. Opin. Environ. Sustain. 2018, 30, 123–132. [Google Scholar]
- Deng, S.; Han, A.; Jin, S.; Wang, S.; Zheng, J.; Jalaludin, B.B.; Hajat, S.; Liang, W.; Huang, C. Effect of extreme temperatures on asthma hospital visits: Modification by event characteristics and healthy behaviors. Environ. Res. 2023, 226, 115679. [Google Scholar] [PubMed]
- Akimoto, T.; Tanabe, S.I.; Yanai, T.; Sasaki, M. Thermal comfort and productivity- Evaluation of workplace environment in a task conditioned office. Build. Environ. 2010, 45, 45–50. [Google Scholar]
- Zhang, F.; de Dear, R. University students’ cognitive performance under temperature cycles induced by direct load control events. Indoor Air 2017, 27, 78–93. [Google Scholar]
- Touchie, M.; Tzekova, E.; Siegel, J.; Purcell, B.; Morier, J. Evaluate Summertime Overheating in Multi-Unit Residential Buildings Using Surveys and In-Suite Monitoring. In Proceedings of the Thermal Performance of the Exterior Envelopes of Whole Buildings XIII International Conference, Clearwater, FL, USA, 4–8 December 2016. [Google Scholar]
- Sehizadeh, A.; Ge, H. Impact of Future Climate Change on the Overheating of Canadian Housing Retrofitted to the PassiveHaus Standard: A case study. In Proceedings of the eSim, Ottawa, ON, Canada, 7–10 May 2014. [Google Scholar]
- Bertug, O.; Heba, E. Assessing overheating risk and thermal comfort in state-of-the-art prototype houses that combat exacerbated climate change in UK. Energy Build. 2019, 187, 201–217. [Google Scholar]
- Beizaee, A.; Lomas, K.J.; Firth, S.K. National survey of summertime temperatures and overheating risk in English homes. Build. Environ. 2013, 65, 1–17. [Google Scholar]
- Morgan, C.; Foster, J.A.; Poston, A.; Sharpe, T.R. Overheating in Scotland: Contributing factors in occupied homes. Build. Res. Inf. 2017, 45, 143–156. [Google Scholar]
- Bugenings, L.A.; Kamari, A. Overheating in existing and renovated Danish single -and multi-family houses. J. Build. Eng. 2022, 57, 104835. [Google Scholar]
- For the First Time Ever, Dozens of B.C. Schools Had to Close Due to Extreme Heat Wave|Globalnews.ca. Available online: https://globalnews.ca/news/7987756/first-time-ever-bc-schools-closeextreme-heat/ (accessed on 10 June 2023).
- Baba, F.M.; Ge, H.; Wang, L.; Zmeureanu, R. Assessing and mitigating overheating risk in existing Canadian school buildings under extreme current and future climates. Energy Build. 2023, 279, 112710. [Google Scholar]
- Mohamed, S.; Rodrigues, L.; Omer, S.; Calautit, J. Overheating and indoor air quality in primary schools in the UK. Energy Build. 2021, 250, 111291. [Google Scholar]
- Camacho-Montano, S.C.; Cook, M.; Wagner, A. Avoiding overheating in existing school buildings through optimized passive measures. Build. Res. Inf. 2020, 48, 349–363. [Google Scholar]
- Su, X. Research on Occupants’ Window Opening Behaviour and Thermal Comfort of Passive Dewelling in the Severe Cold Region. Master’s Thesis, Harbin Institute of Technology, Harbin, China, 2018. [Google Scholar]
- Liu, Y.; Zhou, S.; Yan, H.; Zou, M.; Gao, L. Field research of indoor thermal comfort in summer for residential buildings in Baotou. J. Xi’an Univ. Archit. Technol. 2012, 44, 369–375. [Google Scholar]
- Xu, Y.; Bo, R.; Chang, W.S.; Guo, H.; Shao, Y. The Use of Horizontal Shading Devices to Alleviate Overheating in Residential Buildings in the Severe Cold Region and Cold Region of China. Buildings 2022, 12, 408. [Google Scholar]
- Bo, R.; Chang, W.S.; Yu, Y.; Xu, Y.; Guo, H. Overheating of residential buildings in the severe cold and cold regions of China: The gap between building policy and performance. Build. Environ. 2022, 225, 109601. [Google Scholar]
- Yu, Y.; Shao, Y.; Zhao, B.; Yu, J.; Guo, H.; Chen, Y. Study on Summer Overheating of Residential Buildings in the Severe Cold Region of China in View of Climate Change. Buildings 2023, 13, 244. [Google Scholar]
- Burman, E.; Mumovic, D. The impact of ventilation strategy on overheating resilience and energy performance of schools against climate change: The evidence from two UK secondary schools. In Proceedings of the 7th International Building Physics Conference, Syracuse, NY, USA, 23–26 September 2018. [Google Scholar]
- Lv, X.; Jin, H.; Xi, T. Analysis and lmprovement of Thermal Comfort of Teaching Space in Severe Cold Region in Summer. Archit. Cult. 2021, 3, 208–209. [Google Scholar]
- Jain, N.; Burman, E.; Robertson, C.; Stamp, S.; Shrubsole, C.; Aletta, F.; Barrett, E.; Oberman, T.; Kang, J.; Raynham, P.; et al. Building performance evaluation: Balancing energy and indoor environmental quality in a UK school building. Build. Serv. Eng. Res. Technol. 2018, 41, 343–360. [Google Scholar]
- Guo, H.; Huang, L.; Song, W.; Wang, X.; Wang, H.; Zhao, X. Evaluation of the summer overheating phenomenon in reinforced concrete and cross laminated timber residential buildings in the cold and severe cold regions of China. Energies 2020, 13, 6305. [Google Scholar]
- Sun, H.; Calautit, J.K.; Jimenez-Bescos, C. Examining the regulating impact of thermal mass on overheating, and the role of night ventilation, within different climates and future scenarios across China. Clean. Eng. Technol. 2022, 9, 100534. [Google Scholar]
- Roberts, B.M.; Beizaee, A.; Onyenokporo, N.; Oyinlola, M. Upcycled construction materials to reduce dwelling overheating in tropical climates: The bottle house. Build. Environ. 2023, 234, 110183. [Google Scholar]
- Jimenez-Bescos, C. An evaluation on the effect of night ventilation on thermal mass to reduce overheating in future climate scenarios. Energy Procedia 2017, 122, 1045–1050. [Google Scholar]
- Baba, F.M.; Ge, H.; Wang, L.; Zmeureanu, R. Do high energy-efficient buildings increase overheating risk in cold climates? Causes and mitigation measures required under recent and future climates. Build. Environ. 2022, 219, 109230. [Google Scholar]
- Gupta, R.; Howard, A.; Davies, M.; Mavrogianni, A.; Tsoulou, I.; Jain, N.; Oikonomou, E.; Wilkinson, P. Monitoring and modelling the risk of summertime overheating and passive solutions to avoid active cooling in London care homes. Energy Build. 2021, 252, 111418. [Google Scholar]
- Valladares-Rendón, L.G.; Schmid, G.; Lo, S.L. Review on energy savings by solar control techniques and optimal building orientation for the strategic placement of façade shading systems. Energy Build. 2017, 140, 458–479. [Google Scholar]
- Grynning, S.; Gustavsen, A.; Time, B.; Jelle, B.P. Windows in the buildings of tomorrow: Energy losers or energy gainers? Energy Build. 2013, 61, 185–192. [Google Scholar]
- Koç, S.G.; Kalfa, S.M. The effects of shading devices on office building energy performance in Mediterranean climate regions. J. Build. Eng. 2021, 44, 102653. [Google Scholar]
- Krstić-Furundžić, A.; Vujošević, M.; Petrovski, A. Energy and environmental performance of the office building facade scenarios. Energy 2019, 183, 437–447. [Google Scholar]
- Kirimtat, A.; Koyunbaba, B.K.; Chatzikonstantinou, I.; Sariyildiz, S. Review of simulation modeling for shading devices in buildings. Renew. Sustain. Energy Rev. 2016, 53, 23–49. [Google Scholar]
- Zhang, Y.; Barrett, P. Factors influencing occupants’ blind-control behaviour in a naturally ventilated office building. Build. Environ. 2012, 54, 137–147. [Google Scholar] [CrossRef]
- Wang, Y.; Yang, W.; Wang, Q. Multi-objective parametric optimization of the composite external shading for the classroom based on lighting, energy consumption, and visual comfort. Energy Build. 2022, 275, 112441. [Google Scholar] [CrossRef]
- Calama-González, C.M.; Suárez, R.; León-Rodríguez, Á.L. Thermal and Lighting Consumption Savings in Classrooms Retrofitted with Shading Devices in a Hot Climate. Energies 2018, 11, 2790. [Google Scholar] [CrossRef]
- Arifin, N.A.; Denan, Z. An Analysis of Indoor Air Temperature and Relative Humidity in Office Room with Various External Shading Devices in Malaysia. Procedia-Social. Behav. Sci. 2015, 179, 290–296. [Google Scholar] [CrossRef]
- Al-Tamimi, N.; Fadzil, S.F. The Potential of Shading Devices for Temperature Reduction in High-Rise Residential Buildings in the Tropics. Procedia Eng. 2011, 21, 273–282. [Google Scholar] [CrossRef]
- Cho, J.; Yoo, C.; Kim, Y. Viability of exterior shading devices for high-rise residential buildings: Case study for cooling energy saving and economic feasibility analysis. Energy Build. 2014, 82, 771–785. [Google Scholar] [CrossRef]
- Figueroa-Lopez, A.; Arias, A.; Oregi, X.; Rodríguez, I. Evaluation of passive strategies, natural ventilation and shading systems, to reduce overheating risk in a passive house tower in the north of Spain during the warm season. J. Build. Eng. 2021, 43, 102607. [Google Scholar] [CrossRef]
- Heidari, A.; Taghipour, M.; Yarmahmoodi, Z. The Effect of Fixed External Shading Devices on Daylighting and Thermal Comfort in Residential Building. J. Daylight. 2021, 8, 165–180. [Google Scholar] [CrossRef]
- Sghiouri, H.; Mezrhab, A.; Karkri, M.; Naji, H. Shading devices optimization to enhance thermal comfort and energy performance of a residential building in Morocco. J. Build. Eng. 2018, 18, 292–302. [Google Scholar] [CrossRef]
- ISO 7730; Ergonomics of the Thermal Environment—Analytical Determination and Interpretation of Thermal Comfort Using Calculation of the PMV and PPD Indices and Local Thermal Comfort Criteria. International Organization for Standardization (ISO): Geneva, Switzerland, 2005.
- EN 15251; Indoor Environmental Input Parameters for Design and Assessment of Energy Performance of Buildings Addressing Indoor Air Quality, Thermal Environment, Lighting and Acoustics. The European Committee for Standardization: Brussels, Belgium, 2007.
- EN 16798; Energy Performance of Buildings. Ventilation for Buildings. The European Committee for Standardization: Brussels, Belgium, 2018.
- ANSI/ASHRAE 55–2017; Thermal Environmental Conditions for Human Occupancy. American Society of Heating Refrigerating and Air Conditioning Engineers: Atlanta, GA, USA, 2017.
- ANSI/ASHRAE 55–2020; Thermal Environmental Conditions for Human Occupancy. American Society of Heating Refrigerating and Air Conditioning Engineers: Atlanta, GA, USA, 2021.
- CIBSE. Guide A: Environmental Design; The Chartered Institution of Building Services Engineers: London, UK, 2006. [Google Scholar]
- CIBSE TM52. The Limits of Thermal Comfort: Avoiding Overheating in European Buildings; The Chartered Institution of Building Services Engineers: London, UK, 2013. [Google Scholar]
- CIBSE TM59. Design Methodology for the Assessment of Overheating Risk in Homes; The Chartered Institute of Building Service Engineers: London, UK, 2017. [Google Scholar]
- BB101. Building Bulletin 101: Guidelines on Ventilation, Thermal Comfort and Indoor Air Quality in Schools; Education and Skills Funding Agency: London, UK, 2018. [Google Scholar]
- GB 50176–2016; Code for Thermal Design of Civil Building. Ministry of Housing and Urban-Rural Development of the People’s Republic of China: Beijing, China, 2016.
- GB 50189–2015; Design Standard for Energy Efficiency of Public Buildings. Ministry of Housing and Urban-Rural Development of the People’s Republic of China: Beijing, China, 2015.
- JGJ 91–2019; Standard for Design of Scientific Research Buildings. Ministry of Housing and Urban-Rural Development of the People’s Republic of China: Beijing, China, 2019.
- DB21/T1899–2011; Design Standard for (65%) Energy Saving of Public Buildings. Liaoning Department of Housing and Urban-Rural Development: Shenyang, China, 2011.
- DB23/T2706–2020; Design Standard for Energy Efficiency of Public Buildings in Heilongjiang Province. Heilongjiang Department of Housing and Urban-Rural Development: Harbin, China, 2020.
- GB 50736–2012; Design Code for Heating Ventilation and Air Conditioning of Civil Buildings. Ministry of Housing and Urban-Rural Development of the People’s Republic of China: Beijing, China, 2012.
- GB/T 18883–2022; Standards for Indoor Air Quality. The State Administration for Market Regulation: Beijing, China, 2022.
- IES Virtual Environment. Available online: https://www.iesve.com/software/virtual-environment (accessed on 10 June 2023).
- American Society of Heating and Air-Conditioning Engineers. Available online: https://www.ashrae.org (accessed on 6 April 2023).
- Hersbach, H.; Bell, B.; Berrisford, P.; Biavati, G.; Horányi, A.; Muñoz Sabater, J.; Nicolas, J.; Peubey, C.; Radu, R.; Rozum, I.; et al. ERA5 Hourly Data on Single Levels from 1940 to Present. Copernicus Climate Change Service (C3S) Climate Data Store (CDS) 2023. Available online: https://cds.climate.copernicus.eu/cdsapp#!/dataset/reanalysis-era5-single-levels?tab=overview (accessed on 10 July 2023).
- 06J908–1; Energy-Efficient Construction of Public Buildings-Severe Cold and Cold Regions. Ministry of Housing and Urban-Rural Development of the People’s Republic of China: Beijing, China, 2006.
- GB 50099–2011; Code for Design of School. Ministry of Housing and Urban-Rural Development of the People’s Republic of China: Beijing, China, 2011.
- Proposed Non-Infectious Air Delivery Rates (NADR) for Reducing Exposure to Airborne Respiratory Infectious Diseases. The Lancet COVID-19 Commission Task Force on Safe Work, Safe School, and Safe Travel. Available online: https://covid19commission.org/commpub/lancet-covid-commission-tf-report-nov-2022 (accessed on 15 June 2023).
- Korsavi, S.S.; Montazami, A.; Mumovic, D. Ventilation rates in naturally ventilated primary schools in the UK; Contextual, Occupant and Building-related (COB) factors. Build. Environ. 2020, 181, 107061. [Google Scholar] [CrossRef]
- Abhijith, K.V.; Kukadia, V.; Kumar, P. Investigation of air pollution mitigation measures, ventilation, and indoor air quality at three schools in London. Atmos. Environ. 2022, 289, 119303. [Google Scholar] [CrossRef]
- Dagher, S.; Akhozheya, B.; Slimani, H. Energy analysis studying the effect of solar shading on daylight factors and cooling hours in an extreme weather. Energy Rep. 2022, 8, 443–448. [Google Scholar] [CrossRef]
- Jenkins, D.P.; Peacock, A.D.; Banfill, P.F.G. Will future low-carbon schools in the UK have an overheating problem? Build. Environ. 2009, 44, 490–501. [Google Scholar] [CrossRef]
- Yu, J.; Dong, Y.; Zhao, Y.; Yu, Y.; Chen, Y.; Guo, H. Using phase change materials to alleviate overheating phenomenon of residential buildings in severe cold and cold regions of China. Case Stud. Therm. Eng. 2023, 49, 103207. [Google Scholar] [CrossRef]
- IES LM-83–2012; Approved Method: IES Spatial Daylight Autonomy (sDA) and Annual Sunlight Exposure (ASE). The llluminating Engineering Society of North America: New York, NY, USA, 2012.
- LEED v4.1; Building Design +Construction. U.S. Green Building Council: Washington, DC, USA, 2023.
- GB/T 5699–2017; Method of Daylighting Measurements. The State Administration for Market Regulation: Beijing, China, 2017.
- GB 50033–2013; Standard for Daylighting Design of Buildings. Ministry of Housing and Urban-Rural Development of the People’s Republic of China: Beijing, China, 2013.
- Bo, R.; Shao, Y.; Xu, Y.; Yu, Y.; Guo, H.; Chang, W. Research on the Relationship between Thermal Insulation Thickness and Summer Overheating Risk: A Case Study in Severe Cold and Cold Regions of China. Buildings 2022, 12, 1032. [Google Scholar] [CrossRef]
- Morey, J.; Beizaee, A.; Wright, A. An investigation into overheating in social housing dwellings in central England. Build. Environ. 2020, 176, 106814. [Google Scholar] [CrossRef]
- Alrasheed, M.; Mourshed, M. Domestic overheating risks and mitigation strategies: The state-of-the-art and directions for future research. Indoor Built Environ. 2023, 32, 1057–1077. [Google Scholar] [CrossRef]
- Arriazu-Ramos, A.; Bes-Rastrollo, M.; Gutiérrez, A.S.; Monge-Barrio, A. Building parameters that influence overheating of apartment buildings in a temperate climate in Southern Europe. Build. Environ. 2023, 228, 109899. [Google Scholar] [CrossRef]
- De Luca, F.; Voll, H.; Thalfeldt, M. Horizontal or vertical? Windows’ layout selection for shading devices optimization. Manag. Environ. Qual. An. Int. J. 2016, 27, 623–633. [Google Scholar] [CrossRef]
- Grussa, Z.D.; Andrews, D.; Lowry, G.; Newton, E.J.; Yiakoumetti, K.; Chalk, A.; Bush, D. A London residential retrofit case study: Evaluating passive mitigation methods of reducing risk to overheating through the use of solar shading combined with night-time ventilation. Build. Serv. Eng. Res. Technol. 2019, 40, 389–408. [Google Scholar] [CrossRef]

















| City | Longitude and Latitude | Altitude | HDD18/CDD26 1 | Heating Period |
|---|---|---|---|---|
| Harbin | 126.77° E 45.75° N | 143 m | HDD18: 5032 CDD26: 14 | 20 October to 20 April |
| Parameter | Values |
|---|---|
| Dimension | 65 × 65 × 16.5 mm |
| Network mode | WIFI (4.2 G) |
| Acquisition parameter | Temperature |
| Temperature range | 10 °C–55 °C |
| Temperature accuracy | ±0.3 °C |
| Sensor probe | Sensirion, industrial grade |
| Description | Material | Thickness (mm) | U-Value (W/m2k) |
|---|---|---|---|
| External Wall | Cement plaster | 30 | 0.1195 |
| XPS insulation | 240 | ||
| Render | 20 | ||
| Reinforced concrete | 200 | ||
| Cement plaster | 20 | ||
| Internal Partition | Cement plaster | 20 | 0.5275 |
| Reinforced concrete | 180 | ||
| XPS insulation | 50 | ||
| Cement plaster | 20 | ||
| Exposed Floor | Reinforced concrete | 80 | 0.4400 |
| Cement plaster | 20 | ||
| XPS insulation | 60 | ||
| Cast concrete | 40 | ||
| Cement plaster | 20 | ||
| Internal Ceiling/Floor | Reinforced concrete | 80 | 0.6595 |
| Cement plaster | 20 | ||
| XPS insulation | 35 | ||
| Cast concrete | 40 | ||
| Cement plaster | 20 | ||
| Roof | Cast concrete | 40 | 0.0955 |
| Cement plaster | 20 | ||
| SBS waterproof membrance | 6 | ||
| Render | 20 | ||
| XPS insulation | 300 | ||
| Cast concrete | 30 | ||
| SBS waterproof membrance | 6 | ||
| Render | 20 | ||
| Reinforced concrete | 120 | ||
| Cement plaster | 10 | ||
| External window | Outer pane | 6 | Net U-value 1.2084 U-value (glass only) 0.8327 |
| Cavity | 12 | ||
| Inner pane | 6 | ||
| Cavity | 12 | ||
| Inner pane | 6 |
| Ventilation Month | Ventilation Time | ACH (h−1) | Infiltration (h−1) |
|---|---|---|---|
| 21 October–20 April | 9:30–9:45 12:00–12:30 3:30–3:45 | 3 | 0.5 |
| 1 June–30 September | 7:00–19:00 | 6 | |
| 19:00–7:00 (next day) | 1.5 | ||
| 1 October–20 October 20 April–31 May | 8:00–10:00 17:00–19:00 | 4.5 |
| Input Parameter | Values |
|---|---|
| People | 6 m2/person |
| Lighting | 9 W/m2 |
| Equipment | 15 W/m2 |
| Time | 1:00 | 2:00 | 3:00 | 4:00 | 5:00 | 6:00 | 7:00 | 8:00 | 9:00 | 10:00 | 11:00 | 12:00 |
| Rate | 0 | 0 | 0 | 0 | 0 | 0 | 10 | 50 | 95 | 95 | 95 | 80 |
| Time | 13:00 | 14:00 | 15:00 | 16:00 | 17:00 | 18:00 | 19:00 | 20:00 | 21:00 | 22:00 | 23:00 | 24:00 |
| Rate | 80 | 95 | 95 | 95 | 95 | 30 | 30 | 0 | 0 | 0 | 0 | 0 |
| Surface | Reflectance |
|---|---|
| Ceiling | 0.90 |
| Floor | 0.25 |
| Wall | 0.71 |
| Room | Temperature > 28 °C | CIBSE TM52 Criterion 1 (Top − Tmax ≥ 1 K) | CIBSE TM52 Criterion (Max. Daily Deg. h) | CIBSE TM52 Criterion 3 (Max. DeltaT) | Criteria Failing | |||
|---|---|---|---|---|---|---|---|---|
| h | %h | h | %h | |||||
| South-facing | 602 | 154 | 8.4 | 112 | 6.1 | 19 | 2 | 1 and 2 |
| 606 | 673 | 36.7 | 516 | 28.1 | 87 | 8 | 1, 2, and 3 | |
| 610 | 218 | 11.9 | 151 | 8.2 | 25 | 3 | 1 and 2 | |
| 614 | 220 | 12.0 | 152 | 8.3 | 24 | 3 | 1 and 2 | |
| 616 | 220 | 12.0 | 152 | 8.3 | 24 | 3 | 1 and 2 | |
| 622 | 220 | 12.0 | 152 | 8.3 | 24 | 3 | 1 and 2 | |
| 628 | 220 | 12.0 | 152 | 8.3 | 24 | 3 | 1 and 2 | |
| 630 | 219 | 11.9 | 151 | 8.2 | 24 | 3 | 1 and 2 | |
| 634 | 197 | 10.7 | 136 | 7.4 | 21 | 3 | 1 and 2 | |
| North-facing | 601 | 110 | 6.0 | 79 | 4.3 | 13 | 2 | 1 and 2 |
| 603 | 409 | 22.3 | 325 | 17.7 | 59 | 7 | 1, 2, and 3 | |
| 609 | 43 | 2.3 | 7 | 0.4 | 2 | 1 | - | |
| 611 | 72 | 3.9 | 39 | 2.1 | 7 | 2 | 2 | |
| 613 | 80 | 4.4 | 51 | 2.8 | 7 | 2 | 2 | |
| 615 | 82 | 4.5 | 55 | 3 | 9 | 2 | 2 | |
| 619 | 162 | 8.8 | 106 | 5.8 | 19 | 3 | 1 and 2 | |
| 621 | 129 | 7.0 | 81 | 4.4 | 13 | 2 | 1 and 2 | |
| 623 | 114 | 6.2 | 73 | 4 | 13 | 2 | 1 and 2 | |
| H Value (m) | Temperature > 28 °C | CIBSE TM52 Criterion 1 (Top − Tmax ≥ 1 K) | CIBSE TM52 Criterion (Max. Daily Deg. h) | CIBSE TM52 Criterion 3 (Max. DeltaT) | ||
|---|---|---|---|---|---|---|
| h | %h | h | %h | |||
| 0.0 | 220 | 12.0 | 152 | 8.3 | 24 | 3 |
| 0.1 | 205 | 11.2 | 138 | 7.5 | 22 | 3 |
| 0.2 | 187 | 10.2 | 134 | 7.3 | 21 | 3 |
| 0.3 | 170 | 9.3 | 124 | 6.8 | 21 | 3 |
| 0.4 | 157 | 8.6 | 114 | 6.2 | 18 | 3 |
| 0.5 | 147 | 8.0 | 103 | 5.6 | 17 | 2 |
| 0.6 | 132 | 7.2 | 97 | 5.3 | 15 | 2 |
| 0.7 | 119 | 6.5 | 88 | 4.8 | 15 | 2 |
| 0.8 | 104 | 5.7 | 81 | 4.4 | 14 | 2 |
| 0.9 | 96 | 5.2 | 75 | 4.1 | 12 | 2 |
| 1.0 | 92 | 5.0 | 72 | 3.9 | 11 | 2 |
| 1.1 | 88 | 4.8 | 66 | 3.6 | 10 | 2 |
| 1.2 | 88 | 4.8 | 62 | 3.4 | 10 | 2 |
| H Values (m) | sDA300/50% | H Values (m) | sDA300/50% |
|---|---|---|---|
| 0.0 (base) | 56.63 | 0.7 | 49.49 |
| 0.1 | 56.12 | 0.8 | 48.47 |
| 0.2 | 56.12 | 0.9 | 47.96 |
| 0.3 | 55.61 | 1.0 | 47.45 |
| 0.4 | 54.59 | 1.1 | 47.45 |
| 0.5 | 53.06 | 1.2 | 46.43 |
| 0.6 | 51.02 |
| H Values (m) | Energy Consumption (kW·h/m2) | ||||
|---|---|---|---|---|---|
| Heating | Lighting | Equipment | People | Total | |
| 0.0 (base) | 77.710 | 5.54 | 34.45 | 17.72 | 134.920 |
| 0.1 | 78.667 | 135.877 | |||
| 0.2 | 79.583 | 136.793 | |||
| 0.3 | 80.460 | 137.67 | |||
| 0.4 | 81.297 | 138.507 | |||
| 0.5 | 82.095 | 139.305 | |||
| 0.6 | 82.853 | 140.063 | |||
| 0.7 | 83.573 | 140.783 | |||
| 0.8 | 84.255 | 141.465 | |||
| 0.9 | 84.902 | 142.112 | |||
| 1.0 | 85.513 | 142.723 | |||
| 1.1 | 86.093 | 143.303 | |||
| 1.2 | 86.642 | 143.852 | |||
| H Values (m) | Solar Gain (kW·h/m2) | ||
|---|---|---|---|
| Time | Total | ||
| 1 May–30 September | 20 October–20 April | ||
| 0.0 | 27.343 | 27.138 | 58.623 |
| 0.1 | 25.935 | 25.848 | 55.725 |
| 0.2 | 24.605 | 24.625 | 52.982 |
| 0.3 | 23.353 | 23.465 | 50.388 |
| 0.4 | 22.172 | 22.365 | 47.938 |
| 0.5 | 21.055 | 21.327 | 45.627 |
| 0.6 | 20.055 | 20.345 | 43.447 |
| 0.7 | 19.017 | 19.418 | 41.392 |
| 0.8 | 18.085 | 18.545 | 39.457 |
| 0.9 | 17.208 | 17.721 | 37.637 |
| 1.0 | 16.385 | 16.947 | 35.924 |
| 1.1 | 15.615 | 16.215 | 34.314 |
| 1.2 | 14.890 | 15.528 | 32.800 |
| H Values (m) | Hours of Exceedance (h) | Energy Consumption (kWh/m2) | sDA300/50% |
|---|---|---|---|
| 0.0 (base) | 152 | 134.920 | 56.63 |
| 0.1 | 138 | 135.877 | 56.12 |
| 0.5 | 103 | 139.305 | 53.06 |
| 0.7 | 88 | 140.783 | 49.49 |
Disclaimer/Publisher’s Note: The statements, opinions and data contained in all publications are solely those of the individual author(s) and contributor(s) and not of MDPI and/or the editor(s). MDPI and/or the editor(s) disclaim responsibility for any injury to people or property resulting from any ideas, methods, instructions or products referred to in the content. |
© 2023 by the authors. Licensee MDPI, Basel, Switzerland. This article is an open access article distributed under the terms and conditions of the Creative Commons Attribution (CC BY) license (https://creativecommons.org/licenses/by/4.0/).
Share and Cite
Qin, S.; Liu, Y.; Yu, G.; Li, R. Assessing the Potential of Integrated Shading Devices to Mitigate Overheating Risk in University Buildings in Severe Cold Regions of China: A Case Study in Harbin. Energies 2023, 16, 6259. https://doi.org/10.3390/en16176259
Qin S, Liu Y, Yu G, Li R. Assessing the Potential of Integrated Shading Devices to Mitigate Overheating Risk in University Buildings in Severe Cold Regions of China: A Case Study in Harbin. Energies. 2023; 16(17):6259. https://doi.org/10.3390/en16176259
Chicago/Turabian StyleQin, Siqi, Ying Liu, Ge Yu, and Rulin Li. 2023. "Assessing the Potential of Integrated Shading Devices to Mitigate Overheating Risk in University Buildings in Severe Cold Regions of China: A Case Study in Harbin" Energies 16, no. 17: 6259. https://doi.org/10.3390/en16176259
APA StyleQin, S., Liu, Y., Yu, G., & Li, R. (2023). Assessing the Potential of Integrated Shading Devices to Mitigate Overheating Risk in University Buildings in Severe Cold Regions of China: A Case Study in Harbin. Energies, 16(17), 6259. https://doi.org/10.3390/en16176259

