Adaptive Optimization Operation of Electric Vehicle Energy Replenishment Stations Considering the Degradation of Energy Storage Batteries
Abstract
1. Introduction
2. Mathematical Model for Electric Vehicles Energy Replenishment Station
2.1. ERS Composition and Application Scenario
2.2. Objective Function
2.3. Calculation Model of Charging Revenue
2.4. Calculation Model of Battery Swapping Service Revenue
2.5. Model for Calculating the Cost of Interaction with the Grid
2.6. Energy Storage Battery Degradation Model
2.6.1. Charge/Discharge Efficiency Model
2.6.2. Energy Storage Battery Capacity Degradation Model
2.7. Computational Model of Battery Exchange Service Waiting Penalty
2.8. Constraints on ERS Operation
3. Deep Reinforcement Learning-Based Real-Time Optimization of ERS Operation Model
3.1. Selection of State Space
3.2. Selection of Action Space
3.3. Design of the Reward Function
3.4. Improvement of the PPO Algorithm Mechanism
3.4.1. Principle of the PPO Algorithm
3.4.2. Learning Rate Decay
3.4.3. LSTM-Based Pre-Processing of Irradiation Data
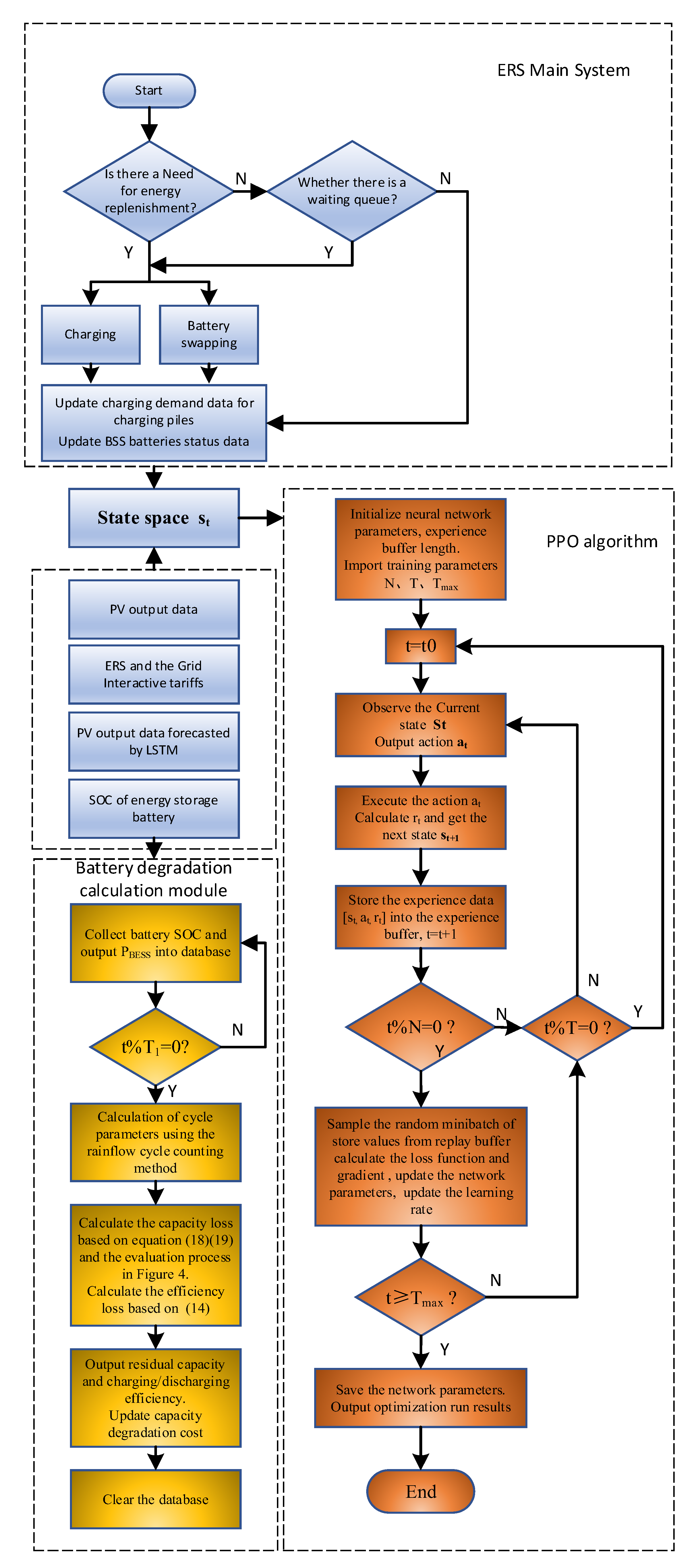
4. PPO-Based ERS Optimal Operation Problem-Solving Process
4.1. Off-Line Training Process
4.2. Online Application Process
5. Case Simulation and Performance Analysis
5.1. Training Process
5.2. Training Process
5.3. Comparison of Algorithm Performance
6. Conclusions
Author Contributions
Funding
Data Availability Statement
Conflicts of Interest
Appendix A
| Parameters | Value | Parameters | Value |
|---|---|---|---|
| Parameters | Value | Parameters | Value |
|---|---|---|---|
| 0.0575 | |||
| 121 | 0.0693 | ||
| 140,000 | 1.04 | ||
| −0.501 | /°C | 25 | |
| −123,000 | 0.5 |
| Time Period | Time Period | Time Period | Time Period | ||||
|---|---|---|---|---|---|---|---|
| 00:00–01:00 | 1 | 06:00–07:00 | 6 | 12:00–13:00 | 30 | 18:00–19:00 | 31 |
| 01:00–02:00 | 0 | 07:00–08:00 | 15 | 13:00–14:00 | 24 | 19:00–20:00 | 17 |
| 02:00–03:00 | 0 | 08:00–09:00 | 10 | 14:00–15:00 | 18 | 20:00–21:00 | 15 |
| 03:00–04:00 | 0 | 09:00–10:00 | 11 | 15:00–16:00 | 8 | 21:00–22:00 | 4 |
| 04:00–05:00 | 0 | 10:00–11:00 | 16 | 16:00–17:00 | 16 | 22:00–23:00 | 3 |
| 05:00–06:00 | 1 | 11:00–12:00 | 26 | 17:00–18:00 | 25 | 23:00–24:00 | 1 |
References
- Leone, C.; Longo, M.; Fernández-Ramírez, L.M.; García-Triviño, P. Multi-Objective Optimization of PV and Energy Storage Systems for Ultra-Fast Charging Stations. IEEE Access 2022, 10, 14208–14224. [Google Scholar] [CrossRef]
- El-Taweel, N.A.; Farag, H.; Shaaban, M.F.; AlSharidah, M.E. Optimization Model for EV Charging Stations With PV Farm Transactive Energy. IEEE Trans. Ind. Inform. 2022, 18, 4608–4621. [Google Scholar] [CrossRef]
- Chaudhari, K.; Ukil, A.; Kandasamy, N.K.; Manandhar, U.; Kollimalla, S.K. Hybrid Optimization for Economic Deployment of ESS in PV-Integrated EV Charging Stations. IEEE Trans. Ind. Inform. 2018, 14, 106–116. [Google Scholar] [CrossRef]
- Liao, Y.T.; Lu, C.N. Dispatch of EV Charging Station Energy Resources for Sustainable Mobility. IEEE Trans. Transp. Electrif. 2017, 1, 86–93. [Google Scholar] [CrossRef]
- Sadeghianpourhamami, N.; Deleu, J.; Develder, C. Definition and Evaluation of Model-Free Coordination of Electrical Vehicle Charging With Reinforcement Learning. IEEE Trans. Smart Grid 2019, 11, 203–214. [Google Scholar] [CrossRef]
- Liu, N.; Chen, Q.; Lu, X.; Liu, J.; Zhang, J. A Charging Strategy for PV-Based Battery Switch Stations Considering Service Availability and Self-Consumption of PV Energy. IEEE Trans. Ind. Electron. 2015, 62, 4878–4889. [Google Scholar] [CrossRef]
- Shalaby, A.A.; Shaaban, M.F.; Mokhtar, M.; Zeineldin, H.H.; El-Saadany, E.F. A Dynamic Optimal Battery Swapping Mechanism for Electric Vehicles Using an LSTM-Based Rolling Horizon Approach. IEEE Trans. Intell. Transp. Syst. 2022, 23, 15218–15232. [Google Scholar] [CrossRef]
- Ko, H.; Pack, S.; Leung, V. An Optimal Battery Charging Algorithm in Electric Vehicle-Assisted Battery Swapping Environments. IEEE Trans. Intell. Transp. Syst. 2020, 23, 3985–3994. [Google Scholar] [CrossRef]
- Yan, D.; Yin, H.; Li, T.; Ma, C. A Two-Stage Scheme for Both Power Allocation and EV Charging Coordination in A Grid Tied PV-Battery Charging Station. IEEE Trans. Ind. Inform. 2021, 17, 6994–7004. [Google Scholar] [CrossRef]
- Bhatti, A.R.; Salam, Z. A Rule-Based Energy Management Scheme for Uninterrupted Electric Vehicles Charging at Constant Price Using Photovoltaic-Grid System. Renew. Energy 2018, 125, 384–400. [Google Scholar] [CrossRef]
- Morstyn, T.; Hredzak, B.; Aguilera, R.P.; Agelidis, V.G. Model Predictive Control for Distributed Microgrid Battery Energy Storage Systems. IEEE Trans. Control Syst. Technol. 2017, 26, 1107–1114. [Google Scholar] [CrossRef]
- Kim, T.; Qiao, W. A Hybrid Battery Model Capable of Capturing Dynamic Circuit Characteristics and Nonlinear Capacity Effects. IEEE Trans. Energy Convers. 2011, 26, 1172–1180. [Google Scholar] [CrossRef]
- Xu, B.; Oudalov, A.; Ulbig, A.; Andersson, G.; Kirschen, D.S. Modeling of Lithium-Ion Battery Degradation for Cell Life Assessment. IEEE Trans. Smart Grid 2016, 9, 1131–1140. [Google Scholar] [CrossRef]
- Cao, J.; Dan, H.; Fan, Z.; Morstyn, T.; Li, K. Deep Reinforcement Learning-Based Energy Storage Arbitrage With Accurate Lithium-Ion Battery Degradation Model. IEEE Trans. Smart Grid 2020, 11, 4513–4521. [Google Scholar] [CrossRef]
- Wang, L.; Qin, Z.; Slangen, T.; Bauer, P.; Wijk, T.V. Grid Impact of Electric Vehicle Fast Charging Stations: Trends, Standards, Issues and Mitigation Measures—An Overview. IEEE Open J. Power Electron. 2021, 2, 56–74. [Google Scholar] [CrossRef]
- Sutton, R.S.; Barto, A.G. Reinforcement Learning. A Bradf. Book 1998, 15, 665–685. [Google Scholar]
- Franois-Lavet, V.; Henderson, P.; Islam, R.; Bellemare, M.G.; Pineau, J. An Introduction to Deep Reinforcement Learning. Mach. Learn. 2018, 11, 219–354. [Google Scholar]
- Schulman, J.; Wolski, F.; Dhariwal, P.; Radford, A.; Klimov, O. Proximal Policy Optimization Algorithms. arXiv 2017, arXiv:abs/1707.06347. [Google Scholar]
- Xihe Energy Big Data Platform. Available online: https://xihe-energy.com/#climate (accessed on 22 April 2023).
- State Grid Beijing Electric Power Company’s Electric Vehicle Public Implementation of Peak and Valley Tariffs for Public Charging Facilities. Available online: http://www.bj.sgcc.com.cn/html/main/col1/column_1_1.html (accessed on 1 May 2022).















| Parameters | Value |
|---|---|
| −300 | |
| +300 | |
| 0.2 | |
| 0.9 | |
| 800 |
| Time Period | Electricity Purchase Tariff (CNY/kW·h) | Feed-in Tariff (CNY/kW·h) |
|---|---|---|
| 00:00–07:00, 23:00–24:00 | 0.3946 | 0 |
| 7:00–10:00, 15:00–18:00, 21:00–23:00 | 0.6950 | 0.5 |
| 10:00–15:00, 18:00–21:00 | 1.0044 | 0.8 |
| Type of Vehicle | Percentage (%) | Acceptable Fast-Charging Power (kW) | Battery Capacity (kW·h) |
|---|---|---|---|
| Large EV | 20 | 120 | 100 |
| Medium EV | 30 | 120 | 75 |
| Mini EV | 25 | 55 | 35 |
| Battery Swapping EV | 25 | 0 | 50 |
| Hyperparameters | Value | Hyperparameters | Value |
|---|---|---|---|
| 0.2 | 1 | ||
| 0.2 | 100 |
| Methods | Test Set Annual Revenue (CNY/Year) | BSS Service Availability (%) | ESS Lifetime (Day) | ESS Life-Cycle Benefits (CNY) |
|---|---|---|---|---|
| LSTM-PPO | 2,783,018.64 | 98.58 | 3065 | 23,881,738.9 |
| DDPG | 2,744,767.22 | 97.20 | 2771 | 20,857,962.3 |
| Gurobi | 3,090,575.72 | 100 | 2141 | 18,214,762.3 |
| MPC | 2,605,694.14 | 90.33 | 2466 | 17,725,860.7 |
Disclaimer/Publisher’s Note: The statements, opinions and data contained in all publications are solely those of the individual author(s) and contributor(s) and not of MDPI and/or the editor(s). MDPI and/or the editor(s) disclaim responsibility for any injury to people or property resulting from any ideas, methods, instructions or products referred to in the content. |
© 2023 by the authors. Licensee MDPI, Basel, Switzerland. This article is an open access article distributed under the terms and conditions of the Creative Commons Attribution (CC BY) license (https://creativecommons.org/licenses/by/4.0/).
Share and Cite
Bai, Y.; Zhu, Y. Adaptive Optimization Operation of Electric Vehicle Energy Replenishment Stations Considering the Degradation of Energy Storage Batteries. Energies 2023, 16, 4879. https://doi.org/10.3390/en16134879
Bai Y, Zhu Y. Adaptive Optimization Operation of Electric Vehicle Energy Replenishment Stations Considering the Degradation of Energy Storage Batteries. Energies. 2023; 16(13):4879. https://doi.org/10.3390/en16134879
Chicago/Turabian StyleBai, Yuhang, and Yun Zhu. 2023. "Adaptive Optimization Operation of Electric Vehicle Energy Replenishment Stations Considering the Degradation of Energy Storage Batteries" Energies 16, no. 13: 4879. https://doi.org/10.3390/en16134879
APA StyleBai, Y., & Zhu, Y. (2023). Adaptive Optimization Operation of Electric Vehicle Energy Replenishment Stations Considering the Degradation of Energy Storage Batteries. Energies, 16(13), 4879. https://doi.org/10.3390/en16134879
