Enhancing Urban Heating Systems Planning through Spatially Explicit Participatory Modeling
Abstract
1. Introduction
1.1. Introduction to the Study
1.2. Literature Review
2. Methods
2.1. Participatory Modeling Methodology for Local Heat Planning
2.1.1. Step 1: Planning Process Review
- Planning goals and challenges;
- Specific process description of energy and urban planning;
- How the interaction between the two planning processes occurs;
- Different rules and ordinances affecting the planning processes;
- Important information exchange for the planning tasks;
- Clarification of the reviewed documents.
2.1.2. Step 2: UP Process Features Integration
2.1.3. Step 3: Scenario Formulation
2.1.4. Step 4: Energy Systems Modeling
2.1.5. Step 5: Evaluation of Modeling Outcome
3. Results and Analysis—Application to a Case Municipality
3.1. Step 1: Planning Process Review
3.2. Step 2: UP Process Features Integration
3.2.1. Spatial Aggregation
3.2.2. Building Heat Demand Analysis
3.3. Step 3: Scenario Formulation
3.3.1. HP Subsidy
3.3.2. Renovation
3.3.3. Electricity Price
3.3.4. Individual Heating Investment
3.4. Step 4: Energy Systems Modeling
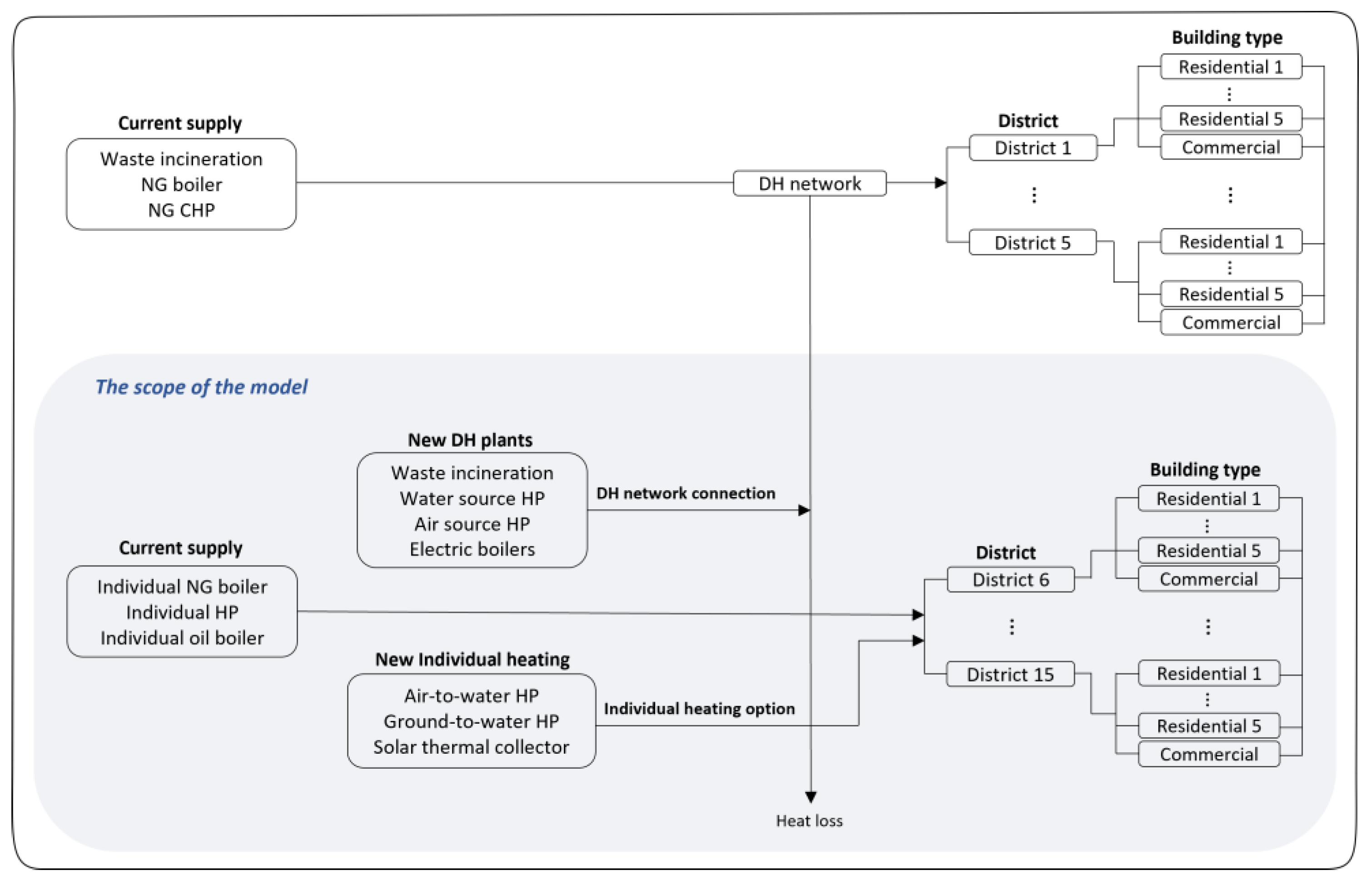
3.4.1. Model Description
3.4.2. Spatial Considerations and Model Components
3.4.3. Model Development
3.5. Step 5: Evaluation of Modeling Outcome
4. Modeling Results and Use
4.1. Spatial Representation of District Heating Expansion
4.2. Heat Production Transition at the District-Building Level
4.3. Installed Capacity per District
5. Discussion
6. Conclusions
Author Contributions
Funding
Data Availability Statement
Conflicts of Interest
Abbreviations
| EP | Energy planning |
| UP | Urban planning |
| DH | District heating |
| NG | Natural gas |
| HP | Heat pump |
| CHP | Combined heat and power plant |
| ESOM | Energy systems optimization model |
| ESM | Energy systems modelling |
| TIMES | The Integrated MARKAL-EFOM Systems |
| LTK | Lyngby-Taarbæk municipality |
| GIS | Geographic information systems |
Appendix A. Techno-Economic Data: Individual Heating
| Investment Cost (kEUR/MW) in Years 2021/2030/2050 | O&M Fixed (kEUR/MW) 2021/2030/2050 | Lifetime (Years) | Fuel | Efficiency in Years 2021/2030/2050 | |
|---|---|---|---|---|---|
| HP air to water | 1564/1321/1124 | 44/32/30 | 16/16/16 | Electricity | 3.15/3.45/3.7 |
| HP ground to water—single | 2073/1866/1679 | 41/29/27 | 20/20/20 | Electricity | 3.45/3.65/3.85 |
| Solar thermal collector | 986/938/848 | 12/11/10 | 25/30/30 | Solar radiation | 0.1/0.1/0.1 |
Appendix B. Techno-Economic Data: District Heating
| Investment Cost (kEUR/MW_heat) in Years 2021/2030/2050 | O&M Fixed (kEUR/MW) | O&M Variable (kEUR/GWh) | Lifetime (Years) | Fuel | Efficiency | |
|---|---|---|---|---|---|---|
| HP Large air source | 860/760/760 | 2 | 1.7 | 25 | Electricity | 3.8 |
| HP Large water source | 480/380/380 | 4 | 1.2 | 25 | Electricity | 3.7 |
| El boiler small | 150/140/130 | 1.1 | 0.8 | 20 | Electricity | 0.98 |
| El boiler large | 70/60/60 | 1.1 | 0.8 | 20 | Electricity | 0.98 |
| Existing MSW incineration | 0 | 1.1 | 0.8 | 30 | MSW | 0.8 |
| Calculation | |
|---|---|
| Distribution + substation cost (kEUR/MW) | (Substation cost in kEUR + Distribution network investment cost in kEUR)/Needed energy in MW Distribution network investment cost calculation is based on [72,73]. |
| Transmission cost (kEUR/MW) | Piping cost (kEUR/m)/Needed energy (MW) Distance is measured between the centroids each of the districts and the piping cost is obtained from [74]. |
| District | Building Type | Distribution & Substation (kEUR/MW) | Transmission Cost (kEUR/MW) |
|---|---|---|---|
| District 6 | Residential 1 | 3004.7 | 30.3 |
| Residential 2 | 3166.8 | ||
| Residential 3 | 962.7 | ||
| Residential 4 | 1262.6 | ||
| Residential 5 | 5183.7 | ||
| Commercial | 5747.3 | ||
| District 7 | Residential 1 | 2855.9 | 53.6 |
| Residential 2 | 3415.3 | ||
| Residential 3 | 1927.2 | ||
| Residential 4 | 0 | ||
| Residential 5 | 0 | ||
| Commercial | 7186.4 | ||
| District 8 | Residential 1 | 3105.6 | 140.0 |
| Residential 2 | 3423.1 | ||
| Residential 3 | 1334.7 | ||
| Residential 4 | 0 | ||
| Residential 5 | 0 | ||
| Commercial | 3284.4 | ||
| District 9 | Residential 1 | 2366.6 | 93.5 |
| Residential 2 | 3657.2 | ||
| Residential 3 | 965.6 | ||
| Residential 4 | 0 | ||
| Residential 5 | 5244.9 | ||
| Commercial | 5011.4 | ||
| District 11 | Residential 1 | 2815.9 | 37.9 |
| Residential 2 | 2745.1 | ||
| Residential 3 | 1248.2 | ||
| Residential 4 | 0 | ||
| Residential 5 | 2370.1 | ||
| Commercial | 2479.7 | ||
| District 12 | Residential 1 | 3216.7 | 75.6 |
| Residential 2 | 4755.8 | ||
| Residential 3 | 1124.2 | ||
| Residential 4 | 0 | ||
| Residential 5 | 3607.9 | ||
| Commercial | 11,210.6 | ||
| District 13 | Residential 1 | 2673.3 | 262.1 |
| Residential 2 | 4113.3 | ||
| Residential 3 | 1209.6 | ||
| Residential 4 | 0 | ||
| Residential 5 | 1370.0 | ||
| Commercial | 3044.1 | ||
| District 14 | Residential 1 | 2646.0 | 76.6 |
| Residential 2 | 4439.7 | ||
| Residential 3 | 1172.8 | ||
| Residential 4 | 23,394.9 | ||
| Residential 5 | 9220.9 | ||
| Commercial | 6650.2 | ||
| District 15 | Residential 1 | 3108.1 | 36.1 |
| Residential 2 | 3628.0 | ||
| Residential 3 | 1045.5 | ||
| Residential 4 | 0 | ||
| Residential 5 | 7424.4 | ||
| Commercial | 2878.5 |
Appendix C. Fuel Price Data
| Fuel | Tax | Years 2021/2050 (kEUR/GWh) |
|---|---|---|
| Oil | CO2 tax | 6.7/10.7 |
| Natural gas | CO2 tax | 4.44/8.74 |
| Electricity | Energy tax | 121/160 |
| Time-Slice | Years 2021/2030/2050 (kEUR/GWh) | |
|---|---|---|
| Electricity | H_SP | 37.3/56.0/64.9 |
| H_SU | 33.9/50.9/55.0 | |
| H_AU | 45.3/68.0/78.8 | |
| H_WI | 55.0/82.5/95.7 | |
| H_PE | 66.6/101/117 | |
| B_SP | 37.3/44.8/49.2 | |
| B_SU | 33.9/40.7/44.7 | |
| B_AU | 45.3/54.4/59.8 | |
| B_WI | 55.0/66/72.6 | |
| B_PE | 66.6/79.9/87.9 | |
| L_SP | 37.3/22.4/19 | |
| L_SU | 33.9/20.3/17.3 | |
| L_AU | 45.3/27.2/23.1 | |
| L_WI | 55.0/33/28.1 | |
| L_PE | 66.6/40/34 |
References
- UNEP Cities and Climate Change. 2022. Available online: https://www.unep.org/explore-topics/resource-efficiency/what-we-do/cities/cities-and-climate-change (accessed on 3 November 2022).
- Directive (EU) 2018/844 of the European Parliament and of the Council Amending Directive 2010/31/EU on the Energy Performance of Buildings and Directive 2012/27/EU on Energy Efficiency. Available online: https://eur-lex.europa.eu/legal-content/EN/TXT/?uri=uriserv:OJ.L_.2018.156.01.0075.01.ENG (accessed on 9 April 2023).
- Eurostat Electricity and Heat Statistics. 2019. Available online: https://ec.europa.eu/eurostat/statistics-explained/index.php?title=Electricity_and_heat_statistics (accessed on 9 April 2023).
- Nielsen, S.; Möller, B. GIS based analysis of future district heating potential in Denmark. Energy 2013, 57, 458–468. [Google Scholar] [CrossRef]
- Fenton, P.; Gustafsson, S.; Ivner, J.; Palm, J. Stakeholder participation in municipal energy and climate planning—Experiences from Sweden. Local Environ. 2016, 21, 272–289. [Google Scholar] [CrossRef]
- Meinshausen, M.; Meinshausen, N.; Hare, W.; Raper, S.C.B.; Frieler, K.; Knutti, R.; Frame, D.J.; Allen, M.R. Greenhouse-gas emission targets for limiting global warming to 2 °C. Nature 2009, 458, 1158–1162. [Google Scholar] [CrossRef]
- Nakata, T.; Silva, D.; Rodionov, M. Application of energy system models for designing a low-carbon society. Prog. Energy Combust. Sci. 2011, 37, 462–502. [Google Scholar] [CrossRef]
- Nakata, T. Energy-economic models and the environment. Prog. Energy Combust. Sci. 2004, 30, 417–475. [Google Scholar] [CrossRef]
- Jalil-Vega, F.; Hawkes, A.D. The effect of spatial resolution on outcomes from energy systems modelling of heat decarbonisation. Energy 2018, 155, 339–350. [Google Scholar] [CrossRef]
- Steingrube, A.; Bao, K.; Wieland, S.; Lalama, A.; Kabiro, P.M.; Coors, V.; Schröter, B. A Method for Optimizing and Spatially Distributing Heating Systems by Coupling an Urban Energy Simulation Platform and an Energy System Model. Resources 2021, 10, 52. [Google Scholar] [CrossRef]
- Lichtenwoehrer, P.; Erker, S.; Zach, F.; Stoeglehner, G. Future compatibility of district heating in urban areas—A case study analysis in the context of integrated spatial and energy planning. Energy Sustain. Soc. 2019, 9, 12. [Google Scholar] [CrossRef]
- Erker, S.; Lichtenwoehrer, P.; Zach, F.; Stoeglehner, G. Interdisciplinary decision support model for grid-bound heat supply systems in urban areas. Energy Sustain. Soc. 2019, 9, 11. [Google Scholar] [CrossRef]
- Finney, K.N.; Sharifi, V.N.; Swithenbank, J.; Nolan, A.; White, S.; Ogden, S. Developments to an existing city-wide district energy network—Part I: Identification of potential expansions using heat mapping. Energy Convers. Manag. 2012, 62, 165–175. [Google Scholar] [CrossRef]
- Nielsen, S. A geographic method for high resolution spatial heat planning. Energy 2014, 67, 351–362. [Google Scholar] [CrossRef]
- Petrovic, S.; Karlsson, K. Model for Determining Geographical Distribution of Heat Saving Potentials in Danish Building Stock. ISPRS Int. J. Geo-Inf. 2014, 3, 143–165. [Google Scholar] [CrossRef]
- Moghadam, S.T.; Coccolo, S.; Mutani, G.; Lombardi, P.; Scartezzini, J.-L.; Mauree, D. A new clustering and visualization method to evaluate urban heat energy planning scenarios. Cities 2019, 88, 19–36. [Google Scholar] [CrossRef]
- Nadin, V.; Fernandez Maldonado, A.M.; Zonneveld, W.A.M.; Stead, D.; Dabrowski, M.; Piskorek, K.; Sarkar, A.; Schmitt, P.; Smas, L.; Cotella, G. COMPASS—Comparative Analysis of Territorial Governance and Spatial Planning Systems in Europe; ESPON EGTC: Luxembourg, 2018. [Google Scholar]
- Cajot, S.; Peter, M.; Bahu, J.-M.; Guignet, F.; Koch, A.; Maréchal, F. Obstacles in energy planning at the urban scale. Sustain. Cities Soc. 2017, 30, 223–236. [Google Scholar] [CrossRef]
- Nuorkivi, A.E.; Ahonen, A.-M. Urban Planners with Renewable Energy Skills. Tema-J. Land Use Mobil. Environ. 2013, 6, 159–170. [Google Scholar] [CrossRef]
- Asarpota, K.; Nadin, V. Energy Strategies, the Urban Dimension, and Spatial Planning. Energies 2020, 13, 3642. [Google Scholar] [CrossRef]
- Zanon, B.; Verones, S. Climate change, urban energy and planning practices: Italian experiences of innovation in land management tools. Land Use Policy 2013, 32, 343–355. [Google Scholar] [CrossRef]
- De Pascali, P.; Bagaini, A. Energy Transition and Urban Planning for Local Development. A Critical Review of the Evolution of Integrated Spatial and Energy Planning. Energies 2018, 12, 35. [Google Scholar] [CrossRef]
- Fichera, A.; Frasca, M.; Palermo, V.; Volpe, R. An optimization tool for the assessment of urban energy scenarios. Energy 2018, 156, 418–429. [Google Scholar] [CrossRef]
- Hewitt, R.J.; de Boer, C.; Flacke, J. Participatory development of digital support tools for local-scale energy transitions: Lessons from two European case studies. Glob. Transit. 2020, 2, 138–149. [Google Scholar] [CrossRef]
- Safarzyńska, K.; Frenken, K.; Van den Bergh, J.C.J.M. Evolutionary theorizing and modeling of sustainability transitions. Res. Policy 2012, 41, 1011–1024. [Google Scholar] [CrossRef]
- Palm, J.; Thoresson, J. Strategies and Implications for Network Participation in Regional Climate and Energy Planning. J. Environ. Policy Plan. 2014, 16, 3–19. [Google Scholar] [CrossRef]
- Martin, C.J.; Taylor, P.G.; Upham, P.; Ghiasi, G.; Bale, C.S.; James, H.; Owen, A.; Gale, W.F.; Slack, R.J.; Helmer, S. Energy in low carbon cities and social learning: A process for defining priority research questions with UK stakeholders. Sustain. Cities Soc. 2014, 10, 149–160. [Google Scholar] [CrossRef]
- Manfren, M.; Nastasi, B.; Groppi, D.; Garcia, D.A. Open data and energy analytics—An analysis of essential information for energy system planning, design and operation. Energy 2020, 213, 118803. [Google Scholar] [CrossRef]
- Sterling, E.; Betley, E.; Gomez, A.; Sigouin, A.; Malone, C.; Arengo, F.; Blair, M.; Cullman, G.; Filardi, C.; Landrigan, K.; et al. Stakeholder Engagement for Biodiversity Conservation Goals: Assessong the Status of the Evidence. 2016. Available online: https://pdf.usaid.gov/pdf_docs/PA00M2M6.pdf (accessed on 9 April 2023).
- Yu, H.; Selvakkumaran, S.; Ahlgren, E.O. Integrating the urban planning process into energy systems models for future urban heating system planning: A participatory approach. Energy Rep. 2021, 7, 158–166. [Google Scholar] [CrossRef]
- Karlsson, I.; Rootzén, J.; Johnsson, F. Reaching net-zero carbon emissions in construction supply chains—Analysis of a Swedish road construction project. Renew. Sustain. Energy Rev. 2019, 120, 109651. [Google Scholar] [CrossRef]
- Stalpers, S.; van Ierland, E.; Kroeze, C. Reconciling model results with user needs to improve climate policy. Environ. Sci. Policy 2009, 12, 959–969. [Google Scholar] [CrossRef]
- Süsser, D.; Ceglarz, A.; Gaschnig, H.; Stavrakas, V.; Giannakidis, G.; Flamos, A.; Sander, A.; Lilliestam, J. The Use of Energy Modelling Results for Policymaking in the EU. Deliverable 1.1. Sustainable Energy Transitions Laboratory (SENTINEL) Project; Institute for Advanced Sustainability Studies (IASS): Potsdam, Germany, 2020. [Google Scholar] [CrossRef]
- Süsser, D.; Gaschnig, H.; Ceglarz, A.; Stavrakas, V.; Flamos, A.; Lilliestam, J. Better suited or just more complex? On the fit between user needs and modeller-driven improvements of energy system models. Energy 2021, 239, 121909. [Google Scholar] [CrossRef]
- Horsbøl, A. Co-Creating Green Transition: How Municipality Employees Negotiate their Professional Identities as Agents of Citizen Involvement in a Cross-Local Setting. Environ. Commun. 2018, 12, 701–714. [Google Scholar] [CrossRef]
- Bertsch, V.; Fichtner, W. A participatory multi-criteria approach for power generation and transmission planning. Ann. Oper. Res. 2016, 245, 177–207. [Google Scholar] [CrossRef]
- Xia, Y.; Xu, Q.; Tao, S.; Ding, Y.; Fang, J.; Du, P. Cutting the cake of emission cap in peer-to-peer multi-energy sharing market. CSEE J. Power Energy Syst. 2022, 9, 470–482. [Google Scholar] [CrossRef]
- Venturini, G.; Hansen, M.; Andersen, P.D. Linking narratives and energy system modelling in transport scenarios: A participatory perspective from Denmark. Energy Res. Soc. Sci. 2019, 52, 204–220. [Google Scholar] [CrossRef]
- Hettinga, S.; Nijkamp, P.; Scholten, H. A multi-stakeholder decision support system for local neighbourhood energy planning. Energy Policy 2018, 116, 277–288. [Google Scholar] [CrossRef]
- Bahu, J.M.; Koch, A.; Kremers, E.; Murshed, S.M. Towards a 3D spatial urban energy modelling approach. ISPRS Ann. Photogramm. Remote Sens. Spat. Inf. Sci. 2013, 2, 33–41. [Google Scholar] [CrossRef]
- Hukkalainen, M.; Virtanen, M.; Paiho, S.; Airaksinen, M. Energy planning of low carbon urban areas—Examples from Finland. Sustain. Cities Soc. 2017, 35, 715–728. [Google Scholar] [CrossRef]
- Yeo, I.-A.; Yoon, S.-H.; Yee, J.-J. Development of an Environment and energy Geographical Information System (E-GIS) construction model to support environmentally friendly urban planning. Appl. Energy 2013, 104, 723–739. [Google Scholar] [CrossRef]
- Peterson, G.D.; Cumming, G.S.; Carpenter, S.R. Scenario Planning: A Tool for Conservation in an Uncertain World. Conserv. Biol. 2003, 17, 358–366. [Google Scholar] [CrossRef]
- Huang, W.; Zhang, X.; Li, K.; Zhang, N.; Strbac, G.; Kang, C. Resilience Oriented Planning of Urban Multi-Energy Systems with Generalized Energy Storage Sources. IEEE Trans. Power Syst. 2021, 37, 2906–2918. [Google Scholar] [CrossRef]
- Fortes, P.; Alvarenga, A.; Seixas, J.; Rodrigues, S. Long-term energy scenarios: Bridging the gap between socio-economic storylines and energy modeling. Technol. Forecast. Soc. Chang. 2015, 91, 161–178. [Google Scholar] [CrossRef]
- Dias, L.; Simões, S.; Gouveia, J.; Seixas, J. City energy modelling—Optimising local low carbon transitions with household budget constraints. Energy Strat. Rev. 2019, 26, 100387. [Google Scholar] [CrossRef]
- Fishbone, L.G.; Abilock, H. Markal, a linear-programming model for energy systems analysis: Technical description of the bnl version. Int. J. Energy Res. 1981, 5, 353–375. [Google Scholar] [CrossRef]
- DeCarolis, J.; Daly, H.; Dodds, P.; Keppo, I.; Li, F.; McDowall, W.; Pye, S.; Strachan, N.; Trutnevyte, E.; Usher, W.; et al. Formalizing best practice for energy system optimization modelling. Appl. Energy 2017, 194, 184–198. [Google Scholar] [CrossRef]
- The Classes of the Degree of Urbanisation, European Commission. Available online: https://ghsl.jrc.ec.europa.eu/degurbaDefinitions.php (accessed on 9 May 2023).
- Lyngby-Taarbæk Kommune, Varmeplan for Lyngby-Taarbæk Kommune 2022–2030. 2022. Available online: https://www.ltk.dk/borger/bolig-og-byggeri/din-varmeforsyning/fjernvarme-og-naturgas (accessed on 9 April 2023).
- Interviewee A. 2020. Interview by Hyunkyo Yu. Semi-structured interview. 5 August 2020.
- Interviewee B. 2021. Interview by Hyunkyo Yu. Semi-structured interview. 4 March 2021.
- Interviewee B. 2022. Interview by Hyunkyo Yu. Semi-structured interview. 16 May 2022.
- Interviewee C. 2021. Interview by Hyunkyo Yu. Semi-structured interview. 3 March 2021.
- Interviewee C. 2021. Interview by Hyunkyo Yu. Semi-structured interview. 20 May 2021.
- Interviewee D. 2021. Interview by Hyunkyo Yu. Semi-structured interview. 4 March 2021.
- Nielsen, S.; Grundahl, L.; Eriksen, R.B.; Jessen, K. F & U Energiforbrug i Bygninger. 2017. Available online: http://www.danskfjernvarme.dk/viden-om/f-u-konto-subsection/rapporter/2014-06-kortlaegning-af-energiforbrug-i-bygninger (accessed on 9 April 2023).
- EEB. Analysis of the Existing Incentives in Europe for Heating Powered by Fossil Fuels and Renewables Sources. 2021. Available online: https://www.coolproducts.eu/wp-content/uploads/2021/07/coolproducts-heating-subsidies-report-web.pdf (accessed on 9 April 2023).
- Ministry of Climate, Energy and Supply. Bekendtgørelse om Tilskud til Energibesparelser og Energieffektiviseringer i Bygninger til Helårsbeboelse, Klima-, Energi-Og Forsyningsministeriet. 2021. Available online: https://www.retsinformation.dk/eli/lta/2021/1812 (accessed on 9 April 2023).
- European Commission. A Renovation Wave for Europe—Greening our Buildings, Creating Jobs, Improving Lives. European Commission. 2020. COM(2020). Available online: https://eur-lex.europa.eu/legal-content/EN/TXT/?qid=1603122220757&uri=CELEX:52020DC0662 (accessed on 9 April 2023).
- ETSAP. Overview of TIMES Modelling Tool. Available online: https://iea-etsap.org/index.php/etsap-tools/model-generators/times (accessed on 3 November 2022).
- Goldstein, G.; Kanudia, A.; Lehtila, A.; Remme, U.; Wright, E. Documentation for the TIMES Model Part III; IEA Energy Technology Systems Analysis Programme; IEA: Paris, France, 2016. [Google Scholar]
- Loulou, R. ETSAP-TIAM: The TIMES integrated assessment model. part II: Mathematical formulation. Comput. Manag. Sci. 2008, 5, 41–66. [Google Scholar] [CrossRef]
- Danish Energy Agency. Technology Data—Generation of Electricity and District Heating; Danish Energy Agency: København, Denmark, 2016. [Google Scholar]
- Danish Energy Agency. Technology Data for Heating Installations; Danish Energy Agency: København, Denmark, 2020. [Google Scholar]
- Vilén, K.; Selvakkumaran, S.; Ahlgren, E.O. The Impact of Local Climate Policy on District Heating Development in a Nordic city—A Dynamic Approach. Int. J. Sustain. Energy Plan. Manag. 2021, 31, 79–94. [Google Scholar] [CrossRef]
- Dochev, I.; Peters, I.; Seller, H.; Schuchardt, G.K. Analysing district heating potential with linear heat density. A case study from Hamburg. Energy Procedia 2018, 149, 410–419. [Google Scholar] [CrossRef]
- Novosel, T.; Pukšec, T.; Duić, N.; Domac, J. Heat demand mapping and district heating assessment in data-pour areas. Renew. Sustain. Energy Rev. 2020, 131, 109987. [Google Scholar] [CrossRef]
- Hewitt, R.; Compagnucci, A.B.; Castellazzi, M.; Dunford, R.; Harrison, P.; Pedde, S.; Gimona, A. Impacts and trade-offs of future land use and land cover change in Scotland: Spatial simulation modelling of shared socioeconomic pathways (SSPs) at regional scales. SocArXiv 2020. [Google Scholar] [CrossRef]
- Yazdanie, M.; Orehounig, K. Advancing urban energy system planning and modeling approaches: Gaps and solutions in perspective. Renew. Sustain. Energy Rev. 2021, 137, 110607. [Google Scholar] [CrossRef]
- Sarbu, I.; Sebarchievici, C. Solar Heating and Cooling Systems: Fundamentals, Experiments and Applications; Elsevier: Amsterdam, The Netherlands, 2016. [Google Scholar]
- Persson, U.; Werner, S. Heat distribution and the future competitiveness of district heating. Appl. Energy 2011, 88, 568–576. [Google Scholar] [CrossRef]
- Gudmundsson, O.; Thorsen, J.E.; Zhang, L. Cost analysis of district heating compared to its competing technologies. WIT Trans. Ecol. Environ. 2013, 176, 3–13. [Google Scholar] [CrossRef]
- Fallahnejad, M.; Hartner, M.; Kranzl, L.; Fritz, S. Impact of distribution and transmission investment costs of district heating systems on district heating potential. Energy Procedia 2018, 149, 141–150. [Google Scholar] [CrossRef]
- Frederiksen, S.; Werner, S. District Heating and Cooling; Studentlitteratur AB: Lund, Sweden, 2013. [Google Scholar]
- Danish Energy Agency. Energipriser og Afgifter. 2022. Available online: https://ens.dk/service/statistik-data-noegletal-og-kort/energipriser-og-afgifter (accessed on 3 November 2022).
- IEA World Energy. Outlook 2021—Revised Version October 2021; International Energy Agency: Paris, France, 2021. [Google Scholar]










| Stakeholders’ Needs and Preferences in Their Respective Planning Processes |
|---|
Heat planning process:
|
Urban planning process:
|
| Annual Heat Demand (GWh) | |||||
|---|---|---|---|---|---|
| Building Type | District 1 | District 2 | … | District 14 | District 15 |
| Residential 1 | 2.01 | 0.00 | … | 9.23 | 14.04 |
| Residential 2 | 9.44 | 3.42 | 1.19 | 0.89 | |
| Residential 3 | 2.39 | 0.06 | 0.47 | 0.10 | |
| Residential 4 | 0.05 | 0.04 | 0.01 | 0.00 | |
| Residential 5 | 0.00 | 0.04 | 0.01 | 0.03 | |
| Commercial | 26.37 | 21.00 | 0.39 | 0.80 | |
Disclaimer/Publisher’s Note: The statements, opinions and data contained in all publications are solely those of the individual author(s) and contributor(s) and not of MDPI and/or the editor(s). MDPI and/or the editor(s) disclaim responsibility for any injury to people or property resulting from any ideas, methods, instructions or products referred to in the content. |
© 2023 by the authors. Licensee MDPI, Basel, Switzerland. This article is an open access article distributed under the terms and conditions of the Creative Commons Attribution (CC BY) license (https://creativecommons.org/licenses/by/4.0/).
Share and Cite
Yu, H.; Ahlgren, E.O. Enhancing Urban Heating Systems Planning through Spatially Explicit Participatory Modeling. Energies 2023, 16, 4264. https://doi.org/10.3390/en16114264
Yu H, Ahlgren EO. Enhancing Urban Heating Systems Planning through Spatially Explicit Participatory Modeling. Energies. 2023; 16(11):4264. https://doi.org/10.3390/en16114264
Chicago/Turabian StyleYu, Hyunkyo, and Erik O. Ahlgren. 2023. "Enhancing Urban Heating Systems Planning through Spatially Explicit Participatory Modeling" Energies 16, no. 11: 4264. https://doi.org/10.3390/en16114264
APA StyleYu, H., & Ahlgren, E. O. (2023). Enhancing Urban Heating Systems Planning through Spatially Explicit Participatory Modeling. Energies, 16(11), 4264. https://doi.org/10.3390/en16114264

