Site Selection of Solar Power Plants Using Hybrid MCDM Models: A Case Study in Indonesia
Abstract
1. Introduction
2. Literature Review
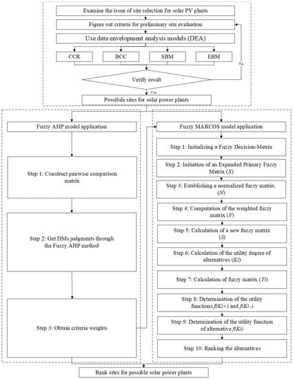
3. Methods
3.1. Data Envelopment Analysis (DEA)
3.1.1. Charnes, Cooper, Rhodes Model (CCR)
3.1.2. Banker, Charnes, and Cooper Model (BCC)
3.1.3. Slacks-Based Measure Model (SBM)
3.1.4. Epsilon-Based Measure Model (EBM)
3.2. F-AHP
3.3. F-MARCOS
4. A Case Study in Indonesia
4.1. Using DEA Models to Screen Prospective Locations
- (X1)
- Air temperature (°C): Solar panel performance is affected by the panels’ temperatures, which are affected by the surrounding temperature and the amount of sunlight they are exposed to. Simply put, solar panels produce more electricity when the temperature is lower. When the panel’s operating temperature rises, the voltage it produces drops, and its efficiency drops.
- (X2)
- Wind speed (m/s): The ability to withstand wind uplift and loads is essential for solar installations. Damage to machinery and increased wear and tear on operating components have been linked to the wind. Having more dust settles on the solar modules’ surfaces due to increased wind speeds is another factor that can reduce production.
- (X3)
- Relative humidity (%): Due to the absorption of short-wave solar radiation by atmospheric water vapor, locations with high humidity have limited potential for solar energy harvesting. In addition to diminishing power production, excessive humidity can cause dew to collect on the surfaces of solar panels, making it easier for airborne dust to settle on the modules.
- (X4)
- Precipitation (mm/year): Precipitation, whether rain, snow, sleet, or hail. When clouds block out the sun, solar power plants are less efficient in producing electricity.
- (X5)
- Air Pressure (Hpa): Air pressure is the force that air’s weight exerts on the earth’s surface. Air pressure decreases with increasing height. The ambient temperature decreases as altitude increases, allowing the solar system to function more efficiently. Due to fewer air layers that scatter, absorb, and reflect sunlight, there is more direct sunlight.
- (Y1)
- Sunshine hour (hour/year): The sunshine hour of irradiation describes the duration of sunlight in a given area over a given period (year). Solar radiation of at least 120 W/m2 is considered sunlight.
- (Y2)
- Irradiation (kWh//m2/year): The quantity of energy produced by the sun during a given period (in kWh) and surface area (in m2) (year).
- (Y3)
- Elevation (m): Solar potential characteristics are modified by a region’s elevation above sea level. Specifically, solar panels can capture more energy from the sun at higher altitudes due to the thinner atmosphere’s reduced absorption of solar radiation.
4.2. Rank the Remaining Locations Using F-AHP and F-MARCOS Values
4.2.1. Weighting the Criteria with F-AHP
4.2.2. Ranking the Locations with F-MARCOS
5. Conclusions
- The potential for solar deployment in Indonesia was evaluated based on 23 criteria, and suitable locations were identified using a novel combination of DEA, F-AHP, and F-MARCOS techniques.
- According to F-AHP, the three most important elements were “Facilitating factors,” “Benefits of conserving energy,” and “Terms of network accessibility.” Figure 4 displays the results of applying this technique to calculate the weights.
- Based on the final F-MARCOS ranking, the three best provinces in Indonesia to install solar power plants are Jawa Barat, Nusa Tenggara Timur, and Riau.
Author Contributions
Funding
Institutional Review Board Statement
Informed Consent Statement
Data Availability Statement
Acknowledgments
Conflicts of Interest
Appendix A
| No. | Location | DMU | X1 | X2 | X3 | X4 | X5 | Y1 | Y2 | Y3 |
|---|---|---|---|---|---|---|---|---|---|---|
| 1 | Aceh | DMU-01 | 26.81 | 1.50 | 89.28 | 3648.40 | 1010.70 | 1670.70 | 1686.30 | 3 |
| 2 | Bali | DMU-02 | 27.31 | 3.10 | 81.68 | 2992.80 | 1011.30 | 2658.00 | 1799.45 | 4 |
| 3 | Bangka Belitung | DMU-03 | 26.45 | 1.75 | 89.32 | 3012.90 | 1011.40 | 1646.50 | 1653.45 | 6 |
| 4 | Banten | DMU-04 | 27.80 | 1.77 | 81.49 | 2290.50 | 1010.60 | 1710.50 | 1679.00 | 14 |
| 5 | Bengkulu | DMU-05 | 27.01 | 2.52 | 83.59 | 3691.80 | 1011.00 | 2327.40 | 1708.20 | 12 |
| 6 | Gorontalo | DMU-06 | 27.24 | 1.53 | 85.50 | 2285.50 | 1011.00 | 1931.40 | 1803.10 | 33 |
| 7 | Jakarta | DMU-07 | 28.40 | 1.48 | 77.18 | 2394.60 | 1011.00 | 1532.00 | 1726.45 | 4 |
| 8 | Jambi | DMU-08 | 27.01 | 0.72 | 86.23 | 3218.40 | 1011.40 | 1574.20 | 1627.90 | 24 |
| 9 | Jawa Barat | DMU-09 | 26.06 | 1.09 | 84.16 | 3786.60 | 924.10 | 1862.40 | 1737.40 | 207 |
| 10 | Jawa Tengah | DMU-10 | 28.12 | 1.99 | 81.06 | 2476.80 | 1011.90 | 2274.90 | 1806.75 | 6 |
| 11 | Jawa Timur | DMU-11 | 24.10 | 1.93 | 79.53 | 2447.80 | 1011.80 | 2060.70 | 1879.75 | 590 |
| 12 | Kalimantan Barat | DMU-12 | 26.80 | 1.26 | 87.70 | 3281.20 | 1011.80 | 1788.30 | 1682.65 | 15 |
| 13 | Kalimantan Selatan | DMU-13 | 27.07 | 1.42 | 87.08 | 2996.20 | 1013.10 | 1418.70 | 1657.10 | 2 |
| 14 | Kalimantan Tengah | DMU-14 | 26.96 | 1.29 | 87.02 | 4132.20 | 1013.90 | 1799.40 | 1679.00 | 10 |
| 15 | Kalimantan Timur | DMU-15 | 27.60 | 1.89 | 83.52 | 2902.00 | 1012.90 | 1203.80 | 1668.05 | 3 |
| 16 | Lampung | DMU-16 | 26.84 | 1.12 | 84.18 | 2063.50 | 1012.10 | 1810.60 | 1708.20 | 71 |
| 17 | Maluku | DMU-17 | 26.58 | 0.97 | 89.08 | 2695.90 | 1012.40 | 1960.20 | 1679.00 | 10 |
| 18 | Maluku Utara | DMU-18 | 26.35 | 0.67 | 90.59 | 3928.20 | 1013.00 | 1724.20 | 1737.40 | 130 |
| 19 | Nusa Tenggara Barat | DMU-19 | 27.26 | 2.58 | 80.25 | 1770.40 | 1014.20 | 2687.60 | 1941.80 | 10 |
| 20 | Nusa Tenggara Timur | DMU-20 | 19.92 | 2.02 | 87.55 | 4493.40 | 1011.00 | 2062.10 | 2014.80 | 1070 |
| 21 | Papua | DMU-21 | 19.72 | 2.38 | 83.30 | 1933.50 | 1011.10 | 1751.60 | 1631.55 | 1653 |
| 22 | Papua Barat | DMU-22 | 27.52 | 1.81 | 82.66 | 2891.60 | 1011.50 | 1433.00 | 1679.00 | 3 |
| 23 | Riau | DMU-23 | 26.75 | 0.35 | 83.44 | 3072.20 | 1010.50 | 1502.90 | 1649.80 | 15 |
| 24 | Sulawesi Barat | DMU-24 | 27.59 | 1.72 | 81.79 | 2268.10 | 1012.50 | 2122.00 | 1708.20 | 29 |
| 25 | Sulawesi Selatan | DMU-25 | 26.98 | 1.16 | 84.00 | 4448.20 | 1013.10 | 2178.60 | 1777.55 | 14 |
| 26 | Sulawesi Tengah | DMU-26 | 27.25 | 0.97 | 85.56 | 2372.80 | 1011.90 | 1653.00 | 1700.90 | 10 |
| 27 | Sulawesi Tenggara | DMU-27 | 28.04 | 1.51 | 80.61 | 2420.80 | 1012.80 | 1831.30 | 1755.65 | 14 |
| 28 | Sulawesi Utara | DMU-28 | 23.15 | 1.24 | 87.69 | 2220.40 | 1012.30 | 1518.50 | 1755.65 | 204 |
| 29 | Sumatera Barat | DMU-29 | 26.70 | 1.83 | 85.02 | 4878.50 | 1010.90 | 2007.20 | 1646.15 | 6 |
| 30 | Sumatera Selatan | DMU-30 | 27.21 | 2.13 | 82.76 | 2297.90 | 1011.00 | 1716.60 | 1689.95 | 10 |
| 31 | Sumatera Utara | DMU-31 | 27.25 | 1.72 | 84.22 | 2543.40 | 1010.60 | 1623.20 | 1671.70 | 25 |
| 32 | Yogyakarta | DMU-32 | 26.37 | 2.04 | 82.40 | 2456.70 | 1014.90 | 1896.20 | 1861.50 | 182 |
| Criteria | C11 | C12 | C13 | C21 | ||||||||
|---|---|---|---|---|---|---|---|---|---|---|---|---|
| C11 | 1.0000 | 1.0000 | 1.0000 | 0.8920 | 1.1107 | 1.4241 | 0.4663 | 0.5776 | 0.7496 | 0.2245 | 0.2716 | 0.3425 |
| C12 | 0.7022 | 0.9003 | 1.1211 | 1.0000 | 1.0000 | 1.0000 | 0.6507 | 0.8116 | 1.0532 | 0.6507 | 0.8116 | 1.0532 |
| C13 | 1.3341 | 1.7313 | 2.1446 | 0.9494 | 1.2321 | 1.5368 | 1.0000 | 1.0000 | 1.0000 | 0.6711 | 1.0371 | 1.4902 |
| C21 | 2.9196 | 3.6814 | 4.4541 | 0.9494 | 1.2321 | 1.5368 | 0.6711 | 0.9642 | 1.4902 | 1.0000 | 1.0000 | 1.0000 |
| C22 | 0.9349 | 1.2099 | 1.5029 | 0.9494 | 1.2321 | 1.5368 | 0.9883 | 1.4788 | 2.2442 | 0.7017 | 1.0000 | 1.5368 |
| C23 | 0.7242 | 0.9338 | 1.1722 | 0.6654 | 0.8610 | 1.0770 | 0.7708 | 1.1534 | 1.7826 | 0.8060 | 1.1962 | 1.8384 |
| C24 | 0.7242 | 0.9338 | 1.1722 | 0.6654 | 0.8610 | 1.0770 | 0.7708 | 1.1534 | 1.7826 | 0.8060 | 1.1962 | 1.8384 |
| C25 | 0.9494 | 1.2321 | 1.5368 | 0.9349 | 1.2099 | 1.5029 | 1.8206 | 2.7629 | 3.8043 | 2.9612 | 4.0774 | 5.1412 |
| C31 | 2.8552 | 3.6149 | 4.3860 | 1.4963 | 2.0180 | 2.6586 | 1.0481 | 1.4368 | 1.9871 | 1.0334 | 1.5337 | 2.3144 |
| C32 | 0.9521 | 1.2372 | 1.5468 | 2.3868 | 3.1469 | 4.2117 | 1.2671 | 1.8421 | 2.6531 | 1.0334 | 1.5337 | 2.3144 |
| C33 | 2.0009 | 2.5262 | 3.0737 | 0.5296 | 0.6935 | 1.0118 | 1.0184 | 1.3797 | 1.8541 | 1.0334 | 1.5337 | 2.3144 |
| C34 | 0.9669 | 1.2599 | 1.5817 | 1.3580 | 2.1161 | 3.0837 | 1.8206 | 2.7629 | 3.8043 | 1.8206 | 2.7629 | 3.8043 |
| C41 | 0.9669 | 1.2599 | 1.5817 | 1.3580 | 2.1161 | 3.0837 | 1.8206 | 2.7629 | 3.8043 | 0.9330 | 1.3636 | 1.9537 |
| C42 | 0.9669 | 1.2599 | 1.5817 | 0.7490 | 1.1076 | 1.6632 | 1.8206 | 2.7629 | 3.8043 | 0.9330 | 1.3636 | 1.9537 |
| C43 | 1.4022 | 1.7654 | 2.1540 | 0.7490 | 1.1076 | 1.6632 | 0.9756 | 1.4142 | 2.0148 | 0.6711 | 0.9642 | 1.4902 |
| Criteria | C22 | C23 | C24 | C25 | ||||||||
| C11 | 0.6654 | 0.8265 | 1.0696 | 0.8531 | 1.0709 | 1.3808 | 0.8531 | 1.0709 | 1.3808 | 0.6507 | 0.8116 | 1.0532 |
| C12 | 0.6507 | 0.8116 | 1.0532 | 0.9285 | 1.1614 | 1.5029 | 0.9285 | 1.1614 | 1.5029 | 0.6654 | 0.8265 | 1.0696 |
| C13 | 0.4456 | 0.6762 | 1.0118 | 0.5610 | 0.8670 | 1.2973 | 0.5610 | 0.8670 | 1.2973 | 0.2629 | 0.3619 | 0.5493 |
| C21 | 0.6507 | 1.0000 | 1.4251 | 0.5439 | 0.8360 | 1.2407 | 0.5439 | 0.8360 | 1.2407 | 0.1945 | 0.2453 | 0.3377 |
| C22 | 1.0000 | 1.0000 | 1.0000 | 0.5330 | 0.7548 | 1.0960 | 0.5551 | 0.7768 | 1.1207 | 1.4200 | 1.8684 | 2.3144 |
| C23 | 0.9124 | 1.3249 | 1.8760 | 1.0000 | 1.0000 | 1.0000 | 1.0718 | 1.5436 | 1.9977 | 0.7222 | 1.0371 | 1.4933 |
| C24 | 0.8923 | 1.2873 | 1.8015 | 0.5006 | 0.6478 | 0.9330 | 1.0000 | 1.0000 | 1.0000 | 1.1161 | 1.4902 | 2.0123 |
| C25 | 0.4321 | 0.5352 | 0.7042 | 0.6697 | 0.9642 | 1.3847 | 0.4969 | 0.6711 | 0.8960 | 1.0000 | 1.0000 | 1.0000 |
| C31 | 0.4321 | 0.5352 | 0.7042 | 0.6697 | 0.9642 | 1.3847 | 0.9479 | 1.3259 | 1.6843 | 0.7832 | 1.0718 | 1.6174 |
| C32 | 0.7995 | 1.1207 | 1.6141 | 0.4693 | 0.6084 | 0.7687 | 0.7017 | 1.0098 | 1.4758 | 1.4614 | 2.0939 | 3.0539 |
| C33 | 0.8414 | 1.2011 | 1.8015 | 0.4693 | 0.6084 | 0.7687 | 0.5318 | 0.6881 | 1.0021 | 0.7832 | 1.0718 | 1.6174 |
| C34 | 1.3195 | 2.0320 | 2.8772 | 0.4621 | 0.5974 | 0.7517 | 0.5318 | 0.6881 | 1.0021 | 1.4614 | 2.0939 | 3.0539 |
| C41 | 0.6418 | 0.9103 | 1.3741 | 0.5345 | 0.7146 | 0.9502 | 0.5318 | 0.6881 | 1.0021 | 0.5574 | 0.7277 | 1.0740 |
| C42 | 0.6418 | 0.9103 | 1.3741 | 0.3335 | 0.4234 | 0.5676 | 0.8394 | 1.1390 | 1.6174 | 0.7832 | 1.0718 | 1.6174 |
| C43 | 1.2873 | 1.8541 | 2.5832 | 0.4512 | 0.5949 | 0.7628 | 0.8394 | 1.1390 | 1.6174 | 1.4614 | 2.0939 | 3.0539 |
| Criteria | C31 | C32 | C33 | C34 | ||||||||
| C11 | 0.2280 | 0.2766 | 0.3502 | 0.6465 | 0.8083 | 1.0503 | 0.3253 | 0.3959 | 0.4998 | 0.6322 | 0.7937 | 1.0342 |
| C12 | 0.3761 | 0.4955 | 0.6683 | 0.2374 | 0.3178 | 0.4190 | 0.9883 | 1.4420 | 1.8882 | 0.3243 | 0.4726 | 0.7364 |
| C13 | 0.5032 | 0.6960 | 0.9541 | 0.3769 | 0.5428 | 0.7892 | 0.5394 | 0.7248 | 0.9819 | 0.2629 | 0.3619 | 0.5493 |
| C21 | 0.4321 | 0.6520 | 0.9677 | 0.4321 | 0.6520 | 0.9677 | 0.4321 | 0.6520 | 0.9677 | 0.2629 | 0.3619 | 0.5493 |
| C22 | 1.4200 | 1.8684 | 2.3144 | 0.6196 | 0.8923 | 1.2508 | 0.5551 | 0.8326 | 1.1885 | 0.3476 | 0.4921 | 0.7579 |
| C23 | 0.7222 | 1.0371 | 1.4933 | 1.3010 | 1.6438 | 2.1308 | 1.3010 | 1.6438 | 2.1308 | 1.3303 | 1.6740 | 2.1639 |
| C24 | 0.5937 | 0.7542 | 1.0549 | 0.6776 | 0.9903 | 1.4251 | 0.9979 | 1.4532 | 1.8805 | 0.9979 | 1.4532 | 1.8805 |
| C25 | 0.6183 | 0.9330 | 1.2769 | 0.3274 | 0.4776 | 0.6843 | 0.6183 | 0.9330 | 1.2769 | 0.3274 | 0.4776 | 0.6843 |
| C31 | 1.0000 | 1.0000 | 1.0000 | 0.6183 | 0.9330 | 1.2769 | 0.3274 | 0.4776 | 0.6843 | 0.6183 | 0.9330 | 1.2769 |
| C32 | 0.7832 | 1.0718 | 1.6174 | 1.0000 | 1.0000 | 1.0000 | 1.0000 | 1.3830 | 1.8303 | 0.6084 | 0.8569 | 1.1548 |
| C33 | 1.4614 | 2.0939 | 3.0539 | 0.5464 | 0.7231 | 1.0000 | 1.0000 | 1.0000 | 1.0000 | 0.2288 | 0.3026 | 0.4592 |
| C34 | 0.7832 | 1.0718 | 1.6174 | 0.8659 | 1.1671 | 1.6438 | 2.1778 | 3.3051 | 4.3700 | 1.0000 | 1.0000 | 1.0000 |
| C41 | 0.6711 | 0.9642 | 1.4902 | 0.5464 | 0.7231 | 1.0000 | 1.8206 | 2.7629 | 3.8043 | 1.0334 | 1.5337 | 2.3144 |
| C42 | 0.6711 | 0.9642 | 1.4902 | 0.5464 | 0.7231 | 1.0000 | 1.0334 | 1.5337 | 2.3144 | 0.7017 | 1.0000 | 1.5368 |
| C43 | 0.9883 | 1.4788 | 2.2442 | 1.1598 | 1.5332 | 2.0927 | 1.0334 | 1.5337 | 2.3144 | 0.5296 | 0.6790 | 0.9622 |
| Criteria | C41 | C42 | C43 | |||||||||
| C11 | 0.6322 | 0.7937 | 1.0342 | 0.6322 | 0.7937 | 1.0342 | 0.4642 | 0.5665 | 0.7132 | |||
| C12 | 0.3243 | 0.4726 | 0.7364 | 0.6012 | 0.9029 | 1.3351 | 0.6012 | 0.9029 | 1.3351 | |||
| C13 | 0.2629 | 0.3619 | 0.5493 | 0.2629 | 0.3619 | 0.5493 | 0.4963 | 0.7071 | 1.0250 | |||
| C21 | 0.5119 | 0.7334 | 1.0718 | 0.5119 | 0.7334 | 1.0718 | 0.6711 | 1.0371 | 1.4902 | |||
| C22 | 0.7277 | 1.0986 | 1.5582 | 0.7277 | 1.0986 | 1.5582 | 0.3871 | 0.5394 | 0.7768 | |||
| C23 | 1.0524 | 1.3994 | 1.8708 | 1.7617 | 2.3618 | 2.9987 | 1.3110 | 1.6808 | 2.2162 | |||
| C24 | 0.9979 | 1.4532 | 1.8805 | 0.6183 | 0.8780 | 1.1914 | 0.6183 | 0.8780 | 1.1914 | |||
| C25 | 0.9311 | 1.3741 | 1.7941 | 0.6183 | 0.9330 | 1.2769 | 0.3274 | 0.4776 | 0.6843 | |||
| C31 | 0.6711 | 1.0371 | 1.4902 | 0.6711 | 1.0371 | 1.4902 | 0.4456 | 0.6762 | 1.0118 | |||
| C32 | 1.0000 | 1.3830 | 1.8303 | 1.0000 | 1.3830 | 1.8303 | 0.4778 | 0.6522 | 0.8622 | |||
| C33 | 0.2629 | 0.3619 | 0.5493 | 0.4321 | 0.6520 | 0.9677 | 0.4321 | 0.6520 | 0.9677 | |||
| C34 | 0.4321 | 0.6520 | 0.9677 | 0.6507 | 1.0000 | 1.4251 | 1.0392 | 1.4727 | 1.8882 | |||
| C41 | 1.0000 | 1.0000 | 1.0000 | 0.2629 | 0.3619 | 0.5493 | 0.4321 | 0.6520 | 0.9677 | |||
| C42 | 1.8206 | 2.7629 | 3.8043 | 1.0000 | 1.0000 | 1.0000 | 0.2629 | 0.3619 | 0.5493 | |||
| C43 | 1.0334 | 1.5337 | 2.3144 | 1.8206 | 2.7629 | 3.8043 | 1.0000 | 1.0000 | 1.0000 | |||
| Location | C11 | C12 | C13 | C21 | ||||||||
|---|---|---|---|---|---|---|---|---|---|---|---|---|
| l | m | u | l | m | u | l | m | u | l | m | u | |
| DMU-09 | 0.5603 | 0.7284 | 0.8401 | 0.1901 | 0.2050 | 0.2486 | 0.8521 | 1.0335 | 1.1144 | 0.8064 | 0.9780 | 1.0546 |
| DMU-11 | 0.2922 | 0.4690 | 0.5746 | 0.5508 | 0.9963 | 1.0485 | 0.2126 | 0.3300 | 0.4956 | 0.2012 | 0.2012 | 0.3765 |
| DMU-16 | 0.4618 | 0.6154 | 0.7466 | 0.3485 | 0.5796 | 0.6420 | 0.3655 | 0.4709 | 0.6502 | 0.3287 | 0.3459 | 0.5950 |
| DMU-17 | 0.2777 | 0.5194 | 0.5556 | 0.7221 | 0.7997 | 1.1702 | 0.2649 | 0.2934 | 0.5489 | 0.1713 | 0.2507 | 0.2777 |
| DMU-18 | 0.7290 | 0.8340 | 0.9780 | 0.2750 | 0.3425 | 0.4201 | 0.6186 | 0.7703 | 0.8813 | 0.4772 | 0.5854 | 0.7290 |
| DMU-19 | 0.2945 | 0.4094 | 0.5654 | 0.6809 | 1.3061 | 1.3061 | 0.1622 | 0.3112 | 0.4326 | 0.1535 | 0.1535 | 0.2945 |
| DMU-20 | 0.6262 | 0.7928 | 0.8770 | 0.3202 | 0.3732 | 0.5465 | 0.5677 | 0.6617 | 0.8377 | 0.3668 | 0.5372 | 0.6262 |
| DMU-21 | 0.4736 | 0.5654 | 0.7409 | 0.4234 | 0.6809 | 0.7541 | 0.3112 | 0.5004 | 0.5974 | 0.2659 | 0.2945 | 0.4736 |
| DMU-23 | 0.8340 | 0.9222 | 1.0815 | 0.1854 | 0.2174 | 0.2404 | 0.6186 | 0.7703 | 0.8813 | 0.1232 | 0.2134 | 0.3312 |
| DMU-25 | 0.1447 | 0.1447 | 0.2593 | 0.6809 | 1.3061 | 1.3061 | 0.1622 | 0.3112 | 0.4326 | 0.1535 | 0.1535 | 0.2945 |
| DMU-28 | 0.8626 | 1.0285 | 1.1090 | 0.2140 | 0.2366 | 0.3073 | 0.6893 | 0.8953 | 0.9900 | 0.8626 | 1.0285 | 1.1090 |
| Location | C22 | C23 | C24 | C25 | ||||||||
| DMU-09 | 0.2896 | 0.3960 | 0.5277 | 0.4226 | 0.5824 | 0.7700 | 0.2511 | 0.2925 | 0.4000 | 0.2892 | 0.3955 | 0.5269 |
| DMU-11 | 0.4976 | 0.9000 | 0.9472 | 0.2354 | 0.2478 | 0.4482 | 0.3900 | 0.5025 | 0.9089 | 0.4969 | 0.8987 | 0.9458 |
| DMU-16 | 0.3148 | 0.5237 | 0.5800 | 0.3845 | 0.4405 | 0.7084 | 0.2973 | 0.3179 | 0.5288 | 0.3144 | 0.5229 | 0.5791 |
| DMU-17 | 0.6523 | 0.7225 | 1.0572 | 0.2109 | 0.3087 | 0.3419 | 0.3521 | 0.6588 | 0.7296 | 0.6514 | 0.7215 | 1.0557 |
| DMU-18 | 0.2485 | 0.3094 | 0.3795 | 0.5876 | 0.7208 | 0.8976 | 0.2193 | 0.2509 | 0.3125 | 0.2611 | 0.3089 | 0.4230 |
| DMU-19 | 0.7662 | 1.1800 | 1.1800 | 0.1890 | 0.1890 | 0.3626 | 0.4468 | 0.7738 | 1.1916 | 0.6803 | 1.1783 | 1.4678 |
| DMU-20 | 0.2893 | 0.3372 | 0.4938 | 0.4517 | 0.6614 | 0.7710 | 0.2307 | 0.2921 | 0.3405 | 0.3199 | 0.3367 | 0.6142 |
| DMU-21 | 0.4269 | 0.6151 | 0.6813 | 0.3274 | 0.3626 | 0.5831 | 0.3235 | 0.4311 | 0.6212 | 0.4930 | 0.6142 | 1.1783 |
| DMU-23 | 0.5469 | 0.8487 | 1.4699 | 0.1517 | 0.2628 | 0.4078 | 0.2193 | 0.2509 | 0.3125 | 0.2481 | 0.3255 | 0.3790 |
| DMU-25 | 0.6151 | 1.1800 | 1.1800 | 0.1890 | 0.1890 | 0.2910 | 0.7055 | 1.2638 | 1.2638 | 0.6142 | 1.0638 | 1.1783 |
| DMU-28 | 0.1933 | 0.2138 | 0.2777 | 0.8032 | 1.0432 | 1.1536 | 0.1649 | 0.1779 | 0.2121 | 0.1930 | 0.2135 | 0.2773 |
| Location | C31 | C32 | C33 | C34 | ||||||||
| DMU-09 | 0.6609 | 0.7697 | 0.9342 | 0.3432 | 0.4573 | 0.6254 | 0.8521 | 1.0335 | 1.1144 | 0.8521 | 1.0335 | 1.1144 |
| DMU-11 | 0.3846 | 0.4956 | 0.6725 | 0.1912 | 0.2012 | 0.3640 | 0.2021 | 0.2126 | 0.3846 | 0.2021 | 0.2126 | 0.3846 |
| DMU-16 | 0.6079 | 0.6502 | 0.8738 | 0.3123 | 0.3459 | 0.5753 | 0.3300 | 0.3655 | 0.6079 | 0.3300 | 0.3655 | 0.6079 |
| DMU-17 | 0.2934 | 0.5677 | 0.5871 | 0.1713 | 0.2507 | 0.2777 | 0.2498 | 0.3250 | 0.3476 | 0.1453 | 0.2373 | 0.2957 |
| DMU-18 | 0.7703 | 0.7967 | 1.0335 | 0.4772 | 0.6927 | 0.7290 | 0.2649 | 0.4111 | 0.5489 | 0.4518 | 0.5542 | 0.7319 |
| DMU-19 | 0.3112 | 0.4627 | 0.5974 | 0.1535 | 0.1535 | 0.2945 | 0.1796 | 0.1796 | 0.3328 | 0.2255 | 0.3136 | 0.5043 |
| DMU-20 | 0.8521 | 1.0335 | 1.1144 | 0.8064 | 0.9780 | 1.0546 | 0.3250 | 0.5677 | 0.6279 | 0.2788 | 0.3658 | 0.5086 |
| DMU-21 | 0.5004 | 0.6609 | 0.7829 | 0.2659 | 0.2945 | 0.4736 | 0.2911 | 0.3627 | 0.5346 | 0.2021 | 0.2498 | 0.4792 |
| DMU-23 | 0.4792 | 0.5769 | 0.7448 | 0.4772 | 0.6927 | 0.7290 | 0.8813 | 0.9745 | 1.1428 | 0.8813 | 0.9745 | 1.1428 |
| DMU-25 | 0.1529 | 0.1529 | 0.2740 | 0.1447 | 0.1447 | 0.2593 | 0.1302 | 0.1302 | 0.2255 | 0.2255 | 0.3136 | 0.5043 |
| DMU-28 | 0.6893 | 0.8953 | 0.9900 | 0.8626 | 1.0285 | 1.1090 | 0.6893 | 0.8953 | 0.9900 | 0.2788 | 0.3658 | 0.5086 |
| Location | C41 | C42 | C43 | |||||||||
| DMU-09 | 0.3197 | 0.3447 | 0.4181 | 0.2211 | 0.2385 | 0.2892 | 0.7887 | 0.9185 | 1.1149 | |||
| DMU-11 | 0.7189 | 0.9263 | 1.6755 | 0.6407 | 1.1589 | 1.2197 | 0.4825 | 0.6326 | 0.8368 | |||
| DMU-16 | 0.5479 | 0.5861 | 0.9748 | 0.4054 | 0.6743 | 0.7468 | 0.7494 | 0.8300 | 1.0780 | |||
| DMU-17 | 0.6491 | 1.2143 | 1.3450 | 0.8400 | 0.9303 | 1.3613 | 0.4148 | 0.7494 | 0.7880 | |||
| DMU-18 | 0.4043 | 0.4625 | 0.5759 | 0.4887 | 0.8908 | 1.0928 | 0.6550 | 0.8035 | 0.9749 | |||
| DMU-19 | 0.7065 | 0.9823 | 1.5798 | 0.5185 | 0.6795 | 0.6795 | 0.3972 | 0.5522 | 0.7497 | |||
| DMU-20 | 0.5484 | 0.7316 | 1.0172 | 0.3725 | 0.4341 | 0.6358 | 0.7494 | 0.9997 | 1.0780 | |||
| DMU-21 | 0.7435 | 0.9192 | 1.7633 | 0.4157 | 0.5740 | 0.6358 | 0.6380 | 0.7887 | 0.9905 | |||
| DMU-23 | 0.4043 | 0.4625 | 0.5759 | 0.4490 | 0.5995 | 0.9303 | 0.6614 | 0.8735 | 0.9993 | |||
| DMU-25 | 0.7065 | 0.9823 | 1.5798 | 0.3203 | 0.3790 | 0.5223 | 0.8300 | 1.0169 | 1.1531 | |||
| DMU-28 | 0.3599 | 0.3979 | 0.5169 | 0.2489 | 0.2753 | 0.3575 | 0.6774 | 0.7896 | 0.9997 | |||
References
- Aleixandre-Tudó, J.L.; Castelló-Cogollos, L.; Aleixandre, J.L.; Aleixandre-Benavent, R. Renewable Energies: Worldwide Trends in Research, Funding and International Collaboration. Renew. Energy 2019, 139, 268–278. [Google Scholar] [CrossRef]
- International Energy Agency [IEA]. 2022, p. 98. Available online: https://www.iea.org/reports/world-energy-outlook-2022 (accessed on 18 August 2022).
- Secretary General of National Energy Council. 2019, p. 51. Available online: https://www.esdm.go.id/assets/media/content/content-indonesia-energy-outlook-2019-english-version (accessed on 18 August 2022).
- Asian Development Bank. 2020, pp. 17–18. Available online: https://www.adb.org/sites/default/files/publication/575626/ado2020.pdf (accessed on 18 August 2022).
- International Renewable Energy Agency (IRENA) 2017. Available online: https://www.irena.org/publications/2017/Jul/Renewable-Energy-Statistics-2017 (accessed on 20 August 2022).
- Rose, A.; Stoner, R.; Pérez-Arriaga, I. Prospects for Grid-Connected Solar PV in Kenya: A Systems Approach. Appl. Energy 2016, 161, 583–590. [Google Scholar] [CrossRef]
- Tang, J.; Ni, H.; Peng, R.-L.; Wang, N.; Zuo, L. A Review on Energy Conversion Using Hybrid Photovoltaic and Thermoelectric Systems. J. Power Sources 2023, 562, 232785. [Google Scholar] [CrossRef]
- Ruiz, H.S.; Sunarso, A.; Ibrahim-Bathis, K.; Murti, S.A.; Budiarto, I. GIS-AHP Multi Criteria Decision Analysis for the Optimal Location of Solar Energy Plants at Indonesia. Energy Rep. 2020, 6, 3249–3263. [Google Scholar] [CrossRef]
- Wang, C.-N.; Dang, T.-T.; Nguyen, N.-A.-T.; Wang, J.-W. A Combined Data Envelopment Analysis (DEA) and Grey Based Multiple Criteria Decision Making (G-MCDM) for Solar PV Power Plants Site Selection: A Case Study in Vietnam. Energy Rep. 2022, 8, 1124–1142. [Google Scholar] [CrossRef]
- Al Garni, H.Z.; Awasthi, A. Solar PV Power Plants Site Selection. In Advances in Renewable Energies and Power Technologies; Elsevier: Amsterdam, The Netherlands, 2018; pp. 57–75. [Google Scholar]
- Deveci, M.; Cali, U.; Pamucar, D. Evaluation of Criteria for Site Selection of Solar Photovoltaic (PV) Projects Using Fuzzy Logarithmic Additive Estimation of Weight Coefficients. Energy Rep. 2021, 7, 8805–8824. [Google Scholar] [CrossRef]
- Khan, M.F.; Pervez, A.; Modibbo, U.M.; Chauhan, J.; Ali, I. Flexible Fuzzy Goal Programming Approach in Optimal Mix of Power Generation for Socio-Economic Sustainability: A Case Study. Sustainability 2021, 13, 8256. [Google Scholar] [CrossRef]
- Modibbo, U.M.; Hassan, M.; Ahmed, A.; Ali, I. Multi-Criteria Decision Analysis for Pharmaceutical Supplier Selection Problem Using Fuzzy TOPSIS. Manag. Decis. 2022, 60, 806–836. [Google Scholar] [CrossRef]
- Jurasz, J.; Canales, F.A.; Kies, A.; Guezgouz, M.; Beluco, A. A Review on the Complementarity of Renewable Energy Sources: Concept, Metrics, Application and Future Research Directions. Sol. Energy 2020, 195, 703–724. [Google Scholar] [CrossRef]
- Burke, M.J.; Stephens, J.C. Political Power and Renewable Energy Futures: A Critical Review. Energy Res. Soc. Sci. 2018, 35, 78–93. [Google Scholar] [CrossRef]
- Sindhu, S.; Nehra, V.; Luthra, S. Investigation of Feasibility Study of Solar Farms Deployment Using Hybrid AHP-TOPSIS Analysis: Case Study of India. Renew. Sustain. Energy Rev. 2017, 73, 496–511. [Google Scholar] [CrossRef]
- Wang, C.-N.; Nguyen, N.-A.-T.; Dang, T.-T.; Bayer, J. A Two-Stage Multiple Criteria Decision Making for Site Selection of Solar Photovoltaic (PV) Power Plant: A Case Study in Taiwan. IEEE Access 2021, 9, 75509–75525. [Google Scholar] [CrossRef]
- Doorga, J.R.S.; Rughooputh, S.D.D.V.; Boojhawon, R. Multi-Criteria GIS-Based Modelling Technique for Identifying Potential Solar Farm Sites: A Case Study in Mauritius. Renew. Energy 2019, 133, 1201–1219. [Google Scholar] [CrossRef]
- Potić, I.; Golić, R.; Joksimović, T. Analysis of Insolation Potential of Knjaževac Municipality (Serbia) Using Multi-Criteria Approach. Renew. Sustain. Energy Rev. 2016, 56, 235–245. [Google Scholar] [CrossRef]
- Liu, J.; Xu, F.; Lin, S. Site Selection of Photovoltaic Power Plants in a Value Chain Based on Grey Cumulative Prospect Theory for Sustainability: A Case Study in Northwest China. J. Clean. Prod. 2017, 148, 386–397. [Google Scholar] [CrossRef]
- Gherboudj, I.; Ghedira, H. Assessment of Solar Energy Potential over the United Arab Emirates Using Remote Sensing and Weather Forecast Data. Renew. Sustain. Energy Rev. 2016, 55, 1210–1224. [Google Scholar] [CrossRef]
- Watson, J.J.W.; Hudson, M.D. Regional Scale Wind Farm and Solar Farm Suitability Assessment Using GIS-Assisted Multi-Criteria Evaluation. Landsc. Urban Plan. 2015, 138, 20–31. [Google Scholar] [CrossRef]
- Qolipour, M.; Mostafaeipour, A.; Shamshirband, S.; Alavi, O.; Goudarzi, H.; Petković, D. Evaluation of Wind Power Generation Potential Using a Three Hybrid Approach for Households in Ardebil Province, Iran. Energy Convers. Manag. 2016, 118, 295–305. [Google Scholar] [CrossRef]
- Zoghi, M.; Houshang Ehsani, A.; Sadat, M.; javad Amiri, M.; Karimi, S. Optimization Solar Site Selection by Fuzzy Logic Model and Weighted Linear Combination Method in Arid and Semi-Arid Region: A Case Study Isfahan-IRAN. Renew. Sustain. Energy Rev. 2017, 68, 986–996. [Google Scholar] [CrossRef]
- Wu, Y.; Geng, S.; Zhang, H.; Gao, M. Decision Framework of Solar Thermal Power Plant Site Selection Based on Linguistic Choquet Operator. Appl. Energy 2014, 136, 303–311. [Google Scholar] [CrossRef]
- Jun, D.; Tian-tian, F.; Yi-sheng, Y.; Yu, M. Macro-Site Selection of Wind/Solar Hybrid Power Station Based on ELECTRE-II. Renew. Sustain. Energy Rev. 2014, 35, 194–204. [Google Scholar] [CrossRef]
- Ozdemir, S.; Sahin, G. Multi-Criteria Decision-Making in the Location Selection for a Solar PV Power Plant Using AHP. Measurement 2018, 129, 218–226. [Google Scholar] [CrossRef]
- Vafaeipour, M.; Hashemkhani Zolfani, S.; Morshed Varzandeh, M.H.; Derakhti, A.; Keshavarz Eshkalag, M. Assessment of Regions Priority for Implementation of Solar Projects in Iran: New Application of a Hybrid Multi-Criteria Decision Making Approach. Energy Convers. Manag. 2014, 86, 653–663. [Google Scholar] [CrossRef]
- Do, T.N.; Burke, P.J.; Baldwin, K.G.H.; Nguyen, C.T. Underlying Drivers and Barriers for Solar Photovoltaics Diffusion: The Case of Vietnam. Energy Policy 2020, 144, 111561. [Google Scholar] [CrossRef]
- Rigo, P.D.; Rediske, G.; Rosa, C.B.; Gastaldo, N.G.; Michels, L.; Neuenfeldt Júnior, A.L.; Siluk, J.C.M. Renewable Energy Problems: Exploring the Methods to Support the Decision-Making Process. Sustainability 2020, 12, 10195. [Google Scholar] [CrossRef]
- Uyan, M. GIS-Based Solar Farms Site Selection Using Analytic Hierarchy Process (AHP) in Karapinar Region, Konya/Turkey. Renew. Sustain. Energy Rev. 2013, 28, 11–17. [Google Scholar] [CrossRef]
- Lee, A.; Kang, H.-Y.; Liou, Y.-J. A Hybrid Multiple-Criteria Decision-Making Approach for Photovoltaic Solar Plant Location Selection. Sustainability 2017, 9, 184. [Google Scholar] [CrossRef]
- Al Garni, H.Z.; Awasthi, A. Solar PV Power Plant Site Selection Using a GIS-AHP Based Approach with Application in Saudi Arabia. Appl. Energy 2017, 206, 1225–1240. [Google Scholar] [CrossRef]
- Seyed Alavi, S.M.; Maleki, A.; Khaleghi, A. Optimal Site Selection for Wind Power Plant Using Multi-Criteria Decision-Making Methods: A Case Study in Eastern Iran. Int. J. Low-Carbon Technol. 2022, 17, 1319–1337. [Google Scholar] [CrossRef]
- Janke, J.R. Multicriteria GIS Modeling of Wind and Solar Farms in Colorado. Renew. Energy 2010, 35, 2228–2234. [Google Scholar] [CrossRef]
- Sánchez-Lozano, J.M.; Henggeler Antunes, C.; García-Cascales, M.S.; Dias, L.C. GIS-Based Photovoltaic Solar Farms Site Selection Using ELECTRE-TRI: Evaluating the Case for Torre Pacheco, Murcia, Southeast of Spain. Renew. Energy 2014, 66, 478–494. [Google Scholar] [CrossRef]
- Aragonés-Beltrán, P.; Chaparro-González, F.; Pastor-Ferrando, J.-P.; Pla-Rubio, A. An AHP (Analytic Hierarchy Process)/ANP (Analytic Network Process)-Based Multi-Criteria Decision Approach for the Selection of Solar-Thermal Power Plant Investment Projects. Energy 2014, 66, 222–238. [Google Scholar] [CrossRef]
- Sánchez-Lozano, J.M.; García-Cascales, M.S.; Lamata, M.T. Evaluation of Suitable Locations for the Installation of Solar Thermoelectric Power Plants. Comput. Ind. Eng. 2015, 87, 343–355. [Google Scholar] [CrossRef]
- Tavana, M.; Santos Arteaga, F.J.; Mohammadi, S.; Alimohammadi, M. A Fuzzy Multi-Criteria Spatial Decision Support System for Solar Farm Location Planning. Energy Strategy Rev. 2017, 18, 93–105. [Google Scholar] [CrossRef]
- Anwarzai, M.A.; Nagasaka, K. Utility-Scale Implementable Potential of Wind and Solar Energies for Afghanistan Using GIS Multi-Criteria Decision Analysis. Renew. Sustain. Energy Rev. 2017, 71, 150–160. [Google Scholar] [CrossRef]
- Akkas, O.P.; Erten, M.Y.; Cam, E.; Inanc, N. Optimal Site Selection for a Solar Power Plant in the Central Anatolian Region of Turkey. Int. J. Photoenergy 2017, 2017, 7452715. [Google Scholar] [CrossRef]
- Rezaei, M.; Mostafaeipour, A.; Qolipour, M.; Tavakkoli-Moghaddam, R. Investigation of the Optimal Location Design of a Hybrid Wind-Solar Plant: A Case Study. Int. J. Hydrog. Energy 2018, 43, 100–114. [Google Scholar] [CrossRef]
- Wu, Y.; Zhang, B.; Wu, C.; Zhang, T.; Liu, F. Optimal Site Selection for Parabolic Trough Concentrating Solar Power Plant Using Extended PROMETHEE Method: A Case in China. Renew. Energy 2019, 143, 1910–1927. [Google Scholar] [CrossRef]
- Badi, I.; Pamucar, D.; Gigović, L.; Tatomirović, S. Optimal Site Selection for Sitting a Solar Park Using a Novel GIS- SWA’TEL Model: A Case Study in Libya. Int. J. Green Energy 2021, 18, 336–350. [Google Scholar] [CrossRef]
- Heidary Dahooie, J.; Husseinzadeh Kashan, A.; Shoaei Naeini, Z.; Vanaki, A.S.; Zavadskas, E.K.; Turskis, Z. A Hybrid Multi-Criteria-Decision-Making Aggregation Method and Geographic Information System for Selecting Optimal Solar Power Plants in Iran. Energies 2022, 15, 2801. [Google Scholar] [CrossRef]
- Jbaihi, O.; Ouchani, F.; Alami Merrouni, A.; Cherkaoui, M.; Ghennioui, A.; Maaroufi, M. An AHP-GIS Based Site Suitability Analysis for Integrating Large-Scale Hybrid CSP+PV Plants in Morocco: An Approach to Address the Intermittency of Solar Energy. J. Clean Prod. 2022, 369, 133250. [Google Scholar] [CrossRef]
- Stanković, M.; Stević, Ž.; Das, D.K.; Subotić, M.; Pamučar, D. A New Fuzzy MARCOS Method for Road Traffic Risk Analysis. Mathematics 2020, 8, 457. [Google Scholar] [CrossRef]
- Stević, Ž.; Pamučar, D.; Puška, A.; Chatterjee, P. Sustainable Supplier Selection in Healthcare Industries Using a New MCDM Method: Measurement of Alternatives and Ranking According to COmpromise Solution (MARCOS). Comput. Ind. Eng. 2020, 140, 106231. [Google Scholar] [CrossRef]
- Wang, C.-N.; Nguyen, N.-A.-T.; Dang, T.-T.; Trinh, T.-T.-Q. A Decision Support Model for Measuring Technological Progress and Productivity Growth: The Case of Commercial Banks in Vietnam. Axioms 2021, 10, 131. [Google Scholar] [CrossRef]
- Banker, R.D.; Charnes, A.; Cooper, W.W. Some Models for Estimating Technical and Scale Inefficiencies in Data Envelopment Analysis. Manag. Sci. 1984, 30, 1078–1092. [Google Scholar] [CrossRef]
- Tone, K. A Slacks-Based Measure of Efficiency in Data Envelopment Analysis. Eur. J. Oper. Res. 2001, 130, 498–509. [Google Scholar] [CrossRef]
- Božanić, D.; Tešić, D.; Kočić, J. Multi-Criteria FUCOM—Fuzzy MABAC Model for the Selection of Location for Construction of Single-Span Bailey Bridge. Decis. Mak. Appl. Manag. Eng. 2019, 2, 132–146. [Google Scholar] [CrossRef]
- Agarwal, S.; Kant, R.; Shankar, R. Evaluating Solutions to Overcome Humanitarian Supply Chain Management Barriers: A Hybrid Fuzzy SWARA—Fuzzy WASPAS Approach. Int. J. Disaster Risk Reduct. 2020, 51, 101838. [Google Scholar] [CrossRef]
- Ecer, F.; Pamucar, D. Sustainable Supplier Selection: A Novel Integrated Fuzzy Best Worst Method (F-BWM) and Fuzzy CoCoSo with Bonferroni (CoCoSo’B) Multi-Criteria Model. J. Clean. Prod. 2020, 266, 121981. [Google Scholar] [CrossRef]
- Roszkowska, E.; Kacprzak, D. The Fuzzy Saw and Fuzzy TOPSIS Procedures Based on Ordered Fuzzy Numbers. Inf. Sci. N. Y. 2016, 369, 564–584. [Google Scholar] [CrossRef]







| Main Criteria | Criteria | References |
|---|---|---|
| Climatic | Air temperature | [16,17,18,19,20,21] |
| Wind speed | [17,22,23] | |
| Relative humidity | [17,18,21,22,24] | |
| Precipitation | [17,24] | |
| Air Pressure | ||
| Sunshine hour | [16,17,18,24,25] | |
| Irradiation | [16,17,18,19,20,21,24,26,27,28] | |
| Elevation | [18,20,24] | |
| Technical | Assistance and guidance with technical matters | [16] |
| Geology | [17,22,27] | |
| Availability of skilled workers | [16] | |
| Economic | Consumption of electricity | [17,26,28] |
| Costs | [16,17,20,25,28,29] | |
| Terms of network accessibility | [16,17,27] | |
| Proximity to public transportation | [16,17,18,19,21,22,24] | |
| Proximity to residential areas | [16,17,19,22,24] | |
| Social | Residents attitude | [16,29] |
| Rules and regulations of the government | [16,17,28,29] | |
| Land acquisition | [16,21,28,29] | |
| Facilitating factors | [16,17,25,28,29] | |
| Environmental | Impact of Wildlife and endangered species | [16,17,27] |
| Noxious pollutant emission | [16,20] | |
| Benefits of conserving energy | [25,26] |
| Reference | Location | Res | MCDM Technique |
|---|---|---|---|
| [35] | US | Wind-Solar PV | ANP |
| [25] | China | Solar thermal power plant | Linguistic Choquet operator/fuzzy measure |
| [36] | Southeast Spain | Solar PV | AHP and TOPSIS |
| [37] | Spain | Solar Thermal powerplant | AHP/ANP |
| [26] | China | Wind-Solar PV | ELECTRE |
| [28] | Iran | Solar PV | ELECTRE-II |
| [22] | UK | Wind-Solar PV | AHP |
| [38] | Murcia, Spain | CSP | SWARA and WASPAS |
| [24] | Iran | Solar Power Plant | AHP/fuzzy logic/WLC |
| [32] | Taiwan | Solar PV | AHP, Fuzzy TOPSIS, and ELECTRE |
| [39] | Iran | Solar PV | Fuzzy ANP and VIKOR |
| [40] | Afghanistan | Wind-Solar PV/CSP | MCDA |
| [16] | Haryana, India | Solar PV | Fuzzy AHP |
| [41] | Turkey | SPP | AHP/ELECTRE/TOPSIS/VIKOR |
| [20] | Northwest China | Solar PV | AHP and Fuzzy TOPSIS |
| [42] | Fars, Iran | Wind-Solar PV | Grey Cumulative Prospect Theory |
| [33] | Saudi Arabia | Solar PV | GIS-AHP |
| [27] | Turkey | Solar PV | Fuzzy TOPSIS |
| [43] | China | Solar PV | AHP and Fuzzy VIKOR |
| [8] | Indonesia | Solar PV | AHP-GIS |
| [17] | Taiwan | Solar PV | PROMETHEE |
| [44] | Western Libya | Solar PV | SWARA and DEMATEL |
| [45] | Iran | Solar PV | SWARA |
| [46] | Morocco | Solar PV | AHP-GIS |
| [9] | Vietnam | Solar PV | DEA/AHP/TOPSIS |
| Fuzzy Set | Definition | Fuzzy Scale |
|---|---|---|
| Equal importance | (1, 1, 1) | |
| Weak importance | (1, 2, 3) | |
| Not bad | (2, 3, 4) | |
| Preferable | (3, 4, 5) | |
| Importance | (4, 5, 6) | |
| Fairly importance | (5, 6, 7) | |
| Very important | (6, 7, 8) | |
| Absolute | (7, 8, 9) | |
| Perfect | (8, 9, 10) |
| Symbol | Definition | Scale of Triangular Fuzzy Number |
|---|---|---|
| EP | Extremely poor | (1, 1, 1) |
| VP | Very poor | (1, 1, 3) |
| P | Poor | (1, 3, 3) |
| MP | Medium poor | (3, 3, 5) |
| M | Medium | (3, 5, 5) |
| MG | Medium good | (5, 5, 7) |
| G | Good | (5, 7, 7) |
| VG | Very good | (7, 7, 9) |
| EG | Extremely good | (7, 9, 9) |
| No. | Location | DMU | Irradiation (kWh/m2/Year) |
|---|---|---|---|
| 1 | Aceh | DMU-01 | 1686.30 |
| 2 | Bali | DMU-02 | 1799.45 |
| 3 | Bangka Belitung | DMU-03 | 1653.45 |
| 4 | Banten | DMU-04 | 1679.00 |
| 5 | Bengkulu | DMU-05 | 1708.20 |
| 6 | Gorontalo | DMU-06 | 1803.10 |
| 7 | Jakarta | DMU-07 | 1726.45 |
| 8 | Jambi | DMU-08 | 1627.90 |
| 9 | Jawa Barat | DMU-09 | 1737.40 |
| 10 | Jawa Tengah | DMU-10 | 1806.75 |
| 11 | Jawa Timur | DMU-11 | 1879.75 |
| 12 | Kalimantan Barat | DMU-12 | 1682.65 |
| 13 | Kalimantan Selatan | DMU-13 | 1657.10 |
| 14 | Kalimantan Tengah | DMU-14 | 1679.00 |
| 15 | Kalimantan Timur | DMU-15 | 1668.05 |
| 16 | Lampung | DMU-16 | 1708.20 |
| 17 | Maluku | DMU-17 | 1679.00 |
| 18 | Maluku Utara | DMU-18 | 1737.40 |
| 19 | Nusa Tenggara Barat | DMU-19 | 1941.80 |
| 20 | Nusa Tenggara Timur | DMU-20 | 2014.80 |
| 21 | Papua | DMU-21 | 1631.55 |
| 22 | Papua Barat | DMU-22 | 1679.00 |
| 23 | Riau | DMU-23 | 1649.80 |
| 24 | Sulawesi Barat | DMU-24 | 1708.20 |
| 25 | Sulawesi Selatan | DMU-25 | 1777.55 |
| 26 | Sulawesi Tengah | DMU-26 | 1700.90 |
| 27 | Sulawesi Tenggara | DMU-27 | 1755.65 |
| 28 | Sulawesi Utara | DMU-28 | 1755.65 |
| 29 | Sumatera Barat | DMU-29 | 1646.15 |
| 30 | Sumatera Selatan | DMU-30 | 1689.95 |
| 31 | Sumatera Utara | DMU-31 | 1671.70 |
| 32 | Yogyakarta | DMU-32 | 1861.50 |
| Factors | Maximum | Minimum | Average | Standard Deviation |
|---|---|---|---|---|
| Air temperature | 28.40 | 19.72 | 26.44 | 1.98 |
| Wind speed | 3.10 | 0.35 | 1.61 | 0.58 |
| Relative humidity | 90.59 | 77.18 | 84.36 | 3.14 |
| Precipitation | 4878.50 | 1770.40 | 2947.29 | 791.14 |
| Air Pressure | 1014.90 | 924.10 | 1009.18 | 15.32 |
| Sunshine hours | 2687.60 | 1203.80 | 1841.80 | 330.61 |
| Irradiation | 2014.80 | 1627.90 | 1731.35 | 89.41 |
| Elevation | 1653.00 | 2.00 | 137.16 | 343.14 |
| No. | Location | DMU | CCR-I | BCC-I | SBM-I-C | EBM-I-C |
|---|---|---|---|---|---|---|
| 1 | Aceh | DMU-01 | 0.8847 | 0.9352 | 0.8303 | 0.8831 |
| 2 | Bali | DMU-02 | 0.9918 | 0.9997 | 0.8715 | 0.9476 |
| 3 | Bangka Belitung | DMU-03 | 0.8708 | 0.9552 | 0.8210 | 0.8648 |
| 4 | Banten | DMU-04 | 0.9120 | 0.9908 | 0.8828 | 0.9042 |
| 5 | Bengkulu | DMU-05 | 0.8812 | 0.9746 | 0.7863 | 0.8480 |
| 6 | Gorontalo | DMU-06 | 1.0000 | 1.0000 | 1.0000 | 0.9948 |
| 7 | Jakarta | DMU-07 | 0.9946 | 1.0000 | 0.9512 | 0.9798 |
| 8 | Jambi | DMU-08 | 0.9394 | 0.9742 | 0.9011 | 0.9387 |
| 9 | Jawa Barat | DMU-09 | 1.0000 | 1.0000 | 1.0000 | 1.0000 |
| 10 | Jawa Tengah | DMU-10 | 0.9648 | 0.9932 | 0.9250 | 0.9554 |
| 11 | Jawa Timur | DMU-11 | 1.0000 | 1.0000 | 1.0000 | 1.0000 |
| 12 | Kalimantan Barat | DMU-12 | 0.9167 | 0.9527 | 0.8824 | 0.9153 |
| 13 | Kalimantan Selatan | DMU-13 | 0.8973 | 0.9576 | 0.8452 | 0.8934 |
| 14 | Kalimantan Tengah | DMU-14 | 0.9024 | 0.9499 | 0.8466 | 0.8941 |
| 15 | Kalimantan Timur | DMU-15 | 0.8731 | 0.9662 | 0.8194 | 0.8656 |
| 16 | Lampung | DMU-16 | 1.0000 | 1.0000 | 1.0000 | 1.0000 |
| 17 | Maluku | DMU-17 | 1.0000 | 1.0000 | 1.0000 | 1.0000 |
| 18 | Maluku Utara | DMU-18 | 1.0000 | 1.0000 | 1.0000 | 1.0000 |
| 19 | Nusa Tenggara Barat | DMU-19 | 1.0000 | 1.0000 | 1.0000 | 1.0000 |
| 20 | Nusa Tenggara Timur | DMU-20 | 1.0000 | 1.0000 | 1.0000 | 1.0000 |
| 21 | Papua | DMU-21 | 1.0000 | 1.0000 | 1.0000 | 1.0000 |
| 22 | Papua Barat | DMU-22 | 0.8862 | 0.9705 | 0.8350 | 0.8795 |
| 23 | Riau | DMU-23 | 1.0000 | 1.0000 | 1.0000 | 1.0000 |
| 24 | Sulawesi Barat | DMU-24 | 0.9482 | 0.9938 | 0.9237 | 0.9450 |
| 25 | Sulawesi Selatan | DMU-25 | 1.0000 | 1.0000 | 1.0000 | 1.0000 |
| 26 | Sulawesi Tengah | DMU-26 | 0.9952 | 0.9963 | 0.9815 | 0.9910 |
| 27 | Sulawesi Tenggara | DMU-27 | 0.9778 | 0.9924 | 0.9487 | 0.9694 |
| 28 | Sulawesi Utara | DMU-28 | 1.0000 | 1.0000 | 1.0000 | 1.0000 |
| 29 | Sumatera Barat | DMU-29 | 0.8653 | 0.9603 | 0.7847 | 0.8447 |
| 30 | Sumatera Selatan | DMU-30 | 0.8871 | 0.9835 | 0.8602 | 0.8816 |
| 31 | Sumatera Utara | DMU-31 | 0.9004 | 0.9768 | 0.8610 | 0.8928 |
| 32 | Yogyakarta | DMU-32 | 0.9762 | 0.9811 | 0.9520 | 0.9718 |
| Main Criteria | Criteria | Definition |
|---|---|---|
| C1. Technical | C11. Assistance and guidance with technical matters | Assistance from local or worldwide experts to obtain reliable and available data if solar facilities are to be developed. |
| C12. Geology | Processes that shape and alter the earth’s surface, including its structure and composition | |
| C13. Availability of skilled workers | Installers, technicians, and other personnel with sufficient training and experience in the field of solar energy | |
| C2. Economic | C21. Consumption of electricity | A regional breakdown of the amount of energy used in each area |
| C22. Costs | Operating and maintenance expenses | |
| C23. Terms of network accessibility | Proximity to existing power transmission lines | |
| C24. Proximity to public transportation | Measuring the distance from a nearby road to various potential locations | |
| C25. Proximity to residential areas | Distance between the population centers (cities or towns) and the many potential sites | |
| C3. Social | C31. Local residents attitude | The perceptions of local residents toward solar power projects |
| C32. Rules and regulations of the government | Affectation of legislation and regulations on solar energy system development | |
| C33. Land acquisition | Maximum land available for solar installations is subject to government approval and discussion with property owners | |
| C34. Facilitating factors | Depending on local conventions, a political or local commitment to encouraging solar installations, such as feed-in tariffs, attractive financing, tax savings, or other subsidies | |
| C4. Environmental | C41. Impact of wildlife and endangered species | The effects of solar power facilities on animal habitats and critical species |
| C42. Noxious pollutant emission | During the production and collection of photovoltaic (PV) panels, there is a negative impact on metropolitan areas from the use of hazardous chemicals | |
| C43. Benefits of conserving energy | The indicator of energy-saving advantages refers to the beneficial environmental consequences that result from the operation of the project |
| Criteria | Fuzzy Geometric Mean | Triangular Fuzzy Weights | Significant Level | ||||
|---|---|---|---|---|---|---|---|
| C11. Assistance and guidance with technical matters | 0.5597 | 0.6841 | 0.8652 | 0.0268 | 0.0445 | 0.0768 | 0.0436 |
| C12. Geology | 0.5907 | 0.7758 | 1.0326 | 0.0282 | 0.0505 | 0.0916 | 0.0502 |
| C13. Availability of skilled workers | 0.4982 | 0.6889 | 0.9640 | 0.0238 | 0.0448 | 0.0855 | 0.0454 |
| C21. Consumption of electricity | 0.5767 | 0.8094 | 1.1322 | 0.0276 | 0.0527 | 0.1005 | 0.0532 |
| C22. Costs | 0.7305 | 1.0048 | 1.3692 | 0.0349 | 0.0654 | 0.1215 | 0.0653 |
| C23. Terms of network accessibility | 0.9881 | 1.3157 | 1.7447 | 0.0472 | 0.0856 | 0.1548 | 0.0847 |
| C24. Proximity to public transportation | 0.7772 | 1.0612 | 1.4230 | 0.0372 | 0.0691 | 0.1263 | 0.0685 |
| C25. Proximity to residential areas | 0.7053 | 0.9772 | 1.2930 | 0.0337 | 0.0636 | 0.1147 | 0.0625 |
| C31. Local residents attitude | 0.7819 | 1.0884 | 1.4797 | 0.0374 | 0.0708 | 0.1313 | 0.0706 |
| C32. Rules and regulations of the government | 0.9143 | 1.2398 | 1.6709 | 0.0437 | 0.0807 | 0.1482 | 0.0803 |
| C33. Land acquisition | 0.6522 | 0.8775 | 1.2273 | 0.0312 | 0.0571 | 0.1089 | 0.0581 |
| C34. Facilitating factors | 0.9923 | 1.3911 | 1.8910 | 0.0474 | 0.0905 | 0.1678 | 0.0901 |
| C41. Impact of wildlife and endangered species | 0.7644 | 1.0565 | 1.4792 | 0.0365 | 0.0688 | 0.1312 | 0.0697 |
| C42. Noxious pollutant emission | 0.7754 | 1.0670 | 1.5009 | 0.0371 | 0.0694 | 0.1332 | 0.0706 |
| C43. Benefits of conserving energy | 0.9641 | 1.3276 | 1.8434 | 0.0461 | 0.0864 | 0.1635 | 0.0872 |
| Location | ||||||||||||
|---|---|---|---|---|---|---|---|---|---|---|---|---|
| l | m | u | l | m | u | l | m | u | l | m | u | |
| A (AI) | 0.1355 | 0.2521 | 0.4699 | |||||||||
| Jawa Barat | 0.2750 | 0.6254 | 1.3822 | 0.5852 | 2.4804 | 10.2012 | 0.1482 | 0.6254 | 2.5650 | 0.7334 | 3.1058 | 12.7662 |
| Jawa Timur | 0.2046 | 0.5501 | 1.3959 | 0.4354 | 2.1816 | 10.3025 | 0.1103 | 0.5501 | 2.5904 | 0.5457 | 2.7317 | 12.8929 |
| Lampung | 0.2227 | 0.5099 | 1.3167 | 0.4739 | 2.0224 | 9.7180 | 0.1200 | 0.5099 | 2.4435 | 0.5939 | 2.5324 | 12.1615 |
| Maluku | 0.2138 | 0.5683 | 1.3116 | 0.4549 | 2.2538 | 9.6805 | 0.1152 | 0.5683 | 2.4341 | 0.5701 | 2.8220 | 12.1146 |
| Maluku Utara | 0.2510 | 0.5878 | 1.3421 | 0.5341 | 2.3313 | 9.9051 | 0.1353 | 0.5878 | 2.4905 | 0.6693 | 2.9191 | 12.3956 |
| Nusa Tenggara Barat | 0.2084 | 0.5742 | 1.4113 | 0.4435 | 2.2773 | 10.4162 | 0.1123 | 0.5742 | 2.6190 | 0.5558 | 2.8515 | 13.0352 |
| Nusa Tenggara Timur | 0.2591 | 0.6169 | 1.3956 | 0.5513 | 2.4466 | 10.2999 | 0.1396 | 0.6169 | 2.5898 | 0.6909 | 3.0634 | 12.8897 |
| Papua | 0.2194 | 0.5227 | 1.4009 | 0.4668 | 2.0731 | 10.3394 | 0.1182 | 0.5227 | 2.5997 | 0.5850 | 2.5958 | 12.9391 |
| Riau | 0.2584 | 0.6034 | 1.4232 | 0.5499 | 2.3931 | 10.5042 | 0.1393 | 0.6034 | 2.6412 | 0.6892 | 2.9965 | 13.1454 |
| Sulawesi Selatan | 0.2113 | 0.5828 | 1.3383 | 0.4496 | 2.3113 | 9.8774 | 0.1139 | 0.5828 | 2.4836 | 0.5635 | 2.8941 | 12.3609 |
| Sulawesi Utara | 0.2785 | 0.6266 | 1.3467 | 0.5925 | 2.4851 | 9.9393 | 0.1501 | 0.6266 | 2.4991 | 0.7426 | 3.1117 | 12.4384 |
| A (ID) | 0.5389 | 1.0000 | 1.8558 | = 4.3204 | ||||||||
| Location | Rank | |||||||||||
|---|---|---|---|---|---|---|---|---|---|---|---|---|
| l | m | u | l | m | u | |||||||
| Jawa Barat | 0.0343 | 0.1448 | 0.5937 | 0.1354 | 0.5741 | 2.3612 | 3.4513 | 0.8691 | 0.2012 | 0.7988 | 0.8272 | 1 |
| Jawa Timur | 0.0255 | 0.1273 | 0.5996 | 0.1008 | 0.5050 | 2.3846 | 3.2441 | 0.8168 | 0.1891 | 0.7509 | 0.7225 | 8 |
| Lampung | 0.0278 | 0.1180 | 0.5656 | 0.1097 | 0.4681 | 2.2493 | 3.0469 | 0.7672 | 0.1776 | 0.7052 | 0.6305 | 11 |
| Maluku | 0.0267 | 0.1315 | 0.5634 | 0.1053 | 0.5216 | 2.2406 | 3.1917 | 0.8037 | 0.1860 | 0.7388 | 0.6974 | 9 |
| Maluku Utara | 0.0313 | 0.1361 | 0.5765 | 0.1236 | 0.5396 | 2.2926 | 3.2940 | 0.8295 | 0.1920 | 0.7624 | 0.7470 | 6 |
| Nusa Tenggara Barat | 0.0260 | 0.1329 | 0.6062 | 0.1027 | 0.5271 | 2.4109 | 3.3281 | 0.8380 | 0.1940 | 0.7703 | 0.7639 | 5 |
| Nusa Tenggara Timur | 0.0323 | 0.1428 | 0.5994 | 0.1276 | 0.5663 | 2.3840 | 3.4396 | 0.8662 | 0.2005 | 0.7961 | 0.8211 | 2 |
| Papua | 0.0274 | 0.1210 | 0.6017 | 0.1080 | 0.4798 | 2.3931 | 3.1831 | 0.8015 | 0.1855 | 0.7368 | 0.6932 | 10 |
| Riau | 0.0322 | 0.1397 | 0.6113 | 0.1273 | 0.5539 | 2.4313 | 3.4377 | 0.8657 | 0.2004 | 0.7957 | 0.8201 | 3 |
| Sulawesi Selatan | 0.0264 | 0.1349 | 0.5748 | 0.1041 | 0.5350 | 2.2862 | 3.2620 | 0.8214 | 0.1901 | 0.7550 | 0.7313 | 7 |
| Sulawesi Utara | 0.0347 | 0.1450 | 0.5784 | 0.1371 | 0.5752 | 2.3005 | 3.4120 | 0.8593 | 0.1989 | 0.7897 | 0.8068 | 4 |
| Location | Fuzzy AHP and Fuzzy MARCOS | Fuzzy AHP and Fuzzy MABAC | Fuzzy AHP and Fuzzy WASPAS | Fuzzy AHP and Fuzzy CoCoSo | Fuzzy AHP and Fuzzy SAW | |||||
|---|---|---|---|---|---|---|---|---|---|---|
| Value | Rank | Value | Rank | Value | Rank | Value | Rank | Value | Rank | |
| Jawa Barat | 0.8272 | 1 | 0.0848 | 2 | 0.5217 | 1 | 2.9004 | 3 | 0.6426 | 1 |
| Jawa Timur | 0.7225 | 8 | −0.0279 | 8 | 0.4570 | 8 | 2.6586 | 8 | 0.5508 | 9 |
| Lampung | 0.6305 | 11 | 0.0401 | 6 | 0.4719 | 7 | 2.8513 | 4 | 0.5535 | 8 |
| Maluku | 0.6974 | 9 | −0.0426 | 9 | 0.4491 | 10 | 2.6022 | 9 | 0.5355 | 11 |
| Maluku Utara | 0.7470 | 6 | 0.0631 | 4 | 0.5039 | 5 | 2.9111 | 2 | 0.6042 | 5 |
| Nusa Tenggara Barat | 0.7639 | 5 | −0.0501 | 10 | 0.4550 | 9 | 2.5418 | 10 | 0.5570 | 7 |
| Nusa Tenggara Timur | 0.8211 | 2 | 0.1164 | 1 | 0.5199 | 2 | 3.0370 | 1 | 0.6239 | 4 |
| Papua | 0.6932 | 10 | 0.0230 | 7 | 0.4732 | 6 | 2.8024 | 6 | 0.5599 | 6 |
| Riau | 0.8201 | 3 | 0.0667 | 3 | 0.5069 | 4 | 2.8346 | 5 | 0.6256 | 3 |
| Sulawesi Selatan | 0.7313 | 7 | −0.0584 | 11 | 0.4299 | 11 | 2.3403 | 11 | 0.5418 | 10 |
| Sulawesi Utara | 0.8068 | 4 | 0.0442 | 5 | 0.5071 | 3 | 2.7714 | 7 | 0.6390 | 2 |
Disclaimer/Publisher’s Note: The statements, opinions and data contained in all publications are solely those of the individual author(s) and contributor(s) and not of MDPI and/or the editor(s). MDPI and/or the editor(s) disclaim responsibility for any injury to people or property resulting from any ideas, methods, instructions or products referred to in the content. |
© 2023 by the authors. Licensee MDPI, Basel, Switzerland. This article is an open access article distributed under the terms and conditions of the Creative Commons Attribution (CC BY) license (https://creativecommons.org/licenses/by/4.0/).
Share and Cite
Wang, C.-N.; Chung, Y.-C.; Wibowo, F.D.; Dang, T.-T.; Nguyen, N.-A.-T. Site Selection of Solar Power Plants Using Hybrid MCDM Models: A Case Study in Indonesia. Energies 2023, 16, 4042. https://doi.org/10.3390/en16104042
Wang C-N, Chung Y-C, Wibowo FD, Dang T-T, Nguyen N-A-T. Site Selection of Solar Power Plants Using Hybrid MCDM Models: A Case Study in Indonesia. Energies. 2023; 16(10):4042. https://doi.org/10.3390/en16104042
Chicago/Turabian StyleWang, Chia-Nan, Yu-Chi Chung, Fajar Dwi Wibowo, Thanh-Tuan Dang, and Ngoc-Ai-Thy Nguyen. 2023. "Site Selection of Solar Power Plants Using Hybrid MCDM Models: A Case Study in Indonesia" Energies 16, no. 10: 4042. https://doi.org/10.3390/en16104042
APA StyleWang, C.-N., Chung, Y.-C., Wibowo, F. D., Dang, T.-T., & Nguyen, N.-A.-T. (2023). Site Selection of Solar Power Plants Using Hybrid MCDM Models: A Case Study in Indonesia. Energies, 16(10), 4042. https://doi.org/10.3390/en16104042

