A Methodological Proposal for Implementing Demand-Shifting Strategies in the Wholesale Electricity Market
Abstract
:1. Introduction
- Firm capacity during peak hours.
- Delivery of energy from electricity generators to consumers under minimum cost conditions.
- Ancillary services to support grid stability.
- A temporary reinforcement of congested elements in transmission networks (TNs) and distribution networks (DNs).
- A methodology for evaluating the optimal operating cost of a generation supply in the short-term, emphasizing the proliferation of variable renewable energy and the integration of flexible demand that incentivizes users to shift their load profile according to the constant elasticity of substitution determined by the market operator.
- The definition of the specifications for building a simulation tool to mitigate deviations in the scheduling of an electric system’s operation, avoiding cost overruns due to forced generation dispatch.
- The identification of performance indicators by optimizing energy prices and quantities in the market, based on criteria associated with demand-response programs and the constant elasticity of substitution (CES) function.
2. Wholesale Electricity Market: Structure and Planning Criteria Using Demand Response
3. The Demand as a Flexible Resource
3.1. Strategies to Modify Load Profiles
3.1.1. Peak Clipping
3.1.2. Valley Filling
3.1.3. Load Shifting
3.1.4. Strategic Load Growth
3.1.5. Strategic Conservation
3.1.6. Flexible Load
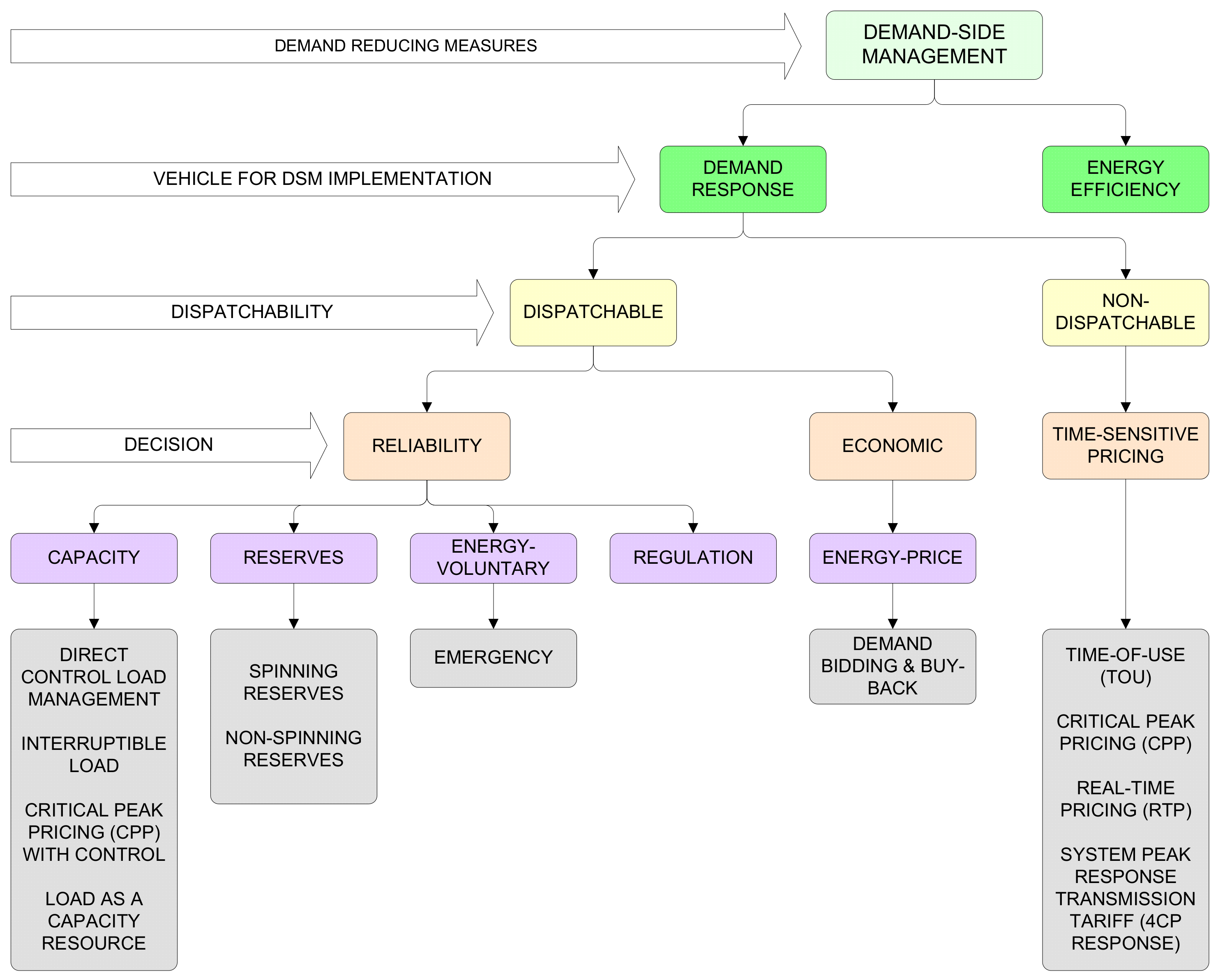
3.2. Demand-Response Programs
3.2.1. Price-Based DR (Time-Sensitive Pricing)
Time-of-Use (TOU) Pricing
Critical Peak Pricing (CPP)
Real-Time Pricing (RTP)
Peak Time Rebate (PTR)
3.2.2. Incentive-Based DR
Capacity
Frequency-Regulation Reserve
Emergency
4. Performance Indicators of Demand-Response Programs in Wholesale Electricity Markets
- Key Performance Indicators related to DR
- The elasticity of the demand
- Constant elasticity of substitution
5. Methodologies Used to Model Demand-Response and Sustainability Dimensions
- Methodologies used to model DR
| Case | Model | Software Tools | Objective | Criteria | Contribution | Limitation | Reference |
|---|---|---|---|---|---|---|---|
| DR + RES | Energy-planning model | TIMES | Minimizing cost through long-term planning | Maintaining a given level of reliability | Increasing the implementation of intermittent renewable energies reduces the reliability of the supply, meaning the DR resource can be considered to guarantee the required balance between generation and electrical load. | For this long-term planning approach, it is suggested that the reliability assessment should concentrate on the sufficiency aspects related to the capacity and investment in renewable sources. The variability experienced by renewable sources and its impact on the balance between generation and demand can be more rigorously evaluated in a short-term scope. | [95] |
| DR + MG + EV + ES | Load-scheduling model | ANYLOGIC | Minimizing cost through residential microgrid devices | Flexibility aggregator | The flexible resources with the most potential to provide the renewable generation portfolio of an aggregator are concentrated in residential demand, with the participation of EVs, batteries, and heaters. | It is pertinent to incorporate scenarios that can simulate air-conditioning equipment, considering that it is an important consumption component in the cost of electricity for residential users in some countries. | [96] |
| DR + WEM | A two-stage stochastic model incorporating game theory | GAMS/CPLEX | Minimizing total operational cost using Security-Constrained Unit Commitment | Oligopolistic environment | Results reveal that DR programs affect oligopoly activities in the market in the presence of renewable energy resources. | Operational flexibility is of greater importance as the implementation of variable renewables increases. Therefore, the study can be complemented by incorporating flexible resources, such as battery storage. | [97] |
| DR + EV + ES | A two-stage stochastic model | GAMS/CPLEX | Maximizing total expected profits of domestic energy | Smart-home modeled like a price taker | The TOU pricing scheme benefits the market due to its contribution to reducing operating costs and increasing the smart-home user’s profitability | The domestic load scheduling that minimizes energy consumption, considering the comfort preferences of the participating users, may imply an extra cost for the operation of the wholesale electricity market because higher levels of the reserve may be required for the provision of the regulation service frequency under conditions of demand uncertainties. | [68] |
| DR + Carbon Scenarios | Long-term model | OSeMOSYS | Minimizing cost of operation and total installed capacity | Planning operation | The assessment of DR implementation could be verified by reducing the cost of operation and total installed capacity significantly when the renewable capacity and generation increase. | The application of this study should be extended to the case of electrical systems in island countries, where it is not possible to take advantage of the interconnections of electrical systems in neighboring countries; a comparison should be made with the peninsular-base case of Portugal. | [6] |
| DR + ES + RES | Energy-hub model | GAMS/CPLEX | Minimizing total cost of energy | Divide complex problem of energy-hub model into smaller subproblems | The methodology of dividing the complex problem of the energy-hub model allows the transformation from nonlinear to linear without the loss of relevant information. | The prioritization criteria should be defined according to the energy source that participates in the demand-response programs; the stochastic weighting of the objectives related to increases in benefits and user comfort and the reduction of operating costs in the markets should also be defined. | [98] |
| DR + RES + ES + MG | Multiple-year planning model | GAMS/CPLEX | Maximizing social benefits | Integration of RESs and ES. | Implementing DR with renewable energy resources and storage in remote communities can improve social welfare. | Although some of the users in these remote communities can assume a change in their consumption pattern to reduce fuel costs, the inclusion of an incentive scheme can be explored to motivate greater participation. | [99] |
| DR + ES + RES + MG | Enhanced rural electrification model | HOMER | Minimizing the levelized cost of energy, the net present cost, and the carbon dioxide (CO2) emissions | Sizing of an integrated renewable energy system | Combining DR with a level of participation of renewable energies reduces the levelized cost of energy. | The determination of the levelized cost of energy in this study does not consider the inconveniences of the commercial management of electricity services in rural communities that are being electrified. This variable can be incorporated into the model, considering that these users must assume a new commitment and, therefore, a new habit. | [100] |
| DR + RES + WEM | Optimal-dispatch model | MATLAB | Minimizing the costs of operation, incentive, and expected unsupplied energy | Reliability | The design of a dynamic incentive mechanism and a new expected-energy formulation could determine the conditions that must be sustained to carry out the electrical system’s economical and reliable operation. | The security concept considered for the short term should be defined to clarify the reliability dimension of the model. | [101] |
| DR + WEM | DR model based on incentive | MATLAB | Maximizing retailer benefits | Utility and elasticity of customers | The sensitivities of the criteria of utility and the elasticity of the customers allow innovation in determining the optimal incentive price for each period in the electricity load curve. | This model explores retailer maximization derived from an incentive-based demand-response program. The model does not necessarily represent the total net benefit of all market agents, motivating the need to determine if its application minimizes the operational cost of supply. | [84] |
| DR + ES + RES | DR model based on interruptible load | Program based on genetic algorithm | Maximizing consumer benefits | Maximum demand index | The application of the interruptible-load model contributes to the reduction of invoicing and customer demand. | The results obtained from the load-interruption program do not mean that there would be a reduction in the maximum coincident demand of the system, which motivates the evaluation of this condition. | [102] |
| DR + RES + DN | DN model based on Nash equilibrium | TIMES OSeMOSYS ETEM-SG | Minimizing grid operator cost | DER and reactive power compensation | The implementation levels of renewable energies favor the inclusion of DR in distributed energy markets. | The results should be compared with other modeling tools, indicating the conditions required to be chosen. | [103] |
- Sustainability dimensions in DR models
| Energy Activity Combined with DR | Sustainability Category | From the Objective Function Perspective | Reference Model | |
|---|---|---|---|---|
| Included | Excluded | |||
| Microgrid + distributed ES devices | Economic | Environmental, Social | Minimizing total cost of energy. | [109] |
| Wind energy + pump storage | Economic | Environmental, Social | Maximizing net profit considering risk-averse day-ahead bidding. | [110] |
| Energy hub | Economic | Environmental, Social | Minimizing total cost of energy. | [98] |
| Microgrid + storage + renewable energy resources | Economic, Social | Environmental | Maximizing the social benefits of the customers. | [99] |
| Energy flexibility of buildings | Environmental, Economic | Social | Price modulation to reduce CO2 emissions and cost savings. | [111] |
| Microgrid + distributed energy generation | Environmental, Economic | Social | Minimizing total cost of energy. | [112] |
| Microgrid + storage | Environmental, Economic | Social | Minimizing levelized cost of energy, net present cost, and carbon dioxide (CO2) emissions. | [100,113] |
| Smart grid | Environmental, Economic, social | - | The implementation of the aggregator figure results to reduce CO2, with social and economic benefits for the customers. | [114] |
- Based on the utility test
- Based on the participant cost test
- Based on the total resource cost test
- Based on the total societal cost
6. Model Scheme Proposed Based on the Literature Review
- Control deviations in the operation of electrical systems.
- The characterization of DR programs according to the elasticity of substitution of participating flexible consumer segments.
- Model validation based on the planning and operational methodology proposed.
7. Conclusions
- Strategic demand shifts are proposed, focused on taking advantage of the availability of renewable resources and the budgetary restrictions established based on the elasticity of substitution. The methodology takes into account the context of the scheduled operation of the electric system, the need to consider safety criteria, and the limitations of the generation and transmission network.
- The methodology facilitates the construction of a simulation tool to evaluate scenarios that minimize operating costs, guaranteeing the incentives of flexible demand and mitigating possible deviations in the scheduling of the operation of the electricity system, avoiding cost overruns caused by the forced operation of generation plants.
- The performance indicators are used to define a method of sensitivity analysis to aid the decision-making process by determining the percentages of demand-shift on the load curve, the rate of unserved power, the incentives of consumers participating in demand-response programs, the natural behavior of prices in the market, and the reduction of CO2 emissions.
Author Contributions
Funding
Institutional Review Board Statement
Informed Consent Statement
Data Availability Statement
Acknowledgments
Conflicts of Interest
Abbreviations
| CES | Constant Elasticity of Substitution |
| CPP | Critical Peak Pricing |
| DDSM | Dynamic Demand-Side Management |
| DLC | Direct Load Control |
| DNs | Distribution Networks |
| DR | Demand Response |
| DSI | Demand-Side Integration |
| DSM | Demand-Side Management |
| DRP | Demand-Response Program |
| ES | Energy Storage |
| EUE | Expected Unserved Energy |
| EVs | Electric Vehicles |
| HVAC | Heating, Ventilation, and Air Conditioning |
| IPCC | Intergovernmental Panel on Climate Change |
| KPIs | Key Performance Indicators |
| LOLE | Loss-Of-Load Expectation |
| LOLP | Loss-Of-Load Probability |
| NCRE | Non-Conventional Renewable Energy |
| O&M | Operation and Maintenance |
| PAC | Program Administrator Cost |
| PTR | Peak Time Rebate |
| RESs | Renewable Energy Sources |
| RTP | Real-Time Pricing |
| SD | Sustainable Development |
| SDSM | Static Demand-Side Management |
| TNs | Transmission Networks |
| TOU | Time-Of-Use Pricing |
| UCT | Utility Cost Test |
| WEM | Wholesale Electricity Market |
References
- NERC. Demand Response Availability Report; NERC: Atlanta, GA, USA, 2013; Available online: https://www.nerc.com (accessed on 20 August 2021).
- Paterakis, N.G.; Erdinç, O.; Catalão, J.P.S. An overview of Demand Response: Key-elements and international experience. Renew. Sustain. Energy Rev. 2017, 69, 871–891. [Google Scholar] [CrossRef]
- Wang, F.; Xu, H.; Xu, T.; Li, K.; Shafie-Khah, M.; Catalão, J.P.S. The values of market-based demand response on improving power system reliability under extreme circumstances. Appl. Energy 2017, 193, 220–231. [Google Scholar] [CrossRef]
- Meyabadi, A.F.; Deihimi, M.H. A review of demand-side management: Reconsidering theoretical framework. Renew. Sustain. Energy Rev. 2017, 80, 367–379. [Google Scholar] [CrossRef]
- Wohlfarth, K.; Klingler, A.-L.; Eichhammer, W. The flexibility deployment of the service sector—A demand response modelling approach coupled with evidence from a market research survey. Energy Strategy Rev. 2020, 28, 100460. [Google Scholar] [CrossRef]
- Anjo, J.; Neves, D.; Silva, C.; Shivakumar, A.; Howells, M. Modeling the long-term impact of demand response in energy planning: The Portuguese electric system case study. Energy 2018, 165, 456–468. [Google Scholar] [CrossRef]
- Lopes, F.; Coelho, H. Electricity Markets with Increasing Levels of Renewable Generation: Structure, Operation, Agent-Based Simulation, and Emerging Designs; Springer: Berlin/Heidelberg, Germany, 2018; Volume 144. [Google Scholar]
- Vázquez-Canteli, J.R.; Nagy, Z. Reinforcement learning for demand response: A review of algorithms and modeling techniques. Appl. Energy 2019, 235, 1072–1089. [Google Scholar] [CrossRef]
- Zhou, S.; Shu, Z.; Gao, Y.; Gooi, H.B.; Chen, S.; Tan, K. Demand response program in Singapore’s wholesale electricity market. Electr. Power Syst. Res. 2017, 142, 279–289. [Google Scholar] [CrossRef]
- Patnam, B.S.K.; Pindoriya, N.M. Demand response in consumer-Centric electricity market: Mathematical models and optimization problems. Electr. Power Syst. Res. 2021, 193, 106923. [Google Scholar] [CrossRef]
- Gagne, D.A.; Settle, D.E.; Aznar, A.Y.; Bracho, R. Demand Response Compensation Methodologies: Case Studies for Mexico. Available online: https://www.osti.gov/biblio/1452706 (accessed on 20 July 2021).
- Huang, Y.; Pardalos, P.M.; Zheng, Q.P. Electrical Power Unit Commitment: Deterministic and Two-Stage Stochastic Programming Models and Algorithms; Springer: Berlin/Heidelberg, Germany, 2017. [Google Scholar]
- Dadashi, M.; Zare, K.; Seyedi, H.; Shafie-khah, M. Coordination of wind power producers with an energy storage system for the optimal participation in wholesale electricity markets. Int. J. Electr. Power Energy Syst. 2022, 136, 107672. [Google Scholar] [CrossRef]
- Dranka, G.; Ferreira, P. Review and Assessment of the Different Categories of Demand Response Potentials. Energy 2019, 179, 280–294. [Google Scholar] [CrossRef]
- Huang, W.; Zhang, N.; Kang, C.; Li, M.; Huo, M. From demand response to integrated demand response: Review and prospect of research and application. Prot. Control. Mod. Power Syst. 2019, 4, 12. [Google Scholar] [CrossRef] [Green Version]
- Ventosa, M.; Linares, P.; Pérez-Arriaga, I.J. Power system economics. In Regulation of the Power Sector; Springer: Berlin/Heidelberg, Germany, 2013; pp. 47–123. [Google Scholar]
- Cepeda, M.; Saguan, M. Assessing long-term effects of demand response policies in wholesale electricity markets. Int. J. Electr. Power Energy Syst. 2016, 74, 142–152. [Google Scholar] [CrossRef]
- Sulaima, M.F.; Dahlan, N.Y.; Yasin, Z.M.; Rosli, M.M.; Omar, Z.; Hassan, M.Y. A review of electricity pricing in peninsular Malaysia: Empirical investigation about the appropriateness of Enhanced Time of Use (ETOU) electricity tariff. Renew. Sustain. Energy Rev. 2019, 110, 348–367. [Google Scholar] [CrossRef]
- Ghadi, M.J.; Rajabi, A.; Ghavidel, S.; Azizivahed, A.; Li, L.; Zhang, J. From active distribution systems to decentralized microgrids: A review on regulations and planning approaches based on operational factors. Appl. Energy 2019, 253, 113543. [Google Scholar] [CrossRef]
- Kwon, P.S.; Østergaard, P. Assessment and evaluation of flexible demand in a Danish future energy scenario. Appl. Energy 2014, 134, 309–320. [Google Scholar] [CrossRef]
- Cruz, M.R.M.; Fitiwi, D.Z.; Santos, S.F.; Catalão, J.P.S. A comprehensive survey of flexibility options for supporting the low-carbon energy future. Renew. Sustain. Energy Rev. 2018, 97, 338–353. [Google Scholar] [CrossRef]
- Gaffney, F.; Deane, J.P.; Gallachóir, B.P.Ó. Reconciling high renewable electricity ambitions with market economics and system operation: Lessons from Ireland’s power system. Energy Strategy Rev. 2019, 26, 100381. [Google Scholar] [CrossRef]
- Chinmoy, L.; Iniyan, S.; Goic, R. Modeling wind power investments, policies and social benefits for deregulated electricity market—A review. Appl. Energy 2019, 242, 364–377. [Google Scholar] [CrossRef]
- Vahid-Ghavidel, M.; Javadi, M.S.; Santos, S.F.; Gough, M.; Mohammadi-Ivatloo, B.; Shafie-Khah, M.; Catalão, J.P.S. Novel Hybrid Stochastic-Robust Optimal Trading Strategy for a Demand Response Aggregator in the Wholesale Electricity Market. IEEE Trans. Ind. Appl. 2021, 57, 5488–5498. [Google Scholar] [CrossRef]
- Qaderi-Baban, P.; Menhaj, M.-B.; Dosaranian-Moghadam, M.; Fakharian, A. A Coordinated Performance of Power System Operated with Participants in Demand Response Programs Considering Environmental Pollution Constraints. J. Electr. Eng. Technol. 2021, 16, 15–29. [Google Scholar] [CrossRef]
- Iria, J.; Soares, F.; Matos, M. Optimal supply and demand bidding strategy for an aggregator of small prosumers. Appl. Energy 2018, 213, 658–669. [Google Scholar] [CrossRef]
- Burger, S.; Chaves-Ávila, J.P.; Batlle, C.; Pérez-Arriaga, I.J. A review of the value of aggregators in electricity systems. Renew. Sustain. Energy Rev. 2017, 77, 395–405. [Google Scholar] [CrossRef]
- Iria, J.; Scott, P.; Attarha, A.; Gordon, D.; Franklin, E. MV-LV network-secure bidding optimisation of an aggregator of prosumers in real-time energy and reserve markets. Energy 2021, 242, 122962. [Google Scholar] [CrossRef]
- Hu, J.; Yang, G.; Ziras, C.; Kok, K. Aggregator operation in the balancing market through network-constrained transactive energy. IEEE Trans. Power Syst. 2018, 34, 4071–4080. [Google Scholar] [CrossRef] [Green Version]
- Okur, Ö.; Voulis, N.; Heijnen, P.; Lukszo, Z. Aggregator-mediated demand response: Minimizing imbalances caused by uncertainty of solar generation. Appl. Energy 2019, 247, 426–437. [Google Scholar] [CrossRef]
- Moghaddam, S.Z.; Akbari, T. Network-constrained optimal bidding strategy of a plug-in electric vehicle aggregator: A stochastic/robust game theoretic approach. Energy 2018, 151, 478–489. [Google Scholar] [CrossRef]
- Machamint, V.; Oureilidis, K.; Efthymiou, V.; Georghiou, G.E. Investigation of the Role of an Aggregator Operating in the European Spot and Balancing Markets; the Case of an Island. In Proceedings of the 2018 15th International Conference on the European Energy Market (EEM), Lodz, Poland, 27–29 June 2018; pp. 1–5. [Google Scholar]
- Parvania, M.; Fotuhi-Firuzabad, M.; Shahidehpour, M. Optimal demand response aggregation in wholesale electricity markets. IEEE Trans. Smart Grid 2013, 4, 1957–1965. [Google Scholar] [CrossRef]
- Soares, T.; Sousa, T.; Andersen, P.B.; Pinson, P. Optimal offering strategy of an EV aggregator in the frequency-controlled normal operation reserve market. In Proceedings of the 2018 15th International Conference on the European Energy Market (EEM), Lodz, Poland, 27–29 June 2018; pp. 1–6. [Google Scholar]
- Wang, X.; Huang, T.; Zhang, S.H. Equilibrium Analysis of Electricity Market Considering Penalties for Wind Power’s Bidding Deviation. Power Syst. Technol. 2016, 40, 602–607. [Google Scholar]
- Brown, M.A.; Chapman, O. The size, causes, and equity implications of the demand-response gap. Energy Policy 2021, 158, 112533. [Google Scholar] [CrossRef]
- Gellings, C.W. Evolving practice of demand-side management. J. Mod. Power Syst. Clean Energy 2017, 5, 1–9. [Google Scholar] [CrossRef] [Green Version]
- Zhou, K.; Yang, S. Demand side management in China: The context of China’s power industry reform. Renew. Sustain. Energy Rev. 2015, 47, 954–965. [Google Scholar] [CrossRef]
- Renani, Y.K.; Ehsan, M.; Shahidehpour, M. Optimal transactive market operations with distribution system operators. IEEE Trans. Smart Grid 2017, 9, 6692–6701. [Google Scholar] [CrossRef]
- Khan, I. Energy-saving behaviour as a demand-side management strategy in the developing world: The case of Bangladesh. Int. J. Energy Environ. Eng. 2019, 10, 493–510. [Google Scholar] [CrossRef] [Green Version]
- Harish, V.S.K.V.; Kumar, A. Planning and implementation strategy of Demand Side Management in India. In Proceedings of the 2014 First International Conference on Automation, Control, Energy and Systems (ACES), Adisaptagram, India, 1–2 February 2014; p. 1. [Google Scholar]
- Chassin, D.P.; Rondeau, D. Aggregate modeling of fast-acting demand response and control under real-time pricing. Appl. Energy 2016, 181, 288–298. [Google Scholar] [CrossRef] [Green Version]
- Tahir, M.; Haoyong, C.; Ibn, I.; Ali, N.; Ullah, S. Demand Response Programs Significance, Challenges and Worldwide Scope in Maintaining Power System Stability. Int. J. Adv. Comput. Sci. Appl. (IJACSA) 2018, 9. [Google Scholar] [CrossRef]
- Chuang, A.S.; Gellings, C.W. Demand-Side Integration in a Restructured Electric Power Industry. In Proceedings of the 42nd International Conference on Large High Voltage Electric Systems 2008, CIGRE, Paris, France, 24–29 August 2008. [Google Scholar]
- Logenthiran, T.; Srinivasan, D. Multi-Agent System for Demand Side Management in Smart Grid. In Proceedings of the 2011 IEEE Ninth International Conference on Power Electronics and Drive Systems, Singapore, 5–8 December 2011. [Google Scholar]
- Pasetti, M.; Rinaldi, S.; Manerba, D. A Virtual Power Plant Architecture for the Demand-Side Management of Smart Prosumers. Appl. Sci. 2018, 8, 432. [Google Scholar] [CrossRef] [Green Version]
- Longe, O. Time Programmable Smart Devices for Peak Demand Reduction of Smart Homes in a Microgrid. In Proceedings of the 2014 IEEE 6th International Conference on Adaptive Science & Technology (ICAST), Lagos, Nigeria, 29–31 October 2014. [Google Scholar]
- Li, H.; Wang, Z.; Hong, T.; Piette, M.A. Energy Flexibility of Residential Buildings: A Systematic Review of Characterization and Quantification Methods and Applications. Adv. Appl. Energy 2021, 3, 100054. [Google Scholar] [CrossRef]
- Rahman, M.M.; Hettiwatte, S.; Shafiullah, G.M.; Arefi, A. An analysis of the time of use electricity price in the residential sector of Bangladesh. Energy Strategy Rev. 2017, 18, 183–198. [Google Scholar] [CrossRef]
- Ye, B.; Ge, F.; Rong, X.; Li, L. The influence of nonlinear pricing policy on residential electricity demand—A case study of Anhui residents. Energy Strategy Rev. 2016, 13, 115–124. [Google Scholar] [CrossRef]
- Pallonetto, F.; De Rosa, M.; Milano, F.; Finn, D.P. Demand response algorithms for smart-grid ready residential buildings using machine learning models. Appl. Energy 2019, 239, 1265–1282. [Google Scholar] [CrossRef]
- Touma, H.J.; Mansor, M.; Rahman, M.S.A.; Kumaran, V.; Mokhlis, H.B.; Ying, Y.J.; Hannan, M.A. Energy management system of microgrid: Control schemes, pricing techniques, and future horizons. Int. J. Energy Res. 2021, 45, 12728–12739. [Google Scholar] [CrossRef]
- Xu, B.; Wang, J.; Guo, M.; Lu, J.; Li, G.; Han, L. A hybrid demand response mechanism based on real-time incentive and real-time pricing. Energy 2021, 231, 120940. [Google Scholar] [CrossRef]
- Cao, K.; Choi, T.M. Optimal Trade-in Return Policies: Is it Wise to be Generous? Prod. Oper. Manag. 2021. [Google Scholar] [CrossRef]
- Hajibandeh, N.; Ehsan, M.; Soleymani, S.; Shafie-khah, M.; Catalão, J.P.S. The Mutual Impact of Demand Response Programs and Renewable Energies: A Survey. Energies 2017, 10, 1353. [Google Scholar] [CrossRef] [Green Version]
- Olsen, D.; Kiliccote, S.; Sohn, M.; Dunn, L.; Piette, M.A. Taxonomy for Modeling Demand Response Resources; Lawrence Berkeley National Laboratory: Berkeley, CA, USA, 2014.
- Lynch, M.Á.; Nolan, S.; Devine, M.T.; O’Malley, M. The impacts of demand response participation in capacity markets. Appl. Energy 2019, 250, 444–451. [Google Scholar] [CrossRef] [Green Version]
- Khan, A.S.M.; Verzijlbergh, R.A.; Sakinci, O.C.; De Vries, L.J. How do demand response and electrical energy storage affect (the need for) a capacity market? Appl. Energy 2018, 214, 39–62. [Google Scholar] [CrossRef]
- Motalleb, M.; Thornton, M.; Reihani, E.; Ghorbani, R. Providing frequency regulation reserve services using demand response scheduling. Energy Convers. Manag. 2016, 124, 439–452. [Google Scholar] [CrossRef]
- Gjorgievski, V.Z.; Markovska, N.; Abazi, A.; Duić, N.J.R.; Reviews, S.E. The potential of power-to-heat demand response to improve the flexibility of the energy system: An empirical review. Renew. Sustain. Energy Rev. 2021, 138, 110489. [Google Scholar] [CrossRef]
- Aalami, H.A.; Khatibzadeh, A. Regulation of market clearing price based on nonlinear models of demand bidding and emergency demand response programs. Int. Trans. Electr. Energy Syst. 2016, 26, 2463–2478. [Google Scholar] [CrossRef]
- Chen, Y.; Zhang, L.; Xu, P.; Di Gangi, A. Electricity demand response schemes in China: Pilot study and future outlook. Energy 2021, 224, 120042. [Google Scholar] [CrossRef]
- Dallinger, B.; Schwabeneder, D.; Lettner, G.; Auer, H. Socio-economic benefit and profitability analyses of Austrian hydro storage power plants supporting increasing renewable electricity generation in Central Europe. Renew. Sustain. Energy Rev. 2019, 107, 482–496. [Google Scholar] [CrossRef]
- Bracco, S.; Delfino, F.; Pampararo, F.; Robba, M.; Rossi, M. A mathematical model for the optimal operation of the University of Genoa Smart Polygeneration Microgrid: Evaluation of technical, economic and environmental performance indicators. Energy 2014, 64, 912–922. [Google Scholar] [CrossRef]
- De Christo, T.M.; Perron, S.; Fardin, J.F.; Simonetti, D.S.L.; de Alvarez, C.E. Demand-side energy management by cooperative combination of plans: A multi-objective method applicable to isolated communities. Appl. Energy 2019, 240, 453–472. [Google Scholar] [CrossRef]
- Eriksson, E.L.V.; Gray, E.M. Optimization and integration of hybrid renewable energy hydrogen fuel cell energy systems—A critical review. Appl. Energy 2017, 202, 348–364. [Google Scholar] [CrossRef]
- Anderson, K.; Laws, N.D.; Marr, S.; Lisell, L.; Jimenez, T.; Case, T.; Li, X.; Lohmann, D.; Cutler, D. Quantifying and monetizing renewable energy resiliency. Sustainability 2018, 10, 933. [Google Scholar] [CrossRef] [Green Version]
- Gazafroudi, A.S.; Shafie-khah, M.; Heydarian-Forushani, E.; Hajizadeh, A.; Heidari, A.; Corchado, J.M.; Catalão, J.P.S. Two-stage stochastic model for the price-based domestic energy management problem. Int. J. Electr. Power Energy Syst. 2019, 112, 404–416. [Google Scholar] [CrossRef]
- O’Dwyer, E.; Pan, I.; Acha, S.; Shah, N. Smart energy systems for sustainable smart cities: Current developments, trends and future directions. Appl. Energy 2019, 237, 581–597. [Google Scholar] [CrossRef] [Green Version]
- Minou, M.; Thanos, G.; Vasirani, M.; Ganu, T.; Jain, M.; Gylling, A. Evaluating demand response programs: Getting the key performance indicators right. In Proceedings of the International Workshop on Demand Response, Bangalore, India, 7–10 January 2013. [Google Scholar]
- Gils, H.C. Assessment of the theoretical demand response potential in Europe. Energy 2014, 67, 1–18. [Google Scholar] [CrossRef]
- Olmos, L.; Rodilla, P.; Fernandes, C.; Frias, P.; Ahcin, P.; Morch, A.; Ostos, P. Definition of Key Performance Indicators for the Assessment of Design Options. 2015. Available online: http://market4res.eu/wp-content/uploads/D3-3_20160111_KPI.pdf (accessed on 28 June 2021).
- Pramangioulis, D.; Atsonios, K.; Nikolopoulos, N.; Rakopoulos, D.; Grammelis, P.; Kakaras, E. A Methodology for Determination and Definition of Key Performance Indicators for Smart Grids Development in Island Energy Systems. Energies 2019, 12, 242. [Google Scholar] [CrossRef] [Green Version]
- Mohajeryami, S.; Schwarz, P.; Baboli, P.T. Including the behavioral aspects of customers in demand response model: Real time pricing versus peak time rebate. In Proceedings of the 2015 North American Power Symposium (NAPS), Charlotte, NC, USA, 4–6 October 2015; pp. 1–6. [Google Scholar]
- Sharifi, R.; Fathi, S.H.; Anvari-Moghaddam, A.; Guerrero, J.M.; Vahidinasab, V. An economic customer-oriented demand response model in electricity markets. In Proceedings of the 2018 IEEE International Conference on Industrial Technology (ICIT), Lyon, France, 19–22 February 2018; pp. 1149–1153. [Google Scholar]
- Jalili, H.; Sheikh-El-Eslami, M.K.; Moghaddam, M.P.; Siano, P. Modeling of demand response programs based on market elasticity concept. J. Ambient. Intell. Humaniz. Comput. 2018, 10, 2265–2276. [Google Scholar] [CrossRef]
- Qu, X.; Hui, H.; Yang, S.; Li, Y.; Ding, Y. Price elasticity matrix of demand in power system considering demand response programs. In IOP Conference Series: Earth and Environmental Science; IOP Publishing: Bristol, UK, 2018. [Google Scholar]
- Asadinejad, A.; Tomsovic, K. Optimal use of incentive and price based demand response to reduce costs and price volatility. Electr. Power Syst. Res. 2017, 144, 215–223. [Google Scholar] [CrossRef] [Green Version]
- Zin, A.A.B.M.; Moradi, M. An experimental investigation of price elasticity in electricity markets using a response surface methodology. Energy Effic. 2018, 12, 667–680. [Google Scholar] [CrossRef]
- Müller, M.F.; Thompson, S.E.; Gadgil, A.J. Estimating the price (in)elasticity of off-grid electricity demand. Dev. Eng. 2018, 3, 12–22. [Google Scholar] [CrossRef]
- Jiang, J.; Kou, Y.; Bie, Z.; Li, G. Optimal Real-Time Pricing of Electricity Based on Demand Response. Energy Procedia 2019, 159, 304–308. [Google Scholar] [CrossRef]
- Boogen, N.; Datta, S.; Filippini, M. Dynamic models of residential electricity demand: Evidence from Switzerland. Energy Strategy Rev. 2017, 18, 85–92. [Google Scholar] [CrossRef] [Green Version]
- Sharifi, R.; Anvari-Moghaddam, A.; Hamid Fathi, S.; Guerrero, J.; Vahidinasab, V. Economic Demand Response Model in Liberalized Electricity Markets with Respect to Flexibility of Consumers. IET Gener. Transm. Distrib. 2017, 11, 4291–4298. [Google Scholar] [CrossRef] [Green Version]
- Chai, Y.; Xiang, Y.; Liu, J.; Gu, C.; Zhang, W.; Xu, W. Incentive-based demand response model for maximizing benefits of electricity retailers. J. Mod. Power Syst. Clean Energy 2019, 7, 1644–1650. [Google Scholar] [CrossRef] [Green Version]
- Kaya, A.; Csala, D.; Sgouridis, S. Constant elasticity of substitution functions for energy modeling in general equilibrium integrated assessment models: A critical review and recommendations. Clim. Change 2017, 145, 27–40. [Google Scholar] [CrossRef] [Green Version]
- Arnette, A.; Zobel, C.W. An optimization model for regional renewable energy development. Renew. Sustain. Energy Rev. 2012, 16, 4606–4615. [Google Scholar] [CrossRef]
- Henao, F.; Cherni, J.A.; Jaramillo, P.; Dyner, I. A multicriteria approach to sustainable energy supply for the rural poor. Eur. J. Oper. Res. 2012, 218, 801–809. [Google Scholar] [CrossRef]
- Amorim, F.; Pina, A.; Gerbelová, H.; Pereira da Silva, P.; Vasconcelos, J.; Martins, V. Electricity decarbonisation pathways for 2050 in Portugal: A TIMES (The Integrated MARKAL-EFOM System) based approach in closed versus open systems modelling. Energy 2014, 69, 104–112. [Google Scholar] [CrossRef] [Green Version]
- Hussain, I.; Mohsin, S.; Basit, A.; Khan, Z.A.; Qasim, U.; Javaid, N. A Review on Demand Response: Pricing, Optimization, and Appliance Scheduling. Procedia Comput. Sci. 2015, 52, 843–850. [Google Scholar] [CrossRef] [Green Version]
- Soroudi, A. Power System Optimization Modeling in GAMS; Springer: Berlin/Heidelberg, Germany, 2017; Volume 78. [Google Scholar]
- Neves, D.; Pina, A.; Silva, C.A. Demand response modeling: A comparison between tools. Appl. Energy 2015, 146, 288–297. [Google Scholar] [CrossRef]
- Ringkjøb, H.-K.; Haugan, P.M.; Solbrekke, I.M. A review of modelling tools for energy and electricity systems with large shares of variable renewables. Renew. Sustain. Energy Rev. 2018, 96, 440–459. [Google Scholar] [CrossRef]
- Dagoumas, A.S.; Koltsaklis, N.E. Review of models for integrating renewable energy in the generation expansion planning. Appl. Energy 2019, 242, 1573–1587. [Google Scholar] [CrossRef]
- Yu, M.; Hong, S.H. Incentive-based demand response considering hierarchical electricity market: A Stackelberg game approach. Appl. Energy 2017, 203, 267–279. [Google Scholar] [CrossRef]
- Bouckaert, S.; Mazauric, V.; Maïzi, N. Expanding Renewable Energy by Implementing Demand Response. Energy Procedia 2014, 61, 1844–1847. [Google Scholar] [CrossRef]
- Gottwalt, S.; Gärttner, J.; Schmeck, H.; Weinhardt, C. Modeling and Valuation of Residential Demand Flexibility for Renewable Energy Integration. IEEE Trans. Smart Grid 2017, 8, 2565–2574. [Google Scholar] [CrossRef]
- Hajibandeh, N.; Ehsan, M.; Soleymani, S.; Shafie-khah, M.; Catalão, J.P.S. Modeling price- and incentive-based demand response strategies in the renewable-based energy markets. In Proceedings of the 2017 IEEE International Conference on Environment and Electrical Engineering, Milan, Italy, 6–9 June 2017; pp. 1–5. [Google Scholar]
- Liu, T.; Zhang, D.; Wang, S.; Wu, T. Standardized modelling and economic optimization of multi-carrier energy systems considering energy storage and demand response. Energy Convers. Manag. 2019, 182, 126–142. [Google Scholar] [CrossRef]
- Karimi, E.; Kazerani, M. Impact of demand response management on improving social welfare of remote communities through integrating renewable energy resources. In Proceedings of the 2017 IEEE 30th Canadian Conference on Electrical and Computer Engineering (CCECE), Windsor, ON, Canada, 30 April–3 May 2017; pp. 1–6. [Google Scholar]
- Kumar, J.; Suryakiran, B.V.; Verma, A.; Bhatti, T.S. Analysis of techno-economic viability with demand response strategy of a grid-connected microgrid model for enhanced rural electrification in Uttar Pradesh state, India. Energy 2019, 178, 176–185. [Google Scholar] [CrossRef]
- Xu, Q.; Ding, Y.; Zheng, A. An Optimal Dispatch Model of Wind-Integrated Power System Considering Demand Response and Reliability. Sustainability 2017, 9, 758. [Google Scholar] [CrossRef] [Green Version]
- Conteh, A.; Lotfy, M.E.; Kipngetich, K.M.; Senjyu, T.; Mandal, P.; Chakraborty, S. An Economic Analysis of Demand Side Management Considering Interruptible Load and Renewable Energy Integration: A Case Study of Freetown Sierra Leone. Sustainability 2019, 11, 2828. [Google Scholar] [CrossRef] [Green Version]
- Babonneau, F.; Caramanis, M.; Haurie, A. A linear programming model for power distribution with demand response and variable renewable energy. Appl. Energy 2016, 181, 83–95. [Google Scholar] [CrossRef]
- Purvis, B.; Mao, Y.; Robinson, D. Three pillars of sustainability: In search of conceptual origins. Sustain. Sci. 2019, 14, 681–695. [Google Scholar] [CrossRef] [Green Version]
- Emas, R. The Concept of Sustainable Development: Definition and Defining Principles. In Global Sustainable Development Report, 2015 Edition; United Nations: New York, NY, USA, 2015. [Google Scholar]
- Tomislav, K. The Concept of Sustainable Development: From its Beginning to the Contemporary Issues. Zagreb Int. Rev. Econ. Bus. 2018, 21, 67–94. [Google Scholar] [CrossRef] [Green Version]
- Ahmadi, S.; Fakehi, A.h.; vakili, A.; Haddadi, M.; Iranmanesh, S.H. A hybrid stochastic model based Bayesian approach for long term energy demand managements. Energy Strategy Rev. 2020, 28, 100462. [Google Scholar] [CrossRef]
- Riva, F.; Tognollo, A.; Gardumi, F.; Colombo, E. Long-term energy planning and demand forecast in remote areas of developing countries: Classification of case studies and insights from a modelling perspective. Energy Strategy Rev. 2018, 20, 71–89. [Google Scholar] [CrossRef] [Green Version]
- Zhou, K.; Wei, S. Time-of-use price model for user-side micro-grid based on power supply chain management. Energy Procedia 2018, 152, 51–56. [Google Scholar] [CrossRef]
- Yıldıran, U.; Kayahan, İ. Risk-averse stochastic model predictive control-based real-time operation method for a wind energy generation system supported by a pumped hydro storage unit. Appl. Energy 2018, 226, 631–643. [Google Scholar] [CrossRef]
- Péan, T.; Salom, J.; Ortiz, J. Environmental and Economic Impact of Demand Response Strategies for Energy Flexible Buildings. In Proceedings of the 4th Building Simulation and Optimization Conference, Cambridge, UK, 11–12 September 2018. [Google Scholar]
- Wang, Y.; Huang, Y.; Wang, Y.; Li, F.; Zhang, Y.; Tian, C. Operation Optimization in a Smart Micro-Grid in the Presence of Distributed Generation and Demand Response. Sustainability 2018, 10, 847. [Google Scholar] [CrossRef] [Green Version]
- Ji, X.; Li, Y.; Yu, Y.; Fan, S. Optimal dispatching and game analysis of power grid considering demand response and pumped storage. Syst. Sci. Control. Eng. 2018, 6, 270–277. [Google Scholar] [CrossRef]
- Sharma, S.; Durvasulu, V.; Celik, B.; Suryanarayanan, S.; Hansen, T.M.; Maciejewski, A.A.; Siegel, H.J. Metrics-Based Assessment of Sustainability in Demand Response. In Proceedings of the 2017 IEEE 19th International Conference on High Performance Computing and Communications, Bangkok, Thailand, 18–20 December 2017. [Google Scholar]
- Hoffman, I.M.; Rybka, G.; Leventis, G.; Goldman, C.A.; Schwartz, L.; Billingsley, M.; Schiller, S. The Total Cost of Saving Electricity through Utility Customer-Funded Energy Efficiency Programs: Estimates at the National, State, Sector and Program Level; Technical Brief; Berkeley Lab: Berkeley, CA, USA, 2015; p. 22.
- Caputo, S. Non-Energy Impacts Approaches and Values: An Examination of the Northeast, Mid-Atlantic, and Beyond; Northeast Energy Efficiency Partnerships: Lexington, MA, USA, 2017. [Google Scholar]
- Duncan, J.; Burtraw, D. Does Integrated Resource Planning Effectively Integrate Demand-Side Resources? Resources for the Future (RFF): Washington, DC, USA, 2018; p. 28. [Google Scholar]
- Mays, J. Missing incentives for flexibility in wholesale electricity markets. Energy Policy 2021, 149, 112010. [Google Scholar] [CrossRef]
- Mills, A.D.; Levin, T.; Wiser, R.; Seel, J.; Botterud, A.J.R.; Reviews, S.E. Impacts of variable renewable energy on wholesale markets and generating assets in the United States: A review of expectations and evidence. Renew. Sustain. Energy Rev. 2020, 120, 109670. [Google Scholar] [CrossRef] [Green Version]
- Layson, S.K. The Increasing Returns to Scale CES Production Function and the Law of Diminishing Marginal Returns. South. Econ. J. 2014, 82, 408–415. [Google Scholar] [CrossRef]
- Cao, J.; Ho, M.S.; Ma, R. Analyzing carbon pricing policies using a general equilibrium model with production parameters estimated using firm data. Energy Econ. 2020, 92, 104958. [Google Scholar] [CrossRef]
- Wang, A.; Hu, S.; Lin, B. Can environmental regulation solve pollution problems? Theoretical model and empirical research based on the skill premium. Energy Econ. 2021, 94, 105068. [Google Scholar] [CrossRef]
- Pothen, F.; Hübler, M. A forward calibration method for analyzing energy policy in new quantitative trade models. Energy Econ. 2021, 100, 105352. [Google Scholar] [CrossRef]
- Lin, B.; Wu, W. The impact of electric vehicle penetration: A recursive dynamic CGE analysis of China. Energy Econ. 2021, 94, 105086. [Google Scholar] [CrossRef]
- Ahn, K.; Chu, Z.; Lee, D. Effects of renewable energy use in the energy mix on social welfare. Energy Econ. 2021, 96, 105174. [Google Scholar] [CrossRef]
- Lagomarsino, E. Estimating elasticities of substitution with nested CES production functions: Where do we stand? Energy Econ. 2020, 88, 104752. [Google Scholar] [CrossRef]
- Morales, J.M.; Conejo, A.J.; Madsen, H.; Pinson, P.; Zugno, M. Integrating Renewables in Electricity Markets: Operational Problems; Springer Science & Business Media: Berlin/Heidelberg, Germany, 2013; Volume 205. [Google Scholar]
- Daraeepour, A.; Kazempour, S.J.; Patiño-Echeverri, D.; Conejo, A.J. Strategic demand-side response to wind power integration. IEEE Trans. Power Syst. 2015, 31, 3495–3505. [Google Scholar] [CrossRef] [Green Version]
- McPherson, M.; Stoll, B. Demand response for variable renewable energy integration: A proposed approach and its impacts. Energy 2020, 197, 117205. [Google Scholar] [CrossRef]
- Helali, K.; Kalai, M. Estimate of the Elasticities of Substitution of the CES and Translog Production Functions in Tunisia. Int. J. Econ. Bus. Res. 2015, 9, 245–253. [Google Scholar] [CrossRef]
- Eggleston, S.; Buendia, L.; Miwa, K.; Ngara, T.; Tanabe, K. 2006 IPCC Guidelines for National Greenhouse Gas Inventories; U.S. Department of Energy, Office of Scientific and Technical Information: Washinton, DC, USA, 2006.
- Carrara, S.; Marangoni, G. Including system integration of variable renewable energies in a constant elasticity of substitution framework: The case of the WITCH model. Energy Econ. 2017, 64, 612–626. [Google Scholar] [CrossRef] [Green Version]
- Fan, J.; Li, J.; Wu, Y.; Wang, S.; Zhao, D. The effects of allowance price on energy demand under a personal carbon trading scheme. Appl. Energy 2016, 170, 242–249. [Google Scholar] [CrossRef]
- Zha, D.; Kavuri, A.S.; Si, S. Energy biased technology change: Focused on Chinese energy-intensive industries. Appl. Energy 2017, 190, 1081–1089. [Google Scholar] [CrossRef]
- Sharifi, R.; Anvari-Moghaddam, A.; Fathi, S.H.; Vahidinasab, V. A Flexible Responsive Load Economic Model for Industrial Demands. Processes 2019, 7, 147. [Google Scholar] [CrossRef] [Green Version]
- Brockway, P.E.; Heun, M.K.; Santos, J.; Barrett, J.R. Energy-extended CES aggregate production: Current aspects of their specification and econometric estimation. Energies 2017, 10, 202. [Google Scholar] [CrossRef] [Green Version]
- Kirkerud, J.; Nagel, N.O.; Bolkesjø, T.F. The role of demand response in the future renewable northern European energy system. Energy 2021, 235, 121336. [Google Scholar] [CrossRef]








| Stage | Concept Description | Module 0 | Module 1 | Module 2 | Module 3 |
|---|---|---|---|---|---|
| Input | Data | Start-up cost, shutdown cost, variable production cost, the value of lost load, water value, demand, spinning reserve, technical characteristics of generation, and network | Hourly demand and demand grouped by blocks, participants in DRP, parameters in CES function, marginal costs | Hourly demand and demand grouped by blocks, technical characteristics of demand, scenarios of demand probabilities | Includes data from modules 0 and 2, parameters for CO2 emission control |
| Process | Decision variables | Energy generation, demand pumping, unserved energy | Residuals from the CES function | Energy demand adjusted by DRP, the incentive for participants in DRP | Energy generation, demand pumping, unserved energy, emissions of CO2 |
| Objective function | Minimizing operation cost | Minimizing residuals from the approximate CES function | Maximizing incentive scheme | Minimizing operating cost, including emissions of CO2 | |
| Model type | MIP | NLP | NLP | MIP | |
| Output | Main results | Operating cost, power and reserve outputs of each generator, marginal costs | New demand blocks | New hourly demand, the incentive for participants in DRP | Operating cost, power and reserve outputs of each generator, marginal costs, CO2 emissions, profit, and KPIs to evaluate DRP |
| Reference | Main Objective | Highlighted Concepts for Comparative Purposes | ||||
|---|---|---|---|---|---|---|
| CES Function | Load-Shifting Profile | Energy Technology Change | Variable Renewable Energy | CO2 Emissions | ||
| [132] | Determine investment in renewables and storage to expand the electric power system. | x | x | |||
| [133] | Analyze the response of consumers with different incomes, according to changes in carbon allowance prices, in the long and short term. | x | x | |||
| [134] | Develop a methodology to determine the technological change from capital, labor, and energy. | x | x | |||
| [135] | Manage industrial loads from a demand-response program based on real-time pricing, considering adaptability and adjustability criteria. | x | x | |||
| [136] | Describe the main aspects of the econometric specification of the CES function for capital, labor, and energy inputs. | x | x | |||
Publisher’s Note: MDPI stays neutral with regard to jurisdictional claims in published maps and institutional affiliations. |
© 2022 by the authors. Licensee MDPI, Basel, Switzerland. This article is an open access article distributed under the terms and conditions of the Creative Commons Attribution (CC BY) license (https://creativecommons.org/licenses/by/4.0/).
Share and Cite
Domínguez-Garabitos, M.A.; Ocaña-Guevara, V.S.; Santos-García, F.; Arango-Manrique, A.; Aybar-Mejía, M. A Methodological Proposal for Implementing Demand-Shifting Strategies in the Wholesale Electricity Market. Energies 2022, 15, 1307. https://doi.org/10.3390/en15041307
Domínguez-Garabitos MA, Ocaña-Guevara VS, Santos-García F, Arango-Manrique A, Aybar-Mejía M. A Methodological Proposal for Implementing Demand-Shifting Strategies in the Wholesale Electricity Market. Energies. 2022; 15(4):1307. https://doi.org/10.3390/en15041307
Chicago/Turabian StyleDomínguez-Garabitos, Máximo A., Víctor S. Ocaña-Guevara, Félix Santos-García, Adriana Arango-Manrique, and Miguel Aybar-Mejía. 2022. "A Methodological Proposal for Implementing Demand-Shifting Strategies in the Wholesale Electricity Market" Energies 15, no. 4: 1307. https://doi.org/10.3390/en15041307
APA StyleDomínguez-Garabitos, M. A., Ocaña-Guevara, V. S., Santos-García, F., Arango-Manrique, A., & Aybar-Mejía, M. (2022). A Methodological Proposal for Implementing Demand-Shifting Strategies in the Wholesale Electricity Market. Energies, 15(4), 1307. https://doi.org/10.3390/en15041307

