An Online Archimedes Optimization Algorithm Identifier-Controlled Adaptive Modified Virtual Inertia Control for Microgrids
Abstract
1. Introduction
2. Overview of an Islanded Microgrid System
3. The Proposed Online AOA Identifier-Controlled Adaptive Modified Virtual Inertia Control
3.1. Concept of Virtual Inertia Control
3.2. Overview of Archimedes Optimization Algorithm (AOA) [40]
3.3. Structure of Explicit Self-Tuning Adaptive Control (ESTC)
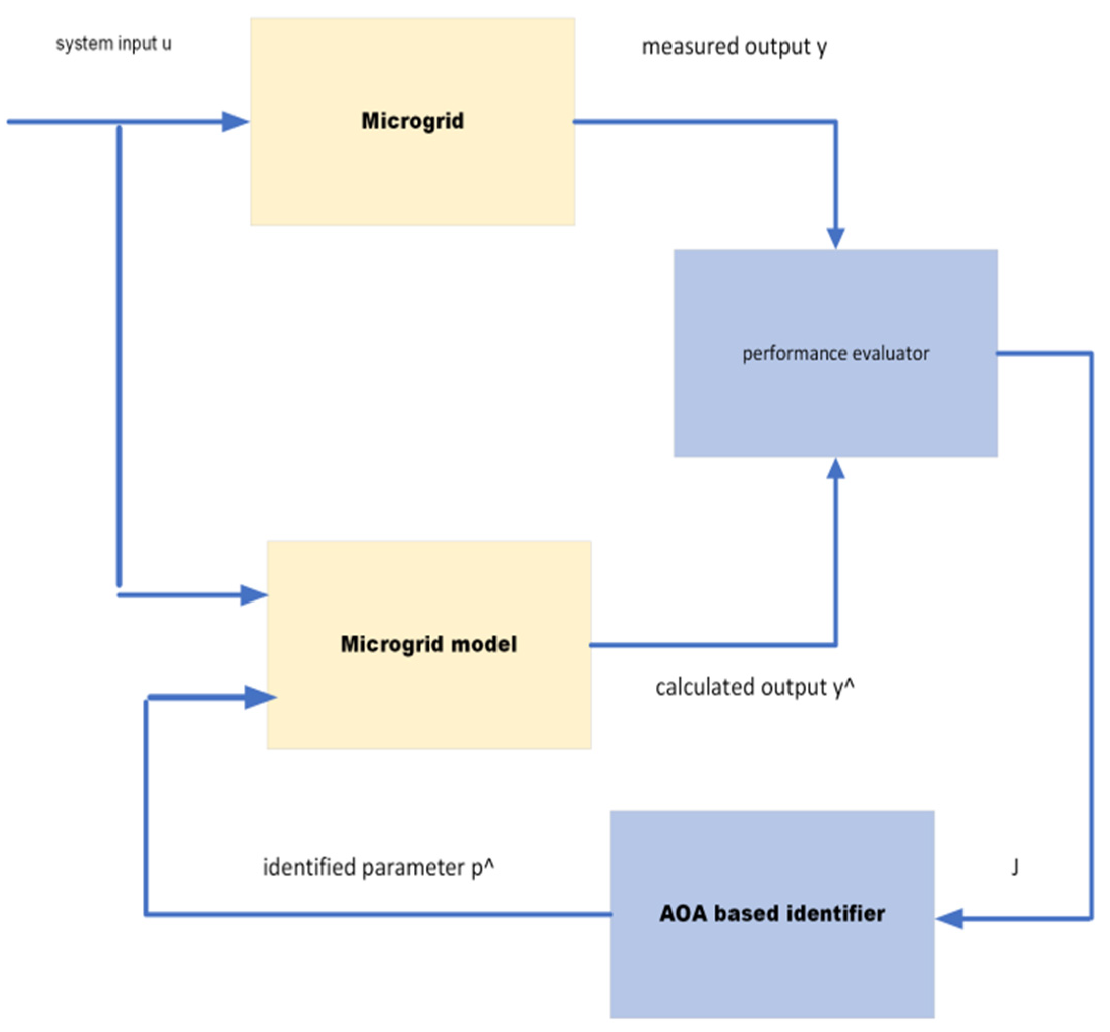
3.4. Structure of the Online AOA Identifier
3.5. The Proposed Explicit Adaptive Modified Virtual Inertia Control
4. Simulation Results and Discussion
4.1. First Scenario: Effect of Random Load Variation and Weather-Dependent Random Wind and Solar Power Variation
4.2. Second Scenario: Effect of Various Operating Conditions
4.3. Third Scenario: Effect of Various Operating Conditions with Low System Inertia
4.4. Effect of Variation in Various Parameters
4.5. Effectiveness Evaluation of The Proposed Explicit Adaptive VIC
5. Conclusions
Author Contributions
Funding
Conflicts of Interest
Appendix A
References
- Bevrani, H.; Ise, T.; Miura, Y. Virtual synchronous generators: A survey and new perspectives. Int. J. Electr. Power Energy Syst. 2014, 54, 244–254. [Google Scholar] [CrossRef]
- Fang, J.; Li, H.; Tang, Y.; Blaabjerg, F. Distributed Power System Virtual Inertia Implemented by Grid-Connected Power Converters. IEEE Trans. Power Electron. 2018, 33, 8488–8499. [Google Scholar] [CrossRef]
- Moghaddam, M.J.; Mojallali, H.; Teshnehlab, M. Recursive identification of multiple-input single-output fractional-order Hammerstein model with time delay. Appl. Soft Comput. 2018, 70, 486–500. [Google Scholar] [CrossRef]
- Lugnani, L.; Dotta, D.; Lackner, C.; Chow, J. ARMAX-based method for inertial constant estimation of generation units using synchrophasors. Electric Power Syst. Res. 2020, 180, 106097. [Google Scholar] [CrossRef]
- Shi, Y.; Hu, S.; Xu, D.; Su, J.; Liu, N.; Yang, X.; Du, Y. A simplified microgrid voltage and frequency response characteristic modeling method based on system identification. Int. J. Electr. Power Energy Syst. 2020, 121, 106063, ISSN 0142-0615. [Google Scholar] [CrossRef]
- Ljung, L. System Identification: Theory for the User, 2nd ed.; Prentice-Hall: Hoboken, NJ, USA, 1998; Volume 19. [Google Scholar]
- Bilal, B.; Hloindo Adjallah, K.; Sava, A.; Yetilmezsoy, K.; Kıyan, E. Wind power conversion system model identification using adaptive neuro-fuzzy inference systems: A case study. Energy 2022, 239, 122089, ISSN 0360-5442. [Google Scholar] [CrossRef]
- Bakeer, A.; Magdy, G.; Chub, A.; Bevrani, H. A sophisticated modeling approach for photovoltaic systems in load frequency control. Int. J. Electr. Power 2022, 134, 107330. [Google Scholar] [CrossRef]
- Elsaady, G.; Abd-El Meged Mohamed, A.H.; Fawzy, A. Self-tuning based on radial basis function neural network of a linear system. Int. J. Sci. Eng. Res. 2015, 6, 222–230. [Google Scholar]
- Abd-Elmeged, M.; Gaber, E.; Ashraf, H.; Asmaa, F. Self-tuning DC servo motor design based on radial basis function neural network. Int. J. Control Autom. Syst. 2015, 4, 1–6. [Google Scholar]
- Rashwan, A.F. An Indirect Self-Tuning Speed Controller Design for DC Motor Using a RLS Principle. In Proceedings of the 2019 21st International Middle East Power Systems Conference (MEPCON), Cairo, Egypt, 17–19 December 2019; pp. 633–638. [Google Scholar] [CrossRef]
- Ramakrishna, G.; Malik, O.P. Adaptive PSS using a simple online identifier and linear pole-shift controller. Electr. Power Syst. Res. 2010, 80, 406–416. [Google Scholar] [CrossRef]
- Rashwan, A.F.; Mahrous, A.; Mohamed, R.M.; Baha-El-Din, A.M.; Alkhalaf, S.; Senjyu, T.; Hemeida, A.M. Explicit adaptive power system stabilizer design based an on-line identifier for single-machine infinite bus. Ain Shams Eng. J. 2022, 13, 101544. [Google Scholar] [CrossRef]
- Khooban, M.H.; Niknam, T.; Blaabjerg, F.; Dragičević, T. A new load frequency control strategy for micro-grids with considering electrical vehicles. Electr. Power Syst. Res. 2017, 143, 585–598. [Google Scholar] [CrossRef]
- Brearley, B.J.; Prabu, R.R. A review on issues and approaches for microgrid protection. Renew. Sustain. Energy Rev. 2017, 67, 988–997. [Google Scholar] [CrossRef]
- Hirase, Y.; Abe, K.; Sugimoto, K.; Sakimoto, K.; Bevrani, H.; Ise, T. A novel control approach for virtual synchronous generators to suppress frequency and voltage fluctuations in microgrids. Appl. Energy 2018, 210, 699–710. [Google Scholar] [CrossRef]
- Rosewater, D.M.; Copp, D.A.; Nguyen, T.A.; Byrne, R.H.; Santoso, S. Battery Energy Storage Models for Optimal Control. IEEE Access 2019, 7, 178357–178391. [Google Scholar] [CrossRef]
- Rakhshani, E.; Remon, D.; Cantarellas, A.M.; Garcia, J.M.; Rodriguez, P. Virtual Synchronous Power Strategy for Multiple HVDC Interconnections of Multi-Area AGC Power Systems. IEEE Trans. Power Syst. 2017, 32, 1665–1677. [Google Scholar] [CrossRef]
- Rakhshani, E.; Remon, D.; Mir Cantarellas, A.; Rodriguez, P. Analysis of derivative control based virtual inertia in multi-area high-voltage direct current interconnected power systems. IET Gener. Transm. Distrib. 2016, 10, 1458–1469. [Google Scholar] [CrossRef]
- Kerdphol, T.; Rahman, F.; Mitani, Y. Virtual Inertia Control Application to Enhance Frequency Stability of Interconnected Power Systems with High Renewable Energy Penetration. Energies 2018, 11, 981. [Google Scholar] [CrossRef]
- Kerdphol, T.; Rahman, F.S.; Mitani, Y.; Watanabe, M.; Kufeoglu, S. Robust Virtual Inertia Control of an Islanded Microgrid Considering High Penetration of Renewable Energy. IEEE Access 2018, 6, 625–636. [Google Scholar] [CrossRef]
- Ali, H.; Magdy, G.; Xu, D. A new optimal robust controller for frequency stability of interconnected hybrid microgrids considering non-inertia sources and uncertainties. Int. J. Electr. Power Energy Syst. 2021, 128, 106651. [Google Scholar] [CrossRef]
- Chen, M.; Zhou, D.; Blaabjerg, F. Modelling, Implementation, and Assessment of Virtual Synchronous Generator in Power Systems. J. Mod. Power Syst. Clean Energy 2020, 8, 399–411. [Google Scholar] [CrossRef]
- Moradi, M.H.; Amiri, F. Virtual inertia control in islanded microgrid by using robust model predictive control (RMPC) with considering the time delay. Soft Comput. 2021, 25, 6653–6663. [Google Scholar] [CrossRef]
- Kerdphol, T.; Watanabe, M.; Hongesombut, K.; Mitani, Y. Self-Adaptive Virtual Inertia Control-Based Fuzzy Logic to Improve Frequency Stability of Microgrid with High Renewable Penetration. IEEE Access 2019, 7, 76071–76083. [Google Scholar] [CrossRef]
- Kerdphol, T.; Rahman, F.S.; Watanabe, M.; Mitani, Y. Robust Virtual Inertia Control of a Low Inertia Microgrid Considering Frequency Measurement Effects. IEEE Access 2019, 7, 57550–57560. [Google Scholar] [CrossRef]
- Nanda Kumar, S.; Mohanty, N.K. Modified Golden Jackal Optimization Assisted Adaptive Fuzzy PIDF Controller for Virtual Inertia Control of Micro Grid with Renewable Energy. Symmetry 2022, 14, 1946. [Google Scholar] [CrossRef]
- Kerdphol, T.; Watanabe, M.; Mitani, Y.; Phunpeng, V. Applying Virtual Inertia Control Topology to SMES System for Frequency Stability Improvement of Low-Inertia Microgrids Driven by High Renewables. Energies 2019, 12, 3902. [Google Scholar] [CrossRef]
- Magdy, G.; Ali, H.; Xu, D. Effective control of smart hybrid power systems: Cooperation of robust LFC and virtual inertia control system. CSEE J. Power Energy Syst. 2021. [Google Scholar] [CrossRef]
- Mishra, S.; Nayak, P.C.; Prusty, U.C.; Prusty, R.C. Frequency regulation of an islanded microgrid integrated by virtual inertia control. In Proceedings of the 2020 IEEE International Symposium on Sustainable Energy, Signal Processing and Cyber Security (iSSSC), Odisha, India, 16 December 2020; pp. 1–4. [Google Scholar]
- Kerdphol, T.; Rahman, F.S.; Watanabe, M.; Mitani, Y.; Turschner, D.; Beck, H.-P. Enhanced Virtual Inertia Control Based on Derivative Technique to Emulate Simultaneous Inertia and Damping Properties for Microgrid Frequency Regulation. IEEE Access 2019, 7, 14422–14433. [Google Scholar] [CrossRef]
- Abubakr, H.; Vasquez, J.C.; Mohamed, T.H.; Guerrero, J.M. The concept of direct adaptive control for improving voltage and frequency regulation loops in several power system applications. Int. J. Electr. Power Energy Syst. 2022, 140, 108068, ISSN 0142-0615. [Google Scholar] [CrossRef]
- Long, B.; Liao, Y.; Chong, K.T.; Rodriguez, J.; Guerrero, J.M. MPC-Controlled Virtual Synchronous Generator to Enhance Frequency and Voltage Dynamic Performance in Islanded Microgrids. IEEE Trans. Smart Grid 2020, 12, 953–964. [Google Scholar] [CrossRef]
- Magdy, G.; Ali, H.; Xu, D. A new synthetic inertia system based on electric vehicles to support the frequency stability of low-inertia modern power grids. J. Clean. Prod. 2021, 297, 126595. [Google Scholar] [CrossRef]
- Yildirim, B.; Gheisarnejad, M.; Khooban, M.H. A New Parameter Tuning Technique for Noninteger Controllers in Low-Inertia Modern Power Grids. IEEE J. Emerg. Sel. Top. Ind. Electron. 2022, 3, 279–288. [Google Scholar] [CrossRef]
- Fawzy, A.; Bakeer, A.; Magdy, G.; Atawi, I.E.; Roshdy, M. Adaptive Virtual Inertia-Damping System Based on Model Predictive Control for Low-Inertia Microgrids. IEEE Access 2021, 9, 109718–109731. [Google Scholar] [CrossRef]
- Oshnoei, S.; Aghamohammadi, M.; Oshnoei, S.; Oshnoei, A.; Mohammadi-Ivatloo, B. Provision of Frequency Stability of an Islanded Microgrid Using a Novel Virtual Inertia Control and a Fractional Order Cascade Controller. Energies 2021, 14, 4152. [Google Scholar] [CrossRef]
- Tamrakar, U.; Shrestha, D.; Maharjan, M.; Bhattarai, B.P. Virtual inertia: Current trends and future directions. Appl. Sci. 2017, 7, 654. [Google Scholar] [CrossRef]
- Fernandez-Guillamon, A.; Gomez-Lazaro, E.; Muljadi, E.; Molina-García, A. Power systems with high renewable energy sources: A review of inertia and frequency control strategies over time. Renew. Sustain. Energy Rev. 2019, 115, 109369. [Google Scholar] [CrossRef]
- Hashim, F.A.; Hussain, K.; Houssein, E.H.; Mabrouk, M.; Al-Atabany, W. Archimedes optimization algorithm: A new metaheuristic algorithm for solving optimization problems. Appl. Intell. 2021, 51, 1531–1551. [Google Scholar] [CrossRef]
- Liu, L.; Liu, W.; Cartes, D.A. Particle swarm optimization-based parameter identification applied to permanent magnet synchronous motors. Eng. Appl. Artif. Intell. 2008, 21, 1092–1100. [Google Scholar] [CrossRef]
- Kundur, P. Power System Stability and Control, 2nd ed.; McGraw-Hall: Ithaca, NY, USA, 1994. [Google Scholar]



































| Parameter | Value |
|---|---|
| Microgrid damping coefficient, D (p.u. MW/Hz) | 0.016 |
| Equivalent inertia constant, H (p.u. MWs) | 0.082 |
| Governor time constant, (s) | 0.100 |
| Turbine time constant, (s) | 0.400 |
| Wind turbine time constant, (s) | 1.500 |
| Solar system time constant, (s) | 1.800 |
| Speed droop characteristic, R (Hz/p.u.MW) | 2.400 |
| Integral control variable gain, KI (s) | −0.050 |
| Virtual inertia control gain, (s) | 1.600 |
| Virtual damping gain, (s) | 1.200 |
| Virtual inertia time constant, (s) | 10.000 |
| Maximum limit of valve gate, (p.u. MW) | 0.300 |
| Minimum limit of valve gate, (p.u. MW) | −0.300 |
| Generation rate constraints, GRC (%) | 20% |
| Frequency, f (Hz) | 50.000 |
| Parameters | Value | Parameters | Value |
|---|---|---|---|
| 2 | 0.5 | ||
| 6 | 7 | ||
| 2 | 5 | ||
| H, D | [0, 0.1] |
| Parameters | Value | Parameters | Value |
|---|---|---|---|
| 2 | 0.5 | ||
| 6 | 7 | ||
| 2 | 5 | ||
| [0 10] |
| Parameters | Value | Parameters | Value |
|---|---|---|---|
| 2 | 100 | ||
| 6 | 5 | ||
| 2 | 7.5995 | ||
| 0.5 | 5.1842 |
| NL | NS | ZO | PS | PL | ||
|---|---|---|---|---|---|---|
| L | ZO | ZO | ZO | ZO | M | |
| M | S | S | M | B | B | |
| H | M | M | M | VB | VB | |
Publisher’s Note: MDPI stays neutral with regard to jurisdictional claims in published maps and institutional affiliations. |
© 2022 by the authors. Licensee MDPI, Basel, Switzerland. This article is an open access article distributed under the terms and conditions of the Creative Commons Attribution (CC BY) license (https://creativecommons.org/licenses/by/4.0/).
Share and Cite
Fawzy, A.; Mobarak, Y.; Osheba, D.S.; Hemeida, M.G.; Senjyu, T.; Roshdy, M. An Online Archimedes Optimization Algorithm Identifier-Controlled Adaptive Modified Virtual Inertia Control for Microgrids. Energies 2022, 15, 8884. https://doi.org/10.3390/en15238884
Fawzy A, Mobarak Y, Osheba DS, Hemeida MG, Senjyu T, Roshdy M. An Online Archimedes Optimization Algorithm Identifier-Controlled Adaptive Modified Virtual Inertia Control for Microgrids. Energies. 2022; 15(23):8884. https://doi.org/10.3390/en15238884
Chicago/Turabian StyleFawzy, Asmaa, Youssef Mobarak, Dina S. Osheba, Mahmoud G. Hemeida, Tomonobu Senjyu, and Mohamed Roshdy. 2022. "An Online Archimedes Optimization Algorithm Identifier-Controlled Adaptive Modified Virtual Inertia Control for Microgrids" Energies 15, no. 23: 8884. https://doi.org/10.3390/en15238884
APA StyleFawzy, A., Mobarak, Y., Osheba, D. S., Hemeida, M. G., Senjyu, T., & Roshdy, M. (2022). An Online Archimedes Optimization Algorithm Identifier-Controlled Adaptive Modified Virtual Inertia Control for Microgrids. Energies, 15(23), 8884. https://doi.org/10.3390/en15238884

