Comparative Analysis of Power Output, Fill Factor, and Efficiency at Fixed and Variable Tilt Angles for Polycrystalline and Monocrystalline Photovoltaic Panels—The Case of Sukkur IBA University
Abstract
:1. Introduction
2. Background Study
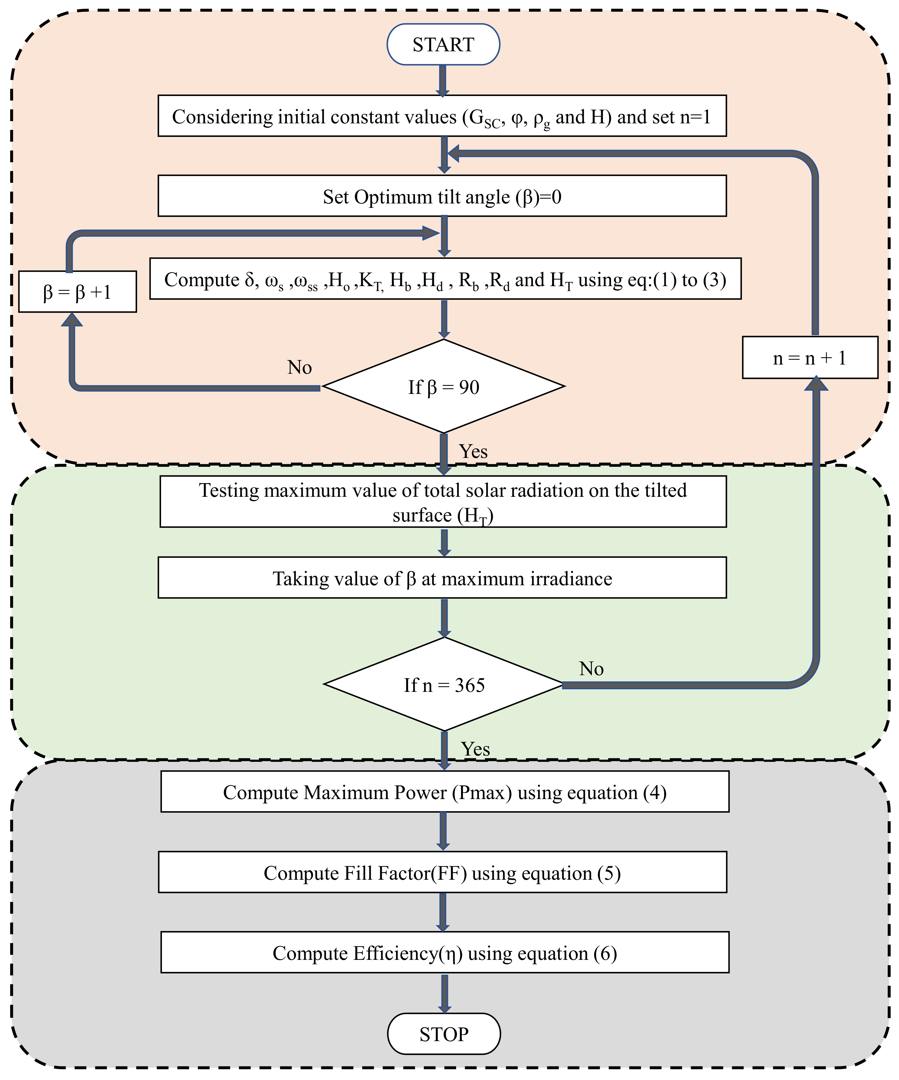
3. Methodology
3.1. Maximum Power Output
3.2. Fill Factor (FF)
3.3. Efficiency (η)
4. Results and Discussion
4.1. Polycrystalline Module Tilted at 5 Degrees
4.2. Polycrystalline Module Tilted at Variable Angles
4.3. Polycrystalline Module Tilted at 29.5 Degrees
4.4. Monocrystalline Module Tilted at 15 Degrees
4.5. Monocrystalline Module Tilted at Variable Angles
4.6. Monocrystalline Module Tilted at 29.5 Degrees
5. Conclusions
Author Contributions
Funding
Acknowledgments
Conflicts of Interest
Abbreviations
| HT | Total solar radiation received on a tilted surface |
| Hb | Solar beam radiation on a horizontal surface |
| Rb | Tilt coefficient to calculate direct solar direct radiation |
| Hd | Solar diffused radiation on a horizontal surface |
| Rd | Tilt coefficient to calculate solar diffused radiation |
| H | Global solar radiation on a horizontal surface |
| ρg | Ground reflectivity coefficient |
| β | Tilt angle of the surface |
| ωss | Sunrise hour angle on a tilted surface |
| ωs | Sunrise hour angle on a horizontal surface |
| Ø | Latitude of the location |
| δ | Declination angle of the Earth |
| n | Counted number of days |
| KT | Clearness index |
| Hο | Monthly average daily extraterrestrial radiation |
References
- Vidanalage, I.; Raahemifar, K. Tilt Angle Optimization for Maximum Solar Power Generation of a Solar Power Plant with Mirrors. In Proceedings of the 2016 IEEE Electrical Power and Energy Conference (EPEC), Ottawa, ON, Canada, 12–14 October 2016; pp. 1–5. [Google Scholar]
- Shoaib, S.; Katyara, S.; Majeed, A.; Khand, Z.H.; Staszewski, L.; Shah, M.; Shaikh, M.F.; Bhan, V.; Memon, Q.; Majeed, U.; et al. Holistic and Scientific Perspectives of Energy Sector in Pakistan: Progression, Challenges and Opportunities. IEEE Access 2020, 8, 227232–227246. [Google Scholar]
- Jacobson, M.Z.; Delucchi, M.A. A Path to Sustainable Energy by 2030. Sci. Am. 2009, 301, 58–65. [Google Scholar] [CrossRef] [PubMed]
- Adachi, D.; Hernández, J.L.; Yamamoto, K. Impact of carrier recombination on fill factor for large area heterojunction crystalline silicon solar cell with 25.1% efficiency. Appl. Phys. Lett. 2015, 107, 233506. [Google Scholar] [CrossRef]
- Tirmikci, C.A.; Yavuz, C. Comparison of Solar Trackers and Application of a Sensor Less Dual Axis Solar Tracker. J. Energy Power Eng. 2015, 9, 556–561. [Google Scholar]
- Hafez, A.Z.; Yousef, A.M.; Harag, N.M. Solar tracking systems: Technologies and trackers drive types—A review. Renew. Sustain. Energy Rev. 2018, 91, 754–782. [Google Scholar] [CrossRef]
- Omar, B.M.; Samir, H.; Ahmed, Z.S.; Islam, D.K.Y. A comparative investigation of maximum power point tracking methods for solar PV system. Sol. Energy 2016, 136, 236–253. [Google Scholar]
- Munanga, P.; Chinguwa, S.; Nyemba, W.R.; Mbohwa, C. Design for manufacture and assembly of an intelligent single axis solar tracking system. Procedia CIRP 2020, 91, 571–576. [Google Scholar] [CrossRef]
- Mostafa, M.T.B.; Choudhury, S.M.T.A.; Hosain, S. Design and Performance Analysis of a Dual Axis Solar Tracker. In Proceedings of the 2019 IEEE 1st International Conference on Energy, Systems and Information Processing (ICESIP), Chennai, India, 4–6 July 2019; pp. 1–4. [Google Scholar]
- El Jaouhari, Z.; Zaz, Y.; Moughyt, S.; El Kadmiri, O.; El Kadmiri, Z. Dual-Axis Solar Tracker Design Based on a Digital Hemispherical Imager. J. Sol. Energy Eng. 2019, 141, 011001. [Google Scholar] [CrossRef]
- Bhan, V.; Shaikh, S.A.; Khand, Z.H.; Ahmed, T.; Khan, L.A.; Chachar, F.A.; Shaikh, A.M. Performance Evaluation of Perturb and Observe Algorithm for MPPT with Buck-Boost Charge Controller in Photovoltaic Systems. J. Control. Autom. Electr. Syst. 2021, 32, 1652–1662. [Google Scholar] [CrossRef]
- Bhan, V.; Hashmani, A.A.; Shaikh, M.M. A new computing perturb-and-observe-type algorithm for MPPT in solar photovoltaic systems and evaluation of its performance against other variants by experimental validation (Special Issue on machine learning, data analytics, and advanced optimization techniques in modern power systems [Transactions on Computer Science & Engineering and Electrical Engineering (D)]). Sci. Iran. 2019, 26, 3656–3671. [Google Scholar]
- Yadav, A.K.; Chandel, S.S. Tilt angle optimization to maximize incident solar radiation: A review. Renew. Sustain. Energy Rev. 2013, 23, 503–513. [Google Scholar] [CrossRef]
- Shariah, A.; Al-Akhras, M.; Al-Omari, I.A. Optimizing Tilt Angle of Solar Collectors. Renew. Energy 2002, 26, 587–598. [Google Scholar] [CrossRef]
- Zhao, Q.; Wang, P.; Goel, L. Optimal PV panel tilt angle based on solar radiation prediction. In Proceedings of the IEEE 11th International Conference on Probabilistic Methods Applied to Power Systems (PMAPS), Singapore, 14–17 June 2010. [Google Scholar]
- Memon, Q.A.; Rahimoon, A.Q.; Ali, K.; Shaikh, M.F.; Shaikh, S.A. Determining Optimum Tilt Angle for 1 MW Photovoltaic System at Sukkur, Pakistan. Int. J. Photoenergy 2021, 2021, 5552637. [Google Scholar] [CrossRef]
- Kacira, M.; Simsek, M.; Babur, Y.; Demirkol, S. Determining optimum tilt angles and orientations of photovoltaic panels in Sanliurfa, Turkey. Renew. Energy 2004, 29, 1265–1275. [Google Scholar] [CrossRef]
- Tang, R.; Lu, E. The optimal angle of collectors. Acta Energ. Sol. Sin. 1988, 9, 369–376. [Google Scholar]
- Harijan, K.; Uqaili, M.A.; Mirza, U.K. Assessment of Solar PV Power Generation Potential in Pakistan. J. Clean Energy Technol. 2015, 3, 54–56. [Google Scholar] [CrossRef] [Green Version]
- Asif, M. Sustainable energy options for Pakistan. Renew. Sustain. Energy Rev. 2009, 13, 903–909. [Google Scholar] [CrossRef]
- Adnan, S.; Khan, A.H.; Haider, S.; Mahmood, R. Solar energy potential in Pakistan. J. Renew. Sustain. Energy 2012, 4, 032701. [Google Scholar] [CrossRef]
- Solar Resource Maps and GIS Data for 180 + Countries. Available online: https://solargis.com/maps-and-gis-data/download/pakistan (accessed on 16 April 2020).
- Pandiarajan, N.; Muthu, R. Mathematical Modeling of photovoltaic module with Simulink. In Proceedings of the IEEE 1st International Conference on Electrical energy Systems, Chennai, India, 3–5 January 2011; pp. 314–319. [Google Scholar]
- Bhuvaneswari, G.; Annamalai, R. Development of a solar cell model in Matlab for PV based generation system. In Proceedings of the IEEE India Conference (INDICON), Hyderabad, India, 16–18 December 2011; pp. 1–5. [Google Scholar]
- Tsai, H.-L.; Tu, C.-S.; Su, Y.-J. Development of generalized photovoltaic model using Matlab/Simulink. In Proceedings of the World Congress on Engineering and Computer Science, San Francisco, CA, USA, 22–24 October 2008; Volume 2008, pp. 1–6. [Google Scholar]
- Treble, F. Milestones in the development of crystalline silicon solar cells. Renew. Energy 1998, 15, 473–478. [Google Scholar] [CrossRef]
- van Overstraeten, R. Crystalline silicon solar cells. Renew. Energy 1994, 5, 103–106. [Google Scholar] [CrossRef]
- Radziemska, E. The effect of temperature on the power drop in crystalline silicon solar cells. Renew. Energy 2003, 28, 1–12. [Google Scholar] [CrossRef]
- Dobrzanski, L.A.; Drygata, A.; Giedroc, M.; Macek, M. Monocrystalline silicon solar cells applied in photovoltaic system. J. Achiev. Mater. Manuf. Eng. 2012, 53, 7–13. [Google Scholar]
- Glunz, S.W.; Preu, R.; Biro, D. Crystalline silicon solar cells: State-of-the-art and future developments. Compr. Renew. Energy 2012, 1, 353–387. [Google Scholar]
- IEC 60904-3; Photovoltaic Devices—Part 3: Measurement Principal for Terrestrial Photovoltaic (PV) Solar Devices with Reference Spectral Irradiance Data. International Electrotechnical Commission: Geneva, Switzerland, 1987.
- Tirmikçi, C.A.; Yavuz, C. The effect of tilt angle in solar energy applications. In Proceedings of the 2018 2nd International Symposium on Multidisciplinary Studies and Innovative Technologies (ISMSIT), Ankara, Turkey, 19–21 October 2018; pp. 1–4. [Google Scholar]
- Iqbal, M. An Introduction to Solar Radiation; Academic Press: New York, NY, USA, 1983. [Google Scholar]
- Cooper, P.I. The absorption of solar radiation in solar stills. Sol. Energy 1969, 12, 333–346. [Google Scholar] [CrossRef]
- Duffie, J.A.; Beckman, W.A. Solar Engineering of Thermal Processes, 3rd ed.; John Wiley & Son: New York, NY, USA, 2006. [Google Scholar]
- Zhou, W.; Yang, H.; Fang, Z. A novel model for photovoltaic array performance prediction. Appl. Energy 2007, 84, 1187–1198. [Google Scholar] [CrossRef]
- Ben Or, A.; Appelbaum, J. Dependence of multi-junction solar cell parameters on concentration and temperature. Sol. Energy Mater. Sol. Cells 2014, 130, 234–240. [Google Scholar] [CrossRef]
- El-Adaw, M.K.; Shalaby, S.A.; Abd El-Ghany, S.E.-S.; Attallah, M.A. Effect of Solar Cell Temperature on its Photovoltaic Conversion Efficiency. Int. J. Sci. Eng. Res. 2015, 6, 1356–1384. [Google Scholar]










| Polycrystalline PV Module | ||
| Parameters | Variables | Values |
| Rated power | Pm | 260 W |
| Voltage at maximum power | Vmp | 31.4 V |
| Current at maximum power | Imp | 8.37 A |
| Open-circuit voltage | Voc | 38.4 V |
| Short-circuit current | Isc | 8.94 A |
| Monocrystalline PV Module | ||
| Rated power | Pm | 280 W |
| Voltage at maximum power | Vmp | 31.8 V |
| Current at maximum power | Imp | 8.93 A |
| Open-circuit voltage | Voc | 39.0 V |
| Short-circuit current | Isc | 9.45 A |
| Month | H-W | Tilt Angle | Irradiance Level After Tilt | Declination Angle of the Earth | Isc | Voc | Vmp | Imp |
|---|---|---|---|---|---|---|---|---|
| January | 913.415 | 5 | 1024 | −20.14 | 9.15 | 38.35 | 31.37 | 8.56 |
| February | 921.951 | 5 | 996.5 | −11.23 | 8.91 | 38.31 | 31.4 | 8.33 |
| March | 1069.51 | 5 | 1117 | −0.403 | 9.98 | 38.55 | 31.3 | 9.33 |
| April | 1148.78 | 5 | 1160 | 11.58 | 10.37 | 38.553 | 31.23 | 9.7 |
| May | 1293.9 | 5 | 1277.9 | 20.14 | 11.42 | 38.72 | 31.13 | 10.66 |
| June | 1367.07 | 5 | 1340 | 23.45 | 11.97 | 38.81 | 31.05 | 11.18 |
| July | 1392.68 | 5 | 1375.7 | 20.44 | 12.29 | 38.85 | 31 | 11.48 |
| August | 1250 | 5 | 1265 | 11.75 | 11.3 | 38.63 | 31.12 | 10.56 |
| September | 1267.07 | 5 | 1321.6 | −0.2 | 11.81 | 38.73 | 31.06 | 11.03 |
| October | 1076.83 | 5 | 1166.2 | −11.75 | 10.42 | 38.53 | 31.25 | 9.74 |
| November | 1097.56 | 5 | 1232 | −20.44 | 11.01 | 38.6 | 31.16 | 10.29 |
| December | 852.439 | 5 | 971 | −23.45 | 8.68 | 38.28 | 31.47 | 8.11 |
| Month | H-W | Optimal Tilt Angle | Irradiance Level After Tilt | Declination Angle of the Earth | Isc | Voc | Vmp | Imp |
|---|---|---|---|---|---|---|---|---|
| January | 913.41 | 57.73 | 1630 | −20.14 | 14.56 | 39.02 | 30.683 | 13.57 |
| February | 921.95 | 47 | 1310 | −11.23 | 11.70 | 38.76 | 31.090 | 10.93 |
| March | 1069.5 | 30.95 | 1229 | −0.403 | 10.98 | 38.60 | 31.176 | 10.26 |
| April | 1148.7 | 10.16 | 1164 | 11.58 | 10.40 | 38.5 | 31.262 | 9.724 |
| May | 1293.9 | 0 | 1294 | 20.14 | 11.56 | 38.68 | 31.090 | 10.81 |
| June | 1367.0 | 0 | 1367 | 23.45 | 12.21 | 38.74 | 31.026 | 11.40 |
| July | 1392.6 | 0 | 1392.7 | 20.44 | 12.44 | 38.81 | 31.002 | 11.61 |
| August | 1250 | 9.834 | 1265.8 | 11.75 | 11.31 | 38.63 | 31.121 | 10.57 |
| September | 1267.0 | 30.62 | 1452 | −0.2 | 12.97 | 38.92 | 30.889 | 12.11 |
| October | 1076.8 | 47.74 | 1549 | −11.75 | 13.84 | 38.94 | 30.764 | 12.99 |
| November | 1097.5 | 58.06 | 1977 | −20.44 | 17.65 | 39.39 | 30.174 | 16.42 |
| December | 852.43 | 61.197 | 1677.6 | −23.45 | 14.9 | 39.04 | 30.602 | 13.97 |
| Month | H-W | Tilt Angle | Irradiance Level after Tilt | Declination Angle of the Earth | Isc | Voc | Vmp | Imp |
|---|---|---|---|---|---|---|---|---|
| January | 913.41 | 29.5 | 1447.27 | −20.14 | 12.93 | 38.93 | 30.9 | 12.07 |
| February | 921.95 | 29.5 | 1253.4 | −11.23 | 11.2 | 38.66 | 31.15 | 10.46 |
| March | 1069.5 | 29.5 | 1229 | −0.403 | 10.98 | 38.6 | 31.17 | 10.26 |
| April | 1148.7 | 29.5 | 1108 | 11.58 | 9.9 | 38.46 | 31.28 | 9.27 |
| May | 1293.9 | 29.5 | 1102.8 | 20.14 | 9.86 | 38.47 | 31.29 | 9.22 |
| June | 1367.0 | 29.5 | 1109.5 | 23.45 | 9.92 | 38.45 | 31.27 | 9.28 |
| July | 1392.6 | 29.5 | 1182 | 20.44 | 10.56 | 38.61 | 31.2 | 9.88 |
| August | 1250 | 29.5 | 1202.5 | 11.75 | 10.75 | 38.55 | 31.2 | 10.04 |
| September | 1267.0 | 29.5 | 1451.6 | −0.2 | 12.97 | 38.92 | 30.89 | 12.11 |
| October | 1076.8 | 29.5 | 1476.6 | −11.75 | 13.19 | 38.85 | 30.86 | 12.31 |
| November | 1097.5 | 29.5 | 1749.5 | −20.44 | 15.62 | 39.16 | 30.5 | 14.56 |
| December | 852.43 | 29.5 | 1440.2 | −23.45 | 12.87 | 38.81 | 30.92 | 12.01 |
| Month | H-W | Tilt Angle | Irradiance Level After Tilt | Declination Angle of the Earth | Isc | Voc | Vmp | Imp |
|---|---|---|---|---|---|---|---|---|
| January | 913.415 | 15 | 1222 | −20.14 | 11.55 | 39.25 | 31.54 | 10.8903 |
| February | 921.951 | 15 | 1125 | −11.23 | 10.63 | 39.14 | 31.65 | 10.0379 |
| March | 1069.51 | 15 | 1186 | −0.403 | 11.21 | 39.22 | 31.56 | 10.5814 |
| April | 1148.78 | 15 | 1161 | 11.58 | 10.97 | 39.16 | 31.59 | 10.3612 |
| May | 1293.9 | 15 | 1227.6 | 20.14 | 11.6 | 39.23 | 31.52 | 10.9442 |
| June | 1367.07 | 15 | 1265.5 | 23.45 | 11.96 | 39.26 | 31.46 | 11.282 |
| July | 1392.68 | 15 | 1319 | 20.44 | 12.47 | 39.38 | 31.39 | 11.7522 |
| August | 1250 | 15 | 1261.5 | 11.75 | 11.92 | 39.27 | 31.47 | 11.245 |
| September | 1267.07 | 15 | 1403 | −0.2 | 13.26 | 39.42 | 31.28 | 12.4879 |
| October | 1076.83 | 15 | 1320 | −11.75 | 12.47 | 39.37 | 31.39 | 11.7604 |
| November | 1097.56 | 15 | 1474 | −20.44 | 13.93 | 39.52 | 31.16 | 13.1181 |
| December | 852.439 | 15 | 1187.5 | −23.45 | 11.22 | 39.22 | 31.55 | 10.5975 |
| Month | H-W | Optimal Tilt Angle | Declination Angle of the Earth | Irradiance Level after Tilt | Isc | Voc | Vmp | Imp |
|---|---|---|---|---|---|---|---|---|
| January | 913.41 | 57.73 | −20.14 | 1630 | 15.4 | 39.7 | 30.94 | 14.477 |
| February | 921.95 | 47 | −11.23 | 1310 | 12.38 | 39.26 | 31.42 | 11.666 |
| March | 1069.5 | 30.95 | −0.403 | 1229 | 11.62 | 39.23 | 31.52 | 10.956 |
| April | 1148.8 | 10.16 | 11.58 | 1164 | 11 | 39.15 | 31.58 | 10.39 |
| May | 1293.9 | 0 | 20.14 | 1294 | 12.23 | 39.31 | 31.42 | 11.533 |
| June | 1367.1 | 0 | 23.45 | 1367 | 12.92 | 39.38 | 31.34 | 12.168 |
| July | 1392.7 | 0 | 20.44 | 1392.7 | 12.57 | 39.35 | 31.36 | 11.852 |
| August | 1250 | 9.834 | 11.75 | 1265.8 | 11.96 | 39.26 | 31.46 | 11.283 |
| September | 1267.1 | 30.62 | −0.2 | 1452 | 13.72 | 39.43 | 31.18 | 12.93 |
| October | 1076.8 | 47.74 | −11.75 | 1549 | 14.64 | 39.61 | 31.04 | 13.779 |
| November | 1097.6 | 58.06 | −20.44 | 1977 | 18.68 | 39.94 | 30.35 | 17.511 |
| December | 852.44 | 61.197 | −23.45 | 1677.6 | 15.85 | 39.73 | 30.85 | 14.9 |
| Month | H-W | Tilt Angle | Irradiance Level after Tilt | Declination Angle of the Earth | Isc | Voc | Vmp | Imp |
|---|---|---|---|---|---|---|---|---|
| January | 913.41 | 29.5 | 1447.27 | −20.14 | 11.6 | 39.23 | 31.52 | 10.9429 |
| February | 921.95 | 29.5 | 1253.4 | −11.23 | 11.85 | 39.26 | 31.49 | 11.1702 |
| March | 1069.51 | 29.5 | 1229 | −0.403 | 11.62 | 39.23 | 31.52 | 10.9559 |
| April | 1148.78 | 29.5 | 1108 | 11.58 | 10.47 | 39.06 | 31.65 | 9.89384 |
| May | 1293.9 | 29.5 | 1102.8 | 20.14 | 10.42 | 39.08 | 31.67 | 9.8437 |
| June | 1367.07 | 29.5 | 1109.5 | 23.45 | 10.49 | 39.05 | 31.65 | 9.90679 |
| July | 1392.68 | 29.5 | 1182 | 20.44 | 11.17 | 39.23 | 31.57 | 10.5445 |
| August | 1250 | 29.5 | 1202.5 | 11.75 | 11.36 | 39.17 | 31.55 | 10.7236 |
| September | 1267.07 | 29.5 | 1451.6 | −0.2 | 13.71 | 39.43 | 31.19 | 12.9176 |
| October | 1076.83 | 29.5 | 1476.6 | −11.75 | 13.95 | 39.51 | 31.16 | 13.1393 |
| November | 1097.56 | 29.5 | 1749.5 | −20.44 | 16.53 | 39.69 | 30.73 | 15.5301 |
| December | 852.439 | 29.5 | 1440.2 | −23.45 | 13.61 | 39.46 | 31.22 | 12.8171 |
Publisher’s Note: MDPI stays neutral with regard to jurisdictional claims in published maps and institutional affiliations. |
© 2022 by the authors. Licensee MDPI, Basel, Switzerland. This article is an open access article distributed under the terms and conditions of the Creative Commons Attribution (CC BY) license (https://creativecommons.org/licenses/by/4.0/).
Share and Cite
Hua, L.-G.; Memon, Q.A.; Shaikh, M.F.; Shaikh, S.A.; Rahimoon, R.A.; Shah, S.H.H.; Qadir, A. Comparative Analysis of Power Output, Fill Factor, and Efficiency at Fixed and Variable Tilt Angles for Polycrystalline and Monocrystalline Photovoltaic Panels—The Case of Sukkur IBA University. Energies 2022, 15, 3917. https://doi.org/10.3390/en15113917
Hua L-G, Memon QA, Shaikh MF, Shaikh SA, Rahimoon RA, Shah SHH, Qadir A. Comparative Analysis of Power Output, Fill Factor, and Efficiency at Fixed and Variable Tilt Angles for Polycrystalline and Monocrystalline Photovoltaic Panels—The Case of Sukkur IBA University. Energies. 2022; 15(11):3917. https://doi.org/10.3390/en15113917
Chicago/Turabian StyleHua, Lyu-Guang, Qasir Ali Memon, Muhammad Fawad Shaikh, Shoaib Ahmed Shaikh, Rehan Ali Rahimoon, Syed Hadi Hussain Shah, and Abdul Qadir. 2022. "Comparative Analysis of Power Output, Fill Factor, and Efficiency at Fixed and Variable Tilt Angles for Polycrystalline and Monocrystalline Photovoltaic Panels—The Case of Sukkur IBA University" Energies 15, no. 11: 3917. https://doi.org/10.3390/en15113917
APA StyleHua, L.-G., Memon, Q. A., Shaikh, M. F., Shaikh, S. A., Rahimoon, R. A., Shah, S. H. H., & Qadir, A. (2022). Comparative Analysis of Power Output, Fill Factor, and Efficiency at Fixed and Variable Tilt Angles for Polycrystalline and Monocrystalline Photovoltaic Panels—The Case of Sukkur IBA University. Energies, 15(11), 3917. https://doi.org/10.3390/en15113917

