Conceptual Evaluation of a 5G Network Slicing Technique for Emergency Communications and Preliminary Estimate of Energy Trade-Off
Abstract
:1. Introduction
- European economy, investment, and productivity: Europe seems to hold up when it comes to information intelligence initiatives and technologies for First Responders. RESPOND-A aims to step forward and reinforce European competitiveness in the field by assessing and highlighting a variety of cutting-edge technologies and applications, which go far beyond relevant attempts and are spread over the provision of more mission critical services which, besides public safety and situational awareness, will include early assessment, safety assessment, and risk mitigation at all stages of the crisis lifecycle.
- Business, industry and market opportunities: The RESPOND-A equipment tools will be agile, autonomous, and easy-to-use, bringing up new dimensions in developing mission-critical communications infrastructure and AR/VR empowered applications, thereby raising new potentials for business opportunities, including new players (i.e., SMEs/start-ups and academia) for sustaining and evolving highly innovative and contemporary solutions in the form of software modules, new platforms, communication tools, and algorithms. Furthermore, by investigating and implementing 5G-network infrastructure-sharing using a contemporary combination of network resource slicing, multi-access edge computing, and network virtualization into holistic portable system design, all of our academics and research are anticipated to be in a good position to transform the research outputs into market products, and expand their presence in the growing 5G and IoT Industry, where they can secure a competitive edge in their respective markets.
- Academic and industrial research and innovation: The relationship between wireless communications, network architecture and virtualization, medical science, and advanced mathematical analysis will be investigated, which is likely to open new research directions to a wide spectrum of researchers in European and international universities and research institutions. The immediate beneficiaries are researchers working in next-generation IoT and 5G wireless communications, who are increasingly demanding new insights in autonomous vehicle coordination, eMBB/URLLC network slicing, and network resource optimization aspects.
- The wider society and national health systems: RESPOND-A can have a lasting impact on public health prevention and the national health system finance of European countries by minimizing the number of fatalities and injuries of citizens and Responders, before, during, and after disasters. In addition, it will increase the level of confidence of First Responder organizations towards more effective and safer responses, and contribute addressing key societal concerns, by convincing EU citizens that, in severe disasters, which occur more frequently nowadays due to dense industrial activities and/or climate change, are not as unsafe and insecure as in previous eras.
2. A Portable 5G Platform Architecture for First Responders
- CC visualization: This provides the means for First Responders to supervise critical infrastructures, increase situational awareness, and orchestrate end-to-end operations. Situational visualization can provide the necessary tools to First Responders for analytical reasoning and intelligent decision making, through insightful visualization of complex and dynamic data.
- AR aggregation: This module collects feeds from the AR interfaces of the First Responders in the field. The AR displays various field and unit information from various sensors. The aggregation module helps to monitor the current state of on-field units.
- UAV fleet management: The management module coordinates UAV flight plans and operations. Dedicated UAV fleets are considered for the execution of Search and Rescue (SAR) operations. UAVs offer the capabilities for faster location of missing persons within the Regions of Interest (ROIs).
- PCS resource management: The resource management module is the core of the PCS platform, as it contains the orchestration services of the infrastructure. The PCS resource management, comprises of:
- ◦
- Slice Manager: The Slice Manager creates and provides specific network slices for corresponding services required in any given scenario. In the frame of 5G, the Slice Manager acts as the Network Slice Management Functions (NSMF), requesting the provision of resources from the underlying management components of the RAN domain, the WAN, and computing. During the operation, the Slice Manager can intervene and re-allocate resources, fulfilling the real-time needs and objectives of the mission,
- ◦
- NFVO: This orchestrates the deployment of virtualized service components, according to network function virtualization provisions
- ◦
- SDN control: This controls the provision of network resources within the PCS based on the slice type.
- UAV flight control: This is located at the PCS UAV communication stand at the edge of the system, where different operations can take place. This specific function operates over a uRLLC slice in order to minimize control latency and optimize UAV response times.
- Video analysis identification: This virtualized service processes video feeds from UAVs and other units, and performs machine learning-powered object detection. The detected objects and subjects are automatically annotated in order to facilitate the situation assessment in the control center.
- Rescue team monitor: Each First Responder group is equipped with sensors that monitor their current health state, position, etc. This module operates over an mMTC slice as it collects and aggregates the data from multiple sensors and performs post processing to assess each group’s state.
- AR app: AR for First Responders incorporates various enablers in a dynamic, rich-media interface for the responder, i.e., thermal image streaming and sensor monitoring. The immersive stream is also transmitted back to the control center for further assessment.
- IP Multimedia Subsystem (IMS): This component provides connectivity for group communication over voice and video among each responder group. It is the backbone of emergency communications for First Responders. As can be deduced from Figure 1, it operates over the eMBB slice to address the high bandwidth requirements of the communication.
- 5G Core (5GC): This module implements the virtualized core component for 5G communications, and is the basis for providing the connectivity service for multiple slices. The 5GC may be shared among slices, or use separate instances per slice in case isolation is of importance. Finally, the Radio Access Technology (RAT) component comprises of the two radio technologies hosted at the PCS, a private 5G RAN for FRs communications and applications, and WiFi6 for civilian access. The PCS offers enhanced functionalities compared to traditional systems, as well as the flexibility to adapt to the increased needs of First Responders. At the same time, technologies provided by the PCS constitute the basis for the development of innovative services which are extremely effective in the field of operations. The exploitation of 5G network slicing provides the required flexibility to also support the increased and versatile requirements of First Responders without any compromise.
3. Network Slicing Concepts
- Network Slice Instance (NSI): Includes all functionalities and resources required to accommodate end-to-end networking services.
- Network Slice Template (NST): The description of the network slice to be created.
- Components of an NSI: An NSI is a twofold twinning of the network components, both the physical and virtualized functions and the resources of the underlying ecosystem. These heterogeneous components can be defined and allocated to an NSI, but can also be shared among multiple NSIs. The Slice Manager manages the interconnection information, network graph, link requirements, etc.
- Network Slice Subnet Instance (NSSI): An NSI may be composed of NSSIs. The NSSIs may represent different domains of the physical infrastructure, such as the NFVI, transport network, RAN, etc. An NSSI may include other NSSI (s). For example, a 5G Core network can constitute an NSSI.
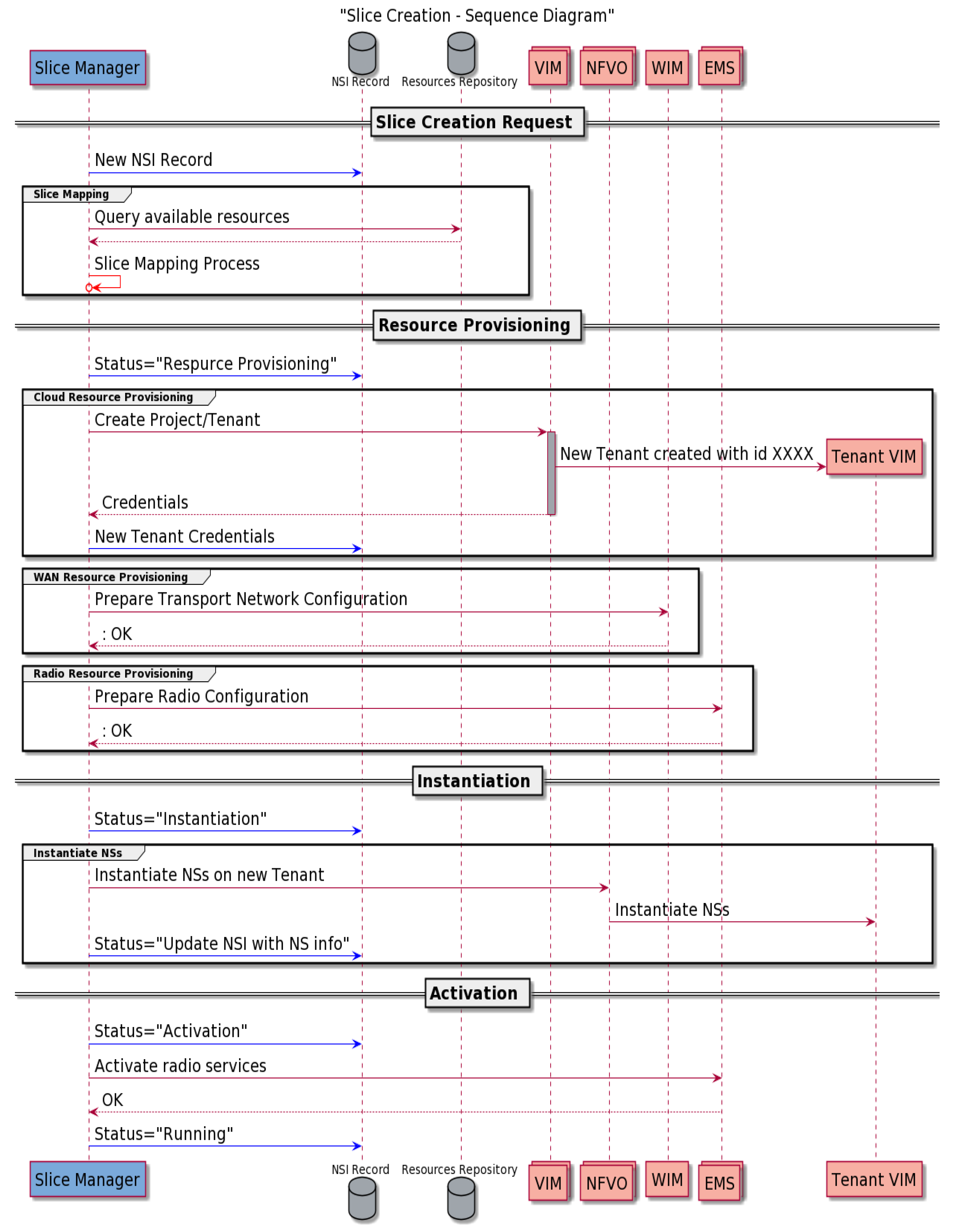
- A RESPOND-A operator requests, through the portal, the creation of a new slice using the Slice Manager’s NBI, selecting a particular slice profile to deploy his communication service (i.e., comprising of a number of NS plus, not mandatory, a 5G NC system).
- The NEST is created and parsed by the Slice Manager.
- The Slice Manager runs the placement process to determine where to instantiate each network service and creates the network graph for the slice.
- Following the placement decisions, the Slice Manager communicates with the VIM, WIM, and EMS in order to provide resources (sub-network slices).
- VIM creates a new tenant for the slice.
- WIM creates virtual links or/and flows on SDN switches with specific resource-QoS requirements, as declared in the NEST, to activate appropriate traffic steering.
- EMS provides the required resources and configurations (e.g., associate traffic or user IDs to APNs, spectrum frequency allocation, bandwidth, etc.).
- The Slice Manager communicates with the NFVO to make the deployment and instantiation of the network services included in the communication service.
- The Slice Manager returns a slice ID to the operator, for further management and monitoring purposes.
3.1. North Bound Interface API
3.2. Slice Mapping
3.3. Slice Provisioning
3.4. Slice Monitoring
3.5. Adaptation Layer
4. 5G Slicing Energy Evaluation
5. Related Work
6. Conclusions
Author Contributions
Funding
Institutional Review Board Statement
Informed Consent Statement
Conflicts of Interest
References
- European Commission. 5G: Challenges, Research Priorities, and Recommendations—Joint White Paper. European Commission, Strategic Research and Innovation Agenda. Available online: https://networld2020.eu/wp-content/uploads/2015/01/Joint-Whitepaper-V12-clean-after-consultation.pdf (accessed on 16 October 2021).
- International Telecommunication Union—Radiocommunications Sector (ITU-R). Recommendation ITU-R M.2083-0 (09-2015): IMT Vision—Framework and Overall Objectives of the Future Development of IMT for 2020 and Beyond. Available online: https://www.itu.int/rec/R-REC-M.2083-0-201509-I/en (accessed on 1 December 2020).
- Elayoubi, S.E.; Jemaa, S.B.; Altman, Z.; Galindo-Serrano, A. 5G RAN Slicing for Verticals: Enablers and Challenges. IEEE Commun. Mag. Inst. Electr. Electron. Eng. 2019, 57, 28–34. [Google Scholar] [CrossRef] [Green Version]
- Carlberg, K.; Burger, E.W.; Jover, R.P. Dynamic 5G Network Slicing for First Responders. In Proceedings of the Principles, Systems and Applications of IP Telecommunications (IPTComm), Chicago, IL, USA, 14–16 October 2019. [Google Scholar]
- Pérez-Romero, J.; Vilà, I.; Sallent, O.; Blanco, B.; Sanchoyerto, A.; Solozábal, R.; Liberal, F. Supporting Mission Critical Services through Radio Access Network Slicing. In Proceedings of the International Conference on Information and Communication Technologies for Disaster Management (ICT-DM), Paris, France, 18–20 December 2019. [Google Scholar]
- Gardikis, G.; Papadakis, N.; Perentos, A.; Fotiou, M.; Phinikarides, A.; Georgiades, M.; Ottavj, L.; Diarra, M.; Masson, T.; Morgado, A.J.; et al. The 5GENESIS testing facility as an enabler for integrated satellite/terrestrial 5G experimentation. In Proceedings of the 2019 IEEE Wireless Communications and Networking Conference Workshop (WCNCW), Marrakech, Morocco, 15–18 April 2019. [Google Scholar]
- 3GPP. Technical Specification TS 28.500—Telecommunication Management; Management Concept, Architecture and Requirements for Mobile Networks That Include Virtualized Network Functions. July 2020. Available online: https://portal.3gpp.org/desktopmodules/Specifications/SpecificationDetails.aspx?specificationId=2935 (accessed on 1 December 2020).
- NG.116 Generic Network Slice Template v2.0 Specification. Available online: https://www.gsma.com/newsroom/wp-content/uploads//NG.116-v2.0.pdf (accessed on 1 December 2020).
- 5GENESIS Consortium, Katana Slice Manager. Available online: https://github.com/5genesis/katana-slice_manager (accessed on 1 December 2020).
- Stoica, R.-A.; de Abreu, G.T.F. Massively Concurrent NOMA: A Frame Theoretic Design for Non-Orthogonal Multiple Access. In Proceedings of the 2018 IEEE 52nd Annual Asilomar Conference on Signals, Systems, and Computers, Pacific Grove, CA, USA, 28–31 October 2018. [Google Scholar]
- Kourtis, M.; Sarlas, T.; Anagnostopoulos, T.; KukliŃski, S.; Tomaszewski, L.; Wierzbicki, M.; Oikonomakis, A.; Xilouris, G.; Chochliouros, I.P.; Yi, N.; et al. Network Slicing for 5G Edge Services. Internet Technol. Lett. 2021. [Google Scholar] [CrossRef]
- Khodashenas, P.S.; Blanco, B.; Kourtis, M.; Taboada, I.; Xilouris, G.; Giannoulakis, I.; Jimeno, E.; Trajkovska, I.; Fajardo, J.O.; Kafetzakis, E.; et al. Service Mapping and Orchestration Over Multi-Tenant Cloud-Enabled RAN. IEEE Trans. Netw. Serv. Manag. 2017, 14, 904–919. [Google Scholar] [CrossRef]
- Esmaeily, A.; Kralevska, K.; Gligoroski, D. A Cloud-based SDN/NFV Testbed for End-to-End Network Slicing in 4G/5G. In Proceedings of the 6th IEEE Conference on Network Softwarization (NetSoft), Ghent, Belgium, 29 June–3 July 2020. [Google Scholar]
- Haga, S.; Esmaeily, A.; Kralevska, K.; Gligoroski, D. 5G Network Slice Isolation with WireGuard and Open Source MANO: A VPNaaS Proof-of-Concept. In Proceedings of the 2020 IEEE Conference on Network Function Virtualization and Software Defined Networks (NFV-SDN), Madrid, Spain, 9–12 November 2021. [Google Scholar]
- Kostopoulos, A.; Chochliouros, I.; Ferragut, J.; Ma, Y.; Kutila, M.; Gavras, A.; Horsmanheimo, S.; Zhang, K.; Ladid, L.; Dardamanis, A.; et al. Use Cases and Standardisation Activities for eMBB and V2X Scenarios. In Proceedings of the 2020 IEEE International Conference on Communications Workshops (ICC Workshops), Dublin, Ireland, 7–11 June 2020. [Google Scholar]
- Ravindran, S.; Chaudhuri, S.; Bapat, J.; Das, D. EESO: Energy Efficient System-resource Optimization of Multi-Sub-Slice-Connected User in 5G RAN. In Proceedings of the 2020 IEEE International Conference on Electronics, Computing and Communication Technologies (CONECCT), Bangalore, India, 2–4 July 2020. [Google Scholar]
- Wijethilaka, S.; Liyanage, M. Survey on Network Slicing for Internet of Things Realization in 5G Networks. IEEE Commun. Surv. Tutor. 2021, 23, 957–994. [Google Scholar] [CrossRef]
- Boban, M.; Kousaridas, A.; Manolakis, K.; Eichinger, J.; Xu, W. Use cases, requirements, and design considerations for 5G V2X. arXiv 2017, arXiv:1712.01754. [Google Scholar]
- Marotta, A.; Cassioli, D.; Tornatore, M.; Hirota, Y.; Awaji, Y.; Mukherjee, B. Reliable slicing with isolation in optical metro-aggregation networks. In Proceedings of the 2020 Optical Fiber Communications Conference and Exhibition (OFC), San Diego, CA, USA, 8–12 March 2020. [Google Scholar]
- Ahmed, S.; Rashid, M.; Alam, F.; Fakhruddin, B. A disaster response framework based on IoT and D2D communication under 5G network technology. In Proceedings of the 2019 29th International Telecommunication Networks and Applications Conference (ITNAC), Auckland, New Zealand, 27–29 November 2019. [Google Scholar]
- Ejaz, W.; Ahmed, A.; Mushtaq, A.; Ibnkahla, M. Energy-efficient task scheduling and physiological assessment in disaster management using UAV-assisted networks. Comput. Commun. 2020, 155, 150–157. [Google Scholar] [CrossRef]
- Zappone, A.; Jorswieck, E. Energy Efficiency in Wireless Networks via Fractional Programming Theory. Found. Trends Commun. Inf. Theory 2014, 11, 185–396. [Google Scholar] [CrossRef]
- Oh, E.; Son, K.; Krishnamachari, B. Dynamic base station switching-on/off strategies for green cellular networks. IEEE Trans. Wirel. Commun. 2013, 12, 2126–2136. [Google Scholar] [CrossRef]
- Ge, X.; Yang, J.; Gharavi, H.; Sun, Y. Energy Efficiency Challenges of 5G Small Cell Networks. IEEE Commun. Mag. 2017, 55, 184–191. [Google Scholar] [CrossRef] [PubMed] [Green Version]
- Zhang, Y.; Xu, Y.; Sun, Y.; Wu, Q.; Yao, K. Energy Efficiency of Small Cell Networks: Metrics, Methods and Market. IEEE Access 2017, 5, 5965–5971. [Google Scholar] [CrossRef]
- Han, C.; Harrold, T.; Armour, S.; Krikidis, I.; Videv, S.; Grant, P.M.; Haas, H. Green radio: Radio techniques to enable energy-efficient wireless networks. IEEE Commun. Mag. 2011, 49, 46–54. [Google Scholar] [CrossRef] [Green Version]
- Rost, P.; Bernardos, C.J.; De Domenico, A.; Di Girolamo, M.; Lalam, M.; Maeder, A. Cloud technologies for flexible 5G radio access networks. IEEE Commun. Mag. 2014, 52, 68–76. [Google Scholar] [CrossRef]
Service Type | 5G Slice Type | Characteristics |
---|---|---|
UAV Control | uRLLC | The UAV provided requires a reliable, low-latency channel for real-time control, especially in the case of BVLOS. |
Surveillance | eMBB | Video feed from drones will need to be delivered to the CC with high quality from drones or any other camera equipment available. |
Sensors | mMTC | Multiple number of small bit-rate flows conveying sensory data from the location and from the sensors equipped on team members. |
AR | eMBB | Video and audio services will be assigned to different eMBB slices to efficiently handle prioritization and isolation where needed. |
Video/Voice Calls | eMBB | |
Annotated Video | eMBB |
Publisher’s Note: MDPI stays neutral with regard to jurisdictional claims in published maps and institutional affiliations. |
© 2021 by the authors. Licensee MDPI, Basel, Switzerland. This article is an open access article distributed under the terms and conditions of the Creative Commons Attribution (CC BY) license (https://creativecommons.org/licenses/by/4.0/).
Share and Cite
Kourtis, M.-A.; Sarlas, T.; Xilouris, G.; Batistatos, M.C.; Zarakovitis, C.C.; Chochliouros, I.P.; Koumaras, H. Conceptual Evaluation of a 5G Network Slicing Technique for Emergency Communications and Preliminary Estimate of Energy Trade-Off. Energies 2021, 14, 6876. https://doi.org/10.3390/en14216876
Kourtis M-A, Sarlas T, Xilouris G, Batistatos MC, Zarakovitis CC, Chochliouros IP, Koumaras H. Conceptual Evaluation of a 5G Network Slicing Technique for Emergency Communications and Preliminary Estimate of Energy Trade-Off. Energies. 2021; 14(21):6876. https://doi.org/10.3390/en14216876
Chicago/Turabian StyleKourtis, Michail-Alexandros, Thanos Sarlas, Giorgios Xilouris, Michael C. Batistatos, Charilaos C. Zarakovitis, Ioannis P. Chochliouros, and Harilaos Koumaras. 2021. "Conceptual Evaluation of a 5G Network Slicing Technique for Emergency Communications and Preliminary Estimate of Energy Trade-Off" Energies 14, no. 21: 6876. https://doi.org/10.3390/en14216876
APA StyleKourtis, M.-A., Sarlas, T., Xilouris, G., Batistatos, M. C., Zarakovitis, C. C., Chochliouros, I. P., & Koumaras, H. (2021). Conceptual Evaluation of a 5G Network Slicing Technique for Emergency Communications and Preliminary Estimate of Energy Trade-Off. Energies, 14(21), 6876. https://doi.org/10.3390/en14216876