Abstract
The definition of multiple slicing types in 5G has created a wide field for service innovation in communications. However, the advantages that network slicing has to offer remain to be fully exploited by today’s applications and users. An important area that can potentially benefit from 5G slicing is emergency communications for First Responders. The latter consists of heterogeneous teams, imposing different requirements on the connectivity network. In this paper, the RESPOND-A platform is presented, which provides First Responders with network-enabled tools on top of 5G on-scene planning, with enhanced service slicing capabilities tailored to emergency communications. Furthermore, a mapping of emergency services and communications to specific slice types is proposed to identify the current challenges in the field. Additionally, the proposed tentative mechanism is evaluated in terms of energy efficiency. Finally, the approach is summarized by discussing future steps in the convergence of 5G network slicing in various areas of emergency vertical applications.
1. Introduction
The proliferation of cellular communications and, more categorically, the evolution of 5G, has become an essential part of the community. Firstly, as an enabler for more expeditious communication channels, widening the scope of offered accommodations; and secondly, by ascertaining communication reliability across various heterogenous sectors [1]. The stringent requirements of First Responder (FR) teams for reliable and ubiquitous communications, and low latency for authentic-time applications, have been consummated by vendor-driven proprietary technologies with a constrained interoperability and narrow space for innovative accommodations. 5G has the objective to exploit one technology to accommodate all accommodations and application requisites. Thus, it seems to be congruous for a shift in the deployment of future First Responders’ accommodations and handling of crisis situations, offering swift communications infrastructure deployment, reliability, and low latency. Consequently, evolving 5G communications are destined to play a vital role in crisis situations for the accommodation of accommodations beyond audio communications such as AR, precise tracking, monitoring, etc., incrementing the operational potential. Difficulties in efficient communication through cellular networks are conventionally presented due to congestion in flash crowd events, or damaged infrastructure due to natural disasters. Consequently, accommodation assurance in emergency communications for First Responders is a crucial factor for efficiency in a variety of emergency operations, such as weather hazards, geophysical hazards, and technological hazards.
Aimed at addressing concurrent multiple requisites emanating from different accommodations and operational objectives, the network slicing paradigm was introduced by 5G, sanctioning network operators and carriers to split the resources of physical or virtualized infrastructure, and assign them to different applications/tenants with pre-determined criteria. More concretely, 3GPP standards define three accommodation slice types (SST), predicated on the underlying services’ requisites and demands [2,3]. These are broadly known as: (i) Enhanced Mobile Broadband (eMBB), which addresses the high bandwidth use cases for access to multi-media content, accommodations, and data.; (ii) Ultra-reliable and low latency communications (uRLLC): this network slice type sets stringent requisites for key performance designators such as throughput, latency, and reliability. Some examples for emergency communications include UAV control, remote assistance, conveyance safety, etc.; (iii) Massive machine-type communications (mMTC): the latter network slice type is characterized by the ability to accommodate many connected devices, which transmit data with low bandwidth and low delay tolerance. With reference to FRs’ requirements, it provides the enhanced operation for multiple communication devices and sensor aggregation [4], commonly required when many FRs are deployed in the area of an incident.
In this paper, the H2020 RESPOND-A project approach is presented, as a 5G enabled platform for First Responders. The EC-funded project focuses on, among others, the integration of various technologies utilized in the field by several responder groups, and how their accompanying accommodations can be enhanced by utilizing 5G network slicing. The key aspect of the RESPOND-A approach is the introduction of the Portable Communication System (PCS), which facilitates responder teams per each emergency scenario on-site, by providing not only 5G connectivity at the incident area, but also advanced accommodation management and resource management for FR accommodation deployment. Each accommodation has different requirements and designations which, under stringent emergency conditions, need to be explicitly addressed. RESPOND-A has defined a set of pilots, which will take place in different geographical locations, i.e., Cyprus, Greece, and Spain, to validate and evaluate its developed accommodations in real-world scenarios. In this work, one of the pilot scenarios that will take place in response to an earthquake disaster scenario is presented. The pilot highlights the slicing arrangement utilized for this scenario. The emergency platform includes a wide range of accommodations for First Responder operations, including the setup of a portable communications platform predicated on 5G. RESPOND-A additionally anticipates being able to contribute to the following domains:
- European economy, investment, and productivity: Europe seems to hold up when it comes to information intelligence initiatives and technologies for First Responders. RESPOND-A aims to step forward and reinforce European competitiveness in the field by assessing and highlighting a variety of cutting-edge technologies and applications, which go far beyond relevant attempts and are spread over the provision of more mission critical services which, besides public safety and situational awareness, will include early assessment, safety assessment, and risk mitigation at all stages of the crisis lifecycle.
- Business, industry and market opportunities: The RESPOND-A equipment tools will be agile, autonomous, and easy-to-use, bringing up new dimensions in developing mission-critical communications infrastructure and AR/VR empowered applications, thereby raising new potentials for business opportunities, including new players (i.e., SMEs/start-ups and academia) for sustaining and evolving highly innovative and contemporary solutions in the form of software modules, new platforms, communication tools, and algorithms. Furthermore, by investigating and implementing 5G-network infrastructure-sharing using a contemporary combination of network resource slicing, multi-access edge computing, and network virtualization into holistic portable system design, all of our academics and research are anticipated to be in a good position to transform the research outputs into market products, and expand their presence in the growing 5G and IoT Industry, where they can secure a competitive edge in their respective markets.
- Academic and industrial research and innovation: The relationship between wireless communications, network architecture and virtualization, medical science, and advanced mathematical analysis will be investigated, which is likely to open new research directions to a wide spectrum of researchers in European and international universities and research institutions. The immediate beneficiaries are researchers working in next-generation IoT and 5G wireless communications, who are increasingly demanding new insights in autonomous vehicle coordination, eMBB/URLLC network slicing, and network resource optimization aspects.
- The wider society and national health systems: RESPOND-A can have a lasting impact on public health prevention and the national health system finance of European countries by minimizing the number of fatalities and injuries of citizens and Responders, before, during, and after disasters. In addition, it will increase the level of confidence of First Responder organizations towards more effective and safer responses, and contribute addressing key societal concerns, by convincing EU citizens that, in severe disasters, which occur more frequently nowadays due to dense industrial activities and/or climate change, are not as unsafe and insecure as in previous eras.
Additionally, RESPOND-A goes beyond the SoTA in 5G emergency communications. The First Responders will initially be focused on 4G, but they will have it in mind to benefit from 5G when and where available. Critical communications have been originally designed for 4G, but some evolutions will be required to fully benefit from 5G capabilities (e.g., slicing). The expected benefits of 5G for emergency communications are higher density (e.g., for large incidents or events), higher performance (e.g., for large number of high-quality video flows), availability, and guaranteed services thanks to slicing technology (versus other less critical verticals). This paper presents the design of capabilities and interfaces to enable the secure integration of innovative multimedia applications with smart devices and sensors (e.g., smart biometric sensors and environmental sensors), AR devices (e.g., glasses and HMDs), smart watches, and flexible displays with new approaches such as artificial intelligence for assisted decision-making to First Responders, and augmented situational awareness over the Katana slicing framework.
This paper presents a mobile 5G platform for supporting both the communication needs of emergency units in the field, and enhanced services and applications, by utilizing network slicing. The following sections are as follows: Section 2 presents the proposed tentative 5G platform architecture, which offers service slicing capabilities for different responder teams and their correspondent services. Section 3 introduces the novel network-slicing manager Katana, to support the different slicing scenarios envisioned for FR operations. Next, Section 4 presents an energy evaluation of different service slicing types in a commercial off-the-shelf (COTS) 5G NR system, integrated and extended appropriately for the needs of the experiments. Section 5 presents, in detail, related work and how the proposed tentative mechanism goes beyond that. Finally, Section 6 concludes the paper and draws future lines for the network slicing, regarding emergency communications.
2. A Portable 5G Platform Architecture for First Responders
During large-scale emergencies, communications may suffer failure because of network overload or infrastructure damage [5]. Therefore, not only cannot citizens of the affected area reach emergency units and provide them with important initial information about an incident, but FR teams may also face communication problems, as the public network is likely also employed by them. Even if FRs utilize their team-dedicated communication system (e.g., VHF radios), the cross communication between different FR teams, and the central operation control and management of all units, are necessary for successful and efficient mission accomplishment. On top of this, there are cases where FRs have to operate in harsh and dangerous environments, such as low-visibility conditions (because of smoke, dust, low light, etc.), toxic gas leakage, or collapsed buildings, putting their lives in great danger. Last but not least, when rescue teams locate victims they need to act fast, evaluate the victims’ condition, and either offer first aid or transfer them to a hospital.
The proposed tentative platform, which utilizes 5G network services and a centralized Command Center (CC), answers to the needs of FR teams. The platform is loaded on a dedicated emergency van, so as to quickly approach an incident area and provide the FRs with the necessary services. The platform is not isolated within the emergency area, but is connected to the central civil protection headquarters for better mission management.
The system architecture presented in Figure 1 depicts the key components of the proposed platform, beginning from the First Responders’ teams in the field to the PCS, which delivers various on-site Radio Access Technologies (RATs), a 5G core, a virtualized service infrastructure, and a mobile control center with several capabilities, e.g., Slice Manager, NFVO, situational awareness, etc.
Figure 1.
Overview of the system architecture.
The communication chain is finalized with the link to the civil protection HQ, which provides the upper-layer management and coordination of the First Responder teams. Specifically, the components are:
Situational awareness: Situational awareness is the basis for an efficient Common Operational Picture (COP). It provides the required interfaces for command-and-control centers to display images and videos in control rooms using projectors, AR glasses and headsets, and also presents mission specific data.
- CC visualization: This provides the means for First Responders to supervise critical infrastructures, increase situational awareness, and orchestrate end-to-end operations. Situational visualization can provide the necessary tools to First Responders for analytical reasoning and intelligent decision making, through insightful visualization of complex and dynamic data.
- AR aggregation: This module collects feeds from the AR interfaces of the First Responders in the field. The AR displays various field and unit information from various sensors. The aggregation module helps to monitor the current state of on-field units.
- UAV fleet management: The management module coordinates UAV flight plans and operations. Dedicated UAV fleets are considered for the execution of Search and Rescue (SAR) operations. UAVs offer the capabilities for faster location of missing persons within the Regions of Interest (ROIs).
- PCS resource management: The resource management module is the core of the PCS platform, as it contains the orchestration services of the infrastructure. The PCS resource management, comprises of:
- ◦
- Slice Manager: The Slice Manager creates and provides specific network slices for corresponding services required in any given scenario. In the frame of 5G, the Slice Manager acts as the Network Slice Management Functions (NSMF), requesting the provision of resources from the underlying management components of the RAN domain, the WAN, and computing. During the operation, the Slice Manager can intervene and re-allocate resources, fulfilling the real-time needs and objectives of the mission,
- ◦
- NFVO: This orchestrates the deployment of virtualized service components, according to network function virtualization provisions
- ◦
- SDN control: This controls the provision of network resources within the PCS based on the slice type.
The computing infrastructure is exploited for the deployment of all the network applications and services required for operations. The infrastructure resources are assigned and allocated to each specific slice serving the application or FR team, fulfilling their requirements.
- UAV flight control: This is located at the PCS UAV communication stand at the edge of the system, where different operations can take place. This specific function operates over a uRLLC slice in order to minimize control latency and optimize UAV response times.
- Video analysis identification: This virtualized service processes video feeds from UAVs and other units, and performs machine learning-powered object detection. The detected objects and subjects are automatically annotated in order to facilitate the situation assessment in the control center.
- Rescue team monitor: Each First Responder group is equipped with sensors that monitor their current health state, position, etc. This module operates over an mMTC slice as it collects and aggregates the data from multiple sensors and performs post processing to assess each group’s state.
- AR app: AR for First Responders incorporates various enablers in a dynamic, rich-media interface for the responder, i.e., thermal image streaming and sensor monitoring. The immersive stream is also transmitted back to the control center for further assessment.
- IP Multimedia Subsystem (IMS): This component provides connectivity for group communication over voice and video among each responder group. It is the backbone of emergency communications for First Responders. As can be deduced from Figure 1, it operates over the eMBB slice to address the high bandwidth requirements of the communication.
- 5G Core (5GC): This module implements the virtualized core component for 5G communications, and is the basis for providing the connectivity service for multiple slices. The 5GC may be shared among slices, or use separate instances per slice in case isolation is of importance. Finally, the Radio Access Technology (RAT) component comprises of the two radio technologies hosted at the PCS, a private 5G RAN for FRs communications and applications, and WiFi6 for civilian access. The PCS offers enhanced functionalities compared to traditional systems, as well as the flexibility to adapt to the increased needs of First Responders. At the same time, technologies provided by the PCS constitute the basis for the development of innovative services which are extremely effective in the field of operations. The exploitation of 5G network slicing provides the required flexibility to also support the increased and versatile requirements of First Responders without any compromise.
The tentative service slicing platform performs network slice mapping for each application and responder group. To further clarify the needs of each individual group and responding service, a mapping of network slices to responder services is presented in Table 1.
Table 1.
Mapping of 5G Slices to Emergency Services.
As can be deduced from the mapping in Table 1, different operations among First Responder groups have different slice needs. 5G slicing addresses the complex environment of emergency communications and provides a dedicated set of network resources for each services’ needs.
3. Network Slicing Concepts
The Katana Slice Manager is a network slicing mechanism developed in the scope of 5GENESIS [6], that currently supports end-to-end slicing in 5G deployments across multiple layers of the infrastructure. The design and implementation of Katana is based on the 3GPP Technical Report TR 28.801, Telecommunication management; Study on management and orchestration of network slicing for next generation network [7]. Following the concepts of the 3GPP specification, the following definitions have been implemented:
- Network Slice Instance (NSI): Includes all functionalities and resources required to accommodate end-to-end networking services.
- Network Slice Template (NST): The description of the network slice to be created.
- Components of an NSI: An NSI is a twofold twinning of the network components, both the physical and virtualized functions and the resources of the underlying ecosystem. These heterogeneous components can be defined and allocated to an NSI, but can also be shared among multiple NSIs. The Slice Manager manages the interconnection information, network graph, link requirements, etc.
- Network Slice Subnet Instance (NSSI): An NSI may be composed of NSSIs. The NSSIs may represent different domains of the physical infrastructure, such as the NFVI, transport network, RAN, etc. An NSSI may include other NSSI (s). For example, a 5G Core network can constitute an NSSI.
The Slice Manager is a centralized software component that manages all management and orchestration entities of the assigned infrastructure. In addition, it provides an interface for creating, modifying, monitoring, and deleting slices. Through the North Bound Interface (NBI), the Slice Manager interacts with either a coordination layer or directly with the network operator. It receives the Network Slice Template (NEST), which describes the particular slice details corresponding to the service requirements. The NEST includes details such as the list of NFV components (network services) that need to be instantiated, the WAN configuration, QoS, monitoring level, life-cycle stages, etc. The NEST follows the GSMA generic slice template [8].
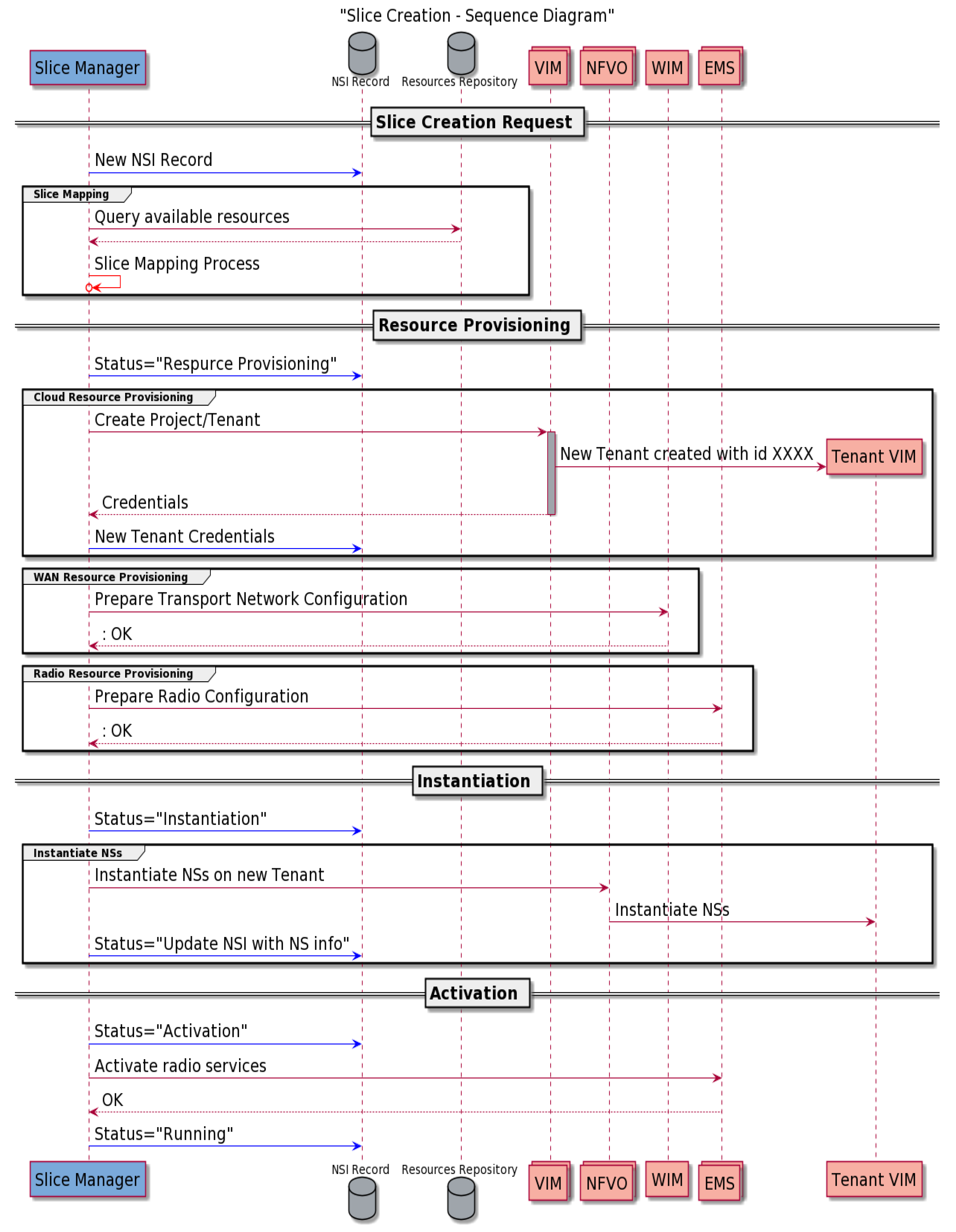
The Slice Manager maps these details to specific actions for provisioning network slices. The Slice Manager also exposes an API interface for management and monitoring all slice instances. Through the South Bound Interface (SBI), it interfaces to the components of the Management and Orchestration Layer (MANO), namely the NFV Orchestrator (NFVO), the Element Management System (EMS) and the WAN Infrastructure Management (WIM), to control every device on the data plane. The sequence of a slice creation is depicted in detail in Figure 2.
Figure 2.
Sequence diagram of slice creation.
An example of the workflow for the creation of a network slice is the following:
- A RESPOND-A operator requests, through the portal, the creation of a new slice using the Slice Manager’s NBI, selecting a particular slice profile to deploy his communication service (i.e., comprising of a number of NS plus, not mandatory, a 5G NC system).
- The NEST is created and parsed by the Slice Manager.
- The Slice Manager runs the placement process to determine where to instantiate each network service and creates the network graph for the slice.
- Following the placement decisions, the Slice Manager communicates with the VIM, WIM, and EMS in order to provide resources (sub-network slices).
- VIM creates a new tenant for the slice.
- WIM creates virtual links or/and flows on SDN switches with specific resource-QoS requirements, as declared in the NEST, to activate appropriate traffic steering.
- EMS provides the required resources and configurations (e.g., associate traffic or user IDs to APNs, spectrum frequency allocation, bandwidth, etc.).
- The Slice Manager communicates with the NFVO to make the deployment and instantiation of the network services included in the communication service.
- The Slice Manager returns a slice ID to the operator, for further management and monitoring purposes.
Based on the on-boarded NEST, the Slice Manager must make the mapping between the available data plane resources and the described slice requirements. At this stage, Slice Manager calculates and decides on the placement of each network service and its components, based on numerous parameters, such as slice requirements, available resources, geographic location, duration of the slice, network policies, etc.
The tentative Slice Manager architecture is illustrated in Figure 3, and its implementation is open source [9]. The Slice Manager is based on a highly-modular microservice architecture. Each microservice is running on a container, which supports various virtualization technologies. The aim of this technology decision is based upon the general containerization advantages which include, among others: (i) application development and maintenance simplification, (ii) service elasticity, and (iii) scalability capabilities ad hoc for each case of use, upon request.
Figure 3.
Slice Manager architecture.
As seen in Figure 3, the Slice Manager is split into multiple component-specific functions. Below, we briefly describe the core components.
3.1. North Bound Interface API
This interface is the basis of the slicing manager component as it exposes the entirety of its functionalities to the upper layer components. This component is the functional intelligence of the manager, as it covers various lifecycle operations, i.e., create, read, update, delete. The operation of the module serves as a middleman between the upper layer entities and the functional lower layers of the underlying 5G system. Additionally, it can modify existing slices, monitor the state of existing slices, and create dynamic interactions with other components.
3.2. Slice Mapping
This module serves as the placement module for optimally selecting infrastructure resources to be used, taking into account the various requirements from other modules and network environment elements. The resource selection is performed based on the NST and resource availability. This module hosts a very important process that runs during the slice creation phase: the placement process. This process is responsible for optimally selecting the infrastructure resources to be used for a new slice, based on the slice requirements, as they are described in the NST, and the available resources of the infrastructure layer.
3.3. Slice Provisioning
The slice provisioning module cooperates with a corresponding lifecycle manager of a network service in order to setup and configure network paths, not only in the isolated instances of virtualized infrastructure, but alongside the different 5G domains. This includes wide area network paths, NFVI instances and, last but not least, radio components. In order to achieve this, it communicates with the corresponding component channels from the Virtual Infrastructure Manager (VIM), NFV Orchestrator (NFVO), and the Network Management System (NMS).
3.4. Slice Monitoring
The monitoring module accommodates the real-time state and health monitoring of the deployed slices. It seamlessly communicates this information to the MANO components through the adaptation layer and to the corresponding lifecycle manager.
3.5. Adaptation Layer
This module provides a significant backbone function of the slicing mechanism, that of the operation abstraction and communication with the various layers. Different technology domains are exposed in a unified manner to the Slice Manager, without hardwired modifications and explicit rule enforcement. It comprises of VIM, NFVO, NMS and monitoring plugins, each one accommodating the different domain of the MANO paradigm and Katana Slice Manager implementation. Finally, the individual responsibility of its operation relies on the corresponding plugin, where it receives a request and translates it to the proper API call.
4. 5G Slicing Energy Evaluation
Following the description of the Katana slicing framework [9], a set of experiments were carried out to evaluate the impact of slicing technologies [10] regarding the energy domain. Katana was previously evaluated in terms of performance in [11,12] and achieved end-to-end latency down to ~10 ms. Related studies [13,14,15,16] have defined the minimal requirement for end-to-end URLLC slicing to be at 20 ms [17,18]; therefore, the presented work significantly improves expected latency performance. For the needs of these experiments, a 5G system configured in Standalone Mode (SA) was used, with a set of 5 UEs. The hardware selected was the Amarisoft 5GC and NR, and the UEs were the Huawei P40 Pro. In regard to the cloud setup for the hosted virtualized services, the “Ussuri” version of an Openstack system was deployed in a Dell R730xd—Intel(R) Xeon(R) CPU X3450 @ 2.67GHz. Firstly, in the 5G backend setup, the Slice Manager performed the required operations to ensure slice enforcement, by modifying specific parameters through an Element Management System (EMS) module. More specifically, the network slicing in the RAN layer was achieved through numerology manipulation, which minimized transmission windows. In order to attain the desired latency through transmission window minimization, the following RAN parameters were modified by the Slice Manager: the scheduling request Period (srPeriod—sr) and the slot period (slot) of the gNB. The slicing manager RAN modifications were applied based on the operator’s service KPI request.
In the next step, the average energy consumption for various slices was measured. This set depicts the overall energy efficiency of the 5G slicing, and how latency and various bitrates affect the overall energy consumption of the UE. In Figure 4, a set of experimental results is presented in terms of energy consumption (mA) regarding different packet sizes and the minimum and maximum latency configurations, as they are deduced from the previous experiments, i.e., minimum (sr = 1, slot = 2.5) and maximum (sr = 40, slot = 5). The corresponding latency achieved by these 2 configurations is 10 ms minimum and 40 ms maximum.
Figure 4.
Energy consumption results for various packet sizes for the minimum and maximum latency eMBB slices.
This set of experiments was performed over the different eMBB slices (100, 200, 250, 300 Mbps), in order to fully investigate the effect of different packet sizes on different data paths. As can be deduced, the main factor contributing to higher energy consumption is small packet size, which is expected, as the device performs significantly more transmissions to attain the same level of bitrate to attain the slice bitrate requirement. Furthermore, the most important conclusion of these experiments is that lower latency requires more energy, as can be clearly seen from Figure 4. The configuration for minimum latency (sr = 1, slot = 2.5) consumes more energy in all different packet-size cases. Therefore, the trade-off between energy consumption and latency exists in the 5G domain. However, for the investigated eMBB and uRLLC slices, the additional energy consumption ranges between 1.5% and 3% in order to achieve up to ~30 ms lower latency. Consequently, it should be noted that 5G low latency communications are energy efficient, as minimal additional energy consumption can significantly reduce communication latency, a critical factor for emergency communications. Another minor conclusion drawn is that a higher bitrate also consumes more energy in all cases, which is a logical deduction: as the channel transmits more data, it, thus, uses more energy.
Most of the slicing mechanisms currently available depend heavily on NFV/SDN capabilities, plus network virtualization and QoS/traffic prioritization. Katana, for the needs of the proposed platform, enforces policies both on the core and the RAN domain of the infrastructure. Based on this implementation, a set of experimental tests were performed which measured the latency for various packets sizes of a 5G system, after having allocated an eMBB slice and then enforcing different URLLC slices over it.
The second set of results are shown in Figure 5, where an eMBB slice of 100 Mbits/s was allocated at the backhaul, and a set of URLLC slices were enforced and measured in terms of latency, for srPeriod values of {1,10,40} and slot Period values of {2.5, 5}. As can be deduced, the RAN modifications can greatly affect the latency of the system for all packet sizes, and in some cases an improvement of up to 57%, as in the case of srPeriod = 40, slot Period = 5, srPeriod = 1, and slot Period = 2.5 for the packet size of 128 bytes.
Figure 5.
Latency results for a 100 (Mbits/s) eMBB slice and 6 different uRLLC slices.
Furthermore, in the third set of experimental tests an eMBB slice of 200 Mbits/s was allocated, and the same set of RAN uRLLC slice parameters were enforced. The results, as depicted in Figure 6, indicate a similar behavior to the eMBB slice results of 100 Mbits/s, with the case of 128 byte packets again demonstrating the largest improvement.
Figure 6.
Latency results for a 200 (Mbits/s) eMBB slice and 6 different URLCC slices.
It is evident from both set of results that the case of the URLLC slice of srPeriod = 1 and slot Period = 2.5 display the best performance in terms of latency for a URLCC slice, with an average minimum latency of ~12 ms. These values indicated the best achievable latency performance measured in the proposed 5G platform for end-to-end measurements.
The last set of experiments was performed over the different combinatory EMBB and URLLC slices, in order to comprehensively investigate the effect of different packet sizes on different data paths and analyze their energy impact. As can be deduced, the main factor contributing to higher energy consumption is diminutive packet size, which is expected, as this contrivance performs significantly more transmissions to obtain the same level of bitrate, to procure the slice bitrate requisite. Furthermore, the most consequential conclusion of these experiments is that a lower latency requires more energy, as can be clearly seen from Figure 7. The configuration for minimum latency (sr = 1, slot = 2.5) consumes more energy in all different packet-size cases. Consequently, the trade-off between energy consumption and latency subsists in the 5G domain. Moreover, it should be noted that 5G low-latency communications are energy efficient, as minimal additional energy consumption can significantly minimize communication latency, a critical factor for emergency communications. Another minor conclusion drawn is that a higher bitrate additionally consumes more energy in all cases, which is a logical conclusion as the channel transmits more data, therefore consumes more energy.
Figure 7.
Energy consumption for different eMBB slices in conjunction with URLLC slicing configurations.
5. Related Work
The efficiency of an operator’s network is then obtained by averaging the energy spent over a wide range of deployment and operational conditions, from busy hours in metropolitan areas, down to rural areas at nighttime with very low traffic demands. Network traffic patterns can be analyzed, and representative traffic models can then be defined for all the use cases, including user densities as well as the anticipated, near-exponential rise in mobile data traffic between 2010 and 2020, and beyond.
Most of the approaches [18,19,20,21] useful for increasing the energy efficiency of wireless networks can be grouped under four broad categories as follows:
(i) Resource allocation: This intends to increase the energy efficiency of a wireless communication system via allocating the system radio resources in a way to maximize the energy efficiency rather than the throughput. This approach has been shown to provide substantial energy efficiency gains at the price of a moderate throughput reduction [22]. The literature is rich in contributions dealing with the design of resource allocation strategies aimed at the optimization of system energy efficiency, and the common message is that, by accepting a moderate reduction in the data rates that could otherwise be achieved, large energy savings can be attained.
RESPOND-A’s contribution: The tentative mechanism measures the energy impact on different slicing allocations for EMBB and URLLC. In related work, resource allocation is usually addressed in the cloud infrastructure (more specifically, in the VNF domain). In the described case, allocation is performed in the RAN domain.
(ii) Network planning and deployment: The second technique is to deploy infrastructure nodes in order to maximize the covered area as per the energy consumed, rather than just the covered area. In addition, the use of base station (BS) switch-on/switch-off algorithms and antenna muting techniques to adapt to the traffic conditions, can further reduce energy consumption [23]. The underlying concept is that, since networks have been designed to meet peak-hour traffic, energy can be saved by (partially) switching off BSs when they have no active users, or simply very low traffic; however, as there are different degrees of hibernation available for a BS, attention must be paid in order to avoid unpleasant coverage holes.
RESPOND-A’s contribution: In the related work, the presented experimental results are limited in the simulation domain, whereas in the presented case the tests were performed in a real-world 5G NR infrastructure and validated the energy efficiency of 5G when network slicing is leveraged in an intelligent manner.
(iii) Energy harvesting and transfer: The third technique is to operate communication systems by harvesting energy from the environment [24]. This applies to both renewable and clean energy sources, such as sun or wind energy, and to the radio signals present over the air. This is of major interest in developing countries lacking a reliable and ubiquitous power grid, but it is also intriguing more broadly, as it allows “drop and play” small-cell deployment [25,26,27] (if wireless backhaul is available) rather than “plug and play”.
RESPOND-A’s contribution: This topic is of great interest and certainly falls within the future scope of the presented work; however, in this study, energy harvesting is out of the scope of the experimental tests, as the main goal was to evaluate 5G’s energy efficiency.
6. Conclusions
This paper presented the 5G slicing platform for the emergency services of the RESPOND-A project, which aims to evolve and improve current communication solutions for First Responders by exploiting 5G slicing technologies. The manuscript not only presented current open challenges in the field of emergency communications and network slicing, but also presented a tentative slicing solution, i.e., the Katana Slice Manager, a slicing mechanism developed in the frame of 5GENESIS.
Additionally, the paper presented a set of evaluation experiments for eMBB and uRLLC slicing in a COTS 5G platform. The key outcome of the manuscript is the actual integration and performance analysis of the prototype slicing mechanism on a real testbed, both on the core and the RAN layer. It also presented a novel study on 5G energy efficiency, and measured the tradeoff between communication latency and energy consumption. As future steps, the presented platform will be evaluated over emergency scenarios and dynamic RAN slicing solution integrations will be investigated [18,19,20,21,22,23].
Author Contributions
Conceptualization, M.-A.K. and M.C.B.; methodology, G.X.; software, T.S.; validation, T.S.; formal analysis, C.C.Z.; writing—original draft preparation, M.-A.K.; writing—review and editing, I.P.C., H.K.; project administration, M.C.B., M.-A.K. All authors have read and agreed to the published version of the manuscript.
Funding
The research work presented in this article has been supported by the European Commission under the Horizon 2020 Programme, through funding of the RESPOND-A project (G.A. Nο. 883371) and the 5GENESIS H2020 5G-PPP (No. 815178).
Institutional Review Board Statement
Not applicable.
Informed Consent Statement
Not applicable.
Conflicts of Interest
The authors declare no conflict of interest.
References
- European Commission. 5G: Challenges, Research Priorities, and Recommendations—Joint White Paper. European Commission, Strategic Research and Innovation Agenda. Available online: https://networld2020.eu/wp-content/uploads/2015/01/Joint-Whitepaper-V12-clean-after-consultation.pdf (accessed on 16 October 2021).
- International Telecommunication Union—Radiocommunications Sector (ITU-R). Recommendation ITU-R M.2083-0 (09-2015): IMT Vision—Framework and Overall Objectives of the Future Development of IMT for 2020 and Beyond. Available online: https://www.itu.int/rec/R-REC-M.2083-0-201509-I/en (accessed on 1 December 2020).
- Elayoubi, S.E.; Jemaa, S.B.; Altman, Z.; Galindo-Serrano, A. 5G RAN Slicing for Verticals: Enablers and Challenges. IEEE Commun. Mag. Inst. Electr. Electron. Eng. 2019, 57, 28–34. [Google Scholar] [CrossRef] [Green Version]
- Carlberg, K.; Burger, E.W.; Jover, R.P. Dynamic 5G Network Slicing for First Responders. In Proceedings of the Principles, Systems and Applications of IP Telecommunications (IPTComm), Chicago, IL, USA, 14–16 October 2019. [Google Scholar]
- Pérez-Romero, J.; Vilà, I.; Sallent, O.; Blanco, B.; Sanchoyerto, A.; Solozábal, R.; Liberal, F. Supporting Mission Critical Services through Radio Access Network Slicing. In Proceedings of the International Conference on Information and Communication Technologies for Disaster Management (ICT-DM), Paris, France, 18–20 December 2019. [Google Scholar]
- Gardikis, G.; Papadakis, N.; Perentos, A.; Fotiou, M.; Phinikarides, A.; Georgiades, M.; Ottavj, L.; Diarra, M.; Masson, T.; Morgado, A.J.; et al. The 5GENESIS testing facility as an enabler for integrated satellite/terrestrial 5G experimentation. In Proceedings of the 2019 IEEE Wireless Communications and Networking Conference Workshop (WCNCW), Marrakech, Morocco, 15–18 April 2019. [Google Scholar]
- 3GPP. Technical Specification TS 28.500—Telecommunication Management; Management Concept, Architecture and Requirements for Mobile Networks That Include Virtualized Network Functions. July 2020. Available online: https://portal.3gpp.org/desktopmodules/Specifications/SpecificationDetails.aspx?specificationId=2935 (accessed on 1 December 2020).
- NG.116 Generic Network Slice Template v2.0 Specification. Available online: https://www.gsma.com/newsroom/wp-content/uploads//NG.116-v2.0.pdf (accessed on 1 December 2020).
- 5GENESIS Consortium, Katana Slice Manager. Available online: https://github.com/5genesis/katana-slice_manager (accessed on 1 December 2020).
- Stoica, R.-A.; de Abreu, G.T.F. Massively Concurrent NOMA: A Frame Theoretic Design for Non-Orthogonal Multiple Access. In Proceedings of the 2018 IEEE 52nd Annual Asilomar Conference on Signals, Systems, and Computers, Pacific Grove, CA, USA, 28–31 October 2018. [Google Scholar]
- Kourtis, M.; Sarlas, T.; Anagnostopoulos, T.; KukliŃski, S.; Tomaszewski, L.; Wierzbicki, M.; Oikonomakis, A.; Xilouris, G.; Chochliouros, I.P.; Yi, N.; et al. Network Slicing for 5G Edge Services. Internet Technol. Lett. 2021. [Google Scholar] [CrossRef]
- Khodashenas, P.S.; Blanco, B.; Kourtis, M.; Taboada, I.; Xilouris, G.; Giannoulakis, I.; Jimeno, E.; Trajkovska, I.; Fajardo, J.O.; Kafetzakis, E.; et al. Service Mapping and Orchestration Over Multi-Tenant Cloud-Enabled RAN. IEEE Trans. Netw. Serv. Manag. 2017, 14, 904–919. [Google Scholar] [CrossRef]
- Esmaeily, A.; Kralevska, K.; Gligoroski, D. A Cloud-based SDN/NFV Testbed for End-to-End Network Slicing in 4G/5G. In Proceedings of the 6th IEEE Conference on Network Softwarization (NetSoft), Ghent, Belgium, 29 June–3 July 2020. [Google Scholar]
- Haga, S.; Esmaeily, A.; Kralevska, K.; Gligoroski, D. 5G Network Slice Isolation with WireGuard and Open Source MANO: A VPNaaS Proof-of-Concept. In Proceedings of the 2020 IEEE Conference on Network Function Virtualization and Software Defined Networks (NFV-SDN), Madrid, Spain, 9–12 November 2021. [Google Scholar]
- Kostopoulos, A.; Chochliouros, I.; Ferragut, J.; Ma, Y.; Kutila, M.; Gavras, A.; Horsmanheimo, S.; Zhang, K.; Ladid, L.; Dardamanis, A.; et al. Use Cases and Standardisation Activities for eMBB and V2X Scenarios. In Proceedings of the 2020 IEEE International Conference on Communications Workshops (ICC Workshops), Dublin, Ireland, 7–11 June 2020. [Google Scholar]
- Ravindran, S.; Chaudhuri, S.; Bapat, J.; Das, D. EESO: Energy Efficient System-resource Optimization of Multi-Sub-Slice-Connected User in 5G RAN. In Proceedings of the 2020 IEEE International Conference on Electronics, Computing and Communication Technologies (CONECCT), Bangalore, India, 2–4 July 2020. [Google Scholar]
- Wijethilaka, S.; Liyanage, M. Survey on Network Slicing for Internet of Things Realization in 5G Networks. IEEE Commun. Surv. Tutor. 2021, 23, 957–994. [Google Scholar] [CrossRef]
- Boban, M.; Kousaridas, A.; Manolakis, K.; Eichinger, J.; Xu, W. Use cases, requirements, and design considerations for 5G V2X. arXiv 2017, arXiv:1712.01754. [Google Scholar]
- Marotta, A.; Cassioli, D.; Tornatore, M.; Hirota, Y.; Awaji, Y.; Mukherjee, B. Reliable slicing with isolation in optical metro-aggregation networks. In Proceedings of the 2020 Optical Fiber Communications Conference and Exhibition (OFC), San Diego, CA, USA, 8–12 March 2020. [Google Scholar]
- Ahmed, S.; Rashid, M.; Alam, F.; Fakhruddin, B. A disaster response framework based on IoT and D2D communication under 5G network technology. In Proceedings of the 2019 29th International Telecommunication Networks and Applications Conference (ITNAC), Auckland, New Zealand, 27–29 November 2019. [Google Scholar]
- Ejaz, W.; Ahmed, A.; Mushtaq, A.; Ibnkahla, M. Energy-efficient task scheduling and physiological assessment in disaster management using UAV-assisted networks. Comput. Commun. 2020, 155, 150–157. [Google Scholar] [CrossRef]
- Zappone, A.; Jorswieck, E. Energy Efficiency in Wireless Networks via Fractional Programming Theory. Found. Trends Commun. Inf. Theory 2014, 11, 185–396. [Google Scholar] [CrossRef]
- Oh, E.; Son, K.; Krishnamachari, B. Dynamic base station switching-on/off strategies for green cellular networks. IEEE Trans. Wirel. Commun. 2013, 12, 2126–2136. [Google Scholar] [CrossRef]
- Ge, X.; Yang, J.; Gharavi, H.; Sun, Y. Energy Efficiency Challenges of 5G Small Cell Networks. IEEE Commun. Mag. 2017, 55, 184–191. [Google Scholar] [CrossRef] [PubMed] [Green Version]
- Zhang, Y.; Xu, Y.; Sun, Y.; Wu, Q.; Yao, K. Energy Efficiency of Small Cell Networks: Metrics, Methods and Market. IEEE Access 2017, 5, 5965–5971. [Google Scholar] [CrossRef]
- Han, C.; Harrold, T.; Armour, S.; Krikidis, I.; Videv, S.; Grant, P.M.; Haas, H. Green radio: Radio techniques to enable energy-efficient wireless networks. IEEE Commun. Mag. 2011, 49, 46–54. [Google Scholar] [CrossRef] [Green Version]
- Rost, P.; Bernardos, C.J.; De Domenico, A.; Di Girolamo, M.; Lalam, M.; Maeder, A. Cloud technologies for flexible 5G radio access networks. IEEE Commun. Mag. 2014, 52, 68–76. [Google Scholar] [CrossRef]
Publisher’s Note: MDPI stays neutral with regard to jurisdictional claims in published maps and institutional affiliations. |
© 2021 by the authors. Licensee MDPI, Basel, Switzerland. This article is an open access article distributed under the terms and conditions of the Creative Commons Attribution (CC BY) license (https://creativecommons.org/licenses/by/4.0/).






