Examining the Journey of a Pay-as-You-Go Solar Home System Customer: A Case Study of Rwanda
Abstract
1. Introduction
2. Literature Review
2.1. Theoretical Background
2.2. Influencing Factors
2.3. Awareness, Understanding and Recommendation
2.4. Purchase and Usage
2.5. Upgrading, Retaining and Switching SHS
2.6. Research Gap
3. Materials and Methods
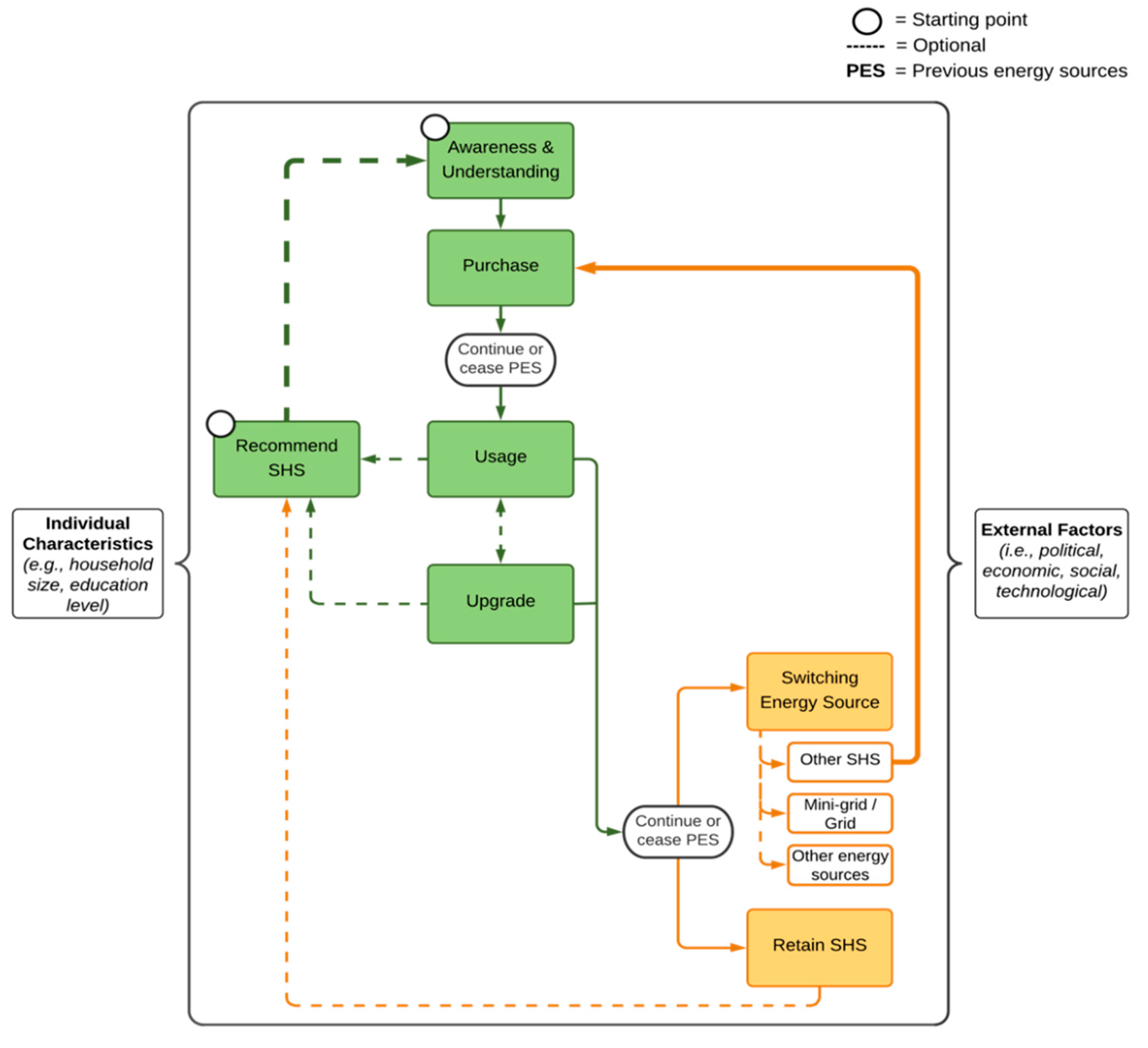
3.1. Framework
3.2. Case Study
3.3. Research Methods
3.3.1. Conceptualisation
3.3.2. Logistics
3.4. Limitations
4. Results and Discussion
4.1. Influencing Factors
4.2. Awareness and Understanding
4.2.1. SHS Awareness
4.2.2. Received SHS Recommendation
4.2.3. Brand Awareness
4.3. Purchase
4.3.1. Purchasing Reasons
4.3.2. Purchase Location
4.3.3. Purchase Barriers
4.4. Usage
4.4.1. Activities
4.4.2. Average Appliance Usage
4.4.3. Energy Usage Change
4.5. Recommend SHS
4.6. Upgrade
4.6.1. Upgrading Decision
4.6.2. Appliances
4.7. Retain SHS
4.7.1. Energy Amount Satisfaction
4.7.2. Future Primary Energy Source
4.8. Switching Energy Source
4.8.1. Energy Stacking
4.8.2. Electricity Grid
5. Conclusions
Author Contributions
Funding
Institutional Review Board Statement
Informed Consent Statement
Data Availability Statement
Conflicts of Interest
Appendix A
| Extract of Structured Interview Questions | Responses | Question Type |
|---|---|---|
| What is your gender? | Female; Male | Binary multiple choice |
| What is your age? | Open-ended | |
| How many people have consistently lived in your house in the last 12 months (including yourself)? | Open-ended | |
| What is your level of education? | No education; I attended primary education but did not complete it; I completed primary education; I attended secondary education but did not complete it; I completed secondary education; I attended university but did not graduate; I completed a university degree | Binary multiple choice |
| How many separate rooms do you have in your property (including kitchen, bathroom, etc.) | 1; 2; 3; 4; 5; 6; 7; 8; 9; 10; 10+ | Binary multiple choice |
| What is your main source of income/occupation? | Open-ended | |
| What was the average monthly income of your household in the last month? | Less than RWF 2000; RWF 2001–3000; RWF 3001–4000; RWF 4001–5000; RWF 5001–10,000; RWF 10,001–15,000; RWF 15,001–20,000; RWF 20,001–30,000; RWF 30,001–40,000; RWF 40,001–50,000; RWF 50,001–100,000; RWF 100,001–150,000; RWF 150,001–200,000; RWF 200,001–250,000; RWF 250,001–300,000; RWF 300,001–350,000; More than RWF 350,000; Does not want to answer | Binary multiple choice |
| Is the total income of your household approximately the same every month? | Yes; No | Binary multiple choice |
| Why is your total income not the same every month? | Open-ended | |
| When did you hear about solar home systems as a technology for the first time? | Less than 6 months ago; 6 months ago; 1 year ago; 2 years ago; 3 years ago; 4 years ago; 5 years ago; More than 5 years ago | Binary multiple choice |
| Did you possess a solar home system before purchasing a Bboxx system? | Yes; No | Binary multiple choice |
| From what company did you purchase your previous solar home system? | Mobisol; D-light; Ignite; Zola; Locally made system; Other | Binary multiple choice |
| How long have you been a Bboxx customer? | Open-ended | |
| What were your top three reasons for signing up for Bboxx? (1st Choice) | Price; Improved/reliable lighting source; Charging phones at home; Clean source of energy; Health benefits; Education (e.g., children studying); Improved living conditions; After-sales services from Bboxx; Social status; Security lighting; Listening to the radio; Watching television; Long-term relationship with BBOXX through Energy Service Fee; Other | Binary multiple choice |
| What were your top three reasons for signing up for Bboxx? (2nd Choice) | Price; Improved/reliable lighting source; Charging phones at home; Clean source of energy; Health benefits; Education (e.g., children studying); Improved living conditions; After-sales services from Bboxx; Social status; Security lighting; Listening to the radio; Watching television; Long-term relationship with BBOXX through Energy Service Fee; Other | Binary multiple choice |
| What were your top three reasons for signing up for Bboxx? (3rd Choice) | Price; Improved/reliable lighting source; Charging phones at home; Clean source of energy; Health benefits; Education (e.g., children studying); Improved living conditions; After-sales services from Bboxx; Social status; Security lighting; Listening to the radio; Watching television; Long-term relationship with BBOXX through Energy Service Fee; Other | Binary multiple choice |
| Where did you purchase your Bboxx solar home system? | Bboxx store; From Bboxx sales agent; At a marketing event; Other | Binary multiple choice |
| How did you first hear about Bboxx (select all that apply)? | Family; Friend; Neighbour; Marketing event; Internet; Advertising (e.g., TV, radio, newspaper, billboards); BBOXX Sales agents; In the BBOXX shop; Other | Multiple answer multiple choice |
| Did someone who owns a solar home system recommend that you should purchase one? | Yes; No | Binary multiple choice |
| How do you know this person (select all that apply)? | Close family (your parents, siblings or children); Extended family (e.g., uncles/aunts, grandparents); Friend; Acquaintance; Work colleague; Neighbour; Other | Multiple answer multiple choice |
| From what company did that person purchase their solar home system? | Bboxx; Mobisol; D-light; Ignite; Zola; Locally made system; Other | Binary multiple choice |
| Since becoming a Bboxx customer and installing the system with the initial set of appliances, have you added on any other appliances (i.e., have you upgraded your system)? | Yes; No | Binary multiple choice |
| Which appliances did you upgrade to (select all that apply)? | Phone Charger; Bulbs; Tube light (Torch); Radio; Television; Shaver; Other | Multiple answer multiple choice |
| Would you consider upgrading to other appliances in the future? | Yes; No | Binary multiple choice |
| Why do you not want to upgrade to other appliances in the future? | Open-ended | |
| Which appliances would you like to purchase in the future (select all that apply)? | Phone Charger; Bulbs; Tube light (Torch); Radio; Television; Shaver; Other | Multiple answer multiple choice |
| When do you think you will upgrade? | In the next month; In the next 6 months; In the next year; More than a year; Do not know/not sure | Binary multiple choice |
| Why would you like to upgrade? | Open-ended | |
| What has prevented you from upgrading so far (select all that apply)? | I cannot afford it; I do not believe that the price is worth the appliance; Not decided what appliance to purchase first; Not had time to upgrade; Other | Multiple answer multiple choice |
| What appliances, that Bboxx are currently NOT offering, would you like to have (select all that apply)? | Iron; Kettle; Fridge; Mobile Phone; Laptop; Other | Multiple answer multiple choice |
| Do you still utilise other energy sources, on top of the Bboxx system (e.g., candles, kerosene, batteries)? | Yes; No | Binary multiple choice |
| Which other lighting/power sources are you currently using (select all that apply)? | Mobile phone light; Kerosene/Paraffin lamp; Candles; Torch; Batteries; Grid Electricity; Other | Multiple answer multiple choice |
| What were your previous light sources BEFORE you signed up to Bboxx (select all that apply)? | Mobile phone light; Candles; Kerosene/Paraffin lamp; Bulbs or tube fixed to ceiling or wall; Battery powered moveable light; Solar lantern; Rechargeable Battery; Grid Electricity; Other | Multiple answer multiple choice |
| What were your previous power sources BEFORE you signed up to Bboxx (select all that apply)? | Dry-cell battery; Rechargeable big battery; Generator; Solar home system; Grid Electricity; No previous power source; Other | Multiple answer multiple choice |
| On average, how many hours of the day do you have your bulbs switched on? | Open-ended | |
| On average, what time of day are your bulbs switched on (select all that apply)? | Morning (06:00–12:00); Afternoon (13:00–17:00); Evening (18:00–22:00); Night (23:00–05:00) | Multiple answer multiple choice |
| On average, how many hours of the day do you charge your phone with the Bboxx phone charger? | Open-ended | |
| On average, what time of day do you charge your phone with the Bboxx phone charger (select all that apply)? | Morning (06:00–12:00); Afternoon (13:00–17:00); Evening (18:00–22:00); Night (23:00–05:00) | Multiple answer multiple choice |
| On average, how many hours of the day do you have your Bboxx radio switched on? | Open-ended | |
| On average, what time of day is your Bboxx radio switched on (select all that apply)? | Morning (06:00–12:00); Afternoon (13:00–17:00); Evening (18:00–22:00); Night (23:00–05:00) | Multiple answer multiple choice |
| On average, how many hours of the day do you have your television switched on? | Open-ended | |
| On average, what time of day is your television switched on (select all that apply)? | Morning (06:00–12:00); Afternoon (13:00–17:00); Evening (18:00–22:00); Night (23:00–05:00) | Multiple answer multiple choice |
| On average, how many hours of the day do you use your shaver? | Open-ended | |
| On average, what time of day do you use your shaver (select all that apply)? | Morning (06:00–12:00); Afternoon (13:00–17:00); Evening (18:00–22:00); Night (23:00–05:00) | Multiple answer multiple choice |
| What activities do you use the system for (select all that apply)? | Multiple answer multiple choice | |
| Are your children spending more time studying, since you purchased your solar home system? | Yes; No | Binary multiple choice |
| Why are your children spending more time studying, since you purchased your solar home system? | Open-ended | |
| Overall, do you believe that the amount of energy you use has changed from the first month you got your Bboxx system to now? | Yes, it has increased; Yes, it has decreased; No, it has stayed the same; Not sure/I do not know | Binary multiple choice |
| Why has your energy usage increased? | Open-ended | |
| Why has your energy usage decreased? | Open-ended | |
| Does your energy usage increase on special occasions (e.g., holidays, festivals, sport events)? | Yes; No | Binary multiple choice |
| Are there specific months in which you use more or less energy than normal? | Yes; No | Binary multiple choice |
| In which months do you use the system more than average (select all that apply)? | January; February; March; April; May; June; July; August; September; October; November; December | Multiple answer multiple choice |
| Why do you the system more than average in those months? | Open-ended | |
| In which months do you use the system less than average (select all that apply)? | January; February; March; April; May; June; July; August; September; October; November; December | Multiple answer multiple choice |
| Why do you the system less than average in those months? | Open-ended | |
| Are there specific months you struggle to pay for your system? | Yes; No | Binary multiple choice |
| In which specific months do you struggle to pay for your system (select all that apply)? | January; February; March; April; May; June; July; August; September; October; November; December | Multiple answer multiple choice |
| Why do you struggle to pay for the system in these months? | Open-ended | |
| Are you using your system as an additional income source (e.g., by offering a phone charging service powered by your solar system)? | Yes; No | Binary multiple choice |
| What system-based services are you offering to earn additional income (select all that apply)? | Phone charging; Lighting provision; TV access; Shaving service; Other | Multiple answer multiple choice |
| Does the Bboxx system meet your energy needs? | Yes; No | Binary multiple choice |
| Why does the Bboxx system not meet your energy needs? | Open-ended | |
| How satisfied or dissatisfied are you with the amount of time you can use the system/appliances for during the night? | Very satisfied; Satisfied; Neither satisfied nor dissatisfied; Dissatisfied; Very dissatisfied; I do not know | Likert scale |
| Has the battery of your solar system ever run out whilst you were using the system? | Yes; No | Binary multiple choice |
| On a scale of 0–10, how likely is it that a solar system will be your primary energy source in the next 5 years (0 = definitely not, 10 = definitely will be)? | 0; 1; 2; 3; 4; 5; 6; 7; 8; 9; 10 | Rating scale |
| How long does it take you to walk to the electricity grid? | 0 min; 1–5 min; 6–10 min; 11–15 min; 16–20 min; 21–25 min; 26–30 min; More than 30 min | Binary multiple choice |
| Would you like to be connected to the electricity grid in the future? | Yes; No | Binary multiple choice |
| Why would you not like to be connected to the electricity grid? | Open-ended | |
| Have you ever talked to anyone about your solar home system after signing up for it? | Yes; No | Binary multiple choice |
| How many people did you talk to about your solar home system after signing up for it? | Open-ended | |
| Did any of the people you talked to about your solar home system sign up for one after you spoke to them about it? | Yes; No | Binary multiple choice |
| How many of the people you talked to about your solar home system, signed up for one afterwards? | Open-ended | |
| What do you believe are the main reasons that prevent people in your neighbourhood purchasing a solar home system (select all that apply)? | Cost; Unaware of solar home systems; Previous bad experience with solar products; Belief that it requires too much effort; Energy Service Fee; Not sure; Other | Multiple answer multiple choice |
| On a scale of 0–10, how likely are you to recommend a Bboxx system to others (0 = definitely would not recommend, 10 = definitely would recommend)? | 0; 1; 2; 3; 4; 5; 6; 7; 8; 9; 10 | Rating scale |
Appendix B
| Extract of Focus Group Questions |
|---|
| Could each of you tell me how and when you heard of Bboxx for the first time and how you purchased it? |
| When you decided to purchase the system, what factors were important to you? |
| Who or what influenced your decision to purchase the system? |
| What additional Bboxx appliances would you like to upgrade to in the future and why? |
| What appliance, that Bboxx is currently not offering, would you like to have? |
References
- United Nations SDGs. Available online: https://sdgs.un.org/ (accessed on 27 November 2020).
- IEA World Energy Outlook. 2019. Available online: https://www.iea.org/reports/world-energy-outlook-2019 (accessed on 3 April 2020).
- IEA. Africa Energy Outlook 2019; IEA: Paris, France, 2019. [Google Scholar]
- Lighting Global; GOGLA; ESMAP. Off-Grid Solar Market Trends Report 2020; ESMAP: Washington, DC, USA, 2020. [Google Scholar]
- Kowsari, R.; Zerriffi, H. Three dimensional energy profile: A conceptual framework for assessing household energy use. Energy Policy 2011, 39, 7505–7517. [Google Scholar] [CrossRef]
- Følstad, A.; Kvale, K. Customer journeys: A systematic literature review. J. Serv. Theory Pract. 2018, 28, 196–227. [Google Scholar] [CrossRef]
- Lemon, K.N.; Verhoef, P.C. Understanding Customer Experience Throughout the Customer Journey. J. Mark. 2016, 80, 69–96. [Google Scholar] [CrossRef]
- Sinitskaya, E.; Gomez, K.J.; Bao, Q.; Yang, M.C.; MacDonald, E.F. Designing linked journey maps to understand the complexities of the residential solar energy market. Renew. Energy 2020, 145, 1910–1922. [Google Scholar] [CrossRef]
- Ortbal, K.; Frazzette, N.; Mehta, K. Stakeholder journey mapping: An educational tool for social entrepreneurs. Procedia Eng. 2016, 159, 249–258. [Google Scholar] [CrossRef][Green Version]
- Ho, J.K.-K. Formulation of a Systemic PEST Analysis for Strategic Analysis. Eur. Acad. Res. 2014, 2, 6478–6492. [Google Scholar]
- Bimenyimana, S.; Asemota, G.N.O.; Li, L. The State of the Power Sector in Rwanda: A Progressive Sector with Ambitious Targets. Front. Energy Res. 2018, 6. [Google Scholar] [CrossRef]
- Nieuwenhout, F.D.; van Dijk, A.; van Dijk, V.A.; Hirsch, D.; Lasschuit, P.; van Roekel, G.; Arriaza, H.; Hankins, M.; Sharma, B.D.; Wade, H. Monitoring and Evaluation of Solar Home Systems: Experiences with Applications of Solar PV for Households in Developing Countries; The Netherlands Energy Research Institute: Petten, The Netherlands, 2000. [Google Scholar]
- Adwek, G.; Boxiong, S.; Ndolo, P.O.; Siagi, Z.O.; Chepsaigutt, C.; Kemunto, C.M.; Arowo, M.; Shimmon, J.; Simiyu, P.; Yabo, A.C. The Solar Energy Access in Kenya: A Review Focusing on Pay-As-You-Go Solar Home System; Springer: Dordrecht, The Netherlands, 2019; ISBN 0123456789. [Google Scholar]
- Bisaga, I. Scaling Up Off-Grid Solar Energy Access through Improved Understanding of Customers’ Needs, Aspirations and Energy Use of Decentralised (Smart) Solar Home Systems—A Case Study of Bboxx Customers in Rwanda. Ph.D. Thesis, University College London, London, UK, 2018. [Google Scholar]
- Smith, M.G.; Urpelainen, J. Early Adopters of Solar Panels in Developing Countries: Evidence from Tanzania. Rev. Policy Res. 2014, 31, 17–37. [Google Scholar] [CrossRef]
- Rahut, D.B.; Behera, B.; Ali, A.; Marenya, P. A ladder within a ladder: Understanding the factors influencing a household’s domestic use of electricity in four African countries. Energy Econ. 2017, 66, 167–181. [Google Scholar] [CrossRef]
- Dugoua, E.; Urpelainen, J. Relative deprivation and energy poverty: When does unequal access to electricity cause dissatisfaction? Int. J. Energy Res. 2014, 38, 1727–1740. [Google Scholar] [CrossRef]
- Jacobson, A. Connective Power: Solar Electrification and Social Change in Kenya. World Dev. 2007, 35, 144–162. [Google Scholar] [CrossRef]
- Hakiri, J.; Moyo, A.; Prasad, G. Assessing the role of solar home systems in poverty alleviation: Case study of Rukungiri district in Western Uganda (November, 2015). In Proceedings of the 2016 International Conference on the Domestic Use of Energy, Cape Town, South Africa, 30–31 March 2016; pp. 1–9. [Google Scholar] [CrossRef]
- Guta, D.D. Determinants of household adoption of solar energy technology in rural Ethiopia. J. Clean. Prod. 2018, 204, 193–204. [Google Scholar] [CrossRef]
- Mutua, J.; Kimuyu, P. Exploring the Odds for Actual and Desired Adoption of Solar Energy in Kenya; Environment for Development Initiative: Gothenburg, Sweden, 2015. [Google Scholar]
- Hirmer, S.; Guthrie, P. The benefits of energy appliances in the off-grid energy sector based on seven off-grid initiatives in rural Uganda. Renew. Sustain. Energy Rev. 2017, 79, 924–934. [Google Scholar] [CrossRef]
- Katikiro, R.E. Prospects for the Uptake of Renewable Energy Technologies in Rural Tanzania. Energy Procedia 2016, 93, 229–233. [Google Scholar] [CrossRef]
- Green, J.M.; Erskine, S.H. Solar (photovoltaic) systems, energy use and business activities in Maphephethe, KwaZulu-Natal. Dev. South. Afr. 1999, 16, 221–237. [Google Scholar] [CrossRef]
- Ondraczek, J. The sun rises in the east (of Africa): A comparison of the development and status of solar energy markets in Kenya and Tanzania. Energy Policy 2013, 56, 407–417. [Google Scholar] [CrossRef]
- Martinot, E.; Cabraal, A.; Mathur, S. World Bank/GEF solar home system projects: Experiences and lessons learned 1993–20001Eric Martinot conducted the work herein as an Associate of the Stockholm Environment Institute, Boston. He currently works for the Global Environment Facility. Anil Cabra. Renew. Sustain. Energy Rev. 2001, 5, 39–57. [Google Scholar] [CrossRef]
- Opiyo, N. Impacts of neighbourhood influence on social acceptance of small solar home systems in rural western Kenya. Energy Res. Soc. Sci. 2019, 52, 91–98. [Google Scholar] [CrossRef]
- Opiyo, N. A survey informed PV-based cost-effective electrification options for rural sub-Saharan Africa. Energy Policy 2016, 91, 1–11. [Google Scholar] [CrossRef]
- BBOXX Research Brief (Issue 03): How Do Our Customers Learn about Us? The Trend Is Shifting. Available online: https://www.bboxx.co.uk/research-brief-issue-03/ (accessed on 2 June 2020).
- Holtorf, H.; Urmee, T.; Calais, M.; Pryor, T. A model to evaluate the success of Solar Home Systems. Renew. Sustain. Energy Rev. 2015, 50, 245–255. [Google Scholar] [CrossRef]
- Barrie, J.; Cruickshank, H.J. Shedding light on the last mile: A study on the diffusion of Pay As You Go Solar Home Systems in Central East Africa. Energy Policy 2017, 107, 425–436. [Google Scholar] [CrossRef]
- Stojanovski, O.; Thurber, M.; Wolak, F. Rural energy access through solar home systems: Use patterns and opportunities for improvement. Energy Sustain. Dev. 2017, 37, 33–50. [Google Scholar] [CrossRef]
- GOGLA; Altai Consulting. Powering Opportunity The Economic Impact of Off-Grid Solar; GOGLA: Utrecht, The Netherlands, 2018. [Google Scholar]
- Kennedy, R.; Numminen, S.; Sutherland, J.; Urpelainen, J. Multilevel customer segmentation for off-grid solar in developing countries: Evidence from solar home systems in Rwanda and Kenya. Energy 2019, 186, 115728. [Google Scholar] [CrossRef]
- Bisaga, I. Innovation for Off-Grid Solar Rural Electrification. In Affordable and Clean Energy; Springer: Berlin/Heidelberg, Germany, 2020; pp. 1–11. ISBN 9783319710570. [Google Scholar]
- Zubi, G.; Dufo-López, R.; Pardo, N.; Pasaoglu, G. Concept development and techno-economic assessment for a solar home system using lithium-ion battery for developing regions to provide electricity for lighting and electronic devices. Energy Convers. Manag. 2016, 122, 439–448. [Google Scholar] [CrossRef]
- Gustavsson, M. Educational benefits from solar technology—Access to solar electric services and changes in children’s study routines, experiences from eastern province Zambia. Energy Policy 2007, 35, 1292–1299. [Google Scholar] [CrossRef]
- Steel, W.F.; Anyidoho, N.A.; Dadzie, F.Y.; Hosier, R.H. Developing rural markets for solar products: Lessons from Ghana. Energy Sustain. Dev. 2016, 31, 178–184. [Google Scholar] [CrossRef]
- Diallo, A.; Moussa, R.K. The effects of solar home system on welfare in off-grid areas: Evidence from Côte d’Ivoire. Energy 2019, 194, 116835. [Google Scholar] [CrossRef]
- Kebede, K.Y.; Mitsufuji, T.; Choi, E.K. After-sales service and local presence: Key factors for solar energy innovations diffusion in developing countries. In Proceedings of the PICMET’14 Conference: Portland International Center for Management of Engineering and Technology; Infrastructure and Service Integration, Kanazawa, Japan, 27–31 July 2014; pp. 3124–3130. [Google Scholar] [CrossRef]
- Duke, R.D.; Jacobson, A.; Kammen, D.M. Photovoltaic module quality in the Kenyan solar home systems market. Energy Policy 2002, 30, 477–499. [Google Scholar] [CrossRef]
- Schelling, N.; Hasson, M.J.; Huong, S.L.; Nevarez, A.; Lu, W.-C.; Tierney, M.; Subramanian, L.; Schützeichel, H. SIMbaLink: Towards a sustainable and feasible solar rural electrification system. In Proceedings of the 4th ACM/IEEE International Conference on Information and Communication Technologies and Development, London, UK, 13–16 December 2010; pp. 1–10. [Google Scholar] [CrossRef]
- Rolffs, P.; Ockwell, D.; Byrne, R. Beyond technology and finance: Pay-as-you-go sustainable energy access and theories of social change. Environ. Plan. A 2015, 47, 2609–2627. [Google Scholar] [CrossRef]
- Lemaire, X. Off-grid electrification with solar home systems: The experience of a fee-for-service concession in South Africa. Energy Sustain. Dev. 2011, 15, 277–283. [Google Scholar] [CrossRef]
- Gustavsson, M. With time comes increased loads—An analysis of solar home system use in Lundazi, Zambia. Renew. Energy 2007, 32, 796–813. [Google Scholar] [CrossRef]
- Green, J.M.; Wilson, M.; Cawood, W. Maphephethe rural electrification (photovoltaic) programme: The constraints on the adoption of solar home systems. Dev. South. Afr. 2001, 18, 19–30. [Google Scholar] [CrossRef]
- Diouf, B.; Pode, R.; Osei, R. Initiative for 100% rural electrification in developing countries: Case study of Senegal. Energy Policy 2013, 59, 926–930. [Google Scholar] [CrossRef]
- Opiyo, N.N. How basic access to electricity stimulates temporally increasing load demands by households in rural developing communities. Energy Sustain. Dev. 2020, 59, 97–106. [Google Scholar] [CrossRef]
- Bisaga, I.; Parikh, P. To climb or not to climb? Investigating energy use behaviour among Solar Home System adopters through energy ladder and social practice lens. Energy Res. Soc. Sci. 2018, 44, 293–303. [Google Scholar] [CrossRef]
- Zubi, G.; Fracastoro, G.V.; Lujano-Rojas, J.M.; El Bakari, K.; Andrews, D. The unlocked potential of solar home systems; an effective way to overcome domestic energy poverty in developing regions. Renew. Energy 2019, 132, 1425–1435. [Google Scholar] [CrossRef]
- Urpelainen, J. Energy poverty and perceptions of solar power in marginalized communities: Survey evidence from Uttar Pradesh, India. Renew. Energy 2016, 85, 534–539. [Google Scholar] [CrossRef]
- Winther, T.; Ulsrud, K.; Saini, A. Solar powered electricity access: Implications for women’s empowerment in rural Kenya. Energy Res. Soc. Sci. 2018, 44, 61–74. [Google Scholar] [CrossRef]
- Acker, R.H.; Kammen, D.M. The quiet (energy) revolution: Analysing the dissemination of photovoltaic power systems in Kenya. Energy Policy 1996, 24, 81–111. [Google Scholar] [CrossRef]
- Schmitt, B.H. Customer Experience Management: A Revolutionary Approach to Connecting with Your Customers; John Wiley & Sons, Inc.: Hoboken, NJ, USA, 2003. [Google Scholar]
- Bisaga, I.; Puźniak-Holford, N.; Grealish, A.; Baker-Brian, C.; Parikh, P. Scalable off-grid energy services enabled by IoT: A case study of BBOXX SMART Solar. Energy Policy 2017, 109, 199–207. [Google Scholar] [CrossRef]
- IEA. Access to Electricity Database 2020; IEA: Paris, France, 2020. [Google Scholar]
- Koo, B.B.; Rysankova, D.; Portale, E.; Angelou, N.; Keller, S.; Padam, G. Rwanda: Beyond Connections; ESMAP: Washington, DC, USA, 2018. [Google Scholar]
- Commonwealth Local Government Forum. The local government system in Rwanda; Commonwealth Local Government Forum: London, UK, 2018. [Google Scholar]
- NISR; MINECOFIN. Fourth Rwanda Population and Housing Census: Atlas; NISR: Kigali, Rwanda, 2012.
- NISR; MINECOFIN. Thematic Report: Population Size, Structure and Distribution; NISR: Kigali, Rwanda, 2014.
- Feron, S. Sustainability of Off-Grid Photovoltaic Systems for Rural Electrification in Developing Countries: A Review. Sustainability 2016, 8, 1326. [Google Scholar] [CrossRef]
- De Schrijver, A. Sample survey on sensitive topics: Investigating respondents’ understanding and trust in alternative versions of the randomized response technique. J. Res. Pract. 2012, 8, 1–17. [Google Scholar]
- Power Africa. Off-Grid Solar Market Assessment Rwanda; Power Africa: Washington, DC, USA, 2019. [Google Scholar]
- NISR. Labour Force Survey Annual Report 2019; NISR: Kigali, Rwanda, 2020.
- NISR. Unlocking Rwanda’s Potential to Reap the Demographic Dividend; NISR: Kigali, Rwanda, 2017.
- Rwanda Utilities Regulatory Authority. Statistics Report for Telecom, Media and Broadcasting Sector as of the First Quarter of the Year 2020; Rwanda Utilities Regulatory Authority: Kigali, Rwanda, 2020.
- Rwanda Utilities Regulatory Authority. Statistics Report for Telecom, Media and Broadcasting Sector as of the Third Quarter of the Year 2017; Rwanda Utilities Regulatory Authority: Kigali, Rwanda, 2017.
- Urpelainen, J.; Yoon, S. Solar home systems for rural India: Survey evidence on awareness and willingness to pay from Uttar Pradesh. Energy Sustain. Dev. 2015, 24, 70–78. [Google Scholar] [CrossRef]
- Khan, I. Impacts of energy decentralization viewed through the lens of the energy cultures framework: Solar home systems in the developing economies. Renew. Sustain. Energy Rev. 2020, 119, 109576. [Google Scholar] [CrossRef]
- Scott, I. A business model for success: Enterprises serving the base of the pyramid with off-grid solar lighting. Renew. Sustain. Energy Rev. 2017, 70, 50–55. [Google Scholar] [CrossRef]
- Brunet, C.; Savadogo, O.; Baptiste, P.; Bouchard, M.A. Shedding some light on photovoltaic solar energy in Africa—A literature review. Renew. Sustain. Energy Rev. 2018, 96, 325–342. [Google Scholar] [CrossRef]
- Grimm, M.; Munyehirwe, A.; Peters, J.; Sievert, M. A first step up the energy ladder? Low cost solar kits and household’s welfare in rural Rwanda. World Bank Econ. Rev. 2017, 31, 631–649. [Google Scholar] [CrossRef]
- Gebreslassie, M.G. Solar home systems in Ethiopia: Sustainability challenges and policy directions. Sustain. Energy Technol. Assess. 2020, 42, 100880. [Google Scholar] [CrossRef]
- Wamukonya, N.; Davis, M. Socio-economic impacts of rural electrification in Namibia: Comparisons between grid, solar and unelectrified households. Energy Sustain. Dev. 2001, 5, 5–13. [Google Scholar] [CrossRef]
- Azimoh, C.L.; Wallin, F.; Klintenberg, P.; Karlsson, B. An assessment of unforeseen losses resulting from inappropriate use of solar home systems in South Africa. Appl. Energy 2014, 136, 336–346. [Google Scholar] [CrossRef]
- Brown, E.; Leary, J.; Davies, G.; Batchelor, S.; Scott, N. eCook: What behavioural challenges await this potentially transformative concept? Sustain. Energy Technol. Assess. 2017, 22, 106–115. [Google Scholar] [CrossRef]
- Wirtz, J.; Tang, C.; Georgi, D. Successful referral behavior in referral reward programs. J. Serv. Manag. 2019, 30, 48–74. [Google Scholar] [CrossRef]
- William, M.C. Positive Versus Negative Word-of-mouth: Effects on Receivers. Acad. Mark. Stud. J. 2017, 21, 1–10. [Google Scholar]
- Choumert-Nkolo, J.; Combes Motel, P.; Le Roux, L. Stacking up the ladder: A panel data analysis of Tanzanian household energy choices. World Dev. 2019, 115, 222–235. [Google Scholar] [CrossRef]
- Zubi, G.; Spertino, F.; Carvalho, M.; Adhikari, R.S.; Khatib, T. Development and assessment of a solar home system to cover cooking and lighting needs in developing regions as a better alternative for existing practices. Sol. Energy 2017, 155, 7–17. [Google Scholar] [CrossRef]









| District | Sector | Bboxx Customers | Population | Population Density (Inhabitants/km2) |
|---|---|---|---|---|
| Bugesera | All sectors | 2260 | 361,914 | 280 |
| Nyamata | 526 | 34,922 | 368 | |
| Juru | 494 | 23,673 | 291 | |
| Kayonza | All sectors | 2737 | 344,157 | 178 |
| Murundi | 399 | 26,042 | 73 | |
| Mwiri | 448 | 22,933 | 45 |
| District | Sector | Gender | In-Person Interviews | Telephone Interviews |
|---|---|---|---|---|
| Bugesera | Nyamata | Female | 6 | 6 |
| Male | 6 | 8 | ||
| Juru | Female | 7 | 6 | |
| Male | 6 | 6 | ||
| Kayonza | Murundi | Female | 6 | 7 |
| Male | 7 | 5 | ||
| Mwiri | Female | 5 | 4 | |
| Male | 7 | 8 | ||
| 50 | 50 |
| Influencing Individual Characteristics | Responses | Percent (%) |
|---|---|---|
| Gender (n = 100) | Male | 53 |
| Female | 47 | |
| Age (n = 100) | 18–39 years | 52 |
| Above 39 years | 48 | |
| Education level (n = 100) | No education | 13 |
| Attended primary education | 51 | |
| Attended secondary education | 31 | |
| Attended university | 5 | |
| Household income in previous month (n = 98) | Less than RWF 20,000 (~USD 20) | 51 |
| RWF 20,000+ | 49 | |
| Household occupants in last year (n = 100) | 1–5 occupants | 56 |
| Above 5 occupants | 44 | |
| Number of rooms (n = 100) | 2–4 rooms | 41 |
| 5–7 rooms | 48 | |
| 8–10+ rooms | 11 | |
| Months as Bboxx customer (n = 100) | 3–12 months | 41 |
| Above 12 months | 59 |
Publisher’s Note: MDPI stays neutral with regard to jurisdictional claims in published maps and institutional affiliations. |
© 2021 by the authors. Licensee MDPI, Basel, Switzerland. This article is an open access article distributed under the terms and conditions of the Creative Commons Attribution (CC BY) license (http://creativecommons.org/licenses/by/4.0/).
Share and Cite
Kizilcec, V.; Parikh, P.; Bisaga, I. Examining the Journey of a Pay-as-You-Go Solar Home System Customer: A Case Study of Rwanda. Energies 2021, 14, 330. https://doi.org/10.3390/en14020330
Kizilcec V, Parikh P, Bisaga I. Examining the Journey of a Pay-as-You-Go Solar Home System Customer: A Case Study of Rwanda. Energies. 2021; 14(2):330. https://doi.org/10.3390/en14020330
Chicago/Turabian StyleKizilcec, Vivien, Priti Parikh, and Iwona Bisaga. 2021. "Examining the Journey of a Pay-as-You-Go Solar Home System Customer: A Case Study of Rwanda" Energies 14, no. 2: 330. https://doi.org/10.3390/en14020330
APA StyleKizilcec, V., Parikh, P., & Bisaga, I. (2021). Examining the Journey of a Pay-as-You-Go Solar Home System Customer: A Case Study of Rwanda. Energies, 14(2), 330. https://doi.org/10.3390/en14020330

