Islanding Detection Using a Micro-Synchrophasor for Distribution Systems with Distributed Generation
Abstract
1. Introduction
- Unintentional islanding
- Protection issues
- Operational issues
- Power quality issues
- Power generated through distributed generation cannot be wheeled through transmission lines as they operate close to the loading limits.
- Shortage of technically trained workforce.
Literature Review
2. Methodology
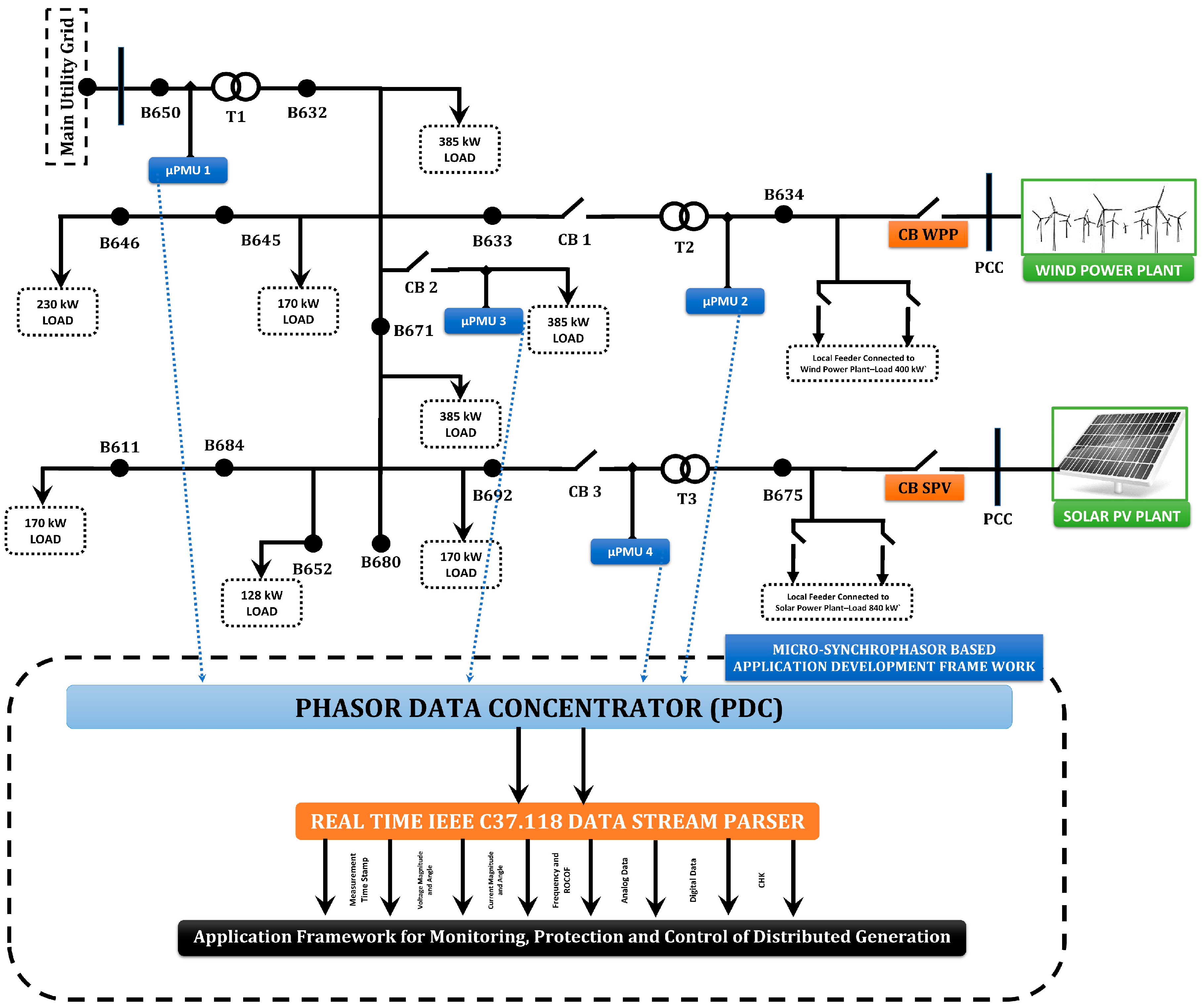
2.1. Modeling of IEEE 13—Node Distribution Test Feeder
2.2. Modeling of Solar Photo Voltaic (PV) Plant
Design of LC Filter for Inverter
2.3. Modelling of Wind Power Plant
2.4. Modeling of Micro-Synchrophasor (Micro-Phasor Measurement Unit)
2.4.1. Micro-Synchrophasor Based Voltage Phasor Estimation
2.4.2. Determination of Rate of Change of Voltage (ROCOV)
2.4.3. Micro-Synchrophasor Based Phase Angle Difference between Voltage Signals (VPAD)
2.4.4. Micro-Synchrophasor Based Rate of Change of Voltage Phase Angle Difference (ROCOVPAD)
2.4.5. Micro-Synchrophasor Based Frequency Estimation
2.4.6. Micro-Synchrophasor Based Rate of Change of Frequency (ROCOF)
3. Proposed Micro-Synchrophasor Based IDM
3.1. Algorithm for Proposed Micro-Synchrophasor Based IDM
- (a)
- Power generated by DG > Power requirement of local loads
- (b)
- Power generated by DG < Power requirement of local loads
- (c)
- Power generated by DG ≈ Power requirement of local loads
- (a)
- Faults
- (b)
- Load shedding
- (c)
- Starting characteristics of industrial motor loads (induction motors)
3.1.1. Islanding Scenarios
3.1.2. Non-Islanding Scenarios
4. Results and Discussion
4.1. System under Steady-State Operating Conditions
4.2. System under Islanded Operating Conditions
4.2.1. Case (i) Islanding Condition: Power Generated by DG > Power Requirement of Local Loads (High Power Mismatch)
4.2.2. Case (ii) Islanding Condition: Power Generated by DG < Power Requirement of Local Loads (High Power Mismatch)
4.2.3. Case (iii) Islanding Condition: Power Generated by DG = Power Requirement of Local Loads (Low Power Mismatch)
4.2.4. Case (iv) Non-Islanding Condition: Short Circuit Fault
4.2.5. Case (v) Non-Islanding Condition: Load Shedding
4.2.6. Case (vi) Starting Characteristics of Industrial Motor loads
4.2.7. Case (vii) Effect of Multiple DGs on the Islanded Grid
4.3. Summarized Results of the Proposed Micro-Synchrophasor Based IDM
4.4. Comparative Study with Other Islanding Techniques
5. Conclusions
Author Contributions
Funding
Acknowledgments
Conflicts of Interest
References
- Dutta, S.; Sadhu, P.K.; Jaya Bharata Reddy, M.; Mohanta, D.K. Shifting of research trends in islanding detection method—A comprehensive survey. Prot. Control Mod. Power Syst. 2018, 3, 1. [Google Scholar] [CrossRef]
- Kim, M.-S.; Haider, R.; Cho, G.-J.; Kim, C.-H.; Won, C.-Y.; Chai, J.-S. Comprehensive Review of Islanding Detection Methods for Distributed Generation Systems. Energies 2019, 12, 837. [Google Scholar] [CrossRef]
- Valsamas, F.; Voglitsis, D.; Rigogiannis, N.; Papanikolaou, N.; Kyritsis, A. Comparative study of active anti-islanding schemes compatible with MICs in the prospect of high penetration levels and weak grid conditions. IET Gener. Transm. Distrib. 2018, 12, 4589–4596. [Google Scholar] [CrossRef]
- Sivadas, D.; Vasudevan, K. An Active Islanding Detection Strategy with Zero Non detection Zone for Operation in Single and Multiple Inverter Mode Using GPS Synchronized Pattern. IEEE Trans. Ind. Electron. 2020, 67, 5554–5564. [Google Scholar] [CrossRef]
- Murugesan, S.; Murali, V. Hybrid Analyzing Technique Based Active Islanding Detection for Multiple DGs. IEEE Trans. Ind. Inform. 2019, 15, 1311–1320. [Google Scholar] [CrossRef]
- Mishra, P.P.; Bhende, C.N. Islanding detection scheme for distributed generation systems using modified reactive power control strategy. IET Gener. Transm. Distrib. 2019, 13, 814–820. [Google Scholar] [CrossRef]
- Zamani, R.; Hamedani-Golshan, M.E.; Haes Alhelou, H.; Siano, P.; Pota, H.R. Islanding Detection of Synchronous Distributed Generator Based on the Active and Reactive Power Control Loops. Energies 2018, 11, 2819. [Google Scholar] [CrossRef]
- Khodaparastan, M.; Vahedi, H.; Khazaeli, F.; Oraee, H. A Novel Hybrid Islanding Detection Method for Inverter-Based DGs Using SFS and ROCOF. IEEE Trans. Power Deliv. 2017, 32, 2162–2170. [Google Scholar] [CrossRef]
- Zamani, R.; Hamedani Golshan, M.E.; Haes Alhelou, H.; Hatziargyriou, N. A novel hybrid islanding detection method using dynamic characteristics of synchronous generator and signal processing technique. Electr. Power Syst. Res. 2019, 175, 105911. [Google Scholar] [CrossRef]
- Bakhshi-Jafarabadi, R.; Sadeh, J. New voltage feedback-based islanding detection method for grid-connected photovoltaic systems of microgrid with zero non-detection zone. IET Renew. Power Gener. 2020, 14, 1710–1719. [Google Scholar] [CrossRef]
- Murugesan, S.; Venkatakirthiga, M. Active Unintentional Islanding Detection Method for Multiple PMSG based DGs. IEEE Trans. Ind. Appl. 2020, 56, 4700–4708. [Google Scholar] [CrossRef]
- Nale, R.; Venkatanagaraju, K.; Biswal, S.; Biswal, M.; Kishor, N. Islanding detection in distributed generation system using intrinsic time decomposition. IET Gener. Transm. Distrib. 2019, 13, 626–633. [Google Scholar] [CrossRef]
- Almas, M.S.; Vanfretti, L. RT-HIL Implementation of the Hybrid Synchrophasor and GOOSE-Based Passive Islanding Schemes. IEEE Trans. Power Deliv. 2016, 31, 1299–1309. [Google Scholar] [CrossRef]
- Gupta, P.; Bhatia, R.S.; Jain, D.K. Active ROCOF Relay for Islanding Detection. IEEE Trans. Power Deliv. 2017, 32, 420–429. [Google Scholar] [CrossRef]
- Abd-Elkader, A.G.; Saleh, S.M.; Magdi Eiteba, M.B. A passive islanding detection strategy for multi-distributed generations. Int. J. Electr. Power Energy Syst. 2018, 99, 146–155. [Google Scholar] [CrossRef]
- Uros, M.; Demetris, C.; Petros, A.; Gabriela, H. Impact of inverter-based generation on islanding detection schemes in distribution networks. Electr. Power Syst. Res. 2021, 190. [Google Scholar] [CrossRef]
- Xing, X.; Chun, H.; Danni, L. A new passive islanding detection approach considering the dynamic behavior of load in microgrid. Int. J. Electr. Power Energy Syst. 2020, 117. [Google Scholar] [CrossRef]
- Shabani, H.; Vahidi, B.; Naghizadeh, R.A.; Hosseinian, S.H. Islanding Detection in Unbalanced Distribution Systems with Doubly Fed Induction Generator Based Distributed Generation Using Wavelet Transform. Electr. Power Compon. Syst. 2015, 43, 866–878. [Google Scholar] [CrossRef]
- Ahmadipour, M.; Hizam, H.; Lutfi Othman, M.; Amran Mohd Radzi, M. An Anti-Islanding Protection Technique Using a Wavelet Packet Transform and a Probabilistic Neural Network. Energies 2018, 11, 2701. [Google Scholar] [CrossRef]
- Kermany, S.D.; Joorabian, M.; Deilami, S.; Masoum, M.A.S. Hybrid Islanding Detection in Microgrid With Multiple Connection Points to Smart Grids Using Fuzzy-Neural Network. IEEE Trans. Power Syst. 2017, 32, 2640–2651. [Google Scholar] [CrossRef]
- Gupta, N.; Garg, R. Algorithm for islanding detection in photovoltaic generator network connected to low-voltage grid. IET Gener. Transm. Distrib. 2018, 12, 2280–2287. [Google Scholar] [CrossRef]
- Ghalavand, F.; Alizade, B.A.M.; Gaber, H.; Karimipour, H. Microgrid islanding detection based on mathematical morphology. Energies 2018, 11, 2696. [Google Scholar] [CrossRef]
- Dubey, R.; Popov, M.; Samantaray, S.R. Transient monitoring function-based islanding detection in power distribution network. IET Gener. Transm. Distrib. 2019, 13, 805–813. [Google Scholar] [CrossRef]
- Wang, G.; Gao, F.; Liu, J.; Li, Q.; Zhao, Y. Design consideration and performance analysis of a hybrid islanding detection method combining voltage unbalance/total harmonic distortion and bilateral reactive power variation. CPSS Tran. Power Electron. Appl. 2020, 5. [Google Scholar] [CrossRef]
- Kolli, A.T.; Ghaffarzadeh, N. A novel phaselet-based approach for islanding detection in inverter-based distributed generation systems. Electr. Power Syst. Res. 2020, 182. [Google Scholar] [CrossRef]
- Thomas, S.R.; Kurupath, V.; Nair, U. A passive islanding detection method based on K-means clustering and EMD of reactive power signal. Sustain. Energy Grids Netw. 2020, 23. [Google Scholar] [CrossRef]
- Cui, Q.; El-Arroudi, K.; Joós, G. Islanding Detection of Hybrid Distributed Generation Under Reduced Non-Detection Zone. IEEE Trans. Smart Grid 2018, 9, 5027–5037. [Google Scholar] [CrossRef]
- Tan, K.-H.; Lan, C.-W. DG System Using PFNN Controllers for Improving Islanding Detection and Power Control. Energies 2019, 12, 506. [Google Scholar] [CrossRef]
- Li, Y.; Zhang, P.; Li, W.; Debs, J.N.; Ferrante, D.A.; Kane, D.J.; Woolard, S.N.; Kalbfleisch, R.; Bowes, K.B.; Kasznay, A.J. Nondetection Zone Analytics for Unintentional Islanding in a Distribution Grid Integrated With Distributed Energy Resources. IEEE Trans. Sustain. Energy 2019, 10, 214–225. [Google Scholar] [CrossRef]
- Haque, A.; Alshareef, A.; Khan, A.I.; Alam, M.M.; Kurukuru, V.S.B.; Irshad, K. Data Description Technique-Based Islanding Classification for Single-Phase Grid-Connected Photovoltaic System. Sensors 2020, 20, 3320. [Google Scholar] [CrossRef]
- Bayrak, G.; Kabalci, E. Implementation of a new remote islanding detection method for wind–solar hybrid power plants. Renew. Sustain. Energy Rev. 2016, 58, 1–15. [Google Scholar] [CrossRef]
- Shrestha, A.; Kattel, R.; Dachhepatic, M.; Mali, B.; Thapa, R.; Singh, A.; Bista, D.; Adhikary, B.; Papadakis, A.; Maskey, R.K. Comparative Study of Different Approaches for Islanding Detection of Distributed Generation Systems. Appl. Syst. Innov. 2019, 2, 25. [Google Scholar] [CrossRef]
- Radhakrishnan, R.M.; Sankar, A.; Rajan, S. Synchrophasor based islanding detection for microgrids using moving window principal component analysis and extended mathematical morphology. IET Renew. Power Gener. 2020. [Google Scholar] [CrossRef]
- Katyara, S.; Hashmani, A.; Chowdhary, B.S.; Musavi, H.B.; Aleem, A.; Chachar, F.A.; Shah, M.A. Wireless Networks for Voltage Stability Analysis and Anti-islanding Protection of Smart Grid System. Wirel. Pers. Commun. 2020, 5. [Google Scholar] [CrossRef]
- Hojabri, M.; Dersch, U.; Papaemmanouil, A.; Bosshart, P. A Comprehensive Survey on Phasor Measurement Unit Applications in Distribution Systems. Energies 2019, 12, 4552. [Google Scholar] [CrossRef]
- Sharma, N.K.; Samantaray, S.R. Assessment of PMU-based wide-area angle criterion for fault detection in microgrid. IET Gener. Transm. Distrib. 2019, 13, 4301–4310. [Google Scholar] [CrossRef]
- Eissa, M.M. Developing wide area phase plane primary protection scheme “WA4PS” for complex smart grid system. Int. J. Electr. Power Energy Syst. 2018, 99, 203–213. [Google Scholar] [CrossRef]
- Guo, Y.; Li, K.; Laverty, D.M.; Xue, Y. Synchrophasor-Based Islanding Detection for Distributed Generation Systems Using Systematic Principal Component Analysis Approaches. IEEE Trans. Power Deliv. 2015, 30, 2544–2552. [Google Scholar] [CrossRef]
- Skok, S.; Frlan, K.; Ugarkovic, K. Detection and Protection of Distributed Generation from Island Operation by Using PMUs. Energy Procedia 2017, 141, 438–442. [Google Scholar] [CrossRef]
- Emma, M. Stewart and Alexandra von Meier. In Phasor Measurements for Distribution System Applications, Smart Grid Handbook; John Wiley & Sons, Ltd.: Hoboken, NJ, USA, 2016. [Google Scholar]
- Kumar, L.A.; Karthikeyan, S. Modeling of Phasor Measurement Unit for Wide Area Monitoring and control of Smart Grids with Distributed Energy Resources. In Proceedings of the 2016 IEEE Conference on Technologies for Sustainability (SusTech), Phoenix, AZ, USA, 9–11 October 2016; pp. 188–194. [Google Scholar] [CrossRef]
- Meier, A.V.; Stewart, E.; McEachern, A.; Andersen, M.; Mehrmanesh, L. Precision Micro-Synchrophasors for Distribution Systems: A Summary of Applications. IEEE Trans. Smart Grid 2017, 8, 2926–2936. [Google Scholar] [CrossRef]
- Dutta, S.; Sadhu, P.K.; Reddy, M.J.B.; Mohanta, D.K. Smart inadvertent islanding detection employing p-type µPMU for an active distribution network. IET Gener. Transm. Distrib. 2018, 12, 4615–4625. [Google Scholar] [CrossRef]
- Sun, Y.; Chen, X.; Yang, S.; Tseng, K.J.; Amaratunga, G. Micro PMU based monitoring system for active distribution networks. In Proceedings of the 2017 IEEE 12th International Conference on Power Electronics and Drive Systems (PEDS), Honolulu, HI, USA, 12–15 December 2017; pp. 518–522. [Google Scholar] [CrossRef]
- Appasani, B.; Mohanta, D.K. A review on synchrophasor communication system: Communication technologies, standards and applications. Prot. Control Mod. Power Syst. 2018, 3, 37. [Google Scholar] [CrossRef]
- Pouryekta, A.; Ramachandaramurthy, V.K.; Mithulananthan, N.; Arulampalam, A. Islanding Detection and Enhancement of Microgrid Performance. IEEE Syst. 2018, 12, 3131–3141. [Google Scholar] [CrossRef]
- Muda, H.; Jena, P. Phase angle-based PC technique for islanding detection of distributed generations. IET Renew. Power Gener. 2018, 12, 735–746. [Google Scholar] [CrossRef]
- IEEE Application Guide for IEEE Std 1547(TM), IEEE Standard for Interconnecting Distributed Resources with Electric Power Systems; IEEE Std 1547.2-2008; IEEE: Piscataway, NJ, USA, 2009; pp. 1–217. [CrossRef]
- Chandak, S.; Mishra, M.; Nayak, S.; Rout, P.K. Optimal feature selection for islanding detection in distributed generation. IET Smart Grid 2018, 1, 85–95. [Google Scholar] [CrossRef]
- Kim, I.; Regassa, R.; Harley, R.G. The modeling of distribution feeders enhanced by distributed generation in DIgSILENT. In Proceedings of the 2015 IEEE 42nd Photovoltaic Specialist Conference (PVSC), New Orleans, LA, USA, 14–19 June 2015; pp. 1–5. [Google Scholar] [CrossRef]
- Kersting, W.H. Radial distribution test feeders. In Proceedings of the 2001 IEEE Power Engineering Society Winter Meeting. Conference Proceedings (Cat. No.01CH37194), Columbus, OH, USA, 28 January–1 February 2001; pp. 908–912. [Google Scholar] [CrossRef]
- Chandak, S.; Mishra, M.; Rout, P.K. Hybrid islanding detection with optimum feature selection and minimum NDZ. Int. Trans. Elect. Energy Syst. 2018, 28, e2602. [Google Scholar] [CrossRef]
- Phadke, A.G.; Thorp, J.S. Synchronized Phasor Measurements and Their Applications; Springer: New York, NY, USA, 2008. [Google Scholar]
- Phase Angle Calculations: Considerations and Use Cases. Available online: https://www.naspi.org/node/633 (accessed on 6 September 2020).
- Zheng, T.; Yang, H.; Zhao, R.; Kang, Y.C.; Terzija, V. Design, Evaluation and Implementation of an Islanding Detection Method for a Micro-grid. Energies 2018, 11, 323. [Google Scholar] [CrossRef]
- Lopes, L.A.C.; Sun, H. Performance assessment of active frequency drifting islanding detection methods. IEEE Trans. Energy Convers. 2006, 21, 171–180. [Google Scholar] [CrossRef]
- Hamzeh, M.; Farhangi, S.; Farhangi, B. A new control method in PV grid connected inverters for anti-islanding protection by impedance monitoring. In Proceedings of the 2008 11th Workshop on Control and Modeling for Power Electronics, Zurich, Switzerland, 17–20 August 2008; pp. 1–5. [Google Scholar]
- Wang, W.; Kliber, J.; Zhang, G.; Xu, W.; Howell, B.; Palladino, T. A Power Line Signaling Based Scheme for Anti-Islanding Protection of Distributed Generators—Part II: Field Test Results. IEEE Trans. Power Deliv. 2007, 22, 1767–1772. [Google Scholar] [CrossRef]















| Parameters | Values |
|---|---|
| No. of parallel strings | 88 |
| Series connected modules per string | 7 |
| Maximum Power, Pmax | 414.801 W |
| Open Circuit Voltage, Voc | 85.3 V |
| Short Circuit Current, Isc | 6.09 A |
| Voltage at Maximum Power Point, Vmpp | 72.9 V |
| Current at Maximum Power Point, Impp | 5.69 A |
| Parameter | Value | Unit |
|---|---|---|
| Inductor | 5 | mH |
| Capacitor | 300 | µF |
| Parameter | Specification |
|---|---|
| Rated Power | 6 × 1.5 MW (9 MW) |
| Rated Voltage | 575 V |
| Rated Frequency | 60 Hz |
| Mutual Inductance | 1.526 mH |
| Stator Resistance | 1.4 mΩ |
| Rotor Resistance | 0.99 mΩ |
| Stator Inductance | 0.08998 mH |
| Rotor Inductance | 0.08208 mH |
| System Parameter | Specification |
|---|---|
| Feeder Voltage | 4.16 kV |
| Frequency | 60 Hz |
| Rated Power of PV Plant | 250 kW |
| Rated Power of Wind Farm | 9 MW |
| No. of buses | 13 |
| Scenario | Detection Time (ms) | |
|---|---|---|
| Islanding Scenario | ||
| Active Power Mismatch | Reactive Power Mismatch | |
| 80% | 60% | 12 |
| 70% | 50% | 12 |
| 2% | 1% | 14 |
| 0.5% | 0% | 14 |
| 0% | 0% | 14 |
| −2% | −1% | 14 |
| −70% | −50% | 12 |
| −80% | −60% | 12 |
| Non-Islanding Scenario | ||
| Short Circuit Fault | Not detected | |
| Load Shedding | Not detected | |
| Starting Characteristics of Induction Motor | Not detected | |
| Effect of Multiple DGs on Island Detection | Not Affected | |
| Islanding Detection Technique | Factors Affecting Islanding | |||
|---|---|---|---|---|
| Non-Detection Zone | Detection Time | Effect of Multiples DGs | Remarks | |
| Local Methods—Active Islanding Detection Methods | ||||
| Sandia Frequency Shift (SFS) [8] | Small | 100 ms | Synchronization issues. | Degrades power quality |
| Voltage Feedback based IDM [10] | Small | 810 ms | Synchronization issues. | Very low threshold and depends on system settings |
| Active Unintentional Islanding Detection Method [11] | Small | 178 ms | Synchronization issues | Slight degradation of power quality |
| Active Frequency drift [56] | Small | 928 ms | Synchronization issues. | Degrades power quality |
| Impedance Measurement [57] | Small | 200 ms | Synchronization issues. | The threshold depends on grid impedance |
| Local Methods—Passive Islanding Detection Methods | ||||
| Under Voltage/ Over Voltage [13] | Large NDZ | 4 ms to 2 s | No Effect | Requires minimum 20% RPM or an APM greater than 30% |
| Under Frequency/ Over Frequency [13] | Large NDZ but smaller than UV/OV | 4 ms to 2 s | No Effect | Requires an APM or RPM of 10% |
| ROCOF [13] | Similar to UF/OF | 200 ms | No Effect | Requires an APM or RPM of 10% |
| Passive IDM based on OF/UF and OV/UV thresholds [16] | Minimal NDZ | Meets the required conditions of 2 s | No Effect | Reduced computational time |
| Passive IDM based on the dynamic behavior of load [17] | NDZ is limited to [−1%, 1%] for APM and RPM | Large Power Mismatch—138 ms Small Power Mismatch—154 ms NISs—83 ms | No Effect | Applicable to both inverter-based DG and Synchronous DG. |
| Local Methods—Hybrid Islanding Detection Methods | ||||
| Hybrid IDM based on Voltage Unbalance/THD and Bilateral Reactive Power Variation [24] | Zero NDZ | 98 ms to 138 ms. | No Effect | Perturbation of the reactive power degrades the power quality to some extent |
| The Phaselet-based approach of Hybrid IDM [25] | Zero NDZ | less than two cycles even in the case of perfect power match | No effect | No power quality degradation |
| Passive IDM based on K-means clustering and Empirical Mode Decomposition (EMD) [26] | very near zero Non-Detection Zone | 40 ms for the fixed window system and 20 ms for the sliding window approach | No Effect | Since EMD is utilized the power quality is not affected. |
| Data Description Technique based Hybrid IDM [30] | Almost zero NDZ [99.2% classifier efficiency] | Meets the required conditions of 2 s | No Effect | Detection rate 99.2%; false alarm rate 0.2% occurs when power imbalance is less than 3% |
| Remote Islanding Detection Methods | ||||
| Moving Window Principal Component Analysis based Islanding Detection [33] | Very Small | Detects within 2 s with lesser false alarms | No Effect | Probability of False detection |
| Wireless Networks for Anti islanding Protection [34] | Very Small | Meets the required conditions of 2 s | No effect | Latency and it depends on the communication medium |
| Communication based Methods [58] | Negligible | High and it depends on communication medium | No Effect | Very high detection reliability |
| Proposed Micro-synchrophasor based Islanding Detection | Null NDZ | 14 ms High Power Mismatch—12 ms Low Power Mismatch—14 ms | No Effect | Fast response, high detection reliability under zero power mismatch conditions |
© 2020 by the authors. Licensee MDPI, Basel, Switzerland. This article is an open access article distributed under the terms and conditions of the Creative Commons Attribution (CC BY) license (http://creativecommons.org/licenses/by/4.0/).
Share and Cite
Subramanian, K.; Loganathan, A.K. Islanding Detection Using a Micro-Synchrophasor for Distribution Systems with Distributed Generation. Energies 2020, 13, 5180. https://doi.org/10.3390/en13195180
Subramanian K, Loganathan AK. Islanding Detection Using a Micro-Synchrophasor for Distribution Systems with Distributed Generation. Energies. 2020; 13(19):5180. https://doi.org/10.3390/en13195180
Chicago/Turabian StyleSubramanian, Karthikeyan, and Ashok Kumar Loganathan. 2020. "Islanding Detection Using a Micro-Synchrophasor for Distribution Systems with Distributed Generation" Energies 13, no. 19: 5180. https://doi.org/10.3390/en13195180
APA StyleSubramanian, K., & Loganathan, A. K. (2020). Islanding Detection Using a Micro-Synchrophasor for Distribution Systems with Distributed Generation. Energies, 13(19), 5180. https://doi.org/10.3390/en13195180

