Energy Internet, the Future Electricity System: Overview, Concept, Model Structure, and Mechanism
Abstract
1. Introduction
- an overview of Energy Internet, its current status, global context, and discussion on its aptness as a future electricity system;
- development of a conceptual model of Energy Internet and its features with a proposition for a novel seven-layer architecture model adapted from information internet;
- introduction of the concept of Energy Intranet to address the small-scale version of Energy Internet;
- conceptual description of relevant technologies and mechanisms of Energy Internet.
2. Energy Internet: The Beginning
2.1. Information Internet as the Cornerstone of Energy Internet
2.2. Energy Internet: Evolution, Current Status, and Global Context
2.3. Energy Internet: Aptness as A Future Electricity System
3. Conceptual Model of Energy Internet
3.1. Concepts and Definitions
3.2. Energy Internet Architecture
3.3. Features of Energy Internet Adapted from Information Internet
3.3.1. Plug-and-Play Interface
3.3.2. Energy Routers
4. Model Structure of Energy Internet
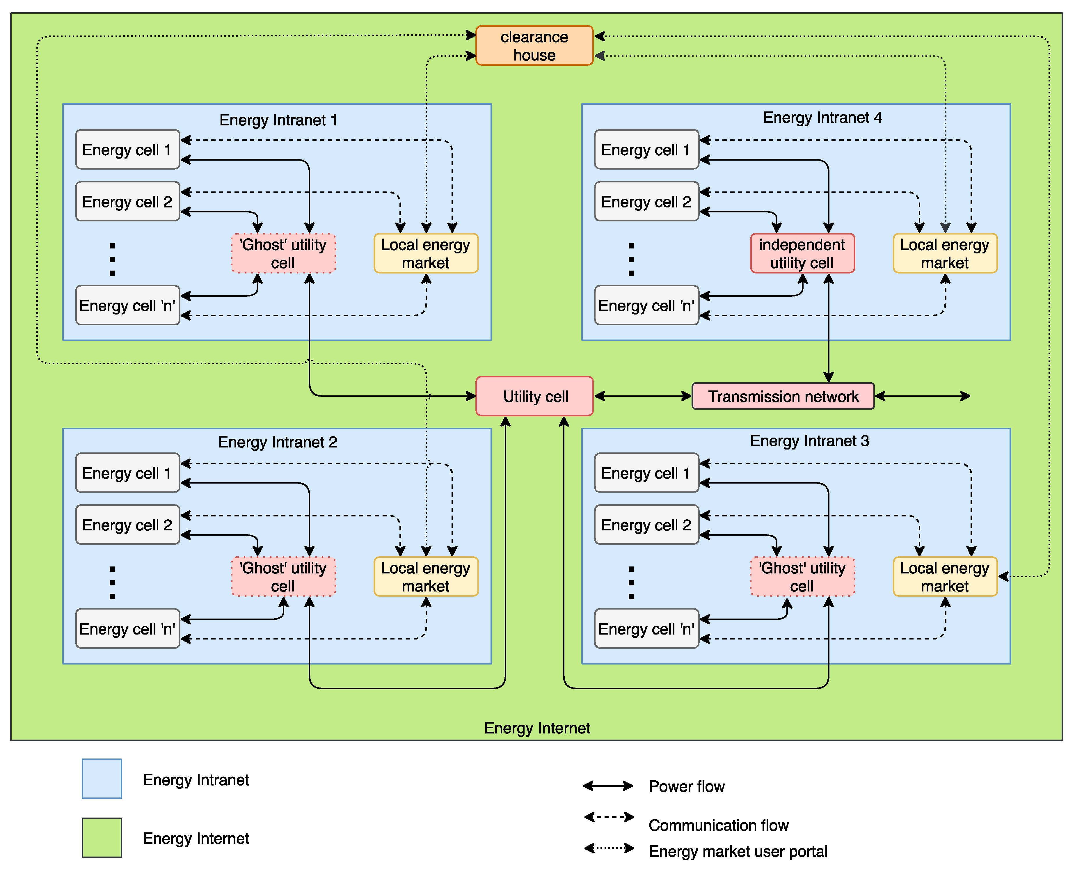
4.1. Energy Intranet
4.2. Features and Modalities of Energy Intranet
4.3. Network Structure of Energy Internet
4.3.1. Energy Cells
4.3.2. Utility Cells
4.3.3. Clearance House
4.3.4. Other Stakeholders and Institutions of Energy Internet
4.4. Relevant Technologies for Energy Internet
4.4.1. Electricity Generation and Storage Technologies
4.4.2. Information Communication Technologies
4.4.3. Blockchain Based Energy Trading with Bidirectional Money-Flow
5. Mechanisms of Energy Internet
5.1. Working Principles
5.2. Operational Principles
6. Discussions and Way Forward
7. Conclusions
Author Contributions
Funding
Acknowledgments
Conflicts of Interest
References
- Su, W.; Wang, J.; Roh, J. Stochastic Energy Scheduling in Microgrids With Intermittent Renewable Energy Resources. IEEE Trans. Smart Grid 2014, 5, 1876–1883. [Google Scholar] [CrossRef]
- Su, W.; Wang, J. Energy management systems in microgrid operations. Electr. J. 2012, 25, 45–60. [Google Scholar] [CrossRef]
- Yekini Suberu, M.; Wazir Mustafa, M.; Bashir, N. Energy storage systems for renewable energy power sector integration and mitigation of intermittency. Renew. Sustain. Energy Rev. 2014, 35, 499–514. [Google Scholar] [CrossRef]
- Wang, K.; Li, H.; Feng, Y.; Tian, G. Big Data Analytics for System Stability Evaluation Strategy in The Energy Internet. IEEE Trans. Ind. Inform. 2017, 13, 1969–1978. [Google Scholar] [CrossRef]
- Ge, M.; Bangui, H.; Buhnova, B. Big Data for Internet of Things: A Survey. Future Gener. Comput. Syst. 2018, 87, 601–614. [Google Scholar] [CrossRef]
- Kabalci, Y.; Kabalci, E.; Padmanaban, S.; Holm-Nielsen, J.B.; Blaabjerg, F. Internet of Things Applications as Energy Internet in Smart Grids and Smart Environments. Electronics 2019, 8, 972. [Google Scholar] [CrossRef]
- Andoni, M.; Robu, V.; Flynn, D.; Abram, S.; Geach, D.; Jenkins, D.; McCallum, P.; Peacock, A. Blockchain technology in the energy sector: A systematic review of challenges and opportunities. Renew. Sustain. Energy Rev. 2019, 100, 143–174. [Google Scholar] [CrossRef]
- Miglani, A.; Kumar, N.; Chamola, V.; Zeadally, S. Blockchain for Internet of Energy management: Review, solutions, and challenges. Comput. Commun. 2020, 151, 395–418. [Google Scholar] [CrossRef]
- Mahmud, K.; Khan, B.; Ravishankar, J.; Ahmadi, A.; Siano, P. An internet of energy framework with distributed energy resources, prosumers and small-scale virtual power plants: An overview. Renew. Sustain. Energy Rev. 2020, 127, 109840. [Google Scholar] [CrossRef]
- Sunrun Sunrun. Available online: https://sunrun.com (accessed on 19 June 2019).
- Tsoukalas, L.H.; Gao, R.; Lafayette, W. Inventing An Energy Internet the Role of Anticipation in Human-Centered Energy Distribution and Utilization. In Proceedings of the 2008 SICE Annual Conference, Tokyo, Japan, 20–22 August 2008; pp. 399–403. [Google Scholar]
- Su, W.; Huang, A.Q. Proposing A Electricity Market Framework for The Energy Internet. In Proceedings of the IEEE Power and Energy Society General Meeting, Vancouver, BC, Canada, 21–25 July 2013; pp. 1–5. [Google Scholar]
- Zhou, K.; Yang, S.; Shao, Z. Energy Internet: The business perspective. Appl. Energy 2016, 178, 212–222. [Google Scholar] [CrossRef]
- Su, W.; Huang, A.Q. A game theoretic framework for a next-generation retail electricity market with high penetration of distributed residential electricity suppliers. Appl. Energy 2014, 119, 341–350. [Google Scholar] [CrossRef]
- Zhang, N.; Yan, Y.; Su, W. A game-theoretic economic operation of residential distribution system with high participation of distributed electricity prosumers. Appl. Energy 2015, 154, 471–479. [Google Scholar] [CrossRef]
- Huang, A. FREEDM system—A vision for the future grid. In Proceedings of the IEEE PES General Meeting, PES 2010, Providence, RI, USA, 25–29 July 2010; pp. 4–7. [Google Scholar] [CrossRef]
- Kleinrock, L. An early history of the internet [History of Communications]. IEEE Commun. Mag. 2010, 48, 26–36. [Google Scholar] [CrossRef]
- Yang, C.; Chen, X.; Xiang, Y. Blockchain-based publicly verifiable data deletion scheme for cloud storage. J. Netw. Comput. Appl. 2018, 103, 185–193. [Google Scholar] [CrossRef]
- Hong, B.; Zhang, W.; Zhou, Y.; Chen, J.; Xiang, Y.; Mu, Y. Energy-Internet-oriented microgrid energy management system architecture and its application in China. Appl. Energy 2018, 228, 2153–2164. [Google Scholar] [CrossRef]
- Crow, M.L.; McMillin, B.; Wang, W.; Bhattacharyya, S. Intelligent energy management of the FREEDM system. In Proceedings of the IEEE PES General Meeting, Providence, RI, USA, 25–29 July 2010; pp. 1–4. [Google Scholar] [CrossRef]
- Satuyeva, B.; Sauranbayev, C.; Ukaegbu, I.A.; Nunna, H.S.V.S.K. Energy 4.0: Towards IoT Applications in Kazakhstan. Procedia Comput. Sci. 2019, 151, 909–915. [Google Scholar] [CrossRef]
- Mengelkamp, E.; Gärttner, J.; Rock, K.; Kessler, S.; Orsini, L.; Weinhardt, C. Designing microgrid energy markets: A case study: The Brooklyn Microgrid. Appl. Energy 2018, 210, 870–880. [Google Scholar] [CrossRef]
- Rifkin, J. The Third Industrial Revolution: How Lateral Power is Transforming Energy, the Economy, and the World; Macmillan: New York, NY, USA, 2011; ISBN 0230115217. [Google Scholar]
- Huang, A.Q.; Crow, M.L.; Heydt, G.T.; Zheng, J.P.; Dale, S.J. The future renewable electric energy delivery and management (FREEDM) system: The Energy Internet. Proc. IEEE 2011, 99, 133–148. [Google Scholar] [CrossRef]
- Si, F.; Wang, J.; Han, Y.; Zhao, Q.; Han, P.; Li, Y. Cost-efficient multi-energy management with flexible complementarity strategy for energy internet. Appl. Energy 2018, 231, 803–815. [Google Scholar] [CrossRef]
- Hua, H.; Qin, Y.; Hao, C.; Cao, J. Optimal energy management strategies for energy Internet via deep reinforcement learning approach. Appl. Energy 2019, 239, 598–609. [Google Scholar] [CrossRef]
- Ahl, A.; Yarime, M.; Tanaka, K.; Sagawa, D. Review of blockchain-based distributed energy: Implications for institutional development. Renew. Sustain. Energy Rev. 2019, 107, 200–211. [Google Scholar] [CrossRef]
- Guan, Z.; Lu, X.; Wang, N.; Wu, J.; Du, X.; Guizani, M. Towards secure and efficient energy trading in IIoT-enabled energy internet: A blockchain approach. Future Gener. Comput. Syst. 2019. [Google Scholar] [CrossRef]
- Liu, G.; Qu, L.; Zeng, R.; Gao, F. Energy Internet in China. In The Energy Internet; Su, W., Huang, A.Q.B.T.-T.E.I., Eds.; Woodhead Publishing: Cambridge, UK, 2019; pp. 265–282. ISBN 978-0-08-102207-8. [Google Scholar]
- Rikiya, A.B.E.; Tanaka, K.; Van Triet, N. Digital Grid in Japan. In The Energy Internet; Su, W., Huang, A.Q., Eds.; Woodhead Publishing: Cambridge, UK, 2019; pp. 241–264. ISBN 978-0-08-102207-8. [Google Scholar]
- Reifenhaeuser, B.; Sumper, A. Quantum Grid: A Packet-Based Power Approach. In The Energy Internet; Su, W., Huang, A.Q., Eds.; Woodhead Publishing: Cambridge, UK, 2019; pp. 283–314. ISBN 978-0-08-102207-8. [Google Scholar]
- Daneshvar, M.; Pesaran, M.; Mohammadi-ivatloo, B. Transactive Energy in Future Smart Homes. In The Energy Internet; Su, W., Huang, A.Q., Eds.; Woodhead Publishing: Cambridge, UK, 2019; pp. 153–179. ISBN 978-0-08-102207-8. [Google Scholar]
- Orsini, L.; Kessler, S.; Wei, J.; Field, H. How the Brooklyn Microgrid and TransActive Grid are Paving the Way to Next-Gen Energy Markets. In The Energy Internet; Su, W., Huang, A.Q., Eds.; Woodhead Publishing: Cambridge, UK, 2019; pp. 223–239. ISBN 9780081022078. [Google Scholar]
- Pourbabak, H.; Chen, T.; Su, W. Centralized, Decentralized, and Distributed Control for Energy Internet. In The Energy Internet; Su, W., Huang, A.Q., Eds.; Woodhead Publishing: Cambridge, UK, 2019; pp. 3–19. ISBN 978-0-08-102207-8. [Google Scholar]
- Daneshvar, M.; Pesaran, M.; Mohammadi-ivatloo, B. Transactive energy integration in future smart rural network electrification. J. Clean. Prod. 2018, 190, 645–654. [Google Scholar] [CrossRef]
- Janko, S.A.; Johnson, N.G. Scalable multi-agent microgrid negotiations for a transactive energy market. Appl. Energy 2018, 229, 715–727. [Google Scholar] [CrossRef]
- FMEAE E-Energy. Available online: https://www.digitale-technologien.de (accessed on 30 December 2018).
- Reinhardt, A.; Steiner, L. E-Energy German Smart Grid Projects Overview. In Proceedings of the EPRI Smart Grid Deminstration Advisory Meeting, Paris, France, 10 June 2010. [Google Scholar]
- Quantum Grid-Whitepaper. 2017. Available online: https://www.gip.com/media/gip_whitepaper_quantumgrid_en.pdf (accessed on 17 June 2020).
- Chen, C.; Zhao, H.; Qiu, T.; Hu, M.; Han, H.; Ren, Z. An efficient power saving polling scheme in the internet of energy. J. Netw. Comput. Appl. 2017, 89, 48–61. [Google Scholar] [CrossRef]
- Mahmud, K.; Town, G.E.; Morsalin, S.; Hossain, M.J. Integration of electric vehicles and management in the internet of energy. Renew. Sustain. Energy Rev. 2018, 82, 4179–4203. [Google Scholar] [CrossRef]
- Huang, C.; Chen, S.; Yan, Z. Electricity Trading in Global Energy Internet. In Proceedings of the 2017 IEEE Conference on Energy Internet and Energy System Integration (EI2), Beijing, China, 26–28 November 2017; pp. 1–5. [Google Scholar]
- Davison, D.B.; Chen, E. A brief introduction to the Internet. Comput. Geosci. 1995, 21, 731–735. [Google Scholar] [CrossRef]
- Su, W. The Role of Customers in the U.S. Electricity Market: Past, Present and Future. Electr. J. 2014, 27, 112–125. [Google Scholar] [CrossRef]
- Heydt, G.T. Future Renewable Electrical Energy Delivery and Management Systems: Energy Reliability Assessment of FREEDM Systems. In Proceedings of the IEEE PES General Meeting, PES 2010, Providence, RI, USA, 25–29 July 2010. [Google Scholar] [CrossRef]
- Pereira, R.I.S.; Dupont, I.M.; Carvalho, P.C.M.; Jucá, S.C.S. IoT embedded linux system based on Raspberry Pi applied to real-time cloud monitoring of a decentralized photovoltaic plant. Measurement 2018, 114, 286–297. [Google Scholar] [CrossRef]
- González, I.; Calderón, A.J. Integration of open source hardware Arduino platform in automation systems applied to Smart Grids/Micro-Grids. Sustain. Energy Technol. Assess. 2019, 36, 100557. [Google Scholar] [CrossRef]
- Martins, J.P.; Ferreira, J.C.; Monteiro, V.; Afonso, J.A.; Afonso, J.L. IoT and Blockchain Paradigms for EV Charging System. Energies 2019, 12, 2987. [Google Scholar] [CrossRef]
- Microsoft Windows Network Architecture and the OSI Model. Available online: https://docs.microsoft.com/en-us/windows-hardware/drivers/network/windows-network-architecture-and-the-osi-model (accessed on 2 January 2019).
- Shakerighadi, B.; Anvari-Moghaddam, A.; Vasquez, C.J.; Guerrero, M.J. Internet of Things for Modern Energy Systems: State-of-the-Art, Challenges, and Open Issues. Energies 2018, 11, 1252. [Google Scholar] [CrossRef]
- Mokhtari, G.; Anvari-Moghaddam, A.; Zhang, Q. A New Layered Architecture for Future Big Data-Driven Smart Homes. IEEE Access 2019, 7, 19002–19012. [Google Scholar] [CrossRef]
- Wang, K.; Yu, J.; Yu, Y.; Qian, Y.; Zeng, D.; Guo, S.; Xiang, Y.; Wu, J. A Survey on Energy Internet: Architecture, Approach, and Emerging Technologies. IEEE Syst. J. 2018, 12, 2403–2416. [Google Scholar] [CrossRef]
- Najm, E.M.; Xu, Y.; Huang, A.Q. Low Cost Plug-and-Play PV System for DC Microgrid. In Proceedings of the 2015 IEEE Energy Conversion Congress and Exposition, ECCE 2015, Montreal, QC, Canada, 20–24 September 2015; pp. 4236–4242. [Google Scholar]
- Yu, X.; Wang, F.; Huang, A.Q. Power management strategy for plug and play DC microgrid. In Proceedings of the 3rd IEEE PES Innovative Smart Grid Technologies Europe (ISGT Europe), Berlin, Germany, 14–17 October 2012; pp. 1–7. [Google Scholar] [CrossRef]
- Colledani, M.; Angius, A. Integrated production and reconfiguration planning in modular plug-and-produce production systems. CIRP Ann. 2019, 68, 435–438. [Google Scholar] [CrossRef]
- Hussain, S.M.; Nadeem, F.; Aftab, M.A.; Ali, I.; Ustun, T.S. The Emerging Energy Internet: Architecture, Benefits, Challenges, and Future Prospects. Electronics 2019, 8, 1037. [Google Scholar] [CrossRef]
- Xu, Y.; Zhang, J.; Wang, W.; Juneja, A.; Bhattacharya, S. Energy Router: Architectures and Functionalities Toward Energy Internet. In Proceedings of the 2011 IEEE International Conference on Smart Grid Communications (SmartGridComm), Brussels, Belgium, 17–20 October 2011; pp. 31–36. [Google Scholar] [CrossRef]
- Sun, Q.; Zhang, Y.; He, H.; Ma, D.; Zhang, H. A Novel Energy Function-Based Stability Evaluation and Nonlinear Control Approach for Energy Internet. IEEE Trans. Smart Grid 2017, 8, 1195–1210. [Google Scholar] [CrossRef]
- Ma, Y.; Wang, X.; Zhou, X.; Gao, Z. An Overview of Energy Routers. In Proceedings of the 29th Chinese Control and Decision Conference, CCDC, Chongqing, China, 28–30 May 2017; pp. 4104–4108. [Google Scholar]
- Miao, J.; Zhang, N.; Kang, C.; Wang, J.; Wang, Y.; Xia, Q. Steady-state power flow model of energy router embedded AC network and its application in optimizing power system operation. IEEE Trans. Smart Grid 2018, 9, 4828–4837. [Google Scholar] [CrossRef]
- Zanchetta, L.T.P.; Pipolo, S.; Bifaretti, S. Three-Port Energy Router for Universal and Flexible Power Management in Future Smart Distribution Grids. In Proceedings of the 2017 IEEE Energy Conversion Congress and Exposition, ECCE, Cincinnati, OH, USA, 1–5 October 2017; pp. 1276–1281. [Google Scholar]
- Sun, J.; Yuan, L.; Gu, Q.; Zhao, Z. Startup Strategy with Constant Peak Transformer Current for Hybrid Multilevel Energy Router. In Proceedings of the 2017 20th International Conference on Electrical Machines and Systems, ICEMS, Sydney, NSW, Australia, 11–14 August 2017; pp. 1–6. [Google Scholar]
- Roberti, M. The Intranet of Things. RFID J. 2014. Available online: https://www.rfidjournal.com/the-intranet-of-things (accessed on 17 June 2020).
- Allan, G.; Eromenko, I.; Gilmartin, M.; Kockar, I.; McGregor, P. The economics of distributed energy generation: A literature review. Renew. Sustain. Energy Rev. 2015, 42, 543–556. [Google Scholar] [CrossRef]
- Mehigan, L.; Deane, J.P.; Gallachóir, B.P.Ó.; Bertsch, V. A review of the role of distributed generation (DG) in future electricity systems. Energy 2018, 163, 822–836. [Google Scholar] [CrossRef]
- Lilliestam, J.; Hanger, S. Shades of green: Centralisation, decentralisation and controversy among European renewable electricity visions. Energy Res. Soc. Sci. 2016, 17, 20–29. [Google Scholar] [CrossRef]
- Martín-Martínez, F.; Sánchez-Miralles, A.; Rivier, M.; Calvillo, C.F. Centralized vs. distributed generation. A model to assess the relevance of some thermal and electric factors. Application to the Spanish case study. Energy 2017, 134, 850–863. [Google Scholar] [CrossRef]
- Labis, P.E.; Visande, R.G.; Pallugna, R.C.; Caliao, N.D. The contribution of renewable distributed generation in mitigating carbon dioxide emissions. Renew. Sustain. Energy Rev. 2011, 15, 4891–4896. [Google Scholar] [CrossRef]
- Lopes, J.A.P.; Hatziargyriou, N.; Mutale, J.; Djapic, P.; Jenkins, N. Integrating distributed generation into electric power systems: A review of drivers, challenges and opportunities. Electr. Power Syst. Res. 2007, 77, 1189–1203. [Google Scholar] [CrossRef]
- Wu, F.F.; Varaiya, P.P.; Hui, R.S.Y. Smart Grids with Intelligent Periphery: An Architecture for The Energy Internet. Engineering 2015, 1, 436–446. [Google Scholar] [CrossRef]
- Agrawal, S.; Pramanik, T. Role of Power Traders in Enhancing Market Dynamics; GMR: New Delhi, India, 2011. [Google Scholar]
- ApTel Appellate Tribunal. Available online: http://aptel.gov.in (accessed on 6 January 2019).
- Tesla Solar Roof. Available online: https://www.tesla.com/solarroof (accessed on 29 December 2018).
- Turbulent Turbulent. Available online: https://www.turbulent.be (accessed on 29 December 2018).
- San Martín, J.I.; Zamora, I.; San Martín, J.J.; Aperribay, V.; Eguia, P. Hybrid fuel cells technologies for electrical microgrids. Electr. Power Syst. Res. 2010, 80, 993–1005. [Google Scholar] [CrossRef]
- Lei, B.; Li, G.-R.; Chen, P.; Gao, X.-P. A solar rechargeable battery based on hydrogen storage mechanism in dual-phase electrolyte. Nano Energy 2017, 38, 257–262. [Google Scholar] [CrossRef]
- Nakamoto, S. Bitcoin: A Peer-to-Peer Electronic Cash System 2008. Available online: https://bitcoin.org/bitcoin.pdf (accessed on 17 June 2020).
- Mansfield-Devine, S. Beyond Bitcoin: Using blockchain technology to provide assurance in the commercial world. Comput. Fraud Secur. 2017, 2017, 14–18. [Google Scholar] [CrossRef]
- Yang, T.; Guo, Q.; Tai, X.; Sun, H.; Zhang, B.; Zhao, W.; Lin, C. Applying Blockchain Technology to Decentralized Operation in Future Energy Internet. In Proceedings of the 2017 IEEE Conference on Energy Internet and Energy System Integration (EI2), Beijing, China, 26–28 November 2017; pp. 1–5. [Google Scholar]
- Green, J.; Newman, P. Citizen utilities: The emerging power paradigm. Energy Policy 2017, 105, 283–293. [Google Scholar] [CrossRef]
- Feng, C.; Liao, X. An overview of “Energy + Internet” in China. J. Clean. Prod. 2020, 258, 120630. [Google Scholar] [CrossRef]
- Hossein Motlagh, N.; Mohammadrezaei, M.; Hunt, J.; Zakeri, B. Internet of Things (IoT) and the Energy Sector. Energies 2020, 13, 494. [Google Scholar] [CrossRef]









| Type | Configuration | Example | Objective |
|---|---|---|---|
| I | Major consumption and minor production | Residential consumer with rooftop Solar Photovoltaic | Minimization of consumption cost |
| II | Minor consumption and major production | Captive power plants | Maximization of generation and serve the critical loads |
| III | Dispatchable load | Industries, | Minimization of cost by maintaining certain level of comfort |
| Non-dispatchable load | hospitals | Maintain the service to critical loads | |
| IV | Distributed generator with storage | WEG, SPV, storage devices | Additional income by surplus power sales. Maintenance of certain comfort level |
© 2020 by the authors. Licensee MDPI, Basel, Switzerland. This article is an open access article distributed under the terms and conditions of the Creative Commons Attribution (CC BY) license (http://creativecommons.org/licenses/by/4.0/).
Share and Cite
Joseph, A.; Balachandra, P. Energy Internet, the Future Electricity System: Overview, Concept, Model Structure, and Mechanism. Energies 2020, 13, 4242. https://doi.org/10.3390/en13164242
Joseph A, Balachandra P. Energy Internet, the Future Electricity System: Overview, Concept, Model Structure, and Mechanism. Energies. 2020; 13(16):4242. https://doi.org/10.3390/en13164242
Chicago/Turabian StyleJoseph, Akhil, and Patil Balachandra. 2020. "Energy Internet, the Future Electricity System: Overview, Concept, Model Structure, and Mechanism" Energies 13, no. 16: 4242. https://doi.org/10.3390/en13164242
APA StyleJoseph, A., & Balachandra, P. (2020). Energy Internet, the Future Electricity System: Overview, Concept, Model Structure, and Mechanism. Energies, 13(16), 4242. https://doi.org/10.3390/en13164242
