Development of an Integrated Assessment Model at Provincial Level: GCAM-Korea
Abstract
1. Introduction
i) Integrated assessments can focus on concrete societal problem, issues which are already at stake in a specific region, ii) Integrated assessments can be made geographically-explicit, which allows for visualizing the trade-offs between problems, sectors, resources and scale levels to be made.
2. Methodology and Data
2.1. Global Change Assessment Model
2.2. Overview of Region-Specific GCAM Models
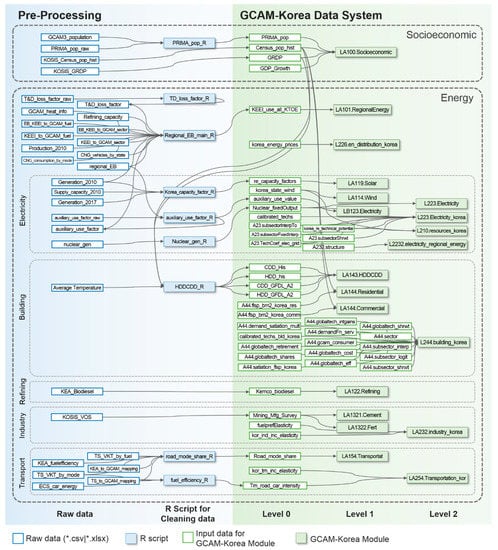
2.3. Modeling GCAM-Korea
2.3.1. Socioeconomics
2.3.2. Energy Balance
2.3.3. Electricity Transformation
2.3.4. End-Use Sector
3. Results
4. Conclusions
Supplementary Materials
Author Contributions
Funding
Acknowledgments
Conflicts of Interest
Appendix A
- Name of software: gcamkordata
- Programming language: R
- Software required: R version 3.1.2 or higher
- License: MIT License
- Developers: Minyoung Roh, Seungho Jeon, Jaeick Oh and Suduk Kim
- Availability: https://github.com/rohmin9122/gcam-korea-release.git
- Installation in R: devtools::install_github("rohmin9122/gcam-korea-release") gcamkordata::driver()
- Description: To simulate GCAM-Korea, (i) make XML files according to the above instructions, (ii) download GCAM 5.1.3 (https://github.com/JGCRI/gcam-core/releases), and (iii) copy XML files and folder in <working dir/xml>, and then paste into <gcam-v5.1.3-Windows-Release-Package/gcamdata/xml>. For your convenience, an input configuration file, configuration-gcamkorea.xml, is included in the working directory.
References
- Easterling, W.E. Why regional studies are needed in the development of full-scale integrated assessment modelling of global change processes. Glob. Environ. Chang. 1997, 7, 337–356. [Google Scholar] [CrossRef]
- Rotmans, J. Methods for IA: The challenges and opportunities ahead. Environ. Model. Assess. 1998, 3, 155–179. [Google Scholar] [CrossRef]
- Giupponi, C.; Borsuk, M.E.; De Vries, B.J.; Hasselmann, K. Innovative approaches to integrated global change modelling. Environ. Model. Softw. 2013, 44, 1–9. [Google Scholar] [CrossRef]
- Hamilton, S.H.; ElSawah, S.; Guillaume, J.H.; Jakeman, A.J.; Pierce, S.A. Integrated assessment and modelling: Overview and synthesis of salient dimensions. Environ. Model. Softw. 2015, 64, 215–229. [Google Scholar] [CrossRef]
- Korean Culture and Information Service, Constitution and Government. Available online: http://www.korea.net/Government/Constitution-and-Government/Local-Governments# (accessed on 14 April 2020).
- Seo, J.K. Balanced national development strategies: The construction of Innovation Cities in Korea. Land Use Policy 2009, 26, 649–661. [Google Scholar] [CrossRef]
- Organization for Economic Cooperation and Development (OECD). Urban Policy Reviews: Korea. Available online: https://www.oecd.org/cfe/regional-policy/oecdurbanpolicyreviewskorea.htm (accessed on 14 April 2020).
- Organization for Economic Cooperation and Development (OECD). National Population Distribution. Available online: https://doi.org/10.1787/7314f74f-en (accessed on 16 May 2020).
- Organization for Economic Cooperation and Development (OECD). Share of Population in Metropolitan Area over the National Value. Available online: https://stats.oecd.org/viewhtml.aspx?datasetcode=CITIES&lang=en# (accessed on 14 April 2020).
- International Atomic Energy Agency (IAEA). Model for Analysis of Energy Demand (MAED-2). 2006. Available online: https://www-pub.iaea.org/MTCD/publications/PDF/CMS-18_web.pdf (accessed on 14 April 2020).
- Kyungpook National University (KNU), Environmental Impact Analysis of the Climate Change and Greenhouse Gas Reduction Projects (In Korean). 2005. Available online: http://www.ndsl.kr/ndsl/search/detail/report/reportSearchResultDetail.do?cn=TRKO200700002915 (accessed on 12 May 2020).
- Incheon Development Institute. The 4th Provincial Energy Plan for Incheon Metropolitan City; Incheon Development Institute: Incheon, Korea, 2014. (In Korean) [Google Scholar]
- Korea Energy Economics Institute. The 4th Provincial Energy Plan for Gyeonggi-Do; Korea Energy Economics Institute: Gyeonggi-do, Korea, 2015. (In Korean) [Google Scholar]
- Mokpo National University. The 4th Provincial Energy Plan for Jeollanam-Do; Mokpo National University: Jeollanam-do, Korea, 2014. (In Korean) [Google Scholar]
- Gyeongnam Development Institute. The 5th Provincial Energy Plan for Gyeongsangnam-Do; Gyeongnam Development Institute: Gyeongsangnam-do, Korea, 2015. (In Korean) [Google Scholar]
- McFadden, D. Conditional logit analysis of qualitative choice behavior. In Frontiers in Econometrics; Zarembka, P., Ed.; Academic Press: New York, NY, USA, 1973; pp. 105–142. [Google Scholar]
- Keepin, B.; Wynne, B. Technical analysis of IIASA energy scenarios. Nature 1984, 312, 691–695. Available online: https://www.nature.com/articles/312691a0 (accessed on 16 May 2020). [CrossRef]
- Loulou, R.; Goldstein, G.; Noble, K. Documentation for the MARKAL Family of Models. October 2004, 65–73. Available online: http://iea-etsap.org/MrklDoc-I_StdMARKAL.pdf (accessed on 16 May 2020).
- Seoul Institute. The 4th Provincial Energy Plan for Seoul Special City; Seoul Institute: Seoul, Korea, 2015. (In Korean) [Google Scholar]
- Busan Development Institute. The 5th Provincial Energy Plan for Busan Metropolitan City; Busan Development Institute: Busan, Korea, 2018. (In Korean) [Google Scholar]
- Kyungpook National University. The 4th Provincial Energy Plan for Daegu Metropolitan City; Kyungpook National University: Daegu, Korea, 2015. (In Korean) [Google Scholar]
- Ulsan Development Institute. The 5th Provincial Energy Plan for Ulsan Metropolitan City; Ulsan Development Institute: Ulsan, Korea, 2017. (In Korean) [Google Scholar]
- Korea Energy Agency. The 5th Provincial Energy Plan for Chungcheongbuk-Do; Korea Energy Agency: Chungcheongbuk-do, Korea, 2017. (In Korean) [Google Scholar]
- Gwangju Development Institute. The 4th Provincial Energy Plan for Gwangju Metropolitan City; Gwangju Development Institute: Gwangju, Korea, 2014. (In Korean) [Google Scholar]
- Korea Energy Agency. The 1st Provincial Energy Plan for Sejong Special Autonomous City; Korea Energy Agency: Sejong, Korea, 2015. (In Korean) [Google Scholar]
- Korea Institute of Energy Research. The 4th Provincial Energy Plan for Gyeongsangbuk-Do; Korea Institute of Energy Research: Gyeongsangbuk-do, Korea, 2015. (In Korean) [Google Scholar]
- Daejeon Development Institute. The 4th Provincial Energy Plan for Daejeon Metropolitan City; Daejeon Development Institute: Daejeon, Korea, 2012. (In Korean) [Google Scholar]
- Korea Research Institute on Climate Change. The 4th Provincial Energy Plan for Gangwon-Do; Korea Research Institute on Climate Change: Gangwon-do, Korea, 2015. (In Korean) [Google Scholar]
- Chungnam Institute. The 5th Provincial Energy Plan for Chungcheongnam-Do; Chungnam Institute: Chungcheongnam-do, Korea, 2016. (In Korean) [Google Scholar]
- Energy&Climate Policy Institute. The 3rd Provincial Energy Plan for Jeollabuk-Do; Energy&Climate Policy Institute: Jeollabuk-do, Korea, 2017. (In Korean) [Google Scholar]
- Jeju Research Institute. The 5th Provincial Energy Plan for Jeju Special Self-Governing Province; Jeju Institute: Jeju, Korea, 2017. (In Korean) [Google Scholar]
- Joint Global Change Research Institute (JGCRI). GCAM v5.1 Documentation: Global Change Assessment Model (GCAM). Available online: http://jgcri.github.io/gcam-doc (accessed on 14 April 2020).
- Kim, S.H.; Edmonds, J.; Lurz, J.; Smith, S.J.; Wise, M. The ObjECTS framework for integrated assessment: Hybrid modeling of transportation. Energy J. 2006, 27, 63–91. [Google Scholar] [CrossRef]
- Brenkert, A.L.; Smith, A.J.; Kim, S.H.; Pitcher, H.M. Model. Documentation for the MiniCAM.; Pacific Northwest National Laboratory: Richland, WA, USA, 2003. [Google Scholar] [CrossRef]
- Calvin, K.; Patel, P.; Clarke, L.; Asrar, G.; Bond-Lamberty, B.; Cui, R.; Vittorio, A.; Dorheim, K.; Edmonds, J.; Hartin, C.; et al. GCAM v5. 1: Representing the linkages between energy, water, land, climate, and economic systems. Geosci. Model. Dev. 2019, 12, 677–698. [Google Scholar] [CrossRef]
- Riahi, K.; van Vuuren, D.P.; Kriegler, E.; Edmonds, J.A.; O’Neil, B.C.; Fujimori, S.; Bauer, N.; Calvin, K.; Dellink, R.; Fricko, O.; et al. The Shared Socioeconomic Pathways and their energy, land use, and greenhouse gas emissions implications: An overview. Glob. Environ. Chang. 2017, 42, 153–168. [Google Scholar] [CrossRef]
- Calvin, K.; Bond-Lamberty, B.; Clark, L.; Edmonds, J.; Eom, J.; Hartin, C.; Kim, S.; Kyle, P.; Link, R.; Moss, R.; et al. The SSP4: A world of deepening inequality. Glob. Environ. Chang. 2017, 42, 284–296. [Google Scholar] [CrossRef]
- Clarke, L.; Edmonds, J.; Jacoby, H.; Pitcher, H.; Reilly, J.; Richard, R. Scenarios of Greenhouse Gas Emissions and Atmospheric Concentrations. US Department of Energy Publications 6 2007. Available online: https://digitalcommons.unl.edu/usdoepub/6/ (accessed on 20 April 2020).
- Bond-Lamberty, B.; Dorheim, K.; Cui, R.; Horowitz, R.; Snyder, A.; Calvin, K.; Feng, L.; Hoesly, R.; Horing, J.; Kyle, P.; et al. Gcamdata: An R Package for Preparation, Synthesis, and Tracking of Input Data for the GCAM Integrated Human-Earth Systems Model. J. Open Res. Softw. 2019, 7, 1–6. [Google Scholar] [CrossRef]
- Joint Global Change Research Institute (JGCRI). Modifying GCAM via the Data System. Available online: https://github.com/JGCRI/gcamdata/wiki/Modifying-GCAM-via-the-Data-System (accessed on 14 April 2020).
- Yurnaidi, Z.; Kim, S. Reducing Biomass Utilization in the Ethiopia Energy System: A National Modeling Analysis. Energies 2018, 11, 1745. [Google Scholar] [CrossRef]
- Chaturvedi, V.; Kim, S.; Smith, S.J.; Clarke, L.; Yuyu, Z.; Kyle, P.; Patel, P. Model evaluation and hindcasting: An experiment with an integrated assessment model. Energy 2013, 61, 479–490. [Google Scholar] [CrossRef]
- Zhou, Y.; Clarke, L.; Eom, J.; Kyle, P.; Patel, P.; Kim, S.H.; Dirks, J.; Jensen, E.; Liu, Y.; Rice, J.; et al. Modeling the effect of climate change on US state-level buildings energy demands in an integrated assessment framework. Appl. Energy 2014, 113, 1077–1088. [Google Scholar] [CrossRef]
- Kyle, P.; Thomson, A.; Wise, M.; Zhang, X. Assessment of the importance of spatial scale in long-term land use modeling of the Midwestern United States. Environ. Model. Softw. 2015, 72, 261–271. [Google Scholar] [CrossRef]
- Shi, W.; Ou, Y.; Smith, S.J.; Ledna, C.M.; Nolte, C.G.; Loughlin, D.H. Projecting state-level air pollutant emissions using an integrated assessment model: GCAM-USA. Appl. Energy 2017, 208, 511–521. [Google Scholar] [CrossRef]
- Iyer, G.; Ledna, C.; Clarke, L.E.; McJeon, H.; Edmonds, J.; Wise, M. GCAM-USA Analysis of US Electric Power Sector Transitions; Pacific Northwest National Laboratory: Richland, WA, USA, 2017. Available online: https://www.pnnl.gov/main/publications/external/technical_reports/PNNL-26174.pdf (accessed on 14 April 2020).
- Yu, S.; Eom, J.; Zhou, Y.; Evans, M.; Clarke, L. Scenarios of building energy demand for China with a detailed regional representation. Energy 2014, 67, 284–297. [Google Scholar] [CrossRef]
- Yu, S.; Eom, J.; Evans, M.; Clarke, L. A long-term, integrated impact assessment of alternative building energy code scenarios in China. Energy Policy 2014, 67, 626–639. [Google Scholar] [CrossRef]
- Yu, S.; Yarlagadda, B.; Siegel, J.E.; Zhou, S.; Kim, S. The role of nuclear in China’s energy future: Insights from integrated assessment. Energy Policy 2020, 139, 111344. [Google Scholar] [CrossRef]
- Yu, S.; Horing, J.; Liu, Q.; Dahowski, R.; Davidson, C.; Edmonds, J.; Liu, B.; Mcjeon, H.; McLeod, J.; Patel, P.; et al. CCUS in China’s mitigation strategy: Insights from integrated assessment modeling. Int. J. Greenh. Gas. Control. 2019, 84, 204–218. [Google Scholar] [CrossRef]
- Chen, H.; Yang, L.; Chen, W. Modelling national, provincial and city-level low-carbon energy transformation pathways. Energy Policy 2020, 137, 111096. [Google Scholar] [CrossRef]
- Yu, S.; Tan, Q.; Evans, M.; Kyle, P.; Vu, L.; Patel, P.L. Improving building energy efficiency in India: State-level analysis of building energy efficiency policies. Energy Policy 2017, 110, 331–341. [Google Scholar] [CrossRef]
- Joint Global Change Research Institute(JGCRI). GCAM-USA Overview. GCAM Community Modeling Meeting Presentation Material. 2018. Available online: http://www.globalchange.umd.edu/data/annual-meetings/2018/Iyer_GCAM-USA_Overview_20181016.pdf (accessed on 14 April 2020).
- Joint Global Change Research Institute (JGCRI). GCAM Shared-Socioeconomic Pathways. Available online: http://jgcri.github.io/gcam-doc/ssp.html (accessed on 14 April 2020).
- Korean Statistical Information Service (KOSIS). Population Estimation. Available online: http://kosis.kr/statHtml/statHtml.do?orgId=101&tblId=DT_1BPB002&conn_path=I3 (accessed on 14 April 2020).
- International Energy Agency (IEA). World Energy Balances for 2010. Available online: https://doi.org/10.1787/data-00512-en. (accessed on 16 May 2020).
- Korea Electric Power Corporation (KEPCO). Statistics of Electric Power in Korea in 2015. Available online: https://home.kepco.co.kr/kepco/KO/ntcob/list.do?boardCd=BRD_000099&menuCd=FN05030103 (accessed on 14 April 2020).
- Korea New and Renewable Energy Center (KNREC). New & Renewable Energy Supply Statistics in 2017. Available online: http://www.energy.or.kr/web/kem_home_new/energy_issue/mail_vol80/pdf/publish_03_201802.pdf (accessed on 14 April 2020).
- Jeon, S.; Kim, S. Subsidy on Battery Electric Vehicle and Its Impact on Greenhouse Gas Emission Reduction. Korean Soc. Transp. 2019, 37, 92–109. [Google Scholar] [CrossRef]
- Ministry of Land, Infrastructure and Transport (MOLIT). Open Building Data. Available online: http://open.eais.go.kr/main/main.do (accessed on 14 April 2020).
- Korea Energy Economics Institute (KEEI). Energy Consumption Survey in 2010. Available online: http://www.keei.re.kr/keei/download/ECS2011_Revised.pdf (accessed on 14 April 2020).
- Korea Transportation Safety Authority (TS). Automobile Mileage Analysis in 2010. Available online: http://www.kotsa.or.kr/tsk/rck/InqDetPTRTrafficSafety.do?bbsSn=5381&bbsCd=110&ctgCd=-1 (accessed on 14 April 2020).
- Korea Transport Database (KTDB). Korea Transportation Statistics in 2015. Available online: https://www.ktdb.go.kr/www/selectPblcteWebList.do?key=39&searchLclasCode=PBL03 (accessed on 14 April 2020).
- Ministry of Land, Infrastructure and Transport (MOLIT). Statistics Herb. Available online: http://stat.molit.go.kr/portal/main/portalMain.do (accessed on 14 April 2020).
- Korea Petroleum Association (KPA). Refining Capacity by Country. Available online: http://www.petroleum.or.kr/ko/meterial/meterial4.php?ca_id=2060&mode=read (accessed on 14 April 2020).
- World Steel Association. Crude Steel Production Monthly. Available online: https://www.worldsteel.org/internet-2017/steel-by-topic/statistics/steel-data-viewer/MCSP_crude_steel_monthly/CHN/IND/KOR (accessed on 14 April 2020).
- Kim, H.C.; Kim, S.; Son, S.W.; Lee, P.; Jin, C.S.; Kim, E.; Kim, B.U.; Ngan, F.; Bae, C.; Song, C.K.; et al. Synoptic perspectives on pollutant transport patterns observed by satellites over East Asia: Case studies with a conceptual model. Atmos. Chem. Phys. Discuss. September 2016, 1–30. [Google Scholar] [CrossRef]
- Kim, B.U.; Bae, C.; Kim, H.C.; Kim, E.; Kim, S. Spatially and chemically resolved source apportionment analysis: Case study of high particulate matter event. Atmos. Environ. 2017, 162, 55–70. [Google Scholar] [CrossRef]
- Kim, H.C.; Kim, E.; Bae, C.; Cho, J.H.; Kim, B.U.; Kim, S. Regional contributions to particulate matter concentration in the Seoul metropolitan area, South Korea: Seasonal variation and sensitivity to meteorology and emissions inventory. Atmos. Chem. Phys. 2017, 17, 10315–10332. [Google Scholar] [CrossRef]








| Model Name (Model Reference) | Platform | Sector Coverage | Consistency between Provincial and National Level | Applicated Provinces |
|---|---|---|---|---|
| MAED (IAEA [10]) | Excel, Visual Basic | Ind 1, Trn 2, Hhd 3, Svc 4 | No | Seoul [19], Busan [20], Daegu [21], Ulsan [22], Chungbuk [23] |
| RIEEE (KNU [11]) | Excel, Access, Visual Basic | Ind, Trn, Res 5, Comm 6, Agri 7, Pub 8 | No | Gwangju [24], Sejong 10 [25], Gyeongbuk [26] |
| Econometrics (-) | Time series analysis | No | Daejeon [27], Sejong 10 [25], Gangwon [28], Chungnam [29], Jeonbuk [30], Jeju [31] | |
| GCAM-Korea (JGCRI [32]) | R, C++, JAVA | Transformation 9, Ind, Trn, Res, Comm | Yes |
| Model Components | Parameters |
|---|---|
| Socioeconomics | Population, Labor productivity (GDP) |
| Energy Resources | Oil1, Coal1, Natural gas1, Biomass2, Solar, Wind, Geothermal, Carbon storage |
| Energy Transformation | Refining, Gas processing1, Hydrogen1, Electricity |
| Final Energy | Buildings (Commercial/ Residential), Industry, Transportation (Passenger/ Freight) |
| Water Demands | Electricity1 |
© 2020 by the authors. Licensee MDPI, Basel, Switzerland. This article is an open access article distributed under the terms and conditions of the Creative Commons Attribution (CC BY) license (http://creativecommons.org/licenses/by/4.0/).
Share and Cite
Jeon, S.; Roh, M.; Oh, J.; Kim, S. Development of an Integrated Assessment Model at Provincial Level: GCAM-Korea. Energies 2020, 13, 2565. https://doi.org/10.3390/en13102565
Jeon S, Roh M, Oh J, Kim S. Development of an Integrated Assessment Model at Provincial Level: GCAM-Korea. Energies. 2020; 13(10):2565. https://doi.org/10.3390/en13102565
Chicago/Turabian StyleJeon, Seungho, Minyoung Roh, Jaeick Oh, and Suduk Kim. 2020. "Development of an Integrated Assessment Model at Provincial Level: GCAM-Korea" Energies 13, no. 10: 2565. https://doi.org/10.3390/en13102565
APA StyleJeon, S., Roh, M., Oh, J., & Kim, S. (2020). Development of an Integrated Assessment Model at Provincial Level: GCAM-Korea. Energies, 13(10), 2565. https://doi.org/10.3390/en13102565

