3D Numerical Simulation and Experiment Validation of Dynamic Damage Characteristics of Anisotropic Shale for Percussive-Rotary Drilling with a Full-Scale PDC Bit
Abstract
:1. Introduction
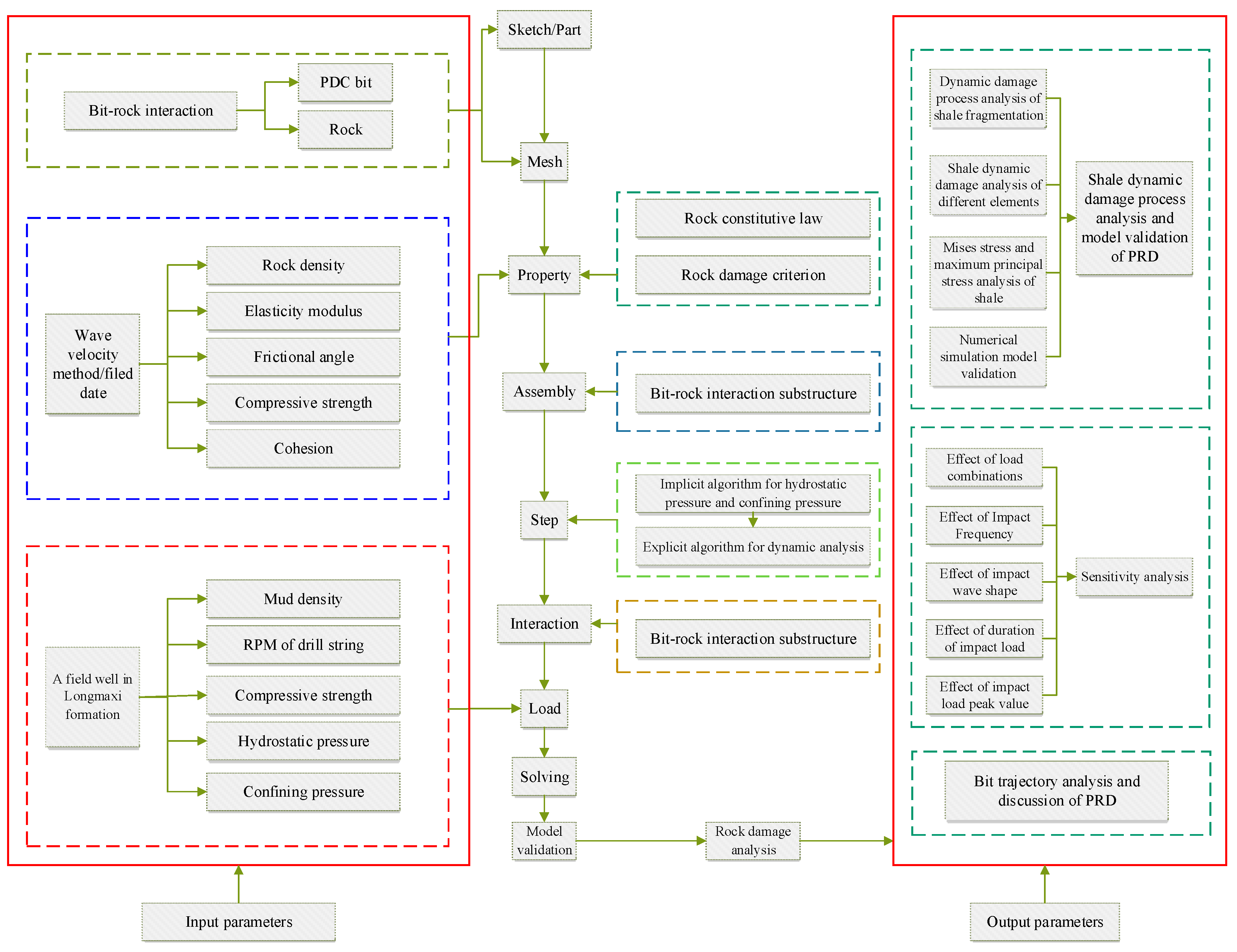
2. Simulation Model Description
2.1. Rock Constitutive Law
2.2. Rock Damage Criterion
2.3. Bit-Rock Interaction Mathematical Model
2.4. Determination of Mechanical Parameters
2.5. Geometry and Mesh of the Model
2.6. Boundary Conditions
3. Modelling Results and Discussion
3.1. Shale Dynamic Damage Process Analysis and Model Validation of PRD
3.1.1. Dynamic Damage Process Analysis of Shale Fragmentation
3.1.2. Shale Dynamic Damage Analysis of Different Elements
3.1.3. Mises Stress and Maximum Principal Stress Analysis of Shale
3.1.4. Numerical Simulation Model Validation
3.2. Sensitivity Analysis of Dynamic Drilling Parameters
3.2.1. Effect of Load Combinations
3.2.2. Effect of Impact Frequency
3.2.3. Effect of Impact Wave Shape
3.2.4. Effect of Duration of Impact Load
3.2.5. Effect of Impact Load Peak Value
3.3. Bit Trajectory Analysis and Discussion of PRD
4. Conclusions
Author Contributions
Funding
Acknowledgments
Conflicts of Interest
References
- Dong, G.J.; Chen, P. A Review of the Evaluation, Control, and Application Technologies for Drill String Vibrations and Shocks in Oil and Gas Well. Shock Vib. 2016, 2016, 7418635. [Google Scholar] [CrossRef]
- Dong, G.J.; Chen, P.; Deng, Y.Z.; Guo, Z.X. A literature review of researches on drillstring vibration suppression. J. Southwest Pet. Univ. Sci. Technol. Ed. 2016, 38, 121–134. [Google Scholar]
- Harpst, W.E.; Davis, E.E. Rotary percussion drilling. Oil Gas J. 1949, 11, 10–15. [Google Scholar]
- Hustrulid, W.A.; Fairhurst, C. A theoretical and experimental study of the percussive drilling of rock part I—theory of percussive drilling. Int. J. Rock Mech. Min. Sci. Geomech. Abstr. 1971, 8, 311–333. [Google Scholar] [CrossRef]
- Whiteley, M.C.; England, W.P. Air drilling operations improved by percussion-bit/hammer-tool tandem. SPE Drill. Eng. 1986, 1, 377–382. [Google Scholar] [CrossRef]
- Green, S.J.; Judzis, A.; Curry, D.; Black, A.D.; Prasad, U.; Rogers, J.D. Single Cutter Testing Improves Understanding of Deep-Well Hammer Drilling Performance. In Proceedings of the SPE Annual Technical Conference and Exhibition, Dallas, TX, USA, 9–12 October 2005. [Google Scholar]
- Han, G.; Bruno, M.S.; Dusseault, M.B. 3D simulation of rock breakage with air hammers in gas-well drilling. In Proceedings of the SPE Gas Technology Symposium, San Antonio, TX, USA, 24–27 September 2006. [Google Scholar]
- Zhao, F.J.; Li, X.B.; Feng, T.; Xie, S.Y. Theoretical analysis and experiments of rock fragmentation under coupling dynamic and static loads. Chin. J. Rock Mech. Eng. 2005, 24, 1315–1320. [Google Scholar]
- Su, O.; Akcin, N.A. Numerical simulation of rock cutting using the discrete element method. Int. J. Rock Mech. Min. Sci. 2011, 48, 434–442. [Google Scholar] [CrossRef]
- Dong, G.J.; Chen, P. Anisotropy indentation fragmentation mechanism of shale under coupled loads and different deviation angles. Electron. J. Geotechn. Eng. 2017, 22, 981–995. [Google Scholar]
- Menezes, P.L.; Lovell, M.R.; Avdeev, I.V.; Iii, C.F.H. Studies on the formation of discontinuous rock fragments during cutting operation. Int. J. Rock Mech. Min. Sci. 2014, 71, 131–142. [Google Scholar] [CrossRef]
- Lin, Y.H.; Shi, T.H.; Li, R.F.; Zeng, D.Z.; Liu, X.X.; Zhang, D.P. Simulation of impact force and penetration rate of air hammer bit drilling. Chin. J. Rock Mech. Eng. 2005, 18, 023. [Google Scholar]
- Chiang, L.E.; Elias, D.A. A 3D FEM methodology for simulating the impact in rock-drilling hammers. Int. J. Rock Mech. Min. Sci. 2008, 45, 701–711. [Google Scholar] [CrossRef]
- Huang, Z.Q.; Fan, Y.T.; Wei, Z.Q.; Tan, L.; Bu, Y. Simulation study on rock-breaking mechanism of percussion-rotary bit. J. Southwest Pet. Univ. Sci. Technol. Ed. 2010, 1, 029. [Google Scholar]
- Zhu, X.; Tang, L.; Tong, H. Effects of high-frequency torsional impacts on rock drilling. Rock Mech. Rock Eng. 2014, 47, 1345–1354. [Google Scholar] [CrossRef]
- Wang, S.Y.; Sloan, S.W.; Liu, H.Y.; Tang, C.A. Numerical simulation of the rock fragmentation process induced by two drill bits subjected to static and dynamic (impact) loading. Rock Mech. Rock Eng. 2011, 44, 317–332. [Google Scholar] [CrossRef]
- Tulu, I.B.; Heasley, K.A. Calibration of 3d cutter-rock model with single cutter tests. In Proceedings of the 43rd US Rock Mechanics Symposium & 4th US—Canada Rock Mechanics Symposium, Asheville, NC, USA, 28 June–1 July 2009; American Rock Mechanics Association: Alexandria, VA, USA, 2009. [Google Scholar]
- Kou, S.Q.; Lindqvist, P.A.; Tang, C.A.; Xu, X.H. Numerical simulation of the cutting of inhomogeneous rocks. Int. J. Rock Mech. Min. Sci. 1999, 36, 711–717. [Google Scholar] [CrossRef]
- Liu, H.Y.; Kou, S.Q.; Lindqvist, P.A.; Tang, C.A. Numerical simulation of the rock fragmentation process induced by indenters. Int. J. Rock Mech. Min. Sci. 2002, 39, 491–505. [Google Scholar] [CrossRef]
- Liu, H.Y.; Kou, S.Q.; Lindqvist, P.A. Numerical studies on Bit-Rock fragmentation mechanisms. Int. J. Geomech. 2008, 8, 45–67. [Google Scholar] [CrossRef]
- Dong, G.J.; Chen, P. The vibration characteristics of drillstring with positive displacement motor in compound drilling Part 1: Dynamical modelling and monitoring validation. Int. J. Hydrogen Energy 2018, 43, 2890–2902. [Google Scholar] [CrossRef]
- Ghasemloonia, A.; Rideout, D.G.; Butt, S.D. A review of drillstring vibration modeling and suppression methods. J. Pet. Sci. Eng. 2015, 131, 150–164. [Google Scholar] [CrossRef]
- Dong, G.J.; Chen, P. The vibration characteristics of drillstring with positive displacement motor in compound drilling Part 2: Transient dynamics and bit control force analysis. Int. J. Hydrogen Energy 2018, in press. [Google Scholar] [CrossRef]
- Liebe, T.; Willam, K. Localization properties of generalized Drucker-Prager elastoplasticity. J. Eng. Mech. 2001, 127, 616–619. [Google Scholar] [CrossRef]
- Lemaitre, J. A continuous damage mechanics model for ductile fracture. J. Eng. Mater. Technol. 1985, 107, 83–89. [Google Scholar] [CrossRef]
- Zhong, Z. Finite Element Procedures for Contact-Impact Problems; Oxford University Press: Oxford, UK, 1993. [Google Scholar]
- Hornby, B.E. Experimental laboratory determination of the dynamic elastic properties of wet, drained shales. J. Geophys. Res. Solid Earth 1998, 103, 29945–29964. [Google Scholar] [CrossRef]
- Podio, A.L.; Gregory, A.R.; Gray, K.E. Dynamic properties of dry and water-saturated Green River shale under stress. Soc. Pet. Eng. J. 1968, 8, 389–404. [Google Scholar] [CrossRef]
- Dong, G.J.; Chen, P. A comparative experiment investigate of strength parameters for Longmaxi shale at the macro- and mesoscales. Int. J. Hydrogen Energy 2017, 42, 20074–83. [Google Scholar] [CrossRef]
- Dong, G.J.; Chen, P. A comparative experiment study of shale indentation fragmentation mechanism at the macroscale and mesoscale. Adv. Mech. Eng. 2017, 9, 1687814017726244. [Google Scholar] [CrossRef]
- Saksala, T. Numerical modelling of bit-rock fracture mechanisms in percussive drilling with a continuum approach. Int. J. Numer. Anal. Methods Geomech. 2011, 35, 1483–1505. [Google Scholar] [CrossRef]
- Liu, S.; Chang, H.; Li, H.; Cheng, G. Numerical and experimental investigation of the impact fragmentation of bluestone using multi-type bits. Int. J. Rock Mech. Min. Sci. 2017, 91, 18–28. [Google Scholar] [CrossRef]



























| Parameters | Value |
|---|---|
| Density (g/cm3) | 2.4 |
| Elasticity modulus (GPa) | 26 |
| Elasticity modulus (GPa) | 33 |
| Frictional angle (°) | 33 |
| Compressive strength (MPa) | 173 |
| Bulk modulus (GPa) | 13 |
| Shear modulus (GPa) | 18 |
| Cohesion (MPa) | 16.6 |
| Parts | Degree of Freedom (1 = Fixed, 0 = Free) | ||||||
|---|---|---|---|---|---|---|---|
| Translation | Torsion | ||||||
| X | Y | Z | X | Y | Z | ||
| Rock | Rock bottom | 1 | 1 | 1 | 1 | 1 | 1 |
| Rock surround | 0 | 1 | 0 | 1 | 1 | 1 | |
| Rock top edge | 0 | 0 | 0 | 0 | 0 | 0 | |
| Bit | All nodes | 0 | 0 | 0 | 1 | 0 | 1 |
| Parameters | Value |
|---|---|
| Confining pressure (MPa) | 25 |
| Hydrostatic pressure (MPa) | 28 |
| Impact load (kN) | 30 |
| Static load (kN) | 40 |
| Impact frequency (Hz) | 60 |
| Impact time (ms) | 0.4 |
| RPM (r/min) | 100 |
| Parameter Type | Parameters Name | Parameter Acquisition Method | |
|---|---|---|---|
| Input Parameters | Rock mechanical parameters | Density | Measured in the lab |
| Friction coefficient | |||
| Compressive strength | |||
| Frictional angle | Calculated according to the lab date | ||
| Cohesion | |||
| Elasticity modulus | Calculated according to Equations (10) and (11) | ||
| Bulk modulus | Calculated according to Equation (12) | ||
| Shear modulus | Calculated according to Equation (13) | ||
| Poisson’s ratio | Calculated according to Equations (14)–(16) | ||
| Load parameters | Confining pressure | Calculated according to the field case | |
| Hydrostatic pressure | |||
| Impact load | |||
| Static load | |||
| Impact frequency | |||
| Impact time | |||
| Impact wave shape | |||
| RPM | |||
| Geometry parameters | Bit diameter | Calculated according to the field case | |
| Bit cutter diameter | |||
| Bit blade numbers | |||
| Rock sample diameter | |||
| Rock sample height | |||
| Output Parameters | Stress-strain | Damage variable | Calculated according to Equations (8) and (1) |
| Stress field | |||
| Principal stress | |||
| Displacement | ROP | Calculated according to Equation (9) | |
| Bit trajectory | |||
| Rock element | |||
© 2018 by the authors. Licensee MDPI, Basel, Switzerland. This article is an open access article distributed under the terms and conditions of the Creative Commons Attribution (CC BY) license (http://creativecommons.org/licenses/by/4.0/).
Share and Cite
Dong, G.; Chen, P. 3D Numerical Simulation and Experiment Validation of Dynamic Damage Characteristics of Anisotropic Shale for Percussive-Rotary Drilling with a Full-Scale PDC Bit. Energies 2018, 11, 1326. https://doi.org/10.3390/en11061326
Dong G, Chen P. 3D Numerical Simulation and Experiment Validation of Dynamic Damage Characteristics of Anisotropic Shale for Percussive-Rotary Drilling with a Full-Scale PDC Bit. Energies. 2018; 11(6):1326. https://doi.org/10.3390/en11061326
Chicago/Turabian StyleDong, Guangjian, and Ping Chen. 2018. "3D Numerical Simulation and Experiment Validation of Dynamic Damage Characteristics of Anisotropic Shale for Percussive-Rotary Drilling with a Full-Scale PDC Bit" Energies 11, no. 6: 1326. https://doi.org/10.3390/en11061326
APA StyleDong, G., & Chen, P. (2018). 3D Numerical Simulation and Experiment Validation of Dynamic Damage Characteristics of Anisotropic Shale for Percussive-Rotary Drilling with a Full-Scale PDC Bit. Energies, 11(6), 1326. https://doi.org/10.3390/en11061326

