Constructing a Flood-Adaptive Ecological Security Pattern from the Perspective of Ecological Resilience: A Case Study of the Main Urban Area in Wuhan
Abstract
1. Introduction
2. Study Area
3. Methodology and Data Sources
3.1. Data Sources
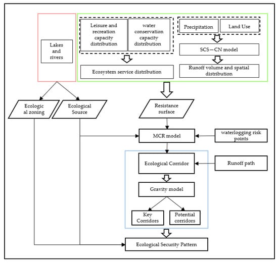
3.2. The Methodological Framework
3.3. Runoff Calculation Based on the SCS-CN Model
3.4. Water Conservation Capability Assessment
3.5. Leisure and Recreation Capability Assessment
3.6. The MCR Model
3.7. DEM-Based Runoff Path Analysis
3.8. Gravity Model
3.9. ESP Construction Principles
3.9.1. Selection of Ecological Sources
3.9.2. Construction of Resistance Surfaces
3.9.3. Extraction of Ecological Corridors
4. Results
4.1. Corresponding Runoff Analysis by Land Type
4.2. Distribution Characteristics of Two Ecosystem Services
4.3. Construction of a Flood-Adaptive ESP
4.3.1. Distribution of Ecological Sources
4.3.2. Construction of the Resistance Surface
4.3.3. Identification and Optimization of Corridors
4.4. Identification of Construction Priorities
5. Discussion
5.1. Comparison of Current Status
5.2. Exploration of the Development Model
5.3. Methodology Advantage
6. Conclusions
Supplementary Materials
Author Contributions
Funding
Institutional Review Board Statement
Informed Consent Statement
Data Availability Statement
Conflicts of Interest
References
- Yu, W.; Huang, Y.; Shao, M. Research on characteristics of extreme weather disasters and fluctuations trend on Lancang river basin. Acta Ecol. Sin 2015, 35, 1378–1387. [Google Scholar]
- Ali, H.; Mishra, V. Contrasting Response of Rainfall Extremes to Increase in Surface Air and Dewpoint Temperatures at Urban Locations in India. Sci. Rep. 2017, 7, 1228. [Google Scholar] [CrossRef] [PubMed]
- Peng, J.; Wei, H.; Wu, W.; Liu, Y.; Wang, Y. Storm flood disaster risk assessment in urban area based on the simulation of land use scenarios: A case of Maozhou Watershed in Shenzhen City. Acta Ecol. Sin 2018, 38, 3741–3755. [Google Scholar]
- Luo, K.; Zhang, X. Increasing Urban Flood Risk in China over Recent 40 Years Induced by LUCC. Landsc. Urban Plan 2022, 219, 104317. [Google Scholar] [CrossRef]
- Sanyal, J.; Densmore, A.L.; Carbonneau, P. Analysing the Effect of Land-Use/Cover Changes at Sub-Catchment Levels on Downstream Flood Peaks: A Semi-Distributed Modelling Approach with Sparse Data. Catena 2014, 118, 28–40. [Google Scholar] [CrossRef]
- Li, F.; Wang, R.; Zhao, D. Urban ecological infrastructure based on ecosystem services: Status, problems and perspectives. Acta Ecol. Sin 2014, 34, 190–200. [Google Scholar]
- Dianat, H.; Wilkinson, S.; Williams, P.; Khatibi, H. Planning the Resilient City: Investigations into Using “Causal Loop Diagram” in Combination with “UNISDR Scorecard” for Making Cities More Resilient. Int. J. Disaster Risk Reduct. 2021, 65, 102561. [Google Scholar] [CrossRef]
- PlanNYC: A Stronger, More Resilient New York. Available online: https://toolkit.climate.gov/reports/stronger-more-resilient-new-york (accessed on 28 August 2022).
- Ltd, B. Evaluating Options for Water Sensitive Urban Design (WSUD)—A National Guide. Available online: http://www.environment.gov.au/node/25018 (accessed on 27 August 2022).
- The “Climate-Proofing” of Rotterdam. Available online: https://www.renewableenergyworld.com/baseload/the-climateproofing-of-rotterdam/ (accessed on 24 July 2022).
- Köster, S. How the Sponge City Becomes a Supplementary Water Supply Infrastructure. Water-Energy Nexus 2021, 4, 35–40. [Google Scholar] [CrossRef]
- Liu, J.; Gong, X.; Li, L.; Chen, F.; Zhang, J. Innovative Design and Construction of the Sponge City Facilities in the Chaotou Park, Talent Island, Jiangmen, China. Sustain. Cities Soc. 2021, 70, 102906. [Google Scholar] [CrossRef]
- Zhai, J.; Ren, J.; Xi, M.; Tang, X.; Zhang, Y. Multiscale Watershed Landscape Infrastructure: Integrated System Design for Sponge City Development. Urban For. Urban Green. 2021, 60, 127060. [Google Scholar] [CrossRef]
- Ji, M.; Bai, X. Construction of the Sponge City Regulatory Detailed Planning Index System Based on the SWMM Model. Environ. Technol. Innov. 2021, 23, 101645. [Google Scholar] [CrossRef]
- Jiang, C.; Li, J.; Hu, Y.; Yao, Y.; Li, H. Construction of Water-Soil-Plant System for Rainfall Vertical Connection in the Concept of Sponge City: A Review. J. Hydrol. 2022, 605, 127327. [Google Scholar] [CrossRef]
- Wang, S.; Palazzo, E. Sponge City and Social Equity: Impact Assessment of Urban Stormwater Management in Baicheng City, China. Urban Clim. 2021, 37, 100829. [Google Scholar] [CrossRef]
- Cheng, T.; Huang, B.; Yang, Z.; Qiu, J.; Zhao, B.; Xu, Z. On the Effects of Flood Reduction for Green and Grey Sponge City Measures and Their Synergistic Relationship—Case Study in Jinan Sponge City Pilot Area. Urban Clim. 2022, 42, 101058. [Google Scholar] [CrossRef]
- Leng, L.; Mao, X.; Jia, H.; Xu, T.; Chen, A.S.; Yin, D.; Fu, G. Performance Assessment of Coupled Green-Grey-Blue Systems for Sponge City Construction. Sci. Total Environ. 2020, 728, 138608. [Google Scholar] [CrossRef]
- Wang, J.; Liu, J.; Wang, H.; Shao, W.; Mei, C.; Ding, X. Matching Analysis of Investment Structure and Urban Inundation Control Function of Sponge Cities in China. J. Clean. Prod. 2020, 266, 121850. [Google Scholar] [CrossRef]
- Zhang, Z.; Li, J.; Li, Y.; Zhao, L.; Duan, X. Accumulation of Polycyclic Aromatic Hydrocarbons in the Road Green Infrastructures of Sponge City in Northwestern China: Distribution, Risk Assessments and Microbial Community Impacts. J. Clean. Prod. 2022, 350, 131494. [Google Scholar] [CrossRef]
- She, L.; Wei, M.; You, X. Multi-Objective Layout Optimization for Sponge City by Annealing Algorithm and Its Environmental Benefits Analysis. Sustain. Cities Soc. 2021, 66, 102706. [Google Scholar] [CrossRef]
- Zhang, M.; Peng, C.; Shu, J.; Lin, Y. Territorial Resilience of Metropolitan Regions: A Conceptual Framework, Recognition Methodologies and Planning Response—A Case Study of Wuhan Metropolitan Region. Int. J. Environ. Res. Public Health 2022, 19, 1914. [Google Scholar] [CrossRef]
- Jia, H.; Liu, Z.; Xu, C.; Chen, Z.; Zhang, X.; Xia, J.; Yu, S.L. Adaptive Pressure-Driven Multi-Criteria Spatial Decision-Making for a Targeted Placement of Green and Grey Runoff Control Infrastructures. Water Res. 2022, 212, 118126. [Google Scholar] [CrossRef]
- Yang, J.J.; Zhu, X. Adapting Urban Water Utilities to Climate Uncertainties: A Case Study of Wuhan, PRC. Procedia Eng. 2017, 198, 496–510. [Google Scholar] [CrossRef]
- Liu, Y.; Meng, J.; Song, L. Progress in the research on regional ecological security patterns. Acta Ecol. Sin 2010, 30, 6980–6989. [Google Scholar]
- Fan, F.; Wen, X.; Feng, Z.; Gao, Y.; Li, W. Optimizing Urban Ecological Space Based on the Scenario of Ecological Security Patterns: The Case of Central Wuhan, China. Appl. Geogr. 2022, 138, 102619. [Google Scholar] [CrossRef]
- Peng, J.; Pan, Y.; Liu, Y.; Zhao, H.; Wang, Y. Linking Ecological Degradation Risk to Identify Ecological Security Patterns in a Rapidly Urbanizing Landscape. Habitat Int. 2018, 71, 110–124. [Google Scholar] [CrossRef]
- Jiang, H.; Peng, J.; Dong, J.; Zhang, Z.; Xu, Z.; Meersmans, J. Linking Ecological Background and Demand to Identify Ecological Security Patterns across the Guangdong-Hong Kong-Macao Greater Bay Area in China. Landscape Ecol. 2021, 36, 2135–2150. [Google Scholar] [CrossRef]
- Fu, Y.; Shi, X.; He, J.; Yuan, Y.; Qu, L. Identification and Optimization Strategy of County Ecological Security Pattern: A Case Study in the Loess Plateau, China. Ecol. Indic. 2020, 112, 106030. [Google Scholar] [CrossRef]
- Wu, J.; Luo, K.; Ma, H.; Wang, Z. Ecological security and restoration pattern of Pearl River Delta, based on ecosystem service and gravity model. Acta Ecol. Sin. 2020, 40, 8417–8429. [Google Scholar]
- Wang, X.; Chen, T.; Feng, Z.; Wu, K.; Lin, Q. Construction of ecological security pattern based on boundary analysis: A case study on Jiangsu Province. Acta Ecol. Sin. 2020, 40, 3375–3384. [Google Scholar]
- Zheng, Q.; Shen, M.; Zhong, L. Construction of ecological security pattern in Pudacuo National Park. Acta Ecol. Sin. 2021, 41, 874–885. [Google Scholar]
- Zhang, L.; Yue, W.; Chen, Y. Construction of urban ecological security pattern based on of patch composite characteristics: A case study of Hangzhou. Acta Ecol. Sin. 2021, 41, 4632–4640. [Google Scholar]
- Ribeiro, M.P.; de Mello, K.; Valente, R.A. How Can Forest Fragments Support Protected Areas Connectivity in an Urban Landscape in Brazil? Urban For. Urban Green. 2022, 74, 127683. [Google Scholar] [CrossRef]
- Dai, L.; Liu, Y.; Luo, X. Integrating the MCR and DOI Models to Construct an Ecological Security Network for the Urban Agglomeration around Poyang Lake, China. Sci. Total Environ. 2021, 754, 141868. [Google Scholar] [CrossRef] [PubMed]
- Serret, H.; Raymond, R.; Foltête, J.-C.; Clergeau, P.; Simon, L.; Machon, N. Potential Contributions of Green Spaces at Business Sites to the Ecological Network in an Urban Agglomeration: The Case of the Ile-de-France Region, France. Landsc. Urban Plan. 2014, 131, 27–35. [Google Scholar] [CrossRef]
- Wuhan City Master Plan 2010–2020. Available online: http://zrzyhgh.wuhan.gov.cn/zwgk_18/fdzdgk/ghjh/zzqgh/202001/t20200107_602858.shtml (accessed on 8 December 2022).
- Editor, Encyclopedia of China Chao Soil. Available online: http://www.baiven.com/baike/221/243523.html (accessed on 30 November 2022).
- Wuhan Statistical Yearbook. Available online: http://tjj.wuhan.gov.cn/tjfw/tjnj/ (accessed on 8 December 2022).
- Wuhan Water Resources Bulletin. Available online: http://swj.wuhan.gov.cn/szy/202204/t20220411_1953495.html (accessed on 1 December 2022).
- Wuhan: The Thoroughfare of the Nine Provinces. Available online: http://slt.hubei.gov.cn/slyw/slwh/slls/201912/t20191213_1761919.shtml (accessed on 19 December 2022).
- Chen, K.; Qi, M.; Wang, X.; Huang, G. Study of urban lake landscape ecological security pattern evolution in Wuhan, 1995—2015. Acta Ecol. Sin. 2019, 39, 1725–1734. [Google Scholar]
- Nearly 90 Lakes in Wuhan Have Disappeared in the Past 50 Years, and Officials Have Introduced Measures to Strictly Control the Lakes. Available online: http://www.xinhuanet.com/politics/2015-01/19/c_127399182.htm (accessed on 29 August 2022).
- Service, U.S. SCS National Engineering Handbook, Section 4-Hydrology; Government Printing: Washington, DC, USA, 1971.
- Prokešová, R.; Horáčková, Š.; Snopková, Z. Surface Runoff Response to Long-Term Land Use Changes: Spatial Rearrangement of Runoff-Generating Areas Reveals a Shift in Flash Flood Drivers. Sci. Total Environ. 2022, 815, 151591. [Google Scholar] [CrossRef] [PubMed]
- Yuan, Z. Watershed Hydrological Model, 1st ed.; Water Resources and Electric PowerPress: Beijing, China, 1990; ISBN 7-120-01021-2. [Google Scholar]
- Verma, S.; Singh, P.K.; Mishra, S.K.; Singh, V.P.; Singh, V.; Singh, A. Activation Soil Moisture Accounting (ASMA) for Runoff Estimation Using Soil Conservation Service Curve Number (SCS-CN) Method. J. Hydrol. 2020, 589, 125114. [Google Scholar] [CrossRef]
- Lee, B.; Kullman, S.W.; Yost, E.E.; Meyer, M.T.; Worley-Davis, L.; Williams, C.M.; Reckhow, K.H. Predicting Characteristics of Rainfall Driven Estrogen Runoff and Transport from Swine AFO Spray Fields. Sci. Total Environ. 2015, 532, 571–580. [Google Scholar] [CrossRef]
- Shadeed, S. Application of GIS-Based SCS-CN Method in West Bank Catchments, Palestine. Water Sci. Eng. 2010, 3, 13. [Google Scholar]
- Cai, X. The Research of the Coupling Degree of the Green Space System of Suzhou Industrial Park and the Urban Surface Runoff. Master’s Thesis, Soochow University, Suzhou, China, 2018. [Google Scholar]
- Wang, K.; Feng, Y.; Qiu, C.; Wang, X.; Ma, J.; Zhang, Y. Spatial and Temporal Evolution and Drivers of Ecosystem Services in Beijing. Tianjin and the Beijing⁃Tianjin Ring Urban Agglomeration. Acta Ecol. Sin. 2022, 42, 7871–7883. [Google Scholar] [CrossRef]
- Guzman, C.D.; Hoyos-Villada, F.; Da Silva, M.; Zimale, F.A.; Chirinda, N.; Botero, C.; Morales Vargas, A.; Rivera, B.; Moreno, P.; Steenhuis, T.S. Variability of Soil Surface Characteristics in a Mountainous Watershed in Valle del Cauca, Colombia: Implications for Runoff, Erosion, and Conservation. J. Hydrol. 2019, 576, 273–286. [Google Scholar] [CrossRef]
- Liang, C.; Zeng, J.; Shen, Z.; Wang, Q. Spatial pattern analysis and management of urban ecosystem services under rapid urbanization:A case study of Xiamen. Acta Ecol. Sin. 2021, 41, 4379–4392. [Google Scholar]
- Tu, X.; Huang, G.; Wu, J. Review of the relationship between urban greenspace accessibility and human well-being. Acta Ecol. Sin. 2019, 39, 421–431. [Google Scholar]
- He, J.; Pan, Y.; Liu, D. Analysis of the wetland ecological pattern in Wuhan City from the perspective of ecological network. Acta Ecol. Sin. 2020, 40, 3590–3601. [Google Scholar]
- Li, S.; Zhao, Y.; Xiao, W.; Yue, W.; Wu, T. Optimizing Ecological Security Pattern in the Coal Resource-Based City: A Case Study in Shuozhou City, China. Ecol. Indic. 2021, 130, 108026. [Google Scholar] [CrossRef]
- Wang, X.; Wan, R.; Pan, P. Construction and adjustment of ecological security pattern based on MSPA⁃MCR Model in Taihu Lake Basin. Acta Ecol. Sin. 2022, 42, 1968–1980. [Google Scholar]
- Chen, C.; Wu, S.; Douglas, M.C.; Lv, M.; Wen, Z.; Jiang, Y.; Chen, J. Effects of changing cost values on landscape connectivity simulation. Acta Ecol. Sin. 2015, 35, 7367–7376. [Google Scholar]
- Yearbook of 40 Years of Reform and Opening Up in Wuhan. Available online: http://58.48.136.171:81/book/dfz/bookread/id/783/category_id/232146.html%20 (accessed on 27 August 2022).
- Chen, W.; Wang, W.; Huang, G.; Wang, Z.; Lai, C.; Yang, Z. The Capacity of Grey Infrastructure in Urban Flood Management: A Comprehensive Analysis of Grey Infrastructure and the Green-Grey Approach. Int. J. Disaster Risk Reduct. 2021, 54, 102045. [Google Scholar] [CrossRef]
- Morris, R.L.; Konlechner, T.M.; Ghisalberti, M.; Swearer, S.E. From Grey to Green: Efficacy of Eco-Engineering Solutions for Nature-Based Coastal Defence. Global Chang. Biol. 2018, 24, 1827–1842. [Google Scholar] [CrossRef]
- Yao, Y.; Li, J.; lv, P.; Li, N.; Jiang, C. Optimizing the Layout of Coupled Grey-Green Stormwater Infrastructure with Multi-Objective Oriented Decision Making. J. Clean. Prod. 2022, 367, 133061. [Google Scholar] [CrossRef]
- Xu, C.; Liu, Z.; Chen, Z.; Zhu, Y.; Yin, D.; Leng, L.; Jia, H.; Zhang, X.; Xia, J.; Fu, G. Environmental and Economic Benefit Comparison between Coupled Grey-Green Infrastructure System and Traditional Grey One through a Life Cycle Perspective. Resour. Conserv. Recycl. 2021, 174, 105804. [Google Scholar] [CrossRef]
- Li, Z.-T.; Li, M.; Xia, B.-C. Spatio-Temporal Dynamics of Ecological Security Pattern of the Pearl River Delta Urban Agglomeration Based on LUCC Simulation. Ecol. Indic. 2020, 114, 106319. [Google Scholar] [CrossRef]
- Yu, J.; Tang, B.; Chen, Y.; Zhang, L.; Nie, Y.; deng, W. Landscape ecological risk assessment and ecological security pattern construction in landscape resource-based city: A case study of Zhangjiajie City. Acta Ecol. Sin 2022, 42, 1290–1299. [Google Scholar]











| Soil Hydrology Group | Soil Texture | Minimum Permeability (mm/h) |
|---|---|---|
| A | Thick sand, thick loess, and agglomerated silt | 7.26–11.43 |
| B | Thin loess, sandy loam | 3.81–7.26 |
| C | Clay loam, thin sandy loam, low organic matter or high clay soil | 1.27–3.81 |
| D | Soils that swell significantly after absorbing water, plastic soils, some saline soils | 0–1.27 |
| Land Use Types | CN Value | S (mm) | Q (mm) | Area (m2) | Total Runoff Volume (m3) |
|---|---|---|---|---|---|
| Protect green space | 72 | 98.78 | 196.55 | 507,492.75 | 99,745.64 |
| Logistics and warehousing | 91 | 25.12 | 431.80 | 2,100,792.94 | 907,117.32 |
| Administrative office space | 82 | 55.76 | 297.80 | 3,813,765.88 | 1,135,734.66 |
| Other green spaces | 67 | 125.10 | 157.98 | 37,262,863.73 | 5,886,628.39 |
| Production green space | 75 | 84.67 | 223.09 | 16,904,581.75 | 3,771,311.36 |
| Park green space | 66 | 130.85 | 151.00 | 54,656,304.71 | 8,253,315.63 |
| Entertainment and sports land | 90 | 28.22 | 414.07 | 9,021,995.04 | 3,735,721.10 |
| Municipal utilities | 90 | 28.22 | 414.07 | 20,276,203.44 | 8,395,730.74 |
| Commercial and business facility | 92 | 22.09 | 450.41 | 20,041,809.81 | 9,027,042.93 |
| Education and research | 91 | 25.12 | 431.80 | 26,388,219.08 | 11,394,369.34 |
| Residential | 77 | 75.87 | 242.46 | 122,887,264.91 | 29,794,771.57 |
| Industrial manufacturing | 91 | 25.12 | 431.80 | 62,441,887.42 | 26,962,256.36 |
| Waters | 98 | 5.18 | 584.91 | 115,447,026.19 | 67,525,774.34 |
| Road | 98 | 5.18 | 584.91 | 177,813,282.11 | 104,004,234.32 |
Disclaimer/Publisher’s Note: The statements, opinions and data contained in all publications are solely those of the individual author(s) and contributor(s) and not of MDPI and/or the editor(s). MDPI and/or the editor(s) disclaim responsibility for any injury to people or property resulting from any ideas, methods, instructions or products referred to in the content. |
© 2022 by the authors. Licensee MDPI, Basel, Switzerland. This article is an open access article distributed under the terms and conditions of the Creative Commons Attribution (CC BY) license (https://creativecommons.org/licenses/by/4.0/).
Share and Cite
Chen, H.; Liu, Y.; Hu, L.; Zhang, Z.; Chen, Y.; Tan, Y.; Han, Y. Constructing a Flood-Adaptive Ecological Security Pattern from the Perspective of Ecological Resilience: A Case Study of the Main Urban Area in Wuhan. Int. J. Environ. Res. Public Health 2023, 20, 385. https://doi.org/10.3390/ijerph20010385
Chen H, Liu Y, Hu L, Zhang Z, Chen Y, Tan Y, Han Y. Constructing a Flood-Adaptive Ecological Security Pattern from the Perspective of Ecological Resilience: A Case Study of the Main Urban Area in Wuhan. International Journal of Environmental Research and Public Health. 2023; 20(1):385. https://doi.org/10.3390/ijerph20010385
Chicago/Turabian StyleChen, Hongyi, Yanzhong Liu, Lin Hu, Zuo Zhang, Yong Chen, Yuchuan Tan, and Yufei Han. 2023. "Constructing a Flood-Adaptive Ecological Security Pattern from the Perspective of Ecological Resilience: A Case Study of the Main Urban Area in Wuhan" International Journal of Environmental Research and Public Health 20, no. 1: 385. https://doi.org/10.3390/ijerph20010385
APA StyleChen, H., Liu, Y., Hu, L., Zhang, Z., Chen, Y., Tan, Y., & Han, Y. (2023). Constructing a Flood-Adaptive Ecological Security Pattern from the Perspective of Ecological Resilience: A Case Study of the Main Urban Area in Wuhan. International Journal of Environmental Research and Public Health, 20(1), 385. https://doi.org/10.3390/ijerph20010385

