A Design Framework of Medical Wayfinding Signs for the Elderly: Based on the Situational Cognitive Commonness
Abstract
1. Introduction
2. Related Research
2.1. Symbol Design Based on Cognitive Commonness
2.2. The Theory of Situated Cognition and Cognitive Commonness
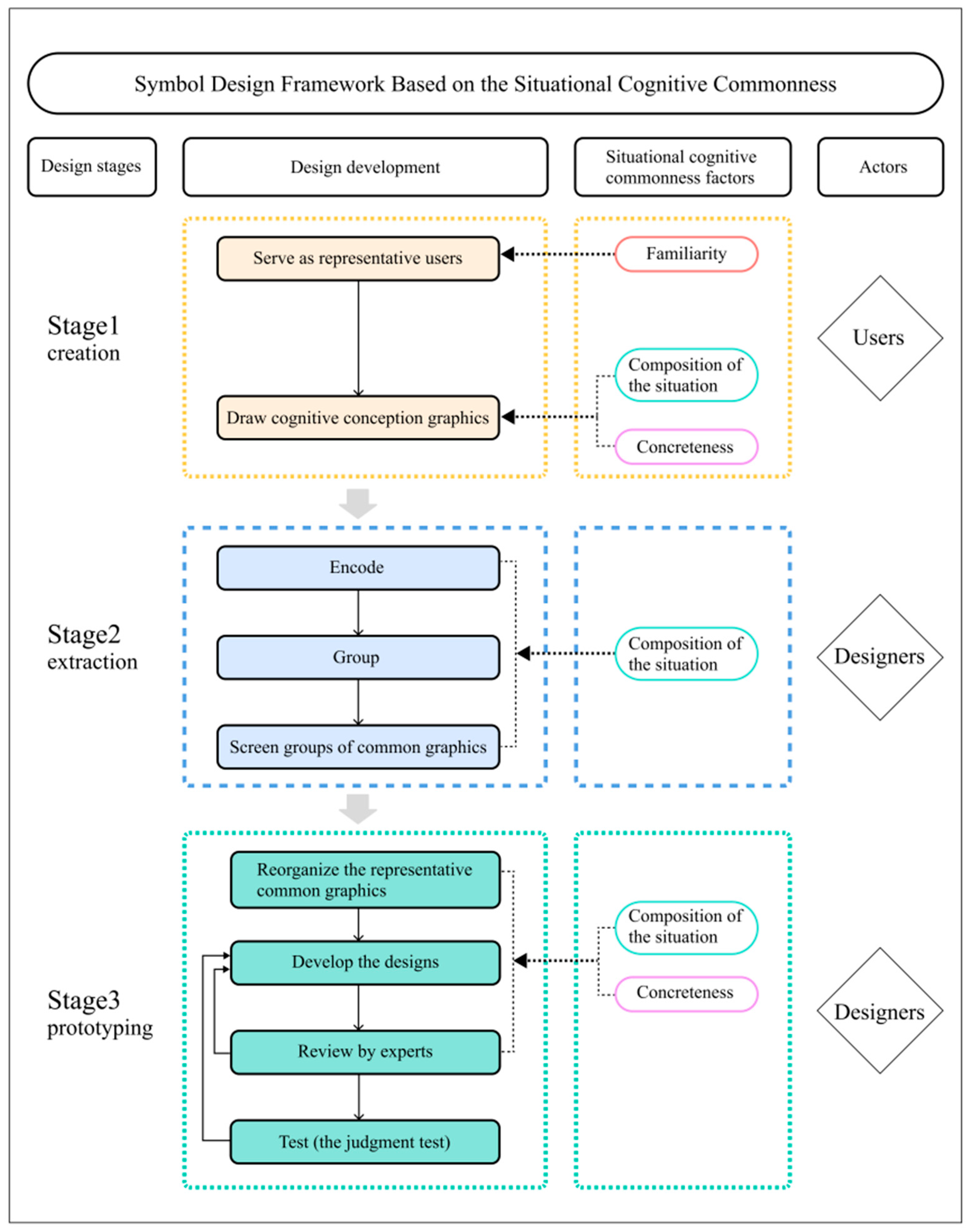
- Composition of the situation. The human cognitive system is suprapersonal; cognition is constructed and stored in the brain and affected by physical activities and the environment of social interaction [31,34]. Hutchins [35] showed that completion of a flight required information processing in the brain of pilots, their usage of physical tools in the cockpit to store the information, and thus researchers explain pilots’ behavioral attributes through their situational representation of tool use. Rizzolatti [36] proposed that human cognition and behaviors are affected by a matching system that exists between action execution and action observation in social situations. In a specific situation, human cognition originates from perceptual activities, depending on the contact with physical equipment and physical structures in the environment as well as in the social interactions (behaviors, language, and other communication methods) held with other people. Both are important components in situated cognition.
- Familiarity. Cognitive commonness is affected by familiarity [37], which promotes the generation of more information related to situated cognition. Increasing evidence has supported the idea that individuals who are more familiar with the items and events they need to describe are capable of constructing a richer situational model [38]. The theory of situated cognition suggests that the more familiar an individual is with the target information, the more likely it is that he/she can process the situational representations based on memory [30]. A study by Shen [37] showed that people who are familiar with a restaurant, for example, could retrieve the situational information of the restaurant’s service from their memory, which directly affected their perception of the restaurant’s service. Another study by Shen [39] showed that a user’s familiarity with the objects depicted in a symbol affected their understanding of that symbol, suggesting that designers should use patterns and elements that are familiar to the users. Green [15] believed that it was difficult for individuals to draw symbols to represent unfamiliar situations during graphic generation. Selecting individuals who were more familiar with the target information to draw the symbols improved the efficiency of graphic design. In other words, the more familiar the users are with a specific interaction and scenario, the easier it is to recall their relatively complete memory of that situation. These users can build a rich situational-cognitive model by recalling the situational features in the brain, so that they can produce more situational information that is common. As a result, designers can extract the ideas of situational cognitive commonness among the users.
- Concreteness. When the ideas that symbols represent are more specific and simpler, the semantics are clearer and easier to understand [40]. It is easier for people to generate concrete graphics of cognitive commonness [17] and to actively use concrete elements to create patterns. For example, Picard [41] believed that children’s drawings conveyed information about objects or scenes in concrete forms. Jones [42] showed that older people tended to show concrete elements with less complexity in cognition and visual processing in their drawings and that they are good at drawing concrete graphics. Hence, selection of specific and authentic situational information that represents a familiar environment is needed when designing symbols. In addition, the visual elements should be simplified but should not be too abstractive in order to allow users to have a consistent understanding.
3. Methodological Framework for Symbol Design and Operating Procedures Based on the Situational Cognitive Commonness
3.1. Framework for Symbol Design
3.2. Operating Procedures
4. Application of Symbol Design Method Based on the Situational Cognitive Commonness
4.1. Design Preparation
4.2. Obtaining Ideas from the Users
4.3. Extracting the Common Graphics
4.4. Output of Symbol Design
4.5. Design Test and Statistical Analysis
5. Discussion
5.1. Major Findings
5.1.1. Role of Situated Cognition in Symbol Design
5.1.2. Roles of Familiarity and Concreteness in Symbol Design
5.2. Application Suggestions
5.3. Limitations and Future Research
6. Conclusions
Author Contributions
Funding
Institutional Review Board Statement
Informed Consent Statement
Data Availability Statement
Conflicts of Interest
References
- Heires, M. The international organization for standardization (ISO). New Polit. Econ. 2008, 13, 357–367. [Google Scholar] [CrossRef]
- Lee, S.; Dazkir, S.S.; Paik, H.S.; Coskun, A. Comprehensibility of universal healthcare symbols for wayfinding in healthcare facilities. Appl. Ergon. 2014, 45, 878–885. [Google Scholar] [CrossRef] [PubMed]
- Hashim, M.J.; Alkaabi, M.S.K.M.; Bharwani, S. Interpretation of way-finding healthcare symbols by a multicultural population: Navigation signage design for global health. Appl. Ergon. 2014, 45, 503–509. [Google Scholar] [CrossRef] [PubMed]
- Shinar, D.; Vogelzang, M. Comprehension of traffic signs with symbolic versus text displays. Transp. Res. Part F Traffic Psychol. Behav. 2013, 18, 72–82. [Google Scholar] [CrossRef]
- Rousek, J.B.; Hallbeck, M.S. Improving and analyzing signage within a healthcare setting. Appl. Ergon. 2011, 42, 771–784. [Google Scholar] [CrossRef] [PubMed]
- Ng, A.W.Y.; Chan, A.H.S. Visual and cognitive features on icon effectiveness. In Proceedings of the International Multiconference of Engineers and Computer Scientists, Newswood Limited, Hong Kong, China, 19–21 March 2008; pp. 19–21. [Google Scholar]
- Chan, A.H.S.; Ng, A.W.Y. Investigation of guessability of industrial safety signs: Effects of prospective-user factors and cognitive sign features. Int. J. Ind. Ergon. 2010, 40, 689–697. [Google Scholar] [CrossRef]
- McDougall, S.J.P.; De Bruijn, O.; Curry, M.B. Exploring the effects of icon characteristics on user performance: The role of icon concreteness, complexity, and distinctiveness. J. Exp. Psychol. Appl. 2000, 6, 291. [Google Scholar] [CrossRef]
- Ng, A.W.Y.; Chan, A.H.S. Participatory environmentally friendly message design: Influence of message features and user characteristics. Int. J. Environ. Res. Public Health 2020, 17, 1353. [Google Scholar] [CrossRef]
- Chong, M. Development of candidate symbols for automobile functions. Final Rep. 1990, 25, 1–32. [Google Scholar]
- Westergren, A.J. Predicting Window Size Preferences: Commonness or Cognitive Evaluation? Honors Thesis, Ball State University, Muncie, IN, USA, 1988. [Google Scholar]
- Pariasa, I.G.; Rajeg, I.M.; Sosiowati, I.G.A.G. The Application of Metaphor Identification Procedure (Mip) And Conceptual Metaphor in Japanese Poetry. Doctoral Dissertation, Udayana University, Bali, Indonesia, 2017. [Google Scholar]
- Yan, W. Psychological Analysis of User Interface Design in Computer Software. J. Phys. Conf. Ser. 2020, 1533, 022040. [Google Scholar] [CrossRef]
- Siswandari, Y.; Kim, W.; Xiong, S. Comprehension and redesign of recently introduced water-sport prohibitive symbols in South Korea. Int. J. Ind. Ergon. 2015, 50, 196–205. [Google Scholar] [CrossRef]
- Green, P. Displays for automotive instrument panels: Production and rating symbols. HSRI Res. Rev. 1981, 12, 1–12. [Google Scholar]
- Green, P. Debugging a symbol set for identifying displays: Production and screening studies. Final Rep. 1980, 64, 1–116. [Google Scholar]
- Ng, A.W.Y.; Siu, K.W.M.; Chan, C.C.H. The effects of user factors and symbol referents on public symbol design using the stereotype production method. Appl. Ergon. 2012, 43, 230–238. [Google Scholar] [CrossRef] [PubMed]
- Al-Madani, H.; Al-Janahi, A.R. Role of drivers’ personal characteristics in understanding traffic sign symbols. Accid. Anal. Prev. 2002, 34, 185–196. [Google Scholar] [CrossRef]
- Shorr, D.J.; Ezer, N.; Fisk, A.D.; Rogers, W.A. Comprehension of warning symbols by younger and older adults: Effects of visual degradation. In Proceedings of the Human Factors and Ergonomics Society Annual Meeting, San Antonio, TX, USA, 19–23 October 2009; SAGE Publications: Los Angeles, CA, USA; pp. 1598–1602.
- Kim, S.; Ulfarsson, G.F.; Anton, K.R. Traffic sign comprehensibility in an aging society: A study of “photo-enforced traffic signal ahead” signage. Transp. Res. Rec. 2009, 2096, 81–88. [Google Scholar] [CrossRef]
- Ng, A.W.Y.; Siu, K.W.M.; Chan, C.C.H. Perspectives toward the stereotype production method for public symbol design: A case study of novice designers. Appl. Ergon. 2013, 44, 65–72. [Google Scholar] [CrossRef]
- Patel, G.; Mukhopadhyay, P. Ergonomic analysis and design intervention in symbols used in hospitals in central India. Appl. Ergon. 2021, 94, 103410. [Google Scholar] [CrossRef]
- Ng, A.W.Y.; Chan, A.H.S. Mental models of construction workers for safety-sign representation. J. Constr. Eng. Manag. 2017, 143, 04016091. [Google Scholar] [CrossRef]
- Lesch, M.F. A comparison of two training methods for improving warning symbol comprehension. Appl. Ergon. 2008, 39, 135–143. [Google Scholar] [CrossRef]
- Lesch, M.F.; Powell, W.R.; Horrey, W.J.; Wogalter, M.S. The use of contextual cues to improve warning symbol comprehension: Making the connection for older adults. Ergonomics 2013, 56, 1264–1279. [Google Scholar] [CrossRef] [PubMed]
- Wisniewski, E.C.; Isaacson, J.J.; Hall, S.M. Techniques for assessing safety symbol comprehension: Web-based vs. in-person questionnaire administration. In Proceedings of the Human Factors and Ergonomics Society Annual Meeting, San Francisco, CA, USA, 16–20 October 2006; SAGE Publications: Los Angeles, CA, USA; pp. 2207–2211.
- Kowalewski, S.; Kluge, J.; Ziefle, M. Integrating potential users into the development of a medical wrist watch in four steps. In Proceedings of the International Conference on Human-Computer Interaction, Las Vegas, NV, USA, 21–26 July 2013; Springer: Berlin/Heidelberg, Germany; pp. 183–186.
- Salman, Y.B.; Kim, Y.H.; Cheng, H.I. Senior—Friendly icon design for the mobile phone. In Proceedings of the 6th International Conference on Digital Content, Multimedia Technology and Its Applications, Seoul, Korea, 16–18 August 2010; IEEE: Piscataway, NJ, USA; pp. 103–108.
- Semin, G.R.; Smith, E.R. Socially situated cognition in perspective. Soc. Cogn. 2013, 31, 125. [Google Scholar] [CrossRef]
- Schwarz, N. Situated cognition and the wisdom of feelings: Cognitive tuning. Wisdom Feel. 2002, 1, 144–166. [Google Scholar]
- Rambusch, J.; Ziemke, T. The role of embodiment in situated learning. In Proceedings of the 27th Annual Conference of the Cognitive Science Society, Stresa, Italy, 21–23 July 2005; Lawrence Erlbaum: Mahwah, NJ, USA; pp. 1803–1808.
- Echterhoff, G.; Kopietz, R.; Higgins, E.T. Adjusting shared reality: Communicators’ memory changes as their connection with their audience changes. Soc. Cogn. 2013, 31, 162. [Google Scholar] [CrossRef]
- Wilson, R.A.; Clark, A. How to situate cognition: Letting nature take its course. Camb. Handb. Situated Cogn. 2008, 55–77. [Google Scholar]
- Stanton, N.A.; Salmon, P.M.; Walker, G.H.; Jenkins, D.P. Is situation awareness all in the mind? Theor. Issues Ergon. Sci. 2010, 11, 29–40. [Google Scholar] [CrossRef]
- Hutchins, E. How a cockpit remembers its speeds. Cogn. Sci. 1995, 19, 265–288. [Google Scholar] [CrossRef]
- Rizzolatti, G.; Fadiga, L.; Fogassi, L.; Gallese, V. 14 from mirror neurons to imitation: Facts and speculations. Imitative Mind Dev. Evol. Brain Bases 2002, 6, 247–266. [Google Scholar]
- Shen, Y.C.; Lin, H.Y.; Chou, C.Y.; Wu, P.H.; Yang, W.H. “Yes, I know you”: The role of source familiarity in the relationship between service adaptive behavior and customer satisfaction. J. Serv. Theory Pract. 2022. ahead of print. [Google Scholar] [CrossRef]
- Zwaan, R.A. Embodied cognition, perceptual symbols, and situation models. Discourse Process. 1999, 28, 81–88. [Google Scholar] [CrossRef]
- Shen, Z.; Xue, C.; Wang, H. Effects of users’ familiarity with the objects depicted in icons on the cognitive performance of icon identification. I-Perception 2018, 9, 2041669518780807. [Google Scholar] [CrossRef] [PubMed]
- Schröder, S.; Ziefle, M. Effects of icon concreteness and complexity on semantic transparency: Younger vs. older users. In Proceedings of the International Conference on Computers for Handicapped Persons, Linz, Austria, 9–11 July 2008; Springer: Berlin/Heidelberg, Germany; pp. 90–97.
- Picard, D.; Boulhais, M. Sex differences in expressive drawing. Personal. Individ. Differ. 2011, 51, 850–855. [Google Scholar] [CrossRef]
- Jones, J.E. A Descriptive Study of Elderly art Students and Implications for Art Education. Ph.D. Thesis, University of Oregon, Eugene, OR, USA, 1976. [Google Scholar]
- ISO 9186; Graphical Symbols—Test Methods for Judged Comprehensibility and for Comprehension. International Organization for Standardization: Geneva, Switzerland, 2001.
- Foster, J.J.; Afzalnia, M.R. International assessment of judged symbol comprehensibility. Int. J. Psychol. 2005, 40, 169–175. [Google Scholar] [CrossRef]
- GB/T 10001.6-2021; Public Information Graphical Symbols. China National Institute of Standardization: Beijing, China, 2021.
- Malterud, K.; Siersma, V.D.; Guassora, A.D. Sample Size in Qualitative Interview Studies: Guided by Information Power. Qual. Health Res. 2016, 26, 1753–1760. [Google Scholar] [CrossRef]
- Smith, E.R.; Collins, E. Situated cognition. Mind Context 2010, 7, 126–145. [Google Scholar]






| Symbol | Degree of Understanding (Mean ± Standard Deviation) | Difference | t | |
|---|---|---|---|---|
| Design | Existing | |||
| Internal medicine department | 73.14 ± 20.95 | 53.26 ± 24.96 | 19.88 | 6.033 *** |
| Surgery department | 65.82 ± 21.15 | 50.38 ± 21.68 | 15.44 | 6.010 *** |
| Radiology department | 66.62 ± 24.55 | 50.60 ± 25.19 | 16.03 | 4.093 *** |
| Nurse | 64.09 ± 27.02 | 50.69 ± 24.79 | 13.4 | 3.212 ** |
| Observation room | 70.25 ± 23.60 | 55.55 ± 25.07 | 14.7 | 3.976 *** |
| Gynecology department | 61.64 ± 24.50 | 55.30 ± 22.16 | 6.34 | 2.039 * |
| Western pharmacy | 64.47 ± 21.82 | 63.30 ± 25.29 | 1.17 | 0.363 |
| TCM pharmacy | 63.82 ± 22.30 | 63.82 ± 23.48 | 0 | 0 |
| Ultrasound room | 59.87 ± 24.13 | 65.09 ± 26.62 | −5.22 | −1.295 |
Publisher’s Note: MDPI stays neutral with regard to jurisdictional claims in published maps and institutional affiliations. |
© 2022 by the authors. Licensee MDPI, Basel, Switzerland. This article is an open access article distributed under the terms and conditions of the Creative Commons Attribution (CC BY) license (https://creativecommons.org/licenses/by/4.0/).
Share and Cite
Wu, J.; Liu, X.; Lu, C.; Yu, S.; Jiao, D.; Ye, X.; Zhu, Y. A Design Framework of Medical Wayfinding Signs for the Elderly: Based on the Situational Cognitive Commonness. Int. J. Environ. Res. Public Health 2022, 19, 13885. https://doi.org/10.3390/ijerph192113885
Wu J, Liu X, Lu C, Yu S, Jiao D, Ye X, Zhu Y. A Design Framework of Medical Wayfinding Signs for the Elderly: Based on the Situational Cognitive Commonness. International Journal of Environmental Research and Public Health. 2022; 19(21):13885. https://doi.org/10.3390/ijerph192113885
Chicago/Turabian StyleWu, Jianfeng, Xinyu Liu, Chunfu Lu, Shihan Yu, Dongfang Jiao, Xinyu Ye, and Yuqing Zhu. 2022. "A Design Framework of Medical Wayfinding Signs for the Elderly: Based on the Situational Cognitive Commonness" International Journal of Environmental Research and Public Health 19, no. 21: 13885. https://doi.org/10.3390/ijerph192113885
APA StyleWu, J., Liu, X., Lu, C., Yu, S., Jiao, D., Ye, X., & Zhu, Y. (2022). A Design Framework of Medical Wayfinding Signs for the Elderly: Based on the Situational Cognitive Commonness. International Journal of Environmental Research and Public Health, 19(21), 13885. https://doi.org/10.3390/ijerph192113885

