Hierarchical Structure Model of Safety Risk Factors in New Coastal Towns: A Systematic Analysis Using the DEMATEL-ISM-SNA Method
Abstract
:1. Introduction
2. Literature Review
2.1. Safety Risk
2.2. Triangular Framework for Pubilc Safety and Technology
- Natural disasters (S1): Natural disasters refer to disasters related to natural hazards which occur or are likely to happen in this area and cause heavy losses.
- Safety accidents (S2): Safety accidents caused by the industry or bring risks to the industry.
- Urban construction (S3): Urban construction comes with long-term site safety risks, population migration, risks posed by buildings, and other related risks.
- Public events (S4): Public events refer to events widely concerned or followed up by social groups at different levels.
2.3. DEMATEL, ISM, SNA, and Their Applications
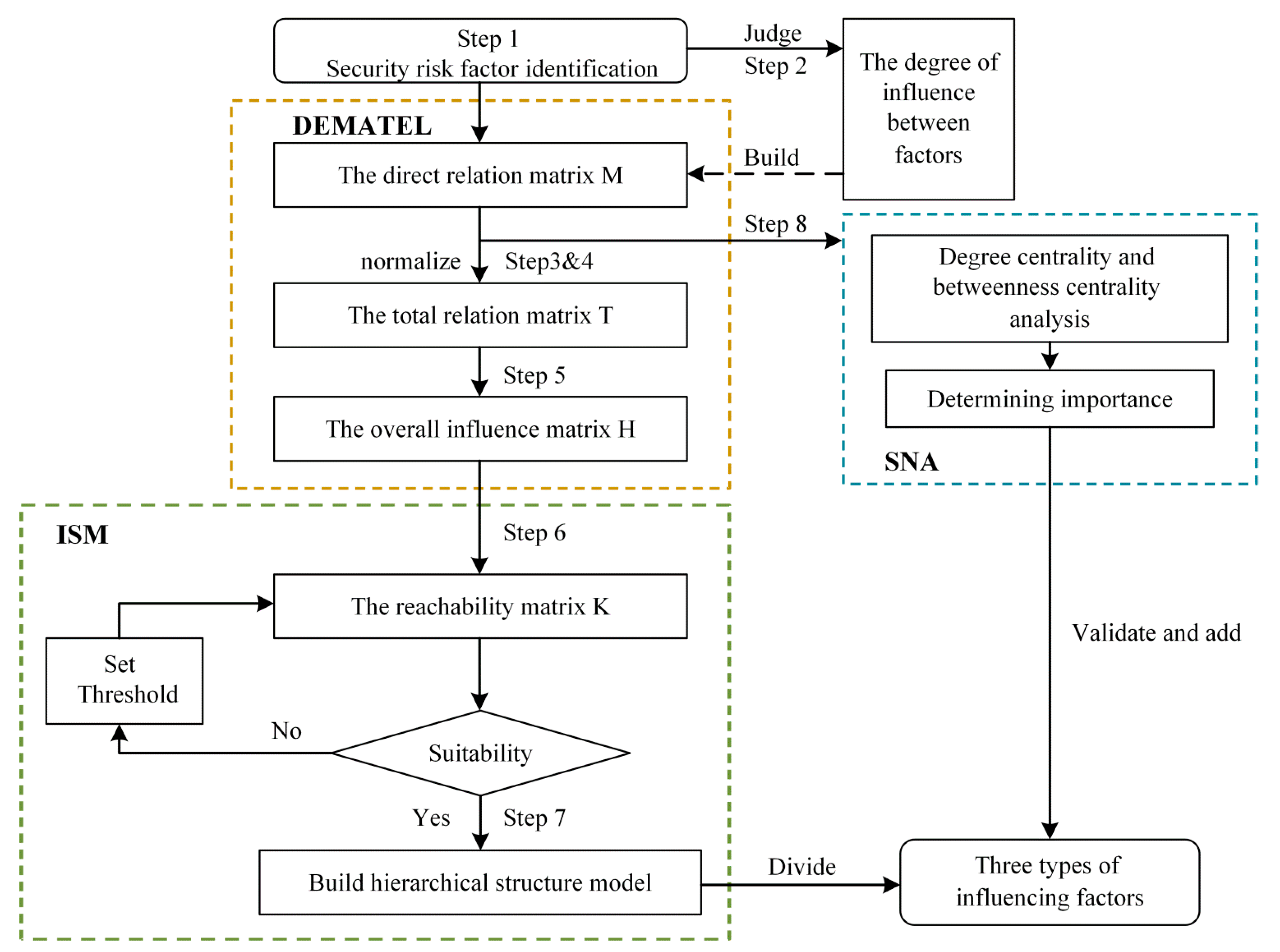
3. Methodology
3.1. Basis for Integrating DEMATEL-ISM-SNA
3.2. The DEMATEL-ISM-SNA Method
- Degree centrality:
- 2.
- Betweenness centrality.
4. Case Study
4.1. Study Area Overview
4.2. The Risk Factors
4.2.1. Identification and Categorization
- Typhoon (S1R1): A typhoon is a cyclone with high wind and heavy precipitation, causing casualties and damage [32].
- Rainstorm and flood (S1R2): Rainstorms and floods often occur in the Yangtze River; intensive rainfall is a key factor in increasing flood hazards [66].
- Storm surge (S1R3): Storm surge is an increase in sea level caused by low atmospheric pressure and strong winds [67].
- Land subsidence (S1R4): Land subsidence, vertical land movements, includes natural and human-induced subsidence in sedimentary coastal lowlands [68].
- Perfection of rules and regulations (S2R2): Perfection of rules and regulations refers to the ability to regulate the behavior of people and enterprises [71].
- Fire (S2R3): Fires include forest, production, and living fires. Considering the industrial structure of the Lin-gang Special Area, the fires covered in this paper refer to those that occurred during the construction and operation [23].
- Disaster prevention capability of (high-rise) buildings (S3R1): The disaster prevention capability of buildings, especially high-rise buildings, is a protective capability. For example, the new coastal area has high requirements for the corrosion resistance of buildings against the sea wind [73].
- Disaster prevention capacity of port facilities (S3R3): Disaster prevention capacity of port facilities refers to the ability to ensure coastal areas avoid coastal erosion and seawater intrusion [73].
- Disaster prevention capability of infrastructure (S3R4): Disasters, particularly those related to natural hazards, frequently wreak havoc on infrastructure, disrupting transportation, power, and ground communications, and hampering rescue efforts. As urbanization, infrastructure becomes more concentrated, posing additional concerns [72,74].
- Transportation (S3R5): As an essential area for port transshipment and free trade zone cargo transportation, the Lin-gang Special Area has many safety risks due to collector truck transportation and short barge transportation.
- Unsafe behaviors of sensitive people (S4R1): People are both disaster-bearing and disaster-causing factors. Unsafe behaviors of sensitive people are the behaviors that affect safety exhibited by this group of people [20].
- Infectious diseases (S4R3): Infectious diseases are public health emergencies that affect production and life [75].
4.2.2. Analysis of the Interviewees
4.3. Results
4.4. Validation
5. Discussion
5.1. Hierarchical Structure Analysis
5.2. Suggestions for Safety Risk Control
- Strengthen the prevention of essential factors. There are three essential factors: typhoon (S1R1), public risk perception (S2R1), and population migration (S3R2). First, according to the previous research, the Lin-gang Special Area may be hit by a typhoon. It will result in high rainfall and flooding secondary disaster chains, jeopardizing infrastructure and transportation. Hence, we must improve our monitoring of dynamic warning and contingency preparations for disasters related to natural hazards [77]. Second, the development is also the process of population importation. We should use the plans to guide the optimal allocation and healthy flow of the population, achieving the harmonious integration of people and the city. Third, we must continue to improve public risk perception and place a high value on human safety education.
- Implementation of intermediate factors measures. The research shows that most of the factors are intermediate factors. The transmissibility of intermediate factors can influence the upper elements directly or indirectly. Environmental deterioration (S4R2) has the highest betweenness centrality of these variables and should be considered. Studies have found ecological regulation to help lower risks [78,79].
- Pay attention to direct factor control. There are three essential factors: disaster prevention capability of (high-rise) buildings (S3R1), disaster prevention capacity of port facilities (S3R3), and transportation (S3R5). The Lin-gang Special Area is coastal and has soft ground, so it is not advisable to build many high-rise buildings. It should be planned reasonably to improve the existing high-rise buildings’ disaster prevention standards and capability. To make coastal high-rise buildings typhoon-resistant, it is important to pay attention to their gaps. It is recommended to avoid using rust-prone materials to prevent the influence of sea breeze and tide on buildings and structures. When building ports in the Lin-gang Special Area, attention shall be paid to the safety protection of the sea pond infrastructure. For example, implement the control of the sea ponds, establish a scientific index system, build a comprehensive safety plan and emergency plan to integrate sea and sky, and improve the port facilities’ disaster prevention capacity. Ultimately, the emphasis on transportation should be maintained throughout the city’s development and administration.
5.3. Innovation
- This study defines the concept of safety risk in new coastal towns and proposes a triangle model to identify and assess risk relationships. This model fully considers the risks exposed in the process of urban construction and industrial development.
- This research addresses the constraints of previous approaches for computing and assessing risk interactions, excluding the influence of artificially set thresholds on the results. The SNA plays a complementary and validating role in this paper
6. Conclusions
- The most potent driving forces and essential elements are typhoon, storm surge, public risk perception, and population migration.
- Three factors, disaster prevention capability of (high-rise) buildings, disaster prevention capacity of port facilities, and transportation are at the top of the ISM model. They have the most direct influence on the new town.
- Environmental degradation has the highest betweenness centrality among all factors and is the most transmissible.
Author Contributions
Funding
Institutional Review Board Statement
Informed Consent Statement
Data Availability Statement
Acknowledgments
Conflicts of Interest
Appendix A
| S1R1 | S1R2 | S1R3 | S1R4 | S2R1 | S2R2 | S2R3 | S2R4 | S3R1 | S3R2 | S3R3 | S3R4 | S3R5 | S4R1 | S4R2 | S4R3 | |
|---|---|---|---|---|---|---|---|---|---|---|---|---|---|---|---|---|
| S1R1 | 0 | 3 | 3 | 0 | 0 | 0 | 0 | 0 | 3 | 2 | 2 | 3 | 2 | 0 | 1 | 0 |
| S1R2 | 0 | 0 | 0 | 2 | 0 | 0 | 0 | 1 | 2 | 0 | 3 | 2 | 3 | 0 | 1 | 0 |
| S1R3 | 0 | 0 | 0 | 2 | 0 | 0 | 0 | 0 | 3 | 0 | 3 | 3 | 2 | 0 | 3 | 0 |
| S1R4 | 0 | 0 | 0 | 0 | 0 | 0 | 0 | 0 | 3 | 0 | 3 | 3 | 0 | 0 | 1 | 0 |
| S2R1 | 0 | 0 | 0 | 0 | 0 | 3 | 2 | 2 | 1 | 1 | 0 | 0 | 2 | 2 | 2 | 3 |
| S2R2 | 0 | 0 | 0 | 0 | 0 | 0 | 3 | 2 | 1 | 1 | 1 | 3 | 1 | 2 | 1 | 1 |
| S2R3 | 0 | 0 | 0 | 0 | 0 | 0 | 0 | 2 | 3 | 2 | 1 | 1 | 0 | 1 | 3 | 0 |
| S2R4 | 0 | 0 | 0 | 0 | 0 | 0 | 0 | 0 | 0 | 0 | 0 | 0 | 0 | 1 | 3 | 1 |
| S3R1 | 0 | 0 | 0 | 2 | 0 | 0 | 2 | 0 | 0 | 0 | 0 | 0 | 0 | 0 | 0 | 0 |
| S3R2 | 0 | 0 | 0 | 3 | 0 | 0 | 1 | 0 | 2 | 0 | 0 | 2 | 1 | 1 | 2 | 3 |
| S3R3 | 0 | 0 | 0 | 0 | 0 | 0 | 0 | 1 | 0 | 0 | 0 | 1 | 0 | 0 | 1 | 0 |
| S3R4 | 0 | 0 | 0 | 0 | 0 | 0 | 0 | 0 | 1 | 0 | 3 | 0 | 0 | 0 | 2 | 0 |
| S3R5 | 0 | 0 | 0 | 0 | 0 | 0 | 0 | 1 | 0 | 1 | 2 | 1 | 0 | 0 | 0 | 0 |
| S4R1 | 0 | 0 | 0 | 0 | 0 | 0 | 0 | 1 | 0 | 0 | 0 | 1 | 0 | 0 | 2 | 3 |
| S4R2 | 0 | 1 | 0 | 0 | 0 | 0 | 0 | 0 | 0 | 0 | 0 | 0 | 0 | 0 | 0 | 3 |
| S4R3 | 0 | 0 | 0 | 0 | 0 | 0 | 0 | 0 | 0 | 2 | 0 | 0 | 3 | 1 | 1 | 0 |
Appendix B
| S1R1 | S1R2 | S1R3 | S1R4 | S2R1 | S2R2 | S2R3 | S2R4 | S3R1 | S3R2 | S3R3 | S3R4 | S3R5 | S4R1 | S4R2 | S4R3 | |
|---|---|---|---|---|---|---|---|---|---|---|---|---|---|---|---|---|
| S1R1 | 1 | 1 | 1 | 0 | 0 | 0 | 0 | 0 | 1 | 0 | 1 | 1 | 1 | 0 | 1 | 0 |
| S1R2 | 0 | 1 | 0 | 0 | 0 | 0 | 0 | 0 | 0 | 0 | 1 | 1 | 1 | 0 | 0 | 0 |
| S1R3 | 0 | 0 | 1 | 0 | 0 | 0 | 0 | 0 | 1 | 0 | 1 | 1 | 0 | 0 | 1 | 0 |
| S1R4 | 0 | 0 | 0 | 1 | 0 | 0 | 0 | 0 | 1 | 0 | 1 | 1 | 0 | 0 | 0 | 0 |
| S2R1 | 0 | 0 | 0 | 0 | 1 | 1 | 1 | 1 | 0 | 0 | 0 | 0 | 1 | 1 | 1 | 1 |
| S2R2 | 0 | 0 | 0 | 0 | 0 | 1 | 1 | 1 | 0 | 0 | 0 | 1 | 0 | 0 | 1 | 0 |
| S2R3 | 0 | 0 | 0 | 0 | 0 | 0 | 1 | 0 | 1 | 0 | 0 | 0 | 0 | 0 | 1 | 0 |
| S2R4 | 0 | 0 | 0 | 0 | 0 | 0 | 0 | 1 | 0 | 0 | 0 | 0 | 0 | 0 | 1 | 0 |
| S3R1 | 0 | 0 | 0 | 0 | 0 | 0 | 0 | 0 | 1 | 0 | 0 | 0 | 0 | 0 | 0 | 0 |
| S3R2 | 0 | 0 | 0 | 1 | 0 | 0 | 0 | 0 | 1 | 1 | 0 | 1 | 0 | 0 | 1 | 1 |
| S3R3 | 0 | 0 | 0 | 0 | 0 | 0 | 0 | 0 | 0 | 0 | 1 | 0 | 0 | 0 | 0 | 0 |
| S3R4 | 0 | 0 | 0 | 0 | 0 | 0 | 0 | 0 | 0 | 0 | 1 | 1 | 0 | 0 | 0 | 0 |
| S3R5 | 0 | 0 | 0 | 0 | 0 | 0 | 0 | 0 | 0 | 0 | 0 | 0 | 1 | 0 | 0 | 0 |
| S4R1 | 0 | 0 | 0 | 0 | 0 | 0 | 0 | 0 | 0 | 0 | 0 | 0 | 0 | 1 | 0 | 1 |
| S4R2 | 0 | 0 | 0 | 0 | 0 | 0 | 0 | 0 | 0 | 0 | 0 | 0 | 0 | 0 | 1 | 1 |
| S4R3 | 0 | 0 | 0 | 0 | 0 | 0 | 0 | 0 | 0 | 0 | 0 | 0 | 1 | 0 | 0 | 1 |
References
- Zuo, Q.; Wang, X.; Luo, Z.; Han, C. Integrated assessment of urban safety of thecities in the mainland of China. Nat. Hazards 2019, 96, 1311–1334. [Google Scholar] [CrossRef]
- Xu, H.; Li, Y.; Tan, Y.; Deng, N. A Scientometric Review of Urban Disaster Resilience Research. Int. J. Environ. Res. Public Health 2021, 18, 3677. [Google Scholar] [CrossRef]
- Tang, P.; Lai, S. A framework for managing public security risks with complex interactions in cities and its application evidenced from Shenzhen City in China. Cities 2019, 95, 102390. [Google Scholar] [CrossRef]
- Lopes, N.V. Smart Governance: A Key Factor for Smart Cities Implementation. In Proceedings of the IEEE International Conference on Smart Grid and Smart Cities (ICSGSC), Singapore, 23–26 July 2017; pp. 277–282. [Google Scholar]
- Bush, J.; Doyon, A. Building urban resilience with nature-based solutions: How can urban planning contribute? Cities 2019, 95, 102483.102481–102483.102488. [Google Scholar] [CrossRef]
- Nguyen, T.T.; Ngo, H.H.; Guo, W.; Wang, X.C.; Ren, N.; Li, G.; Ding, J.; Liang, H. Implementation of a specific urban water management—Sponge City. Sci. Total Environ. 2019, 652, 147–162. [Google Scholar] [CrossRef]
- Wang, Y.; Taylor, J.E.; Garvin, M.J. Measuring Resilience of Human-Spatial Systems to Disasters: A Framework Combining Spatial-Network Analysis and Fisher Information. J. Manag. Eng. 2020, 36. [Google Scholar] [CrossRef]
- Choryński, A.; Pińskwar, I.; Graczyk, D.; Krzyaniak, M. The Emergence of Different Local Resilience Arrangements Regarding Extreme Weather Events in Small Municipalities—A Case Study from the Wielkopolska Region, Poland. Sustainability 2022, 14, 2052. [Google Scholar] [CrossRef]
- Yuan, J.; Chen, K.; Li, W.; Ji, C.; Wang, Z.; Skibniewski, M.J. Social network analysis for social risks of construction projects in high-density urban areas in China. J. Clean. Prod. 2018, 198, 940–961. [Google Scholar] [CrossRef]
- Si, S.-L.; You, X.-Y.; Liu, H.-C.; Zhang, P. DEMATEL Technique: A Systematic Review of the State-of-the-Art Literature on Methodologies and Applications. Math. Probl. Eng. 2018, 2018, 3696457. [Google Scholar] [CrossRef]
- Jahantigh, F.F.; Jannat, F. Analyzing the sequence and interrelations of Natech disasters in Urban areas using interpretive structural modelling (ISM). Int. J. Disaster Resil. Built Environ. 2019, 10, 392–407. [Google Scholar] [CrossRef]
- He, Y.; Tao, W.; Dai, A.; Yang, L.; Fang, R.; Li, F. Risk comprehensive evaluation of urban network planning based on fuzzy Bayesian LS_SVM. Kybernetes 2010, 39, 707–722. [Google Scholar] [CrossRef]
- Chen, J.K. Improved DEMATEL-ISM integration approach for complex systems. PLoS ONE 2021, 16, e0254694. [Google Scholar] [CrossRef] [PubMed]
- Zhou, D.; Zhang, L. Establishing hierarchy structure in complex systems based on the integration of DEMATEL and ISM. J. Manag. Sci. China 2008, 11, 20–26. [Google Scholar]
- Belu, N. ISO 31000:2018; Risk Management—Guidelines. ISO: Geneva, Switzerland, 2020.
- Hillson, D. Extending the risk process to manage opportunities. Int. J. Proj. Manag. 2002, 20, 235–240. [Google Scholar] [CrossRef]
- Park, H.; YoungCheon, Y.; Hwansoo, L. A Study on Smart City Risk Factors and Resistance. J. Converg. Secur. 2020, 20, 15–28. [Google Scholar]
- Boyd, W. Risk Society—Towards A New Modernity—Beck, Ulrich. Econ. Geogr. 1993, 69, 432–436. [Google Scholar] [CrossRef]
- Ullah, F.; Qayyum, S.; Thaheem, M.J.; Al-Turjman, F.; Sepasgozar, S.M.E. Risk management in sustainable smart cities governance: A TOE framework. Technol. Forecast. Soc. Change 2021, 167, 120743. [Google Scholar] [CrossRef]
- Depietri, Y. The social-ecological dimension of vulnerability and risk to natural hazards. Sustain. Sci. 2020, 15, 587–604. [Google Scholar] [CrossRef]
- Shao, Y.; Jiang, X. Understanding Urban Resilience:A Conceptual Analysis Based on Integrated International Literature Review. Urban Plan. Int. 2015, 30, 48–54. [Google Scholar]
- Giles-Corti, B.; Vernez-Moudon, A.; Reis, R.; Turrell, G.; Dannenberg, A.L.; Badland, H.; Foster, S.; Lowe, M.; Sallis, J.F.; Stevenson, M.; et al. City planning and population health: A global challenge. Lancet 2016, 388, 2912–2924. [Google Scholar] [CrossRef]
- Nielsen-Pincus, M.; Evers, C.; Ager, A. Exposure Complexity and Community Capacity to Manage Wildfire Risk: A Coupled Biophysical and Social Analysis of 60 Communities in the Western United States. Fire 2019, 2, 59. [Google Scholar] [CrossRef]
- Krueger, E.H.; Borchardt, D.; Jawitz, J.W.; Rao, P.S.C. Balancing security, resilience, and sustainability of urban water supply systems in a desirable operating space. Environ. Res. Lett. 2020, 15, 035007. [Google Scholar] [CrossRef]
- Weicheng, F.A.N.; Yi, L.I.U.; Wenguo, W. Triangular Framework and “4+1” Methodology for Public Security Science and Technology. Sci. Technol. Rev. 2009, 27, 3. [Google Scholar]
- Chen, G.; Yang, Q.; Chen, X.; Huang, K.; Zeng, T.; Yuan, Z. Methodology of Urban Safety and Security Assessment Based on the Overall Risk Management Perspective. Sustainability 2021, 13, 6560. [Google Scholar] [CrossRef]
- Zhong, S.; Fang, Z.; Zhu, M.; Huang, Q. A geo-ontology-based approach to decision-making in emergency management of meteorological disasters. Nat. Hazards 2017, 89, 531–554. [Google Scholar] [CrossRef]
- Zhou, R.; Chen, P.; Hu, X.; Yuan, P.; Zhao, H. Primary exploration of social governance strategies driven by population risk during urbanization process of Xiongan New Area. J. Saf. Sci. Technol. 2018, 14, 5–11. [Google Scholar]
- Depietri, Y.; Dahal, K.; McPhearson, T. Multi-hazard risks in New York City. Nat. Hazards Earth Syst. Sci. 2018, 18, 3363–3381. [Google Scholar] [CrossRef]
- Han, R.; Zhou, B.; An, L.; Jin, H.; Ma, L.; Li, N.; Xu, M.; Li, L. Quantitative assessment of enterprise environmental risk mitigation in the context of Na-tech disasters. Environ. Monit. Assess. 2019, 191, 210. [Google Scholar] [CrossRef]
- Depietri, Y.; Orenstein, D.E. Managing fire risk at the wildland-urban interface requires reconciliation of tradeoffs between regulating and cultural ecosystem services. Ecosyst. Serv. 2020, 44, 101108. [Google Scholar] [CrossRef]
- Johnson, K.; Depietri, Y.; Breil, M. Multi-hazard risk assessment of two Hong Kong districts. Int. J. Disaster Risk Reduct. 2016, 19, 311–323. [Google Scholar] [CrossRef]
- Wang, Z.; Kong, W.; Fang, D.; Duan, Z. Research on urban flood and waterlog emergency scenario deduction based on Bayesian network. China Saf. Sci. J. (CSSJ) 2021, 31, 182–188. [Google Scholar]
- Zheng, Y.; Capra, L.; Wolfson, O.; Yang, H. Urban Computing: Concepts, Methodologies, and Applications. Acm Trans. Intell. Syst. Technol. 2014, 5, 1–55. [Google Scholar] [CrossRef]
- Pelling, M.; Blackburn, S. Megacities and the Coast: Risk, Resilience and Transformation; Rutledge, Inc.: New York, NY, USA, 2013. [Google Scholar]
- Hsu, C.-H.; Teng, M.-C.; Ke, S.-S. A Comprehensive Method for Seismic Impact Chain Assessment of Urban Lifeline Infrastructure: A Case Study of Taipei Area, Taiwan. KSCE J. Civ. Eng. 2021, 25, 3650–3661. [Google Scholar] [CrossRef]
- Zhang, D.; Li, J.; Kong, Y. The Plan for Urban Lifeline Systems on Coastal City under the Background of Typhoon. In Proceedings of the 5th EEM International Conference on Education Science and social Science (EEM-ESSS 2016), Sydney, Australia, 24–25 December 2016; pp. 42–46. [Google Scholar]
- Marshall, N.A.; Tobin, R.C.; Marshall, P.A.; Gooch, M.; Hobday, A.J. Social Vulnerability of Marine Resource Users to Extreme Weather Events. Ecosystems 2013, 16, 797–809. [Google Scholar] [CrossRef]
- Hatefi, S.M.; Tamoaitien, J. An integrated fuzzy dematel-fuzzy anp model for evaluating construction projects by considering interrelationships among risk factors. J. Civ. Eng. Manag. 2019, 25, 114–131. [Google Scholar] [CrossRef]
- Liu, H.; Yang, N.-d.; Zhang, Y.-l.; Li, R.-m. Using DEMATEL to Analyze Interrelationships of Risks Faced by Enterprise in R&D Network. In Proceedings of the 24th Annual International Conference on Management Science and Engineering (ICMSE), Nomi, Japan, 17–20 August 2017; pp. 438–443. [Google Scholar]
- Afzali, H.H.A.; Bojke, L.; Karnon, J. Model Structuring for Economic Evaluations of New Health Technologies. Pharmacoeconomics 2018, 36, 1309–1319. [Google Scholar] [CrossRef]
- Diabat, A.; Govindan, K. An analysis of the drivers affecting the implementation of green supply chain management. Resour. Conserv. Recycl. 2011, 55, 659–667. [Google Scholar] [CrossRef]
- Liu, Y.-q.; Wu, X. Analysis and Research on the Influencing Factor of the Road Transportation Network Vulnerability Based on the Interpretative Structural Model. In Proceedings of the 2015 IEEE International Conference on Grey Systems and Intelligent Services (GSIS), Leicester, UK, 18–20 August 2015; pp. 296–300. [Google Scholar]
- Mathiyazhagan, K.; Govindan, K.; NoorulHaq, A.; Geng, Y. An ISM approach for the barrier analysis in implementing green supply chain management. J. Clean. Prod. 2013, 47, 283–297. [Google Scholar] [CrossRef]
- Park, D.-G.; Hee, K.S. Analysis of the Impact Relationship for Risk Factors on Big Data Projects Using SNA. J. Inst. Internet Broadcast. Commun. 2021, 21, 79–86. [Google Scholar] [CrossRef]
- Kamble, S.S.; Gunasekaran, A.; Sharma, R. Modeling the blockchain enabled traceability in agriculture supply chain. Int. J. Inf. Manag. 2020, 52, 101967. [Google Scholar] [CrossRef]
- Jiao, L.; Li, D.; Zhang, Y.; Zhu, Y.; Huo, X.; Wu, Y. Identification of the Key Influencing Factors of Urban Rail Transit Station Resilience against Disasters Caused by Rainstorms. Land 2021, 10, 1298. [Google Scholar] [CrossRef]
- Pandey, P.; Agrawal, N.; Saharan, T.; Raut, R.D. Impact of human resource management practices on TQM: An ISM-DEMATEL approach. Tqm J. 2022, 34, 199–228. [Google Scholar] [CrossRef]
- Zhou, D.Q.; Zhang, L.; Li, H.W. A Study of the System’s Hierarchical Structure Through Integration of Dematel and ISM. In Proceedings of the International Conference on Machine Learning & Cybernetics, Dalian, China, 13–16 August 2006. [Google Scholar]
- Yang, R.J.; Zou, P.X.W. Stakeholder-associated risks and their interactions in complex green building projects: A social network model. Build. Environ. 2014, 73, 208–222. [Google Scholar] [CrossRef]
- Xie, K.; Liu, Z. Factors Influencing Escalator-Related Incidents in China: A Systematic Analysis Using ISM-DEMATEL Method. Int. J. Environ. Res. Public Health 2019, 16, 2478. [Google Scholar] [CrossRef]
- Li, F.; Wang, W.; Dubljevic, S.; Khan, F.; Xu, J.; Yi, J. Analysis on accident-causing factors of urban buried gas pipeline network by combining DEMATEL, ISM and BN methods. J. Loss Prev. Process Ind. 2019, 61, 49–57. [Google Scholar] [CrossRef]
- Yadav, S.; Luthra, S.; Garg, D. Internet of things (IoT) based coordination system in Agri-food supply chain: Development of an efficient framework using Dematel-Ism. Oper. Manag. Res. 2020, 2020, 1–27. [Google Scholar] [CrossRef]
- Ko, S.S.; Ko, N.; Kim, D.; Park, H.; Yoon, J. Analyzing technology impact networks for R&D planning using patents: Combined application of network approaches. Scientometrics 2014, 101, 917–936. [Google Scholar] [CrossRef]
- Dehdasht, G.; Ferwati, M.S.; Mohandes, S.R.; El-Sabek, L.; Edwards, D.J. Towards expediting the implementation of sustainable and successful lean paradigm for construction projects: A hybrid of DEMATEL and SNA approach. Eng. Constr. Archit. Manag. 2022. ahead of print. [Google Scholar] [CrossRef]
- Kim, E.; Cho, Y.; Kim, W. Dynamic patterns of technological convergence in printed electronics technologies: Patent citation network. Scientometrics 2014, 98, 975–998. [Google Scholar] [CrossRef]
- Overview, Lin-gang Special Area. Available online: https://en.lgxc.gov.cn/2021-08/09/c_430834.htm (accessed on 2 August 2022).
- Lu, X.; Dong, C.; Li, G. Variations of typhoon frequency and landfall position in East China Sea from 1951 to 2015. Trans. Atmos. Sci. 2018, 41, 433–440. [Google Scholar]
- Available online: http://sh.cma.gov.cn/sh/news/qxyw/202109/t20210913_3813856.html (accessed on 3 August 2022).
- Available online: http://sh.cma.gov.cn/sh/news/qxyw/202107/t20210724_3562269.html (accessed on 3 August 2022).
- Lyu, H.M.; Shen, S.L.; Zhou, A.; Yang, J. Risk assessment of mega-city infrastructures related to land subsidence using improved trapezoidal FAHP. Sci. Total Environ. 2019, 717, 135310. [Google Scholar] [CrossRef] [PubMed]
- Ye-Shuang, X.; Shui-Long, S.; Dong-Jie, R.; Huai-Na, W. Analysis of Factors in Land Subsidence in Shanghai: A View Based on a Strategic Environmental Assessment. Sustainability 2016, 8, 573. [Google Scholar]
- Wu, H.-N.; Shen, S.-L.; Yang, J. Identification of Tunnel Settlement Caused by Land Subsidence in Soft Deposit of Shanghai. J. Perform. Constr. Facil. 2017, 31, 04017092. [Google Scholar] [CrossRef]
- Zhao, Y.; Zhou, L.; Wang, C.; Li, J.; Qin, J.; Sheng, H.; Huang, L.; Li, X. Analysis of the Spatial and Temporal Evolution of Land Subsidence in Wuhan, China from 2017 to 2021. Remote Sens. 2022, 14, 3142. [Google Scholar] [CrossRef]
- Notice of the State Council on printing and distributing the overall plan for Lin-gang Special Area of the China (Shanghai) Pilot Free Trade Zone. Available online: https://en.lgxc.gov.cn/2019-12/24/c_463204.htm (accessed on 2 August 2022).
- Chan, F.; Yang, L.E.; Scheffran, J.; Mitchell, G.; Mcdonald, A. Urban flood risks and emerging challenges in a Chinese delta: The case of the Pearl River Delta. Environ. Sci. Policy 2021, 122, 101–115. [Google Scholar] [CrossRef]
- Muis, S.; Verlaan, M.; Winsemius, H.C.; Aerts, J.C.J.H.; Ward, P.J. A global reanalysis of storm surges and extreme sea levels. Nat. Commun. 2016, 7, 11969. [Google Scholar] [CrossRef]
- Nicholls, R.J.; Lincke, D.; Hinkel, J.; Brown, S.; Fang, J. A global analysis of subsidence, relative sea-level change and coastal flood exposure. Nat. Clim. Change 2021, 11, 338–342. [Google Scholar] [CrossRef]
- Sun, Y.; Han, Z. Climate Change Risk Perception in Taiwan: Correlation with Individual and Societal Factors. Int. J. Environ. Res. Public Health 2018, 15, 91. [Google Scholar] [CrossRef]
- Zhu, W.; Yao, N.; Guo, Q.; Wang, F. Public risk perception and willingness to mitigate climate change: City smog as an example. Environ. Geochem. Health 2020, 42, 881–893. [Google Scholar] [CrossRef]
- Jung, D.; Tuan, V.T.; Dai, Q.T.; Park, M.; Park, S. Conceptual Framework of an Intelligent Decision Support System for Smart City Disaster Management. Appl. Sci. 2020, 10, 666. [Google Scholar] [CrossRef]
- Ismagilova, E.; Hughes, L.; Rana, N.P.; Dwivedi, Y.K. Security, Privacy and Risks Within Smart Cities: Literature Review and Development of a Smart City Interaction Framework. Inf. Syst. Front. 2020, 24, 393–414. [Google Scholar] [CrossRef] [PubMed]
- Pablo Lozoya, J.; Sarda, R.; Jimenez, J.A. A methodological framework for multi-hazard risk assessment in beaches. Environ. Sci. Policy 2011, 14, 685–696. [Google Scholar] [CrossRef]
- The vulnerability of cities: Natural disasters and social resilience. Environ. Urban. 2003, 15, 216.
- Connolly, C.; Keil, R.; Ali, S.H. Extended urbanisation and the spatialities of infectious disease: Demographic change, infrastructure and governance. Urban Stud. 2021, 58, 245–263. [Google Scholar] [CrossRef]
- Cinner, J.E.; Huchery, C.; Darling, E.S.; Humphries, A.T.; Graham, N.A.J.; Hicks, C.C.; Marshall, N.; McClanahan, T.R. Evaluating Social and Ecological Vulnerability of Coral Reef Fisheries to Climate Change. PLoS ONE 2013, 8. [Google Scholar] [CrossRef]
- Delgado-Lvarez, C.A.; Olaya-Morales, Y. Modeling Disaster Operations Management Problems with System Dynamics: Strategy, Behavior and Dynamics; Decision-Making in Humanitarian Operations; Springer: Berlin/Heidelberg, Germany, 2019. [Google Scholar]
- Liquete, C.; Kleeschulte, S.; Banko, G.; Dige, G. Spatial Analysis of Green Infrastructure in Europe; Publications Office: Luxembourg, 2014. [Google Scholar]
- Nathaniel, S.P. Environmental degradation in ASEAN: Assessing the criticality of natural resources abundance, economic growth and human capital. Environ. Sci. Pollut. Res. 2021, 28, 21766–21778. [Google Scholar] [CrossRef]





| Factors | Reachable Set P(ai) | Antecedent Set Q(ai) | P(ai)∩Q(ai) |
|---|---|---|---|
| 1, 2, 3, 9, 11, 12, 13, 15 | 1 | 1 | |
| 2, 11, 12, 13 | 1, 2 | 2 | |
| 3, 9, 11, 12, 15 | 1, 3 | 3 | |
| 4, 9, 11, 12 | 4, 10 | 4 | |
| 5, 6, 7, 8, 13, 14, 15, 16 | 5 | 5 | |
| 6, 7, 8, 12, 15 | 5, 6 | 6 | |
| 7, 9, 15 | 5, 6, 7 | 7 | |
| 8, 15 | 5, 6, 8 | 8 | |
| 9 | 1, 3, 4, 7, 9, 10 | 9 | |
| 4, 9, 10, 12, 15, 16 | 10 | 10 | |
| 11 | 1, 2, 3, 4, 11, 12 | 11 | |
| 11, 12 | 1, 2, 3, 4, 6, 10, 12 | 12 | |
| 13 | 1, 2, 5, 13, 16 | 13 | |
| 14, 16 | 5, 14 | 14 | |
| 15, 16 | 1, 3, 5, 6, 7, 8, 10, 15 | 15 | |
| 13, 16 | 5, 10, 14, 15, 16 | 16 |
| Out-Degree | In-Degree | Betweenness Centrality | |
|---|---|---|---|
| S1R1 | 19 | 0 | 0 |
| S1R2 | 14 | 4 | 9.917 |
| S1R3 | 16 | 3 | 0.25 |
| S1R4 | 10 | 9 | 2.45 |
| S2R1 | 18 | 0 | 0 |
| S2R2 | 16 | 3 | 0.533 |
| S2R3 | 13 | 8 | 9.783 |
| S2R4 | 5 | 10 | 6.85 |
| S3R1 | 4 | 19 | 11.95 |
| S3R2 | 15 | 9 | 17.1 |
| S3R3 | 3 | 18 | 4.2 |
| S3R4 | 6 | 20 | 7.25 |
| S3R5 | 5 | 14 | 6.517 |
| S4R1 | 7 | 8 | 3.483 |
| S4R2 | 4 | 23 | 25.183 |
| S4R3 | 7 | 14 | 14.533 |
Publisher’s Note: MDPI stays neutral with regard to jurisdictional claims in published maps and institutional affiliations. |
© 2022 by the authors. Licensee MDPI, Basel, Switzerland. This article is an open access article distributed under the terms and conditions of the Creative Commons Attribution (CC BY) license (https://creativecommons.org/licenses/by/4.0/).
Share and Cite
Guan, C.; Dong, D.; Shen, F.; Gao, X.; Chen, L. Hierarchical Structure Model of Safety Risk Factors in New Coastal Towns: A Systematic Analysis Using the DEMATEL-ISM-SNA Method. Int. J. Environ. Res. Public Health 2022, 19, 10496. https://doi.org/10.3390/ijerph191710496
Guan C, Dong D, Shen F, Gao X, Chen L. Hierarchical Structure Model of Safety Risk Factors in New Coastal Towns: A Systematic Analysis Using the DEMATEL-ISM-SNA Method. International Journal of Environmental Research and Public Health. 2022; 19(17):10496. https://doi.org/10.3390/ijerph191710496
Chicago/Turabian StyleGuan, Chenlei, Damin Dong, Feng Shen, Xin Gao, and Linyan Chen. 2022. "Hierarchical Structure Model of Safety Risk Factors in New Coastal Towns: A Systematic Analysis Using the DEMATEL-ISM-SNA Method" International Journal of Environmental Research and Public Health 19, no. 17: 10496. https://doi.org/10.3390/ijerph191710496
APA StyleGuan, C., Dong, D., Shen, F., Gao, X., & Chen, L. (2022). Hierarchical Structure Model of Safety Risk Factors in New Coastal Towns: A Systematic Analysis Using the DEMATEL-ISM-SNA Method. International Journal of Environmental Research and Public Health, 19(17), 10496. https://doi.org/10.3390/ijerph191710496

