A Novel Block Chain Method for Urban Digitization Governance in Birth Registration Field: A Case Study
Abstract
:1. Introduction
- To investigate the current birth registration processes at the Ghana BDR.
- To identify key pain points as well as relevant blockchain features that can be implemented.
- To propose a new block-chain based solution to tackle identified pain points.
- To test the application of a smart contract solution in the blockchain architecture.
2. Literature Review
2.1. Background
2.1.1. Civil Registry in Urban Governance
2.1.2. Blockchain Technology
- Peer-to-PeerNetwork infrastructure—In a P2P network, there is no centralized server, and each user is a node with server functionality. This layer embodies decentralization and network robustness [15]
- Cryptography—Blockchain employs cryptography for authentication, permission enforcement, integrity verification, and other areas. It makes use of a variety of cryptographic techniques including cryptographic one-way hash functions, Merkle trees and public key (private-public key pairs) [16].
- Consensus Mechanism—In a blockchain network, a consensus is used to prevent dishonest actors from writing potentially invalid information to the database [17].
- Timestamp—The process of ‘trusted timestamping’ is an established approach for claiming that particular digital information existed at a particular ‘point in time’ in the past. It is assumed that the time-stamped information is not changeable by anyone in the future. The digital information can be time-stamped by using secure cryptographic methods [18].
- Ledger—The ledger represents a list of bundled (data) transactions in cryptographically linked ‘blocks’. Once the transaction data is verified a ‘block’ will be created. The ‘blocks’ in the chain are groups of transactions posted sequentially to the ledger by using a cryptographic signature—that is, added to the ‘chain’ [2].
- Validity Rule—Common set of rules of the network (i.e., what transactions are considered valid, how the ledger gets updated, etc.) [12].
2.1.3. Smart Contracts and Time Stamp-Related Research
3. Methodology
3.1. Research Approach
3.2. Modeling
3.2.1. Thematic Content Analysis
- Reports from previous comprehensive assessments
- Strategic documents containing vision and mission statements, as well as aims and goals of the CRVS system
- Relevant laws and regulations
- Standard operating procedures and workflow diagrams.
3.2.2. Business Process Model and Notation (BPMN)
4. BNVM Model and BPMN Process
4.1. The BNVM Model
4.2. Current Registration BPMN Process
4.2.1. Notifications
4.2.2. Verification/Validation
4.2.3. Registration and Storage
4.3. The Pain Points
4.3.1. Birth Notifications
- An undefined method and documentation for birth notification with separate notification information.
- Inadequate integration of notification and registration procedures results in the lack of a centralized record of weighing cards.
- As a result, there are no effective means to validate an individual’s assertion that a weighing card provided as proof for late or delayed birth registration is authentic and correct.
- Illegal modification of weighing card data is neither traceable nor verifiable.
4.3.2. Data Sharing
5. Proposed Framework
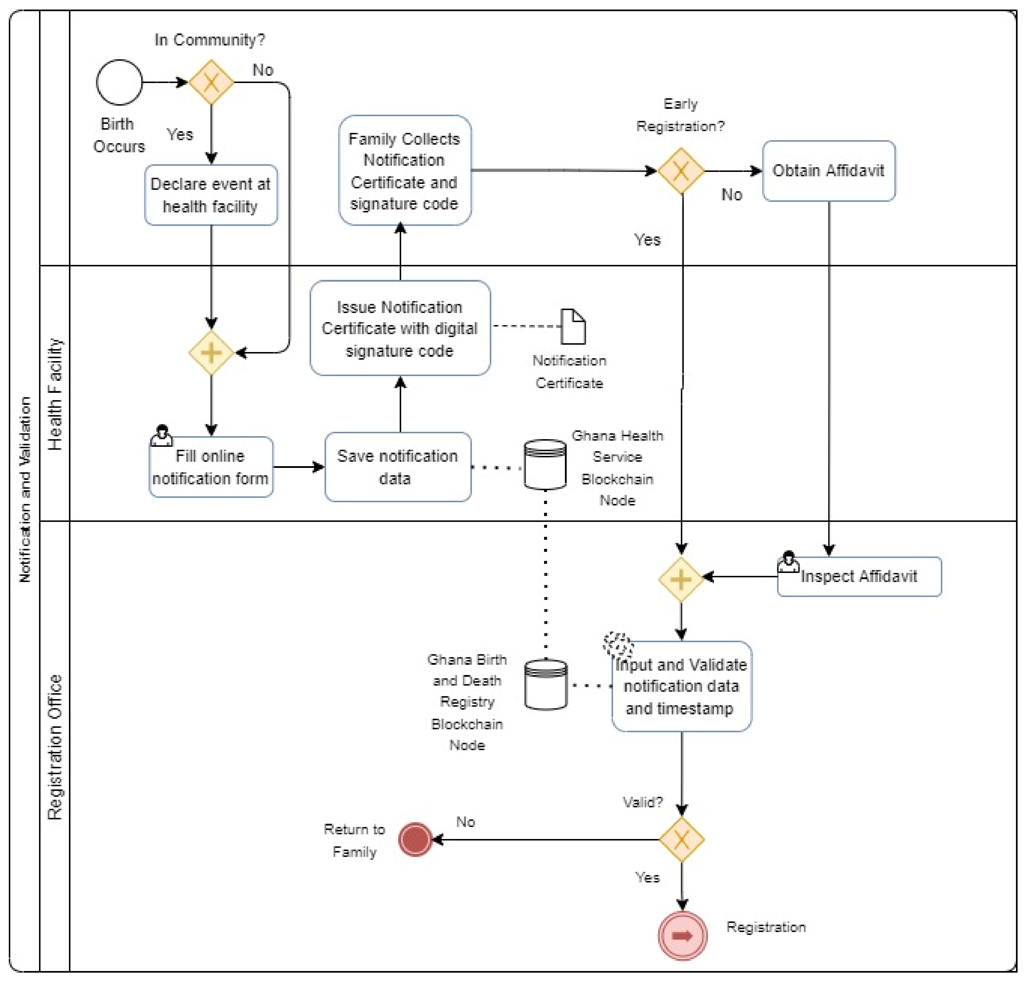
5.1. Proposed Registration Process
5.1.1. Within Each Actor
- Family-The family will be responsible for notifying a health facility of the birth event and obtaining a notification certificate with a signature code instead of a weighing card as documentation of the event for birth registration purposes.
- Health Facility-Certified Health Practitioners will be responsible for completing an online notification form and issuing notification certificates that include all pertinent information about the birth event. Unlike the previous procedure, digital records of the notice will be stored on a central server (GHS node) that acts as a node on a blockchain network.
- Registration Office—In addition to a valid notification certificate (instead of a weighing card), birth registration will need an affidavit (when necessary). The notification data and signature code are entered, which results in automated verification of the data and timestamp, while background investigations are necessary to confirm the validity of an affidavit.
5.1.2. Between Actors
- The approach evaluates two distinct scenarios: at-home delivery and birth in a health centre. Due to the lack of health facilities nationally, several births occur at home and so go unrecognized. In such cases, families must get notification certificates from a health provider within the appropriate birth registration time (usually one year).
- Families are required to attend a local registration centre and provide notification certificates as proof of birth in addition to completing a registration form (Form A). Occasionally, campaigns for birth registration require volunteers from the BDR to travel directly to people’s homes, particularly in remote regions, to register them.
- Local Registration Center and Health Facility- Currently, local registration centres are located in a variety of places, including certain health facilities. In contrast to the existing approach, the BDR will use the blockchain network to share a database among hospitals. This will enable the verification of notification certificates before registration to be automated.
5.2. Architecture Overview
6. The Prototype and Evaluation
6.1. Design of the Architecture
6.2. Smart Contract Deployment
6.2.1. Contract Events
- When the HO fills a notification form, it is called to save the information on the blockchain network;
- This is executed when the LRO inputs the timestamp ID and clicks on verify. It is called to authenticate the timestamp ID on the blockchain network;
6.2.2. Timestamp Verification
6.3. Evaluation and Analysis
6.3.1. Privacy Analysis
- Good fault tolerance. The decentralized system does not depend on a single service node and can effectively solve the single-point failure. Multiple service nodes depend on each other to reduce the possibility of errors. Decentralized, autonomous, and distributed nature will bring spontaneous innovation and new ways to coexist with efficiency.
- Attack protection. The centralized system is easily attacked by a third party or becomes an attacker, while the decentralized system has no centralization. If malicious nodes attack all nodes on the whole system, they will pay a high cost, so the possibility of evil is very low.
- It was preventing monopoly. Compared with the centralized system, it is difficult to use the information asymmetry to collude with each other in the decentralized system. A decentralized system allows all nodes to participate in the decision-making, ensuring the system’s security and transparency. At the same time, it also can audit malicious behaviours.
- They are improving the trust between participants. The decentralized system has no unified third party, so all participants do not have to bear the risk caused by trusting the third party. The system can automatically facilitate cooperation between the two parties.
6.3.2. Compared with the Current System
7. Discussion
7.1. The Benifits
7.2. The Deployment
7.3. The Feasibility
8. Conclusions
8.1. Theoretical Contribution
8.2. Practical Contribution
8.3. Study Limitations
8.4. Suggestions for Further Research
Author Contributions
Funding
Acknowledgments
Conflicts of Interest
References
- Belotti, M.; Božić, N.; Pujolle, G.; Secci, S. A Vademecum on Blockchain Technologies: When, Which, and How. IEEE Commun. Surv. Tutorials 2019, 21, 3796–3838. [Google Scholar] [CrossRef] [Green Version]
- Wouda, H.P.H. Blockchain in Office Building Transactions; Eindhoven University of Technology: Eindhoven, The Netherlands, 29 March 2019. [Google Scholar]
- De Savigny, D.C.M.D. CRVS Best-Practice and Advocacy: Understanding CRVS Systems: The Importance of Process Mapping; Bloomberg Philanthropies Data for Health Initiative, The University of Melbourne: Melbourne, Austrilia, 2018. [Google Scholar]
- CRVS-ESEC. Current state of crvs. In Proceedings of the CRVS Innovations Conference, Ottawa, ON, Canada, 27–28 February 2018. [Google Scholar]
- Mikkelsen, L.; Phillips, D.E.; Abouzahr, C.; Setel, P.W.; De Savigny, D.; Lozano, R.; Lopez, A.D. Counting Births and Deaths 3—A Global Assessment of Civil Registration and Vital Statistics Systems: Monitoring Data Quality and Progress. Lancet 2015, 386. [Google Scholar] [CrossRef]
- Ahishakiye, E.; Wario, R.; Niyonzima, I. Developing Countries and Blockchain Technology: Uganda’ s Perspective. Int. J. Latest Res. Eng. Technol. 2018, 4, 94–99. [Google Scholar]
- Ghana Statistical Services; UNICEF; UNDP; UNFPA. Civil Registration and Vital Statistics System in Ghana; Ghana Statistical Services: Accra, Ghana, 2015. [Google Scholar]
- Xiao, X.; Xie, C. Rational planning and urban governance based on smart cities and big data. Environ. Technol. Innov. 2021, 21, 101381. [Google Scholar] [CrossRef]
- Buttazzoni, A.; Veenhof, M.; Minaker, L. Smart City and High-Tech Urban Interventions Targeting Human Health: An Equity-Focused Systematic Review. Intern. J. Environ. Res. Public Health 2020, 17, 2325. [Google Scholar] [CrossRef] [PubMed] [Green Version]
- Richards, N.; Sorchik, R.; Brolan, C. CRVS Best Practice and Advocacy: Why the Sustainable Development Goal Agenda Needs Strong Civil Registration and Vital Statistics Systems; University of Melbourne: Carlton, VIC, Australia, 2018. [Google Scholar]
- WHO. Strengthening Civil Registration and Vital Statistics for Births, Deaths and Causes of Death; WHO: Geneva, Switzerland, 2013. [Google Scholar]
- Muñoz, D.C.; Abouzahr, C.; De Savigny, D. The ‘Ten CRVS Milestones’ Framework for Understanding Civil Registration and Vital Statistics Systems. BMJ Glob. Health 2018, 3, e000673. [Google Scholar] [CrossRef] [PubMed] [Green Version]
- Liu, J.; Liu, S.; Xu, X.; Zou, Q. Can Digital Transformation Promote the Rapid Recovery of Cities from the COVID-19 Epidemic? An Empirical Analysis from Chinese Cities. Intern. J. Environ. Res. Public Health 2022, 19, 3567. [Google Scholar] [CrossRef] [PubMed]
- Lemieux, V.L. Trusting Records: Is Blockchain Technology the Answer? Rec. Manag. J. 2016, 26, 110–139. [Google Scholar] [CrossRef]
- Liu, Y.; He, D.; Obaidat, M.S.; Kumar, N.; Khan, M.K.; Raymond Choo, K.K. Blockchain-based identity management systems: A review. J. Netw. Comput. Appl. 2020, 166, 102731. [Google Scholar] [CrossRef]
- Hileman, G.; Rauchs, M. Global Blockchain Benchmarking Study. 2017. Available online: https://www.jbs.cam.ac.uk/fileadmin/user_upload/research/centres/alternative-finance/downloads/2017-09-27-ccaf-globalbchain.pdf (accessed on 8 September 2021).
- Sudhan, A.; Nene, M.J. Employability of blockchain technology in defence applications. In Proceedings of the Proceedings of the International Conference on Intelligent Sustainable Systems ICISS 2017, Palladam, India, 7–8 December 2017; pp. 630–637. [Google Scholar]
- Detho, W. Developing a system for securely time-stamping and visualizing the changes made to online news content. arXiv 2018, arXiv:1802.07285. [Google Scholar]
- Zheng, Z.; Xie, S.; Dai, H.N.; Chen, W.; Chen, X.; Weng, J.; Imran, M. An Overview on Smart Contracts: Challenges, Advances and Platforms. Futur. Gener. Comput. Syst. 2020, 105, 475–491. [Google Scholar] [CrossRef] [Green Version]
- Xu, X.; Weber, I.; Staples, M.; Xu, X.; Weber, I.; Staples, M. Design Process for Applications on Blockchain. In Architecture for Blockchain Applications; Springer: Cham, Switzerland, 2019; pp. 93–111. [Google Scholar]
- Lv, T.; Gan, Z.; Wei, P.; Zhao, T. The Design and Implementation of Catering Safety Tracing System Based on Block Chain. In Proceedings of the 2nd International Conference on Safety Produce Informatization, IICSPI, Chongqing, China, 28–30 November 2019; pp. 371–374. [Google Scholar]
- Elisa, N.; Yang, L.; Chao, F.; Cao, Y. A Framework of Blockchain-Based Secure and Privacy-Preserving E-Government System; Springer—Wireless Networks: Berlin/Heidelberg, Germany, 2018. [Google Scholar] [CrossRef] [Green Version]
- Wild, J.; Arnold, M.; Stafford, P. Technology: Banks Seek the Key to Blockchain. Financial Times. Available online: https://www.ft.com/content/eb1f8256-7b4b-11e5-a1fe-567b37f80b64 (accessed on 2 March 2022).
- Solaiman, E.; Wike, T.; Sfyrakis, I. Implementation and Evaluation of Smart Contracts Using a Hybrid On- and off-Blockchain Architecture. Concurr. Comput. 2021, 33, e5811. [Google Scholar] [CrossRef]
- Suthar, A.B.; Khalifa, A.; Yin, S.; Wenz, K.; Fat, D.M.; Mills, S.L.; Nichols, E.; AbouZahr, C.; Mrkic, S. Evaluation of Approaches to Strengthen Civil Registration and Vital Statistics Systems: A Systematic Review and Synthesis of Policies in 25 Countries. PLoS Med. 2019, 16, e1002929. [Google Scholar] [CrossRef] [PubMed]
- Grant, M.J.; Booth, A. A Typology of Reviews: An Analysis of 14 Review Types and Associated Methodologies. Health Info. Libr. J. 2009, 26, 91–108. [Google Scholar] [CrossRef] [PubMed]
- Abouzahr, C.; De Savigny, D.; Mikkelsen, L.; Setel, P.W.; Lozano, R.; Nichols, E.; Notzon, F.; Lopez, A.D. Civil Registration and Vital Statistics: Progress in the Data Revolution for Counting and Accountability. Lancet 2015, 6736, 1–13, Series Counting Births and Deaths 1. [Google Scholar]
- Peters, B.G.; Mawson, A. Governance and Policy Coordination—The Case of Birth Registration in Ghana; WP-2015-05; UN: Accra, Ghana, 2015. [Google Scholar]
- UNICEF; GOG. Bottleneck Analysis—Birth Registration in Ghana. 2016, p. 54. Available online: https://www.unicef.org/ghana/media/1746/file/BottleneckAnalysis—BirthRegistrationinGhana.pdf (accessed on 17 July 2021).
- Megel, M.E.; Heermann, J.A. Methods of Data Collection. Plast. Surg. Nurs. 1994, 14, 109–110. [Google Scholar] [CrossRef] [PubMed]
- Cobos Muñoz, D.; Sant Fruchtman, C.; De Savigny, D. Intervention: Improving Registration Practices; Swiss Tropical and Public Health Institute, University of Basel: Basel, Switzerland, 2019; Volumes 1116–1201. [Google Scholar]
- Tschorsch, F.; Scheuermann, B. Bitcoin and beyond: A Technical Survey on Decentralized Digital Currencies. IEEE Commun. Surv. Tutorials 2016, 18, 2084–2123. [Google Scholar] [CrossRef]
- Ahram, T.; Sargolzaei, A.; Sargolzaei, S.; Daniels, J.; Amaba, B. Blockchain technology innovations. In Proceedings of the IEEE Technology and Engineering Management Society Conference, TEMSCON 2017, Santa Clara, CA, USA, 8–10 June 2017; pp. 137–141. [Google Scholar] [CrossRef]
- Tapas, N.; Merlino, G.; Longo, F.; Puliafito, A. Blockchain-based publicly verifiable cloud storage. In Proceedings of the 2019 IEEE International Conference on Smart Computing, SMARTCOMP 2019, Washington, DC, USA, 12–15 June 2019; pp. 381–386. [Google Scholar] [CrossRef]
- World Economic Forum. Redesigning Trust: Blockchain Deployment Toolkit—Supply Chain Focus; World Economic Forum: Colony, Switzerland, 2020; p. 244. [Google Scholar]
- United Nations. Handbook on Training in Civil Registration and Vital Statistics Systems; United Nations: New York, NY, USA, 2002; p. 281. [Google Scholar]
- Schmidt, K.; Sandner, P. Solving Challenges in Developing Countries with Blockchain Technology; FSBC Works Paper; FSBC: Rancho Cordova, CA, USA, 2017; pp. 1–22. [Google Scholar]







| Research Question | Data Source | Data Analysis | End-Product |
|---|---|---|---|
| What does a birth registration process in Ghana look like? | Documents:
|
| BPMN Diagram |
| What pain points occur during birth registration in Ghana? | BPMN Diagram | The Ten (10) CRVS Framework | Proposed BPMN Diagram |
| What does the proposed blockchain-based solution look like? | Blockchain Literature | Analysis based on the problem statement | Prototype:
|
| Functionality: Using Blockchain and Smart Contract Technology to guarantee data manipulation fraud in BNVM |
| Input: Birth Event Details |
| Output: System Status |
| Step 1. Birth Event is declared to a service provider |
| Step 2. SP records details on the blockchain system |
| Step 3. Event Creation Smart Contract (ECSC) is triggered. |
| Step 4. Timestamp Creation Smart Contract (TCSC) is triggered. |
| Step 5. ARP inputs timestamp ID upon birth registration request by applicant |
| Step 6. Timestamp Verification Smart Contract (TVSC) is triggered. |
| Step 7. Verification results is given. |
| Step 8. A system update necessary for final registration steps and issuance of birth certificates |
| Involved Actors | Family, Health Facility |
|---|---|
| Task in BPMN |
|
| Involved Actors | Family, Local Registration Office |
|---|---|
| Task in BPMN |
|
| Involved Actors | Family, Local Registration Office, Central Registration Office |
|---|---|
| Task in BPMN |
|
| Index | Current System | Proposed Architecture |
|---|---|---|
| Data integrity | It is easy to destroy data integrity because of hardware failure, network failure, logic problems, unexpected catastrophic events, and human activity. | It dramatically reduces external interference and human-made damage. The Blockchain participants cannot arbitrarily destroy the integrity of the data because of the several reproductions existence. |
| Data storage persistence | The registration data is mainly stored in the server. If the server is damaged, the data is completely lost. | Registration data has multiple backups so data storage has better persistence. |
| The difficulty of Verification | It is challenging and complex to verify notification data because the information sources are not easily verifiable, so the verification process is not efficient. | It automatically verifies the existence of a birth event using timestamp smart contract, so it saves manpower and time. |
| Compatibility | Different third-party institutions have different civil registry data requirements. Because of the lack of a sharing system. | The connected blockchain notification system has the potential for further development of dashboard for different nodes to view data in real-time and meaningful ways. |
Publisher’s Note: MDPI stays neutral with regard to jurisdictional claims in published maps and institutional affiliations. |
© 2022 by the authors. Licensee MDPI, Basel, Switzerland. This article is an open access article distributed under the terms and conditions of the Creative Commons Attribution (CC BY) license (https://creativecommons.org/licenses/by/4.0/).
Share and Cite
Shi, J.; Danquah, S.K.N.; Dong, W. A Novel Block Chain Method for Urban Digitization Governance in Birth Registration Field: A Case Study. Int. J. Environ. Res. Public Health 2022, 19, 9309. https://doi.org/10.3390/ijerph19159309
Shi J, Danquah SKN, Dong W. A Novel Block Chain Method for Urban Digitization Governance in Birth Registration Field: A Case Study. International Journal of Environmental Research and Public Health. 2022; 19(15):9309. https://doi.org/10.3390/ijerph19159309
Chicago/Turabian StyleShi, Jihui, Solomon Kwadwo Nyedu Danquah, and Wanhao Dong. 2022. "A Novel Block Chain Method for Urban Digitization Governance in Birth Registration Field: A Case Study" International Journal of Environmental Research and Public Health 19, no. 15: 9309. https://doi.org/10.3390/ijerph19159309
APA StyleShi, J., Danquah, S. K. N., & Dong, W. (2022). A Novel Block Chain Method for Urban Digitization Governance in Birth Registration Field: A Case Study. International Journal of Environmental Research and Public Health, 19(15), 9309. https://doi.org/10.3390/ijerph19159309

