Aquatic Physical Literacy: The Effectiveness of Applied Pedagogy on Parents’ and Children’s Perceptions of Aquatic Motor Competence
Abstract
1. Introduction
2. Materials and Methods
2.1. Participants and Context
2.2. Procedure
2.3. Information Collection
2.3.1. Preliminary Interview on Swimming Course Perception through the Grounded Theory (GT)
2.3.2. Aquatic Motor Competence
2.3.3. Parents’ Questionnaire (PQ)
2.3.4. Pictorial Scale of Perceived Aquatic Motor Competence (PS)
2.3.5. Attribution of Colours
2.4. Data Analysis
2.4.1. Qualitative Analysis
2.4.2. Quantitative Analysis
3. Results Qualitative and Quantitative Analysis
3.1. Preliminary Semi Structured Interview Proposed to the Parents, Qualitative Analysis
3.2. Quantitative Analysis Related to Actual Aquatic Motor Competence Tests of the Children
3.3. Global Results Emerged at the End of the Swimming Course in LI e NL Pedagogy Group Related to the Expectations of the Parents and the Perception of the Children
3.4. Specific Results Related to the Parents’ Perception Questionnaire Post Intervention, Qualitative Analysis
3.5. Specific Results Related to the Perception of the Aquatic Competence of the Children Post Intervention, Qualitative Analysis
4. Discussion
4.1. Parents’ Preliminary Interview and GT Related to Parents’ Perception
4.2. Actual Motor Competence and Perceived Motor Competence of the Children
4.3. Practical Applications
5. Conclusions
Author Contributions
Funding
Institutional Review Board Statement
Informed Consent Statement
Data Availability Statement
Acknowledgments
Conflicts of Interest
References
- Whitehead, M. Definition of Physical Literacy and Clarification of related Issues. International Council of Sport Science and Physical Education. Available online: http://www.icsspe.org/sites/default/files/bulletin65_0.pdf#page=29 (accessed on 14 September 2021).
- De Meester, A.; Stodden, D.; Goodway, J.; True, L.; Brian, A.; Ferkel, R.; Haerens, L. Identifying a motor proficiency barrier for meeting physical activity guidelines in children. J. Sci. Med. Sport 2018, 21, 58–62. [Google Scholar] [CrossRef] [PubMed]
- Stallman, R. From Swimming Skill to Water Competence: AParadigm Shift. Int. J. Aquat. Res. Educ. 2017, 10, 2. [Google Scholar] [CrossRef]
- Piaget, J.; Cook, M. The origins of intelligence in children. J. Consult. Psychol. 1953, 17, 467. [Google Scholar]
- Kliorin, A.I.; Aleksandrovich, N. Characteristics of the neuropsychological development of infants during the first year of life, engaged in swimming. Pediatriia 1989, 2, 16–18. [Google Scholar]
- Diem, L. Early Motor Stimulation and Personal Development. J. Phys. Educ. Recreat. Danc. 1982, 53, 23–25. [Google Scholar] [CrossRef]
- Mæland, A. Self-esteem in Children with and without Motor Co-ordination Problems. Scand. J. Educ. Res. 1992, 36, 4. [Google Scholar] [CrossRef]
- Howells, K.; Jarman, D. Benefits of swimming for young children. Phys. Educ. Matters 2016, 11, 20–21. [Google Scholar]
- Costa, M.J.; Barbosa, T.M.; Ramos, A.; Marinho, D. Effects of a swimming program on infants’ heart rate response. J. Sports Med. Phys. Fit. 2016, 56, 352–358. [Google Scholar]
- Stallman, R.K.; Moran, K.; Quan, L.; Langendorfer, S. From Swimming Skill to Water Competence: Towards a More Inclusive Drowning Prevention Future. Int. J. Aquat. Res. Educ. 2017, 10, 3. [Google Scholar] [CrossRef]
- Torlakovic, A.; Kebat, R. Comparison of the Learning Dynamics of Swimming for Children in Different Age Categories. In International Scientific Conference Effects of Applying Physical Activity on Anthropological Status of Children, Adolescents and Adults; FSFV: Belgrade, Serbia, 2018. [Google Scholar]
- Van Dat, T. Theoretical Perspectives Underlying the Application of Cooperative Learning in Classrooms. Int. J. High. Educ. 2013, 2, 101–115. [Google Scholar]
- Vygotsky, L. Mind in Society: The Development of Higher Mental Processes; Harvard University Press: Cambridge, MA, USA, 1978. [Google Scholar]
- Wiśniewska, A. The social competence of swimming instructor. Qual. Swim. 2016, 1, 30–38. [Google Scholar]
- Langendorfer, S.J. What “Science” Can Tell Swimming Instructors. Int. J. Aquat. Res. Educ. 2012, 6, 288–292. [Google Scholar] [CrossRef][Green Version]
- Vazquez, C. Teacher Identity, and the Need for “Small Story” Research. Tesol Q. 2011, 45, 55. [Google Scholar] [CrossRef]
- Lee, M.C.Y.; Chow, J.Y.; Komar, J.; Tan, C.W.K.; Button, C. Nonlinear Pedagogy: An Effective Approach to Cater for Individual Differences in Learning a Sports Skill. PLoS ONE 2014, 9, e104744. [Google Scholar] [CrossRef] [PubMed]
- Invernizzi, P.L.; Crotti, M.; Bosio, A.; Cavaggioni, L.; Alberti, G.; Scurati, R. Multi-Teaching Styles Approach and Active Reflection: Effectiveness in Improving Fitness Level, Motor Competence, Enjoyment, Amount of Physical Activity, and Effects on the Perception of Physical Education Lessons in Primary School Children. Sustainability 2019, 11, 405. [Google Scholar] [CrossRef]
- Raposo, F.Z.; Caldeira, P.; Batalau, R.; Araújo, D.; Silva, M.N. Self-Determination Theory and Nonlinear Pedagogy: An Approach to Exercise Professionals’ Strategies on Autonomous Motivation. Retos 2020, 37, 680–686. [Google Scholar]
- Wilke, K. Schwimmen lernen für Kinder und Erwachsene; Meyer & Meyer Sport: Aachen, Germany, 2014. [Google Scholar]
- Pansu, C. L’eau et l’enfant: Un Espace de Liberté, Plaisir, Jeux, Éveil; Editions Amphora: Venice, CA, USA, 1998. [Google Scholar]
- Corbin, J.M.; Strauss, A. Grounded theory research: Procedures, canons, and evaluative criteria. Qual. Sociol. 1990, 31, 3–21. [Google Scholar] [CrossRef]
- Murcia, M.J.A.; Perez, L.M.R. Aquatic Perceived Competence Analysis in Children: Development and Preliminary Validation of a Pictorial Scale. Int. J. Aquat. Res. Educ. 2008, 2, 5. [Google Scholar] [CrossRef][Green Version]
- Tarozzi, M. What is Grounded Theory? 1st ed.; The ‘What is?’ Research Methods Series; Bloomsbury Publishing: London, UK, 2020. [Google Scholar]
- Deci, E.; Ryan, R. Intrinsic Motivation and Self-Determination in Human Behavior; Springer: New York, NY, USA, 1985. [Google Scholar]
- Katz, L. Water Fitness during Your Pregnancy; Human Kinetics: Champaign, IL, USA, 1995. [Google Scholar]
- Lopes, L.; Santos, R.; Coelho-E-Silva, M.; Draper, C.; Mota, J.; Jidovtseff, B.; Clark, C.; Schmidt, M.; Morgan, P.; Duncan, M.; et al. A Narrative Review of Motor Competence in Children and Adolescents: What We Know and What We Need to Find Out. Int. J. Environ. Res. Public Health 2020, 18, 18. [Google Scholar] [CrossRef]
- Brian, A.; Getchell, N.; True, L.; De Meester, A.; Stodden, D.F. Reconceptualizing and Operationalizing Seefeldt’s Proficiency Barrier: Applications and Future Directions. Sports Med. 2020, 50, 1889–1900. [Google Scholar] [CrossRef]
- Quan, L.; Ramos, W.; Harvey, C.; Kublick, L.; Langendorfer, S.; Lees, T.A.; Fielding, R.R.; Dalke, S.; Barry, C.; Shook, S.; et al. Toward Defining Water Competency: An American Red Cross Definition. Int. J. Aquat. Res. Educ. 2015, 9, 3. [Google Scholar]
- Nielsen, G.; Wikman, J.M.; Jensen, C.J.; Schmidt, J.F.; Gliemann, L.; Andersen, T.R. Health promotion: The impact of beliefs of health benefits, social relations and enjoyment on exercise continuation. Scand. J. Med. Sci. Sports 2014, 24, 66–75. [Google Scholar] [CrossRef] [PubMed]
- Asher, K.N.; Rivara, F.P.; Felix, D.; Vance, L.; Dunne, R. Water safety training as a potential means of reducing risk of young children’s drowning. Inj. Prev. 1995, 1, 228–233. [Google Scholar] [CrossRef] [PubMed]
- Morrongiello, B.A.; Sandomierski, M.; Schwebel, D.C.; Hagel, B. Are parents just treading water? The impact of participation in swim lessons on parents’ judgments of children’s drowning risk, swimming ability, and supervision needs. Accid. Anal. Prev. 2013, 50, 1169–1175. [Google Scholar] [PubMed]
- Serna, C.; Martínez, I. Parental Involvement as a Protective Factor in School Adjustment among Retained and Promoted Secondary Students. Sustainability 2019, 11, 7080. [Google Scholar] [CrossRef]
- Guevara, R.; Moral-García, J.; Urchaga, J.; López-García, S. Relevant Factors in Adolescent Well-Being: Family and Parental Relationships. Int. J. Environ. Res. Public Health 2021, 18, 7666. [Google Scholar] [CrossRef]
- Garcia, F.; Serra, E.; Garcia, O.F.; Martinez, I.; Cruise, E. A Third Emerging Stage for the Current Digital Society? Optimal Parenting Styles in Spain, the United States, Germany, and Brazil. Int. J. Environ. Res. Public Health 2019, 16, 2333. [Google Scholar] [CrossRef]
- Rudd, J.R.; Crotti, M.; Fitton-Davies, K.; O’Callaghan, L.; Bardid, F.; Utesch, T.; Roberts, S.; Boddy, L.M.; Cronin, C.J.; Knowles, Z.; et al. Skill Acquisition Methods Fostering Physical Literacy in Early-Physical Education (SAMPLE-PE): Rationale and Study Protocol for a Cluster Randomized Controlled Trial in 5–6-Year-Old Children From Deprived Areas of North West England. Front. Psychol. 2020, 11, 1228. [Google Scholar] [CrossRef]
- Irwin, C.C.; Pharr, J.R.; Layne, T.E.; Irwin, R.L. An Investigation of Youth Swimming Skills and Method of Instruction. Int. J. Aquat. Res. Educ. 2019, 11, 3. [Google Scholar] [CrossRef]
- Moreno-Murcia, J.; de Paula Borges, L.; Huescar Hernandez, E. Design and Validation of the Scale to Measure Aquatic Competence in Children (SMACC). Int. J. Environ. Res. Public Health 2020, 17, 6188. [Google Scholar] [CrossRef]
- Moreno Murcia, J. Acquisition of Aquatic Motor Skills through Children’s Motor Stories. Int. J. Aquat. Res. Educ. 2017, 10, 1. [Google Scholar] [CrossRef][Green Version]
- Ames, C. Competitive, Cooperative and Individualistic Goal Structures: A Motivational Analysis. In Research on Motivation in Education; Ames, C.C., Ed.; Academic Press: New York, NY, USA, 1984. [Google Scholar]
- Nicholls, J. The Competitive Ethos and Democratic Education; Harvard University Press: Cambridge, MA, USA, 1989. [Google Scholar]
- Rudisill, M.E.; Mahar, M.T.; Meaney, K.S. The relationship between children’s perceived and actual motor competence. Percept. Mot. Skills 1993, 76, 895–906. [Google Scholar] [CrossRef] [PubMed]
- Estevan, I.; Barnett, L.M. Considerations Related to the Definition, Measurement and Analysis of Perceived Motor Competence. Sports Med. 2018, 48, 2685–2694. [Google Scholar] [CrossRef]
- Chow, J.Y.; Davids, K.; Hristovski, R.; Araújo, D.; Passos, P.J.M. Nonlinear pedagogy: Learning design for self-organizing neurobiological systems. New Ideas Psychol. 2011, 29, 189–200. [Google Scholar] [CrossRef]






| Methodological Principles | |
|---|---|
| Teacher-Centered Pedagogy [20] Linear Group | Student-Centered Pedagogy [21] Non-Linear Group |
| Specific training aimed to immersion, buoyancy and propulsion | No specific training aimed to immersion, buoyancy and propulsion |
| Proposals due to a physical effort of the child (muscular, cardio-respiratory) | Discovery of the aquatic environment for a own initiative and not as a result of a external imposition |
| Proposals aimed to promote a rapid autonomy and independence in water | Ludic interaction between children and between children and teacher |
| The instructor stimulates and proposes specific exercises aimed at a gradual and progressive conquest of the aquatic environment | Respect for the child, for his/her emotional reaction and learning rhythms |
| Use of the metaphors and imitative exercises. Gradual progression of exercises aimed at the learning of a specific operative goal at a time | Teaching aids and materials as stimuli of learning. Randomized a varied multilateral approach aimed at testing multiple motor possibilities simultaneously |
| Linear | Non-Linear | Linear | Non-Linear | LI vs. NL Pre | ES (φ) | LI vs. NL Δ | ES (φ) | |||||||
|---|---|---|---|---|---|---|---|---|---|---|---|---|---|---|
| Pre (A.U.) | Post (A.U.) | Δ (A.U.) | Pre (A.U.) | Post (A.U.) | Δ (A.U.) | Pre vs Post | ES (r2) | Pre vs Post | ES (r2) | |||||
| Water entry | 2.8 ± 0.4 | 2.9 ± 0.3 | 0.1 ± 0.4 | 3.0 ± 0.2 | 3.0 ± 0.1 | 0.0 ± 0.3 | 0.059 | 0.040 | 0.143 | 0.004 | 0.023 * | 0.058 | 0.143 | 0.024 |
| Breathe control and immersion | 2.8 ± 0.4 | 3.2 ± 0.5 | 0.5 ± 0.7 | 2.5 ± 0.5 | 2.9 ± 0.4 | 0.2 ± 0.5 | 0.001 * | 0.131 | 0.138 | 0.080 | 0.166 | 0.022 | 0.138 | 0.025 |
| Buoyancy | 1.6 ± 0.5 | 4.0 ± 0.8 | 2.5 ± 1.0 | 1.7 ± 0.7 | 3.4 ± 0.7 | 1.7 ± 0.9 | 0.000 * | 0.357 | 0.001 * | 0.380 | 0.674 | 0.002 | 0.001 * | 0.129 |
| Arm propulsion action | 1.0 ± 0.0 | 2.3 ± 0.4 | 1.3 ± 0.4 | 1.0 ± 0.0 | 2.0 ± 0.0 | 1.0 ± 0.0 | 0.000 * | 0.388 | 0.000 * | 0.539 | 1.000 | 0.000 | 0.000 * | 0.163 |
| Arm recovery action | 1.0 ± 0.0 | 2.3 ± 0.5 | 1.3 ± 0.5 | 1.0 ± 0.0 | 2.5 ± 0.5 | 1.5 ± 0.5 | 0.000 * | 0.385 | 0.048 * | 0.435 | 1.000 | 0.000 | 0.048 * | 0.044 |
| Leg action | 1.0 ± 0.0 | 3.2 ± 0.5 | 2.2 ± 0.5 | 1.1 ± 0.4 | 3.1 ± 0.7 | 2.0 ± 0.7 | 0.000 * | 0.381 | 0.146 | 0.422 | 0.355 | 0.010 | 0.146 | 0.024 |
| Combined movement | 1.0 ± 0.0 | 2.5 ± 0.6 | 1.5 ± 0.6 | 1.0 ± 0.0 | 2.4 ± 0.5 | 1.4 ± 0.5 | 0.000 * | 0.369 | 0.298 | 0.439 | 1.000 | 0.000 | 0.248 | 0.012 |
| Total | 11.2 ± 1.4 | 20.5 ± 3.7 | 9.4 ± 2.6 | 11.3 ± 1.1 | 19.1 ± 1.3 | 7.8 ± 1.4 | 0.000 * | 0.352 | 0.008 * | 0.414 | 0.725 | 0.001 | 0.008 * | 0.08 |
| Percentage Data Are Shown below (Table 3). Education | |||||||
|---|---|---|---|---|---|---|---|
| Parent’s Perception | Child’s Perception | ||||||
| LI | NL | LI | NL | ||||
| Physical literacy (PHY) | 1.1. Do you think that the swimming school has been beneficial for the health, the physical development and the wellness of your son/daughter? A. Yes, completely B. Yes, partially C. Not at all D. No, I don’t. | 67% | 80% | Relationship with pool environment (PHY) | 1. At the swimming pool, how do you put your swimming costume, hat and bathing shoes on? A. I do it myself B. Sometimes I do it myself C. My teacher always helps me | 60% | 80% |
| 1.2. Do you think that the swimming course has enabled your son /daughter to learn the swimming technique? A. Yes, completely B. Yes, partially C. Not at all D. No, I don’t. | 71% | 29% | 2. How do you feel when you go to the swimming-pool? A. I love going to the pool B. It’s hard to go to the pool C. They make me go to the pool | 70% | 93% | ||
| 1.3. Do the lessons proposed allowed your son/daughter to have a greater confidence with water and swimming pool environment? A. Yes, completely B. Yes, partially C. Not at all D. No, they don’t. | 95% | 80% | |||||
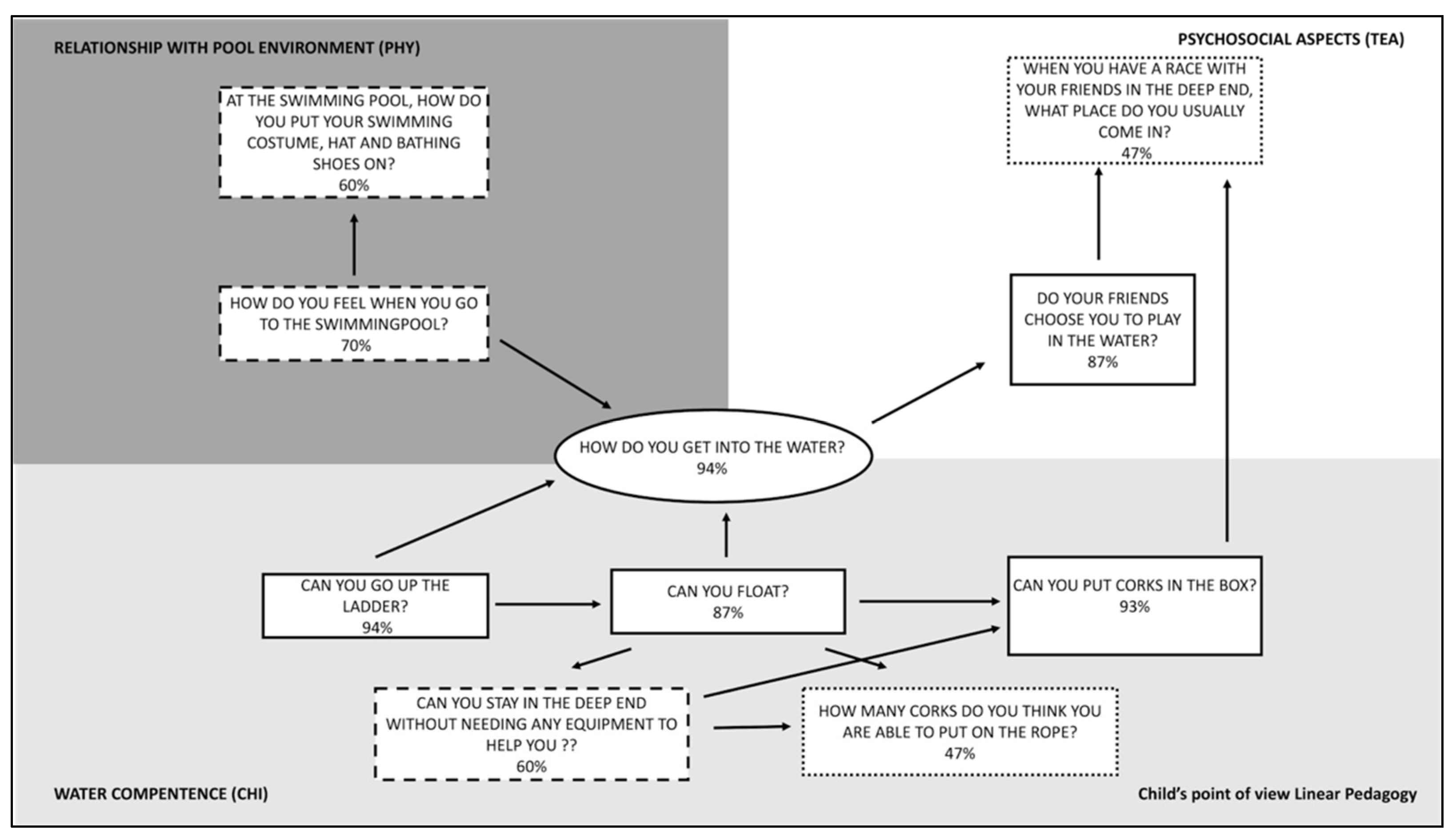
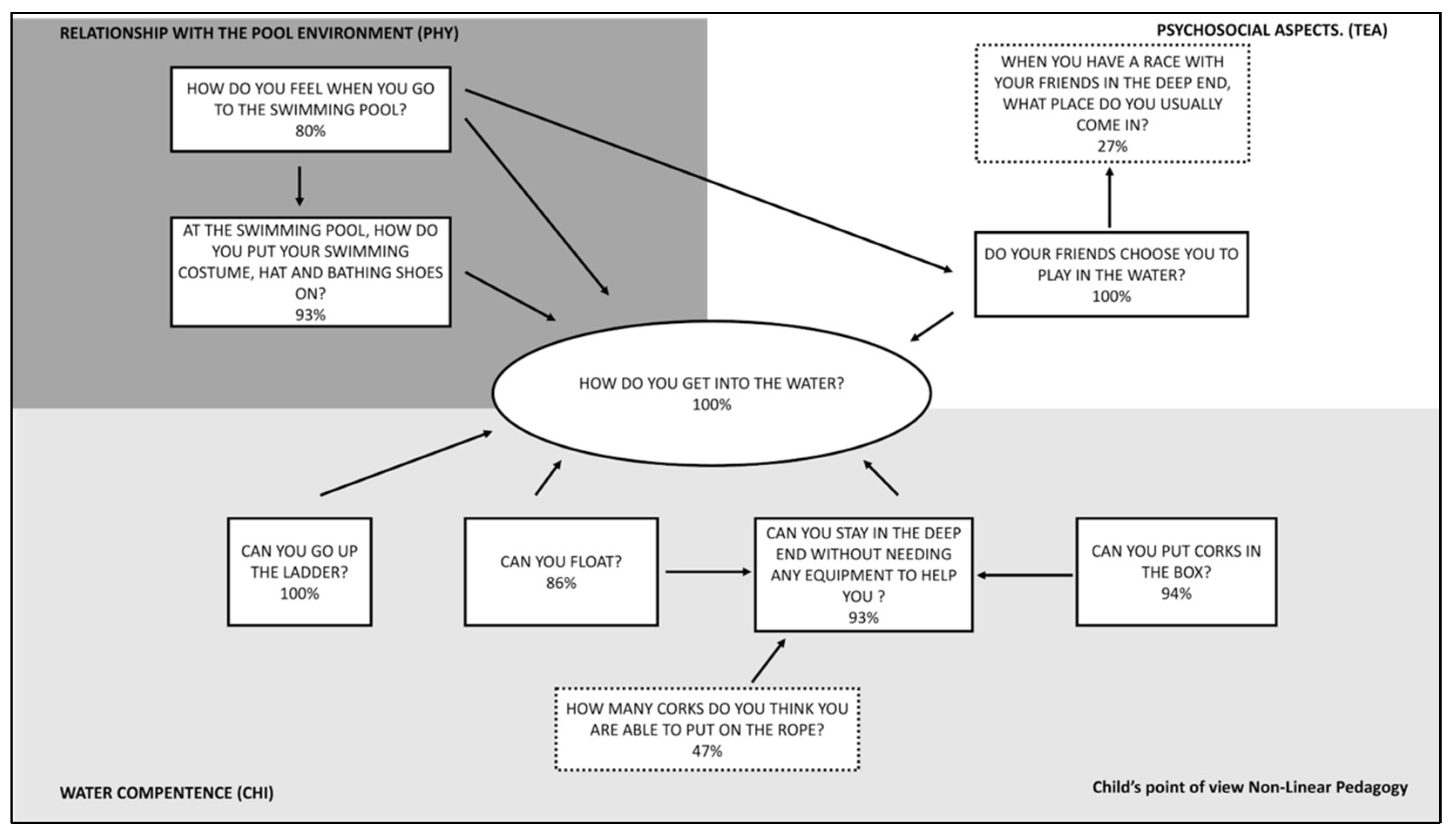
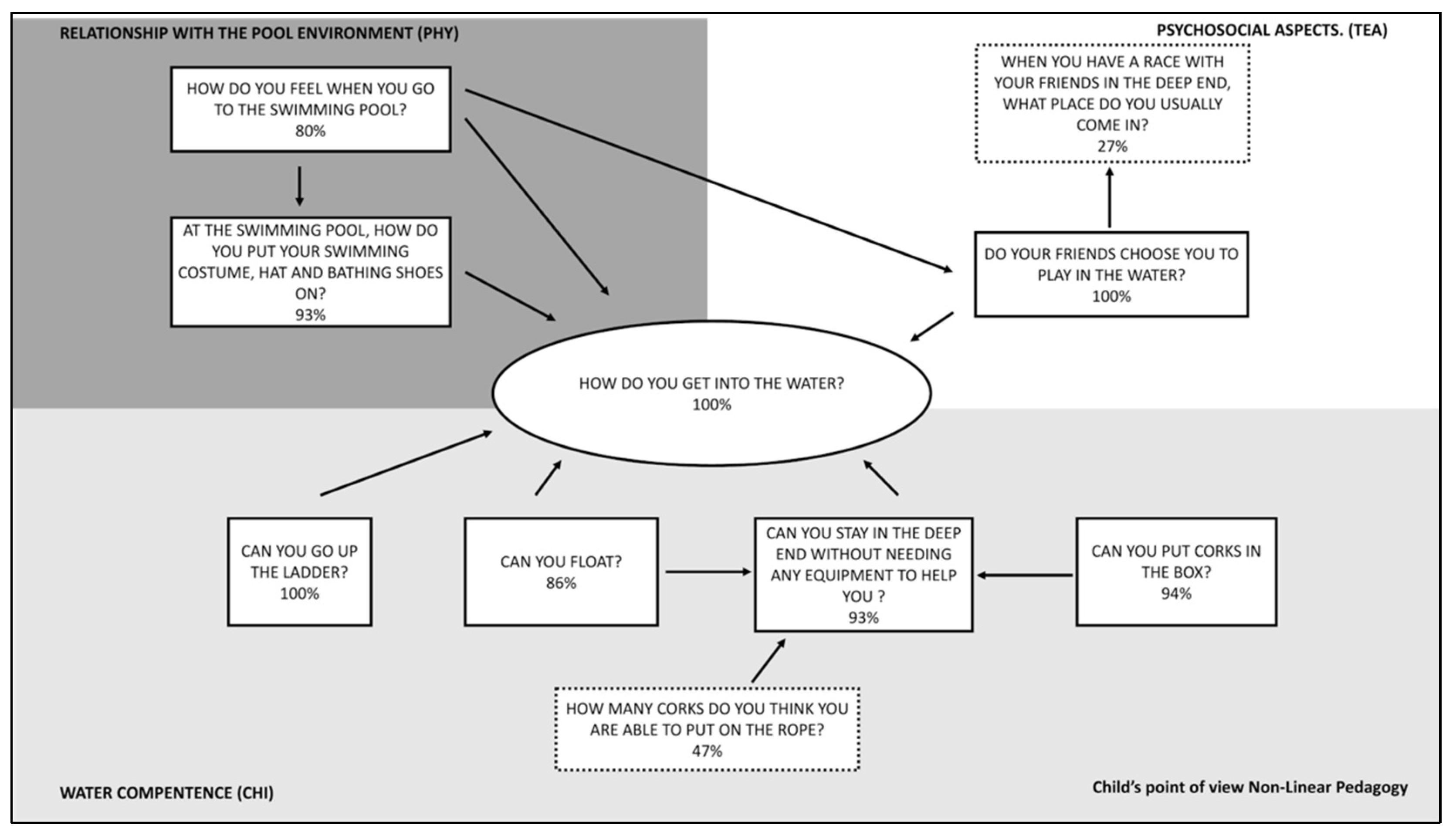
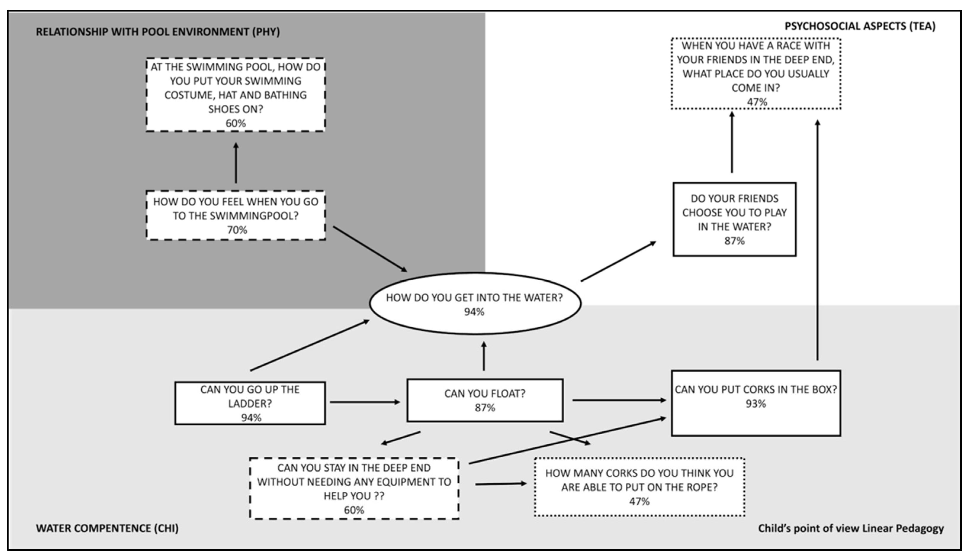
| Child (CHI) | 2.1. How does your son /daughter relate in the swimming pool environment? A. He/she is confident B. He/she feels at ease C. He/she needs support D. He/she doesn’t want to go to the swimming pool | 88% | 50% | Water competence (CHI) | 3. How do you get into the water? A. I jump in right away B. I get into the water gradually C. I don’t want to get into the water | 94% | 100% |
| 2.2. How does your son/daughter get into the water? A. He/she jumps in right away B. He/she get into the water gradually C. He/she needs support D. He/she doesn’t want to get into the water | 90% | 95% | 4. Can you go up the ladder? A. I can get up it in the deep end B. I can only get up it in the shallow end C. I can’t get up the ladder | 94% | 100% | ||
| 2.3. How does he/she live the immersion? A. He/she enjoys it a lot B. He/she feels at ease during the immersion C. He/she doesn’t like it D. He/she is scared about it | 64% | 90% | 5. Can you float? A. I can float on my own B. I can float with the help of floats C. I can’t float | 87% | 86% | ||
| 2.4. Does your child feel at ease when he/she is in water? A. Always B. Usually C. Sometimes D. Never | 80% | 92% | 6. Can you stay in the deep end without needing any equipment to help you? A. Yes, I can do that B. Only sometimes C. No, I can’t do that | 60% | 93% | ||
| 7. Can you put corks in the box? A. Yes, a lot and in the deep end B. Yes, but only in the shallow end C. I can’t put any in | 93% | 94% | |||||
| 8. How many corks do you think you are able to put on the rope? A. A lot in the deep end B. A lot in the shallow end C. None | 47% | 47% | |||||
| Teacher (TEA) | 3.1. How is the relationship between your child and the teacher? A. Very positive B. Positive C. Negative D. Very Negative | 98% | 90% | Psychosocial aspects (TEA) | 9. When you have a race with your friends in the deep end, what place do you usually come in? A. One of the first B. In the middle C. One of the last | 47% | 27% |
| 3.2. Can you be satisfied about the swimming school offered by the teacher? A. Yes, completely B. Yes, partially C. Not at all D. No, I can’t. | 96% | 50% | 10. Do your friends choose you to play in the water? A. They always ask me to play B. Sometimes they ask me to play C. They never let me play | 87% | 100% | ||
| 3.3. Has the teacher been able to create an empathic relationship with the children? A. Yes, completely B. Yes, partially C. Not at all D. No, he hasn’t. | 92% | 86% | |||||
| 3.4. Do you think that the teaching organization has been effective? A. Always B. Usually C. Sometimes D. Never | 90% | 85% | |||||
| 3.5. Do you think that the teacher has promoted the relationship between peers? A. Yes, completely B. Yes, partially C. Not at all D. No, he doesn’t. | 43% | 21% | |||||
Publisher’s Note: MDPI stays neutral with regard to jurisdictional claims in published maps and institutional affiliations. |
© 2021 by the authors. Licensee MDPI, Basel, Switzerland. This article is an open access article distributed under the terms and conditions of the Creative Commons Attribution (CC BY) license (https://creativecommons.org/licenses/by/4.0/).
Share and Cite
Invernizzi, P.L.; Rigon, M.; Signorini, G.; Alberti, G.; Raiola, G.; Bosio, A. Aquatic Physical Literacy: The Effectiveness of Applied Pedagogy on Parents’ and Children’s Perceptions of Aquatic Motor Competence. Int. J. Environ. Res. Public Health 2021, 18, 10847. https://doi.org/10.3390/ijerph182010847
Invernizzi PL, Rigon M, Signorini G, Alberti G, Raiola G, Bosio A. Aquatic Physical Literacy: The Effectiveness of Applied Pedagogy on Parents’ and Children’s Perceptions of Aquatic Motor Competence. International Journal of Environmental Research and Public Health. 2021; 18(20):10847. https://doi.org/10.3390/ijerph182010847
Chicago/Turabian StyleInvernizzi, Pietro Luigi, Marta Rigon, Gabriele Signorini, Giampiero Alberti, Gaetano Raiola, and Andrea Bosio. 2021. "Aquatic Physical Literacy: The Effectiveness of Applied Pedagogy on Parents’ and Children’s Perceptions of Aquatic Motor Competence" International Journal of Environmental Research and Public Health 18, no. 20: 10847. https://doi.org/10.3390/ijerph182010847
APA StyleInvernizzi, P. L., Rigon, M., Signorini, G., Alberti, G., Raiola, G., & Bosio, A. (2021). Aquatic Physical Literacy: The Effectiveness of Applied Pedagogy on Parents’ and Children’s Perceptions of Aquatic Motor Competence. International Journal of Environmental Research and Public Health, 18(20), 10847. https://doi.org/10.3390/ijerph182010847

