Screening for Potential Antiviral Compounds from Cyanobacterial Secondary Metabolites Using Machine Learning
Abstract
1. Introduction
2. Results
2.1. Neural Network Model Screening of Antiviral Candidate Substances
2.2. Statistical Analysis
2.3. Molecular Docking Study
3. Discussion
4. Materials and Methods
4.1. Dataset Establishment
4.2. Screening of Antiviral Candidate Substances Based on the Chemprop Neural Network Model
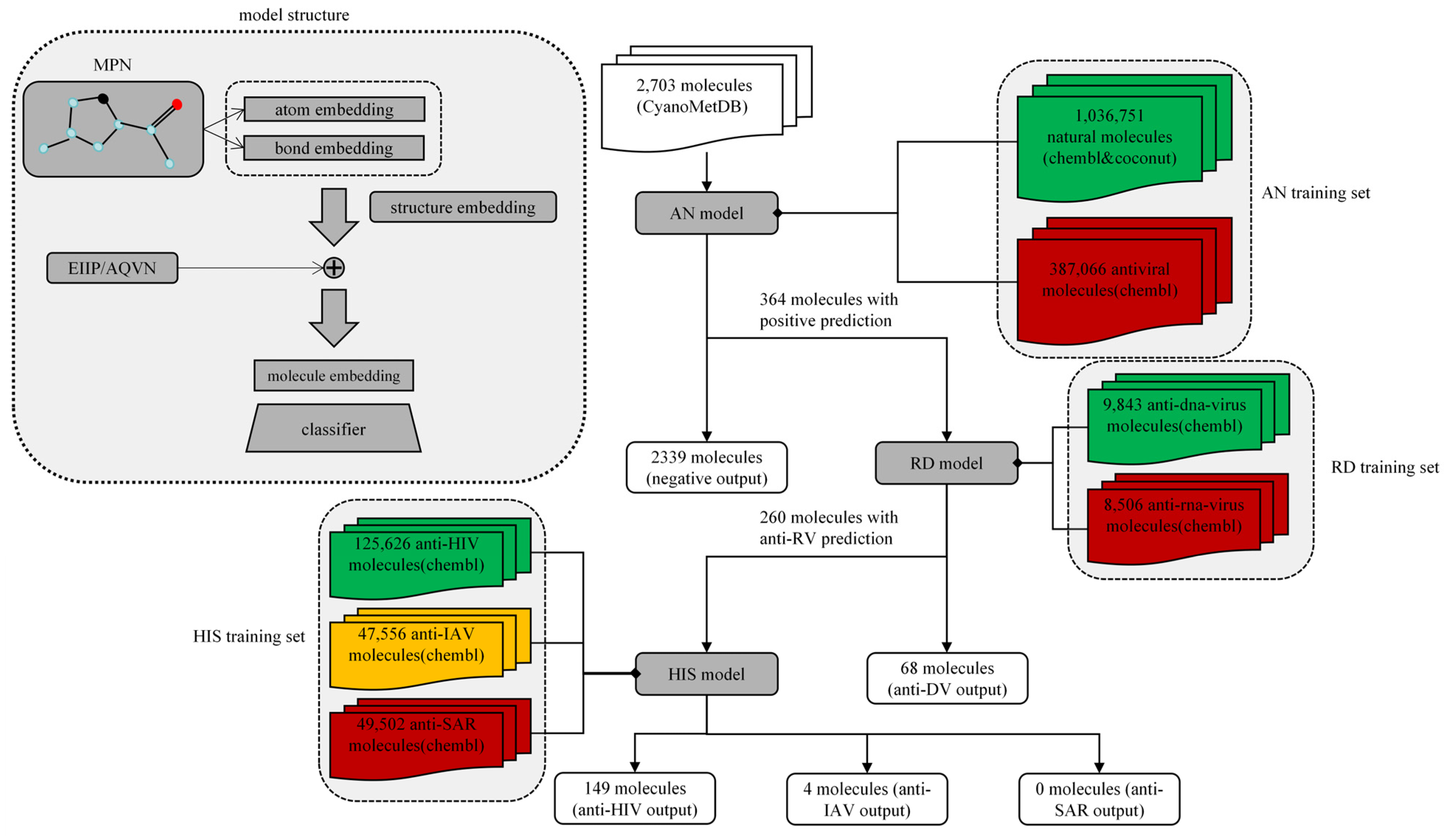
4.2.1. Model Structure
- An MPN, with atoms as nodes and interatomic bonds as edges, was used to extract features from the original feature expression data, capturing the topological relationships and local structural physicochemical information within molecules. Atomic mass, number of bonds, charge, chiral information, number of hydrogen bonds, hybridization, and atomic mass of each atom in a molecule were obtained as node information using rdkit software (version 2023.03.2). Edge data were obtained based on the type of chemical bond to determine whether bonds were conjugated double bonds, ring bonds, or cis- or trans-double bonds. Further, the rdkit tool was used to transform SMILES chemical formulae into 2D molecular images, using the D-MPNN network to perform directional message passing on the graph, and finally obtain the physicochemical structural characteristics of the molecule. The specific workflow of the MPN was as follows:
- (i)
- Data of each atomic node and neighboring bond edge were spliced into a vector containing data on only one node and one neighboring edge; for ease of presentation, we refer to this vector as the combination vector, v.
- (ii)
- The combination vector, v, was multiplied by a learnt parameter matrix, W, to perform the first step coordinate transformation and obtain v1.
- (iii)
- Other combinatorial vectors adjacent to v1 were weighted and summed, and then added to v1 to obtain v2, where the weight matrix was a learnt parameter. Subsequently, the output vector, v3, was obtained by inputting v2 into the ReLU activation function, and this vector was then used to replace the initial v1.
- (iv)
- The combined vectors involved in each atomic node were weighted and summed to obtain the atomic (node) feature vector, p, where the weighting parameters were also learnt.
- (v)
- Finally, all p vectors were weighted and summed, to obtain the molecular feature vector, m; this process refers to the method used in Chemprop.
- 2.
- The molecular EIIP/AQVN ratio is believed to explain the unique physical features that define the long-range interactions between biomolecules [22] and was spliced at the tail of the MPN output to form the structural and interaction features of each molecule. EIIP/AQVN can be used to elucidate the distinctive characteristics of long-range interactions between molecules [22] and is robustly correlated with mutagenicity, carcinogenicity, toxicity, antibiotic and cytostatic activity, and other biochemical properties [23]. Moreover, initial research has indicated that molecules with comparable AQVN/EIIP values tend to interact with analogous targets [24]. The reliability of the EIIP/AQVN ratio as a criterion for antiviral drug screening has been validated by several studies [22,25,26], which have demonstrated its efficacy in measuring specific molecule-target interactions. The objective of introducing EIIP/AQVN in the context of molecular characterization was to enhance the classification performance of the model by leveraging prior knowledge. The EIIP/AQVN method predicts the antiviral activity of a molecule mainly based on its electronic properties, which may not be fully reflected by the complexity of the molecular structure, such as three-dimensional conformation, spatial arrangement, and intramolecular and intermolecular interactions. EIIP/AQVN was calculated using the following formula:
- 3.
- A feed-forward neural network updated at the same time as the D-MPNN was used to classify the extracted features decoder, whose depth was defined using shortcut commands during training.
4.2.2. Network Training and Testing
4.2.3. Statistical Analysis
4.3. Molecular Docking Study
5. Conclusions
Author Contributions
Funding
Institutional Review Board Statement
Data Availability Statement
Acknowledgments
Conflicts of Interest
References
- Lu, L.; Su, S.; Yang, H.; Jiang, S. Antivirals with common targets against highly pathogenic viruses. Cell 2021, 184, 1604–1620. [Google Scholar] [CrossRef] [PubMed]
- Kausar, S.; Said Khan, F.; Ishaq Mujeeb Ur Rehman, M.; Akram, M.; Riaz, M.; Rasool, G.; Hamid Khan, A.; Saleem, I.; Shamim, S.; Malik, A. A review: Mechanism of action of antiviral drugs. Int. J. Immunopathol. Pharmacol. 2021, 35, 20587384211002621. [Google Scholar] [CrossRef] [PubMed]
- Blass, B.E. (Ed.) Chapter 2—The Drug Discovery Process: From Ancient Times to the Present Day. In Basic Principles of Drug Discovery and Development; Academic Press: Cambridge, MA, USA, 2015; pp. 35–86. [Google Scholar]
- Lin, X.; Li, X.; Lin, X. A Review on Applications of Computational Methods in Drug Screening and Design. Molecules 2020, 25, 1375. [Google Scholar] [CrossRef]
- Pillai, O.; Dhanikula, A.B.; Panchagnula, R. Drug delivery: An odyssey of 100 years. Curr. Opin. Chem. Biol. 2001, 5, 439–446. [Google Scholar] [CrossRef]
- Gawriljuk, V.O.; Foil, D.H.; Puhl, A.C.; Zorn, K.M.; Lane, T.R.; Riabova, O.; Makarov, V.; Godoy, A.S.; Oliva, G.; Ekins, S. Development of Machine Learning Models and the Discovery of a New Antiviral Compound against Yellow Fever Virus. J. Chem. Inf. Model. 2021, 61, 3804–3813. [Google Scholar] [CrossRef]
- Choi, J.; Tark, D.; Lim, Y.S.; Hwang, S.B. Identification of African Swine Fever Virus Inhibitors through High Performance Virtual Screening Using Machine Learning. Int. J. Mol. Sci. 2021, 22, 13414. [Google Scholar] [CrossRef]
- Perovic, V.; Stevanovic, K.; Bukreyeva, N.; Paessler, S.; Maruyama, J.; López-Serrano, S.; Darji, A.; Sencanski, M.; Radosevic, D.; Berardozzi, S.; et al. Exploring the Antiviral Potential of Natural Compounds against Influenza: A Combined Computational and Experimental Approach. Int. J. Mol. Sci. 2024, 25, 4911. [Google Scholar] [CrossRef]
- Thafar, M.A.; Alshahrani, M.; Albaradei, S.; Gojobori, T.; Essack, M.; Gao, X. Affinity2Vec: Drug-target binding affinity prediction through representation learning, graph mining, and machine learning. Sci. Rep. 2022, 12, 4751. [Google Scholar] [CrossRef]
- Rajput, A.; Kumar, M. Anti-Ebola: An initiative to predict Ebola virus inhibitors through machine learning. Mol. Divers. 2022, 26, 1635–1644. [Google Scholar] [CrossRef]
- Mukherjee, S.; Ghosh, M.; Basuchowdhuri, P. DeepGLSTM: Deep graph convolutional network and LSTM based approach for predicting drug-target binding affinity. In Proceedings of the 2022 SIAM International Conference on Data Mining (SDM), Alexandria, VA, USA, 28–30 April 2022; pp. 729–737. [Google Scholar]
- Gilmer, J.; Schoenholz, S.S.; Riley, P.F.; Vinyals, O.; Dahl, G.E. Neural message passing for quantum chemistry. In Proceedings of the International Conference on Machine Learning, Sydney, Australia, 6–11 August 2017; pp. 1263–1272. [Google Scholar]
- Stokes, J.M.; Yang, K.; Swanson, K.; Jin, W.; Cubillos-Ruiz, A.; Donghia, N.M.; MacNair, C.R.; French, S.; Carfrae, L.A.; Bloom-Ackermann, Z.; et al. A Deep Learning Approach to Antibiotic Discovery. Cell 2020, 181, 475–483. [Google Scholar] [CrossRef]
- Wong, F.; Zheng, E.J.; Valeri, J.A.; Donghia, N.M.; Anahtar, M.N.; Omori, S.; Li, A.; Cubillos-Ruiz, A.; Krishnan, A.; Jin, W.; et al. Discovery of a structural class of antibiotics with explainable deep learning. Nature 2024, 626, 177–185. [Google Scholar] [CrossRef] [PubMed]
- Jones, M.R.; Pinto, E.; Torres, M.A.; Dörr, F.; Mazur-Marzec, H.; Szubert, K.; Tartaglione, L.; Dell’Aversano, C.; Miles, C.O.; Beach, D.G.; et al. CyanoMetDB, a comprehensive public database of secondary metabolites from cyanobacteria. Water Res. 2021, 196, 117017. [Google Scholar] [CrossRef] [PubMed]
- Ertl, P. Polar Surface Area. In Molecular Drug Properties, Methods and Principles in Medicinal Chemistry; Wiley-VCH Verlag GmbH & Co. KGaA: Berlin, Germany, 2007; pp. 111–126. [Google Scholar] [CrossRef]
- Kirschberg, T.A.; Balakrishnan, M.; Squires, N.H.; Barnes, T.; Brendza, K.M.; Chen, X.; Eisenberg, E.J.; Jin, W.; Kutty, N.; Leavitt, S.; et al. RNase H active site inhibitors of human immunodeficiency virus type 1 reverse transcriptase: Design, biochemical activity, and structural information. J. Med. Chem. 2009, 52, 5781–5784. [Google Scholar] [CrossRef] [PubMed]
- Llorach-Pares, L.; Nonell-Canals, A.; Avila, C.; Sanchez-Martinez, M. Kororamides, Convolutamines, and Indole Derivatives as Possible Tau and Dual-Specificity Kinase Inhibitors for Alzheimer’s Disease: A Computational Study. Mar. Drugs 2018, 16, 386. [Google Scholar] [CrossRef]
- Mitchell, S.S.; Faulkner, D.J.; Rubins, K.; Bushman, F.D. Dolastatin 3 and two novel cyclic peptides from a palauan collection of Lyngbya majuscula. J. Nat. Prod. 2000, 63, 279–282. [Google Scholar] [CrossRef]
- Lu, Z.; Harper, M.K.; Pond, C.D.; Barrows, L.R.; Ireland, C.M.; Van Wagoner, R.M. Thiazoline peptides and a tris-phenethyl urea from Didemnum molle with anti-HIV activity. J. Nat. Prod. 2012, 75, 1436–1440. [Google Scholar] [CrossRef]
- Heid, E.; Greenman, K.P.; Chung, Y.; Li, S.-C.; Graff, D.E.; Vermeire, F.H.; Wu, H.; Green, W.H.; McGill, C.J. Chemprop: A Machine Learning Package for Chemical Property Prediction. J. Chem. Inf. Model. 2024, 64, 9–17. [Google Scholar] [CrossRef]
- Veljkovic, N.; Glisic, S.; Perovic, V.; Veljkovic, V. The role of long-range intermolecular interactions in discovery of new drugs. Expert Opin. Drug Discov. 2011, 6, 1263–1270. [Google Scholar] [CrossRef] [PubMed]
- Frank, D.A. A Theoretical Approach to the Preselection of Carcinogens and Chemical Carcinogenesis. Yale J. Biol. Med. 1981, 54, 408–409. [Google Scholar]
- Markland, W.; McQuaid, T.J.; Jain, J.; Kwong, A.D. Broad-spectrum antiviral activity of the IMP dehydrogenase inhibitor VX-497: A comparison with ribavirin and demonstration of antiviral additivity with alpha interferon. Antimicrob. Agents Chemother. 2000, 44, 859–866. [Google Scholar] [CrossRef]
- Matejin, S.; Bukreyeva, N.; Radosevic, D.; Sencanski, M.; Mantlo, E.; Veljkovic, V.; Glisic, S.; Paessler, S. In vitro Anti-influenza Activity of in silico Repurposed Candidate Drug Cycrimine. Antivir. Ther. 2019, 24, 589–593. [Google Scholar] [CrossRef] [PubMed]
- Sencanski, M.; Perovic, V.; Milicevic, J.; Todorovic, T.; Prodanovic, R.; Veljkovic, V.; Paessler, S.; Glisic, S. Identification of SARS-CoV-2 Papain-like Protease (PLpro) Inhibitors Using Combined Computational Approach. ChemistryOpen 2022, 11, e202100248. [Google Scholar] [CrossRef] [PubMed]
- Yang, J.; Zhang, D.; Frangi, A.F.; Yang, J.Y. Two-dimensional PCA: A new approach to appearance-based face representation and recognition. IEEE Trans. Pattern Anal. Mach. Intell. 2004, 26, 131–137. [Google Scholar] [CrossRef] [PubMed]
- Pedregosa, F.; Varoquaux, G.; Gramfort, A.; Michel, V.; Thirion, B.; Grisel, O.; Blondel, M.; Prettenhofer, P.; Weiss, R.; Dubourg, V. Scikit-learn: Machine learning in Python. J. Mach. Learn. Res. 2011, 12, 2825–2830. [Google Scholar]
- McInnes, L.; Healy, J.; Melville, J. Umap: Uniform manifold approximation and projection for dimension reduction. arXiv 2018, arXiv:1802.03426. [Google Scholar]
- Jumper, J.; Evans, R.; Pritzel, A.; Green, T.; Figurnov, M.; Ronneberger, O.; Tunyasuvunakool, K.; Bates, R.; Žídek, A.; Potapenko, A.; et al. Highly accurate protein structure prediction with AlphaFold. Nature 2021, 596, 583–589. [Google Scholar] [CrossRef]








| Molecule Name | Affinity (kcal/mol) |
|---|---|
| Kororamide | −8.1 |
| Mollamide E | −7.4 |
| Nostopeptolide A3 | −7.3 |
| Anachelin-H | −7.0 |
| Kasumigamide | −6.4 |
Disclaimer/Publisher’s Note: The statements, opinions and data contained in all publications are solely those of the individual author(s) and contributor(s) and not of MDPI and/or the editor(s). MDPI and/or the editor(s) disclaim responsibility for any injury to people or property resulting from any ideas, methods, instructions or products referred to in the content. |
© 2024 by the authors. Licensee MDPI, Basel, Switzerland. This article is an open access article distributed under the terms and conditions of the Creative Commons Attribution (CC BY) license (https://creativecommons.org/licenses/by/4.0/).
Share and Cite
Zhang, T.; Sun, G.; Cheng, X.; Cao, C.; Cai, Z.; Zhou, J. Screening for Potential Antiviral Compounds from Cyanobacterial Secondary Metabolites Using Machine Learning. Mar. Drugs 2024, 22, 501. https://doi.org/10.3390/md22110501
Zhang T, Sun G, Cheng X, Cao C, Cai Z, Zhou J. Screening for Potential Antiviral Compounds from Cyanobacterial Secondary Metabolites Using Machine Learning. Marine Drugs. 2024; 22(11):501. https://doi.org/10.3390/md22110501
Chicago/Turabian StyleZhang, Tingrui, Geyao Sun, Xueyu Cheng, Cheng Cao, Zhonghua Cai, and Jin Zhou. 2024. "Screening for Potential Antiviral Compounds from Cyanobacterial Secondary Metabolites Using Machine Learning" Marine Drugs 22, no. 11: 501. https://doi.org/10.3390/md22110501
APA StyleZhang, T., Sun, G., Cheng, X., Cao, C., Cai, Z., & Zhou, J. (2024). Screening for Potential Antiviral Compounds from Cyanobacterial Secondary Metabolites Using Machine Learning. Marine Drugs, 22(11), 501. https://doi.org/10.3390/md22110501

