Automatic Measurement of Frontomaxillary Facial Angle in Fetal Ultrasound Images Using Deep Learning
Abstract
1. Introduction
- Poor image quality may affect the doctor’s judgment. Due to the complex interaction between US waves and the biological tissues of the mother and fetus, ultrasound images can be affected by speckle noise, acoustic shadow, motion blurring, missing boundaries, and poor picture clarity. This situation can affect the physician’s measure result. For instance, the definition of the palatal margin might become indistinct, evident from the white arrow depicted in Figure 2a,b;
- Judgment of critical structures on ultrasound images is more difficult. The anterior segment of the palate stands out as the most prominent, while the posterior region might exhibit thickening and irregularity, as illustrated by the blue arrow in Figure 2c,d, which can affect the physician’s judgment;
- Manual measurement inherently incorporates a degree of subjectivity. The subjective nature of manual measurement can be problematic. The poor performance of manual measurement can be attributed to the lack of standardized training.
- This paper presents an innovative approach to FMF angle measurement in fetuses during the second trimester, employing a novel automated method based on deep learning.
- This method accelerates the process of prenatal diagnosis and enhances the accuracy of the diagnosis.
- The accuracy of our method is validated through statistical analysis of consistency with senior experts.
2. Materials and Methods
2.1. Study Population
- We selected a median sagittal image of the fetal face, encompassing both the entire head and upper thorax, where these two regions account for over 65% of the total image area;
- The fetal face display is complete and clear. The ultrasonic images include the forehead, nasal bone, nasion, palate, mandible, chin, and upper/lower lip;
- The fetal image is not obscured by the umbilical cord or limb.
2.2. Data Annotation
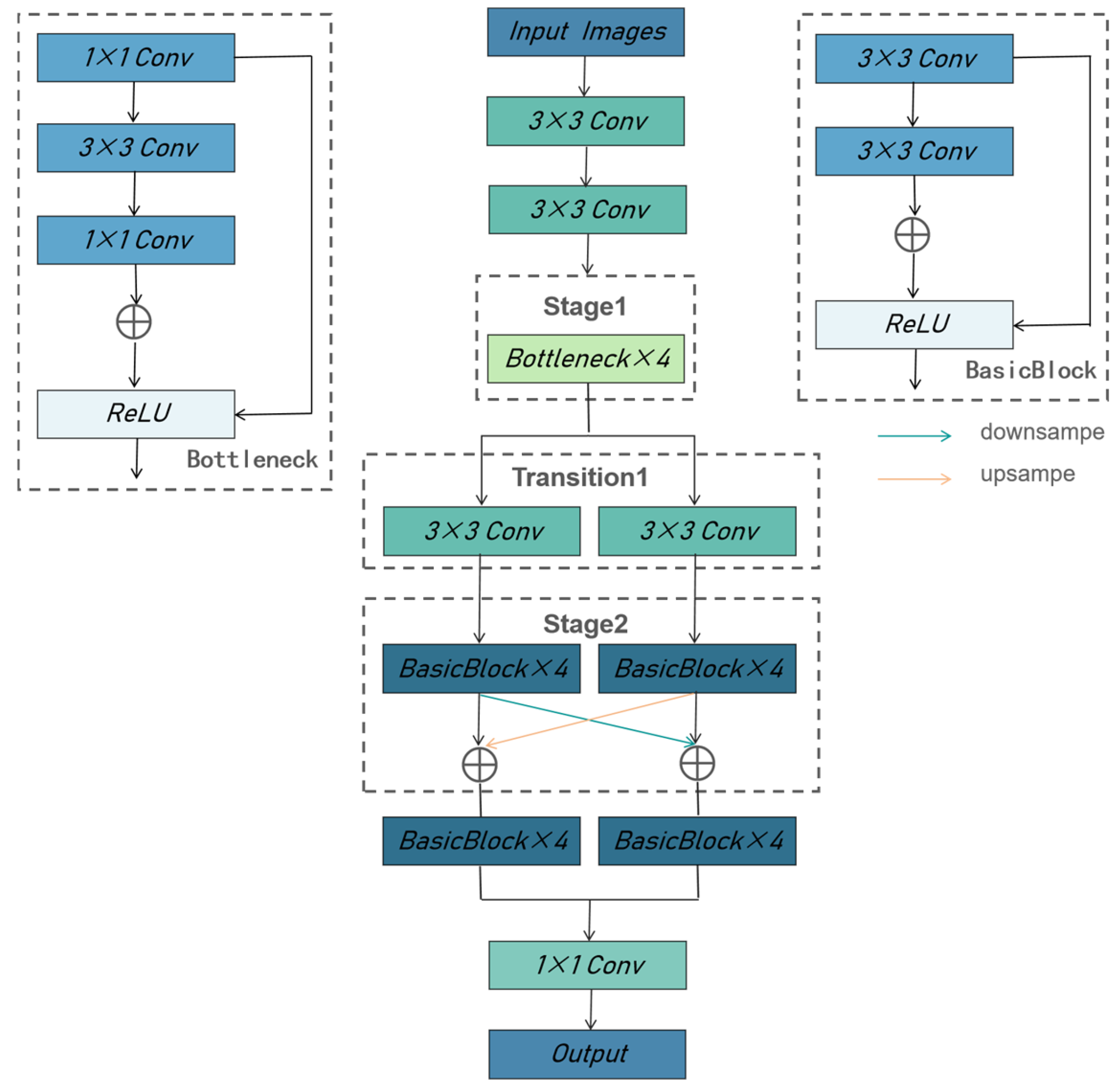
2.3. Deep Learning Model Architecture
3. Experiments
3.1. Evaluation of Segmentation
3.2. Automatic Biometric Measurements Evaluation
3.3. Bland–Altman Agreement Evaluation
4. Discussion
5. Conclusions
Author Contributions
Funding
Institutional Review Board Statement
Informed Consent Statement
Data Availability Statement
Conflicts of Interest
References
- Antonarakis, S.E.; Skotko, B.G.; Rafii, M.S.; Strydom, A.; Pape, S.E.; Bianchi, D.W.; Sherman, S.L.; Reeves, R.H. Down syndrome. Nat. Rev. Dis. Primers 2020, 6, 9. [Google Scholar] [CrossRef] [PubMed]
- Down, J.L. Observations on an ethnic classification of idiots. 1866. Ment. Retard. 1995, 33, 54–56. [Google Scholar] [PubMed]
- Bhide, A.; Acharya, G.; Bilardo, C.M.; Brezinka, C.; Cafici, D.; Hernandez-Andrade, E.; Kalache, K.; Kingdom, J.; Kiserud, T.; Lee, W.; et al. ISUOG practice guidelines: Use of Doppler ultrasonography in obstetrics. Ultrasound Obstet. Gynecol. 2013, 41, 233–239. [Google Scholar] [CrossRef]
- Zaffino, P.; Moccia, S.; De Momi, E.; Spadea, M.F. A Review on Advances in Intra-operative Imaging for Surgery and Therapy: Imagining the Operating Room of the Future. Ann. Biomed. Eng. 2020, 48, 2171–2191. [Google Scholar] [CrossRef]
- Sonek, J.; Borenstein, M.; Downing, C.; McKenna, D.; Neiger, R.; Croom, C.; Genrich, T.; Nicolaides, K.H. Frontomaxillary facial angles in screening for trisomy 21 at 14–23 weeks’ gestation. Am. J. Obstet. Gynecol. 2007, 197, e161–e165. [Google Scholar] [CrossRef]
- Bergann, A.; Bamberg, C.; Eder, K.; Proquitté, H.; Hartung, J.P.; Bollmann, R.; Kalache, K.D. Mid-facial anthropometry in second-trimester fetuses with trisomy 21: A three-dimensional ultrasound study. Prenat. Diagn. 2006, 26, 158–162. [Google Scholar] [CrossRef]
- Molina, F.; Persico, N.; Borenstein, M.; Sonek, J.; Nicolaides, K.H. Frontomaxillary facial angle in trisomy 21 fetuses at 16–24 weeks of gestation. Ultrasound Obstet. Gynecol. 2008, 31, 384–387. [Google Scholar] [CrossRef]
- Zheng, J.; Yuan, S.; Li, W.; Fu, H.; Yu, L.; Huang, J. A Review of Individual Tree Crown Detection and Delineation From Optical Remote Sensing Images: Current progress and future. IEEE Geosci. Remote Sens. Mag. 2024; early access. [Google Scholar] [CrossRef]
- Lakshmi, P.; Geetha, M.; Menon, N.R.; Krishnan, V.; Nedungadi, P. Automated Screening for Trisomy 21 by measuring Nuchal Translucency and Frontomaxillary Facial Angle. In Proceedings of the 2018 International Conference on Advances in Computing, Communications and Informatics (ICACCI), Bangalore, India, 19–22 September 2018; pp. 1738–1743. [Google Scholar] [CrossRef]
- Chen, X.; He, M.; Dan, T.; Wang, N.; Lin, M.; Zhang, L.; Xian, J.; Cai, H.; Xie, H. Automatic Measurements of Fetal Lateral Ventricles in 2D Ultrasound Images Using Deep Learning. Front. Neurol. 2020, 11, 526. [Google Scholar] [CrossRef]
- Tran, V.L.; Lin, H.Y.; Liu, H.W. Multitask Deep Learning for Segmentation and Lumbosacral Spine Inspection. IEEE Trans. Instrum. Meas. 2022, 71, 4005910. [Google Scholar] [CrossRef]
- Cho, H.C.; Sun, S.; Min Hyun, C.; Kwon, J.Y.; Kim, B.; Park, Y.; Seo, J.K. Automated ultrasound assessment of amniotic fluid index using deep learning. Med. Image Anal. 2021, 69, 101951. [Google Scholar] [CrossRef] [PubMed]
- Jang, J.; Park, Y.; Kim, B.; Lee, S.M.; Kwon, J.Y.; Seo, J.K. Automatic Estimation of Fetal Abdominal Circumference From Ultrasound Images. IEEE J. Biomed. Health Inform. 2018, 22, 1512–1520. [Google Scholar] [CrossRef] [PubMed]
- Pluym, I.D.; Afshar, Y.; Holliman, K.; Kwan, L.; Bolagani, A.; Mok, T.; Silver, B.; Ramirez, E.; Han, C.S.; Platt, L.D. Accuracy of automated three-dimensional ultrasound imaging technique for fetal head biometry. Ultrasound Obstet. Gynecol. 2021, 57, 798–803. [Google Scholar] [CrossRef] [PubMed]
- Li, P.; Zhao, H.; Liu, P.; Cao, F. Automated measurement network for accurate segmentation and parameter modification in fetal head ultrasound images. Med. Biol. Eng. Comput. 2020, 58, 2879–2892. [Google Scholar] [CrossRef] [PubMed]
- Al Qurri, A.; Almekkawy, M. Improved UNet with Attention for Medical Image Segmentation. Sensors 2023, 23, 8589. [Google Scholar] [CrossRef]
- Ibrahim, N.M.; Alanize, H.; Alqahtani, L.; Alqahtani, L.J.; Alabssi, R.; Alsindi, W.; Alabssi, H.; AlMuhanna, A.; Althani, H. Deep Learning Approaches for the Assessment of Germinal Matrix Hemorrhage Using Neonatal Head Ultrasound. Sensors 2024, 24, 7052. [Google Scholar] [CrossRef]
- Anand, A.; Jung, S.; Lee, S. Breast Lesion Detection for Ultrasound Images Using MaskFormer. Sensors 2024, 24, 6890. [Google Scholar] [CrossRef]
- Alruily, M.; Said, W.; Mostafa, A.M.; Ezz, M.; Elmezain, M. Breast Ultrasound Images Augmentation and Segmentation Using GAN with Identity Block and Modified U-Net 3+. Sensors 2023, 23, 8599. [Google Scholar] [CrossRef]
- Tang, J.; Han, J.; Xie, B.; Xue, J.; Zhou, H.; Jiang, Y.; Hu, L.; Chen, C.; Zhang, K.; Zhu, F.; et al. The Two-Stage Ensemble Learning Model Based on Aggregated Facial Features in Screening for Fetal Genetic Diseases. Int. J. Environ. Res. Public Health 2023, 20, 2377. [Google Scholar] [CrossRef]
- Wang, J.; Sun, K.; Cheng, T.; Jiang, B.; Deng, C.; Zhao, Y.; Liu, D.; Mu, Y.; Tan, M.; Wang, X.; et al. Deep High-Resolution Representation Learning for Visual Recognition. IEEE Trans. Pattern Anal. Mach. Intell. 2021, 43, 3349–3364. [Google Scholar] [CrossRef]
- Chen, L.-C.; Papandreou, G.; Schroff, F.; Adam, H. Rethinking Atrous Convolution for Semantic Image Segmentation. arXiv 2017, arXiv:1706.05587. [Google Scholar]
- LeCun, Y.; Boser, B.; Denker, J.S.; Henderson, D.; Howard, R.E.; Hubbard, W.; Jackel, L.D. Backpropagation Applied to Handwritten Zip Code Recognition. Neural Comput. 1989, 1, 541–551. [Google Scholar] [CrossRef]
- Wang, H.; Sun, K.; Wang, Y. Zebra crossing segmentation based on dilated convolutions. In Proceedings of the 2021 4th International Conference on Advanced Electronic Materials, Computers and Software Engineering (AEMCSE), Changsha, China, 26–28 March 2021; pp. 522–527. [Google Scholar] [CrossRef]
- He, K.; Zhang, X.; Ren, S.; Sun, J. Deep Residual Learning for Image Recognition. In Proceedings of the 2016 IEEE Conference on Computer Vision and Pattern Recognition (CVPR), Las Vegas, NV, USA, 27–30 June 2016; pp. 770–778. [Google Scholar] [CrossRef]
- Carreira, J.; Agrawal, P.; Fragkiadaki, K.; Malik, J. Human Pose Estimation with Iterative Error Feedback. In Proceedings of the 2016 IEEE Conference on Computer Vision and Pattern Recognition (CVPR), Boston, MA, USA, 7–12 June 2015; pp. 4733–4742. [Google Scholar]
- Zhang, K.; Zhang, Z.; Li, Z.; Qiao, Y. Joint Face Detection and Alignment Using Multitask Cascaded Convolutional Networks. IEEE Signal Process. Lett. 2016, 23, 1499–1503. [Google Scholar] [CrossRef]
- Cao, Z.; Hidalgo, G.; Simon, T.; Wei, S.E.; Sheikh, Y. OpenPose: Realtime Multi-Person 2D Pose Estimation Using Part Affinity Fields. IEEE Trans. Pattern Anal. Mach. Intell. 2021, 43, 172–186. [Google Scholar] [CrossRef]
- Yang, Z.; Zeng, A.; Yuan, C.; Li, Y. Effective Whole-body Pose Estimation with Two-stages Distillation. In Proceedings of the 2023 IEEE/CVF International Conference on Computer Vision Workshops (ICCVW), Paris, France, 2–6 October 2023; pp. 4212–4222. [Google Scholar] [CrossRef]
- Minaee, S.; Boykov, Y.; Porikli, F.; Plaza, A.; Kehtarnavaz, N.; Terzopoulos, D. Image Segmentation Using Deep Learning: A Survey. IEEE Trans. Pattern Anal. Mach. Intell. 2022, 44, 3523–3542. [Google Scholar] [CrossRef]
- Rahman, M.A.; Wang, Y. Optimizing Intersection-Over-Union in Deep Neural Networks for Image Segmentation. In Proceedings of the International Symposium on Visual Computing, Virtual, 12–14 December 2016. [Google Scholar]
- Taha, A.A.; Hanbury, A. Metrics for evaluating 3D medical image segmentation: Analysis, selection, and tool. BMC Med. Imaging 2015, 15, 29. [Google Scholar] [CrossRef]
- Bianchi, D.W.; Parker, R.L.; Wentworth, J.; Madankumar, R.; Saffer, C.; Das, A.F.; Craig, J.A.; Chudova, D.I.; Devers, P.L.; Jones, K.W.; et al. DNA sequencing versus standard prenatal aneuploidy screening. N. Engl. J. Med. 2014, 370, 799–808. [Google Scholar] [CrossRef]
- Smith-Bindman, R.; Hosmer, W.; Feldstein, V.A.; Deeks, J.J.; Goldberg, J.D. Second-trimester ultrasound to detect fetuses with Down syndrome: A meta-analysis. JAMA 2001, 285, 1044–1055. [Google Scholar] [CrossRef]
- Chen, Z.; Liu, Z.; Du, M.; Wang, Z. Artificial Intelligence in Obstetric Ultrasound: An Update and Future Applications. Front. Med. 2021, 8, 733468. [Google Scholar] [CrossRef]
- Zheng, J.; Wen, Y.; Chen, M.; Yuan, S.; Li, W.; Zhao, Y.; Wu, W.; Zhang, L.; Dong, R.; Fu, H. Open-set domain adaptation for scene classification using multi-adversarial learning. ISPRS J. Photogramm. Remote Sens. 2024, 208, 245–260. [Google Scholar] [CrossRef]












| Class | PA (%) | IOU (%) | Dice (%) |
|---|---|---|---|
| Palate | 91.6 | 62.9 | 77.3 |
| Frontal bone | 95.1 | 70.3 | 82.5 |
| Class | Fold 1 (%) | Fold 2 (%) | Fold 3 (%) | Fold 4 (%) | Fold 5 (%) | Average (SD) (%) |
|---|---|---|---|---|---|---|
| Palate | 78.0 | 77.4 | 76.5 | 78.3 | 76.2 | 77.3 ± 1.830 |
| Frontal bone | 82.6 | 81.8 | 82.0 | 84.1 | 81.5 | 82.4 ± 0.923 |
| Group (n = 116) | FMF Angle (°) |
|---|---|
| AI group | 67.352 ± 3.877 |
| Senior expert | 67.790 ± 4.609 |
| Mean of difference | 0.686 ± 2.85 |
| MAE | 2.354 |
| MRE | 0.035 |
| p | <0.001 |
| Group (n = 116) | FMF Angle (°) |
|---|---|
| Junior expert | 65.922 ± 4.363 |
| Senior expert | 67.790 ± 4.609 |
| Mean of difference | −1.869 ± 3.967 |
| MAE | 3.428 |
| MRE | 0.050 |
| p | <0.001 |
| Group (n = 116) | FMF Angle (°) | |
|---|---|---|
| ICC | 95% CI | |
| AI and senior expert | 0.760 | 0.666–0.829 |
| Junior expert and senior expert | 0.562 | 0.361–0.701 |
Disclaimer/Publisher’s Note: The statements, opinions and data contained in all publications are solely those of the individual author(s) and contributor(s) and not of MDPI and/or the editor(s). MDPI and/or the editor(s) disclaim responsibility for any injury to people or property resulting from any ideas, methods, instructions or products referred to in the content. |
© 2025 by the authors. Licensee MDPI, Basel, Switzerland. This article is an open access article distributed under the terms and conditions of the Creative Commons Attribution (CC BY) license (https://creativecommons.org/licenses/by/4.0/).
Share and Cite
Liu, Z.; Wang, J.; Lyu, G.; Song, H.; Yu, W.; Liu, P.; Fan, Y.; Wan, Y. Automatic Measurement of Frontomaxillary Facial Angle in Fetal Ultrasound Images Using Deep Learning. Sensors 2025, 25, 633. https://doi.org/10.3390/s25030633
Liu Z, Wang J, Lyu G, Song H, Yu W, Liu P, Fan Y, Wan Y. Automatic Measurement of Frontomaxillary Facial Angle in Fetal Ultrasound Images Using Deep Learning. Sensors. 2025; 25(3):633. https://doi.org/10.3390/s25030633
Chicago/Turabian StyleLiu, Zhonghua, Jin Wang, Guorong Lyu, Haisheng Song, Weifeng Yu, Peizhong Liu, Yuling Fan, and Yaocheng Wan. 2025. "Automatic Measurement of Frontomaxillary Facial Angle in Fetal Ultrasound Images Using Deep Learning" Sensors 25, no. 3: 633. https://doi.org/10.3390/s25030633
APA StyleLiu, Z., Wang, J., Lyu, G., Song, H., Yu, W., Liu, P., Fan, Y., & Wan, Y. (2025). Automatic Measurement of Frontomaxillary Facial Angle in Fetal Ultrasound Images Using Deep Learning. Sensors, 25(3), 633. https://doi.org/10.3390/s25030633

