Towards Sustainable Personalized Assembly Through Human-Centric Digital Twins
Abstract
1. Introduction
1.1. Challenges of Personalized Production
1.2. Human-Centric Approaches
1.3. Digital Twin
- The optimization of internal processes;
- The development of new business models;
- Innovations in the organization;
- Improving communication with customers;
- The formation of new communication networks.
1.4. Challenges and Application of Blockchain
- Shared ledger: A data structure that is distributed locally and shared between different participants;
- Permissioning: Secure and authenticated transactions that ensure privacy and transparency of data;
- Consensus: Transactions are endorsed by relevant users that ensure immutability and traceability of data.
1.5. BPMN Standard
2. Methodology
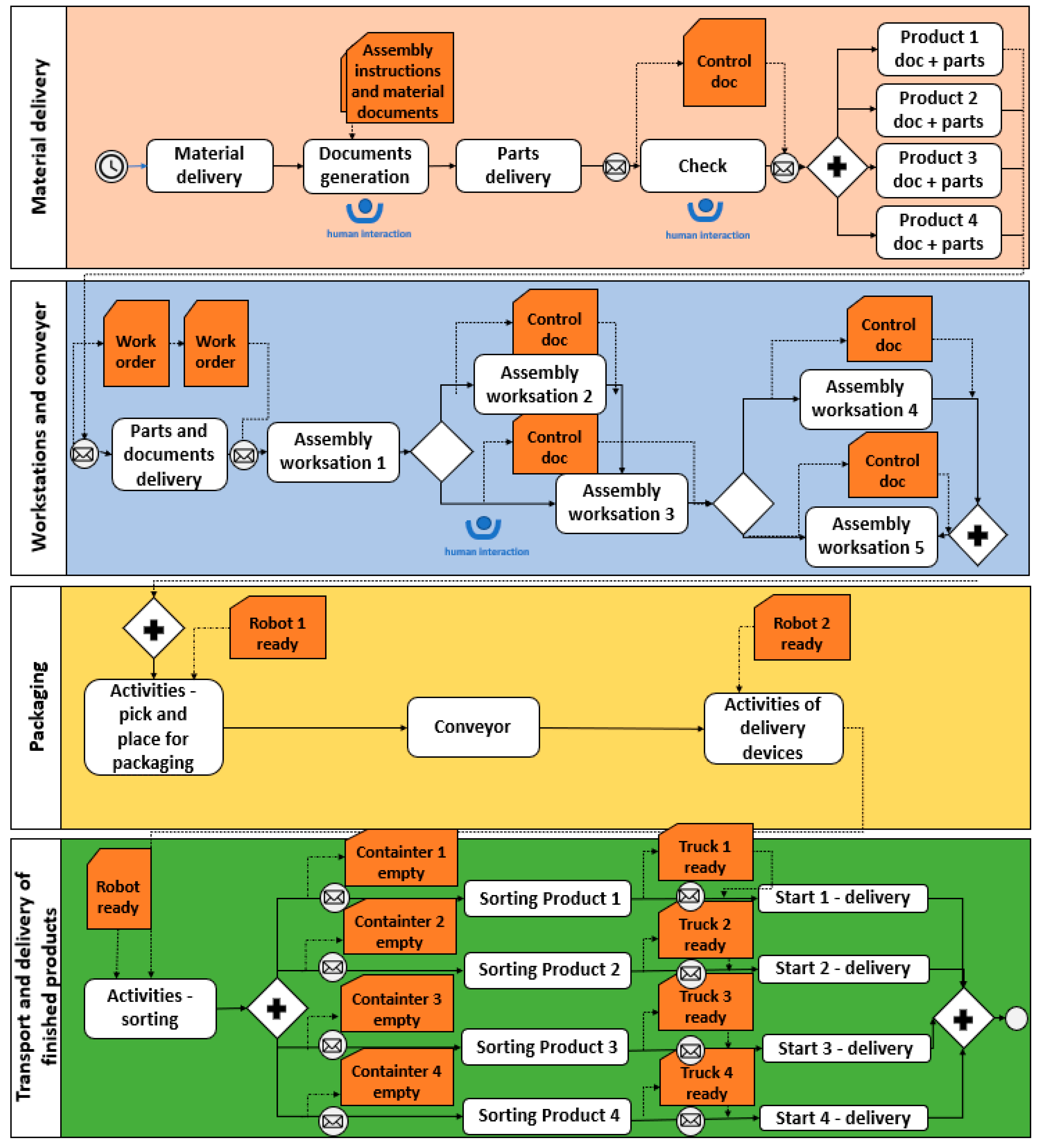
3. Case Study: The Assembly Process
- Enhanced worker efficiency with reduced mental and physical workload;
- Improved planning and process optimization;
- Real-time decision support.
4. Results and Discussion
5. Conclusions
Author Contributions
Funding
Institutional Review Board Statement
Informed Consent Statement
Data Availability Statement
Acknowledgments
Conflicts of Interest
References
- Moshood, T.D.; Nawanir, G.; Lee, C.K.; Fauzi, M.A. Toward sustainability and resilience with Industry 4.0 and Industry 5.0. Sustain. Futur. 2024, 8, 100349. [Google Scholar] [CrossRef]
- Li, K.; Zhou, T.; Liu, B.-H. Internet-based intelligent and sustainable manufacturing: Developments and challenges. Int. J. Adv. Manuf. Technol. 2020, 108, 1767–1791. [Google Scholar] [CrossRef]
- ExCurS, An Excellence Based Curriculum for the Improvement of LEAN & Green Management Skills in SME. 2025. Available online: https://www.excurs.eu/ (accessed on 3 March 2025).
- Xu, X.; Lu, Y.; Vogel-Heuser, B.; Wang, L. Industry 4.0 and Industry 5.0—Inception, conception and perception. J. Manuf. Syst. 2021, 61, 530–535. [Google Scholar] [CrossRef]
- Kagermann, H.; Wahlster, W.; Helbig, J. Recommendations for Implementing the Strategic Initiative Industrie 4.0; Heilmeyer and Sernau: Berlin, Germany, 2013. [Google Scholar]
- Berque, M.; De Nul, L.; Petridis, A. Industry 5.0—Towards a Sustainable, Human-Centric and Resilient European Industry; Publications Office of the European Union: Luxembourg, 2021. [Google Scholar]
- Zizic, M.C.; Mladineo, M.; Gjeldum, N.; Celent, L. From Industry 4.0 towards Industry 5.0: A Review and Analysis of Paradigm Shift for the People, Organization and Technology. Energies 2022, 15, 5221. [Google Scholar] [CrossRef]
- Muller, J. Enabling Technologies for Industry 5.0; European Union: Brussels, Belgium, 2020. [Google Scholar]
- Borgia, E. The Internet of Things vision: Key features, applications and open issues. Comput. Commun. 2014, 54, 1–31. [Google Scholar] [CrossRef]
- Sommer, M.; Stjepandić, J.; Stobrawa, S.; Soden, M.V. Improvement of Factory Planning by Automated Generation of a Digital Twin. In Proceedings of the Advances in Transdisciplinary Engineering, Warsaw, Poland, 2–10 July 2020; pp. 453–462. [Google Scholar]
- Patel, P.; Muhammad, I.; Amit, S. From Raw Data to Smart Manufacturing: AI and Semantic Web of Things for Industry 4.0. IEEE Intell. Syst. 2018, 33, 79–86. [Google Scholar] [CrossRef]
- Tsarouchi, P.; Markis, S.; Chryssolouris, G. Human-Robot Interaction Review: Challenges and Solutions for Modern Industrial Environments. Int. J. Comput. Integr. Manuf. 2016, 29, 916–931. [Google Scholar] [CrossRef]
- Kayikci, Y.; Subramanian, N.; Dora, M.; Bhatia, M. Food Supply Chain in the Era of Industry 4.0: Blockchain Technology Implementation Opportunities and Impediments from the Perspective of People, Process, Performance and Technology. Prod. Plan. Control 2020, 33, 1–21. [Google Scholar] [CrossRef]
- Maddikunta, P.K.R.; Pham, Q.-V.; Prabadevi, B.; Deepa, N.; Dev, K.; Gadekallu, T.R.; Ruby, R.; Liyanage, M. Industry 5.0: A survey on enabling technologies and potential applications. J. Ind. Inf. Integr. 2021, 26, 100257. [Google Scholar] [CrossRef]
- Gu, X.; Koren, Y. Mass-Individualisation—The twenty first century manufacturing paradigm. Int. J. Prod. Res. 2022, 60, 7572–7587. [Google Scholar] [CrossRef]
- Alkan, B.; Vera, D.; Ahmad, M.; Ahmad, B.; Harrison, R. Design Evaluation of Automated Manufacturing Processes Based on Complexity of Control Logic. Procedia CIRP 2016, 50, 141–146. [Google Scholar] [CrossRef]
- Kuhn, M.; Funk, F.; Zhang, G.; Franke, J. Blockchain-based application for the traceability of complex assembly structures. J. Manuf. Syst. 2021, 59, 617–630. [Google Scholar] [CrossRef]
- Wang, L.; Wang, G. Big Data in Cyber-Physical Systems, Digital Manufacturing and Industry 4.0. Int. J. Eng. Manuf. 2016, 6, 1–8. [Google Scholar] [CrossRef]
- Zhong, R.Y.; Dai, Q.; Qu, T.; Hu, G.; Huang, G.Q. RFID-enabled real-time manufacturing execution system for mass-customization production. Robot. Comput. Manuf. 2013, 29, 283–292. [Google Scholar] [CrossRef]
- Veza, I.; Mladineo, M.; Gjeldum, N. Selection of the basic Lean tools for development of Croatian model of Innovative Smart Enterprise. Teh. Vjesn. Tech. Gaz. 2016, 23, 1317–1324. [Google Scholar] [CrossRef]
- Battilani, C.; Galli, G.; Arecco, S.; Casarino, B.; Granero, A.; Lavagna, K.; Varna, R.; Ventura, M.; Revetria, R.; Damiani, L. Business Process Re-engineering in Public Administration: The case study of Western Ligurian Sea Port Authority. Sustain. Futur. 2022, 4. [Google Scholar] [CrossRef]
- Bovezi, G.; Aceto, G.; Persico, V.; Pescape, A. Blockchian preformacne in Industry 4.0: Drivers, use cases and future directions. J. Ind. Inf. Integr. 2023, 100513. [Google Scholar] [CrossRef]
- Stjepandić, J.; Sommer, M.; Stobrawa, S. Digital Twin: Conclusion and Future Perspectives; Springer: Cham, Switzerland, 2021. [Google Scholar] [CrossRef]
- Yang, D.; Karimi, H.R.; Kaynak, O.; Yin, S. Developments of digital twin technologies in industrial, smart city and healthcare sectors: A survey. Complex Eng. Syst. 2021, 1, 3. [Google Scholar] [CrossRef]
- Peruzzini, M.; Bilancia, P.; Majić, T.; Ostrosi, E.; Stjepandić, J. Human-Centric Digital Twin: A Transdisciplinary View; IOS Press: Amsterdam, The Netherlands, 2023; Volume 41, pp. 923–932. Available online: https://ebooks.iospress.nl/doi/10.3233/ATDE230690 (accessed on 3 March 2025).
- Van der Aalst, W.M.P. Process Mining: Data Science in Action, 2nd ed.; Springer: Dordrecht, Germany, 2016. [Google Scholar]
- Van der Aalst, W.M.P. Modelling and analysis of production systems using a Petri net based approach. In Proceedings of the Conference on Computer Integrated Manufacturing in the Process Industries, East Brunswick, NJ, USA; 1994; pp. 179–193. [Google Scholar]
- Romero, D.; Bernus, P.; Noran, O.; Stahre, J.; Fast-Berglund, Å. The operator 4.0: Human cyber-physical systems & adaptive automation towards human-automation symbiosis work systems. In IFIP Advances in Information and Communication Technology; Springer: Cham, Switzerland, 2016; pp. 677–686. [Google Scholar]
- Romero, D.; Stahre, J.; Wuest, T.; Noran, O.; Bernus, P.; Fast-Berglund, Å.; Gorecky, D. Towards an operator 4.0 typology: A human-centric perspective on the fourth industrial revolution technologies. In Proceedings of the international conference on computers and industrial engineering, Tianjin, China, 29–31 October 2016; pp. 1–11. [Google Scholar]
- Ma, X.; Qi, Q.; Cheng, J.; Tao, F. A consistency method for digital twin model of human-robot collaboration. J. Manuf. Syst. 2022, 65, 550–563. [Google Scholar] [CrossRef]
- Modoni, G.E.; Sacco, M. A Human Digital-Twin-Based Framework Driving Human Centricity towards Industry 5.0. Sensors 2023, 23, 6054. [Google Scholar] [CrossRef] [PubMed]
- Renda, A.; Schwaag Serger, S.; Tataj, D.; Morlet, A.; Isaksson, D.; Martins, F.; Mir Roca, M.; Hidalgo, C.; Huang, A.; Dixon-Decleve, S. Industry 5.0, a Transformative Vision for Europe; Publications Office of the European Union: Luxembourg, 2021. [Google Scholar]
- Longo, F.; Padovano, A.; Umbrello, S. Value-Oriented and Ethical Technology Engineering in Industry 5.0: A Human-Centric Perspective for the Design of the Factory of the Future. Appl. Sci. 2020, 10, 4182. [Google Scholar] [CrossRef]
- Hentout, A.; Mustapha, A.; Maoudj, A.; Akli, I. Key challenges and open issues of industrial collaborative robotics. In Proceedings of the 27th IEEE International Symposium on Workshop on Human-Robot Interaction: From Service to Industry (HRI-SI2018) at Robot and Human Interactive Communication, Nanjing, China, 27–31 August 2018. [Google Scholar]
- Asad, U.; Khan, M.; Khalid, A.; Lughmani, W.A. Human-Centric Digital Twins in Industry: A Comprehensive Review of Enabling Technologies and Implementation Strategies. Sensors 2023, 23, 3938. [Google Scholar] [CrossRef]
- Gervasi, R.; Mastrogiacomo, L.; Francheschini, F. A conceptual framework to evaluate human-robot collaboration. Int. J. Adv. Manuf. Technol. 2020, 108, 841–865. [Google Scholar] [CrossRef]
- Demir, K.A.; Döven, G.; Sezen, B. Industry 5.0 and Human-Robot Co-working. Procedia Comput. Sci. 2019, 158, 688–695. [Google Scholar] [CrossRef]
- Nakamoto, S. Bitcoin: A Peer-to-Peer Electronic Cash System. 2009. Available online: https://bitcoin.org/bitcoin.pdf (accessed on 10 July 2024).
- Barton, D. The Future of Finance: How FinTech, AI & Blockchain Will Shape Our Future; IBM Watson: Armonk, NY, USA, 2018. [Google Scholar]
- Assaqty, M.I.S.; Gao, Y.; Hu, X.; Ning, Z.; Leung, V.C.M.; Wen, Q.; Chen, Y. Private-Blockchain-Based Industrial IoT for Material and Product Tracking in Smart Manufacturing. IEEE Netw. 2020, 34, 91–97. [Google Scholar] [CrossRef]
- Zhu, X.; Qi, Z.; Chiong, R.; Zhang, P.; Ren, M. The dilemma of introducing blockchain technology into an assembly supply chain: A double-edged sword of profit and upstream invasion. Comput. Ind. Eng. 2023, 188. [Google Scholar] [CrossRef]
- Garcia-Garcia, J.A.; Sanchez-Gomez, N.; Lizcano, D.; Escalona, M.J.; Wojdynski, T. Using Blockchain to Improve Collaborative Business Process Management: Systematic Literature Review. IEEE Access 2020, 8, 142312–142336. [Google Scholar] [CrossRef]
- Meidan, A.; García-García, J.; Escalona, M.; Ramos, I. A survey on business processes management suites. Comput. Stand. Interfaces 2017, 51, 71–86. [Google Scholar] [CrossRef]
- Zekic, S. Management of the Assembly Process by Using BPMN Methodology. M.S. Thesis, FESB—University of Split, Split, Croatia, 2024. [Google Scholar]
- Pech, M.; Vrchota, J. The Product Customization Process in Relation to Industry 4.0 and Digitalization. Processes 2022, 10, 539. [Google Scholar] [CrossRef]











| Area | Possible Advantages Over Existing Technologies |
|---|---|
| Traceability | While RFID (Radio-Frequency Identification) and the MES (Manufacturing Execution System) already make it possible to track components, blockchain ensures unalterable and tamper-proof records of every component and every raw material, which can be viewed by multiple parties in real time. |
| Process optimization | The existing ERP (Enterprise Resource Planning)/MES (Manufacturing Execution System) automates inventory and planning. Blockchain complements this by enabling smart contracts for cross-company automation (e.g., automatic reordering of parts with supplier verification), reducing delays and disputes. |
| Workforce management | Existing systems log work activities internally. Blockchain can add secure and auditable personnel records (hours, tasks, and equipment usage) that can be transparently shared with contractors or partners to ensure confidence in payroll and compliance reporting. |
| Inventory management | ERP/MES optimizes warehouse management, but blockchain can add tamper-proof records of material flows across company boundaries and reduces fraud or tampering risks in supplier interactions. |
| Quality control | Quality control (QC) reports are usually processed within MES/PLM (Product Lifecycle Management). Blockchain provides secure audit trails and enables the trusted exchange of QC data with suppliers, customers, and regulators and supports compliance with standards. |
| Cost management | Currently, cost monitoring is centralized. Blockchain provides transparent and verifiable cost records across multiple partners, reducing conflicts in joint assembly projects. |
| Protection of intellectual property | Blockchain uniquely enables secure timestamping and proof of ownership for designs, algorithms, and process data, ensuring secure innovation management that goes beyond what PLM offers. This is a crucial point for workers because a safe environment is enabled to support creativity and innovation, which will be recorded, safe, used, and adequately rewarded. |
| Data sharing | This includes sharing all information with the stakeholders involved in the assembly process to facilitate communication and ensure the accuracy and safety of data. Blockchain technology enables the recording of verified and immutable data, thereby reducing the risk of data manipulation and conflicts of interest. |
| Customer involvement | Customers can selectively gain access to verified assembly data, increasing transparency, trust, and satisfaction beyond what current IT systems allow. |
| Product lifecycle management | PLM systems capture lifecycle data, but blockchain secures the entire immutable lifecycle progression (from design to after sales) and supports sustainability tracking and regulatory compliance. |
| Element of Work (Assembly Task) | Assembly Module |
|---|---|
| 1 | Basic module assembly wheels (4 pcs), gray cube 2 × 2, plate 2 × 8 |
| 2 | Module + wide red wheel plate |
| 3 | Module + narrow red wheel plate |
| 4 | Narrow red wheel plate, steering wheel, plate 1 × 4 |
| 5 | Visor, front bumper |
| 6 | Light holder, rear blue lights |
| 7 | Plate 2 × 4, steering wheel |
| 8 | Visor, front bumper 2 |
| 9 | Narrow red wheel plate, cube (gray) 2 × 2, light holder, rear blue lights |
| 10 | Rear yellow lights |
| 11 | Cube 2 × 2, steering wheel, plate 1 × 4 |
| 12 | Visor, cube with hook |
| 13 | Plate 1 × 4, light bracket, rear blue lights |
| 14 | Plate 1 × 4, narrow red wheel plate |
| 15 | Cube 2 × 2, plate white 1 × 4, steering wheel, plate 1 × 6 (2 pcs) |
| 16 | Front bumper, plate 2 × 4, mark, visor |
| 17 | Rear red lights, cube with hook, light holder, rear blue lights |
| i | 1 | 2 | 3 | 4 | 5 | 6 | 7 | 8 | 9 | 10 | 11 | 12 | 13 | 14 | 15 | 16 | 17 |
|---|---|---|---|---|---|---|---|---|---|---|---|---|---|---|---|---|---|
| t [s] | 25 | 3 | 3 | 9 | 12 | 7 | 8 | 9 | 7 | 13 | 10 | 7 | 13 | 8 | 19 | 14 | 14 |
| Roles | Worker | Planner | Decision Maker |
|---|---|---|---|
| Data link | Real-time sensor data from workstations and machines | Historical and real-time data from assembly processes | Aggregated data from all assembly processes |
| Purpose | Optimize workstation and reduce physical workload | Optimize process planning; reduce time, bottlenecks, and warehouse | Data driven decision-making, not relying just on experience, faster and strategic decision-making process |
| Accuracy | High (based on sensor feedback) | Moderate to high | High |
| Synchronization | Synchronized with operations | Synchronization with assembly data | Real-time synchronization across all operations |
| Data Input | Sensors, workstation data | Data from workflows, assembly process, sensor data | Data from workflows, assembly process, sensor data + decision-making algorithms |
| Time of creation | Real time during assembly | During process planning | During decision-making phase |
| Benefits | Reduced physical workload, optimized workstation | Reduced workload, higher assembly performances | Faster information flow and prediction, higher assembly performances |
| Further needs | Assistive tools, such as AI-based guidance systems | AI-driven adaptive interfaces, improved data analytics | Adaptive processes, more precise predictive analytics |
| Object | Working | Waiting | Blocked | Failed | Portion |
|---|---|---|---|---|---|
| Station 1 | 75.41% | 0.99% | 10.55% | 13.05% | ![]() |
| Station 2 | 53.42% | 0.58% | 36.50% | 9.51% | ![]() |
| Station 3 | 72.27% | 15.11% | 0.00% | 12.62% | ![]() |
| Station 4 | 81.70% | 1.26% | 3.97% | 13.07% | ![]() |
| Station 5 | 20.95% | 75.40% | 0.00% | 3.65% | ![]() |
| Product (Drain) | Production Utilization—Working (%) | Waiting (%) | Transport Utilization (%) | Storage Waiting (%) | Lifetime (Mean) | Exit Time (Mean) | Throughput (Per Day) |
|---|---|---|---|---|---|---|---|
| Product 1 | 3.42% | 4.54% | 58.71% | 32.76% | 1:15:29 | 3:09 | 452 |
| Product 2 | 3.58% | 4.66% | 53.53% | 37.63% | 1:05:45 | 3:08 | 452 |
| Product 3 | 2.91% | 4.80% | 58.45% | 33.36% | 1:14:12 | 3:09 | 452 |
| Product 4 | 3.48% | 4.83% | 57.77% | 33.30% | 1:14:24 | 3:09 | 452 |
Disclaimer/Publisher’s Note: The statements, opinions and data contained in all publications are solely those of the individual author(s) and contributor(s) and not of MDPI and/or the editor(s). MDPI and/or the editor(s) disclaim responsibility for any injury to people or property resulting from any ideas, methods, instructions or products referred to in the content. |
© 2025 by the authors. Licensee MDPI, Basel, Switzerland. This article is an open access article distributed under the terms and conditions of the Creative Commons Attribution (CC BY) license (https://creativecommons.org/licenses/by/4.0/).
Share and Cite
Crnjac Zizic, M.; Gjeldum, N.; Mladineo, M.; Bilic, B.; Aljinovic Mestrovic, A. Towards Sustainable Personalized Assembly Through Human-Centric Digital Twins. Sensors 2025, 25, 5662. https://doi.org/10.3390/s25185662
Crnjac Zizic M, Gjeldum N, Mladineo M, Bilic B, Aljinovic Mestrovic A. Towards Sustainable Personalized Assembly Through Human-Centric Digital Twins. Sensors. 2025; 25(18):5662. https://doi.org/10.3390/s25185662
Chicago/Turabian StyleCrnjac Zizic, Marina, Nikola Gjeldum, Marko Mladineo, Bozenko Bilic, and Amanda Aljinovic Mestrovic. 2025. "Towards Sustainable Personalized Assembly Through Human-Centric Digital Twins" Sensors 25, no. 18: 5662. https://doi.org/10.3390/s25185662
APA StyleCrnjac Zizic, M., Gjeldum, N., Mladineo, M., Bilic, B., & Aljinovic Mestrovic, A. (2025). Towards Sustainable Personalized Assembly Through Human-Centric Digital Twins. Sensors, 25(18), 5662. https://doi.org/10.3390/s25185662






