YOLOv8-RMDA: Lightweight YOLOv8 Network for Early Detection of Small Target Diseases in Tea
Abstract
1. Introduction
- When the detection target is small and dense, as the network deepens during the training process, the detected objects may lose edge information, grayscale information, and other features. This can lead to the mixing of irrelevant features during model training, along with a significant amount of image noise information, ultimately reducing model accuracy.
- The size of the receptive field mapped to the original image is a key factor in the success of target detection. A small receptive field preserves spatial structural features while potentially compromising abstract semantic information. Conversely, a large receptive field retains rich semantic information but may lose spatial structure details of the target. Many methods aim to enhance the recognition accuracy of crop diseases by boosting network complexity yet fail to fundamentally improve features. This results in information loss, redundancy during extraction, increased hardware resource consumption, and reduced recognition speed.
2. Related Work
2.1. Introduction to the YOLOv8 Algorithm
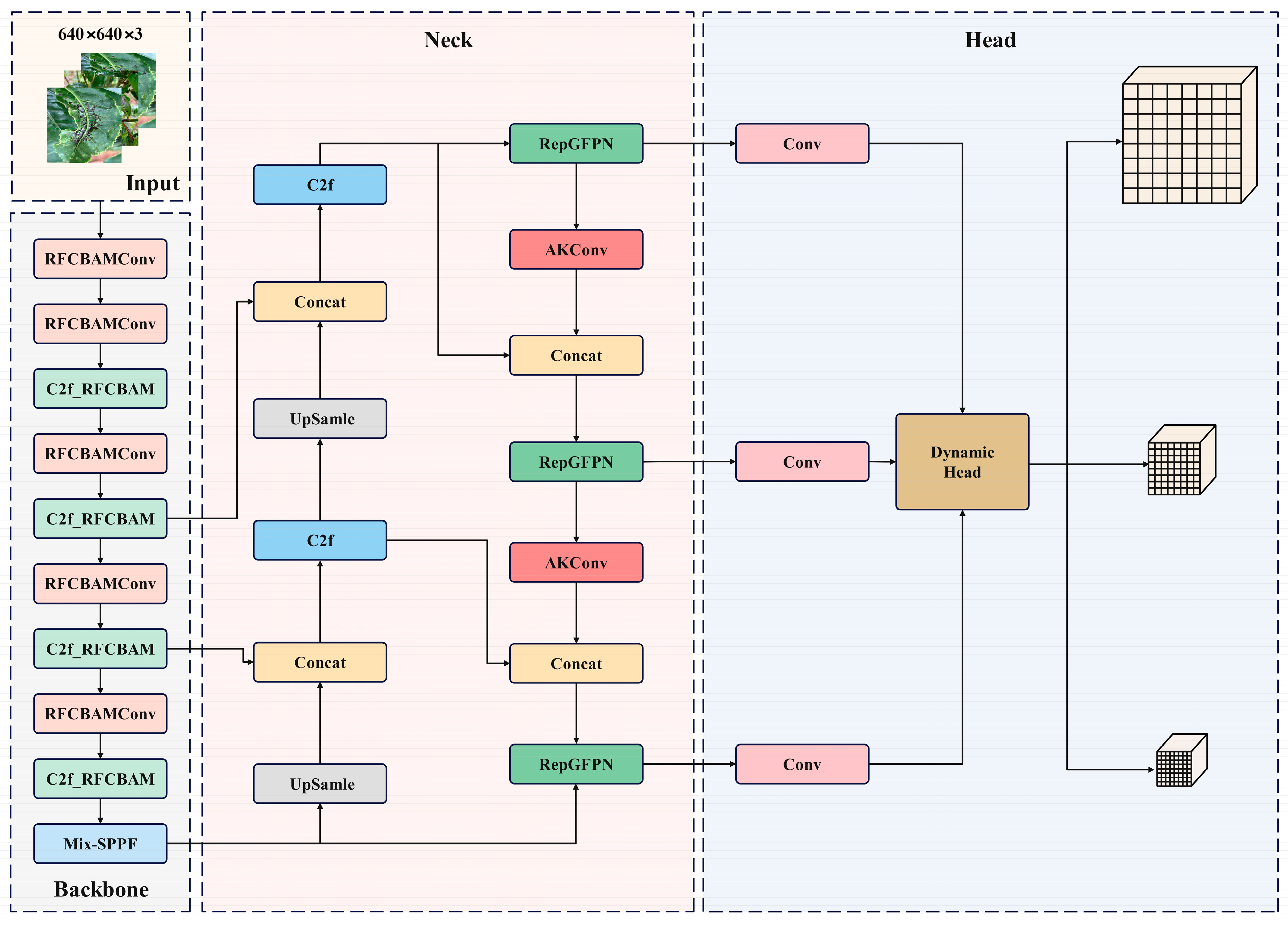
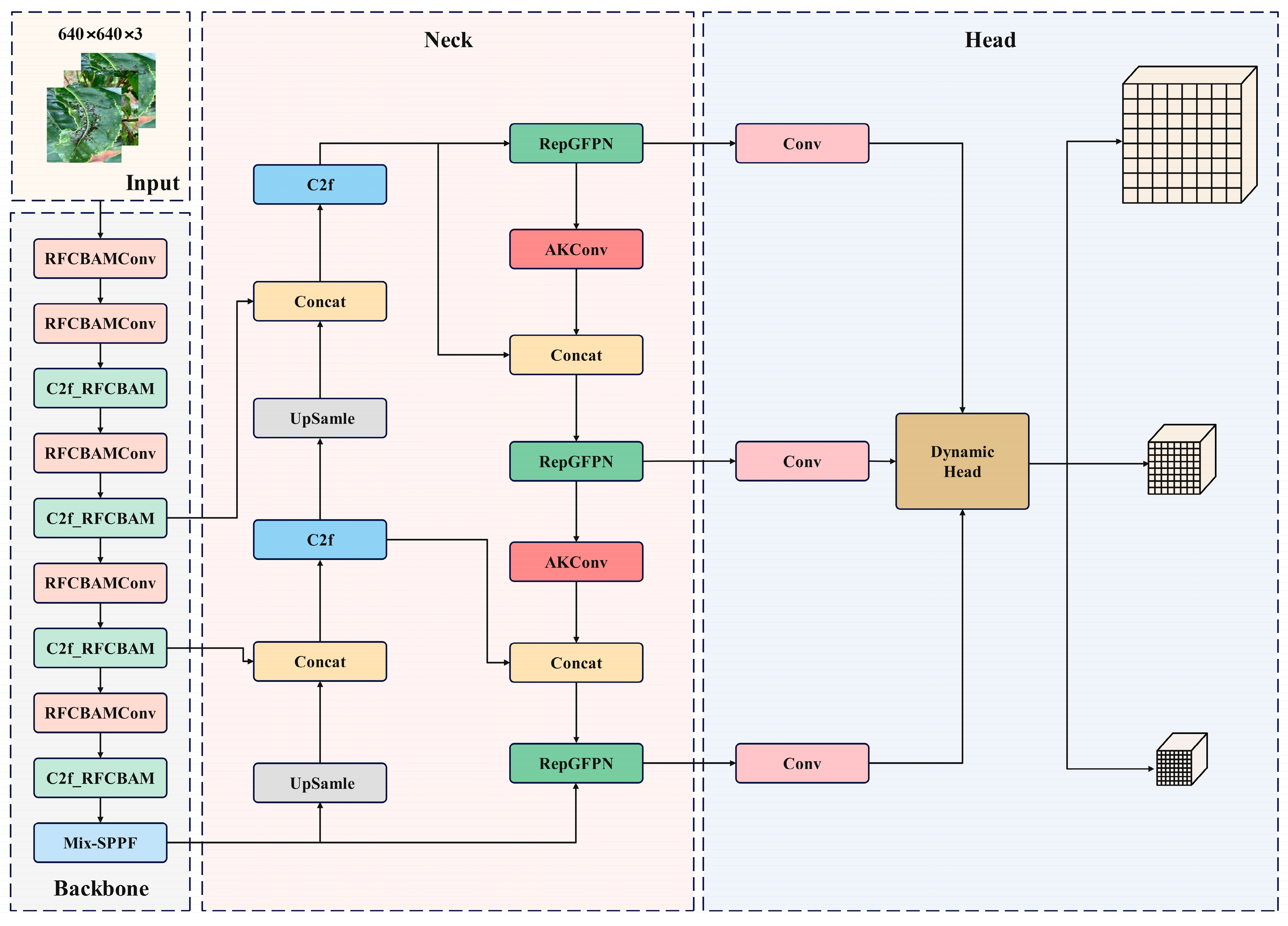
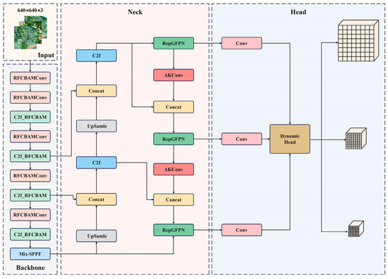
2.2. Improved YOLOv8s Overall Structure
2.2.1. Backbone Network Improvements
2.2.2. MixSPPF Module
2.2.3. Dynamic Head
2.2.4. Inner-IoU
2.2.5. AKConv
3. Results and Discussion
3.1. Data Sets
3.2. Experimental Environment and Parameter Setting
3.3. Analysis of Model Training Results
3.4. Comparative Experiments
3.4.1. Backbone Network Comparison Experiments
3.4.2. Comparative Experiments with Different SPPF Structures
3.4.3. Comparative Experiments with Different Neck Network Feature Fusion Structures
3.4.4. Ablation Experiments
3.4.5. Comparative Experiments on the Performance of Different Network Models
4. Conclusions
Author Contributions
Funding
Data Availability Statement
Acknowledgments
Conflicts of Interest
References
- Fu, C.X.; Yan, W.G.; Yuan, Y.; Yang, J.D.; Liu, S.F.; Dong, Y.F. The current situation, problems and countermeasures of the cultivation of tea geographical indication products in Yunnan Province. Qual. Saf. Agro-Prod. 2023, 3, 89–93. [Google Scholar]
- Singh, V.; Misra, A.K. Detection of plant leaf diseases using image segmentation and soft computing techniques. Inform. Process. Agric. 2017, 4, 41–49. [Google Scholar] [CrossRef]
- Nan, Y.L.; Zhang, H.C.; Zeng, Y.F.; Zheng, J.Q.; Ge, Y.F. Intelligent detection of multi-class pitaya fruits in target picking row based on WGB-YOLO network. Comput. Electron. Agric. 2023, 208, 107780. [Google Scholar] [CrossRef]
- Zhang, D.Y.; Luo, H.S.; Cheng, T.; Li, W.F.; Zhou, X.G.; Guo, W.; Gu, C.Y.; Diao, Z.H. Enhancing wheat fusarium head blight detection using rotation YOLO wheat detection network and simple spatial attention network. Comput. Electron. Agric. 2023, 211, 107968. [Google Scholar] [CrossRef]
- Zhang, G.S.; Xu, T.Y.; Tian, Y.W.; Xu, H.; Song, J.Y.; Lan, Y.B. Assessment of rice leaf blast severity using hyperspectral imaging during late vegetative growth. Australas. Plant Pathol. 2020, 49, 571–578. [Google Scholar] [CrossRef]
- Feng, L.; Wu, B.H.; Zhu, S.S.; Wang, J.M.; Su, Z.Z.; Liu, F.; He, Y.; Zhang, C. Investigation on data fusion of multisource spectral data for rice leaf diseases identification using machine learning methods. Front. Plant Sci. 2020, 11, 1–15. [Google Scholar] [CrossRef]
- Conrad, A.O.; Li, W.; Lee, D.Y.; Wang, G.L.; Rodriguez-Saona, L.; Bonello, P. Machine learning-based presymptomatic detection of rice sheath blight using spectral profiles. Plant Phenomics 2020, 2020, 1–10. [Google Scholar] [CrossRef]
- Ganatra, N.; Patel, A. A multiclass plant leaf disease detection using image processing and machine learning techniques. Int. J. Emerg. Technol. 2020, 11, 1082–1086. [Google Scholar]
- Chen, J.; Chen, J.; Zhang, D.; Sun, Y.; Nanehkaran, Y. A Using deep transfer learning for image-based plant disease identification. Comput. Electron. Agric. 2020, 173, 105393. [Google Scholar] [CrossRef]
- Ren, C.; Kim, D.K.; Jeong, D. A survey of deep learning in agriculture: Techniques and their applications. J. Inf. Process. Syst. 2020, 16, 1015–1033. [Google Scholar]
- Du, J.; Lu, X.; Fan, J.; Qin, Y.; Yang, X.; Guo, X. Image-based high-throughput detection and phenotype evaluation method for multiple lettuce varieties. Front. Plant Sci. 2020, 11, 563386. [Google Scholar] [CrossRef] [PubMed]
- Reyes-Yanes, A.; Martinez, P.; Ahmad, R. Real-time growth rate and fresh weight estimation for little gem romaine lettuce in aquaponic grow beds. Comput. Electron. Agric. 2020, 179, 105827. [Google Scholar] [CrossRef]
- Mortensen, A.K.; Bender, A.; Whelan, B.; Barbour, M.M.; Sukkarieh, S.; Karstoft, H.; Gislum, R. Segmentation of lettuce in coloured 3D point clouds for fresh weight estimation. Comput. Electron. Agric. 2018, 154, 373–381. [Google Scholar] [CrossRef]
- Yu, F.H.; Jin, Z.Y.; Guo, S.E.; Guo, Z.H.; Zhang, H.G.; Xu, T.Y.; Chen, C.L. Research on weed identification method in rice fields based on UAV remote sensing. Front. Plant Sci. 2022, 13, 1037760. [Google Scholar] [CrossRef] [PubMed]
- Su, J.; Yi, D.; Coombes, M.; Liu, C.; Zhai, X.; McDonald-Maier, K.; Chen, W.H. Spectral analysis and mapping of blackgrass weed by leveraging machine learning and UAV multispectral imagery. Comput. Electron. Agric. 2022, 192, 106621. [Google Scholar] [CrossRef]
- Ren, S.Q.; He, K.M.; Girshick, R.; Sun, J. Faster R-CNN: To-wards real-time object detection with region proposal networks. IEEE Trans. Pattern Anal. Mach. Intell. 2017, 39, 1137–1149. [Google Scholar] [CrossRef]
- Mao, R.; Zhang, Y.; Wang, Z. Recognizing stripe rust and yellow dwarf of wheat using improved Faster-RCNN. Trans. Chin. Soc. Agric. Eng. (Trans. CSAE) 2022, 38, 176–185. [Google Scholar]
- Li, H.; Yan, K.; Jing, H.; Hou, R.; Liang, X.H. Apple leaf pathology detection and recognition based on improved SSD. Sens. Microsyst. 2022, 41, 134–137. [Google Scholar]
- Hu, K.; Luo, R.M.; Liu, Z.Q.; Cao, Y.F.; Liao, F.; Wang, W.X.; Li, Q.; Sun, D.Z. Detection of bergamot diseases and pests based on improved SSD. J. Nanjing Agric. Univ. 2023, 46, 813–821. [Google Scholar]
- Peng, H.; Xue, C.; Shao, Y.; Chen, K.; Liu, H.; Xiong, J.; Chen, H.; Gao, Z.; Yang, Z. Litchi detection in the field using an improved YOLOv3 model. Int. J. Agric. Biol. Eng. 2022, 15, 211–220. [Google Scholar] [CrossRef]
- Chen, Z.; Wu, R.; Lin, Y.; Li, C.; Chen, S.; Yuan, Z.; Chen, S.; Zou, X. Plant disease recognition model based on improved YOLOv5. Agronomy 2022, 12, 365. [Google Scholar] [CrossRef]
- Sun, D.Z.; Liu, H.; Liu, J.Y.; Ding, Z.; Xie, J.X.; Wang, W.X. Recognition of tea diseases based on improved YOLOv4 model. J. Northwest AF Univ. (Nat. Sci. Ed.) 2023, 51, 145–154. [Google Scholar]
- Li, Y.; Fan, Q.; Huang, H.; Han, Z.; Gu, Q. A Modified YOLOv8 Detection Network for UAV Aerial Image Recognition. Drones 2023, 7, 304. [Google Scholar] [CrossRef]
- Wang, F.; Wang, H.; Qin, Z.; Tang, J. UAV target detection algorithm based on improved YOLOv8. IEEE Access 2023, 11, 116534–116544. [Google Scholar] [CrossRef]
- Wang, G.; Chen, Y.; An, P.; Hong, H.; Hu, J.; Huang, T. UAV-YOLOv8: A Small- Object-Detection Model Based on Improved YOLOv8 for UAV Aerial Photography Scenarios. Sensors 2023, 23, 7190. [Google Scholar] [CrossRef] [PubMed]
- Li, S.; Li, K.; Qiao, Y.; Zhang, L. A multi-scale cucumber disease detection method in natural scenes based on YOLOv5. Comput. Electron. Agric. 2022, 202, 107363. [Google Scholar] [CrossRef]
- Sun, F.G.; Wang, Y.L.; Lan, P.; Zhang, X.D.; Chen, X.D.; Wang, Z.J. Identification of apple fruit diseases using improved YOLOv5s and transfer learning. Trans. Chin. Soc. Agric. Eng. (Trans. CSAE) 2022, 38, 171–179. [Google Scholar]
- Xue, Z.Y.; Xu, R.J.; Bai, D.; Lin, L. YOLO-tea: A tea disease detection model improved by YOLOv5. Forests 2023, 14, 415. [Google Scholar] [CrossRef]
- Entes, A.; Yoon, S.; Kim, S.C.; Park, D.S. A robust deeplearning-based detector for real-time tomato plant diseases and pests recognition. Sensors 2017, 17, 2022. [Google Scholar]
- Zhou, Y.H.; Tang, Y.C.; Zou, X.G.; Wu, M.; Tang, W.; Meng, F.; Zhang, Y.; Kang, H. Adaptive active positioning of camellia oleifera fruit picking points: Classical image processing and YOLOv7 fusion algorithm. Appl. Sci. 2022, 12, 12959. [Google Scholar] [CrossRef]
- Wang, X.; Liu, J. Vegetable disease detection using an improved YOLOv8 algorithm in the greenhouse plant environment. Sci. Rep. 2024, 14, 4261. [Google Scholar] [CrossRef] [PubMed]
- Zhang, C.; Zhan, H.; Hao, Z.; Gao, X. Classification of Complicated Urban Forest Acoustic Scenes with Deep Learning Models. Forests 2023, 14, 206. [Google Scholar] [CrossRef]
- Xufei, W.; Jeongyoung, S. ICIoU: Improved Loss Based on Complete Intersection Over Union for Bounding Box Regression. IEEE Access 2021, 9, 105686–105695. [Google Scholar]
- Mo, Y.; Wang, L.; Hong, W.; Chu, C.; Li, P.; Xia, H. Small-Scale Foreign Object Debris Detection Using Deep Learning and Dual Light Modes. Appl. Sci. 2024, 14, 2162. [Google Scholar] [CrossRef]
- Körschens, M.; Bucher, F.S.; Bodesheim, P.; Ulrich, J.; Denzler, J.; Römermann, C. Determining the community composition of herbaceous species from images using convolutional neural networks. Ecol. Inform. 2024, 80, 102516. [Google Scholar] [CrossRef]
- Jiang, T.; Chen, S. A Lightweight Forest Pest Image Recognition Model Based on Improved YOLOv8. Appl. Sci. 2024, 14, 1941. [Google Scholar] [CrossRef]
- Yin, X.; Li, W.; Li, Z.; Yi, L. Recognition of grape leaf diseases using MobileNetV3 and deep transfer learning. Int. J. Agric. Biol. Eng. 2022, 15, 184–194. [Google Scholar] [CrossRef]
- Gulzar, Y. Fruit image classification model based on MobileNetV2 with deep transfer learning technique. Sustainability 2023, 15, 1906. [Google Scholar] [CrossRef]
- Li, Z.; Fang, X.; Zhen, T.; Zhu, Y. Detection of wheat yellow rust disease severity based on improved GhostNetV2. Appl. Sci. 2023, 13, 9987. [Google Scholar] [CrossRef]
- Hao, L.I.; Weigen, Q.I.U.; Lichen, Z. Improved ShuffleNet V2 for Lightweight Crop Disease Identification. J. Comput. Eng. Appl. 2022, 58, 12. [Google Scholar]
- Shi, T.; Cui, J.; Li, S. An Algorithm for Real-time Vehicle Detection from UAVs Based on Optimizing and Improving YOLOv8. Comput. Eng. Appl. 2014, 1–12. Available online: http://kns.cnki.net/kcms/detail/11.2127.tp.20240228.1819.031.html (accessed on 24 March 2024).
- Lau, K.W.; Po, L.M.; Rehman, Y.A.U. Large separable kernel attention: Rethinking the large kernel attention design in cnn. Expert Syst. Appl. 2024, 236, 121352. [Google Scholar] [CrossRef]
- Yang, G.; Lei, J.; Zhu, Z.; Cheng, S.; Feng, Z.; Liang, R. AFPN: Asymptotic feature pyramid network for object detection. In Proceedings of the 2023 IEEE International Conference on Systems, Man, and Cybernetics (SMC), Honolulu, HI, USA, 1–4 October 2023; pp. 2184–2189. [Google Scholar]
- Sun, Z.; Li, P.; Meng, Q.; Sun, Y.; Bi, Y. An improved YOLOv5 method to detect tailings ponds from high-resolution remote sensing images. Remote Sens. 2023, 15, 1796. [Google Scholar] [CrossRef]
















| Configuration Items | Configuration Parameters |
|---|---|
| Computer operating system | Windows 11 |
| CPU | Intel(R)CORE(TM)i7-11700 |
| RAM | 32 GB |
| GPU | NVIDIA GeForce RTX 3060 |
| Compilation language Framework CUDA | Python 3.10.10 Pytorch 1.13.1 CUDA Version: 12.0 |
| Epochs | 500 |
| Batch size | 16 |
| Model | Backbone Network | P/% | R/% | mAP@0.5/% | FPS/S |
|---|---|---|---|---|---|
| YOLOv8 | MobilenNetV3 | 71.86 | 72.38 | 80.34 | 177 |
| YOLOv8 | MobilenNetV2 | 69.32 | 67.88 | 78.96 | 179 |
| YOLOv8 | GhostNetV2 | 65.66 | 66.20 | 70.84 | 201 |
| YOLOv8 | ShuffleNetV2 | 77.81 | 75.30 | 81.45 | 156 |
| YOLOv8 | RFCBAM | 78.42 | 83.26 | 88.02 | 149 |
| Integration of Attention Mechanisms | P/% | R/% | mAP@0.5/% | FPS/S |
|---|---|---|---|---|
| SPPF | 79.92 | 78.15 | 84.26 | 182 |
| SPPF-DAattention | 76.76 | 75.20 | 84.14 | 186 |
| SPPF-LSA | 79.48 | 80.40 | 87.78 | 181 |
| SPPF-LSKA | 78.42 | 80.38 | 88.06 | 117 |
| MixSPPF | 81.17 | 81.54 | 88.15 | 145 |
| Attention Mechanism | P/% | R/% | mAP@0.5/% | FPS/S |
|---|---|---|---|---|
| EfficientRepBiPAN | 80.10 | 77.92 | 82.62 | 147 |
| AFPN | 76.94 | 78.62 | 84.76 | 160 |
| RepGFPN | 81.09 | 81.62 | 86.42 | 157 |
| Ratio | P/% | R/% | mAP@0.5/% | FPS/S |
|---|---|---|---|---|
| 0.75 | 72.52 | 73.10 | 77.46 | 145 |
| 1 | 77.68 | 74.45 | 78.28 | 140 |
| 1.25 | 79.36 | 80.47 | 79.88 | 139 |
| Model | RFCBAM | MixSPPF | Dynamic Head | AKConv | P/% | R/% | mAP@0.5/% | FPS/S |
|---|---|---|---|---|---|---|---|---|
| YOLOv8 | × | × | × | × | 82.77 | 80.06 | 87.07 | 147 |
| A | √ | × | × | × | 78.42 | 83.26 | 88.02 | 149 |
| B | × | √ | × | × | 81.17 | 81.54 | 88.15 | 145 |
| C | × | × | √ | × | 83.09 | 83.62 | 88.72 | 160 |
| D | √ | √ | × | × | 83.43 | 85.49 | 90.22 | 147 |
| E | √ | × | √ | × | 84.02 | 86.08 | 90.59 | 150 |
| F | × | √ | √ | × | 85.12 | 83.13 | 89.98 | 140 |
| G | × | √ | √ | √ | 85.09 | 86.98 | 92.03 | 137 |
| H | √ | √ | √ | √ | 84.84 | 88.21 | 93.04 | 132 |
| Model | P/% | R/% | mAP@0.5/% | FPS/S |
|---|---|---|---|---|
| Faster R-CNN | 66.21 | 72.96 | 72.63 | 213 |
| MobileNetV2 | 77.32 | 78.08 | 75.12 | 221 |
| SSD | 73.02 | 76.59 | 80.86 | 157 |
| YOLOv5 | 82.37 | 80.39 | 82.19 | 150 |
| YOLOv7 | 79.12 | 81.17 | 85.72 | 151 |
| YOLOv8 | 82.77 | 80.06 | 87.07 | 147 |
| YOLOv8-RMDA | 84.84 | 88.21 | 93.04 | 132 |
Disclaimer/Publisher’s Note: The statements, opinions and data contained in all publications are solely those of the individual author(s) and contributor(s) and not of MDPI and/or the editor(s). MDPI and/or the editor(s) disclaim responsibility for any injury to people or property resulting from any ideas, methods, instructions or products referred to in the content. |
© 2024 by the authors. Licensee MDPI, Basel, Switzerland. This article is an open access article distributed under the terms and conditions of the Creative Commons Attribution (CC BY) license (https://creativecommons.org/licenses/by/4.0/).
Share and Cite
Ye, R.; Shao, G.; He, Y.; Gao, Q.; Li, T. YOLOv8-RMDA: Lightweight YOLOv8 Network for Early Detection of Small Target Diseases in Tea. Sensors 2024, 24, 2896. https://doi.org/10.3390/s24092896
Ye R, Shao G, He Y, Gao Q, Li T. YOLOv8-RMDA: Lightweight YOLOv8 Network for Early Detection of Small Target Diseases in Tea. Sensors. 2024; 24(9):2896. https://doi.org/10.3390/s24092896
Chicago/Turabian StyleYe, Rong, Guoqi Shao, Yun He, Quan Gao, and Tong Li. 2024. "YOLOv8-RMDA: Lightweight YOLOv8 Network for Early Detection of Small Target Diseases in Tea" Sensors 24, no. 9: 2896. https://doi.org/10.3390/s24092896
APA StyleYe, R., Shao, G., He, Y., Gao, Q., & Li, T. (2024). YOLOv8-RMDA: Lightweight YOLOv8 Network for Early Detection of Small Target Diseases in Tea. Sensors, 24(9), 2896. https://doi.org/10.3390/s24092896

