Next Article in Journal
Enhancing Deep Sleep Induction Through a Wireless In-Ear EEG Device Delivering Binaural Beats and ASMR: A Proof-of-Concept Study
Next Article in Special Issue
Automatic Optical Path Alignment Method for Optical Biological Microscope
Previous Article in Journal
Evaluation of Different Commercial Sensors for the Development of Their Automatic Irrigation System
Previous Article in Special Issue
Artificial Intelligence in Pancreatic Image Analysis: A Review
 
 
Font Type:
Arial Georgia Verdana
Font Size:
Aa Aa Aa
Line Spacing:
Column Width:
Background:
Article

DIMScern: A Framework for Discerning DIMSE Services on Remote Medical Devices

1
Department of Convergence Security, Kangwon National University, 1 Kangwondaehak-gil, Chuncheon-si 24341, Republic of Korea
2
Department of Computer and Information Engineering, Catholic University of Pusan, Busan 46252, Republic of Korea
3
Division of Cardiology, Department of Internal Medicine, Kangwon National University Hospital, Baengnyeong-ro 156, Chuncheon-si 24289, Republic of Korea
4
Department of Computer Science and Engineering, Kangwon National University, 1 Kangwondaehak-gil, Chuncheon-si 24341, Republic of Korea
*
Author to whom correspondence should be addressed.
Sensors 2024, 24(23), 7470; https://doi.org/10.3390/s24237470
Submission received: 23 October 2024 / Revised: 14 November 2024 / Accepted: 21 November 2024 / Published: 22 November 2024

Abstract

In the medical domain, computer systems in digital healthcare have increased connectivity continuously and the DICOM Message Service Element (DIMSE) protocol has a critical role in exchanging biomedical imaging data among different digital healthcare systems. As the data communication technology is used to handle sensitive information such as patient information (e.g., patient’s name, date of birth, and address) and medical images (e.g., ultrasound, X-ray, and MRI), it has emerged as a major target for security attacks. In this work, we study security concerns on the message exchange method used in the DIMSE protocol. It is important to know which DIMSE services are available on a given healthcare IT system to an adversary and we observe that the DIMSE protocol can be implemented in various ways across products, with each supporting different DIMSE services as well. We present DIMScern, a framework for discerning DIMSE services on remote medical devices. To show the effectiveness of DIMScern, we evaluate our framework on multiple DIMSE implementations, including commercial products and libraries, and identify the supported DIMSE services of them. We demonstrate that DIMScern successfully identifies medical services that are supported differently across 22 healthcare IT systems in a remote environment.

1. Introduction

Healthcare IT systems, encompassing both software and hardware, are increasingly being deployed in various healthcare environments and are progressively transitioning to online connectivity. Recently, security concerns surrounding healthcare IT systems have intensified due to their increasing reliance on online connectivity. Remote connectivity broadens the attack surface on the digital healthcare systems, providing adversaries with increased opportunities for malicious activities such as information leakage, malware, sensor-spoofing, and data corruption attacks. Prior work [1] reported data breaches of 385 M patients’ records and showed an annual increase in security threats related to data leakage [2,3]. They analyzed that the information leakage predominantly occurs within network environments. Medical sensors have been a major target as they are used to measure physiological vital signs from patients. Previous research demonstrated a security attack targeting the malicious control of an infrared (IR) drop sensor by saturating the sensor [4], alongside a data corruption attack aimed at compromising the integrity of a CT device [5]. Additionally, various studies have conducted analyses on the security threats (e.g., ransomware, phishing, and denial-of-service attacks) associated with the healthcare IT environment [6,7,8].
However, collecting information on the target and accurately identifying the target system are fundamental initial steps in the aforementioned diverse security threats. Previous studies proposed several methods for probing the target systems in network environments [9,10,11,12,13,14] across various security domains.
In this work, we demonstrate how information on healthcare IT systems can be remotely accessed and analyzed, including patient information (e.g., name and biomedical imaging data), sensor name, and S/W version. In particular, we also explain the method for determining what types of medical services are provided by a remote system.
In the past, healthcare IT systems used different file formats and different data transmission methods for each manufacturer, and as this diversity increased, a single integrated healthcare IT system protocol emerged, which is the DICOM (Digital Imaging Communications in Medicine) protocol [15,16,17]. In particular, it explains how healthcare services and medical data are exchanged and structured in packet units for network communication between healthcare IT systems. To probe healthcare IT systems that can be accessed online, we present a framework to identify medical services that are supported by the target system. And we show that our framework can also be used to obtain patients’ personal information and details of the target system, including S/W version, product name, and sensor name, which are exploited to enable different security attacks based on its corresponding CVE (Common Vulnerabilities and Exposures) [18,19,20,21,22].
We evaluate the performance of our framework on 22 DIMSE implementations from 11 vendors and show that our framework correctly identifies medical services (or DIMSE services) for all experimental targets. In particular, the main contributions of our work include the following.
  • We investigated several implementations, including commercial medical devices, libraries, and open-source frameworks of the DIMSE protocol.
  • We observed differences between the DIMSE specification and its implementation and exploited them to identify medical services on the remote systems.
  • We propose a software framework, DIMScern, which automatically sends a crafted packet and parses its response packet to discern all SOP (Service-Object Pair) Class UIDs that are supported by a target imaging device.
  • We demonstrate how the DIMScern framework is exploited to leak sensitive information including patients’ data and sensor identifiers from remote systems.
The source code of our framework can be publicly accessed, and the experimental settings and results used in this work are available at https://github.com/CASO-Lab/DIMScern.git (accessed on 22 October 2024).

2. Background

2.1. DICOM and DIMSE Protocols

A variety of methods have been used to exchange data between healthcare systems, and each system uses different file formats for healthcare data. To unify these methods, the DICOM (Digital Imaging and Communication in Medicine) protocol was developed in 1985 as a medical image processing standard by the ACR (American College of Radiology) and NEMA (National Electrical Manufacturers Association) to facilitate compatibility with various healthcare IT systems. The reason the DICOM protocol was created was that in the past, each manufacturer had different storage methods and data exchange methods in the medical system. As this phenomenon increased, a unified method was needed, and so DICOM standard was created.
DICOM is a broad standard that covers the entire system for storing, transmitting, searching, and viewing medical images. DICOM specifies the file format, transmission protocol, and data format of image data. Of these, the DIMSE protocol is part of DICOM and is the protocol responsible for transmission. DIMSE (DICOM Message Service Element) is a protocol that indicates the method of exchanging data between entities using a network. An overview of DICOM and DIMSE in the overall healthcare system is shown in Figure 1.

2.2. DICOM File

Various healthcare IT systems measure and store data about a patient’s physical condition or health status using different types of sensors. These data come in various forms, such as images and text. In the DICOM protocol, a patient’s imaging data and related information are integrated and stored together in a single file format.
Addressing the need for standardization across diverse systems, a standardized method for storing data—the medical data storage file format—was introduced. This file format defines how medical data, including images and associated metadata, is organized and stored, enabling an efficient and unified format for data exchange across diverse medical systems.
The file used in the DICOM protocol is a DICOM file, and the extension is usually “.dcm”. This file is created by taking a specific patient image or video and making it into a single file and includes patient information, shooting information, equipment information, etc. The DICOM file format is largely divided into two parts: the Header part and the Data Set part, as shown in Figure 2.
The Header part usually has a Preamble part filled with 128 bytes of “0”. This Preamble exists for applications that do not recognize the DICOM file, and in such cases, the image offset is filled in this part, and the application uses the offset to process the image directly. Next, there is the Prefix part, which contains the strings “D”, “I”, “C”, and “M” encoded to indicate the DICOM file format. This value is a fixed value, and all DICOM files must contain the corresponding value in the prefix part.
The Data Set part contains various Data Elements and Image Pixel Data, and the Data Elements store metadata through tags defined in DICOM. There are several types of such metadata, such as patient information, medical equipment information, and examination information. Patient information includes (0010, 0010) patient name, (0010, 0030) patient birth date, (0010, 1040) patient address, etc. Equipment-related information includes (0008, 0070) manufacturer, (0018, 1020) software version, (0014, 3022) sensor name, etc. Information related to captured examination results includes (0008, 0020) examination date, (0008, 0030) examination time, etc. Image-related information includes (0008, 0008) image type, (0028, 0008) frame count, etc. This way, not only the patient’s examination images, but also the patient’s personal information, examination results, equipment information, and image information are all included in a single DICOM file.
In the following subsection, we introduce how these DICOM files are exchanged between healthcare IT systems in the DIMSE protocol.

2.3. Network Communication in Healthcare IT Systems via DIMSE

Many healthcare IT systems utilize networks to share medical data. These medical data include not only DICOM files but also specific medical services. For example, various services exist, such as remotely storing medical data, requesting the transfer of medical data, or querying specific medical data. The DIMSE protocol defines the entities involved in transmitting and receiving medical data between healthcare IT systems. In this subsection, we explain the stages of the exchange process between entities and the types of medical services available. Through this, we provide insights into the operational principles of medical data exchange between healthcare IT systems using the DIMSE protocol.
There are two main entities in a DIMSE relationship: SCU and SCP. SCU stands for “Service Class User”, which corresponds to the client-side role, and SCP stands for “Service Class Provider”, which corresponds to the server-side role. SCU is the entity that initiates the message exchange and requests information or operations from SCP. Conversely, when SCP receives information from SCU, it passes that information to SCU or processes it. In the context of SCU and SCP, various entities are involved, including medical devices, Workstations for displaying medical images or videos for diagnosis, PACS (Picture Archiving and Communication System) for storing and managing such data, and DICOM servers for searching, transmitting, and storing medical images. These are not limited to the role of one entity.
In the DIMSE protocol, the exchange of medical data or services between these two entities is designed to be performed step by step. These steps, as shown in Figure 3, are divided into three main phases: A-Associate, P-Data, and A-Release.
A-Associate is a step for establishing a connection between entities, which involves request and response procedures. The response can result in two outcomes: acceptance or rejection. Only when this step is successfully completed can the process proceed to the next step, P-Data. P-Data is the stage where DICOM files or data related to specific medical services are exchanged. These data are exchanged between entities through specific commands in the DIMSE protocol. Once the data exchange between the two entities is complete, the connection is terminated in the A-Release stage, where the connectivity between the two entities is released and finalized.
A high-level overview of the actual data flow in each stage of the DIMSE protocol is shown in Figure 4, and we will explain the components used in each stage. In the following Section 2.3.1, we examine what data are exchanged when establishing connections between healthcare IT systems, and in Section 2.3.2, we explore what medical services are requested and executed.

2.3.1. Managing Medical Services and Healthcare IT Devices in DIMSE

Healthcare IT systems integrate and manage devices and medical services to facilitate data exchange. We examine how these elements are integrated and managed, as well as what types of medical data are exchanged.
The DIMSE protocol introduces the concept of the SOP (Service-Object Pair) Class, which combines medical services and healthcare IT devices. This serves as a fundamental structure for managing the transmission and processing of medical data, consisting of a pair of a service and an object. SOP Class is a critical component when transmitting data or performing operations in the DIMSE protocol. Services include functions such as storage, query, retrieval, and verification, while objects encompass types like MRI, CT, X-ray, and Ultrasound. For example, when storing medical data generated by an ultrasound device—specifically a DICOM file—on a DICOM server, the “Ultrasound Image Storage” SOP Class is employed. This SOP Class is defined within the DIMSE protocol to facilitate such operations.
Requesting a medical service from one healthcare IT system to another requires transmitting information about the SOP Class, which allows the DIMSE protocol to determine what services are available for a specific system. For this information to be transmitted, a connection process between the two entities is required, which is defined as the A-Associate phase in the DIMSE protocol. As shown in Figure 3, this is the very first stage of the data exchange process. The packet fields used to establish this connection are shown in Figure 4a. These fields consist of multiple components, and their purposes are outlined in Table 1.
The Variable Field, unlike other previous fields, has a variable length. This is because the length of its subfields varies depending on the medical service, requiring a unified variable-length structure. The Variable Field is broadly divided into three categories: Application Context Item, Presentation Context Item, and User Info Item.
  • Application Context Item: This item consists of the Application Context Name field and its item length; currently, only “1.2.840.10008.3.1.1.1” is allowed in the Application Context Name field in DIMSE.
  • Presentation Context Item: This Item is largely composed of two items and their length fields.
    • Abstract Syntax Item: This item has an Abstract Syntax field which contains the SOP Class UID. For example, the SOP Class UID for storing CT images is “1.2.840.10008.5.1.4.1.1.2”. To store CT images, we need to send this UID as a packet and receive a response. The corresponding SOP Class UIDs are listed in DICOM Standard.
    • Transfer Syntax Item: This item has a Transfer Syntax field, which contains the UID for the byte order and compression method that represents the DICOM encoding rules. For example, the Encoding representing Implicit VR Endian: Default Transfer Syntax for DIMSE would have the value “1.2.840.10008.1.2”.
  • User Info Item: This item consists of the maximum PDU length field, the Implementation UID, and the Implementation Version field. One example is 16384, “1.2.826.0.1.36800 43.xx.x”, “DIMScern_v1”.
We have explained the first stage of exchanging information about medical services, which is the A-Associate stage, and described the essential packet fields. Once the A-Associate stage is completed, the connection between the two healthcare IT systems is established, and in the next stage, medical data related to medical services are exchanged, or specific tasks are requested and performed.

2.3.2. Data Exchange and Operation Notification in Digital Healthcare IT Systems via DIMSE

Once the connection between healthcare IT systems is established, medical data and operation notifications related to medical services are practically exchanged. This stage is defined as the P-Data phase in the DIMSE protocol, which, as shown in Figure 3, corresponds to the second phase. In this stage, data are exchanged using specific commands. For example, when one healthcare IT system intends to store a specific DICOM file on another healthcare IT system, one of the commands defined in the DIMSE protocol is transmitted through a packet during the P-Data phase. The requested storage operation is then performed, and the result is exchanged. This section explains the commands used for exchanging medical data and the packet fields used in this stage.
The commands used for exchanging medical data between healthcare IT systems are divided into two types: DIMSE-C and DIMSE-N.
DIMSE-C (Composite) is a message exchange method for exchanging requests between composite SOP instances. There are five types of commands (or queries), such as C-ECHO, C-STORE, C-GET, C-FIND, and C-MOVE.
  • C-ECHO: This command is used to check the connection between entities. For example, the SCU sends a C-ECHO command to the SCP before sending medical data, to verify that the connection with the SCP is stable.
  • C-STORE: This command is used by the SCU to store a DICOM file from its local storage to the SCP. For example, when attempting to store a DICOM file from a medical device to a PACS or a server, the SCU (medical device) sends a C-STORE command to the SCP (PACS or DICOM server) and stores the DICOM file on the SCP.
  • C-GET: This command is used when the SCU wants to obtain a DICOM file that exists on the SCP. For example, if the SCU requests a DICOM file matching a specific patient’s name using the C-GET command, the SCP sends the corresponding DICOM file to the SCU.
  • C-FIND: This command is used when the SCU wants to obtain data from a DICOM file that matches specific criteria. For example, if the SCU sends a C-FIND command to the SCP to retrieve the gender of a patient from a DICOM file with the patient’s name “CASO”, the SCP sends the corresponding patient gender data to the SCU.
  • C-MOVE: This command is used by the SCU to store a DICOM file from the SCP to a third storage location. For example, the SCU sends a C-MOVE command to the SCP to store a DICOM file with the patient name “CASO” from the SCP (PACS) to another SCP (DICOM server).
DIMSE-N (Normalized) is a notification and service that can be applied to a normalized SOP instance. There are six types of commands (or queries), such as N-GET, N-SET, N-ACTION, N-CREATE, N-DELETE, and N-EVENT-REPORT.
  • N-GET: This command is used when the SCU requests specific information from the SCP. For example, the SCU can use the N-GET command to request information about a print job from the SCP, and the SCP responds to the SCU with the result of the operation.
  • N-SET: This command is used by the SCU to modify the attributes of specific information on the SCP. For example, the SCU can use the N-SET command to change the number of copies for a print job on the SCP. The SCP then updates the task accordingly and sends the SCU a response with the result of the operation.
  • N-ACTION: This command is used by the SCU to request the SCP to perform a specific task. For example, the SCU can use the N-ACTION command to request the SCP to start a print job. The SCP executes the print job and then sends the SCU a response with the result of the operation.
  • N-CREATE: This command is used by the SCU to request the SCP to create a specific task. For example, the SCU can use the N-CREATE command to create a print job. The SCP generates the print job object as requested and sends the SCU a response with the result of the operation.
  • N-DELETE: This command is used by the SCU to request the SCP to delete a specific task. For example, the SCU can use the N-DELETE command to request the deletion of a print job. The SCP deletes the corresponding object for the task and sends the SCU a response with the result of the operation.
  • N-EVENT-REPORT: This command is used by the SCP to notify the SCU about events such as task status updates or error occurrences. For example, the SCP sends an N-EVENT-REPORT command to the SCU regarding the occurred event, and the SCU receives the event and sends an acknowledgment response back to the SCP.
These commands are contained in packets and transmitted during the P-Data stage, as shown in Figure 4b. The purpose of these fields is outlined in Table 2.
The Variable Field field has a variable length and contains the actual DIMSE command within its subfields.
  • PDV DICOM message: The PDV (Presentation Data Values) contains the contents of the DIMSE command. For better understanding, an example of the value contained in this field when the C-ECHO command is executed is provided and is shown in Table 3.
    In this example, the values for the C-ECHO command are located within specific tags in the PDV DICOM message field.
Once medical data are exchanged between healthcare IT systems using DIMSE commands, the connection between entities is terminated in the A-Release phase. This represents the final phase in Figure 3, and the packet fields for this phase are shown in Figure 4c. A-Release is a step of disconnecting when there are no more data to exchange after exchanging data between individuals. After this step, the connection between entities is completely disconnected.

2.4. Related Work

Numerous studies have explored research topics related to software technologies on sensor data and its data communication within healthcare IT systems and they are largely divided into three categories: studies related to the implementation of the DIMSE protocol, studies on the security aspects of the DIMSE protocol, and studies on the security aspects of DICOM files. We briefly introduce each of them and their relevance to our research topic.
DIMSE protocol implementation. Campos et al. [24] classified and explained internal commands related to DIMSE according to the DICOM service. In addition, they created a framework called Medical Imaging Workflows Analyzer and presented two sensors. Among these, the framework showed the DIMSE protocol using a network sensor and presented the detailed structure. This study appropriately paired the commands of the SOP Class and the DIMSE protocol, and through this, we found out the relationship between the SOP Class and DIMSE command when designing the framework.
Mantri et al. [25] introduced and reviewed DICOM libraries. DICOM developers consider which library to choose from, and this is an important decision. The libraries implementing the DICOM protocol found on the Internet, in theses, and on Github are listed, with each characteristic compared. This study represents whether each library is open-source, which OSs are supported, how much SOP support is given, and what languages are available for development. Through this, it is expected that each library can be selected according to their characteristics, advantages and disadvantages, and the developer’s needs. It helped us collect targets for the DICOM Library/Toolkit when designing and evaluating our upcoming framework.
Vidyashree et al. [26] describe the implementation of the DIMSE protocol in detail. Their study describes the commands belonging to DIMSE, shows the message structure and primitives in the actual DIMSE protocol, and describes the message fields and parameters of C-ECHO, C-STORE, and C-MOVE in detail. It also explains the relationship between DICOM files and the DIMSE protocol. It describes the A-Associate request, the steps to accept the request, and the response steps of C-ECHO, C-STORE, C-FIND, and C-MOVE in P-Data in detail through log capture. This study details the message fields for C-STORE, C-FIND, and C-MOVE of the actual DIMSE protocol through three stages, which helps in understanding the A-Associate stage, which is the most core part of our framework design.
DIMSE protocol security. Mileva et al. [27] present the relationship between the DIMSE protocol and covert channel generation. Their study explains the P-Data phase of the DIMSE protocol using C-ECHO as an example and presents the methodologies for creating covert channels according to each DIMSE command. It presents a scenario for covert channel generation using entropy and presents the results of experiments and evaluations. What can be learned from this study is that DIMSE is not only a message exchange method, but can also create covert channels related to security. The merit of this study is that it presents a methodology for creating a secret channel for each command of the DIMSE protocol, and it shows through simulation whether a secret channel is possible by creating an actual experimental scenario. Through this study, we provide a view that the packets of the DIMSE protocol can be viewed from a security perspective.
Karagiannis et al. [28] use DICOM libraries and Docker to enhance the understanding of DIMSE protocols, propose a possible cyberattack method, and build a simulation environment for this. In the DICOM protocol, data exchange has a client and a server subject, which explains the communication process and process between two entities. In addition, the DICOM libraries “pydicom” and “pynetdicom” are used to act as the client subject, and “Orthanc” is configured as the server subject in the virtual environment. After writing several codes to the client, an environment in which the server can communicate through the DICOM protocol is configured. Since then, it is said that it has provided an environment that can simulate cyberattacks. This study creates a simulation environment that implements the DIMSE protocol and provides an environment for security testing by building this environment. Through this, we have figured out a methodology for building a DIMSE protocol environment, and through this, we have learned the overall structure of the DIMSE protocol, which has helped us design our framework.
DICOM file security. B. Desjardins et al. [29] cover DICOM security and present research on it. There are two main attacks on the DICOM protocol: data access and data injection. First, for data access attacks, the Massachusetts Institute of Technology found about 2700 unprotected DICOM servers on the Internet, and McAfee researchers used Shodan [30] to find about 1100 unprotected DICOM servers worldwide. This allowed them to obtain all the patients’ data. The second is data injection attacks. Security researchers have introduced a method to inject or remove data from patient image data using deep learning techniques sophisticated enough to fool radiologists. This study may have different results in that it can change DICOM images. Another data injection attack is a technique to hide malware in DICOM files. In the DICOM file section, if we put the data of the DOS header in the “Preamble” and put the malware in the “Data Element”, when the victim where the DICOM file is located opens the file, the malware will be executed and the system will be damaged. Through this paper, we learned that the DIMSE protocol is connected with DICOM security, and we were able to design our framework to contribute to the DIMSE security aspect in the future.
Mileva et al. [31] introduce a secret channel generation method that can occur in terms of information concealment through the DICOM file steganography technique. The text length of the “Data elements” of DICOM should be defined as even, and if it is odd, it is automatically padded to an even length. In this case, secret data are created here by taking advantage of the fact that there is no limit to the padding byte. In the above study, 0.5-bit, 1-bit, 4-bit, and 8-bit secret data were inserted into each DICOM file, and the recipient received them through experiments. The study proposed a method to generate secret channels using steganography techniques and stated that the solution to this is to calculate the blank character ratio or to check the DICOM input. This study presented an information hiding channel methodology through the characteristics of DICOM files, and through this, we found that the command to the C-STORE that transmits the DICOM file in our framework is also important in terms of security.
Subhasri et al. [32] suggested a way to protect DICOM files. It is to encrypt the DICOM file using a “Visener password”. The DICOM file has a large image pixel part and a data part, Data Element part, and the tags corresponding to that image are contained in the Data Element part. This tag also contains the patient’s personal information. In this study, the DICOM file is converted into a BMP file, and then the image pixel part and the tag part are encrypted through the “Visener password”. It revealed the process of encryption and decryption, and as a result of measuring the actual encrypted DICOM file in terms of performance, it indicated that encryption was successful and the image quality was excellent. This study presented a methodology to safely encrypt patient data or equipment information in DICOM files and exchange secure files through this.

3. Security Concerns on DIMSE

In the previous sections, we focused on the characteristics of protocols designed for managing biomedical imaging data and facilitating network communication among healthcare IT systems. However, security flaws often are arise from the discrepancy betweens a protocol’s specification and its implementation. Thus, we tried to analyze two types of medical systems, a commercial hardware product and an open-source software where the DIMSE protocol is implemented for medical services, in order to observe their security concerns.
Reverse-engineering is a commonly used technique to analyze security concerns in a specific system and we first outline the general procedure and the necessary components required for this technique in Figure 5.
The entire procedure of reverse-engineering can be broadly divided into four stages: Software/Hardware Information Recognition, Data Acquisition, Environment Setup, and Data Analysis.
The first stage, Software/Hardware Information Recognition, involves pre-emptively identifying and cataloging information about the target before performing the analysis. This preparatory step is crucial for planning and facilitating subsequent stages effectively. In this stage, software-related information such as the operating system (OS), file system, application details, and protocols is identified. For hardware, details such as the CPU model, instruction set architecture (ISA), and types of I/O interfaces are gathered.
The next stage is Data Acquisition, which follows the completion of information collection about the target. This stage focuses on obtaining data from the target system using various methods. A common approach involves vendors providing data about specific hardware or software systems, typically in the form of documentations, datasheets, or similar resources. Another widely used technique for data acquisition is the memory dump method, which involves directly extracting firmware or software from a device’s memory through interfaces such as serial ports or other memory access methods. Data Acquisition through the debugging port method is a further approach, enabling direct access to the firmware, software, or other data of the target system via debugging interfaces without the need for memory dumps. For instance, connecting to UART or other debugging ports allows accessing and extracting the target’s software and other data.
After obtaining the software or binaries of a specific system, setting up an environment for runtime analysis becomes essential. This process involves replicating the target system’s environment on a separate system for analytical purposes. Such an environment is necessary when the analyst’s setup differs from that of the target system, ensuring compatibility and offering the flexibility to employ various analysis methods as needed. There are two primary techniques for achieving this: emulation and virtualization. Emulation is a method that reproduces the behavior of the target system’s hardware or software on another system. It enables the execution of binaries from the target on entirely different platforms by translating the instruction set architecture (ISA) of the target processor. Virtualization involves creating a virtual version of the target system within a different environment. Unlike emulation, virtualization is primarily used when the host system’s hardware is compatible with the requirements of the target.
After configuring the environment to suit the analysis needs, the process proceeds to the Data Analysis stage. At this stage, the target system can be analyzed within a controlled runtime environment tailored to the analyst’s preferences. This stage is divided into two main categories: static analysis and dynamic analysis. Static analysis involves examining the target without executing the software. This includes analyzing code at a high-level language, assembly, or binary level. Key areas of focus during this phase include reviewing code, identifying libraries used by the target, and understanding algorithms of interest to the analyst. Dynamic analysis, on the other hand, involves executing the software and analyzing it in a runtime environment. During this phase, the primary focus is on observing function calls, values in memory, and the actual execution flow of the software. These static and dynamic analysis steps constitute the final stage of the reverse-engineering process.
We conducted reverse-engineering on various healthcare IT systems (Vivid-i [33], DCMTK [34], Merative [35], Leadtools [36], dcm4che [37], and pynetdicom [38]) based on the steps described above, categorizing them into two representative types: software and hardware. Using a case study approach, we present the methods and results, including detailed procedures and findings, to provide a comprehensive understanding of the system structures and potential risks associated with healthcare IT systems.

3.1. Case Study of Medical Hardware System

In this subsection, we present an in-depth analysis of one of our hardware-based healthcare IT systems, Vivid-i [33]. Vivid-i is a portable medical device that uses ultrasound to monitor cardiac events from patients. The device enables medical technicians (e.g., doctors and clinical engineers) to capture diagnostic information and saves the measured data as an image or video for further analysis.

3.1.1. Hardware System Information Recognition and Data Acquisition

The major components of the medical device are shown in Figure 6. Vivid-i (Figure 6a) has several interfaces, among which the ones related to DIMSE are introduced. The Keyboard and Operator Panel (Figure 6b) has a keyboard and buttons for various functions, among which the “Store” button has the function of exchanging DIMSE data with the outside. On the right side (Figure 6c) are ports related to sensors, including the ECG Cable Connector and RS Probe Connector. These are for connecting the ECG Cables and RS Probe. The ECG Cables is used to monitor and record the electrical signals of the heart, and the RS Probe uses an ultrasound sensor to contact the actual patient’s body to examine the patient’s internal condition and collect data (Figure 6d). On the back, there is a LAN port for entering and exiting DIMSE data with the outside (Figure 6e). The overall process is to collect patient medical data through sensors (Figure 6d) connected to the port (Figure 6c), save it as a DICOM file in the medical device, and communicate it with the outside world through a button (Figure 6b), and such communication is achieved through a LAN port (Figure 6e).
The medical device has an Intel Pentium M processor CPU, Windows XP Embedded-Service Pack 2 operating system, and 2GB RAM. The hardware image of the medical device is shown in Figure 7A, and we have marked the CPU, Power Supply, RFI Board, TR32 Board, Fan Board, LAN, and RS Probe Connector. The RS probe connector is located in the same position as the RS probe in Figure 6c and is connected to an ultrasonic probe that includes an ultrasonic sensor. The function of the ultrasonic sensor is to transmit ultrasonic waves inside the body, detect the reflected sound waves, and convert them into images. In addition, since it uses radiation that is harmless to the human body, safe examination is possible. Vivid-i measures the patients’ body condition through the RS probe equipped with this ultrasonic sensor.
We found out through hardware reversing that the medical device has an HDD (Hard Disk Drive) as a secondary storage device (Figure 7B). This HDD is a 500 GB Seagate HDD, partitioned into four logical drives, and we confirmed that all of Vivid-i’s data are stored in this HDD.
Vivid-i features include C-ECHO and C-STORE for SCP. C-ECHO can check if a connection is possible with the configured SCP, and this can be achieved by going into the configuration screen in the software. C-STORE can transfer DICOM files inside the medical device to the configured SCP and this can be achieved using a specific button on the medical device. These functions interact with external systems, and through packet capture, we discovered that they utilize the DIMSE protocol.

3.1.2. Environment Setup and Data Analysis

We went through the process of creating a system identical to the original in a new environment to analyze the relationship between Vivid-i and the DIMSE protocol. We cloned the medical device HDD to a new HDD via the docking station using the 500 GB Seagate HDD (Hard Disk Drive) built into the Vivid-i (Figure 7B,C). After that, we converted the new HDD into a virtual hard disk file using Disk2vhd [41] to make it a single disk image in the software. To build a new environment, the local system was built on Intel® i5-1035G7 @ 1.20 GHz, 8 GB RAM and Windows 10 64bit. Since the medical device, ISA is x86 and the local system ISA is x86_64, Oracle VirtualBox [42] was used as a virtualization platform because it is compatible at the machine language level. The virtual hard disk file was converted to a bootable file in VirtualBox, VDI (VirtualBox Disk Image), and the environment for system booting was successfully created as shown in the result screen of Figure 8. We confirmed that the same environment was configured by comparing it to the actual medical device, and we modified the batch file used for system booting in the rehosted environment to enable the use of Task Manager and Command Prompt. After checking the open processes in the system through the Command Prompt, we found the PID of the process using port 104 in the TCP protocol, and when we searched for the process name of this PID through the Command Prompt, we found that it was EchoLoader.exe. By checking the CPU usage of the process through Task Manager and terminating the process, we confirmed that EchoLoader.exe is the main program of Vivid-i.
We created an environment identical to the medical device in a new environment, so any analysis was possible for our purposes. Our interest was whether it was possible to execute the DIMSE command from the outside to a medical device, and we performed a simple test to actually check this. Using DCMTK [34], an open-source library that uses the DIMSE protocol, we generated packets and transmitted them to the medical device. Except for C-ECHO among DIMSE commands, the remaining DIMSE commands all received a rejection response from the medical device.
We analyzed why only C-ECHO could be transmitted to medical devices from the outside. First, we analyzed the main program using the dynamic analysis debugger x32dbg [43] and Cheat Engine [44]. After sending the packet, we set a breakpoint at the point where the packet was stored and looked for where this buffer was referenced. Through analysis, we found that this buffer was used by a dynamic library called by the main program. As a result of analyzing this dynamic library, we found that the task of processing DIMSE packets over the network was performed in this library.
The software structure of Vivid-i is as shown in Figure 9. StartLoader.exe is executed when Vivid-i boots up, and it is a process that restarts EchoLoader.exe when it is terminated. EchoLoader.exe is the main program of this medical device system. All tasks start with this program. MergeCOM-3 is a toolkit for integrating and managing DICOM tasks and supports many dlls and settings. Among them, mc3adv.dll is a library that processes DIMSE and contains several functions. We will explain the flow focusing on the function that processes DIMSE packets among several functions. When an A-Associate request packet comes from the SCU, it waits in the listen state in the MC_Wait_for_Association function and receives 1 byte first. The execution flow is determined by the PDU Type, which is the first byte of the DIMSE packet. Since the PDU Type of A-Associate request value is 0 x1, the control flow receives the remaining bytes, and then checks the Protocol Version field, Application Context field, Abstract Syntax field, and Transfer Syntax field. If any of them do not match, Vivid-i sends an A-Associate rejection packet to SCU, and if all of them are satisfied, it sends an A-Associate acceptance packet to SCU. SCU sends the SOP Class UID for C-ECHO to Vivid-i, and Vivid-i assumes that it has accepted the SOP Class UID and moves on to the next step, the P-Data step. Now in P-Data, SCU sends a C-ECHO request packet to Vivid-i. Then, Vivid-i reads 1 byte through the MC_Read_Message function, and since that 1 byte is 0 x4, which is the value for P-Data, it proceeds to the flow for 0 x1 in the PDU Type Parsing function. Then, it generates a C-ECHO response packet and sends it to SCU. In the final step, A-Release, when SCU sends an A-Release request packet to Vivid-i, it reads one byte through the MC_Read_Message function, and since that one byte is 0 x5, which is the value of P-Data, the PDU Type Parsing function proceeds the flow for 0 x5. Then, by generating an A-Release response packet and sending it to the SCU, the two entities are separated from the DIMSE protocol.
We confirmed that commands other than C-ECHO were not sent from outside to Vivid-i. To find the cause, we will explain why other DIMSE commands except C-ECHO are not possible through static and dynamic analysis of the library. We performed static analysis on the dynamic library through IDA Pro [45] and performed dynamic analysis with x32dbg at the same time. We organized the functions that process packets first, receive, and transmit, and assumed that there was a reason why the DIMSE command, not C-ECHO, was rejected at the midpoint of receiving and transmitting packets, and analyzed the relationship between them.
In order to do that, we need to send C-ECHO and another DIMSE command, and for this analysis, we passed the C-STORE to this environment. During the analysis, we found a point where the return values of a specific function were different when performing C-ECHO and C-STORE, and after analyzing the cause, we found a part where the values of a specific packet field are compared. The algorithm that expresses this part is in Algorithm 1, and analyzing it in detail, it determines the return value by comparing the value of the “Abstract Syntax” field of the A-Associate request packet with the value already set in the medical device. The already set value is “1.2.840.10008.1.1”, which can be found in the SOP Class UID defined in the DICOM standard. This UID is defined as “Verification Class” and is used when performing the C-ECHO operation in DIMSE. If the value of the Abstract Syntax field in the request packet is “1.2.840.10008.1.1”, line 10 returns 1, and if it is not “1.2.840.10008.1.1”, line 12 returns 0. Based on the return value of this compare_Abstract_Syntax function, the behavior of the upper function changes to determine A-Associate rejection (return 0) and A-Associate acceptance (return 1).
Algorithm 1 SOP class UID comparison pseudo-code
  1:
compare_Abstract_Syntax (int arg1,int arg2, DWORD *arg3) {
  2:
   …
  3:
   char buffer_A[size_a];
  4:
   char buffer_B[size_b];
  5:
   …
  6:
   buffer_A = * (SOP Class UID in Abstract Syntax field from A-Associate request)
  7:
   buffer_B = "1.2.840.10008.1.1"
  8:
   …
  9:
   if (strcmp (buffer_A, buffer_B) == 0)
10:
      return 1; //Accept
11:
   else
12:
      return 0; //Reject
13:
}

3.2. Case Study of Medical Software System

We analyzed several pieces of medical software (DCMTK [34], Merative [35], Leadtools [36], dcm4che [37], and pynetdicom [38]), but in this subsection, we present an in-depth analysis of the implementation of DCMTK, a specific software product provided as open-source.

3.2.1. Software System Information Recognition and Data Acquisition

DCMTK [34] is an open-source project that implements the DIMSE protocol. It includes APIs, libraries, and test programs. There are various types of libraries, and they include various functions such as data encoding/decoding, compression/decompression, networking, image database, and image processing. Our point of analysis among these is related to the networking part, which is a library that implements the DIMSE protocol. We found test programs that use libraries that implement the DIMSE protocol, and among them, we analyze storescp.exe, which is an SCP role that supports C-STORE. DCMTK, being open-source, allows for static analysis at the source code level, and the source code for the dynamic library dcmnet.dll, used in the application program, is also publicly available. Unlike the hardware systems described in Section 3.1.1, data acquisition for the target system is relatively straightforward, as it can be accomplished online by downloading the code provided by the developer. Since the data for the target system have been acquired, the process proceeds to the environment setup and data analysis stages for further analysis.

3.2.2. Data Analysis in Software System

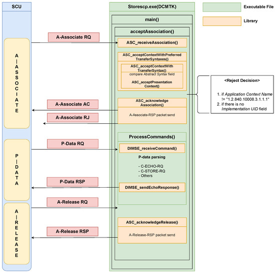
DCMTK provides test programs that can be used on Windows, and among them, storescp.exe, a program that uses the DIMSE protocol of our interest, can be analyzed without having to build a new runtime environment in our experimental environment. We performed static analysis on the code provided as open-source and dynamic analysis while sending and receiving actual DIMSE packets. Through our analysis, we present the flow of DIMSE packet processing in storescp.exe of DCMTK and the software structure of the corresponding test program, as shown in Figure 10.
When an A-Associate request packet arrives from SCU, storescp.exe processes it in the acceptAssociation () function of the main function. There are several functions inside, and the place where the packet is actually received is a function in the dynamic library dmcnet.dll. The ASC_receiveAssocaition function receives the packet, and the next function is the ASC_acceptContextWithPreferredTransferSyntaxes () function, which parses the packet fields. This function parses the Abstract Syntax field of the Presentation Context field among the packet fields to indicate whether the corresponding SOP Class UID is supported.
After that, acceptance or rejection is determined, and the A-Associate response packet is sent to the SCU. If acceptance is sent when the SCU sends a packet requesting data along with a command in the P-Data phase, storescp.exe parses the command in the DIMSE_receiveCommand () function inside the ProcessCommands () function. C-ECHO, C-STORE, and others are parsed, and the flow changes depending on which command it is. In our analysis, C-ECHO was sent as a command, and storescp.exe proceeded with the flow for C-ECHO. The P-Data response packet is sent to the SCU through the DIMSE_sendEchoResponse () function. After that, the SCU sends the A-Release request packet to storescp.exe, and the ASC_acknowledgeRelease () function of dcmnet.dll receives the packet and sends the A-Release response packet to the SCU and the connection between the two entities is terminated.
An important point in the analysis of storescp.exe is that when deciding between acceptance and rejection at the A-Associate stage, it is largely divided into two categories:
  • If the Application Context Name is not “1.2.840.10008.3.1.1.1”;
  • If the Implementation UID field is empty.
Outside of these conditions, no rejection is determined, i.e., even if the SOP Class UID is not supported by storescp.exe, the acceptance packet is sent to the SCU.

3.3. Observations and Conclusions

In Section 3.1, we presented a detailed analysis process and results of how the hardware system in healthcare IT systems processes medical services and medical data using the DIMSE protocol. Similarly, in Section 3.2, we presented a detailed analysis process and results of how the software system in healthcare IT systems processes medical services and medical data using the DIMSE protocol.
The common observations obtained from the case studies of hardware and software systems in various healthcare IT systems are as follows:
  • We discovered that the SOP Class UIDs are pre-defined differently for each of targets because the supported medical services vary on the medical systems.
  • There is a file that defines a list of SOP Class UIDs for each platform, but we found that only some of the lists in the file are used depending on the application characteristics, even on the same platform.
  • We found that it is possible to determine which medical services the medical IT system supports through remote packet analysis.
In Section 3.1 and Section 3.2, through the analysis of Vivid-i and DCMTK, we observed that the value in the Abstract Syntax field of the A-Associate request packet, specifically the SOP Class UID, is compared with the target’s pre-defined SOP Class UIDs to determine whether the response is acceptance or rejection. This behavior is further explained through additional experiments by sending SOP Class UIDs that are not pre-defined by the targets.
The packet exchange process involved executing C-ECHO and C-STORE commands on Vivid-i and capturing the packets. Additionally, C-ECHO, C-STORE, and C-FIND commands were performed using DCMTK’s storescp.exe. During this process, network packets were captured using the Wireshark [46], and the results are presented in Figure 11.
In Figure 11, Figure 11a,b are DIMSE processing packet captures in Vivid-i, a medical device, and Figure 11c–e are DIMSE processing packet captures in storescp.exe of DCMTK. Figure 11a shows that SCU performed C-ECHO on Vivid-i, and A-Associate request, response, C-ECHO request, response, A-Release request, and response were performed. Each step was performed normally, and C-ECHO was performed normally in the DIMSE protocol, because the Verification Class “1.2.840.10008.1.1” in the Abstract Syntax of the A-Associate request is the SOP Class UID pre-defined by Vivid-i. Figure 11b shows that SCU performed C-STORE to Vivid-i, and included a UID other than Verification Class UID of A-Associate request, in this case, Vivid-i responds with an A-Associate rejection packet because the SOP Class UID is not pre-defined. Figure 11c shows that SCU performed C-ECHO to storescp.exe, and A-Associate request, response, C-ECHO request, response, A-Release request, and response were performed. Each step was performed normally, and like Figure 11a, C-ECHO was performed normally in the DIMSE protocol because the Abstract Syntax of the A-Associate request includes the SOP Class UID for the Verification Class “1.2.840.10008.1.1”, which is pre-defined by storescp.exe. Figure 11d shows that SCU performed C-STORE on storescp.exe, and A-Associate request, response, C-STORE request, and response, A-Release request, response were performed. This is because when storescp.exe inspected and compared the Abstract Syntax field, it showed a normal packet flow because the SOP Class UID used for C-STORE is also pre-defined by storescp.exe. Figure 11e shows that SCU performed C-FIND on storescp.exe, and as a result, A-Associate response, response, and A-Release request, response were performed. This is because the SOP Class UID for C-FIND is not pre-defined by storescp.exe.
In the algorithms identified through the analysis of each target, examining the part where the Abstract Syntax field is inspected and compared reveals that in the case of Vivid-i, only the SOP Class UID for C-ECHO is accepted, while all other SOP Class UIDs are rejected. DCMTK is only the SOP Class UIDs for C-ECHO and C-STORE, and the remaining SOP Class UIDs are rejected. When the two targets compare the Abstract Syntax field of the A-Associate request packet, it refers to a subset of the SOP Class UID list defined in the configuration file or header file. Vivid-i defines the SOP Class UIDs in “mergecom.srv” and DCMTK defines the SOP Class UIDs in "dcuid.h", and what we observed is that only some of the SOP Class UIDs in this list are used depending on the needs of the application. In addition to the two case studies, we observed that other systems (Merative [35], Leadtools [36], dcm4che [37], and pynetdicom [38]) similarly read a list of SOP Class UIDs from a specific file, adopt a part of SOP Class UIDs in the list to specify medical services that are supported by the system, and then compare them with the SOP Class UIDs in the request packet to determine the response.
Through the analysis of various healthcare IT systems, we observed an additional point: it is possible to remotely identify the medical services that can be performed by a specific healthcare IT system using packets. In practice, actual DIMSE commands are executed during the P-Data phase, while the associated SOP Class UIDs are exchanged during the A-Associate phase. Therefore, even before reaching the P-Data phase, the A-Associate phase allows for determining which DIMSE commands, and consequently which medical services, are available based on the SOP Class UID. This eliminates the need to verify the pre-defined SOP Class UID list for each target or perform reverse-engineering. Instead, this information can be obtained remotely by sending packets to the target and analyzing the responses.

4. Design of DIMScern

We conducted case studies on different healthcare IT systems in Section 3 and observed that an SOP Class UID has its corresponding medical service and an SOP Class UID is directly related to a particular DIMSE command as well. This section introduces the design for discerning DIMSE commands in remote medical IT systems by leveraging these characteristics. Particularly, we introduce a framework, DIMScern, which can determine medical services that are supported on the remote target system and our framework can possibly be used to leak sensitive data such as patient information, manufacturer, and sensor name. We begin by describing the design considerations of our framework, followed by presenting its high-level algorithm.

4.1. Design Consideration

Based on our analysis in the previous section, the A-Associate step verifies an SOP Class UID in a received packet and see if its corresponding medical service is available on the healthcare IT systems. Specifically, an SCP can find the value of an SOP Class UID in the Abstract Syntax field of the A-Associate packet. The SCP sends an accepted packet back to the SCU if it supports the SOP Class UID or a rejected packet if it does not support it. However, we observed that storescp.exe of DCMTK did not send a rejection packet for the SOP Class UID (e.g., C-FIND) that is not supported in the software.
Rather, we identify the unsupported SOP Class UID from the SCP by checking its response packet containing the value “03”, meaning Unsupported Abstract Syntax in the Presentation Context Result field.
We found out that even if the value of the PDU Type field has acceptance (0 x00), we need to check the detailed field, the Presentation Context Result field. Therefore, the framework we designed at first identified only the PDU Type of the A-Associate response packet, but in the case of storescp.exe of DCMTK, we could not identify it only by PDU Type, and we needed to check the Presentation Context Result field as well, so we created a framework that identifies it by considering this field.

4.2. Design Strategy

We expected that if we included all SOP Class UIDs defined in DICOM in the A-Associate request packet and passed them to the target using the DIMSE protocol, we could distinguish between acceptance and rejection through the response. This would allow us to know which SOP Class UIDs are accepted at the A-Associate stage and which DIMSE commands are possible for the target based on those UIDs without going to the P-Data stage.
We collected all SOP Class UIDs defined according to the DICOM standard documents [47,48]. This resulted in 257 SOP Class UIDs, which have been listed. When designing a method to include these UIDs when sending packets to the target, we decided to provide one UID as an input value for the packet field. After sending a request packet to the target, if a response is received and the target supports it, acceptance is the result, so we used a method to record only the SOP Class UID accepted according to this criterion in a single output file.
A packet must be generated through input (a list of SOP Class UIDs), and in this part, we designed a method to generate packets by observing the packet generation methods of various toolkits and finding rules.
The algorithm of the framework we designed is as Algorithm 2. For a target using the DIMSE protocol, we create an A-Associate request packet by inserting one SOP Class UID at a time, sending this, and then receiving a response. We determine whether the target supports the SOP Class UID by looking at the PDU Type field, which is the first byte of the response packet. Through analysis, we found that we need to additionally check and determine not only the PDU Type field, but also the Presentation Context Result field in the response packet, so we added line 13.
Algorithm 2 DIMScern pseudo-code
1:def main ():
2:
3:   for uid in sop_class_uid_list ():
4:
5:      #Packet Generate
6:      request = A-Associate_request (uid)
7:      send (request)
8:
9:      recv (response)
10:
11:      #Discern
12:      if response[0,1] == "01": #PDU Type field
13:         if response[210,211] == "00": #Added Presentation Context Result Field
14:         record_output_file (uid)
15:      else:
16:         continue
17:}
We designed the fixed parts of the packet structure of DIMSE so that users can change the parts that can be changed. For example, when sending a packet to a target, we set default values for Calling AE Title and Called AE Title and allowed users to send packets by entering desired values in the corresponding fields as needed.
These defaults are the ones we set for fields that are used as fixed values in the DIMSE protocol and for fields that are not user-defined, and are shown in Table 4.
This not only does not require code modification but is also useful when users want to send packets by changing the values of specific fields for the target. And the method of receiving a response packet and checking whether the corresponding SOP class UID is accepted by the target and is designed to parse specific fields according to the acceptance and rejection criteria of the DICOM standard and record the acceptance result.
Using this method, we designed a logic to send a packet containing all SOP Class UIDs of the A-Associate request packets one by one and receive a response to it. Through this framework, we sent the packet to Vivid-i and captured the packet with Wireshark [46] at the same time. As a result of comparing the frameworks that record packets and responses, Vivid-i only accepts Verification Class UID and does not accept the remaining SOP Class UID. That means that it only accepts C-ECHO among the DIMSE protocol. We explained the reason why it accepts only C-ECHO in the algorithm earlier, and it means that the logic and design methodology are appropriate.
What we achieved in previous Section 3 is that if we want to know the SOP Class UID supported by the target and the available DIMSE commands, we can perform static analysis on DCMTK since it is open-source and, if necessary, perform dynamic analysis to find the Abstract Syntax comparison part through reverse-engineering. In the case of Vivid-i, since the application program is just a binary, we can only perform dynamic analysis. Also, to reiterate what we mentioned at the end of Section 3.3, although there are multiple lists of SOP Class UIDs used by the target in a specific file, not all of them are used when applied in an actual application-level program, so it is not possible to know which SOP Class UID the target supports by looking at the list file. Since the time required to find out which DIMSE commands are available for the target is long and requires a complex level of analysis by applying the above method, we designed a framework to remotely identify the SOP Class UID supported by the target and the available DIMSE commands in a short time through packets.
We created a framework that can apply this method to any target that uses the DIMSE protocol, not just medical devices. If we apply the above methodology to a target that uses the DIMSE protocol, we can find out which DIMSE commands are possible (e.g., C-ECHO, C-STORE, C-FIND, C-GET, C-MOVE, etc.). The methodology we have developed so far is only for one medical device, and we need to design it in detail so that it can be applied to any target that uses the DIMSE protocol. To do so, we need to pay attention to the values of the fields corresponding to the reasons for rejection in the response among the A-Associate fields. We have processed all of those values and made it possible to change the values of the fields that should be different for each target. The detailed implementation of our framework is introduced in the next section.

5. DIMScern Framework Implementation

This section introduces the framework implementation. The purpose of the framework is to classify the SOP Class UID allowed for a target using the DIMSE protocol, and based on the results, the user can decide the possible DIMSE command for the target. The framework, called DIMScern, is implemented in Python and consists of two main modules and two functions, as shown in Figure 12.
The input of DIMSCern is an SOP Class UID list containing all SOP Class UIDs defined in the DICOM standard.
Packet generation module. The packet generation module generates an A-Associate request packet in the DICOM connection process. The generation process places the SOP Class UIDs in the input list (SOP Class UID list) one by one in the Abstract Syntax field and fills in the values for the remaining fields. Since the Protocol Version and Application Context have fixed values, they are filled in with fixed values, and the Called Entity Title and Calling Entity Title fields are configured to be changeable because the values accepted by each target are different.
Discerning module. After sending packets to the target through the Packet generation module, we receive packets for A-Associate response and determine whether the target accepts the corresponding SOP Class UID. If it accepts it, we record the SOP Class UID, and if it does not, we do not record it.
The framework output records only the SOP Class UID allowed by the specific target.
There are two functions separate from the module. The first function is the Log function, which logs the number of SOP Class UIDs allowed by the target and the time the framework was used. The second function is the Task Timer, which measures the period from when the first A-Associate request packet is sent until the 257th A-Associate response is received.
Examples of Framework Flows. We explain the overall process with an example, assuming that our framework is applied to a specific target. Once the target is determined, DIMScern first retrieves the first SOP Class UID from the input file and includes it in the A-Associate request packet, which is then sent to the target. After that, the target sends back an A-Associate response packet, which will either be an acceptance or a rejection. We only log to the output file if it is an acceptance; otherwise, it is not recorded. This process is repeated for a total of 257 SOP Class UIDs. Once all UIDs have been sent and responses received, the system logs the time taken and the number of SOP Class UIDs accepted by the target. After the process is complete, the output file contains only the SOP Class UIDs that were accepted by the target, providing insight into which DIMSE commands can be used to communicate with the target.

6. Evaluation

To conduct an evaluation considering diverse healthcare IT systems, we selected 22 experimental targets using the DIMSE protocol from 11 vendors, as shown in Table 5. We performed our experiments on an Intel® i5-1035G7@ 1.20 GHz, 8 GB RAM, Windows 10 64 bit [49]. The targets shown in Table 5 can be classified into three groups: medical devices, libraries/toolkits, and PACS/servers.
Medical device: Healthcare IT devices are deployed in the medical site and they are used to measure and examine patients. In particular, the medical devices that have physical sensors such as X-ray, CT, and ultrasound produce medical imaging data which can be combined with patients’ information and converted into a DICOM file. The DIMSE protocol is used to control medical devices and to transmit the medical imaging data. In this work, we evaluate the effectiveness of our framework on a particular implementation of the DIMSE protocol in a commercial medical device, Vivid-i [33].
DICOM Library/Toolkit: The DICOM library/toolkit is designed to comply with the DICOM standard and provides developers with a variety of APIs and source code in multiple programming languages for easy integration. Many DICOM libraries and toolkits are available online, but we focused on those that support the DIMSE protocol. The target vendors we collected were Merative [35], Leadtools [36], DCMTK [34], dcm4che [37], and pynetdicom [38]. We set the DIMSE communication-enabled test program provided by these vendors as our target.
DICOM PACS/Server: In the medical field, PACS (Picture Archiving and Communication System) is an integrated system for storing, managing, retrieving, transmitting, and viewing medical data. It primarily stores medical images digitally and supports efficient access to medical data in real-world healthcare systems. A DICOM server is used for searching, transmitting, and storing medical data, with a focus on communicating with other medical systems. As this group of target, we evaluated Orthanc [50], SonicDICOM [51], Sante [52], Dicoogle [53], and ConQuest [54].
We assume that DIMScern is connected to the same network as an experimental target and also assume that the IP address and port of the target is known in advance; to utilize our framework, the target healthcare IT system, whether hardware-based or software-based, simply needs to be connected to the same network. For instance, a security analyst can install our framework, DIMScern, on their personal computer and execute it. Once DIMScern is running, it can identify the available medical services on the target system and discern which commands can be executed on the target system as a result. In addition to the network IP and port at the A-Associate stage, we observed that some targets require additional information, Calling AE (Application Entity) Title and Called AE (Application Entity) Title, which enable valid communication on the network.
We note that we also observed that the requirements vary depending on the target’s implementations, so we classified the targets into four types as below:
Type I. Target that only accepts specific Called AE Title
In our experimental setup, the target acts as the SCP, so the Called AE Title refers to the AE Title of the target. If the Called AE Title in the request does not match the target’s AE Title, the target will not accept the request. When the Called AE Title in the request packet does not match, the request is rejected.
Type II. Target that only accepts specific Calling AE Title
The Calling AE Title refers to the AE Title of the SCU sending the packet to the target. Some targets are configured to accept packets only from specific SCU with a pre-defined Calling AE Title. In this case, if the Calling AE Title does not match the one configured on the target, the request will be rejected.
Type III. Target that accepts any Called AE Title or Calling AE Title
This type refers to a target that accepts the request regardless of the Calling AE Title or Called AE title. Targets of this type will accept any Calling AE Title or Called AE Title, regardless of this field.
Type IV. Target that only accepts specific Called AE Title and Calling AE Title
This type, in contrast to TYPE-III, refers to a target that only accepts requests with specific Calling AE Title and Called AE title that the target is configured to accept. If both elements do not match, the target will reject the request.
Based on this classification, all experimental targets in our evaluation are organized as shown in Table 5.

6.1. Experiment Result

As stated in the DICOM standard, we have confirmed that there are two PDU types of response packets in the A-Associate stage. The two are acceptance (0 x2) and rejection (0 x3), which means that the request can either be accepted or rejected. Based on this information, we designed it to send all SOP Class UIDs to a specific target, receive response packets, accept or reject them, and record them only in the case of acceptance. When conducting this experiment, the packet was captured and monitored through WireShark [46]. The result of experiments on the target using our framework DIMScern is shown in Figure 13.
The leftmost part is the number of SOP Class UIDs defined in the DICOM standard. The other part is a list of targets that use the DIMSE protocol and indicates if the result of the response has the PDU Type as acceptance (0 x2). It is a graph of how many SOP Class UIDs are accepted out of a total of 257. All 257 SOP Class UIDs defined in the DICOM standard were accepted for targets except for Vivid-i and Merative targets. We have found that the SOP Class UID for C-ECHO, “1.2.840.10008.1.1”, is supported by all the targets we collected.

6.2. False Positive in Discerning Packet Responses

What can be inferred from the above experimental results is that all DIMSE operations should be possible for targets that accept 257 SOP Class UIDs.
However, as a result of performing multiple DIMSE operations on the targets, the DIMSE commands (C-STORE, C-FIND, C-GET, etc.) were not executed in the P-Data phase. The framework we initially designed only considered the PDU Type field in the A-Associate packet to determine whether a particular SOP Class UID is accepted or rejected by the target. This baseline generated false positives, and we conducted a deeper analysis to determine that the SOP Class UID should not be determined solely by considering the PDU Type field. We have identified three possible cases that can occur in the response packet of the A-Associate.
Those three cases are presented in Figure 14. The response packet structure of A-Associate is largely divided into two. The structure of acceptance is PDU Type 0 x2 (Figure 14a), and the structure of rejection is PDU Type 0 x3 (Figure 14b). We split these two and tested whether the target would accept the SOP Class UID. When we performed the DIMSE command on a target that accepted 257, we found that not all commands were possible. When we analyzed the packet by field, we found that there are two situations in acceptance. This is the field of the Presentation Context Result. When SCU sends an SOP Class UID to a target, even if the target accepts it as a response, the SOP Class UID that the target accepts must be 0 x00 in the Result field, and if the field is 0 x03, it is an “Abstract Syntax Unsupported” SOP Class UID that the target does not accept. We summarized these three situations in Figure 14c and showed the PDU Type and the field of the Presentation Context Result for the situations that should be considered, including false positives.
Considering these three situations, the result of sending an SOP Class UID to the target with DIMScern and receiving a response is shown in Figure 15. To explain what is shown in the results, we can see that targets except SonicDICOM and Sante PACS accept only some of the SOP Class UIDs defined in DIMSE. This means that each target accepts different SOP Class UIDs, and more broadly, each target accepts different DIMSE commands. The reason why some targets accept fewer SOP Class UIDs is that the target is a test program designed for a specific DIMSE command. So the test program provided by the Toolkit/Library accepts fewer SOP Class UIDs than PACS/Server.

6.3. Information Leakage

Through the framework DIMScern, we can classify possible commands for the target and then obtain sensor information, equipment information, or software version information. We conducted a simple experiment to verify whether C-FIND, a command that requests real medical data, can obtain sensor information, equipment information, or software version information for possible targets. This is shown in Figure 16.
Through DIMScern, a packet is sent to a target by including SOP Class UIDs one by one from the list in the A-Associate request packet for a specific target (Figure 16①). After the target receives this packet, it sends a response packet to DIMScern (Figure 16②). DIMScern sends all SOP Class UIDs in the list and records the SOP Class UID that the target has accepted. This allows it to distinguish which DIMSE commands are available for the target.
After that, if a target can be found via the C-FIND command, the SCU program is used to request sensor information, medical device information, or software version information for the target through the C-FIND command (Figure 16③). Then, the target that can be found via C-FIND sends the information that SCU wants, such as sensor information, medical device information, and software version information, in a response packet as a response (Figure 16④). We conducted an experiment to demonstrate how the C-FIND command can obtain information from a given target. For this experiment, we also need a dummy DICOM file, so we used the medical sensor (ultrasound) in the Vivid-i medical device to generate a DICOM file by measuring a random object. However, because Vivid-i does not support the C-FIND command, we assumed the Orthanc DICOM server, which supports the C-FIND command, and is considered as an SCP by copying the crafted DICOM file to the SCP ( Orthanc DICOM server).
After sending a crafted packet that contains the C-FIND command to SCP, we could observe that the SCP generated a response packet that contains sensitive information, such as the manufacturer’s model name (Figure 17①), the patient’s name (Figure 17②), the sensor name (Figure 17③), or the software version (Figure 17④), as shown in Figure 17.

6.4. Summary of Evaluation

We can remotely send an A-Associate request packet containing an SOP Class UID to a target using the DIMSE protocol via DIMScern, and evaluate its response to determine which SOP Class UID is accepted by the target and which DIMSE service is supported by the target system. Particularly, we correctly discern all medical services from 22 different DIMSE implementations.
By exploiting DIMScern, we can obtain a sensor identifier, medical device information, patient’s data, and software version from a target that supports the C-FIND command. This information is a critical factor for adversaries who plan more sophisticated security attacks. For example, medical device (or software) identifiers, along with their version information, can be exploited by adversaries to target specific security vulnerabilities (i.e., CVEs) within the systems, allowing them to tailor their attacks to known weaknesses.

7. Discussion

Presentation Context Result Field Values: In our framework, the Discerning module (shown in Figure 12) for A-Associate response packets falls into two categories: 0 x2 (acceptance) and 0 x3 (rejection). In the case where the PDU Type of the response packet is acceptance, we divided it again into two and included only the cases where the Presentation Context Result field is 0 x0 and 0 x3 to determine which SOP Class UID is accepted for the target. According to the DICOM standard, the possible values for the Presentation Context Result field are 0 x0 to 0 x4, which represent ’Acceptance’, ’User Rejection’, ’No Reason’, ’Abstract Syntax Unsupported’, and ’Transfer Syntax Unsupported’, respectively. For the targets we set, we did not find any values other than 0 x0 and 0 x3 in the Presentation Context Result field when the PDU Type is 0 x2 (acceptance). This means that when we later use our framework against a target that uses the new DIMSE protocol, if we observe a value other than 0 x0 or 0 x3 in that field, we will need to update the Discerning module (shown in Figure 12) of our framework.
Framework Applicability in Security Contexts: By examining various CVEs related to the DIMSE protocol, we can see that our framework has the potential to further contribute to security analysis.
CVE-2015-8979 [18] vulnerability was discovered in the storescp.exe program, which is one of the test programs in the DCMTK [34]. If a crafted packet that has the C-STORE command is sent to the target program, a stack buffer overflow possibly occurs, resulting in a denial of service.
CVE-2019-5090 [19] vulnerability was found in a packet processing library, Leadtools [36]. An adversary can extract sensitive information through out-of-bound memory accesses caused by a crafted C-GET command packet.
CVE-2019-5093 [20] vulnerability was found in a packet processing library, Leadtools [36] as well, where a crafted C-FIND command packet can cause an integer overflow and heap corruption.
CVE-2024-34508 [21] and CVE-2024-34509 [22] were introduced recently in 2024 and they target DCMTK [34]’s test programs and cause segmentations faults via a crafted C-STORE command packet.
With the DIMScern framework, an adversary can determine which DIMSE commands are supported by a given target and generate the crafted packets accordingly to the trigger security vulnerabilities that are listed above.
Security Threats of Unprotected DIMSE Protocol Without Authentication Procedures: The underlying reason our framework functions effectively and enables information leakage through DIMSE commmands is the absence of a built-in authentication mechanism within the DIMSE protocol. Desjardins et al. [29] revealed that over 1100 unprotected DICOM servers were discovered using shodan [30]. Among the DICOM servers categorized as Type-III, as defined in Section 6, our framework is capable of identifying all supported DIMSE commands, which can subsequently be exploited to enable different security attacks.
Applicability of Our Framework in Medical Healthcare IT Systems: Security analysts and professionals can utilize our framework in two primary ways. This framework can be applied during the security evaluation process of medical devices and healthcare systems in hospitals to identify potential pathways through which medical data could be exposed externally. By using our framework, DIMScern, it is possible to identify which DIMSE commands can be executed from external sources, thereby enabling the proactive detection of potential medical data leakage pathways. Another way is for developers at manufacturers or companies that design products or systems. Through DIMScern, developers can verify which commands are implemented to be accessible, allowing them to identify and address information that could be exposed externally in advance. This allows for the formulation of effective countermeasures. From this perspective, our framework is expected to contribute significantly to proactively identifying security issues and establishing robust security measures in real-world medical systems.

8. Conclusions

Security concerns on healthcare IT systems have escalated within the cybersecurity domain as the systems manage sensitive biomedical imaging data and expand their connectivity across networks. Although numerous security threats to medical systems with remote network access have been extensively studied, the initial phase of most security attacks involves gathering critical information about the remote system. To address this challenge to collect information from a remote healthcare IT system, we propose a framework, DIMScern, to demonstrate how it can be used to identify the medical services supported by a target medical system. Furthermore, we explain how the results from the DIMScern framework can be leveraged to expose sensitive information (e.g., biomedical imaging data, software version details) and facilitate various security exploits.

Author Contributions

Conceptualization, G.K. and W.S.; methodology, G.K.; software, G.K.; validation, G.K., J.S., D.K. and W.S.; investigation, G.K., D.K., S.L. and W.S.; resources, J.S. and W.S.; writing—original draft preparation, G.K., D.K. and W.S.; visualization, G.K. and W.S.; supervision: W.S.; project administration, W.S.; funding acquisition, W.S. All authors have read and agreed to the published version of the manuscript.

Funding

This work was partly supported by the Innovative Human Resource Development for Local Intellectualization program through the Institute of Information & Communications Technology Planning & Evaluation (IITP) grant funded by the Korea government (MSIT) (IITP-2024-RS-2023-00260267), 50%). And this work was also supported by 2022 Research Grant from Kangwon National University (50%).

Institutional Review Board Statement

Not applicable.

Informed Consent Statement

Not applicable.

Data Availability Statement

The DICOM file shown in Figure 2 is derived from the “TCGA-LGG” dataset, specifically file “99-190.dcm” (TCGA-CS-5396), originally created and provided by The Cancer Imaging Archive (TCIA) and accessible via CyVerse Data Commons [23] under the Creative Commons Attribution 3.0 Unported License (https://creativecommons.org/licenses/by/3.0/. accessed on 22 October 2024). Note that the original data were not modified; however, the Data Set and Payload in Figure 2 represent parts of the original data displayed through a screen capture, and we use the same DICOM file to show the DICOM binary file part in Figure 2. The captured packet files used in Figure 11 and Figure 17, the crafted DICOM file used in Figure 17, and the code for the framework presented in this paper were all created by us and they are publicly available in our Github repository (https://github.com/CASO-Lab/DIMScern.git. accessed on 22 October 2024).

Conflicts of Interest

The authors declare no conflicts of interest.

Abbreviations

The following abbreviations are used in this manuscript:
ITInformation Technology
S/WSoftware
DICOMDigital Imaging Communications in Medicine
DIMSEDICOM Message Service Element
CVECommon Vulnerabilities and Exposures
ACRAmerican College of Radiology
NEMANational Electrical Manufacturers Association
PACSPicture Archiving and Communication Systems
SCUService Class User
SCPService Class Provider
PDUProtocol Data Unit
UIDUnique Identifiers
SOPService-Object Pair
VRValue Representation
PDVPresentation Data Values
ECGElectrocardiogram
LAN   Local Area Network
CPUCentral Processing Unit
HDDHard Disk Drive
RAMRandom Access Memory
VDIVirtualbox Disk Image
PIDProcess Identifier
TCPTransmission Control Protocol
AEApplication Entity
CTComputed Tomography
APIApplication Programming Interface
IPInternet Protocol

References

  1. Liss, S.; Han, J. Hacking Healthcare: With 385M Patient Records Exposed, Cybersecurity Experts Sound Alarm on Breach Surge. Available online: https://www.healthcaredive.com/news/cybersecurity-hacking-healthcare-breaches/643821/ (accessed on 23 October 2024).
  2. Reddy, J. Data breaches in healthcare security systems. arXiv 2021, arXiv:2111.00582. [Google Scholar] [CrossRef]
  3. Raghupathi, W.; Raghupathi, V.; Saharia, A. Analyzing health data breaches: A visual analytics approach. AppliedMath 2023, 3, 175–199. [Google Scholar] [CrossRef]
  4. Park, Y.; Son, Y.; Shin, H.; Kim, D.; Kim, Y. This ain’t your dose: Sensor spoofing attack on medical infusion pump. In Proceedings of the 10th USENIX Workshop On Offensive Technologies (WOOT 16), Austin, TX, USA, 8–9 August 2016. [Google Scholar]
  5. Mahler, T.; Nissim, N.; Shalom, E.; Goldenberg, I.; Hassman, G.; Makori, A.; Kochav, I.; Elovici, Y.; Shahar, Y. Know your enemy: Characteristics of cyber-attacks on medical imaging devices. arXiv 2018, arXiv:1801.05583. [Google Scholar]
  6. Alhammad, A.; Yusof, M.; Jambari, D. A review of cyber threats to medical devices integration with electronic medical records. In Proceedings of the 2022 International Conference on Cyber Resilience (ICCR), Dubai, United Arab Emirates, 6–7 October 2022; pp. 1–6. [Google Scholar]
  7. Wasserman, L.; Wasserman, Y. Hospital cybersecurity risks and gaps: Review (for the non-cyber professional). Front. Digit. Health 2022, 4, 862221. [Google Scholar] [CrossRef] [PubMed]
  8. Hasan, M.K.; Ghazal, T.M.; Saeed, R.A.; Pandey, B.; Gohel, H.; Eshmawi, A.A.; Abdel-Khalek, S.; Alkhassawneh, H.M. A Review on Security Threats, Vulnerabilities, and Counter Measures of 5G Enabled Internet-of-Medical-Things. IET Commun. 2022, 16, 421–432. [Google Scholar] [CrossRef]
  9. Al-Jarrah, O.; Arafat, A. Network Intrusion Detection System using attack behavior classification. In Proceedings of the 2014 5th International Conference on Information and Communication Systems (ICICS), Irbid, Jordan, 1–3 April 2014; pp. 1–6. [Google Scholar]
  10. Heo, H.; Shin, S. Who is knocking on the telnet port: A large-scale empirical study of network scanning. In Proceedings of the 2018 on Asia Conference on Computer and Communications Security, Incheon, Republic of Korea, 4–8 June 2018; pp. 625–636. [Google Scholar]
  11. Durumeric, Z.; Bailey, M.; Halderman, J. An Internet-Wide view of Internet-Wide scanning. In Proceedings of the 23rd USENIX Security Symposium (USENIX Security 14), San Diego, CA, USA, 20–22 August 2014; pp. 65–78. [Google Scholar]
  12. Sheng, C.; Yao, Y.; Zhao, L.; Zeng, P.; Zhao, J. Scanner-Hunter: An Effective ICS Scanning Group Identification System. IEEE Trans. Inf. Forensics Secur. 2024, 19, 3077–3092. [Google Scholar] [CrossRef]
  13. Abu Bakar, R.; Kijsirikul, B. Enhancing Network Visibility and Security with Advanced Port Scanning Techniques. Sensors 2023, 23, 7541. [Google Scholar] [CrossRef]
  14. Torabi, S.; Bou-Harb, E.; Assi, C.; Karbab, E.; Boukhtouta, A.; Debbabi, M. Inferring and investigating IoT-generated scanning campaigns targeting a large network telescope. IEEE Trans. Dependable Secur. Comput. 2020, 19, 402–418. [Google Scholar] [CrossRef]
  15. Mustra, M.; Delac, K.; Grgic, M. Overview of the DICOM standard. In Proceedings of the 2008 50th International Symposium ELMAR, Zadar, Croatia, 10–12 September 2008; pp. 39–44. [Google Scholar]
  16. Larobina, M. Thirty years of the DICOM standard. Tomography 2023, 9, 1829–1838. [Google Scholar] [CrossRef] [PubMed]
  17. Yang, L. DICOM Standard and Its Application in Radioinformatics. Int. J. Comput. Sci. Inf. Technol. 2024, 2, 384–390. [Google Scholar] [CrossRef]
  18. CVE-2015-8979; National Institue of Standards and Technology (NIST): Gaithersburg, MD, USA. Available online: https://nvd.nist.gov/vuln/detail/CVE-2015-8979 (accessed on 23 October 2024).
  19. CVE-2019-5090; National Institue of Standards and Technology (NIST): Gaithersburg, MD, USA. Available online: https://nvd.nist.gov/vuln/detail/CVE-2019-5090 (accessed on 23 October 2024).
  20. CVE-2019-5093; National Institue of Standards and Technology (NIST): Gaithersburg, MD, USA. Available online: https://nvd.nist.gov/vuln/detail/CVE-2019-5093 (accessed on 23 October 2024).
  21. CVE-2024-34508; National Institue of Standards and Technology (NIST): Gaithersburg, MD, USA. Available online: https://nvd.nist.gov/vuln/detail/CVE-2024-34508 (accessed on 23 October 2024).
  22. CVE-2024-34509; National Institue of Standards and Technology (NIST): Gaithersburg, MD, USA. Available online: https://nvd.nist.gov/vuln/detail/CVE-2024-34509 (accessed on 23 October 2024).
  23. Data Commons in CyVerse. The Cancer Imaging Archive (TCIA) TCGA-LGG Dataset: TCGA-CS-5396 Series File 99-190.dcm. Available online: https://datacommons.cyverse.org/browse/iplant/home/shared/TCIA/TCGA-LGG/TCGA-CS-5396/1.3.6.1.4.1.14519.5.2.1.1188.4001.866856253970500879015300047605/1.3.6.1.4.1.14519.5.2.1.1188.4001.913510847891003552926172580049/99-190.dcm. (accessed on 23 October 2024).
  24. Campos, S.; Costa, C.; Silva, L. A network sensor for medical imaging workflows. In Proceedings of the 7th Iberian Conference on Information Systems and Technologies (CISTI 2012), Madrid, Spain, 20–23 June 2012; pp. 1–6. [Google Scholar]
  25. Mantri, M.; Taran, S.; Sunder, G. DICOM integration libraries for medical image interoperability: A technical review. IEEE Rev. Biomed. Eng. 2020, 15, 247–259. [Google Scholar] [CrossRef] [PubMed]
  26. Vidyashree, K.; Dinesh, M. Implementation of composite DIMSE services. In Proceedings of the 2020 11th International Conference on Computing, Communication and Networking Technologies (ICCCNT), Kharagpur, India, 1–3 July 2020; pp. 1–7. [Google Scholar]
  27. Mileva, A.; Velinov, A.; Dimitrova, V.; Caviglione, L.; Wendzel, S. Information hiding in the dicom message service and upper layer service with entropy-based detection. Entropy 2022, 24, 176. [Google Scholar] [CrossRef] [PubMed]
  28. Karagiannis, S.; Magkos, E.; Ntantogian, C.; Cabecinha, R.; Fotis, T. Cybersecurity and Medical Imaging: A Simulation-Based Approach to DICOM Communication. Appl. Sci. 2023, 13, 10072. [Google Scholar] [CrossRef]
  29. Desjardins, B.; Mirsky, Y.; Ortiz, M.; Glozman, Z.; Tarbox, L.; Horn, R.; Horii, S. DICOM images have been hacked! Now what? Am. J. Roentgenol. 2020, 214, 727–735. [Google Scholar] [CrossRef]
  30. Shodan. Shodan.io. Available online: https://www.shodan.io/ (accessed on 23 October 2024).
  31. Mileva, A.; Caviglione, L.; Velinov, A.; Wendzel, S.; Dimitrova, V. Risks and opportunities for information hiding in DICOM standard. In Proceedings of the 16th International Conference on Availability, Reliability and Security, Vienna, Austria, 17–20 August 2021; pp. 1–8. [Google Scholar]
  32. Subhasri, P.; Padmapriya, A. Enhancing the security of dicom content using modified vigenere cipher. Int. J. Appl. Eng. Res. 2015, 10, 1951–1956. [Google Scholar]
  33. GE HealthCare. Vivid-i SERVICE MANUAL. Available online: https://www.gehealthcare.com/support/manuals?search=eyJzZWFyY2hUZXJtIjoiRkwwOTEwMjEiLCJsYW5ndWFnZU5hbWUiOiJFbmdsaXNoIChFTikifQ%3D%3D (accessed on 23 October 2024).
  34. OFFIS. DCMTK DICOM Toolkit. Available online: https://dicom.offis.de/en/dcmtk/dcmtk-tools/ (accessed on 23 October 2024).
  35. Merative. Merative DICOM Toolkit. Available online: https://www.merative.com/merge-imaging/dicom-toolkit (accessed on 23 October 2024).
  36. LEADTOOLS by Apryse. Leadtools SDK Libraries. Available online: https://www.leadtools.com/sdk/medical/dicom/ (accessed on 23 October 2024).
  37. DCM4CHE. dcm4che DICOM Toolkit&Library. Available online: https://web.dcm4che.org/ (accessed on 23 October 2024).
  38. pynetdicom. pynetdicom Python Library. Available online: https://pydicom.github.io/pynetdicom/stable/ (accessed on 23 October 2024).
  39. GE HealthCare. Vivid-i and Vivid-q SERVICE MANUAL. Available online: https://www.gehealthcare.com/support/manuals?search=eyJzZWFyY2hUZXJtIjoiUjI0MjMxNjQtMTAwIiwibGFuZ3VhZ2VOYW1lIjoiRW5nbGlzaCAoRU4pIn0%3D (accessed on 23 October 2024).
  40. GE HealthCare. Vivid-i USER MANUAL. Available online: https://www.gehealthcare.com/support/manuals?search=eyJzZWFyY2hUZXJtIjoiMjM3ODk1OC0xMDAiLCJsYW5ndWFnZU5hbWUiOiJFbmdsaXNoIChFTikifQ%3D%3D (accessed on 23 October 2024).
  41. Microsoft Sysinternals. Disk2vhd. Available online: https://learn.microsoft.com/ko-kr/sysinternals/downloads/disk2vhd (accessed on 23 October 2024).
  42. Oracle. Virtualbox. Available online: https://www.virtualbox.org/ (accessed on 23 October 2024).
  43. x64dbg. x32dbg. Available online: https://x64dbg.com/ (accessed on 23 October 2024).
  44. Cheat Engine. CheatEngine. Available online: https://www.cheatengine.org/ (accessed on 23 October 2024).
  45. hex-rays. IDA Pro. Available online: https://hex-rays.com/ida-pro/ (accessed on 23 October 2024).
  46. Wireshark Foundation. Wireshark. Available online: https://www.wireshark.org/ (accessed on 23 October 2024).
  47. The Medical Imaging Technology Association (MITA), a Division of NEMA. DICOM Standard Document PS 3.4 2024c. Available online: https://dicom.nema.org/medical/dicom/2024c/output/pdf/part04.pdf (accessed on 23 October 2024).
  48. The Medical Imaging Technology Association (MITA), a Division of NEMA. DICOM Standard Document PS 3.6 2024c. Available online: https://dicom.nema.org/medical/dicom/2024c/output/pdf/part06.pdf (accessed on 23 October 2024).
  49. LG Electronics. LG Gram 10th Gen Intel Core i5-1035G7. Republic of Korea. Available online: https://www.lg.com/uk/laptops/gram/17z90n-v-aa55a1/ (accessed on 23 October 2024).
  50. Orthanc. Orthanc PACS Server. Available online: https://www.orthanc-server.com/ (accessed on 23 October 2024).
  51. Fujidenolo Solutions. SonicDICOM PACS. Available online: https://sonicdicom.com/ (accessed on 23 October 2024).
  52. Santesoft LTD. SanteSoft PACS Server. Available online: https://www.santesoft.com/win/sante-pacs-server/sante-pacs-server.html (accessed on 23 October 2024).
  53. Dicoogle. Dicoogle PACS. Available online: https://dicoogle.com/ (accessed on 23 October 2024).
  54. Herk, M.; Zijp, L. ConQuest DICOM Software. Available online: https://ingenium.home.xs4all.nl/dicom.html (accessed on 23 October 2024).
Figure 1. Overview of DICOM and DIMSE operations among healthcare IT systems.
Figure 1. Overview of DICOM and DIMSE operations among healthcare IT systems.
Sensors 24 07470 g001
Figure 2. The DICOM file format structure ( in this figure, we used a DICOM file from The Cancer Imaging Archive (Creative Commons Attribution 3.0 Unported License) [23], in which Data Set and Payload are integrated).
Figure 2. The DICOM file format structure ( in this figure, we used a DICOM file from The Cancer Imaging Archive (Creative Commons Attribution 3.0 Unported License) [23], in which Data Set and Payload are integrated).
Sensors 24 07470 g002
Figure 3. Packet exchange process of DIMSE protocol between entities.
Figure 3. Packet exchange process of DIMSE protocol between entities.
Sensors 24 07470 g003
Figure 4. Field structure of DIMSE packet.
Figure 4. Field structure of DIMSE packet.
Sensors 24 07470 g004
Figure 5. Overview of reverse-engineering procedure.
Figure 5. Overview of reverse-engineering procedure.
Sensors 24 07470 g005
Figure 6. (a) The complete structure of Vivid-i; (b) keyboard and operator panel; (c) ports for probe and cables; (d) RS probe and ECG cables; (e) LAN port. ( Elements of this figure are referenced from [33,39,40]).
Figure 6. (a) The complete structure of Vivid-i; (b) keyboard and operator panel; (c) ports for probe and cables; (d) RS probe and ECG cables; (e) LAN port. ( Elements of this figure are referenced from [33,39,40]).
Sensors 24 07470 g006
Figure 7. The hardware of Vivid-i (A) and HDD clone process (B,C).
Figure 7. The hardware of Vivid-i (A) and HDD clone process (B,C).
Sensors 24 07470 g007
Figure 8. Vivid-i healthcare IT system boot screen after rehosting in virtual machine environment.
Figure 8. Vivid-i healthcare IT system boot screen after rehosting in virtual machine environment.
Sensors 24 07470 g008
Figure 9. Software structure of Vivid-i through static and dynamic analysis.
Figure 9. Software structure of Vivid-i through static and dynamic analysis.
Sensors 24 07470 g009
Figure 10. Software structure of DCMTK (storescp.exe) through static and dynamic analysis.
Figure 10. Software structure of DCMTK (storescp.exe) through static and dynamic analysis.
Sensors 24 07470 g010
Figure 11. DIMSE packet capture from Vivid-i and DCMTK.
Figure 11. DIMSE packet capture from Vivid-i and DCMTK.
Sensors 24 07470 g011
Figure 12. DIMScern framework overview.
Figure 12. DIMScern framework overview.
Sensors 24 07470 g012
Figure 13. Number of SOP Class UID accepted by the target considering only the PDU Type field.
Figure 13. Number of SOP Class UID accepted by the target considering only the PDU Type field.
Sensors 24 07470 g013
Figure 14. Possible situations in the A-Associate response.
Figure 14. Possible situations in the A-Associate response.
Sensors 24 07470 g014
Figure 15. Number of SOP Class UID acceptance by the target, taking into account the Presentation Context Result Field.
Figure 15. Number of SOP Class UID acceptance by the target, taking into account the Presentation Context Result Field.
Sensors 24 07470 g015
Figure 16. Relationship between DIMScern and sensor, device, and software information.
Figure 16. Relationship between DIMScern and sensor, device, and software information.
Sensors 24 07470 g016
Figure 17. Packet capture that obtains sensor information, medical device information, and software version for targets that can be found via C-FIND.
Figure 17. Packet capture that obtains sensor information, medical device information, and software version for targets that can be found via C-FIND.
Sensors 24 07470 g017
Table 1. The highest-level packet field of the A-Associate stage.
Table 1. The highest-level packet field of the A-Associate stage.
FieldDescription
PDU TypeThis field indicates the type of DIMSE packet. The types include A-Associate request/acceptance/rejection.
PaddingPadding usually contains 0 x00. If the padding field has a length of more than 1 byte, all consist of 0 x00.
Protocol VersionIn DIMSE, this field is currently restricted to the value 0 x0001.
Called AE TitleIf there is a sender and a receiver, it refers to the recipient’s AE Title. An Application Entity (AE) Title is a field for indicating the identity of each application.
Calling AE TitleThis refers to the sender’s AE Title.
Variable FieldThis field has a variable length and contains other subfields.
Table 2. The highest-level packet field of the P-Data stage.
Table 2. The highest-level packet field of the P-Data stage.
FieldDescription
PDU TypeThis field indicates the type of DIMSE packet. The types include P-Data request/response.
PaddingPadding usually contains 0 x00.
Variable FieldThis field has a variable length and contains other subfields.
Table 3. The Values Contained in the PDV DICOM Message Field.
Table 3. The Values Contained in the PDV DICOM Message Field.
TagLengthTag NameValue
(0000, 0000)4Command Group Length56
(0000, 0002)18Affected SOP Class UID1.2.840.10008.1.1
(0000, 0100)2Command FieldC-ECHO-RQ
(0000, 0110)2Message ID1
(0000, 0800)2Command Data Set Type257
Table 4. Fields filled with default values for A-Associate request.
Table 4. Fields filled with default values for A-Associate request.
FieldValue
Protocol Version1
Called Entity TitleDIMSESCP
Calling Entity TitleDIMScern
Application Context1.2.840.10008.3.1.1.1
Transfer Syntax1.2.840.10008.1.2
Table 5. Information about targets using the DIMSE protocol.
Table 5. Information about targets using the DIMSE protocol.
TargetDescriptionTest ProgramType
Vivid-i [33]Ultrasonic medical device-Type-III
Merative [35]DICOM Toolkit/CLI Test programstor_scp.exeTYPE-I
work_scp.exeType-I
qr_get_scp.exeType-I
qr_scp.exeType-I
Leadtools [36]DICOM SDK Library/GUI Test programDicomServerDemo_Original.exeType-II
DicomMwlScpDemo_Original.exeType-IV
CLDicomMWLScp_Original.exeType-IV
DCMTK [34]DICOM Toolkit & Library/CLI Test programstorescp.exeType-III
dcmqrscp.exeType-I
dcm4che [37]DICOM Toolkit & Library/CLI Test programstorescp.exeType-I
dcmqrscp.exeType-I
ianscp.exeType-I
mppsscp.exeType-I
pynetdicom [38]Python Library/CLI Test programstorescp.pyType-III
qrscp.pyType-III
echoscp.pyType-III
Orthanc [50]DICOM PACS/GUI program-Type-III
SonicDICOM [51]DICOM PACS/GUI program-Type-III
Sante [52]DICOM PACS Server/GUI program-Type-III
Dicoogle [53]DICOM PACS/CLI program-Type-I
ConQuest [54]DICOM Server/GUI program-Type-III
Disclaimer/Publisher’s Note: The statements, opinions and data contained in all publications are solely those of the individual author(s) and contributor(s) and not of MDPI and/or the editor(s). MDPI and/or the editor(s) disclaim responsibility for any injury to people or property resulting from any ideas, methods, instructions or products referred to in the content.

Share and Cite

MDPI and ACS Style

Kim, G.; Kim, D.; Seo, J.; Lee, S.; Song, W. DIMScern: A Framework for Discerning DIMSE Services on Remote Medical Devices. Sensors 2024, 24, 7470. https://doi.org/10.3390/s24237470

AMA Style

Kim G, Kim D, Seo J, Lee S, Song W. DIMScern: A Framework for Discerning DIMSE Services on Remote Medical Devices. Sensors. 2024; 24(23):7470. https://doi.org/10.3390/s24237470

Chicago/Turabian Style

Kim, Gunhee, Dohyun Kim, Jeonghun Seo, Seyoung Lee, and Wonjun Song. 2024. "DIMScern: A Framework for Discerning DIMSE Services on Remote Medical Devices" Sensors 24, no. 23: 7470. https://doi.org/10.3390/s24237470

APA Style

Kim, G., Kim, D., Seo, J., Lee, S., & Song, W. (2024). DIMScern: A Framework for Discerning DIMSE Services on Remote Medical Devices. Sensors, 24(23), 7470. https://doi.org/10.3390/s24237470

Note that from the first issue of 2016, this journal uses article numbers instead of page numbers. See further details here.

Article Metrics

Back to TopTop