Effective Noise Reduction in NDR Systems: A Simple Yet Powerful Apriori-Based Approach
Abstract
1. Introduction
- A new perspective on security alerts analysis using “market basket analysis”: This research introduces a fresh approach to analyzing security alerts by applying the principles of market basket analysis. While market basket analysis itself is a well-known technique, using it to detect repetitive alerts in security datasets might be a new twist. By treating each alert as if it were a shopping basket, we can spot patterns and frequent items within these baskets, leading to more insightful analysis. This approach moves beyond traditional alert analysis methods, giving us a clearer picture of alert content. This can help reduce noise and make security operations more efficient. Even if this application is not entirely unprecedented, our approach offers a fresh and potentially impactful perspective that can significantly benefit security analysts.
- An Apriori-based algorithm for filtering repetitive alerts: We developed an algorithm based on the Apriori principle, commonly used in market basket analysis, to identify frequent itemsets of alerts. The algorithm suggests filtering rules that help in recognizing and suppressing repetitive, unimportant alerts. This method not only reduces the volume of alerts that security analysts need to review but also enhances their ability to focus on significant threats, thereby reducing the likelihood of alert fatigue and missed detections.
- A robust performance comparison to detect potential noise alerts: The paper includes a thorough performance evaluation of the proposed method. By demonstrating the effectiveness of our algorithm in various scenarios and datasets, we provide strong evidence of its capability to detect and filter noise alerts. This robust performance comparison underscores the practical applicability of our method in real-world security operations centers (SOCs), highlighting its potential to significantly improve alert management processes.
2. Related Work
3. Data Sources and Collection
3.1. Security Alerts Structure
- Alert Timestamp,
- Source IP,
- Destination IP (if applicable),
- Description,
3.2. Data Extraction
3.3. Initial Analysis
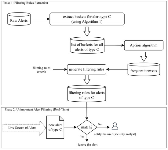
4. Method
| Algorithm 1 Basket Extraction from Security Alerts |
| Require: Data: Ensure: List of Baskets:
|
4.1. Phase 1: Filtering Rules Extraction
4.1.1. From Raw Alerts Collection to List of Baskets
- Alert source IP address;
- Alert destination IP address (if applicable);
- Alert hour of day in range of 0–23;
- Alert description-specific items.
- Line 1: Initializes list_of_baskets as an empty list to store the transformed baskets (alerts turned into unordered lists of items (features));
- Line 2: Iterates over each alert in the raw_alerts_collection, ensuring that each alert is processed individually;
- Line 3: Initializes an empty alert basket by creating an unordered list;
- Line 4: Extracts the alert’s fundamental features into F, such as the source IP, destination IP, and hour of day, providing the fundamental attributes of the alert. Now, F contains the fundamental items like , etc.;
- Line 5: Appends the fundamental items F to the current alert basket;
- Line 6: Extracts extended features into E from the current raw alert based on predefined patterns for the alert type, such as additional descriptive details from the alert Description. Now, E contains the extended items like etc.;
- Line 7: Appends the extended items E to the current alert basket;
- Line 8: Adds the created basket to list_of_baskets, effectively storing the transformed alert for future analysis (Apriori algorithm).
4.1.2. Generate Filtering Rules
- All suggested itemsets must include at least one IP address (either source or destination);
- All suggested itemsets must specify an alert type type. We implicitly meet this criterion as we run our method on the data of the same alert type.
4.2. Phase 2: Unimportant Alert Filtering (Real-Time)
5. Experiment Results and Discussion
6. Conclusions
Author Contributions
Funding
Institutional Review Board Statement
Informed Consent Statement
Data Availability Statement
Conflicts of Interest
References
- Alahmadi, B.A.; Axon, L.; Martinovic, I. 99% False Positives: A Qualitative Study of SOC Analysts Perspectives on Security Alarms; USENIX Association: Berkeley, CA, USA, 2022; pp. 1–18. [Google Scholar]
- Oueslati, N.E.; Mrabet, H.; Jemai, A. A Survey on Intrusion Detection Systems for IoT Networks Based on Long Short-Term Memory. In Communications in Computer and Information Science; Springer Nature: Cham, Switzerland, 2024; pp. 237–250. [Google Scholar] [CrossRef]
- Zhong, M.; Lin, M.; Zhang, C.; Xu, Z. A survey on graph neural networks for intrusion detection systems: Methods, trends and challenges. Comput. Secur. 2024, 141, 103821. [Google Scholar] [CrossRef]
- Anitha, A.; Gandhi, R. Performance analysis of ensemble learning algorithms in intrusion detection systems: A survey. AIP Conf. Proc. 2024, 2915, 020017. [Google Scholar] [CrossRef]
- Negi, C.S.; Kumari, N.; Kumar, P.; Sinha, S.K. An Approach for Alert Correlation Using ArcSight SIEM and Open Source NIDS. In Proceedings of the Fifth International Conference on Microelectronics, Computing and Communication Systems; Springer: Singapore, 2021; pp. 27–39. [Google Scholar]
- Chuvakin, A.; Schmidt, K.J.; Phillips, C.; Moulder, P. Logging and Log Management: The Authoritative Guide to Understanding the Concepts Surrounding Logging and Log Management; Newnes: Oxford, UK, 2013. [Google Scholar]
- Park, W.; Ahn, S. Performance comparison and detection analysis in snort and suricata environment. Wirel. Pers. Commun. 2016, 94, 241–252. [Google Scholar] [CrossRef]
- Snort—Network Intrusion Detection & Prevention System. Available online: https://www.snort.org/ (accessed on 29 June 2024).
- Home—Suricata. Available online: https://suricata.io/ (accessed on 29 June 2024).
- Alazzam, H.; Sharieh, A.; Sabri, K.E. A feature selection algorithm for intrusion detection system based on pigeon inspired optimizer. Expert Syst. Appl. 2020, 148, 113249. [Google Scholar] [CrossRef]
- Ferrag, M.A.; Maglaras, L.; Ahmim, A.; Derdour, M.; Janicke, H. Rdtids: Rules and decision tree-based intrusion detection system for internet-of-things networks. Future Internet 2020, 12, 44. [Google Scholar] [CrossRef]
- Corelight: Evidence-Based NDR and Threat Hunting Platform. Available online: https://corelight.com (accessed on 29 June 2024).
- Agrawal, R.; Srikant, R. Fast Algorithms for Mining Association Rules in Large Databases. In Proceedings of the VLDB ’94: 20th International Conference on Very Large Data Bases, San Francisco, CA, USA, 12–15 September 1994; pp. 487–499. [Google Scholar]
- Ganesan, S.; Shanmugaraj, G.; Indumathi, A. A Survey of Data Mining and Machine Learning-Based Intrusion Detection System for Cyber Security. In Risk Detection and Cyber Security for the Success of Contemporary Computing; IGI Global: Hershey, PA, USA, 2023; pp. 52–74. [Google Scholar] [CrossRef]
- Wang, D.; Lou, L.; Zhang, M.; Boucouvalas, A.C.; Zhang, C.; Huang, X. Dealing With Alarms in Optical Networks Using an Intelligent System. IEEE Access 2019, 7, 97760–97770. [Google Scholar] [CrossRef]
- The Zeek Network Security Monitor. Available online: https://zeek.org/ (accessed on 29 June 2024).
- Rao, A.B.; Kiran, J.S.; Poornalatha, G. Application of market–basket analysis on healthcare. Int. J. Syst. Assur. Eng. Manag. 2023, 14, 924–929. [Google Scholar] [CrossRef]





| Name | From | To | No. of Alerts |
|---|---|---|---|
| 1 November 2023 | 31 March 2024 | ≈36,000 | |
| 1 March 2024 | 31 March 2024 | ≈11,000 | |
| 1 April 2024 | 30 April 2024 | ≈12,000 |
| No. | Alert Type | Frequent Itemset | Sup. Ratio | Valid Rule |
|---|---|---|---|---|
| 1 | ARP scan detected | (src#192.168.0.102, mac#2A:3B:4C:5D:6E:7F) | 0.8 | ✓ |
| 2 | Anomaly—Data Transfer | (src#192.168.10.20, hour#22) | 0.45 | ✓ |
| 3 | External DNS server | (src#192.168.0.100, server#8.8.8.8, hour#9) | 0.68 | ✓ |
| 4 | External DNS server | (server#8.8.8.8) | 0.9 | × |
Disclaimer/Publisher’s Note: The statements, opinions and data contained in all publications are solely those of the individual author(s) and contributor(s) and not of MDPI and/or the editor(s). MDPI and/or the editor(s) disclaim responsibility for any injury to people or property resulting from any ideas, methods, instructions or products referred to in the content. |
© 2024 by the authors. Licensee MDPI, Basel, Switzerland. This article is an open access article distributed under the terms and conditions of the Creative Commons Attribution (CC BY) license (https://creativecommons.org/licenses/by/4.0/).
Share and Cite
Homayoun, S.; Haraldsdóttir, M.; Lynge, E.; Jensen, C.D. Effective Noise Reduction in NDR Systems: A Simple Yet Powerful Apriori-Based Approach. Sensors 2024, 24, 6547. https://doi.org/10.3390/s24206547
Homayoun S, Haraldsdóttir M, Lynge E, Jensen CD. Effective Noise Reduction in NDR Systems: A Simple Yet Powerful Apriori-Based Approach. Sensors. 2024; 24(20):6547. https://doi.org/10.3390/s24206547
Chicago/Turabian StyleHomayoun, Sajad, Magnea Haraldsdóttir, Emil Lynge, and Christian D. Jensen. 2024. "Effective Noise Reduction in NDR Systems: A Simple Yet Powerful Apriori-Based Approach" Sensors 24, no. 20: 6547. https://doi.org/10.3390/s24206547
APA StyleHomayoun, S., Haraldsdóttir, M., Lynge, E., & Jensen, C. D. (2024). Effective Noise Reduction in NDR Systems: A Simple Yet Powerful Apriori-Based Approach. Sensors, 24(20), 6547. https://doi.org/10.3390/s24206547

