Efficient Optimized YOLOv8 Model with Extended Vision
Abstract
1. Introduction
- (1)
- We propose an advanced attention mechanism, optimizing feature extraction through multi-branch and group convolution techniques, significantly enhancing model detection precision and robustness, and demonstrating superior performance in capturing multi-scale information and details.
- (2)
- We propose the YOLO-EV model, employing enhanced feature fusion and attention techniques, surpassing YOLOv8 and a series of classic models in terms of accuracy and efficiency.
- (3)
- We validate the real-time, high-accuracy detection capability of YOLO-EV across multiple datasets, highlighting its adaptability and effectiveness in general situations and various complex agricultural environments.
2. Materials and Methods
2.1. Technical Background Introduction
2.2. Dataset
2.3. Data Augmentation
2.4. YOLOv8
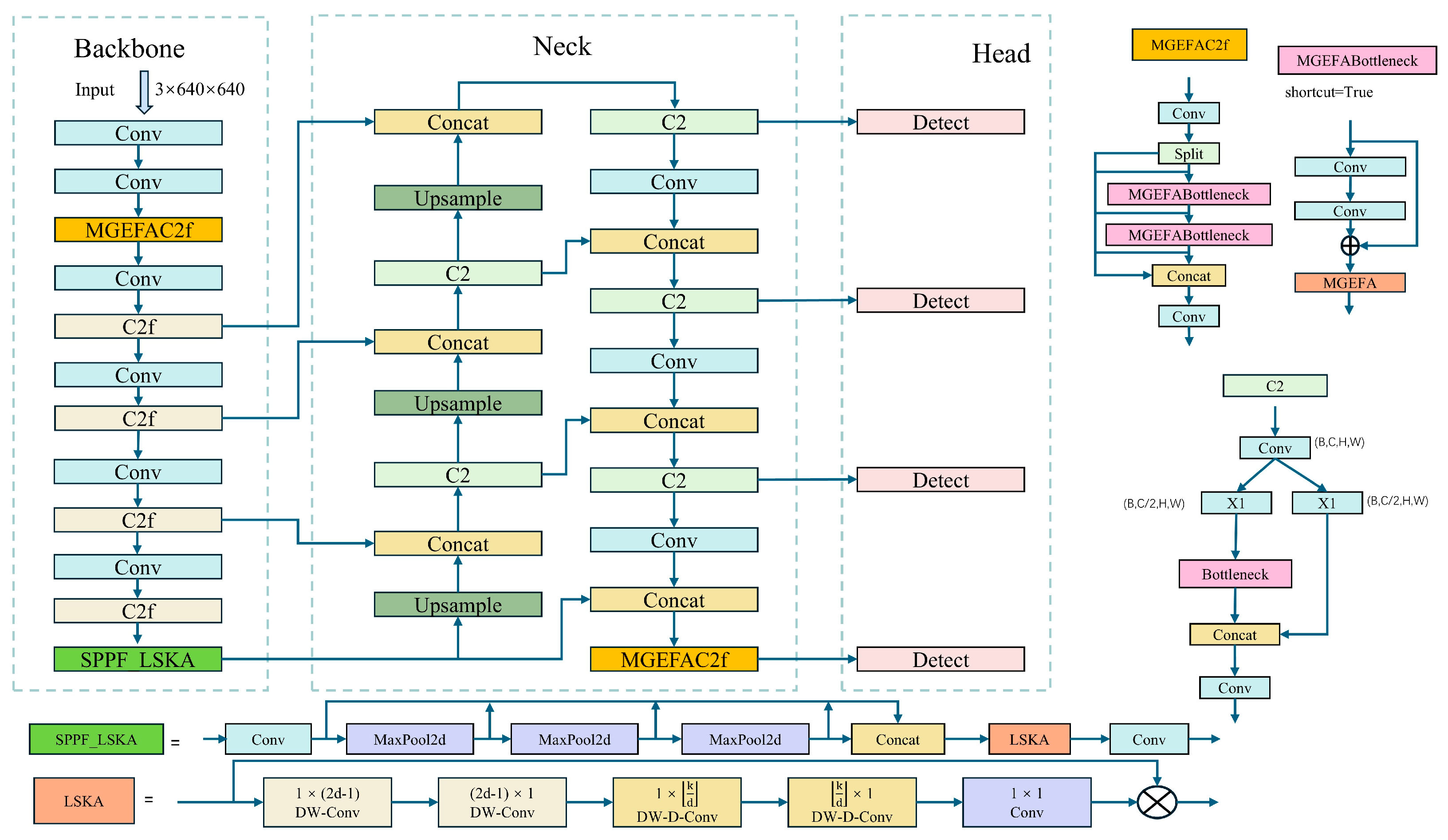
2.5. Innovative Network Design: YOLO-EV
- (1)
- To enhance the model’s feature extraction capabilities, we incorporate the proposed multi-branch group-enhanced fusion attention mechanism (MGEFA) into the backbone network of YOLOv8, significantly boosting its feature extraction and information integration capabilities and thereby improving detection accuracy and computational efficiency.
- (2)
- In order to improve the accuracy and adaptability of object detection, we enhance the SPPF in YOLOv8 using LSKA and propose the SPPF_LSKA module to improve computational efficiency and model robustness.
- (3)
- To address the challenges of detecting targets of varying scales in complex environments, we add a P6 layer to YOLOv8, enhancing detection precision and robustness. Furthermore, we replace the C2f module with the C2 module in the neck network to reduce computational demand and increase inference speed.
- (4)
- To further enhance the model’s detection accuracy, we use WiseIoU in place of CIoU, enhancing training stability and robustness and accelerating model convergence.
2.5.1. Multi-Branch Group-Enhanced Fusion Attention (MGEFA)
2.5.2. Large Scale Kernel Attention (LSKA)
2.5.3. Multi-Scale Feature Enhancement (P6)
2.5.4. WISE-IoU (WIoU)
2.6. Model Evaluation Metrics
3. Experimental Setup and Discussion
3.1. Experimental Configuration
3.2. Ablation Study
4. Application
4.1. Detection of Cotton Field Weeds Using the CWD12 Dataset
4.2. Detection of Sesame Weeds Using the CropWeed Dataset
5. Conclusions
Author Contributions
Funding
Institutional Review Board Statement
Informed Consent Statement
Data Availability Statement
Conflicts of Interest
References
- Zou, Z.; Chen, K.; Shi, Z.; Guo, Y.; Ye, J. Object detection in 20 years: A survey. Proc. IEEE 2023, 111, 257–276. [Google Scholar] [CrossRef]
- Viola, P.; Jones, M. Rapid object detection using a boosted cascade of simple features. In Proceedings of the 2001 IEEE Computer Society Conference on Computer Vision and Pattern Recognition. CVPR 2001, Kauai, HI, USA, 8–14 December 2001; p. I. [Google Scholar]
- Viola, P.; Jones, M.J. Robust real-time face detection. Int. J. Comput. Vis. 2004, 57, 137–154. [Google Scholar] [CrossRef]
- Dalal, N.; Triggs, B. Histograms of oriented gradients for human detection. In Proceedings of the 2005 IEEE Computer Society Conference on Computer Vision and Pattern Recognition (CVPR’05), San Diego, CA, USA, 20–25 June 2005; pp. 886–893. [Google Scholar]
- Felzenszwalb, P.; McAllester, D.; Ramanan, D. A discriminatively trained, multiscale, deformable part model. In Proceedings of the 2008 IEEE Conference on Computer Vision and Pattern Recognition, Anchorage, AK, USA, 23–28 June 2008; pp. 1–8. [Google Scholar]
- Girshick, R.; Donahue, J.; Darrell, T.; Malik, J. Rich feature hierarchies for accurate object detection and semantic segmentation. In Proceedings of the IEEE Conference on Computer Vision and Pattern Recognition, Columbus, OH, USA, 23–28 June 2014; pp. 580–587. [Google Scholar]
- Girshick, R. Fast r-cnn. arXiv 2015, arXiv:1504.08083. [Google Scholar]
- Ren, S.; He, K.; Girshick, R.; Sun, J. Faster R-CNN: Towards real-time object detection with region proposal networks. IEEE Trans. Pattern Anal. Mach. Intell. 2016, 39, 1137–1149. [Google Scholar] [CrossRef]
- Redmon, J. You only look once: Unified, real-time object detection. In Proceedings of the IEEE Conference on Computer Vision and Pattern Recognition, Las Vegas, NV, USA, 27–30 June 2016. [Google Scholar]
- Liu, W.; Anguelov, D.; Erhan, D.; Szegedy, C.; Reed, S.; Fu, C.-Y.; Berg, A.C. Ssd: Single shot multibox detector. In Proceedings of the Computer Vision–ECCV 2016: 14th European Conference, Amsterdam, The Netherlands, 11–14 October 2016; Proceedings, Part I 14. pp. 21–37. [Google Scholar]
- Lin, T.-Y.; Goyal, P.; Girshick, R.; He, K.; Dollar, P. Focal Loss for Dense Object Detection. arXiv 2017, arXiv:1708.02002. [Google Scholar]
- Redmon, J.; Farhadi, A. YOLO9000: Better, faster, stronger. In Proceedings of the IEEE Conference on Computer Vision and Pattern Recognition, Honolulu, HI, USA, 21–26 July 2017; pp. 7263–7271. [Google Scholar]
- Redmon, J. Yolov3: An incremental improvement. arXiv 2018, arXiv:1804.02767. [Google Scholar]
- He, K.; Zhang, X.; Ren, S.; Sun, J. Spatial pyramid pooling in deep convolutional networks for visual recognition. IEEE Trans. Pattern Anal. Mach. Intell. 2015, 37, 1904–1916. [Google Scholar] [CrossRef]
- Wu, Z.; Chen, Y.; Zhao, B.; Kang, X.; Ding, Y. Review of weed detection methods based on computer vision. Sensors 2021, 21, 3647. [Google Scholar] [CrossRef]
- Chen, J.; Wang, H.; Zhang, H.; Luo, T.; Wei, D.; Long, T.; Wang, Z. Weed detection in sesame fields using a YOLO model with an enhanced attention mechanism and feature fusion. Comput. Electron. Agric. 2022, 202, 107412. [Google Scholar] [CrossRef]
- Wang, Q.; Cheng, M.; Huang, S.; Cai, Z.; Zhang, J.; Yuan, H. A deep learning approach incorporating YOLO v5 and attention mechanisms for field real-time detection of the invasive weed Solanum rostratum Dunal seedlings. Comput. Electron. Agric. 2022, 199, 107194. [Google Scholar] [CrossRef]
- Sportelli, M.; Apolo-Apolo, O.E.; Fontanelli, M.; Frasconi, C.; Raffaelli, M.; Peruzzi, A.; Perez-Ruiz, M. Evaluation of YOLO object detectors for weed detection in different turfgrass scenarios. Appl. Sci. 2023, 13, 8502. [Google Scholar] [CrossRef]
- Rakhmatulin, I.; Kamilaris, A.; Andreasen, C. Deep neural networks to detect weeds from crops in agricultural environments in real-time: A review. Remote Sens. 2021, 13, 4486. [Google Scholar] [CrossRef]
- Lau, K.W.; Po, L.-M.; Rehman, Y.A.U. Large separable kernel attention: Rethinking the large kernel attention design in cnn. Expert Syst. Appl. 2024, 236, 121352. [Google Scholar] [CrossRef]
- Tong, Z.; Chen, Y.; Xu, Z.; Yu, R. Wise-IoU: Bounding box regression loss with dynamic focusing mechanism. arXiv 2023, arXiv:2301.10051. [Google Scholar]
- Hu, J.; Shen, L.; Sun, G. Squeeze-and-excitation networks. In Proceedings of the IEEE Conference on Computer Vision and Pattern Recognition, Salt Lake City, UT, USA, 18–23 June 2018; pp. 7132–7141. [Google Scholar]
- Woo, S.; Park, J.; Lee, J.-Y.; Kweon, I.S. Cbam: Convolutional block attention module. In Proceedings of the European Conference on Computer Vision (ECCV), Munich, Germany, 8–14 September 2018; pp. 3–19. [Google Scholar]
- Wang, Q.; Wu, B.; Zhu, P.; Li, P.; Zuo, W.; Hu, Q. ECA-Net: Efficient channel attention for deep convolutional neural networks. In Proceedings of the IEEE/CVF Conference on Computer Vision and Pattern Recognition, Seattle, WA, USA, 13–19 June 2020; pp. 11534–11542. [Google Scholar]
- Lin, T.-Y.; Dollár, P.; Girshick, R.; He, K.; Hariharan, B.; Belongie, S. Feature pyramid networks for object detection. In Proceedings of the IEEE Conference on Computer Vision and Pattern Recognition, Honolulu, HI, USA, 21–26 July 2017; pp. 2117–2125. [Google Scholar]
- Liu, S.; Qi, L.; Qin, H.; Shi, J.; Jia, J. Path aggregation network for instance segmentation. In Proceedings of the IEEE Conference on Computer Vision and Pattern Recognition, Salt Lake City, UT, USA, 18–23 June 2018; pp. 8759–8768. [Google Scholar]
- Yu, J.; Jiang, Y.; Wang, Z.; Cao, Z.; Huang, T. Unitbox: An advanced object detection network. In Proceedings of the 24th ACM International Conference on Multimedia, Amsterdam, The Netherlands, 15–19 October 2016; pp. 516–520. [Google Scholar]
- Rezatofighi, H.; Tsoi, N.; Gwak, J.; Sadeghian, A.; Reid, I.; Savarese, S. Generalized intersection over union: A metric and a loss for bounding box regression. In Proceedings of the IEEE/CVF Conference on Computer Vision and Pattern Recognition, Long Beach, CA, USA, 15–20 June 2019; pp. 658–666. [Google Scholar]
- Zheng, Z.; Wang, P.; Liu, W.; Li, J.; Ye, R.; Ren, D. Distance-IoU loss: Faster and better learning for bounding box regression. In Proceedings of the AAAI Conference on Artificial Intelligence, New York, NY, USA, 7–12 February 2020; pp. 12993–13000. [Google Scholar]
- Zheng, Z.; Wang, P.; Ren, D.; Liu, W.; Ye, R.; Hu, Q.; Zuo, W. Enhancing geometric factors in model learning and inference for object detection and instance segmentation. IEEE Trans. Cybern. 2021, 52, 8574–8586. [Google Scholar] [CrossRef]
- Everingham, M.; Eslami, S.A.; Van Gool, L.; Williams, C.K.; Winn, J.; Zisserman, A. The pascal visual object classes challenge: A retrospective. Int. J. Comput. Vis. 2015, 111, 98–136. [Google Scholar] [CrossRef]
- Dang, F.; Chen, D.; Lu, Y.; Li, Z. YOLOWeeds: A novel benchmark of YOLO object detectors for multi-class weed detection in cotton production systems. Comput. Electron. Agric. 2023, 205, 107655. [Google Scholar] [CrossRef]
- Ultralytics. YOLOv8. 2023. Available online: https://github.com/ultralytics/ultralytics (accessed on 12 November 2023).
- Bochkovskiy, A.; Wang, C.-Y.; Liao, H.-Y.M. Yolov4: Optimal speed and accuracy of object detection. arXiv 2020, arXiv:2004.10934. [Google Scholar]
- Jocher, G. YOLOv5 by Ultralytics. 2020. Available online: https://github.com/ultralytics/yolov5 (accessed on 10 September 2023).
- Li, C.; Li, L.; Jiang, H.; Weng, K.; Geng, Y.; Li, L.; Ke, Z.; Li, Q.; Cheng, M.; Nie, W. YOLOv6: A single-stage object detection framework for industrial applications. arXiv 2022, arXiv:2209.02976. [Google Scholar]
- Wang, C.-Y.; Bochkovskiy, A.; Liao, H.-Y.M. YOLOv7: Trainable bag-of-freebies sets new state-of-the-art for real-time object detectors. In Proceedings of the IEEE/CVF Conference on Computer Vision and Pattern Recognition, Vancouver, BC, Canada, 17–24 June 2023; pp. 7464–7475. [Google Scholar]
- Safaldin, M.; Zaghden, N.; Mejdoub, M. An Improved YOLOv8 to Detect Moving Objects. IEEE Access 2024, 12, 59782–59806. [Google Scholar] [CrossRef]
- Guo, L.; Liu, H.; Pang, Z.; Luo, J.; Shen, J. Optimizing YOLO Algorithm for Efficient Object Detection in Resource-Constrained Environments. In Proceedings of the 2024 IEEE 4th International Conference on Electronic Technology, Communication and Information (ICETCI), Changchun, China, 24–26 May 2024; pp. 1358–1363. [Google Scholar]
- Wan, D.; Lu, R.; Shen, S.; Xu, T.; Lang, X.; Ren, Z. Mixed local channel attention for object detection. Eng. Appl. Artif. Intell. 2023, 123, 106442. [Google Scholar] [CrossRef]
- Ioffe, S. Batch normalization: Accelerating deep network training by reducing internal covariate shift. arXiv 2015, arXiv:1502.03167. [Google Scholar]
- Glorot, X.; Bordes, A.; Bengio, Y. Deep sparse rectifier neural networks. In Proceedings of the Fourteenth International Conference on Artificial Intelligence and Statistics, Fort Lauderdale, FL, USA, 11–13 April 2011; pp. 315–323. [Google Scholar]
- Guo, M.-H.; Lu, C.-Z.; Liu, Z.-N.; Cheng, M.-M.; Hu, S.-M. Visual attention network. Comput. Vis. Media 2023, 9, 733–752. [Google Scholar] [CrossRef]
- Vaswani, A.; Shazeer, N.; Parmar, N.; Uszkoreit, J.; Jones, L.; Gomez, A.N.; Kaiser, Ł.; Polosukhin, I. Attention is all you need. arXiv 2017, arXiv:1706.03762. [Google Scholar]
- Xiang, Q.; Huang, X.; Huang, Z.; Chen, X.; Cheng, J.; Tang, X. YOLO-pest: An insect pest object detection algorithm via CAC3 module. Sensors 2023, 23, 3221. [Google Scholar] [CrossRef]
- Önler, E.; Köycü, N.D. Wheat Powdery Mildew Detection with YOLOv8 Object Detection Model. Appl. Sci. 2024, 14, 7073. [Google Scholar] [CrossRef]
- Xu, D.; Xiong, H.; Liao, Y.; Wang, H.; Yuan, Z.; Yin, H. EMA-YOLO: A Novel Target-Detection Algorithm for Immature Yellow Peach Based on YOLOv8. Sensors 2024, 24, 3783. [Google Scholar] [CrossRef]
- Fan, X.; Sun, T.; Chai, X.; Zhou, J. YOLO-WDNet: A lightweight and accurate model for weeds detection in cotton field. Comput. Electron. Agric. 2024, 225, 109317. [Google Scholar] [CrossRef]
- Ying, B.; Xu, Y.; Zhang, S.; Shi, Y.; Liu, L. Weed detection in images of carrot fields based on improved YOLO v4. Trait. Signal 2021, 38, 341–348. [Google Scholar] [CrossRef]
- Ajayi, O.G.; Ashi, J.; Guda, B. Performance evaluation of YOLO v5 model for automatic crop and weed classification on UAV images. Smart Agric. Technol. 2023, 5, 100231. [Google Scholar] [CrossRef]













| Hardware or Software Platform | Model Identification or Name | Parameters or Version |
|---|---|---|
| CPU | Intel(R USA) Xeon Gold 6330 (Intel Corporation, Santa Clara, CA, USA) | Frequency: 2.00 GHz |
| GPU | NVIDIA GeForce RTX 3090Ti (NVIDIA, Santa Clara, CA, USA) | Video memory: 24 |
| Computer system | Linux | RAM: 80 GB |
| Deep learning framework | PyTorch | 1.13 |
| Computational platform | CUDA | 11.6 |
| Integrated development environment | Vscode | 2023.6 |
| Programming language | Python | 3.8 |
| Model | MGEFA | P6 | LSKA | WIoU | Parameters (M) | GFLOPs | mAP@0.5 |
|---|---|---|---|---|---|---|---|
| YOLOv8s | × | × | × | × | 11.1 | 28.7 | 70.7 |
| × | × | × | √ | 11.1 | 28.7 | 71.1 | |
| √ | × | × | √ | 11.1 | 28.9 | 71.2 | |
| × | √ | × | √ | 17.8 | 28.6 | 73.0 | |
| × | × | √ | √ | 12.2 | 29.5 | 71.6 | |
| √ | √ | × | √ | 17.9 | 28.9 | 72.8 | |
| × | √ | √ | √ | 18.9 | 28.8 | 73.2 | |
| √ | × | √ | √ | 12.2 | 19.6 | 71.7 | |
| √ | √ | √ | √ | 19.0 | 28.0 | 73.4 |
| Model | Parameters (M) | GFLOPs | mAP@0.5 |
|---|---|---|---|
| YOLOv8n | 3.0 | 8.2 | 67.7 |
| YOLOv8n-EV | 5.1 | 8.3 | 69.8 |
| YOLOv8s | 11.1 | 28.7 | 70.7 |
| YOLOv8s-EV (YOLO-EV) | 19.0 | 28.0 | 73.4 |
| YOLOv8m | 25.8 | 79.1 | 73.6 |
| YOLOv8m-EV | 46.5 | 83.6 | 75.3 |
| Model | Parameters (M) | GFLOPs | mAP@0.5 | mAP@0.5:0.95 |
|---|---|---|---|---|
| YOLOv3 | 62 | 155 | 95.3 | 87.0 |
| YOLOv3-SPP | 63 | 63 | 94.3 | 87.5 |
| YOLOv4 | 64 | 143 | 95.2 | 89.5 |
| YOLOv5L | 46 | 108 | 93.8 | 87.7 |
| YOLOv6m | 53 | 123 | 93.0 | 88.1 |
| YOLOv7 | 37 | 105 | 92.8 | 86.5 |
| YOLOv7x | 71 | 189 | 93.8 | 89.1 |
| RT-DETR | 21 | 58 | 91.2 | 85.0 |
| YOLOv8s | 11 | 29 | 94.5 | 88.8 |
| YOLO-EV | 19 | 29 | 95.7 | 89.8 |
| Model | Parameters (M) | GFLOPs | mAP@0.5 | mAP@0.5:0.95 |
|---|---|---|---|---|
| YOLOv3 | 62 | 155 | 80.3 | 50.4 |
| YOLOv3-SPP | 63 | 63 | 83.6 | 56.3 |
| YOLOv4 | 64 | 143 | 82.4 | 56.9 |
| YOLOv5L | 46 | 108 | 81.4 | 51.4 |
| YOLOv6m | 53 | 123 | 85.7 | 59.4 |
| YOLOv7 | 37 | 105 | 81.8 | 49.1 |
| YOLOv7x | 71 | 189 | 82.8 | 52.5 |
| RT-DETR | 21 | 58 | 83.7 | 57.6 |
| YOLOv8s | 11 | 29 | 87.2 | 60.1 |
| YOLO-EV | 19 | 29 | 88.2 | 60.4 |
Disclaimer/Publisher’s Note: The statements, opinions and data contained in all publications are solely those of the individual author(s) and contributor(s) and not of MDPI and/or the editor(s). MDPI and/or the editor(s) disclaim responsibility for any injury to people or property resulting from any ideas, methods, instructions or products referred to in the content. |
© 2024 by the authors. Licensee MDPI, Basel, Switzerland. This article is an open access article distributed under the terms and conditions of the Creative Commons Attribution (CC BY) license (https://creativecommons.org/licenses/by/4.0/).
Share and Cite
Zhou, Q.; Wang, Z.; Zhong, Y.; Zhong, F.; Wang, L. Efficient Optimized YOLOv8 Model with Extended Vision. Sensors 2024, 24, 6506. https://doi.org/10.3390/s24206506
Zhou Q, Wang Z, Zhong Y, Zhong F, Wang L. Efficient Optimized YOLOv8 Model with Extended Vision. Sensors. 2024; 24(20):6506. https://doi.org/10.3390/s24206506
Chicago/Turabian StyleZhou, Qi, Zhou Wang, Yiwen Zhong, Fenglin Zhong, and Lijin Wang. 2024. "Efficient Optimized YOLOv8 Model with Extended Vision" Sensors 24, no. 20: 6506. https://doi.org/10.3390/s24206506
APA StyleZhou, Q., Wang, Z., Zhong, Y., Zhong, F., & Wang, L. (2024). Efficient Optimized YOLOv8 Model with Extended Vision. Sensors, 24(20), 6506. https://doi.org/10.3390/s24206506

