Design of Intelligent Firefighting and Smart Escape Route Planning System Based on Improved Ant Colony Algorithm
Abstract
1. Introduction
2. Literature Review
3. Proposed Work
3.1. Escape Route Planning Based on an Improved Ant Colony Algorithm
3.1.1. Traditional Ant Colony Algorithm
- Traditional pheromone concentration
- 2.
- Selection probability
3.1.2. Fire Spread Model
3.1.3. Improved Ant Colony Algorithm Based on A* Algorithm (IACO-A*)
- A* algorithm
- 2.
- Improvement Strategy of Ant Colony Algorithm for Residual Information
- (1)
- Improved residual information
- (2)
- Improved heuristic factor
- (3)
- Objective function
3.1.4. Process of the Escape Route Planning Algorithm Based on IACO-A*
- Step 1: Initializing parameters. Establish the aggregate count of ants M and the upper limit of iterations N. Allocate starting values to the coefficients of pheromone concentration, heuristic function, residual pheromone coefficient, and the constant Q;
- Step 2: Choosing a route. Determine the likelihood of the k-th ant’s transition using specific formulas based on improved ACO. Employ the roulette tactic to select the subsequent node, guaranteeing a higher likelihood of choosing nodes with greater selection chances.
- Step 3: Constructing the path. Ascertain whether the present ant has arrived at its destination. Upon arriving at the endpoint, log the ant’s travel distance and modify the shortest existing route; if the ant hasn’t arrived at the endpoint, proceed to Step 2, choosing the subsequent node as previously mentioned, until the k-th ant arrives at the endpoint.
- Step 4: Ascertain if every one of the M ants has finished building their paths. Upon completion, modify the improved path pheromones; if not, revert to Step 2 and continue constructing the subsequent ant’s path.
- Step 5: Ascertain if the upper limit of iterations has been attained. Otherwise, go back to Step 2 and proceed with a fresh cycle of path choosing and building. Should the upper limit of iterations be surpassed, halt the computation and present the shortest route along with its length as the best solution for the objective function. Plans for the escape route have been finalized. See Figure 2.
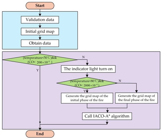
3.2. The Fire Detection and Dynamic Path Planning Algorithm
- Step 1: System initialization.
- Step 2: Generate the initial grid map.
- Step 3: The lower computer collects various data and uploads it to the LabVIEW upper computer.
- Step 4: Determine the fire situation based on various data. If the temperature is below 50 °C and the CO concentration is below 200, it is determined that no fire has occurred; if the temperature is between 50 °C and 80 °C and the CO concentration is between 200 and 2000, it is determined to be the early stage of a fire, and an early-stage fire map is generated; if the temperature is above 80 °C or the CO concentration is above 2000, it is determined to be the mid-to-late stage of a fire, and a mid-to-late-stage fire map is generated.
- Step 5: Implement the evacuation route planning algorithm to map out escape routes for different stages of the fire based on the map generated in Step 4.
- Step 6: Finish.
3.3. Design of the Upper Computer
3.3.1. Sliding Pages
3.3.2. Data Collection Area
3.3.3. Path Planning Area
4. Experimental Design and Verification
4.1. Setting Up the Test Environment
4.2. Simulation Testing of Escape Route Planning
4.2.1. Path Planning for the Early Stage of Fires
- Analysis of fire incidents
- 2.
- Escape route planning
4.2.2. Initial Path Planning for Fires
- Analysis of fire incidents
- 2.
- Escape route planning
4.3. Testing of Upper Computer
4.3.1. Upper Computer’s Test for Early Stage of the Fire
4.3.2. Upper Computer’s Test for Mid-to-Late Stage of the Fire
4.3.3. Upper Computer’s Test in Case of High CO Levels
4.4. Escape Route Planning in Case of Node Data Abnormality
4.5. Performance Comparison
5. Conclusions
- (1)
- Compared to the ACO model, the IACO-A* model considers the real-time dispersion of fire products, allowing the evacuation paths to reflect the impact of fire spread on path planning. Thus, evacuation routes can be adjusted in real-time according to the development of the fire, enabling effective avoidance of hazardous areas under different fire scenarios. This further ensures the safety of evacuees compared to the ACO algorithm and can be applied in practical fire escape path planning.
- (2)
- The improved algorithm based on ‘A* + Ant Colony’ yields better results, converges faster, and demonstrates good real-time performance.
- (3)
- The abnormal node data correction method addresses issues of false alarms, missed reports, and data loss caused by abnormal sensor node operation in high-temperature fire environments. By integrating a phased path planning method based on fire spread trends, it can more accurately simulate actual fire scenarios. This helps to mitigate the impact of issues such as incomplete or inaccurate real-time monitoring data from nodes, improving the timeliness and reliability of escape route planning.
- (4)
- The fire monitoring and escape route monitoring system built on the LabVIEW platform is versatile. This effectively combines the big data of fire detection terminals with artificial intelligence technology, helping to enhance the intelligence level of building fire safety management. This can serve as a reference for indoor fire alarm monitoring technology.
Author Contributions
Funding
Institutional Review Board Statement
Informed Consent Statement
Data Availability Statement
Conflicts of Interest
References
- Zhang, J.; Shi, Z.; Zhang, A.; Yang, Q.; Shi, G.; Wu, Y. UAV Trajectory Prediction Based on Flight State Recognition. IEEE Trans. Aerosp. Electron. Syst. 2023, 60, 2629–2641. [Google Scholar] [CrossRef]
- Shi, Z.; Shi, G.; Zhang, J.; Wang, D.; Xu, T.; Ji, L.; Wu, Y. Design of UAV Flight State Recognition System for Multi-Sensor Data Fusion. IEEE Sensors J. 2024, 24, 21386–21394. [Google Scholar] [CrossRef]
- Shi, Z.; Zhang, J.; Shi, G.; Ji, L.; Wang, D.; Wu, Y. Design of a UAV Trajectory Prediction System Based on Multi-Flight Modes. Drones 2024, 8, 255. [Google Scholar] [CrossRef]
- Shi, Z.; Zhang, J.; Shi, G.; Zhu, M.; Ji, L.; Wu, Y. Autonomous UAV Safety Oriented Situation Monitoring and Evaluation System. Drones 2024, 8, 308. [Google Scholar] [CrossRef]
- Juan, X. Research and Application of Path Planning Algorithm. Ph.D. Thesis, University of Electronic Science and Technology, Chengdu, China, 2015; p. 3. [Google Scholar]
- Li, X.; Wang, J.; Li, J.; Zhao, Z.; Luo, X. Path Planning for Multi-Vehicle Formation with Obstacles via Joint Grid Network and Improve Particle Swarm Optimization. In Proceedings of the 2018 37th Chinese Control Conference (CCC), Wuhan, China, 25–27 July 2018; pp. 6429–6434. [Google Scholar]
- Hao, B.; Zhao, J.; Wang, Q. A Review of Intelligence-Based Vehicles Path Planning. SAE Int. J. Commer. Veh. 2023, 16, 329–339. [Google Scholar] [CrossRef]
- Gaoh, L. Research on the Unreachable Target of Artificial Potential Field Method. Foreign Electron. Meas. Technol. 2018, 37, 29–33. [Google Scholar]
- Xiong, N.; Liu, Y. Improvement and Parallelization of A* Algorithm. Comput. Appl. 2015, 35, 1843–1848. [Google Scholar]
- Zhang, J.; Wu, J.; Shen, X.; Li, Y. Autonomous Land Vehicle Path Planning Algorithm Based on Improved Heuristic Function of A-Star. Int. J. Adv. Robot. Syst. 2021, 18, 17298814211042730. [Google Scholar] [CrossRef]
- Niu, C.; Li, A.; Huang, X.; Li, W.; Xu, C. Research on Global Dynamic Path Planning Method Based on Improved A* Algorithm. Math. Probl. Eng. 2021, 2021, 4977041. [Google Scholar] [CrossRef]
- Luo, Z.; Feng, S.; Liu, X.; Chen, J.; Wang, R. Method of Area Coverage Path Planning of Multi-Unmanned Cleaning Vehicles Based on Step by Step Genetic Algorithm. J. Electr. Measur. Instr. 2023, 34, 43–50. [Google Scholar]
- Song, Q.; Zhao, Q.; Wang, S.; Liu, Q.; Chen, X. Dynamic Path Planning for Unmanned Vehicles Based on Fuzzy Logic and Improved Ant Colony Optimization. IEEE Access 2020, 8, 62107–62115. [Google Scholar] [CrossRef]
- Jin, Q.; Hu, Q.; Zhao, P.; Wang, S.; Ai, M. An Improved Probabilistic Roadmap Planning Method for Safe Indoor Flights of Unmanned Aerial Vehicles. Drones 2023, 7, 92. [Google Scholar] [CrossRef]
- Yang, S.M.; Lin, Y.A. Development of an Improved Rapidly Exploring Random Trees Algorithm for Static Obstacle Avoidance in Autonomous Vehicles. Sensors 2021, 21, 2244. [Google Scholar] [CrossRef]
- Qi, X.; Zhang, H.; Rong, Q. Path Planning Based on Improved Particle Swarm Optimization for AUVs. J. Coast. Res. 2020, 111, 279–282. [Google Scholar]
- Cui, J.; Wu, L.; Huang, X.; Xu, D.; Liu, C.; Xiao, W. Multi-Strategy Adaptable Ant Colony Optimization Algorithm and Its Application in Robot Path Planning. Knowl.-Based Syst. 2024, 288, 111459. [Google Scholar] [CrossRef]
- Hashemi, A.; Joodaki, M.; Joodaki, N.Z.; Dowlatshahi, M.B. Ant Colony Optimization Equipped with an Ensemble of Heuristics through Multi-Criteria Decision Making: A Case Study in Ensemble Feature Selection. Appl. Soft Comput. 2022, 124, 109046. [Google Scholar] [CrossRef]
- Wu, H.; Gao, Y. An Ant Colony Optimization Based on Local Search for the Vehicle Routing Problem with Simul taneous Pickup–Delivery and Time Window. Appl. Soft Comput. 2023, 1396, 110203. [Google Scholar]
- Song, Q.; Yu, L.; Li, S.; Hanajima, N.; Zhang, X.; Pu, R. Energy Dispatching Based on an Improved PSO-ACO Algorithm. Int. J. Intell. Syst. 2023, 2023, 1–17. [Google Scholar] [CrossRef]
- Bhat, R.; Rao, P.K.; Kamath, C.R.; Tandon, V.; Vizzapu, P. Comparative Analysis of Bellman-Ford and Dijkstra’s Algorithms for Optimal Evacuation Route Planning in multi-floor buildings. Cogent Eng. 2024, 11, 2319394. [Google Scholar] [CrossRef]
- Alameri, I.; Komarkova, J.; Al-Hadhrami, T.; Yahya, A.E.; Gharbi, A. Optimizing Connections: Applied Shortest Path Algorithms for MANETs. Comput. Model. Eng. Sci. 2024, 141, 787–807. [Google Scholar] [CrossRef]
- Liu, M.; Xu, X.; Wang, X.; Ge, M.; Ling, L.; Liu, C. An On-Line Path Planning of Assembly Robots Based on FOVS. Preprint 2021. [Google Scholar] [CrossRef]
- Racanière, S.; Weber, T.; Reichert, D.; Buesing, L.; Guez, A.; Jimenez Rezende, D.; Wierstra, D. Imagination-Augmented Agents for Deep Reinforcement Learning. In Proceedings of the 31st International Conference on Neural Information Processing Systems, Long Beach, CA, USA, 4–9 December 2017; pp. 5694–5705. [Google Scholar]
- Cui, J.-X.; Zhu, M.-T.; Wang, H.-Y.; Zhang, P.; Wang, H.; Soochow University College of Computer Science and Technology. Value Iteration Algorithm Based on Reinforcement Learning. Comput. Knowl. Technol. 2014, 7348–7350. [Google Scholar]
- Zhang, F.; Duan, S.; Wang, L. Route Searching Based on Neural Networks and Heuristic Reinforcement Learning. Cogn. Neuro Dyn. 2017, 11, 1–14. [Google Scholar] [CrossRef] [PubMed]
- Zou, Q.; Zhang, Y.; Liu, S. Path Planning Algorithm Based on RRT and SARSA(λ) in Unknown and Complex Conditions. In Proceedings of the Chinese Control and Decision Conference (CCDC), Hefei, China, 22–24 August 2020; pp. 2035–2040. [Google Scholar]
- Liu, S.J.; Tong, X.R. Urban Traffic Path Planning Based on Reinforcement Learning. Comput. Appl. 2021, 41, 185–190. [Google Scholar]
- Munoz, G.H. Deep Gaussian Processes Using Expectation Propagation and Monte Carlo Methods. In Machine Learning and Knowledge Discovery in Databases; Springer: Berlin/Heidelberg, Germany, 2018; pp. 479–497. [Google Scholar]
- Nair, D.S.; Supriya, P. Comparison of Temporal Difference Learning Algorithm and Dijkstra’s Algorithm for Robotic Path Planning. In Proceedings of the Second International Conference on Intelligent Computing and Control Systems (ICICCS), Madurai, India, 14–15 June 2018; pp. 1619–1624. [Google Scholar]
- Mnih, V.; Kavukcuoglu, K.; Silver, D.; Rusu, A.A.; Veness, J.; Bellemare, M.G.; Graves, A.; Riedmiller, M.; Fidjeland, A.K.; Ostrovski, G.; et al. Human-Level Control through Deep Reinforcement Learning. Nature 2015, 518, 529–533. [Google Scholar] [CrossRef]
- Arulkumaran, K.; Deisenroth, M.P.; Brundage, M.; Bharath, A.A. Deep Reinforcement Learning: A Brief Survey. IEEE Signal Process. Mag. 2017, 34, 26–38. [Google Scholar] [CrossRef]
- Hasselt, H.; Guez, A.; Silver, D. Deep Reinforcement Learning with Double Q-Learning. In Proceedings of the Thirtieth AAAI Conference on Artificial Intelligence, Phoenix, AZ, USA, 12–13 February 2016; pp. 2094–2100. [Google Scholar]
- Shi, Z.; Jia, Y.; Shi, G.; Zhang, K.; Ji, L.; Wang, D.; Wu, Y. Design of Motor Skill Recognition and Hierarchical Evaluation System for Table Tennis Players. IEEE Sens. J. 2024, 24, 5303–5315. [Google Scholar] [CrossRef]
- Benikhlef, I.; Senoussaoui, A.; Daho, S.A.B. Algoritem kriging za kriging algorithm for kartiranje gravimetričnih mapping the gravimetric podatkov na severu data in the north of alžirije algeria. Geod. Vestn. 2024, 68, 2. [Google Scholar] [CrossRef]
- Di, J.; Jiangning, X.; Fu, J.; Li, B.; Miao, W. Study on the Regional ASF Prediction Method Based on the Ordinary Kriging Interpolation. Phys. Scr. 2023, 99, 015026. [Google Scholar] [CrossRef]
- Hart, P.E.; Nilsson, N.J.; Raphael, B. Aformal basis for the heuristic determination of minimum cost paths in graphs. IEEE Trans. Syst. Sci. Cybern. 1968, 4, 100–107. [Google Scholar] [CrossRef]


















| Level of Fire | Stage of Fire | Temperature/°C | Concentration/ppm |
|---|---|---|---|
| Safe | No fire | <42 | <55 |
| Potential danger | No fire | 42~50 | 50~200 |
| Dangerous/numbing to humans | Early stage | 50~80 | 200~2000 |
| Extremely dangerous/fatal | Later stage | >80 | >2000 |
| M | Q | Iter | |||
|---|---|---|---|---|---|
| 50 | 1 | 7 | 0.3 | 1 | 100 |
| Sensor Serial Number | Sensor Data | Time/a.m. | ||||||||
|---|---|---|---|---|---|---|---|---|---|---|
| 8:00 | 8:15 | 8:30 | 8:45 | 9:00 | 9:15 | 9:30 | 9:45 | 10:00 | ||
| No. 1 | Temperature | 26 | 26 | 28 | 29 | 54 | 55 | 58 | 60 | 63 |
| CO concentration | 30 | 30 | 31 | 35 | 300 | 310 | 500 | 595 | 753 | |
| No. 2 | Temperature | 26 | 26 | 27 | 30 | 39 | 39 | 40 | 40 | 41 |
| CO concentration | 30 | 30 | 30 | 31 | 42 | 43 | 46 | 45 | 47 | |
| No. 3 | Temperature | 26 | 26 | 26 | 27 | 30 | 30 | 33 | 33 | 32 |
| CO concentration | 32 | 32 | 34 | 35 | 38 | 38 | 37 | 38 | 39 | |
| No. 4 | Temperature | 26 | 26 | 25 | 26 | 48 | 48 | 46 | 47 | 47 |
| CO concentration | 31 | 30 | 30 | 36 | 112 | 125 | 150 | 156 | 190 | |
| No. 5 | Temperature | 26 | 26 | 27 | 31 | 60 | 61 | 65 | 68 | 70 |
| CO concentration | 30 | 30 | 30 | 30 | 315 | 408 | 601 | 780 | 830 | |
| No. 6 | Temperature | 26 | 26 | 26 | 28 | 43 | 44 | 46 | 46 | 48 |
| CO concentration | 34 | 34 | 31 | 44 | 82 | 88 | 126 | 162 | 173 | |
| No. 7 | Temperature | 26 | 26 | 24 | 26 | 27 | 27 | 38 | 38 | 37 |
| CO concentration | 30 | 30 | 32 | 32 | 34 | 34 | 351 | 35 | 26 | |
| No. 8 | Temperature | 27 | 27 | 28 | 29 | 32 | 32 | 34 | 34 | 34 |
| CO concentration | 34 | 34 | 31 | 34 | 42 | 43 | 45 | 45 | 46 | |
| No. 9 | Temperature | 28 | 28 | 29 | 29 | 42 | 42 | 44 | 45 | 47 |
| CO concentration | 35 | 35 | 33 | 37 | 61 | 70 | 77 | 90 | 92 | |
| Sensor Serial Number | Sensor Data | Time/a.m. | ||||||||
|---|---|---|---|---|---|---|---|---|---|---|
| 10:00 | 10:15 | 10:30 | 10:45 | 11:00 | 11:15 | 11:30 | 11:45 | 12:00 | ||
| No. 1 | Temperature | 63 | 64 | 68 | 68 | 71 | 76 | 74 | 76 | 78 |
| CO concentration | 753 | 802 | 810 | 865 | 885 | 901 | 920 | 948 | 960 | |
| No. 2 | Temperature | 41 | 43 | 42 | 42 | 45 | 47 | 47 | 47 | 48 |
| CO concentration | 47 | 54 | 120 | 140 | 143 | 156 | 162 | 169 | 184 | |
| No. 3 | Temperature | 32 | 32 | 33 | 34 | 32 | 32 | 31 | 33 | 29 |
| CO concentration | 39 | 39 | 38 | 38 | 35 | 34 | 32 | 32 | 30 | |
| No. 4 | Temperature | 47 | 48 | 52 | 57 | 57 | 63 | 62 | 62 | 60 |
| CO concentration | 190 | 214 | 230 | 296 | 300 | 320 | 327 | 379 | 389 | |
| No. 5 | Temperature | 70 | 75 | 76 | 84 | 83 | 92 | 89 | 89 | 94 |
| CO concentration | 830 | 997 | 2001 | 2015 | 2046 | 2040 | 2031 | 2024 | 2021 | |
| No. 6 | Temperature | 48 | 49 | 52 | 59 | 67 | 69 | 68 | 67 | 64 |
| CO concentration | 173 | 179 | 230 | 332 | 350 | 387 | 452 | 448 | 441 | |
| No. 7 | Temperature | 24 | 28 | 36 | 36 | 38 | 40 | 38 | 38 | 37 |
| CO concentration | 36 | 39 | 43 | 44 | 48 | 50 | 51 | 52 | 50 | |
| No. 8 | Temperature | 34 | 41 | 45 | 47 | 48 | 50 | 47 | 45 | 45 |
| CO concentration | 46 | 83 | 93 | 118 | 123 | 135 | 156 | 149 | 143 | |
| No. 9 | Temperature | 47 | 58 | 83 | 89 | 85 | 86 | 90 | 92 | 93 |
| CO concentration | 92 | 2004 | 2060 | 2059 | 2049 | 2051 | 2062 | 2059 | 2052 | |
| Starting Point | (3, 17) | (13, 4) | (12, 10) | |||||
|---|---|---|---|---|---|---|---|---|
| Emergency Exit Number | EXIT-2 | EXIT-3 | EXIT-2 | EXIT-3 | EXIT-2 | EXIT-3 | ||
| Early stage of fire | Original ACO | Path length/m | 24.556 | 9.243 | 9.512 | 20.071 | 9.243 | 11.205 |
| Number of iterations | 100 | 100 | 100 | 100 | 98 | 100 | ||
| Runtime/s | 16.64 | 16.32 | 16.71 | 16.43 | 16.56 | 16.34 | ||
| Improved ACO | Path length/m | 20.071 | 8.414 | 9.243 | 17.828 | 8.414 | 9.828 | |
| Number of iterations | 70 | 71 | 66 | 80 | 70 | 84 | ||
| Runtime/s | 12.32 | 12.78 | 12.09 | 12.54 | 12.70 | 12.33 | ||
| Mid-to-late stage of fire | Original ACO | Path length/m | 24.314 | 9.243 | 9.512 | 25.728 | 9.243 | 20.899 |
| Number of iterations | 100 | 100 | 100 | 100 | 100 | 100 | ||
| Runtime/s | 16.04 | 16.67 | 16.64 | 16.32 | 16.20 | 15.44 | ||
| Improved ACO | Path length/m | 20.071 | 8.414 | 9.243 | 20.071 | 8.414 | 16.071 | |
| Number of iterations | 71 | 73 | 70 | 78 | 76 | 80 | ||
| Runtime/s | 12.51 | 12.54 | 12.65 | 12.41 | 12.18 | 12.21 | ||
Disclaimer/Publisher’s Note: The statements, opinions and data contained in all publications are solely those of the individual author(s) and contributor(s) and not of MDPI and/or the editor(s). MDPI and/or the editor(s) disclaim responsibility for any injury to people or property resulting from any ideas, methods, instructions or products referred to in the content. |
© 2024 by the authors. Licensee MDPI, Basel, Switzerland. This article is an open access article distributed under the terms and conditions of the Creative Commons Attribution (CC BY) license (https://creativecommons.org/licenses/by/4.0/).
Share and Cite
Li, N.; Shi, Z.; Jin, J.; Feng, J.; Zhang, A.; Xie, M.; Min, L.; Zhao, Y.; Lei, Y. Design of Intelligent Firefighting and Smart Escape Route Planning System Based on Improved Ant Colony Algorithm. Sensors 2024, 24, 6438. https://doi.org/10.3390/s24196438
Li N, Shi Z, Jin J, Feng J, Zhang A, Xie M, Min L, Zhao Y, Lei Y. Design of Intelligent Firefighting and Smart Escape Route Planning System Based on Improved Ant Colony Algorithm. Sensors. 2024; 24(19):6438. https://doi.org/10.3390/s24196438
Chicago/Turabian StyleLi, Nan, Zhuoyong Shi, Jiahui Jin, Jiahao Feng, Anli Zhang, Meng Xie, Liang Min, Yunfang Zhao, and Yuming Lei. 2024. "Design of Intelligent Firefighting and Smart Escape Route Planning System Based on Improved Ant Colony Algorithm" Sensors 24, no. 19: 6438. https://doi.org/10.3390/s24196438
APA StyleLi, N., Shi, Z., Jin, J., Feng, J., Zhang, A., Xie, M., Min, L., Zhao, Y., & Lei, Y. (2024). Design of Intelligent Firefighting and Smart Escape Route Planning System Based on Improved Ant Colony Algorithm. Sensors, 24(19), 6438. https://doi.org/10.3390/s24196438

