FL-DSFA: Securing RPL-Based IoT Networks against Selective Forwarding Attacks Using Federated Learning
Abstract
1. Introduction
1.1. Motivation
1.2. Use Case: Selective Forwarding Attacks in Smart Healthcare Systems
- To perform an extensive review of the literature on selective forwarding attacks and the current strategies for detecting them;
- To create a simulation environment for assessing the effects of selective forwarding attacks on RPL-based IoT networks, and;
- To devise a security framework incorporating federated learning to improve detection accuracy of the system.
2. Related Work
2.1. Security Challenges in IoT Attack Mitigation Studies
2.2. Federated Learning Use Cases in IoT
2.3. Deep Learning Models for IoT Applications
2.4. Research Gaps
3. Research Methodology
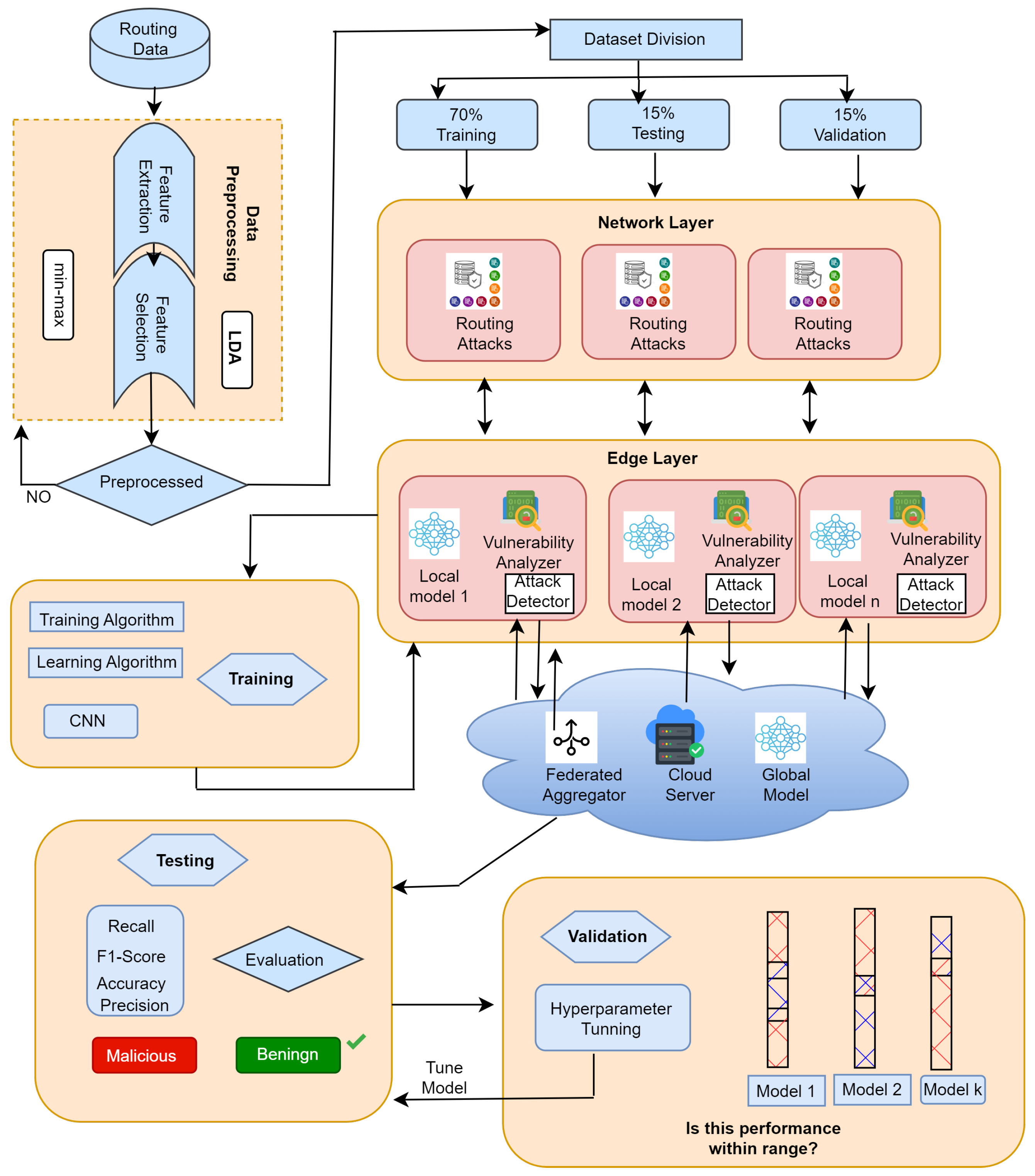
3.1. Dataset Description and Pre-Processing
- Dataset Description: This study utilizes a publicly accessible dataset called IoT Routing Attack Dataset (IRAD) [53]. The dataset comprises authentic data, containing both harmless and the most current widespread attacks. The table provides a comprehensive account of the quantity and dimensions of each occurrence; see Table 4.In this study, three samples of dataset are used, each including two distinct classes: the malicious and benign samples.
- Dataset Split: Training, Validation, and Test: During the data sampling step, a meticulously chosen subset of 150,000 samples has been gathered from the dataset. The provided subset has been methodically partitioned into three sets to improve the reliability of training, testing, and validating the model. More precisely, 70% of the samples have been allocated to the training set, which forms the basis for the model’s learning process. Afterwards, 10% of the samples were assigned to the validation set, which is crucial as it helps in tuning up the model’s performance. This test set contains the leftover 20% of the data; it checks how well our model can be applied outside the existing data. With this stratified partitioning strategy, there is no bias or favoritism in any of the training set, validation set or test sets used for model assessment. See Table 5.
- Dataset Pre-processing: A wireshark analyzer was used to convert the packet capture (PCAP) files to a comma-separated value (CSV) format. A preprocessing script has been developed, as will be described.
- Feature Extraction and Selection: This research focuses on the process, which is thorough in regards to obtaining selections and developing features, struggling heavily to refine dataset features and aiming at overcoming the associated danger of overfitting. The use of Linear Discriminant Analysis (LDA) enhanced the separability of different classes by representing each subset with a single feature, allowing for the distinction between attack and benign classes, as demonstrated in Figure 3. By intentionally excluding identifiers, bias was minimized, thereby assuring a thorough and unbiased investigation. The IRAD datasets, which include qualitative and quantitative features, were carefully converted to be compatible with numerical learning methods. The significant analysis and adjustment of DAO, DIO, and 6LoWPAN characteristics highlight their crucial functions in the Routing Protocol for RPL. The combination of harmless and destructive datasets maintained consistency in structural characteristics, and using Scikit-learn, properties showing strong correlations to the output variable were specifically separated. This comprehensive approach emphasizes the thorough identification and selection of characteristics to achieve research goals within the specific field. Three attacks were evaluated, focusing on the reception elements and transmission of 6LoWPAN protocol packets and DIO control messages. The selection of relevant attributes was carried out using deep neural networks, Pearson correlation coefficients, and histograms. The DNN technique was used to evaluate the value of the recovered characteristics and identify the most effective number of neurons. The information on the features is provided in Table 6.
- Feature Normalization: The feature normalization procedure is used to standardize datasets and populate them into an even range. The min–max scaling procedures were the most direct, uncomplicated, and adaptable method for normalizing the values of the selected attributes. The newly introduced feature, designated as Y*, is adjusted to span a range of values between 0 and 1. RPL stands for the values that have been normalized. The variable “RPL.FACTOR” denotes the starting value of the feature, whereas “RPL.FACTORmin” and “RPL.FACTORmax” indicate the minimum and maximum values of the selected features, respectively, as shown in Equation (2)By using bagging to combine unbiased variables, a model with decreased variance was attained. A classifier, which is a feed-forward artificial neural network, was used to examine specific properties. The network consisted of at least three nodes in each layer and utilized various activation functions.
3.2. Local Models’ Training
- Logistic regression (LR) The statistical deep learning method is utilized for binary classification to predict the likelihood of a routing assault using the IoT Routing Attack Dataset (IRAD). The logistic regression model is formally defined as follows:
- K-nearest Neighbors (KNN) The KNN approach is a classification strategy that assigns a class to a data point based on the majority class of its nearest neighbor in the space of the feature. This approach is agnostic to any specific assumptions about the data distribution. The projected class for a certain data point, X, is mathematically defined by the class that appears most frequently among its k-nearest neighbors.
- Support Vector Machine (SVM) SVM is an ML classification and regression analysis technique. It belongs to the supervised learning domain, which implies that it necessitates labeled data for model training. The objective is to ascertain a hyperplane that effectively partitions the data into definite classes. The SVM technique aims to mathematically identify the hyperplane (H) with the largest margin that can accurately divide the classes.
- Naıve Bayes (NB) The NB method is a probabilistic approach that applies Bayes’ theorem and assumes attribute independence. It is commonly used for activities that need categorization. The Naive Bayes model is formally defined as follows:
3.3. Global Model Aggregation
- Federated Averaging: following the individual clients’ training and updating of the model, the server combines the models and calculates the new global model using Equation below:This technique ensures that the global model mirrors the cooperative developments from all local models, upholding high efficiency while conserving data secrecy.In addition, the loss function can be reduced by handling the optimisation complexity given in the Equation below:
3.4. The Cross-Validation of the Models
3.5. Evaluation Parameters for Methodology
- Accuracy: The accuracy is a key factor used to measure to what extent the model’s predictions are correct, providing a strategy to analyze its overall performance.
- Precision: This statistic examines the precision of positive predictions, emphasizing the model’s ability to reduce false positives. It is especially pertinent in situations when accuracy is a crucial factor. This parameter checks the precision of positive predictions in reducing false alerts; it is important especially when accuracy matters most.
- Recall: Recall reveals how many instances are correctly identified versus misclassified data points, taking into consideration sensitive issues so that the system responds to relevant cases as expected without classifying anything incorrectly, and without caring about sensitivity and specificity. In preventing further occurrences of error type II, this value is required.
- F1 Score: F1 score provides the mean of both accuracy and recall, offering a comprehensive evaluation of the FL models. This is obtained through taking both false positives and false negatives into consideration, hence giving a balanced view.
- Confusion Matrix: A visual portrayal emphasizes the allocation of true positive, true negative, inaccurate positive, and erroneous negative predictions, offering a full overview of the model’s efficacy across multiple categories.
3.6. Federated Learning Algorithm
3.7. Implementation Details
| Algorithm 1 Federated learning with Selective Forwarding Attack Detection. |
|
4. Results
4.1. KNN
- Global vs. Local Model Training: The outcomes of our study are shown in Figure 4. In several assessment categories, they demonstrate noteworthy accomplishments. The local and global models scored an amazing 95% for accuracy, recall, precision, and F1 score. The local models are made especially to handle the complexity of their particular IoT environments, effectively differentiating between normal network behavior and potentially dangerous behavior. Smooth data integration from several local models by the global model enhances its understanding of the dynamics of IoT networks. The global model replicates the outstanding performance of the local models through the use of this cooperative technique, producing an amazing 95% in all assessment criteria. Considering their overall amazing accuracy, recall, precision, and F1 score measures, the models are trustworthy in handling complexity in the dataset.
- Confusion Matrix of KNN: Figure 5 displays the efficacy of the KNN model. Based on the data, the model accurately predicted 13,789 instances out of 28,000 as “True 0”, which signals regular network functioning. In addition, the program properly identified 14,576 incidents as “True 1”, indicating incidences of selective forwarding attacks. Yet, it yielded 805 misclassifications, marked as “predicted 0” that were actually “true 1”; additionally, 830 identifications were wrongly flagged as “predicted 1” when in reality, they were “true 0”. However, there are infrequent misclassifications, but it carries out very well on the whole by guessing right in many situations and making only a few false ones. Its competence and potential in enhancing security against malicious attacks in IoT networks is highlighted by the impressive performance of the KNN model on recognizing selective forwarding attacks instances on IRAD dataset.
4.2. Logistic Regression (LR)
- Global vs. Local Model Training: The remarkable global and local performance of the logistic regression model is shown in Figure 6, which also shows its usefulness in binary classification problems. The model shows remarkable accuracy rate of 93% with precision, recall, and F1 score values of 92%, 95%, and 93%, in that order, globally. This emphasizes its ability to classify events and effectively document accurate, positive outcomes. At the local level, both local models consistently achieve high levels of accuracy, precision, recall, and F1 score. Some measures show tiny gains. Specifically, Local LR 2 is notable for its increased accuracy of 94%, while it has a slightly lower precision of 91%. However, the global logistic regression model performs better than both local models when evaluating the combined results, confirming its superiority across all measures. By adopting an integrated perspective, the global model emerges as the most advantageous option, capitalizing on the advantages of local variations to obtain superior overall performance in binary classification tasks.
- Confusion Matrix of LR: The confusion matrix displayed in Figure 7 provides a detailed assessment of the effectiveness of the logistic regression model. The model has impressive accuracy in its predictions, as seen by the significant number of occurrences accurately identified as either absence (13,339 instances) or presence (14,601 instances) of selective forwarding assaults, indicated by true labels 0 and 1, respectively. In addition, the model has a significantly low misclassification rate, with just 1252 examples improperly classified as not having selective forwarding attacks and 808 occurrences mistakenly labelled as having such attacks. The little difference between the predicted and real labels highlights the model’s strong performance and ability to accurately distinguish between normal network behaviour and malicious selective forwarding actions. Strong sensitivity and specificity—qualities essential for preserving the integrity and security of IoT installations depending on the RPL protocol—are shown by the model’s precision. Thus, our results provide a solid foundation for the use of FL-based detection systems, a potent technique of fortifying IoT networks against the dangerous threat of selective forwarding attacks.
4.3. Support Vector Machine (SVM)
- Global vs. Local Model Training: The SVM model’s evaluation parameters provide outstanding performance on a number of measures, as Figure 8 illustrates. The model predicts with a high overall accuracy level of 95%. Besides, the model demonstrates its ability to provide accurate and trustworthy positive identifications with an accuracy rate of 94%. At the same time, a 96% recall rate implies that it recognizes selective forwarding attacks taken as prominent instances. The 95% F1 score, for false negatives and false positives, shows that generally the model has no problem balancing between precision and recall. Taken together, it is evident that SVM can detect patterns that indicate selective forwarding attacks.
- Confusion Matrix of SVM: The confusion matrix provided in Figure 9 illustrates the high performance of the SVM model while applying federated learning for recognizing selective forwarding attacks in IoT networks with the RPL protocol. The program displays exceptional accuracy in accurately recognizing scenarios that do not include selective forwarding attacks, totaling 13,627 occurrences. Furthermore, it is quite accurate in detecting the occurrence of these assaults, identifying 14,808 instances as selective forwarding behavior. The results demonstrate the model’s exceptional sensitivity and specificity, as well as its ability to successfully strengthen IoT networks against hostile behavior. The ability to accurately distinguish between safe and malicious network data is critical for improving the security of RPL-enabled IoT setups. This provides a solid foundation for future optimization efforts to eliminate misidentifications and improve detection systems.
4.4. Naive Bayes (NB)
- Global vs. Local Model Training: In many aspects, the Naive Bayes classifier performs admirably according to the assessment criteria shown in Figure 10. The model suggests a considerable degree of general correctness in its predictions, with an accuracy of 87%, or the percentage of properly identified instances. For global and local cases, respectively, the model shows that it can provide accurate affirmative identifications with remarkable precision scores of 98% and 97%. Furthermore, the model demonstrates competence in detecting pertinent cases of selective forwarding attacks, even though it has much lower recall scores of 76% and 75% for the global and local examples, respectively. Computed as the mean of accuracy and recall, the F1 scores always reach 86%. This suggests a performance in controlling the trade-off between false negative and false positive that is balanced. The results show that the Naive Bayes classifier is quite good at spotting trends that point to selective forwarding attacks in RPL-controlled IoT networks. This highlights the promise of the classifier as a trustworthy detection technique in the particular research field.
- Confusion Matrix of NB: We use the confusion matrix presented in Figure 11 to extensively assess the efficacy of a Naive Bayes classifier in identifying selective forwarding attacks in RPL-enabled IoT networks. Although the model misclassifies 14,382 examples as such, it is remarkably accurate at correctly detecting events without sending out assaults only in certain cases. Furthermore, the detection of selective forwarding attacks is quite sensitive; 11,728 examples of this behavior have been found. It is shown that, save from a few instances of false positives (214) and false negatives (3675) results, the model can usually differentiate between beneficial and detrimental network activity. The results indicate that the Naive Bayes classifier proves to be a trustworthy detection technique to enhance the security of IoT systems with RPL capability. Its ability to thwart selective forwarding attacks has to be enhanced, and misclassifications have to be reduced.
4.5. Global Model Performance on Test Data
4.6. Global Models’ Performance on Validation Data
4.7. State of the Art Comparison and Discussion
4.8. Potential Real-World Applications of FL-DSFA
5. Conclusions and Future Directions
Author Contributions
Funding
Institutional Review Board Statement
Informed Consent Statement
Data Availability Statement
Acknowledgments
Conflicts of Interest
Abbreviations
| IoT | Internet of Things |
| RPL | Routing Protocol for Low-Power and Lossy Networks |
| FL-DSFA | Federated Learning-based Detection Mechanism for Selective Forwarding Attack |
| IRAD | IoT Routing Attack Dataset |
| HF | Hello Flood |
| DR | Decreased Rank |
| VN | Version Number |
| LR | Logistic regression |
| KNN | K-Nearest Neighbors |
| SVM | Support Vector Machine |
| NB | Naive Bayes |
| DoS | Denial of Service |
| DDoS | Distributed Denial of Service |
| CNN | Convolutional Neural Network |
| TCP | Transmission Control Protocol |
| MQTT | Message Queuing Telemetry Transport |
| RF | Random Forest |
| NN | Neural Networks |
| ST | Stacking |
| BG | Bagging |
| DT | Decision Tree |
| ATD | Artificial Training Data |
| SC-SVM | Single-Class SVM |
| FDA | Federated Defense Approach |
| IDS | Intrusion Detection System |
| CPS | Cyber-Physical Systems |
| FFDNN | Feed-Forward Deep Neural Network |
| WFEU | Wrapper-Based Feature Extraction Unit |
| GRU | Gated Recurrent Units |
| LSTM | Long Short-Term Memory Networks |
| PCAP | Packet Capture |
| CSV | Comma-Separated Value |
| LDA | Linear Discriminant Analysis |
| DAO | Destination Advertisement Object |
| DNN | Deep Neural Network |
| FL | Federated Learning |
| ANN | Artificial Neural Networks |
References
- Noor, F. Internet of Things and Big Data: Transforming Business and Society through Advanced Analytics. J. Environ. Sci. Technol. 2023, 2, 48–60. [Google Scholar]
- Mu, X.; Antwi-Afari, M.F. The applications of Internet of Things (IoT) in industrial management: A science mapping review. Int. J. Prod. Res. 2024, 62, 1928–1952. [Google Scholar] [CrossRef]
- Rath, K.C.; Khang, A.; Roy, D. The Role of Internet of Things (IoT) Technology in Industry 4.0 Economy. In Advanced IoT Technologies and Applications in the Industry 4.0 Digital Economy; CRC Press: Boca Raton, FL, USA, 2024; pp. 1–28. [Google Scholar]
- Umair, M.; Cheema, M.A.; Cheema, O.; Li, H.; Lu, H. Impact of COVID-19 on IoT adoption in healthcare, smart homes, smart buildings, smart cities, transportation and industrial IoT. Sensors 2021, 21, 3838. [Google Scholar] [CrossRef] [PubMed]
- Ali, A.; Khan, F.A. An improved EKG-based key agreement scheme for body area networks. In Proceedings of the Information Security and Assurance: 4th International Conference, ISA 2010, Miyazaki, Japan, 23–25 June 2010; pp. 298–308. [Google Scholar]
- Nassereddine, M.; Khang, A. Applications of Internet of Things (IoT) in smart cities. In Advanced IoT Technologies and Applications in the Industry 4.0 Digital Economy; CRC Press: Boca Raton, FL, USA, 2024; pp. 109–136. [Google Scholar]
- Viktor, P.; Fodor, M. Examining Internet of Things (IoT) Devices: A Comprehensive Analysis. In Proceedings of the 2024 IEEE 22nd World Symposium on Applied Machine Intelligence and Informatics (SAMI), Stara Lesna, Slovakia, 25–27 January 2024; pp. 000115–000120. [Google Scholar]
- Anwar, M.; Tariq, N.; Ashraf, M.; Hayat, B.; Khattak, A.M. A Blockchain-Based Attack Detection Mechanism in Healthcare Cyber Physical Systems against Jamming Attacks. In Proceedings of the International Conference on Information Technology and Applications, Lisbon, Portugal, 20–22 October 2022; pp. 147–157. [Google Scholar]
- Arshad, D.; Asim, M.; Tariq, N.; Baker, T.; Tawfik, H.; Al-Jumeily, D. THC-RPL: A lightweight Trust-enabled routing in RPL-based IoT networks against Sybil attack. PLoS ONE 2022, 17, e0271277. [Google Scholar] [CrossRef] [PubMed]
- Almufareh, M.F.; Tariq, N.; Humayun, M.; Khan, F.A. Melanoma identification and classification model based on fine-tuned convolutional neural network. Digit. Health 2024, 10, 20552076241253757. [Google Scholar] [CrossRef] [PubMed]
- ul Hassan, T.; Asim, M.; Baker, T.; Hassan, J.; Tariq, N. CTrust-RPL: A control layer-based trust mechanism for supporting secure routing in routing protocol for low power and lossy networks-based Internet of Things applications. Trans. Emerg. Telecommun. Technol. 2021, 32, e4224. [Google Scholar] [CrossRef]
- Hassan, M.; Tariq, N.; Alsirhani, A.; Alomari, A.; Khan, F.A.; Alshahrani, M.M.; Ashraf, M.; Humayun, M. GITM: A GINI index-based trust mechanism to mitigate and isolate Sybil attack in RPL-enabled smart grid advanced metering infrastructures. IEEE Access 2023, 11, 62697–62720. [Google Scholar] [CrossRef]
- Rehman, Z.; Tariq, N.; Moqurrab, S.A.; Yoo, J.; Srivastava, G. Machine learning and internet of things applications in enterprise architectures: Solutions, challenges, and open issues. Expert Syst. 2024, 41, e13467. [Google Scholar] [CrossRef]
- Hofer-Schmitz, K.; Stojanović, B. Towards formal verification of IoT protocols: A Review. Comput. Netw. 2020, 174, 107233. [Google Scholar] [CrossRef]
- Tariq, N.; Alsirhani, A.; Humayun, M.; Alserhani, F.; Shaheen, M. A fog-edge-enabled intrusion detection system for smart grids. J. Cloud Comput. 2024, 13, 43. [Google Scholar] [CrossRef]
- Khan, F.B.; Durad, M.H.; Khan, A.; Khan, F.A.; Chauhdary, S.H.; Alqarni, M. Detection of data scarce malware using one-shot learning with relation network. IEEE Access 2023, 11, 74438–74457. [Google Scholar] [CrossRef]
- Rekeraho, A.; Cotfas, D.T.; Cotfas, P.A.; Bălan, T.C.; Tuyishime, E.; Acheampong, R. Cybersecurity challenges in IoT-based smart renewable energy. Int. J. Inf. Secur. 2024, 23, 101–117. [Google Scholar] [CrossRef]
- Ali, H.; Khan, F.A. Attributed multi-objective comprehensive learning particle swarm optimization for optimal security of networks. Appl. Soft Comput. 2013, 13, 3903–3921. [Google Scholar] [CrossRef]
- Stellios, I.; Kotzanikolaou, P.; Psarakis, M.; Alcaraz, C.; Lopez, J. A survey of iot-enabled cyberattacks: Assessing attack paths to critical infrastructures and services. IEEE Commun. Surv. Tutor. 2018, 20, 3453–3495. [Google Scholar] [CrossRef]
- Mirza, N.A.S.; Abbas, H.; Khan, F.A.; Al Muhtadi, J. Anticipating Advanced Persistent Threat (APT) countermeasures using collaborative security mechanisms. In Proceedings of the 2014 International Symposium on Biometrics and Security Technologies (ISBAST), Kuala Lumpur, Malaysia, 26–27 August 2014; pp. 129–132. [Google Scholar]
- Usman, M.; Amin, R.; Aldabbas, H.; Alouffi, B. Lightweight challenge-response authentication in SDN-based UAVs using elliptic curve cryptography. Electronics 2022, 11, 1026. [Google Scholar] [CrossRef]
- Liu, Y.; Kang, Y.; Zou, T.; Pu, Y.; He, Y.; Ye, X.; Ouyang, Y.; Zhang, Y.Q.; Yang, Q. Vertical Federated Learning: Concepts, Advances, and Challenges. IEEE Trans. Knowl. Data Eng. 2024, 36, 3615–3634. [Google Scholar] [CrossRef]
- Thein, T.T.; Shiraishi, Y.; Morii, M. Personalized federated learning-based intrusion detection system: Poisoning attack and defense. Future Gener. Comput. Syst. 2024, 153, 182–192. [Google Scholar] [CrossRef]
- Almufareh, M.F.; Tariq, N.; Humayun, M.; Almas, B. A Federated Learning Approach to Breast Cancer Prediction in a Collaborative Learning Framework. Healthcare 2023, 11, 3185. [Google Scholar] [CrossRef]
- Jin, Z.; Zhou, J.; Li, B.; Wu, X.; Duan, C. FL-IIDS: A novel federated learning-based incremental intrusion detection system. Future Gener. Comput. Syst. 2024, 151, 57–70. [Google Scholar] [CrossRef]
- Ali, S.; Li, Q.; Yousafzai, A. Blockchain and federated learning-based intrusion detection approaches for edge-enabled industrial IoT networks: A survey. Ad Hoc Netw. 2024, 152, 103320. [Google Scholar] [CrossRef]
- Abreha, H.G.; Hayajneh, M.; Serhani, M.A. Federated learning in edge computing: A systematic survey. Sensors 2022, 22, 450. [Google Scholar] [CrossRef] [PubMed]
- Doriguzzi-Corin, R.; Siracusa, D. FLAD: Adaptive federated learning for DDoS attack detection. Comput. Secur. 2024, 137, 103597. [Google Scholar] [CrossRef]
- Aljrees, T.; Kumar, A.; Singh, K.U.; Singh, T. Enhancing IoT Security through a Green and Sustainable Federated Learning Platform: Leveraging Efficient Encryption and the Quondam Signature Algorithm. Sensors 2023, 23, 8090. [Google Scholar] [CrossRef]
- Rehman, T.; Tariq, N.; Ashraf, M.; Humayun, M. Network Intrusion Detection to Mitigate Jamming and Spoofing Attacks Using Federated Leading: A Comprehensive Survey. Cybersecur. Meas. Logist. Ind. Framew. 2024, 92–115. [Google Scholar] [CrossRef]
- Krichen, M. A survey on formal verification and validation techniques for internet of things. Appl. Sci. 2023, 13, 8122. [Google Scholar] [CrossRef]
- Javed, M.; Tariq, N.; Ashraf, M.; Khan, F.A.; Asim, M.; Imran, M. Securing Smart Healthcare Cyber-Physical Systems against Blackhole and Greyhole Attacks Using a Blockchain-Enabled Gini Index Framework. Sensors 2023, 23, 9372. [Google Scholar] [CrossRef] [PubMed]
- Hussain, F.; Abbas, S.; Husnain, M.; Ubaid, U.; Shahzad, F.; Shah, G. IoT DoS and DDoS Attack Detection using ResNet. In Proceedings of the 2020 IEEE 23rd International Multitopic Conference (INMIC), Bahawalpur, Pakistan, 5–7 November 2020; pp. 1–6. [Google Scholar] [CrossRef]
- Upadhyaya, B.; Sun, S.; Sikdar, B. Machine Learning-based Jamming Detection in Wireless IoT Networks. In Proceedings of the 2019 IEEE VTS Asia Pacific Wireless Communications Symposium (APWCS), Singapore, 28–30 August 2019; pp. 1–5. [Google Scholar] [CrossRef]
- Ahmad, M.; Riaz, Q.; Zeeshan, M.; Tahir, H.; Haider, S.; Khan, M. Intrusion detection in internet of things using supervised machine learning based on application and transport layer features using UNSW-NB15 data-set. Eurasip J. Wirel. Commun. Netw. 2021, 2021, 10. [Google Scholar] [CrossRef]
- Yaokumah, W.; Appati, J.K.; Kumah, D. Machine learning methods for detecting Internet-of-Things (IoT) malware. Int. J. Cogn. Inform. Nat. Intell. (IJCINI) 2021, 15, 1–18. [Google Scholar] [CrossRef]
- Hoang, T.M.; Duong, T.Q.; Tuan, H.D.; Lambotharan, S.; Hanzo, L. Physical Layer Security: Detection of Active Eavesdropping Attacks by Support Vector Machines. IEEE Access 2021, 9, 31595–31607. [Google Scholar] [CrossRef]
- Chen, M.; Song, Y.; Wang, X.; Liu, T.; Wei, T.; Tao, Z. FDA3: Federated Defense against Adversarial Attacks for Cloud-Based IIoT Applications. IEEE Trans. Ind. Inform. 2020, 17, 7830–7838. [Google Scholar] [CrossRef]
- Nguyen, T.D.; Marchal, S.; Miettinen, M.; Fereidooni, H.; Asokan, N.; Sadeghi, A.R. DÏoT: A Federated Self-learning Anomaly Detection System for IoT. In Proceedings of the 2019 IEEE 39th International Conference on Distributed Computing Systems (ICDCS), Dallas, TX, USA, 7–9 July 2019; pp. 756–767. [Google Scholar]
- Khoa, T.V.; Saputra, Y.M.; Hoang, D.T.; Trung, N.L.; Nguyen, D.; Ha, N.V.; Dutkiewicz, E. Collaborative Learning Model for Cyberattack Detection Systems in IoT Industry 4.0. In Proceedings of the 2020 IEEE Wireless Communications and Networking Conference (WCNC), Seoul, Republic of Korea, 6–9 April 2020; pp. 1–6. [Google Scholar] [CrossRef]
- Cetin, B.; Lazar, A.; Kim, J.; Sim, A.; Wu, K. Federated wireless network intrusion detection. In Proceedings of the 2019 IEEE International Conference on Big Data (Big Data), Los Angeles, CA, USA, 9–12 December 2019; pp. 6004–6006. [Google Scholar]
- Attota, D.; Mothukuri, V.; Parizi, R.; Pouriyeh, S. An Ensemble Multi-View Federated Learning Intrusion Detection for IoT. IEEE Access 2021, 9, 117734–117745. [Google Scholar] [CrossRef]
- Friha, O.; Ferrag, M.A.; Shu, L.; Maglaras, L.; Choo, K.K.R.; Nafaa, M. FELIDS: Federated learning-based intrusion detection system for agricultural Internet of Things. J. Parallel Distrib. Comput. 2022, 165, 17–31. [Google Scholar] [CrossRef]
- Campos, E.M.; Saura, P.F.; González-Vidal, A.; Hernández-Ramos, J.L.; Bernabé, J.B.; Baldini, G.; Skarmeta, A. Evaluating Federated Learning for intrusion detection in Internet of Things: Review and challenges. Comput. Netw. 2022, 203, 108661. [Google Scholar] [CrossRef]
- Makkar, A.; Kim, T.W.; Singh, A.K.; Kang, J.; Park, J.H. Secureiiot environment: Federated learning empowered approach for securing iiot from data breach. IEEE Trans. Ind. Inform. 2022, 18, 6406–6414. [Google Scholar] [CrossRef]
- Tang, Y.; Liang, Y.; Liu, Y.; Zhang, J.; Ni, L.; Qi, L. Reliable federated learning based on dual-reputation reverse auction mechanism in Internet of Things. Future Gener. Comput. Syst. 2024, 156, 269–284. [Google Scholar] [CrossRef]
- Ullah, F.; Naeem, H.; Jabbar, S.; Khalid, S.; Latif, M.A.; Al-Turjman, F.; Mostarda, L. Cyber security threats detection in internet of things using deep learning approach. IEEE Access 2019, 7, 124379–124389. [Google Scholar] [CrossRef]
- Singh, S.K.; Jeong, Y.S.; Park, J.H. A deep learning-based IoT-oriented infrastructure for secure smart city. Sustain. Cities Soc. 2020, 60, 102252. [Google Scholar] [CrossRef]
- Kasongo, S.M.; Sun, Y. A deep learning method with wrapper based feature extraction for wireless intrusion detection system. Comput. Secur. 2020, 92, 101752. [Google Scholar] [CrossRef]
- Zhong, M.; Zhou, Y.; Chen, G. Sequential model based intrusion detection system for IoT servers using deep learning methods. Sensors 2021, 21, 1113. [Google Scholar] [CrossRef]
- Ge, M.; Fu, X.; Syed, N.; Baig, Z.; Teo, G.; Robles-Kelly, A. Deep learning-based intrusion detection for IoT networks. In Proceedings of the 2019 IEEE 24th Pacific Rim International Symposium on Dependable Computing (PRDC), Kyoto, Japan, 1–3 December 2019; pp. 256–25609. [Google Scholar]
- Abu Al-Haija, Q.; Zein-Sabatto, S. An Efficient Deep Learning-Based Detection and Classification System for Cyber-Attacks in IoT Communication Networks. Electronics 2020, 9, 2152. [Google Scholar] [CrossRef]
- Yavuz, F.; Ünal, D.; Gül, E. Deep learning for detection of routing attacks in the internet of things. Int. J. Comput. Intell. Syst. 2018, 12, 39–58. [Google Scholar] [CrossRef]
- Albishari, M.; Li, M.; Zhang, R.; Almosharea, E. Deep learning-based early stage detection (DL-ESD) for routing attacks in Internet of Things networks. J. Supercomput. 2023, 79, 2626–2653. [Google Scholar] [CrossRef]
- Osman, M.; He, J.; Zhu, N.; Mokbal, F.M.M. An ensemble learning framework for the detection of RPL attacks in IoT networks based on the genetic feature selection approach. Ad Hoc Netw. 2024, 152, 103331. [Google Scholar] [CrossRef]
- Kowsalyadevi, K.; Balaji, N. IoBTSec-RPL: A Novel RPL Attack Detecting Mechanism Using Hybrid Deep Learning over Battlefield IoT Environment. Int. J. Comput. Netw. Appl. 2023, 10, 637–650. [Google Scholar] [CrossRef]
- Zahra, F.; Jhanjhi, N.; Khan, N.; Brohi, S.N.; Masud, M.; Aljahdali, S. Protocol-specific and sensor network-inherited attack detection in IoT using machine learning. Appl. Sci. 2022, 12, 11598. [Google Scholar] [CrossRef]
- Shan, Y.; Yao, Y.; Zhou, X.; Zhao, T.; Hu, B.; Wang, L. CFL-IDS: An Effective Clustered Federated Learning Framework for Industrial Internet of Things Intrusion Detection. IEEE Internet Things J. 2024, 11, 10007–10019. [Google Scholar] [CrossRef]
- Bukhari, S.M.S.; Zafar, M.H.; Abou Houran, M.; Moosavi, S.K.R.; Mansoor, M.; Muaaz, M.; Sanfilippo, F. Secure and privacy-preserving intrusion detection in wireless sensor networks: Federated learning with SCNN-Bi-LSTM for enhanced reliability. Ad Hoc Netw. 2024, 155, 103407. [Google Scholar] [CrossRef]













| Ref. | Approach | Description | Privacy |
|---|---|---|---|
| [33] | CNN ResNet model | Transformed network traffic data into images for DoS/DDoS detection | No |
| [34] | Radio-based RF jamming mitigation | Utilized programmable beam-steering antennas for real-time jammer categorization | No |
| [35] | UNSW-NB15 data analysis | Investigated flow, MQTT, and TCP feature clusters | No |
| [36] | Machine learning algorithms | Evaluated nine ML algorithms for IoT malware identification | No |
| [37] | Simulation-based approach | Generated artificial training data for SVM classifiers | No |
| Ref. | IoT Use Cases | Specification of FL | Limitations |
|---|---|---|---|
| [35] | Attack defense | An FL-based attack defense network was proposed to secure industrial IoT networks | no consideration is given for the impact of latency in communication. |
| [39] | Attack detection | A FL model to detect security attacks in IoT | The problem of data privacy has been overlooked |
| [40] | Attack detection | FL-based attack detection in industry 4.0 | No research work has been carried out on scalability issues |
| [41] | Intrusion detection | An FL-based intrusion detection model for IoT | Its performance is not considered |
| [42] | Intrusion detection | Intrusion detection system using FL in IoT | The performance is not validated by comparing with ML and DL approaches |
| [41] | Malware detection | Malware detection in Android applications using FL | The confluence of training process is overlooked |
| [43] | Intrusion detection | A review of FL techniques for detecting intrusion is considered | Coordination between different IoT devices is a major problem |
| [44] | Data breaching | FL-based identification and prevention of data breaches in industrial IoT | Larger datasets need to be tested |
| [45] | Malware detection in IoT devices | FL-based security enhancement in IoT | Energy performance and learning ability is overlooked |
| Ref. | Approach | Description | Results |
|---|---|---|---|
| [47] | TensorFlow DNN | Identify pirated software through source code copying | 97.46% classification accuracy |
| [48] | Deep learning framework for secure smart city | Utilize blockchain for decentralized communication in CPS | Precision: 0.7244, Recall: 0.7078, F1 score: 0.7118 |
| [49] | FFDNN Wireless IDS with WFEU | Intrusion detection system equipped with Wireless Feature Extraction Unit | Binary classification: 87.10% accuracy, multiclass classification: 77.16% accuracy |
| [50] | Sequential methodology with Text-CNN and GRU | Collect network layer and application layer attributes for intrusion detection | F1 score: 0.98 |
| [51] | Deep learning-based IDS for IoT networks | Categorize data flow for multiclass and binary classification | NSL-KSS dataset: 99.5% accuracy, CIDDS-001 dataset: 99.3% accuracy, UNSWNB15 dataset: 99.1% accuracy |
| [52] | IoT-IDCS-CNN | Harness convolutional neural networks for intrusion detection | Binary classification: 99.30% accuracy, multiclass classification: 98.20% accuracy |
| Attack Type | No. of Values | Size (GB) |
|---|---|---|
| Hello Flood Attack | 64,178,435 | 0.75 |
| Version Number Attack | 22,868,210 | 0.27 |
| Decreased Rank Attack | 49,873,385 | 0.58 |
| Metric | Length | Info | Trans Rate | Rcv Rate | TR/RR | Sources Count | Dest Count |
|---|---|---|---|---|---|---|---|
| Length | 83.58 | 15.5 | 64.0 | 64.0 | 87.0 | 99.0 | 102.0 |
| Info | 3.14 | 1.65 | 1.0 | 2.0 | 3.0 | 5.0 | 7.0 |
| Trans Rate (per 1000 ms) | 0.15 | 0.07 | 0.0 | 0.1 | 0.16 | 0.2 | 0.29 |
| Rcv Rate (per 1000 ms) | 0.36 | 0.21 | 0.0 | 0.21 | 0.34 | 0.49 | 0.9 |
| TR/RR | 0.62 | 1.08 | 0.0 | 0.3 | 0.46 | 0.71 | 225.0 |
| Sources Count/s | 147.97 | 69.71 | 1.0 | 95.0 | 156.0 | 201.0 | 286.0 |
| Destinations Count/s | 361.08 | 208.91 | 1.0 | 209.0 | 345.0 | 493.0 | 901.0 |
| Trans Total Duration/s | 0.37 | 0.45 | 0.0 | 0.18 | 0.29 | 0.42 | 9.99 |
| Rcv Total Duration/s | 0.84 | 0.65 | 0.0 | 0.46 | 0.82 | 1.0 | 9.93 |
| Trans Average/s | 0.0 | 0.01 | 0.0 | 0.0 | 0.0 | 0.0 | 1.47 |
| Rcv Average/s | 0.0 | 0.01 | 0.0 | 0.0 | 0.0 | 0.0 | 1.47 |
| DAO | 28.91 | 66.58 | 0.0 | 0.0 | 0.0 | 0.0 | 286.0 |
| DIS | 51.08 | 78.78 | 0.0 | 0.0 | 0.0 | 145.0 | 260.0 |
| DIO | 10.15 | 29.74 | 0.0 | 0.0 | 0.0 | 0.0 | 227.0 |
| Label | 0.45 | 0.5 | 0.0 | 0.0 | 0.0 | 1.0 | 1.0 |
| No. | Features | Attack Detected Min–Max (X) |
|---|---|---|
| 1 | Reception rate HF, VN | |
| 2 | Transmission rate HF, DR, and VN | |
| 3 | Rcv average per Second HF, DR, and VN | |
| 4 | Rcv total duration Per Second HF, DR, and VN | |
| 5 | DAO DR | |
| 6 | DIS DR and VN | |
| 7 | Trans total duration per Second HF, VN | |
| 8 | DIO HF, DR, and VN | |
| 9 | TR/RR HF, DR, and VN |
| Parameter | Value |
|---|---|
| IDE | Google Colaboratory |
| Computation | GPU |
| Type | NVIDIA Tesla T4 |
| RAM | 12.68 GB |
| CUDA Version | 11.2 |
| Number of GPUs | 1 |
| Programming Language | Python 3.8 |
| Modeling Library | TensorFlow, Scikit-learn, Keras, Seaborn |
| Adam, SentenceSplitter, Pandas, Torch |
| Ref. | Dataset | Scalability | Privacy | Model Used | Attack | Findings |
|---|---|---|---|---|---|---|
| This Study | IRAD | Yes | Yes | FL-DSFA (LR, KNN, SVM, NB) | Hello Flood, Decreased Rank, and Version Number | SVM: Accuracy = 95%, Precision = 94%, Recall = 97%, F1 score = 96% NB: Accuracy = 89%, Precision = 99%, Recall = 79%, F1 score = 88% KNN: Accuracy = 95%, Precision = 95%, Recall = 95%, F1 score = 95% LR: Accuracy = 94%, Precision = 92%, Recall = 96%, F1 score = 94% |
| [54] | IRAD | No | No | LR, KNN, SVM, NB, MLP | Hello Flood, Decreased Rank, and Version Number | Accuracy = 98%, Precision = 97%, Recall = 98%, F1 score = 97% |
| [55] | RPL-ELIDS 783,176 (self-constructed) | No | No | ELG-IDS | internal attacks: Version Number, Decreased Rank, and DIS flooding attacks | Accuracy = 97.90% |
| [38] | IRAD | No | No | ANN | Decreased Rank attacks | Accuracy = 97.14%, Precision = 97.03%, Recall = 96.39%, F1 score = 96.39% |
| [56] | RPL-IoBT network (self-constructed) | No | No | IoBTSec-RPL | Rank, Version, blackhole, Hello Flood, and sinkhole attacks | Accuracy = 98.1%, Precision = 98.46%, Recall = 98.1%, F1 score = 96.00% |
| [57] | self-generated LIoTN-RPL dataset. | No | No | ProSenAD | protocol-specific rank attacks and sensor network-inherited wormhole attacks | Accuracy = 0.98%, Precision = 99%, Recall = 98.1%, F1 score = 98% |
| [58] | Edge Nodes (ENs) data | Yes | Yes | CFL-IDS | IIoT intrusion detection | Accuracy = 0.94% |
| [59] | CIC-IDS-2017 | Yes | Yes | FL-SCNN-Bi-LSTM model | Wireless Sensor Networks intrusion detection | Accuracy = 0.99% |
Disclaimer/Publisher’s Note: The statements, opinions and data contained in all publications are solely those of the individual author(s) and contributor(s) and not of MDPI and/or the editor(s). MDPI and/or the editor(s) disclaim responsibility for any injury to people or property resulting from any ideas, methods, instructions or products referred to in the content. |
© 2024 by the authors. Licensee MDPI, Basel, Switzerland. This article is an open access article distributed under the terms and conditions of the Creative Commons Attribution (CC BY) license (https://creativecommons.org/licenses/by/4.0/).
Share and Cite
Khan, R.; Tariq, N.; Ashraf, M.; Khan, F.A.; Shafi, S.; Ali, A. FL-DSFA: Securing RPL-Based IoT Networks against Selective Forwarding Attacks Using Federated Learning. Sensors 2024, 24, 5834. https://doi.org/10.3390/s24175834
Khan R, Tariq N, Ashraf M, Khan FA, Shafi S, Ali A. FL-DSFA: Securing RPL-Based IoT Networks against Selective Forwarding Attacks Using Federated Learning. Sensors. 2024; 24(17):5834. https://doi.org/10.3390/s24175834
Chicago/Turabian StyleKhan, Rabia, Noshina Tariq, Muhammad Ashraf, Farrukh Aslam Khan, Saira Shafi, and Aftab Ali. 2024. "FL-DSFA: Securing RPL-Based IoT Networks against Selective Forwarding Attacks Using Federated Learning" Sensors 24, no. 17: 5834. https://doi.org/10.3390/s24175834
APA StyleKhan, R., Tariq, N., Ashraf, M., Khan, F. A., Shafi, S., & Ali, A. (2024). FL-DSFA: Securing RPL-Based IoT Networks against Selective Forwarding Attacks Using Federated Learning. Sensors, 24(17), 5834. https://doi.org/10.3390/s24175834

