An Efficient Prediction Model on the Operation Quality of Medical Equipment Based on Improved Sparrow Search Algorithm-Temporal Convolutional Network-BiLSTM
Abstract
1. Introduction
2. Materials and Methods
2.1. Prediction Methods for Equipment Power
2.2. TCN-BiLSTM
2.3. SSA
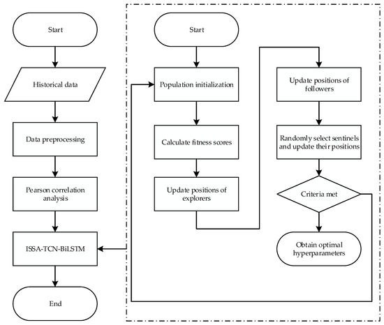
2.4. Improved SSA
3. Experimental and Results Analysis
3.1. Explanation of Experimental Data
3.2. Data Preprocessing
3.2.1. Anomaly Data Processing
3.2.2. Data Normalization
3.3. Model Evaluation Metrics
3.4. Experiment Platform and Training Hyperparameters
3.5. Model Comparison Analysis
4. Discussion
5. Summary
- (1)
- Through Pearson correlation analysis, abnormal data processing, and normalization, the original sample set is preprocessed to extract useful features related to active power changes. This process enhances the correlation between input features, addressing the limitations of low input quality and high information redundancy in traditional prediction models.
- (2)
- The use of TCN to extract and reduce key input features has improved the accuracy of BiLSTM. In addition, by improving the global search and local search capabilities of the SSA, the parameter selection of TCN-BiLSTM is optimized, aiming to avoid blind parameter settings and getting stuck in local optimal solutions. Verified by actual measurement data, the model proposed in this article can effectively improve prediction accuracy, thereby achieving reliable prediction of active power for different medical equipment.
- (3)
- When using different evaluation criteria to measure model performance, some potential influencing factors are sometimes ignored. Therefore, in the final evaluation step of the model prediction performance, we selected the three evaluation criteria of RMSE, MAE, and R2 to evaluate the accuracy of the model. At the same time, RT was used to evaluate the complexity of the model by the speed of the model response. Through comparative experiments, when the ISSA-TCN-BiLSTM model proposed in this paper is applied to MRI and CT equipment, its RMSE, MAE, and R2 values show that its prediction performance is better than LSTM, GRU, and TCN-BiLSTM models, while the RT index is slightly inferior to LSTM and GRU, but in a large data set, this impact is small. Combining these four evaluation criteria helps to obtain a more objective and effective evaluation of the model proposed in this paper.
Author Contributions
Funding
Institutional Review Board Statement
Informed Consent Statement
Data Availability Statement
Acknowledgments
Conflicts of Interest
References
- Shamayleh, A.; Awad, M.; Farhat, J. IoT Based Predictive Maintenance Management of Medical Equipment. J. Med. Syst. 2020, 44, 72. [Google Scholar] [CrossRef]
- Abhisheka, B.; Biswas, S.K.; Purkayastha, B.; Das, D.; Escargueil, A. Recent Trend in Medical Imaging Modalities and Their Applications in Disease Diagnosis: A Review. Multimed. Tools Appl. 2024, 83, 43035–43070. [Google Scholar] [CrossRef]
- Wang, C.; Liu, Q.; Zhou, H.; Wu, T.; Liu, H.; Huang, J.; Zhuo, Y.; Li, Z.; Li, K. Anomaly Prediction of CT Equipment Based on IoMT Data. BMC Med. Inform. Decis. Mak. 2023, 23, 166. [Google Scholar] [CrossRef] [PubMed]
- Khalaf, A.B.; Hamam, Y.; Alayli, Y.; Djouani, K. The Effect of Maintenance on the Survival of Medical Equipment. J. Eng. Des. Technol. 2013, 11, 142–157. [Google Scholar] [CrossRef]
- Atzori, L.; Iera, A.; Morabito, G. The Internet of Things: A Survey. Comput. Netw. 2010, 54, 2787–2805. [Google Scholar] [CrossRef]
- Oniani, S.; Marques, G.; Barnovi, S.; Pires, I.M.; Bhoi, A.K. Artificial Intelligence for Internet of Things and Enhanced Medical Systems. In Bio-Inspired Neurocomputing; Springer: Singapore, 2021; pp. 43–59. ISBN 9789811554957. [Google Scholar]
- Sun, L.; Jiang, X.; Ren, H.; Guo, Y. Edge-Cloud Computing and Artificial Intelligence in Internet of Medical Things: Architecture, Technology and Application. IEEE Access 2020, 8, 101079–101092. [Google Scholar] [CrossRef]
- Al-Turjman, F.; Nawaz, M.H.; Ulusar, U.D. Intelligence in the Internet of Medical Things Era: A Systematic Review of Current and Future Trends. Comput. Commun. 2020, 150, 644–660. [Google Scholar] [CrossRef]
- Mohanta, B.; Das, P.; Patnaik, S. Healthcare 5.0: A Paradigm Shift in Digital Healthcare System Using Artificial Intelligence, IOT and 5G Communication. In Proceedings of the 2019 International Conference on Applied Machine Learning (ICAML), Bhubaneswar, India, 25–26 May 2019; pp. 191–196. [Google Scholar]
- Bezerra, F.E.; Oliveira Neto, G.C.d.; Cervi, G.M.; Francesconi Mazetto, R.; Faria, A.M.d.; Vido, M.; Lima, G.A.; Araújo, S.A.d.; Sampaio, M.; Amorim, M. Impacts of Feature Selection on Predicting Machine Failures by Machine Learning Algorithms. Appl. Sci. 2024, 14, 3337. [Google Scholar] [CrossRef]
- Arafat, M.Y.; Hossain, M.J.; Alam, M.M. Machine Learning Scopes on Microgrid Predictive Maintenance: Potential Frameworks, Challenges, and Prospects. Renew. Sustain. Energy Rev. 2024, 190, 114088. [Google Scholar] [CrossRef]
- Li, Z.; He, Q.; Li, J. A Survey of Deep Learning-Driven Architecture for Predictive Maintenance. Eng. Appl. Artif. Intell. 2024, 133, 108285. [Google Scholar] [CrossRef]
- Dehghan Shoorkand, H.; Nourelfath, M.; Hajji, A. A Hybrid CNN-LSTM Model for Joint Optimization of Production and Imperfect Predictive Maintenance Planning. Reliab. Eng. Syst. Saf. 2024, 241, 109707. [Google Scholar] [CrossRef]
- Dai, J.; Tian, L.; Chang, H. An Intelligent Diagnostic Method for Wear Depth of Sliding Bearings Based on MGCNN. Machines 2024, 12, 266. [Google Scholar] [CrossRef]
- Lin, Y.-T.; Kuo, C.-C. Real-Time Salt Contamination Monitoring System and Method for Transmission Line Insulator Based on Artificial Intelligence. Appl. Sci. 2024, 14, 1506. [Google Scholar] [CrossRef]
- Spahić, L.; Kurta, E.; Ćordić, S.; Bećirović, M.; Gurbeta, L.; Kovacevic, Z.; Izetbegovic, S.; Badnjevic, A. Machine Learning Techniques for Performance Prediction of Medical Devices: Infant Incubators. In Proceedings of the CMBEBIH 2019, Banja Luka, Bosnia and Herzegovina, 16–18 May 2019; Springer: Cham, Switzerland, 2020; pp. 483–490. [Google Scholar]
- Akkaya, S.; Yüksek, E.; Akgün, H.M. A Comprehensive Research of Machine Learning Algorithms for Power Quality Disturbances Classifier Based on Time-Series Window. Electr. Eng. 2024, 106, 3983–4001. [Google Scholar] [CrossRef]
- Vouk, B.; Guid, M.; Robnik-Šikonja, M. Feature Construction Using Explanations of Individual Predictions. Eng. Appl. Artif. Intell. 2023, 120, 105823. [Google Scholar] [CrossRef]
- Bai, S.; Kolter, J.Z.; Koltun, V. An Empirical Evaluation of Generic Convolutional and Recurrent Networks for Sequence Modeling. arXiv 2018, arXiv:1803.0127. [Google Scholar]
- Graves, A. Long Short-Term Memory. In Supervised Sequence Labelling with Recurrent Neural Networks; Springer: Berlin/Heidelberg, Germany, 2012; pp. 37–45. ISBN 978-3-642-24797-2. [Google Scholar]
- Shahid, F.; Zameer, A.; Muneeb, M. A Novel Genetic LSTM Model for Wind Power Forecast. Energy 2021, 223, 120069. [Google Scholar] [CrossRef]
- Siami-Namini, S.; Tavakoli, N.; Namin, A.S. The Performance of LSTM and BiLSTM in Forecasting Time Series. In Proceedings of the 2019 IEEE International Conference on Big Data (Big Data), Los Angeles, CA, USA, 9–12 December 2019; pp. 3285–3292. [Google Scholar]
- Xue, J.; Shen, B. A Novel Swarm Intelligence Optimization Approach: Sparrow Search Algorithm. Syst. Sci. Control Eng. 2020, 8, 22–34. [Google Scholar] [CrossRef]
- Wu, Z.; Wang, B. An ensemble neural network based on variational mode decomposition and an improved sparrow search algorithm for wind and solar power forecasting. IEEE Access 2021, 9, 166709–166719. [Google Scholar] [CrossRef]
- Wang, Z.; Ying, Y.; Kou, L.; Ke, W.; Wan, J.; Yu, Z.; Liu, H.; Zhang, F. Ultra-Short-Term Offshore Wind Power Prediction Based on PCA-SSA-VMD and BiLSTM. Sensors 2024, 24, 444. [Google Scholar] [CrossRef]
- Blazakis, K.; Schetakis, N.; Bonfini, P.; Stavrakakis, K.; Karapidakis, E.; Katsigiannis, Y. Towards Automated Model Selection for Wind Speed and Solar Irradiance Forecasting. Sensors 2024, 24, 5035. [Google Scholar] [CrossRef] [PubMed]
- Tizhoosh, H.R. Opposition-Based Learning: A New Scheme for Machine Intelligence. In Proceedings of the International Conference on Computational Intelligence for Modelling, Control and Automation and International Conference on Intelligent Agents, Web Technologies and Internet Commerce (CIMCA-IAWTIC’06), Vienna, Austria, 28–30 November 2005; Volume 1, pp. 695–701. [Google Scholar]
- Hu, L.; Wang, D. Research and Application of an Improved Sparrow Search Algorithm. Appl. Sci. 2024, 14, 3460. [Google Scholar] [CrossRef]
- Reynolds, A. Liberating Lévy Walk Research from the Shackles of Optimal Foraging. Phys. Life Rev. 2015, 14, 59–83. [Google Scholar] [CrossRef] [PubMed]
- Dey, R.; Salem, F.M. Gate-Variants of Gated Recurrent Unit. (GRU) Neural Networks. In Proceedings of the 2017 IEEE 60th International Midwest Symposium on Circuits and Systems (MWSCAS), Boston, MA, USA, 6–9 August 2017; pp. 1597–1600. [Google Scholar]






| Input Vector | Data Features |
|---|---|
| Active power | The active power value of the medical equipment at the sampling time point, expressed in KW. |
| Frequency of use | Record of the frequency of the use of medical equipment, expressed as number of times. |
| Operational status | Record of the current operating state of the equipment. MRI equipment and CT equipment are divided into standby state and running state. |
| Temperature | The temperature change in the equipment room affects the stability of medical devices. |
| Humidity | The humidity change in the equipment room affects the stability of medical devices. |
| Equipment cleanliness | The cleanliness index of medical equipment is evaluated by scoring. |
| Maintenance frequency | Record the maintenance times of the medical equipment. Maintenance of medical equipment can improve the operation stability. |
| Equipment parameters | Includes models of medical equipment (MRI and CT) and power levels. |
| Configuration | Parameter |
|---|---|
| CPU | Inter(R) Xeon(R) W-2223 (Inter, Santa Clara, CA, USA) |
| GPU | Nvidia GeForce RTX 2080ti (Nvidia, Santa Clara, CA, USA) |
| Operating system | Windows 10 |
| Interpreter setting | Python 3.8 and torch 1.13.1 |
| Parameter | Value |
|---|---|
| Population size | 50 |
| Discoverer | 20% |
| Followers | 80% |
| Initial alerter | 10% |
| Iterations | 300 |
| Model | RMSE | MAE | R2 | RT | ||||
|---|---|---|---|---|---|---|---|---|
| MRI | CT | MRI | CT | MRI | CT | MRI | CT | |
| 1 | 0.2435 | 0.2978 | 0.2246 | 0.2811 | 0.74 | 0.71 | 3.5456 | 3.9512 |
| 2 | 0.2105 | 0.2231 | 0.1873 | 0.1689 | 0.83 | 0.85 | 3.8954 | 4.1023 |
| 3 | 0.1925 | 0.1974 | 0.1561 | 0.1421 | 0.91 | 0.90 | 4.5489 | 4.6127 |
| 4 | 0.1143 | 0.1157 | 0.0873 | 0.0817 | 0.95 | 0.96 | 3.9864 | 4.1712 |
Disclaimer/Publisher’s Note: The statements, opinions and data contained in all publications are solely those of the individual author(s) and contributor(s) and not of MDPI and/or the editor(s). MDPI and/or the editor(s) disclaim responsibility for any injury to people or property resulting from any ideas, methods, instructions or products referred to in the content. |
© 2024 by the authors. Licensee MDPI, Basel, Switzerland. This article is an open access article distributed under the terms and conditions of the Creative Commons Attribution (CC BY) license (https://creativecommons.org/licenses/by/4.0/).
Share and Cite
Lin, Z.; Ji, Z. An Efficient Prediction Model on the Operation Quality of Medical Equipment Based on Improved Sparrow Search Algorithm-Temporal Convolutional Network-BiLSTM. Sensors 2024, 24, 5589. https://doi.org/10.3390/s24175589
Lin Z, Ji Z. An Efficient Prediction Model on the Operation Quality of Medical Equipment Based on Improved Sparrow Search Algorithm-Temporal Convolutional Network-BiLSTM. Sensors. 2024; 24(17):5589. https://doi.org/10.3390/s24175589
Chicago/Turabian StyleLin, Zicong, and Zhiyong Ji. 2024. "An Efficient Prediction Model on the Operation Quality of Medical Equipment Based on Improved Sparrow Search Algorithm-Temporal Convolutional Network-BiLSTM" Sensors 24, no. 17: 5589. https://doi.org/10.3390/s24175589
APA StyleLin, Z., & Ji, Z. (2024). An Efficient Prediction Model on the Operation Quality of Medical Equipment Based on Improved Sparrow Search Algorithm-Temporal Convolutional Network-BiLSTM. Sensors, 24(17), 5589. https://doi.org/10.3390/s24175589

