Atrial Fibrillation Prediction Based on Recurrence Plot and ResNet
Abstract
1. Introduction
2. Database and Methods
2.1. Database
2.2. Method
2.2.1. Data Normalization
2.2.2. Wavelet Decomposition and Reconstruction
2.3. Recurrence Plot
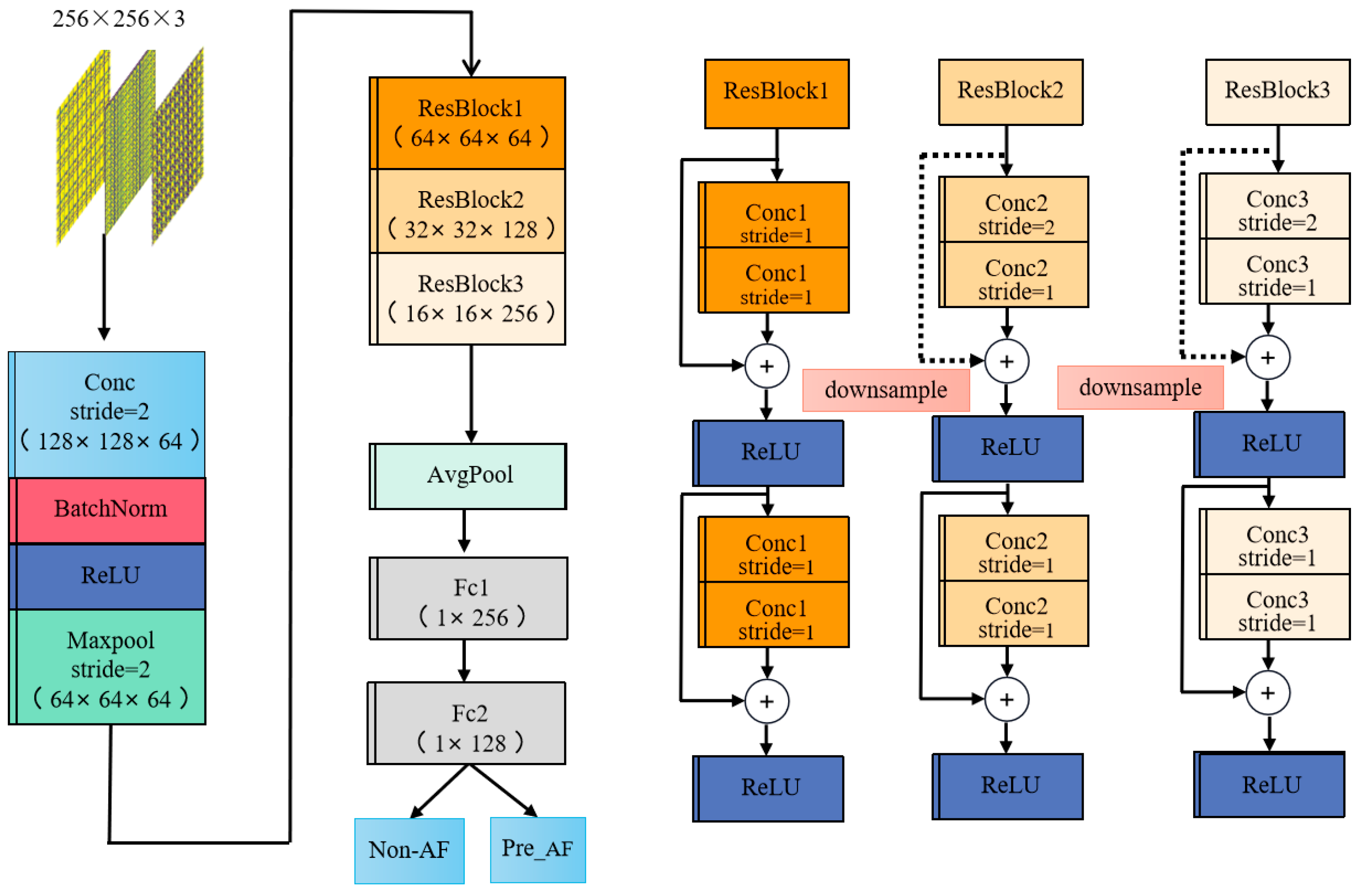
2.4. Residual Network
3. Results
3.1. Experimental Environment and Performance Indicators
3.2. Performance
4. Discussion
5. Conclusions
Author Contributions
Funding
Institutional Review Board Statement
Informed Consent Statement
Data Availability Statement
Conflicts of Interest
References
- Heijman, J.; Luermans, J.G.; Linz, D.; van Gelder, I.C.; Crijns, H.J. Risk factors for atrial fibrillation progression. Card. Electrophysiol. Clin. 2021, 13, 201–209. [Google Scholar] [CrossRef] [PubMed]
- Zhang, J.; Johnsen, S.P.; Guo, Y.; Lip, G.Y. Epidemiology of atrial fibrillation: Geographic/Ecological risk factors, age, sex, genetics. Card. Electrophysiol. Clin. 2021, 13, 1–23. [Google Scholar] [CrossRef] [PubMed]
- Tsigkas, G.; Apostolos, A.; Despotopoulos, S.; Vasilagkos, G.; Kallergis, E.; Leventopoulos, G.; Mplani, V.; Davlouros, P. Heart failure and atrial fibrillation: New concepts in pathophysiology, management, and future directions. Heart Fail. Rev. 2022, 27, 1201–1210. [Google Scholar] [CrossRef] [PubMed]
- Hu, Y.-F.; Chen, Y.-J.; Lin, Y.-J.; Chen, S.-A. Inflammation and the pathogenesis of atrial fibrillation. Nat. Rev. Cardiol. 2015, 12, 230–243. [Google Scholar] [CrossRef] [PubMed]
- Kumar, D.; Puthusserypady, S.; Dominguez, H.; Sharma, K.; Bardram, J.E. An investigation of the contextual distribution of false positives in a deep learning-based atrial fibrillation detection algorithm. Expert. Syst. Appl. 2023, 211, 118540. [Google Scholar] [CrossRef]
- Lubitz, S.A.; Yin, X.; Fontes, J.D.; Magnani, J.W.; Rienstra, M.; Pai, M.; Villalon, M.L.; Vasan, R.S.; Pencina, M.J.; Levy, D. Association between familial atrial fibrillation and risk of new-onset atrial fibrillation. JAMA 2010, 304, 2263–2269. [Google Scholar] [CrossRef] [PubMed]
- He, K.; Liang, W.; Liu, S.; Bian, L.; Xu, Y.; Luo, C.; Li, Y.; Yue, H.; Yang, C.; Wu, Z. Long-term single-lead electrocardiogram monitoring to detect new-onset postoperative atrial fibrillation in patients after cardiac surgery. Front. Cardiovasc. Med. 2022, 9, 1001883. [Google Scholar] [CrossRef] [PubMed]
- Kornej, J.; Börschel, C.S.; Benjamin, E.J.; Schnabel, R.B. Epidemiology of atrial fibrillation in the 21st century: Novel methods and new insights. Circ. Res. 2020, 127, 4–20. [Google Scholar] [CrossRef] [PubMed]
- Malakouti, S.M. Heart disease classification based on ECG using machine learning models. Biomed. Signal. Proces. 2023, 84, 104796. [Google Scholar] [CrossRef]
- Jalali, A.; Lee, M. Atrial fibrillation prediction with residual network using sensitivity and orthogonality constraints. IEEE J. Biomed. Health Inform. 2019, 24, 407–413. [Google Scholar] [CrossRef] [PubMed]
- Pham, T.D.; Wårdell, K.; Eklund, A.; Salerud, G. Classification of short time series in early Parkinson’ s disease with deep learning of fuzzy recurrence plots. IEEE/CAA J. Autom. Sin. 2019, 6, 1306–1317. [Google Scholar] [CrossRef]
- Khurshid, S.; Friedman, S.; Reeder, C.; Di Achille, P.; Diamant, N.; Singh, P.; Harrington, L.X.; Wang, X.; Al-Alusi, M.A.; Sarma, G.; et al. ECG-based deep learning and clinical risk factors to predict atrial fibrillation. Circulation 2022, 145, 122–133. [Google Scholar] [CrossRef] [PubMed]
- Singh, J.P.; Fontanarava, J.; de Massé, G.; Carbonati, T.; Li, J.; Henry, C.; Fiorina, L. Short-term prediction of atrial fibrillation from ambulatory monitoring ECG using a deep neural network. Eur. Heart J. Digit. Health 2022, 3, 208–217. [Google Scholar] [CrossRef] [PubMed]
- Boon, K.H.; Khalil-Hani, M.; Malarvili, M.; Sia, C.W. Paroxysmal atrial fibrillation prediction method with shorter HRV sequences. Comput. Meth. Prog. Bio. 2016, 134, 187–196. [Google Scholar] [CrossRef] [PubMed]
- Rouhi, R.; Clausel, M.; Oster, J.; Lauer, F. An interpretable hand-crafted feature-based model for atrial fibrillation detection. Front. Physiol. 2021, 12, 657304. [Google Scholar] [CrossRef] [PubMed]
- Bashar, S.K.; Han, D.; Zieneddin, F.; Ding, E.; Fitzgibbons, T.P.; Walkey, A.J.; McManus, D.D.; Javidi, B.; Chon, K.H. Novel density Poincaré plot based machine learning method to detect atrial fibrillation from premature atrial/ventricular contractions. IEEE Trans. Biomed. Eng. 2020, 68, 448–460. [Google Scholar] [CrossRef] [PubMed]
- Liaqat, S.; Dashtipour, K.; Zahid, A.; Assaleh, K.; Arshad, K.; Ramzan, N. Detection of atrial fibrillation using a machine learning approach. Information 2020, 11, 549. [Google Scholar] [CrossRef]
- Parvaneh, S.; Rubin, J. Electrocardiogram monitoring and interpretation: From traditional machine learning to deep learning, and their combination. In Proceedings of the 2018 Computing in Cardiology Conference (CinC), Maastricht, The Netherlands, 23–26 September 2018; pp. 1–4. [Google Scholar]
- Xiong, D.; Zhang, D.; Zhao, X.; Zhao, Y. Deep learning for EMG-based human-machine interaction: A review. IEEE/CAA J. Autom. Sin. 2021, 8, 512–533. [Google Scholar] [CrossRef]
- Tran, Q.; Shpileuskaya, K.; Zaunseder, E.; Putzar, L.; Blankenburg, S. Comparing the Robustness of Classical and Deep Learning Techniques for Text Classification. In Proceedings of the 2022 International Joint Conference on Neural Networks (IJCNN), Padua, Italy, 18-23 July 2022; pp. 1–10. [Google Scholar]
- Aschbacher, K.; Yilmaz, D.; Kerem, Y.; Crawford, S.; Benaron, D.; Liu, J.; Eaton, M.; Tison, G.H.; Olgin, J.E.; Li, Y. Atrial fibrillation detection from raw photoplethysmography waveforms: A deep learning application. Heart Rhythm O2 2020, 1, 3–9. [Google Scholar] [CrossRef] [PubMed]
- Serhal, H.; Abdallah, N.; Marion, J.-M.; Chauvet, P.; Oueidat, M.; Humeau-Heurtier, A. Wavelet transformation approaches for prediction of atrial fibrillation. In Proceedings of the 2022 30th European Signal Processing Conference (EUSIPCO), Belgrade, Serbia, 29 August–2 September 2022; pp. 1188–1192. [Google Scholar]
- Wu, C.; Hwang, M.; Huang, T.-H.; Chen, Y.-M.J.; Chang, Y.-J.; Ho, T.-H.; Huang, J.; Hwang, K.-S.; Ho, W.-H. Application of artificial intelligence ensemble learning model in early prediction of atrial fibrillation. BMC Bioinform. 2021, 22, 93. [Google Scholar] [CrossRef] [PubMed]
- Sun, L.; Wang, Y.; He, J.; Li, H.; Peng, D.; Wang, Y. A stacked LSTM for atrial fibrillation prediction based on multivariate ECGs. Health Inf. Sci. Syst. 2020, 8, 19. [Google Scholar] [CrossRef] [PubMed]
- Dhyani, S.; Kumar, A.; Choudhury, S. Arrhythmia disease classification utilizing ResRNN. Biomed. Signal. Proces. 2023, 79, 104160. [Google Scholar] [CrossRef]
- Zhang, X.; Jiang, M.; Polat, K.; Alhudhaif, A.; Hemanth, J.; Wu, W. Detection of Atrial Fibrillation from Variable-Duration ECG Signal Based on Time-Adaptive Densely Network and Feature Enhancement Strategy. IEEE J. Biomed. Health Inform. 2022, 27, 944–955. [Google Scholar] [CrossRef] [PubMed]
- Ma, K.; Chang, A.Z.; Yang, F. Multi-classification of arrhythmias using ResNet with CBAM on CWGAN-GP augmented ECG Gramian Angular Summation Field. Biomed. Signal. Proces. 2022, 77, 103684. [Google Scholar] [CrossRef]
- Siontis, K.C.; Yao, X.; Pirruccello, J.P.; Philippakis, A.A.; Noseworthy, P.A. How will machine learning inform the clinical care of atrial fibrillation? Circ. Res. 2020, 127, 155–169. [Google Scholar] [CrossRef] [PubMed]
- Boeing, G. Visual analysis of nonlinear dynamical systems: Chaos, fractals, self-similarity and the limits of prediction. Systems 2016, 4, 37. [Google Scholar] [CrossRef]
- Moody, G.; Goldberger, A.; McClennen, S.; Swiryn, S. Predicting the onset of paroxysmal atrial fibrillation: The Computers in Cardiology Challenge 2001. In Proceedings of the Computers in Cardiology 2001. Vol. 28 (Cat. No. 01CH37287), Rotterdam, The Netherlands, 23–26 September 2001; pp. 113–116. [Google Scholar]
- Jeong, S.; Lee, M.; Yoo, S. Machine learning-based stroke risk prediction using public big data. J. Adv. Navig. Technol. 2021, 25, 96–101. [Google Scholar]
- Alickovic, E.; Subasi, A. Effect of multiscale PCA de-noising in ECG beat classification for diagnosis of cardiovascular diseases. Circ. Syst. Signal. Process. 2015, 34, 513–533. [Google Scholar] [CrossRef]
- Wang, J.; Wang, P.; Wang, S. Automated detection of atrial fibrillation in ECG signals based on wavelet packet transform and correlation function of random process. Biomed. Signal. Proces. 2020, 55, 101662. [Google Scholar] [CrossRef]
- Sinha, N.; Das, A. Automatic diagnosis of cardiac arrhythmias based on three stage feature fusion and classification model using DWT. Biomed. Signal. Proces. 2020, 62, 102066. [Google Scholar] [CrossRef]
- Ďuriš, V.; Chumarov, S.G.; Mikheev, G.M.; Mikheev, K.G.; Semenov, V.I. The orthogonal wavelets in the frequency domain used for the images filtering. IEEE Access 2020, 8, 211125–211134. [Google Scholar] [CrossRef]
- Al-dabag, M.; ALRikabi, H.S.; Al-Nima, R. Anticipating atrial fibrillation signal using efficient algorithm. Int. J. Online Biomed. Eng. 2021, 17, 106–120. [Google Scholar] [CrossRef]
- He, R.; Wang, K.; Zhao, N.; Liu, Y.; Yuan, Y.; Li, Q.; Zhang, H. Automatic detection of atrial fibrillation based on continuous wavelet transform and 2D convolutional neural networks. Front. Physiol. 2018, 9, 1206. [Google Scholar] [CrossRef] [PubMed]
- Agante, P.; De Sá, J.M. ECG noise filtering using wavelets with soft-thresholding methods. In Proceedings of the Computers in Cardiology 1999. Vol. 26 (Cat. No. 99CH37004), Hannover, Germany, 26–29 September 1999; pp. 535–538. [Google Scholar]
- Mathunjwa, B.M.; Lin, Y.-T.; Lin, C.-H.; Abbod, M.F.; Shieh, J.-S. ECG arrhythmia classification by using a recurrence plot and convolutional neural network. Biomed. Signal. Proces. 2021, 64, 102262. [Google Scholar] [CrossRef]
- Mathunjwa, B.M.; Lin, Y.-T.; Lin, C.-H.; Abbod, M.F.; Sadrawi, M.; Shieh, J.-S. ECG recurrence plot-based arrhythmia classification using two-dimensional deep residual CNN features. Sensors 2022, 22, 1660. [Google Scholar] [CrossRef] [PubMed]
- Labib, M.I.; Nahid, A.-A. OptRPC: A novel and optimized recurrence plot-based system for ECG beat classification. Biomed. Signal. Proces. 2022, 72, 103328. [Google Scholar] [CrossRef]
- Gao, X.; Yan, X.; Gao, P.; Gao, X.; Zhang, S. Automatic detection of epileptic seizure based on approximate entropy, recurrence quantification analysis and convolutional neural networks. Artif. Intell. Med. 2020, 102, 101711. [Google Scholar] [CrossRef] [PubMed]
- Erdenebayar, U.; Kim, H.; Park, J.-U.; Kang, D.; Lee, K.-J. Automatic prediction of atrial fibrillation based on convolutional neural network using a short-term normal electrocardiogram signal. J. Korean Med. Sci. 2019, 34, e64. [Google Scholar] [CrossRef] [PubMed]
- Petmezas, G.; Haris, K.; Stefanopoulos, L.; Kilintzis, V.; Tzavelis, A.; Rogers, J.A.; Katsaggelos, A.K.; Maglaveras, N. Automated atrial fibrillation detection using a hybrid CNN-LSTM network on imbalanced ECG datasets. Biomed. Signal. Proces. 2021, 63, 102194. [Google Scholar] [CrossRef]
- Jing, E.; Zhang, H.; Li, Z.; Liu, Y.; Ji, Z.; Ganchev, I. ECG heartbeat classification based on an improved ResNet-18 model. Comput. Math. Method. Med. 2021, 2021, 6649970. [Google Scholar]
- Zhang, H.; Liu, C.; Zhang, Z.; Xing, Y.; Liu, X.; Dong, R.; He, Y.; Xia, L.; Liu, F. Recurrence plot-based approach for cardiac arrhythmia classification using inception-ResNet-v2. Front. Physiol. 2021, 12, 648950. [Google Scholar] [CrossRef]
- Pereira, T.; Ding, C.; Gadhoumi, K.; Tran, N.; Colorado, R.A.; Meisel, K.; Hu, X. Deep learning approaches for plethysmography signal quality assessment in the presence of atrial fibrillation. Physiol. Meas. 2019, 40, 125002. [Google Scholar] [CrossRef]
- Zhu, J.; Zhang, Y.; Zhao, Q. Atrial fibrillation detection using different duration ECG signals with SE-ResNet. In Proceedings of the 2019 IEEE 21st International Workshop on Multimedia Signal Processing (MMSP), Kuala Lumpur, Malaysia, 27–29 September 2019; pp. 1–5. [Google Scholar]
- Fan, X.; Hu, Z.; Wang, R.; Yin, L.; Li, Y.; Cai, Y. A novel hybrid network of fusing rhythmic and morphological features for atrial fibrillation detection on mobile ECG signals. Neural. Comput. Appl. 2020, 32, 8101–8113. [Google Scholar] [CrossRef]
- Andreotti, F.; Carr, O.; Pimentel, M.A.; Mahdi, A.; De Vos, M. Comparing feature-based classifiers and convolutional neural networks to detect arrhythmia from short segments of ECG. In Proceedings of the 2017 Computing in Cardiology (CinC), Rennes, France, 24–27 September 2017; pp. 1–4. [Google Scholar]
- Raghunath, S.; Pfeifer, J.M.; Ulloa-Cerna, A.E.; Nemani, A.; Carbonati, T.; Jing, L.; van Maanen, D.P.; Hartzel, D.N.; Ruhl, J.A.; Lagerman, B.F. Deep neural networks can predict new-onset atrial fibrillation from the 12-lead ECG and help identify those at risk of atrial fibrillation–related stroke. Circulation 2021, 143, 1287–1298. [Google Scholar] [CrossRef]
- Yang, P.; Wang, D.; Kagn, Z.-J.; Li, T.; Fu, L.-H.; Yu, Y.-R. Prediction model of paroxysmal atrial fibrillation based on pattern recognition and ensemble CNN-LSTM. J. ZheJiang Univ. (Eng. Sci.) 2020, 54, 1039–1048. [Google Scholar]
- Wang, L.-H.; Yan, Z.-H.; Yang, Y.-T.; Chen, J.-Y.; Yang, T.; Kuo, I.-C.; Abu, P.A.R.; Huang, P.-C.; Chen, C.-A.; Chen, S.-L. A classification and prediction hybrid model construction with the IQPSO-SVM algorithm for atrial fibrillation arrhythmia. Sensors 2021, 21, 5222. [Google Scholar] [CrossRef]
- Kiranyaz, S.; Ince, T.; Gabbouj, M. Real-time patient-specific ECG classification by 1-D convolutional neural networks. IEEE Trans. Biomed. Eng. 2015, 63, 664–675. [Google Scholar] [CrossRef]
- Malik, J.; Devecioglu, O.C.; Kiranyaz, S.; Ince, T.; Gabbouj, M. Real-time patient-specific ECG classification by 1D self-operational neural networks. IEEE Trans. Biomed. Eng. 2021, 69, 1788–1801. [Google Scholar]
- Ahmad, F.; Zafar, S. SoC-Based Implementation of 1D Convolutional Neural Network for 3-Channel ECG Arrhythmia Classification via HLS4ML. IEEE Embed. Syst. Lett. 2024, 99, 1. [Google Scholar] [CrossRef]













| Groups | Pre-AF Group (n = 2067) | Non-AF Group (n = 93,129) |
|---|---|---|
| Age (years) | 70.5 ± 13.1 | 49.6 ± 16.0 |
| Gender (male) | 1324 (64.1%) | 48,530 (52.1%) |
| Mean ± STD | |||
|---|---|---|---|
| Feature | Pre-AF | Non-AF | p-Value |
| Recurrence rate | 0.544 ± 0.182 | 0.479 ± 0.127 | 0.00095 |
| Determinism | 0.999 ± 0.033 | 0.998 ± 0.035 | 0.814 |
| Entropy | 0.462 ± 0.169 | 0.441 ± 0.141 | 0.042 |
| Trapping time | 0.726 ± 0.028 | 0.605 ± 0.023 | 0.00037 |
| Laminarity | 0.999 ± 0.016 | 0.997 ± 0.015 | 0.712 |
| Lmax | 0.369 ± 0.125 | 0.324 ± 0.129 | 0.008 |
| Lmean | 0.172 ± 0.136 | 0.166 ± 0.128 | 0.078 |
| Models | Precision/% | Recall/% | F1 Score/% | Accuracy/% |
|---|---|---|---|---|
| Resnet18 | 80.5 | 85.2 | 82.8 | 82.3 |
| DenseNet | 85.4 | 84.9 | 85.2 | 83.9 |
| The proposed model-1D | 85.4 | 84.4 | 84.9 | 83.6 |
| The proposed model-2D | 94.8 | 99.4 | 97.0 | 97.0 |
| Models | Precision/% | Recall/% | F1 Score/% | Accuracy/% |
|---|---|---|---|---|
| Resnet18 | 90.5 | 83.9 | 87.1 | 91.9 |
| DenseNet | 85.4 | 82.6 | 84.0 | 82.4 |
| The proposed model-1D | 81.5 | 82.6 | 82.0 | 80.7 |
| The proposed model-2D | 90.5 | 89.1 | 89.8 | 93.4 |
| Methods | Precision/% | Recall/% | F1 Score/% | Accuracy/% |
|---|---|---|---|---|
| Method1 [52] | 91.1 (calculate) | 82. 2 | 86.4 (calculate) | 91.3 |
| Method2 [53] | 92.8 (calculate) | 93.3 | 93.0 (calculate) | 92.5 |
| Method3 [23] | 97.0 (calculate) | 88.0 | 92.3 | 92.0 |
| Method4 [24] | 92.0 (calculate) | 92.0 | 92.0 | 92.0 |
| Proposed method | 94.8 (+2%) | 99.4 (+6.1%) | 97.0 (+4%) | 97.0 (+4.5%) |
Disclaimer/Publisher’s Note: The statements, opinions and data contained in all publications are solely those of the individual author(s) and contributor(s) and not of MDPI and/or the editor(s). MDPI and/or the editor(s) disclaim responsibility for any injury to people or property resulting from any ideas, methods, instructions or products referred to in the content. |
© 2024 by the authors. Licensee MDPI, Basel, Switzerland. This article is an open access article distributed under the terms and conditions of the Creative Commons Attribution (CC BY) license (https://creativecommons.org/licenses/by/4.0/).
Share and Cite
Zhu, H.; Jiang, N.; Xia, S.; Tong, J. Atrial Fibrillation Prediction Based on Recurrence Plot and ResNet. Sensors 2024, 24, 4978. https://doi.org/10.3390/s24154978
Zhu H, Jiang N, Xia S, Tong J. Atrial Fibrillation Prediction Based on Recurrence Plot and ResNet. Sensors. 2024; 24(15):4978. https://doi.org/10.3390/s24154978
Chicago/Turabian StyleZhu, Haihang, Nan Jiang, Shudong Xia, and Jijun Tong. 2024. "Atrial Fibrillation Prediction Based on Recurrence Plot and ResNet" Sensors 24, no. 15: 4978. https://doi.org/10.3390/s24154978
APA StyleZhu, H., Jiang, N., Xia, S., & Tong, J. (2024). Atrial Fibrillation Prediction Based on Recurrence Plot and ResNet. Sensors, 24(15), 4978. https://doi.org/10.3390/s24154978

