End-to-End Autonomous Driving Decision Method Based on Improved TD3 Algorithm in Complex Scenarios
Abstract
1. Introduction
- (1)
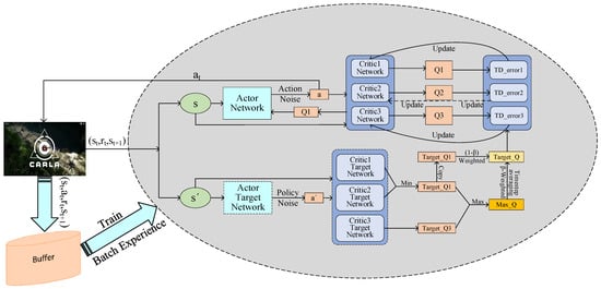
- To address the underestimation issue in the TD3 algorithm, this paper introduces a new single critic and incorporates TD3 weighting calculations to form a triple-critic structure. Additionally, inspired by TD3’s double-critic minimization approach, we propose a target maximization method that selects the maximum value between the old and new critics. These methods effectively address the underestimation problem.
- (2)
- We adopt a multi-timestep averaging method to mitigate issues related to overestimation in the algorithm. Concurrently, we conduct a corresponding theoretical analysis of these methods to showcase their effectiveness.
- (3)
- To enhance the decision-making capability of autonomous vehicles, we propose an end-to-end autonomous driving decision-making method based on the aforementioned improved algorithm. We conduct experiments in left turn and lane-center driving scenarios to verify its performance.
2. Theoretical Background
2.1. Fundamental Concepts
2.2. Overestimation and Underestimation of Target Q Values
2.2.1. Target Q Value Overestimation
2.2.2. Target Q Value Underestimation
3. Scenario Introduction and Modeling
3.1. Scenario Description
3.1.1. Multi-Vehicle Unprotected Left Turn
3.1.2. Lane-Center Driving with Congestion Traffic
3.2. Scenario Modeling
3.2.1. State Space St
3.2.2. Action Space At
3.2.3. Reward Function
4. Algorithm Introduction
4.1. TCD Algorithm with Triple Critics
4.2. TCMD Algorithm with Maximization of the Target
4.3. TCAMD Algorithm with Multi-Timestep Averaging
5. Results and Discussion
5.1. Experimental Setup
5.2. Ablation Experiments
5.2.1. Reward Curve and Converging Episodes
5.2.2. Mean and Standard Deviation of Rewards
5.2.3. Heatmap of Success Rates
5.2.4. Refinement Metrics of Left Turn and Lane-Center Driving Scenarios
6. Conclusions
Author Contributions
Funding
Institutional Review Board Statement
Informed Consent Statement
Data Availability Statement
Conflicts of Interest
References
- Khan, M.A.; Sayed, H.E.; Malik, S.; Zia, T.; Khan, J.; Alkaabi, N.; Ignatious, H. Level-5 autonomous driving—Are we there yet? a review of research literature. ACM Comput. Surv. (CSUR) 2022, 55, 1–38. [Google Scholar] [CrossRef]
- Yuan, Q.; Shi, H.; Xuan, A.T.Y.; Gao, M.; Xu, Q.; Wang, J. Enhanced target tracking algorithm for autonomous driving based on visible and infrared image fusion. J. Intell. Connect. Veh. 2023, 6, 237–249. [Google Scholar] [CrossRef]
- Hu, Y.; Yang, J.; Chen, L.; Li, K.; Sima, C.; Zhu, X.; Chai, S.; Du, S.; Lin, T.; Wang, W.; et al. Planning-oriented autonomous driving. In Proceedings of the IEEE/CVF Conference on Computer Vision and Pattern Recognition, Vancouver, BC, Canada, 17–24 June 2023; pp. 17853–17862. [Google Scholar]
- Ganesan, M.; Kandhasamy, S.; Chokkalingam, B.; Mihet-Popa, L. A Comprehensive Review on Deep Learning-Based Motion Planning and End-To-End Learning for Self-Driving Vehicle. IEEE Access 2024, 12, 66031–66067. [Google Scholar] [CrossRef]
- Liu, H.; Huang, Z.; Wu, J.; Lv, C. Improved deep reinforcement learning with expert demonstrations for urban autonomous driving. In Proceedings of the 2022 IEEE Intelligent Vehicles Symposium (IV), Aachen, Germany, 5–9 June 2022; IEEE: Piscataway, NJ, USA, 2022; pp. 921–928. [Google Scholar]
- Li, G.; Li, S.; Li, S.; Qin, Y.; Cao, D.; Qu, X.; Cheng, B. Deep reinforcement learning enabled decision-making for autonomous driving at intersections. Automot. Innov. 2020, 3, 374–385. [Google Scholar] [CrossRef]
- Cui, S.; Xue, Y.; Gao, K.; Wang, K.; Yu, B.; Qu, X. Delay-throughput tradeoffs for signalized networks with finite queue capacity. Transp. Res. Part B Methodol. 2024, 180, 102876. [Google Scholar] [CrossRef]
- Xue, Y.; Wang, C.; Ding, C.; Yu, B.; Cui, S. Observer-based event-triggered adaptive platooning control for autonomous vehicles with motion uncertainties. Transp. Res. Part C Emerg. Technol. 2024, 159, 104462. [Google Scholar] [CrossRef]
- Zhou, X.; Shen, H.; Wang, Z.; Ahn, H.; Wang, J. Driver-centric lane-keeping assistance system design: A noncertainty-equivalent neuro-adaptive control approach. IEEE/ASME Trans. Mechatron. 2023, 28, 3017–3028. [Google Scholar] [CrossRef]
- Zhuo, J.; Zhu, F. Evaluation of platooning configurations for connected and automated vehicles at an isolated roundabout in a mixed traffic environment. J. Intell. Connect. Veh. 2023, 6, 136–148. [Google Scholar] [CrossRef]
- Hoel, C.-J.; Driggs-Campbell, K.; Wolff, K.; Laine, L.; Kochenderfer, M.J. Combining planning and deep reinforcement learning in tactical decision making for autonomous driving. IEEE Trans. Intell. Veh. 2019, 5, 294–305. [Google Scholar] [CrossRef]
- Zhang, X.; Liu, X.; Li, X.; Wu, G. Lane Change Decision Algorithm Based on Deep Q Network for Autonomous Vehicles. In SAE Technical Paper; SAE International: Warrendale, PAS, USA, 2022. [Google Scholar]
- Hauptmann, A.; Yu, L.; Liu, W.; Qian, Y.; Cheng, Z.; Gui, L. Robust Automatic Detection of Traffic Activity; Carnegie Mellon University: Pittsburgh, PA, USA, 2023; pp. 31–52. [Google Scholar]
- XShakya, A.K.; Pillai, G.; Chakrabarty, S. Reinforcement learning algorithms: A brief survey. Expert Syst. Appl. 2023, 231, 7812–7825. [Google Scholar]
- Wang, F.; Shi, D.; Liu, T.; Tang, X. Decision-making at unsignalized intersection for autonomous vehicles: Left-turn maneuver with deep reinforcement learning. arXiv 2020, arXiv:2008.06595. [Google Scholar]
- Li, G.; Li, S.; Li, S.; Qu, X. Continuous decision-making for autonomous driving at intersections using deep deterministic policy gradient. IET Intell. Transp. Syst. 2022, 16, 1669–1681. [Google Scholar] [CrossRef]
- Ashwin, S.H.; Raj, R.N. Deep reinforcement learning for autonomous vehicles: Lane keep and overtaking scenarios with collision avoidance. Int. J. Inf. Technol. 2023, 15, 3541–3553. [Google Scholar] [CrossRef]
- Fujimoto, S.; Hoof, H.; Meger, D. Addressing function approximation error in actor-critic methods. In Proceedings of the International Conference on Machine Learning, Stockholm, Sweden, 10–15 July 2018; pp. 1587–1596. [Google Scholar]
- Saglam, B.; Duran, E.; Cicek, D.C.; Mutlu, F.B.; Kozat, S.S. Estimation error correction in deep reinforcement learning for deterministic actor-critic methods. In Proceedings of the 2021 IEEE 33rd International Conference on Tools with Artificial Intelligence (ICTAI), Washington, DC, USA, 1–3 November 2021; IEEE: Piscataway, NJ, USA, 2021; pp. 137–144. [Google Scholar]
- Han, S.; Zhou, W.; Lü, S.; Yu, J. Regularly updated deterministic policy gradient algorithm. Knowl. Based Syst. 2021, 214, 106736. [Google Scholar] [CrossRef]
- Sangoleye, F. Reinforcement Learning-Based Resilience and Decision Making in Cyber-Physical Systems; The University of New Mexico: Albuquerque, NM, USA, 2023. [Google Scholar]
- Wang, J.; Zhang, Q.; Zhao, D. Highway lane change decision-making via attention-based deep reinforcement learning. IEEE/CAA J. Autom. Sin. 2021, 9, 567–569. [Google Scholar] [CrossRef]
- Lin, Y.; Liu, Y.; Lin, F.; Zou, L.; Wu, P.; Zeng, W.; Chen, H.; Miao, C. A survey on reinforcement learning for recommender systems. IEEE Trans. Neural Netw. Learn. Syst. 2023, 1–21. [Google Scholar] [CrossRef] [PubMed]
- Xiao, W.; Yang, Y.; Mu, X.; Xie, Y.; Tang, X.; Cao, D.; Liu, T. Decision-Making for Autonomous Vehicles in Random Task Scenarios at Unsignalized Intersection Using Deep Reinforcement Learning. IEEE Trans. Veh. Technol. 2024, 73, 7812–7825. [Google Scholar] [CrossRef]
- Wang, X.; Wang, S.; Liang, X.; Zhao, D.; Huang, J.; Xu, X.; Dai, B.; Miao, Q. Deep reinforcement learning: A survey. IEEE Trans. Neural Netw. Learn. Syst. 2022, 35, 5064–5078. [Google Scholar] [CrossRef]
- Liu, H.; Cai, K.; Li, P.; Qian, C.; Zhao, P.; Wu, X. REDRL: A review-enhanced Deep Reinforcement Learning model for interactive recommendation. Expert Syst. Appl. 2023, 213, 118926. [Google Scholar] [CrossRef]
- Wu, J.; Huang, Z.; Huang, W.; Lv, C. Prioritized experience-based reinforcement learning with human guidance for autonomous driving. IEEE Trans. Neural Netw. Learn. Syst. 2022, 35, 855–869. [Google Scholar] [CrossRef]
- Lillicrap, T.P.; Hunt, J.J.; Pritzel, A.; Heess, N.; Erez, T.; Tassa, Y.; Silver, D.; Wierstra, D. Continuous Control with Deep Reinforcement Learning. arXiv 2015, arXiv:1509.02971. [Google Scholar]
- Thrun, S.; Schwartz, A. Issues in using function approximation for reinforcement learning. In Proceedings of the 1993 Connectionist Models Summer School; Psychology Press: London, UK, 2014; pp. 255–263. [Google Scholar]
- Wu, D.; Dong, X.; Shen, J.; Hoi, S.C.H. Reducing estimation bias via triplet-average deep deterministic policy gradient. IEEE Trans. Neural Netw. Learn. Syst. 2020, 31, 4933–4945. [Google Scholar] [CrossRef] [PubMed]
- Van Hasselt, H.; Guez, A.; Silver, D. Deep reinforcement learning with double q-learning. In Proceedings of the AAAI Conference on Artificial Intelligence, Phoenix, AZ, USA, 12–17 February 2016. [Google Scholar]
- Peng, H.; Wang, L.C. Energy harvesting reconfigurable intelligent surface for UAV based on robust deep reinforcement learning. IEEE Trans. Wirel. Commun. 2023, 22, 6826–6838. [Google Scholar] [CrossRef]
- Luo, X.; Wang, Q.; Gong, H.; Tang, C. UAV path planning based on the average TD3 algorithm with prioritized experience replay. IEEE Access 2024, 12, 38017–38029. [Google Scholar] [CrossRef]
- Qiong, W.; Shuai, S.; Ziyang, W.; Qiang, F.; Pingyi, F.; Cui, Z. Towards V2I age-aware fairness access: A DQN based intelligent vehicular node training and test method. Chin. J. Electron. 2023, 32, 1230–1244. [Google Scholar] [CrossRef]













| Parameter | Value |
|---|---|
| Hidden | 256 |
| γ | 0.95 |
| Tau | 1 × 10−3 |
| Capacity | 38,400 |
| Batch size | 64 |
| Actor learning rate | 2 × 10−4 |
| Critic Learning rate | 5 × 10−4 |
| β | 0.05 |
| K | 5 |
| Experimental setup | Ubuntu 20.04, NVIDIA RTX 4060 |
| Algorithm | DDPG | TD3 | TCD | TCMD | TCAMD |
|---|---|---|---|---|---|
| Left turn | 979 | 603 | 519 | 318 | 259 |
| Lane-center driving | 780 | 676 | 399 | 336 | 287 |
| Algorithm | DDPG | TD3 | TCD | TCMD | TCAMD |
|---|---|---|---|---|---|
| Mid-term AR | 32.66 | 36.77 | 41.97 | 43.57 | 46.47 |
| Late-term AR | 33.91 | 36.68 | 41.08 | 43.35 | 46.05 |
| Mid-term SD | 17.83 | 16.08 | 12.77 | 16.49 | 13.28 |
| Lid-term SD | 16.87 | 14.34 | 12.74 | 16.11 | 13.83 |
| Algorithm | DDPG | TD3 | TCD | TCMD | TCAMD |
|---|---|---|---|---|---|
| Mid-term AR | −25.10 | −3.37 | −2.06 | −1.85 | −0.89 |
| Late-term AR | −20.43 | −3.41 | −2.05 | −1.79 | −0.87 |
| Mid-term SD | 8.92 | 1.69 | 0.71 | 0.92 | 0.44 |
| Lid-term SD | 3.50 | 1.99 | 0.62 | 0.95 | 0.43 |
Disclaimer/Publisher’s Note: The statements, opinions and data contained in all publications are solely those of the individual author(s) and contributor(s) and not of MDPI and/or the editor(s). MDPI and/or the editor(s) disclaim responsibility for any injury to people or property resulting from any ideas, methods, instructions or products referred to in the content. |
© 2024 by the authors. Licensee MDPI, Basel, Switzerland. This article is an open access article distributed under the terms and conditions of the Creative Commons Attribution (CC BY) license (https://creativecommons.org/licenses/by/4.0/).
Share and Cite
Xu, T.; Meng, Z.; Lu, W.; Tong, Z. End-to-End Autonomous Driving Decision Method Based on Improved TD3 Algorithm in Complex Scenarios. Sensors 2024, 24, 4962. https://doi.org/10.3390/s24154962
Xu T, Meng Z, Lu W, Tong Z. End-to-End Autonomous Driving Decision Method Based on Improved TD3 Algorithm in Complex Scenarios. Sensors. 2024; 24(15):4962. https://doi.org/10.3390/s24154962
Chicago/Turabian StyleXu, Tao, Zhiwei Meng, Weike Lu, and Zhongwen Tong. 2024. "End-to-End Autonomous Driving Decision Method Based on Improved TD3 Algorithm in Complex Scenarios" Sensors 24, no. 15: 4962. https://doi.org/10.3390/s24154962
APA StyleXu, T., Meng, Z., Lu, W., & Tong, Z. (2024). End-to-End Autonomous Driving Decision Method Based on Improved TD3 Algorithm in Complex Scenarios. Sensors, 24(15), 4962. https://doi.org/10.3390/s24154962

