ResNet1D-Based Personal Identification with Multi-Session Surface Electromyography for Electronic Health Record Integration
Abstract
1. Introduction
2. Related Work
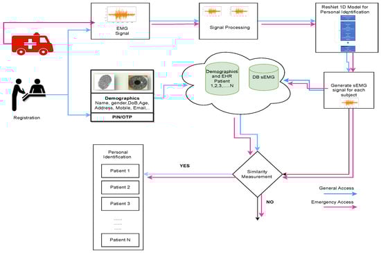
3. Materials and Methods
3.1. sEMG Data Description
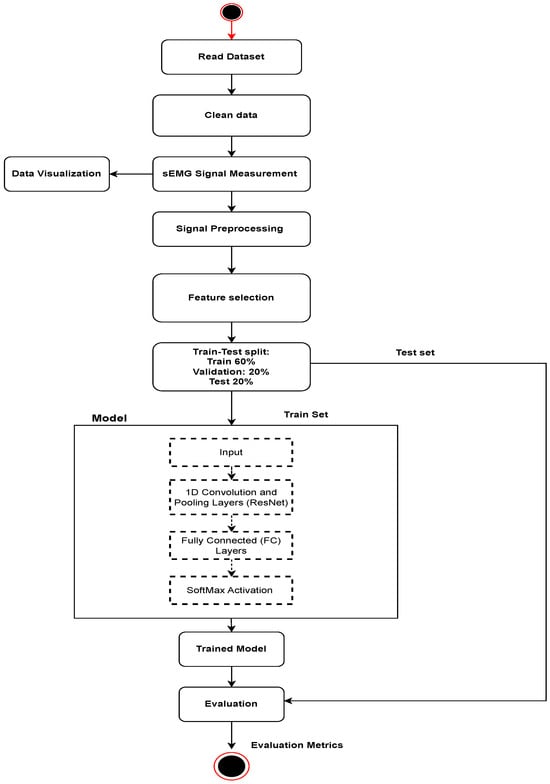
3.2. Data Preparation
3.3. Signal Preprocessing
- Baseline wander removal: Baseline wander refers to low-frequency fluctuations in the sEMG signal caused by breathing, slight movements, or other non-electrophysiological sources. By using a bandpass filter with a minimum frequency of 5 Hz, the baseline wander is attenuated, reducing its influence on the signal [45].
- Power line noise removal: Electrical devices and power lines emit electrical signals at the power line frequency, which can contaminate the sEMG signal. In many regions, the power line frequency is 60 Hz. The bandpass filter with a notch at 60 Hz effectively removes this power line noise from the signal [46].
- External environment noise removal: sEMG signals can also be affected by external noise sources, such as electromagnetic interference or muscle noise from adjacent muscle groups. The bandpass filter with its selected frequency range helps to minimize the impact of these external noise sources [47].
- Frequency range selection: the bandpass filter retains frequencies between 5 Hz and 500 Hz, which are typically relevant for capturing muscle activity signals while excluding frequencies outside this range that might not be related to the desired sEMG data.
- Filter order: A filter’s order of 3 determines the sharpness of the filter’s roll-off characteristics. A higher-order filter allows for a steeper reduction in frequencies outside the passband, providing more effective noise removal [48].
3.4. Analyzing the ResNet1D Model for Personal Identification
4. Results and Discussion
4.1. Model Performance Metrics
4.2. Use-Case Study
5. Conclusions
Author Contributions
Funding
Institutional Review Board Statement
Informed Consent Statement
Data Availability Statement
Acknowledgments
Conflicts of Interest
Abbreviations
| sEMG | Surface electromyography |
| DB | Database |
| DNA | Deoxyribonucleic Acid |
| EMG | Electromyography |
| GRU | Gated Recurrent Unit |
| NF | Notch filter |
| LSTM | Long Short-Term Memory |
| CNN | Convolutional Neural Network |
References
- Li, H.; Dai, Y.; Lin, X. Efficient e-health data release with consistency guarantee under differential privacy. In Proceedings of the 2015 17th International Conference on E-health Networking, Application & Services (HealthCom), Boston, MA, USA, 14–17 October 2015; pp. 602–608. [Google Scholar]
- van der Linden, H.; Kalra, D.; Hasman, A.; Talmon, J. Inter-organizational future proof EHR systems: A review of the security and privacy related issues. Int. J. Med. Inform. 2009, 78, 141–160. [Google Scholar] [CrossRef]
- Lin, H.; Shao, J.; Zhang, C.; Fang, Y. CAM: Cloud-assisted privacy preserving mobile health monitoring. IEEE Trans. Inf. Forensics Secur. 2013, 8, 985–997. [Google Scholar] [CrossRef]
- Mehmood, A.; Natgunanathan, I.; Xiang, Y.; Poston, H.; Zhang, Y. Anonymous authentication scheme for smart cloud based healthcare applications. IEEE Access 2018, 6, 33552–33567. [Google Scholar] [CrossRef]
- Premarathne, U.; Abuadbba, A.; Alabdulatif, A.; Khalil, I.; Tari, Z.; Zomaya, A.; Buyya, R. Hybrid cryptographic access control for cloud-based EHR systems. IEEE Cloud Comput. 2016, 3, 58–64. [Google Scholar] [CrossRef]
- Egala, B.S.; Pradhan, A.K.; Badarla, V.; Mohanty, S.P. Fortified-chain: A blockchain-based framework for security and privacy-assured internet of medical things with effective access control. IEEE Internet Things J. 2021, 8, 11717–11731. [Google Scholar] [CrossRef]
- Ayaz, M.; Pasha, M.F.; Le, T.Y.; Alahmadi, T.J.; Abdullah, N.N.B.; Alhababi, Z.A. A Framework for Automatic Clustering of EHR Messages Using a Spatial Clustering Approach. In Proceedings of the Healthcare, Online, 28–30 September 2023; Volume 11, p. 390. [Google Scholar]
- Dwyer, S.J., III; Weaver, A.C.; Hughes, K.K. Health insurance portability and accountability act. Secur. Issues Digit. Med. Enterp. 2004, 72, 9–18. [Google Scholar]
- E2369-05e1; Standard Specification for Continuity of Care Record (CCR). ASTM International: West Conshohocken, PA, USA, 2005.
- Tang, F.; Ma, S.; Xiang, Y.; Lin, C. An efficient authentication scheme for blockchain-based electronic health records. IEEE Access 2019, 7, 41678–41689. [Google Scholar] [CrossRef]
- Xiang, X.; Wang, M.; Fan, W. A permissioned blockchain-based identity management and user authentication scheme for e-health systems. IEEE Access 2020, 8, 171771–171783. [Google Scholar] [CrossRef]
- Hamed, N.M.; Yassin, A.A. A Secure and Authentication Scheme to Preserve the Privacy of Electronic Health Records in the Healthcare System. In Proceedings of the 2022 Iraqi International Conference on Communication and Information Technologies (IICCIT), Basrah, Iraq, 7–8 September 2022; pp. 32–37. [Google Scholar]
- Kim, J.S.; Pan, S.B. A Study on EMG-based Biometrics. J. Internet Serv. Inf. Secur. 2017, 7, 19–31. [Google Scholar]
- Siam, A.I.; Sedik, A.; El-Shafai, W.; Elazm, A.A.; El-Bahnasawy, N.A.; El Banby, G.M.; Khalaf, A.A.; Abd El-Samie, F.E. Biosignal classification for human identification based on convolutional neural networks. Int. J. Commun. Syst. 2021, 34, e4685. [Google Scholar] [CrossRef]
- Farid, F.; Elkhodr, M.; Sabrina, F.; Ahamed, F.; Gide, E. A smart biometric identity management framework for personalised IoT and cloud computing-based healthcare services. Sensors 2021, 21, 552. [Google Scholar] [CrossRef]
- O’Gorman, L. Comparing passwords, tokens, and biometrics for user authentication. Proc. IEEE 2003, 91, 2021–2040. [Google Scholar] [CrossRef]
- Islam, M.S.; Alajlan, N. Biometric template extraction from a heartbeat signal captured from fingers. Multimed. Tools Appl. 2017, 76, 12709–12733. [Google Scholar] [CrossRef]
- Said, S.; Karar, A.S.; Beyrouthy, T.; Alkork, S.; Nait-ali, A. Biometrics verification modality using multi-channel sEMG wearable bracelet. Appl. Sci. 2020, 10, 6960. [Google Scholar] [CrossRef]
- Prabu, U.; Priyadharshini, G.; Saranya, M.; Parveen, N.R.; Shanmugam, M.; Amudhavel, J. Efficient personal identification using multimodal biometrics. In Proceedings of the 2015 International Conference on Circuits, Power and Computing Technologies [ICCPCT-2015], Nagercoil, India, 19–20 March 2015; pp. 1–5. [Google Scholar]
- Muthukumaran, B.; Harshavarthanan, L.; Dhyaneshwar, S.; Sharief, M.Z. Face and Iris based Human Authentication using Deep Learning. In Proceedings of the 2023 4th International Conference on Electronics and Sustainable Communication Systems (ICESC), Coimbatore, India, 6–8 July 2023; pp. 841–846. [Google Scholar]
- Nishimoto, T.; Higashi, H.; Morioka, H.; Ishii, S. EEG-based personal identification method using unsupervised feature extraction and its robustness against intra-subject variability. J. Neural Eng. 2020, 17, 026007. [Google Scholar] [CrossRef]
- Belgacem, N.; Fournier, R.; Nait-Ali, A.; Bereksi-Reguig, F. A novel biometric authentication approach using ECG and EMG signals. J. Med. Eng. Technol. 2015, 39, 226–238. [Google Scholar] [CrossRef]
- Bonato, P.; D’Alessio, T.; Knaflitz, M. A statistical method for the measurement of muscle activation intervals from surface myoelectric signal during gait. IEEE Trans. Biomed. Eng. 1998, 45, 287–299. [Google Scholar] [CrossRef]
- Hua, Y.; Ma, J.; Li, D.; Wang, R. DNA-based biosensors for the biochemical analysis: A review. Biosensors 2022, 12, 183. [Google Scholar] [CrossRef]
- Garcia, M.C.; Vieira, T. Surface electromyography: Why, when and how to use it. Rev. Andal. Med. Del Deporte 2011, 4, 17–28. [Google Scholar]
- Reaz, M.B.I.; Hussain, M.S.; Mohd-Yasin, F. Techniques of EMG signal analysis: Detection, processing, classification and applications. Biol. Proced. Online 2006, 8, 11–35. [Google Scholar] [CrossRef]
- Prakash, A.; Sharma, N.; Katiyar, A.K.; Dubey, S.K.; Sharma, S. Magnetic-based detection of muscular contraction for controlling hand prosthesis. Sens. Actuators Phys. 2022, 344, 113709. [Google Scholar] [CrossRef]
- De Luca, C.J. Physiology and mathematics of myoelectric signals. IEEE Trans. Biomed. Eng. 1979, 6, 313–325. [Google Scholar] [CrossRef]
- Kumari, P.; Mathew, L.; Kumar, N. Combining biosignals with RFID to develop a multimodal-shared control interface. J. Eng. Appl. Sci. 2023, 70, 119. [Google Scholar] [CrossRef]
- Boe, S.G.; Stashuk, D.W.; Doherty, T.J. Within-subject reliability of motor unit number estimates and quantitative motor unit analysis in a distal and proximal upper limb muscle. Clin. Neurophysiol. 2006, 117, 596–603. [Google Scholar] [CrossRef]
- Florestal, J.; Mathieu, P.; McGill, K. Automatic decomposition of multichannel intramuscular EMG signals. J. Electromyogr. Kinesiol. 2009, 19, 1–9. [Google Scholar] [CrossRef]
- Lu, L.; Mao, J.; Wang, W.; Ding, G.; Zhang, Z. A study of personal recognition method based on EMG signal. IEEE Trans. Biomed. Circuits Syst. 2020, 14, 681–691. [Google Scholar] [CrossRef]
- Kwon, H.; Di Cristina, J.; Rutkove, S.; Sanchez, B. Recording characteristics of electrical impedance-electromyography needle electrodes. Physiol. Meas. 2018, 39, 055005. [Google Scholar] [CrossRef] [PubMed]
- Zeng, J.; Zhou, Y.; Yang, Y.; Xu, Z.; Zhang, H.; Liu, H. Robustness of combined sEMG and ultrasound modalities against muscle fatigue in force estimation. In Proceedings of the Intelligent Robotics and Applications: 14th International Conference, ICIRA 2021, Yantai, China, 22–25 October 2021; Proceedings, Part III 14. Springer: Berlin/Heidelberg, Germany, 2021; pp. 213–221. [Google Scholar]
- Silva, M.F.; Dias, J.M.; Bela, L.F.D.; Pelegrinelli, A.R.M.; Lima, T.B.; da Silva Carvalho, R.G.; Taglietti, M.; Júnior, J.P.B.; Facci, L.M.; McVeigh, J.G.; et al. A review on muscle activation behaviour during gait in shallow water and deep-water running and surface electromyography procedures. J. Bodyw. Mov. Ther. 2020, 24, 432–441. [Google Scholar] [CrossRef]
- Sun, J.; Liu, G.; Sun, Y.; Lin, K.; Zhou, Z.; Cai, J. Application of Surface Electromyography in Exercise Fatigue: A Review. Front. Syst. Neurosci. 2022, 16, 893275. [Google Scholar] [CrossRef]
- Radwan, S.H.; El-Telbany, M.; Arafa, W.; Ali, R.A. Deep Learning Approaches for Personal Identification Based on EGG Signals. In Proceedings of the International Conference on Advanced Intelligent Systems and Informatics 2021, Cairo, Egypt, 20–22 November 2022; Springer: Berlin/Heidelberg, Germany, 2022; pp. 30–39. [Google Scholar]
- Li, Q.; Dong, P.; Zheng, J. Enhancing the security of pattern unlock with surface EMG-based biometrics. Appl. Sci. 2020, 10, 541. [Google Scholar] [CrossRef]
- Li, Q. A Novel Two-Factor Mobile User Authenticationscheme Using Patterns and Surface EMG-Basedbiometrics; New Mexico Institute of Mining and Technology: Socorro, NM, USA, 2020. [Google Scholar]
- Shin, S.; Jung, J.; Kim, Y.T. A study of an EMG-based authentication algorithm using an artificial neural network. In Proceedings of the 2017 IEEE SENSORS, Glasgow, UK, 29 October–1 November 2017; pp. 1–3. [Google Scholar]
- Shioji, R.; Ito, S.i.; Ito, M.; Fukumi, M. Personal authentication and hand motion recognition based on wrist EMG analysis by a convolutional neural network. In Proceedings of the 2018 IEEE International Conference on Internet of Things and Intelligence System (IOTAIS), Bali, Indonesia, 1–3 November 2018; pp. 184–188. [Google Scholar]
- Choudhary, M.; Lokhande, M.; Borse, R.; Bhute, A. A machine learning approach to aid paralysis patients using EMG signals. In Advanced Data Mining Tools and Methods for Social Computing; Elsevier: Amsterdam, The Netherlands, 2022; pp. 107–125. [Google Scholar]
- Yousefi, J.; Hamilton-Wright, A. Characterizing EMG data using machine-learning tools. Comput. Biol. Med. 2014, 51, 1–13. [Google Scholar] [CrossRef] [PubMed]
- Kim, J.S.; Song, C.H.; Bak, E.; Pan, S.B. Multi-Session Surface Electromyogram Signal Database for Personal Identification. Sustainability 2022, 14, 5739. [Google Scholar] [CrossRef]
- Pilia, N.; Lenis, G.; Loewe, A.; Schulze, W.; Dössel, O. The impact of baseline wander removal techniques on the ST segment in simulated ischemic 12-lead ECGs. Curr. Dir. Biomed. Eng. 2015, 1, 96–99. [Google Scholar] [CrossRef]
- Chen, J.; Sun, Y.; Sun, S.; Yao, Z. Reducing Power Line Interference from sEMG Signals Based on Synchrosqueezed Wavelet Transform. Sensors 2023, 23, 5182. [Google Scholar] [CrossRef] [PubMed]
- Boyer, M.; Bouyer, L.; Roy, J.S.; Campeau-Lecours, A. Reducing Noise, Artifacts and Interference in Single-Channel EMG Signals: A Review. Sensors 2023, 23, 2927. [Google Scholar] [CrossRef]
- Martinek, R.; Ladrova, M.; Sidikova, M.; Jaros, R.; Behbehani, K.; Kahankova, R.; Kawala-Sterniuk, A. Advanced bioelectrical signal processing methods: Past, present, and future approach—Part III: Other biosignals. Sensors 2021, 21, 6064. [Google Scholar] [CrossRef]
- He, K.; Zhang, X.; Ren, S.; Sun, J. Deep residual learning for image recognition. In Proceedings of the IEEE Conference on Computer Vision and Pattern Recognition, Las Vegas, NV, USA, 27–30 June 2016; pp. 770–778. [Google Scholar]
- Ganiga, R.; Pai, R.M.; Pai, M.M.; Sinha, R.K. A preliminary study of real-time capturing and sharing of routine health data among the public health professionals. Indian J. Community Med. Off. Publ. Indian Assoc. Prev. Soc. Med. 2020, 45, 176. [Google Scholar]
- Baig, A.F.; Eskeland, S.; Yang, B. Privacy-preserving continuous authentication using behavioral biometrics. Int. J. Inf. Secur. 2023, 22, 1833–1847. [Google Scholar] [CrossRef]
- Ki, Y. Biometrics Technology Status and Prospects, Special Report. TTA J. 2015, 98. [Google Scholar]
- Rukhiran, M.; Wong-In, S.; Netinant, P. IoT-based biometric recognition systems in education for identity verification services: Quality assessment approach. IEEE Access 2023, 11, 22767–22787. [Google Scholar] [CrossRef]
- Kolivand, H.; Akintoye, K.A.; Asadianfam, S.; Rahim, M.S. Improved methods for finger vein identification using composite Median-Wiener filter and hierarchical centroid features extraction. Multimed. Tools Appl. 2023, 82, 31913–31944. [Google Scholar] [CrossRef]
- Xu, L.; Adler, A. An improved method for muscle activation detection during gait. In Proceedings of the Canadian Conference on Electrical and Computer Engineering 2004 (IEEE Cat. No. 04CH37513), Niagara Falls, ON, Canada, 2–5 May 2004; Volume 1, pp. 357–360. [Google Scholar]
- Arias, J.C.; Cubillas, J.J.; Ramos, M.I. Optimising Health Emergency Resource Management from Multi-Model Databases. Electronics 2022, 11, 3602. [Google Scholar] [CrossRef]













| Subject IDs | Recall | Precision | F1-Score |
|---|---|---|---|
| 0 | 0.92 | 1.00 | 0.96 |
| 1 | 0.97 | 0.95 | 0.96 |
| 2 | 1.00 | 1.00 | 1.00 |
| 3 | 0.97 | 0.95 | 0.96 |
| 4 | 1.00 | 0.97 | 0.99 |
| Accuracy | - | - | 0.97 |
| Macro avg | 0.97 | 0.97 | 0.97 |
| Weighted avg | 0.97 | 0.97 | 0.97 |
| 0 | 0.98 | 0.94 | 0.96 |
| 1 | 1.00 | 0.93 | 0.97 |
| 2 | 1.00 | 0.97 | 0.99 |
| 3 | 0.90 | 1.00 | 0.95 |
| 4 | 0.96 | 1.00 | 0.98 |
| 5 | 0.90 | 1.00 | 0.95 |
| 6 | 0.85 | 0.97 | 0.90 |
| 7 | 1.00 | 0.90 | 0.95 |
| 8 | 0.95 | 1.00 | 0.97 |
| 9 | 1.00 | 0.89 | 0.94 |
| Accuracy | - | - | 0.96 |
| Macro avg | 0.95 | 0.96 | 0.96 |
| Weighted avg | 0.96 | 0.96 | 0.96 |
| Subject IDs | Recall | Precision | F1-Score |
|---|---|---|---|
| 0 | 0.92 | 0.87 | 0.89 |
| 1 | 0.98 | 0.98 | 0.98 |
| 2 | 1.00 | 0.80 | 0.89 |
| 3 | 0.50 | 1.00 | 0.67 |
| 4 | 0.86 | 1.00 | 0.92 |
| 5 | 0.60 | 1.00 | 0.75 |
| 6 | 0.74 | 1.00 | 0.85 |
| 7 | 0.84 | 0.84 | 0.84 |
| 8 | 1.00 | 0.97 | 0.99 |
| 9 | 0.76 | 1.00 | 0.87 |
| 10 | 1.00 | 0.54 | 0.70 |
| 11 | 1.00 | 0.74 | 0.85 |
| 12 | 0.93 | 0.97 | 0.95 |
| 13 | 0.96 | 0.88 | 0.92 |
| 14 | 0.87 | 0.93 | 0.90 |
| Accuracy | - | - | 0.87 |
| Macro avg | 0.86 | 0.90 | 0.86 |
| Weighted avg | 0.90 | 0.87 | 0.87 |
| 0 | 0.89 | 0.62 | 0.73 |
| 1 | 1.00 | 1.00 | 1.00 |
| 2 | 0.97 | 0.49 | 0.65 |
| 3 | 0.57 | 1.00 | 0.73 |
| 4 | 0.73 | 1.00 | 0.85 |
| 5 | 0.64 | 1.00 | 0.78 |
| 6 | 0.93 | 0.87 | 0.90 |
| 7 | 0.67 | 1.00 | 1.00 |
| 8 | 1.00 | 1.00 | 1.00 |
| 9 | 0.51 | 1.00 | 0.68 |
| 10 | 0.94 | 0.78 | 0.85 |
| 11 | 0.77 | 0.83 | 0.80 |
| 12 | 1.00 | 0.91 | 0.96 |
| 13 | 0.87 | 0.95 | 0.91 |
| 14 | 0.86 | 0.94 | 0.90 |
| 15 | 0.95 | 0.67 | 0.79 |
| 16 | 0.90 | 1.00 | 0.95 |
| 17 | 0.91 | 0.97 | 0.94 |
| 18 | 1.00 | 0.67 | 0.80 |
| 19 | 0.39 | 1.00 | 0.56 |
| Accuracy | - | - | 0.82 |
| Macro avg | 0.83 | 0.88 | 0.83 |
| Weighted avg | 0.88 | 0.82 | 0.83 |
Disclaimer/Publisher’s Note: The statements, opinions and data contained in all publications are solely those of the individual author(s) and contributor(s) and not of MDPI and/or the editor(s). MDPI and/or the editor(s) disclaim responsibility for any injury to people or property resulting from any ideas, methods, instructions or products referred to in the content. |
© 2024 by the authors. Licensee MDPI, Basel, Switzerland. This article is an open access article distributed under the terms and conditions of the Creative Commons Attribution (CC BY) license (https://creativecommons.org/licenses/by/4.0/).
Share and Cite
Ganiga, R.; S. N., M.; Choi, W.; Pan, S. ResNet1D-Based Personal Identification with Multi-Session Surface Electromyography for Electronic Health Record Integration. Sensors 2024, 24, 3140. https://doi.org/10.3390/s24103140
Ganiga R, S. N. M, Choi W, Pan S. ResNet1D-Based Personal Identification with Multi-Session Surface Electromyography for Electronic Health Record Integration. Sensors. 2024; 24(10):3140. https://doi.org/10.3390/s24103140
Chicago/Turabian StyleGaniga, Raghavendra, Muralikrishna S. N., Wooyeol Choi, and Sungbum Pan. 2024. "ResNet1D-Based Personal Identification with Multi-Session Surface Electromyography for Electronic Health Record Integration" Sensors 24, no. 10: 3140. https://doi.org/10.3390/s24103140
APA StyleGaniga, R., S. N., M., Choi, W., & Pan, S. (2024). ResNet1D-Based Personal Identification with Multi-Session Surface Electromyography for Electronic Health Record Integration. Sensors, 24(10), 3140. https://doi.org/10.3390/s24103140

