Automatic Classification Method of Arrhythmias Based on 12-Lead Electrocardiogram
Abstract
1. Introduction
- Due to the limitations of data sets, most classification studies on arrhythmia are conducted on a single data set, and the proposed methods and models cannot be universalized or generalized.
- Most of the researches working on automatic diagnosis of cardiac arrhythmias are based on modeling and analysis of single modal features extracted from one-dimensional ECG sequences, ignoring the frequency domain features of ECG signals.
- Currently, many studies are based on single lead ECG signals, but 12-lead ECG can provide richer arrhythmia information. Different leads can reflect the electrical activity of the heart from different spatial angles, resulting in different leads presenting different shapes at the same time. How to effectively integrate the spatial characteristics of different leads is the focus of current model research.
- In this paper, multimodal features of ECG signals are extracted for classification of arrhythmia signals. A dual channel network is used to extract the one-dimensional time series features and two-dimensional time–frequency features of the 12-lead ECG signals, and then the feature fusion layer is used to integrate the two modal features.
- In this paper, a CNN is used as a feature extraction network. In order to efficiently learn the features in one-dimensional ECG sequences and two-dimensional ECG time–frequency maps, stacked one-dimensional and two-dimensional bottleneck residual structures are used as feature extraction networks. The bottleneck residual structure has the advantages of increasing network depth, enhancing feature transfer, and reducing the number of parameters. Therefore, using the bottleneck residual structure can improve the learning ability of deep neural networks.
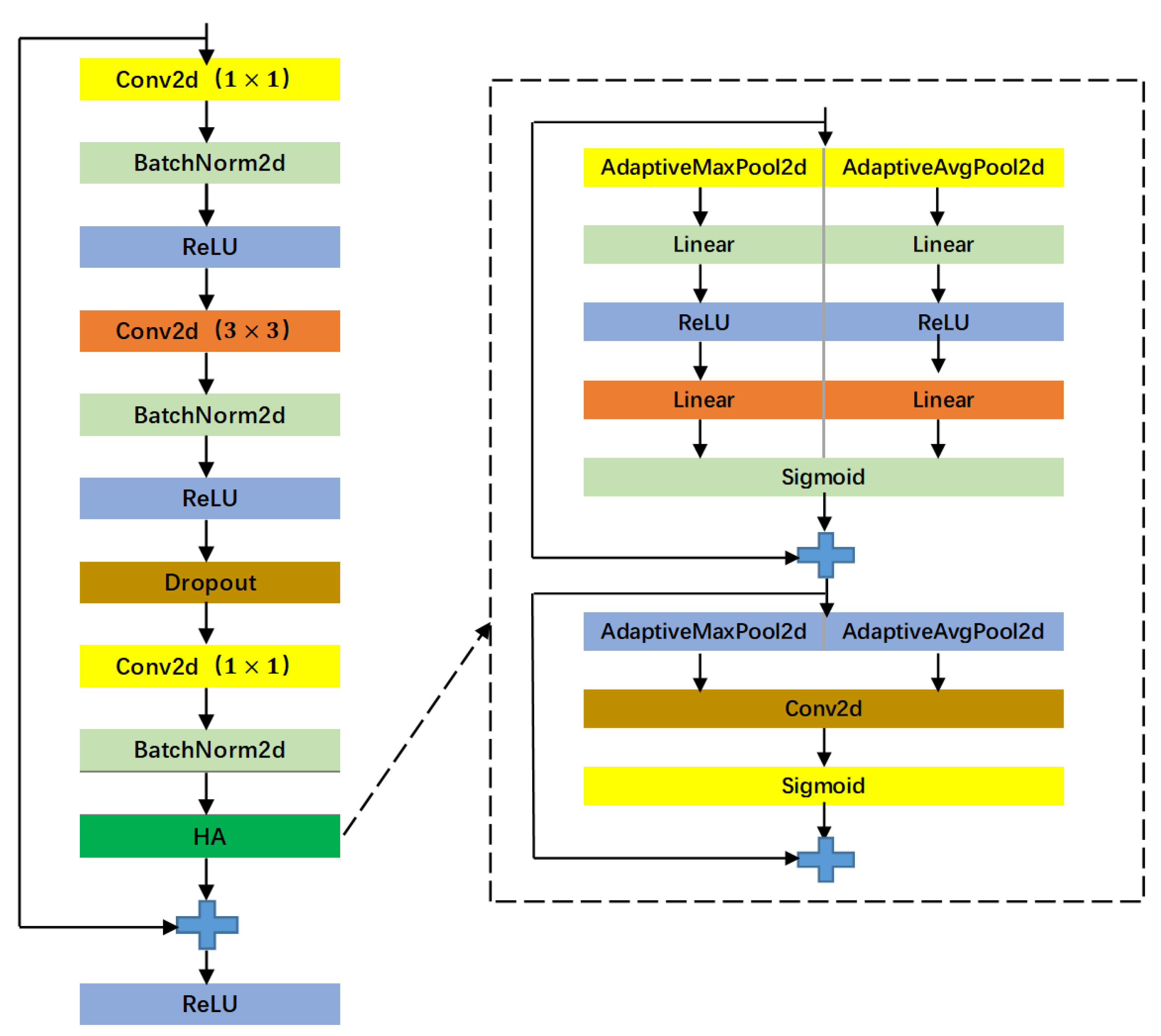
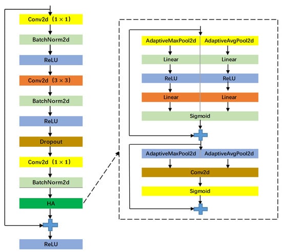
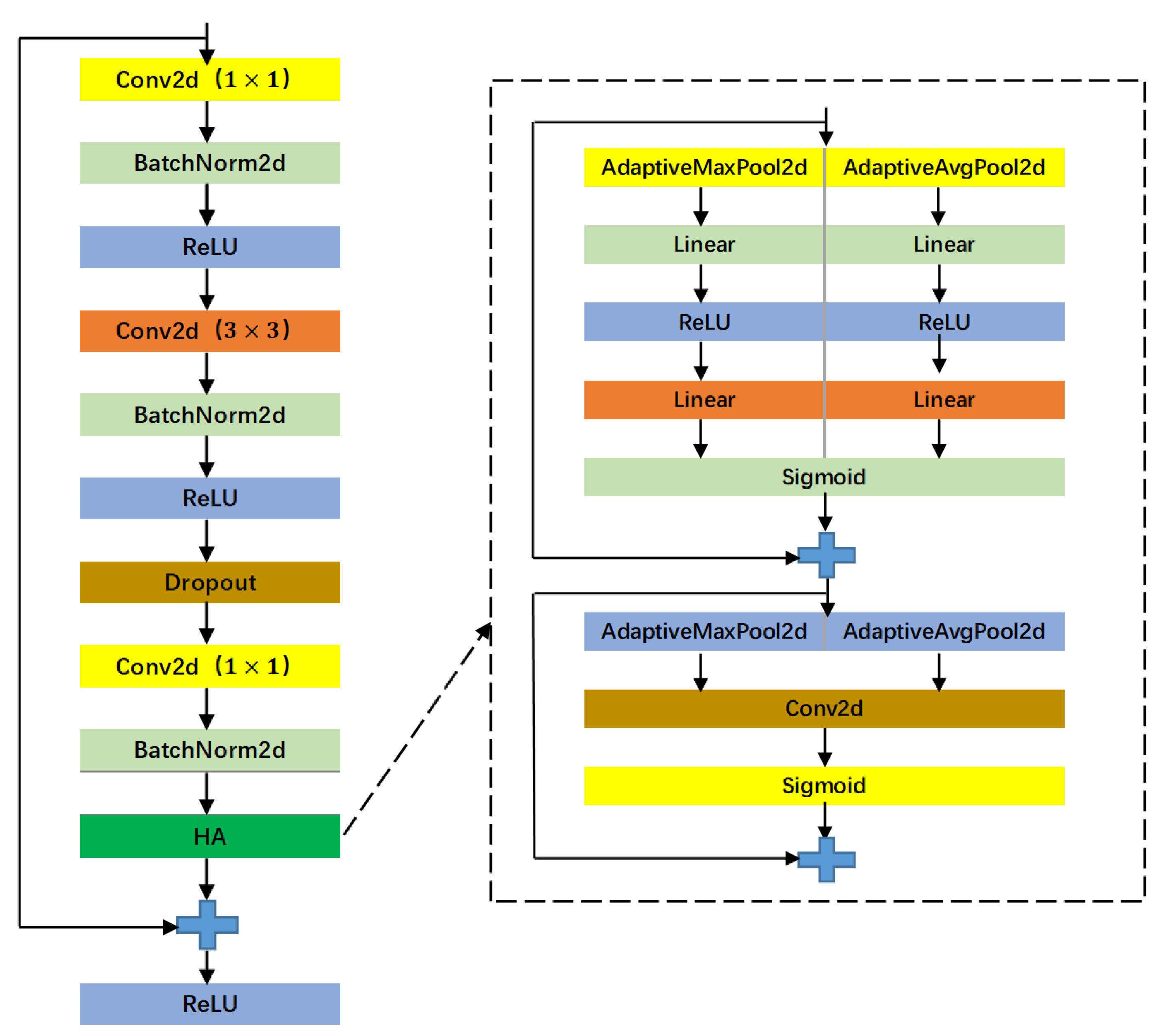
- In this paper, attention mechanism is combined with dual channel deep neural networks to preserve the useful information in one-dimensional ECG sequences and two-dimensional ECG time–frequency maps as fully as possible, reducing the loss of valuable information. For one-dimensional ECG sequences, introducing channel domain attention mechanisms can make one-dimensional ECG sequences pay more attention to the relationships between different channels. By aggregating the characteristic relationships between channels, the characteristic values between each channel can be adaptively adjusted. A mixed domain attention mechanism is introduced for two-dimensional time–frequency electrocardiograms, which enables the two-dimensional bottleneck residual structure to simultaneously enhance important features in both channels and spatial domains. That is, it can not only strengthen important channel features and suppress unwanted channel features, but also efficiently learn areas that require special attention in two-dimensional time–frequency electrocardiograms to preserve key features in the time–frequency diagram. Experiments have shown that introducing attention mechanisms can better enable feature extraction networks to focus on key feature locations in the ECG band.
2. Materials and Methods
2.1. Dataset
2.2. Proposed Method
2.2.1. Two-Dimensional Electrocardiogram Time–Frequency Diagram
2.2.2. Channel Domain Attention Module
2.2.3. Hybrid Domain Attention Mechanism
2.2.4. Model Structure
3. Results
3.1. Model Input
3.2. Hyperparameters
3.3. Evaluation Metrics
3.4. Experimental Results
3.5. Ablation Experiments
- 1.
- The first group of ablation experiments
- 2.
- The second group of ablation experiments
4. Conclusions
Author Contributions
Funding
Institutional Review Board Statement
Informed Consent Statement
Data Availability Statement
Conflicts of Interest
References
- Attia, Z.I.; Noseworthy, P.A.; Lopez-Jimenez, F.; Asirvatham, S.J.; Deshmukh, A.J.; Gersh, B.J.; Carter, R.E.; Yao, X.; Rabinstein, A.A.; Erickson, B.J.; et al. An artificial intelligence-enabled ECG algorithm for the identification of patients with atrial fibrillation during sinus rhythm: A retrospective analysis of outcome prediction. Lancet 2019, 394, 861–867. [Google Scholar] [CrossRef] [PubMed]
- Schnabel, R.B.; Yin, X.; Gona, P.; Larson, M.G.; Beiser, A.S.; McManus, D.D.; Newton-Cheh, C.; Lubitz, S.A.; Magnani, J.W.; Ellinor, P.T.; et al. 50 year trends in atrial fibrillation prevalence, incidence, risk factors, and mortality in the Framingham Heart Study. Lancet 2015, 386, 154–162. [Google Scholar] [CrossRef] [PubMed]
- Jha, C.K.; Kolekar, M.H. Cardiac arrhythmia classification using tunable Q-wavelet transform based features and support vector machine classifier. Biomed Signal. Process. Control 2020, 59, 101875. [Google Scholar] [CrossRef]
- Martis, R.J.; Acharya, U.R.; Prasad, H.; Chua, C.K.; Lim, C.M.; Suri, J.S. Application of higher order statistics for atrial arrhythmia classification. Biomed Signal. Process. Control 2013, 8, 888–900. [Google Scholar] [CrossRef]
- Maršánová, L.; Ronzhina, M.; Smíšek, R.; Vítek, M.; Němcová, A.; Smital, L.; Nováková, M. ECG features and methods for automatic classification of ventricular premature and ischemic heartbeats A comprehensive experimental study. Sci. Rep. 2017, 7, 11. [Google Scholar] [CrossRef] [PubMed]
- Hammad, M.; Maher, A.; Wang, K.; Jiang, F.; Amrani, M. Detection of abnormal heart conditions based on characteristics of ECG signals. Measurement 2018, 125, 11. [Google Scholar] [CrossRef]
- Mohammad, A.A.; Alaa, A.; Isam, A.; Hiam, A. Developing of robust and high accurate ECG beat classification by combining Gaussian mixtures and wavelets features. Australas. Phys. Eng. Sci. Med. 2019, 42, 9. [Google Scholar]
- Shenda, H.; Wenrui, Z.; Chenxi, S.; Yuxi, Z.; Hongyan, L. Practical Lessons on 12-Lead ECG Classification: Meta-Analysis of Methods From PhysioNet/Computing in Cardiology Challenge 2020. Front. Physiol. 2022, 14, 2505. [Google Scholar]
- Hannun, A.Y.; Rajpurkar, P.; Haghpanahi, M.; Tison, G.H.; Bourn, C.; Turakhia, M.P.; Ng, A.Y. Cardiologist-level arrhythmia detection and classification in ambulatory electrocardiograms using a deep neural network. Nat. Med. 2019, 25, 5. [Google Scholar]
- Ribeiro, A.H.; Ribeiro, M.H.; Paixão, G.M.; Oliveira, D.M.; Gomes, P.R.; Canazart, J.A.; Ferreira, M.P.; Andersson, C.R.; Macfarlane, P.W.; Meira, W., Jr.; et al. Automatic diagnosis of the 12-lead ECG using a deep neural network. Nat. Commun. 2020, 11, 1. [Google Scholar]
- Rajpurkar, P.; Hannun, A.Y.; Haghpanahi, M.; Bourn, C.; Ng, A.Y. Cardiologist-Level Arrhythmia Detection with Convolutional Neural Networks. arXiv 2017, arXiv:1707.01836. [Google Scholar]
- Mousavi, S.; Afghah, F.; Razi, A.; Acharya, U.R. ECGNET: Learning Where to Attend for Detection of Atrial Fibrillation with Deep Visual Attention. In Proceedings of the 2019 IEEE EMBS International Conference on Biomedical & Health Informatics (BHI), Chicago, IL, USA, 19–22 May 2019; pp. 1–4. [Google Scholar] [CrossRef]
- Zihlmann, M.; Perekrestenko, D.; Tschannen, M. Convolutional Recurrent Neural Networks for Electrocardiogram Classification. In Proceedings of the 2017 Computing in Cardiology (CinC), Rennes, France, 24–27 September 2017. [Google Scholar]
- Ortiz, J.; Ghefter, C.G.M.; Silva, C.E.S.; Sabbatini, R.M.E. One-year mortality prognosis in heart failure: A neural network approach based on echocardiographic data. J. Am. Coll. Cardiol. 1995, 26, 8. [Google Scholar] [CrossRef] [PubMed]
- Serkan, K.; Turker, I.; Moncef, G. Real-Time Patient-Specific ECG Classification by 1-D Convolutional Neural Networks. IEEE Trans. Bio-Med. Eng. 2016, 63, 12. [Google Scholar]
- Liu, Z.; Meng, X.; Cui, J.; Huang, Z.; Wu, J. Automatic Identification of Abnormalities in 12-Lead ECGs Using Expert Features and Convolutional Neural Networks. In Proceedings of the International Conference on Sensor Networks and Signal Processing, Xi’an, China, 28–31 October 2018. [Google Scholar]
- Liu, W.; Huang, Q.; Chang, S.; Wang, H.; He, J. Multiple-feature-branch convolutional neural network for myocardial infarction diagnosis using electrocardiogram. Biomed Signal. Process. Control 2018, 45, 11. [Google Scholar] [CrossRef]
- He, R.; Liu, Y.; Wang, K.; Zhao, N.; Yuan, Y.; Li, Q.; Zhang, H. Automatic Cardiac Arrhythmia Classification Using Combination of Deep Residual Network and Bidirectional LSTM. IEEE Access 2019, 7, 17. [Google Scholar] [CrossRef]
- Yao, Q.; Wang, R.; Fan, X.; Liu, J.; Li, Y. Multi-class Arrhythmia detection from 12-lead varied-length ECG using Attention-based Time-Incremental Convolutional Neural Network. Inf. Fusion 2020, 53, 9. [Google Scholar] [CrossRef]
- Baloglu, U.B.; Talo, M.; Yildirim, O.; Tan, R.S.; Acharya, U.R. Classification of myocardial infarction with multi-lead ECG signals and deep CNN. Pattern Recogn. Lett. 2019, 122, 8. [Google Scholar] [CrossRef]
- Alday, E.A.; Gu, A.; Shah, A.J.; Robichaux, C.; Wong, A.K.; Liu, C.; Liu, F.; Rad, A.B.; Elola, A.; Seyedi, S.; et al. Classification of 12-lead ECGs: The PhysioNet/Computing in Cardiology Challenge 2020. Physiol. Meas. 2020, 41, 11. [Google Scholar]
- Jie, H.; Li, S.; Samuel, A.; Gang, S.; Enhua, W. Squeeze-and-Excitation Networks. IEEE Trans. Pattern Anal. Mach. Intell. 2019, 42, 1. [Google Scholar]











| Database | Sources | Number of ECG Recordings | Length of Every ECG Recording |
|---|---|---|---|
| CPSC2018 [21] | China Physiological Signal Challenge in 2018 | 5806 | 6–60 s |
| CPSC2018-Extra [21] | 920 | 6–60 s | |
| Georgia [21] | Georgia | 6705 | 10 s |
| Type of Arrhythmia | CPSC2018 | CPSC2018-Extra | Georgia | Total |
|---|---|---|---|---|
| AF | 1176 | 148 | 570 | 1894 |
| IAVB | 716 | 105 | 769 | 1590 |
| LBBB | 228 | 37 | 231 | 496 |
| RBBB | 1828 | 112 | 556 | 2496 |
| PAC | 609 | 121 | 640 | 1370 |
| PVC | 698 | 187 | 395 | 1280 |
| SB | 0 | 45 | 1677 | 1722 |
| Stach | 0 | 299 | 1261 | 1560 |
| SNR | 907 | 4 | 1752 | 2663 |
| Classes | Precision | Recall | AUC | ACC | |
|---|---|---|---|---|---|
| AF | 0.928 | 0.891 | 0.909 | 0.980 | 0.977 |
| LBBB | 0.883 | 0.800 | 0.831 | 0.976 | 0.988 |
| IAVB | 0.854 | 0.879 | 0.865 | 0.980 | 0.966 |
| PAC | 0.673 | 0.737 | 0.702 | 0.926 | 0.936 |
| SB | 0.933 | 0.913 | 0.923 | 0.992 | 0.980 |
| SNR | 0.895 | 0.925 | 0.909 | 0.987 | 0.963 |
| STach | 0.876 | 0.907 | 0.891 | 0.987 | 0.974 |
| PVC | 0.845 | 0.638 | 0.726 | 0.938 | 0.953 |
| RBBB | 0.892 | 0.905 | 0.898 | 0.983 | 0.963 |
| Mean | 0.864 | 0.844 | 0.850 | 0.972 | 0.967 |
| Model | Params (M) | GFLOPS (G) | Storage (MB) |
|---|---|---|---|
| EC-MAM | 57.19 | 80.27 | 218 |
| Classes | EC-MAM | 1D-EC-SAM | 2D-EC-SAM |
|---|---|---|---|
| AF | 0.909 | 0.898 | 0.805 |
| LBBB | 0.831 | 0.848 | 0.851 |
| IAVB | 0.865 | 0.836 | 0.731 |
| PAC | 0.702 | 0.681 | 0.618 |
| SB | 0.923 | 0.921 | 0.918 |
| SNR | 0.909 | 0.909 | 0.868 |
| STach | 0.891 | 0.911 | 0.892 |
| PVC | 0.726 | 0.700 | 0.696 |
| RBBB | 0.898 | 0.885 | 0.832 |
| Mean | 0.850 | 0.843 | 0.801 |
| Classes | EC-MMI | EC-MAM |
|---|---|---|
| AF | 0.890 | 0.909 |
| LBBB | 0.851 | 0.831 |
| IAVB | 0.855 | 0.865 |
| PAC | 0.636 | 0.702 |
| SB | 0.913 | 0.923 |
| SNR | 0.919 | 0.909 |
| STach | 0.908 | 0.891 |
| PVC | 0.683 | 0.726 |
| RBBB | 0.866 | 0.898 |
| Mean | 0.836 | 0.850 |
Disclaimer/Publisher’s Note: The statements, opinions and data contained in all publications are solely those of the individual author(s) and contributor(s) and not of MDPI and/or the editor(s). MDPI and/or the editor(s) disclaim responsibility for any injury to people or property resulting from any ideas, methods, instructions or products referred to in the content. |
© 2023 by the authors. Licensee MDPI, Basel, Switzerland. This article is an open access article distributed under the terms and conditions of the Creative Commons Attribution (CC BY) license (https://creativecommons.org/licenses/by/4.0/).
Share and Cite
Yang, X.; Ji, Z. Automatic Classification Method of Arrhythmias Based on 12-Lead Electrocardiogram. Sensors 2023, 23, 4372. https://doi.org/10.3390/s23094372
Yang X, Ji Z. Automatic Classification Method of Arrhythmias Based on 12-Lead Electrocardiogram. Sensors. 2023; 23(9):4372. https://doi.org/10.3390/s23094372
Chicago/Turabian StyleYang, Xiao, and Zhong Ji. 2023. "Automatic Classification Method of Arrhythmias Based on 12-Lead Electrocardiogram" Sensors 23, no. 9: 4372. https://doi.org/10.3390/s23094372
APA StyleYang, X., & Ji, Z. (2023). Automatic Classification Method of Arrhythmias Based on 12-Lead Electrocardiogram. Sensors, 23(9), 4372. https://doi.org/10.3390/s23094372
