Intelligent Warehouse in Industry 4.0—Systematic Literature Review
Abstract
1. Introduction
- Decision support and decision-making—this refers to the potential of artificial intelligence and big data analysis to automate decision-making processes or support human decisions using a data-based approach;
- Identification and interconnectivity—this refers to IoT (Internet of Things) technologies and intelligent sensors that are able to unambiguously identify products and materials and improve product tracking inside and outside companies, including intercommunication;
- Information flow—this refers to the integration of IT systems (vertical integration), which also uses cloud computing to provide access to data from multiple sources in real time to better respond to real-time production planning;
- Automation, robotics, and new production technologies—introduction of new equipment and intelligent transportation systems capable of replacing or duplicating human labor in manual activities.
- Q1: What are the research directions related to the adaptation of warehouses to the needs of Industry 4.0 and digital supply chains over the last five years (2018–2022)?
- Q2: Which research areas are particularly interesting to the scientific community (high publication rate), and which are still in the early stages of development or less popular?
- Q3: Is there a research gap that should be analyzed, particularly in connection with the digitization and automation of warehouse processes?
- Development of a two-level classification framework for research from the analyzed area according to the assumptions of the concept map;
- Conducting the qualification procedure following the adopted distribution criteria based on the results of the literature research covering 220 articles from the last five years;
- Detailed characteristics of research trends described in articles belonging to the 10 highlighted primary categories.
2. Methodology
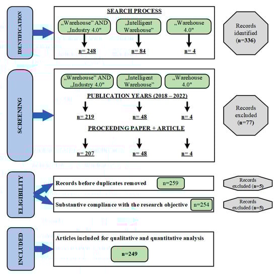
2.1. Identification
- “warehouse” AND “industry 4.0”;
- “intelligent warehouse”;
- “warehouse 4.0”.
2.2. Screening
2.3. Eligibility
2.4. Included
3. Bibliometric Analysis
4. Results
4.1. Literature Review
- Other topics that covered research related to:
- Current state of discrete event simulation and digital twins [50];
- Improvement in industry 4.0 for business process [51];
- Wireless communication behavior in warehouse [52];
- Material handling [53];
- 5G in digital supply chain [54];
- Impact of industry 4.0 on logistics [55];
- Automated logistic system [56];
- Technology related to industry 4.0 for safety [57];
- Production logistic and human–computer interaction [58];
- Mixed reality in intralogistics [59];
- Using CPS (cyber-physical system) for smart warehouse [60]
- Overview of the risk value in logistics [61];
- Design of intelligent warehouse management [20];
- Spare parts and logistics management [62];
- Intelligent warehouse stocking system [21];
- Smart factory [63];
- Issue of port logistics and developing conceptual framework [64];
- Application blockchain technology [65];
- Implementation AGV (Automated Guided Vehicle) related risk analysis [66];
- Summarizing discussion at conference on emerging technology and factory automation about distributed warehousing and localized kitting systems [69].
4.2. Assessment/Evaluation
4.3. Design/Model
- Dijkstra approach [90];
- Mathematical model for cloud-based drone routing problem [91];
- Mathematical modeling of cross-docking based on MVA for AGV [92];
- Defining linear programing model for decision support [93];
- Designing MCDM (multiple-criteria decision model) for evaluating ERP software in warehouse and inventory management [96];
- An automated machine sweeper [103];
- Smart counting for unboxed stock [104];
- Lean Value Stream Mapping 4.0 tool for logistic process [109];
- Novel shuttle for picking system [110];
- StoreMe-Mr for intelligent warehouse control [111];
- Software framework of IoT [112];
- Indoor positioning system [113];
- Intelligent logistics warehousing and handling robot from mechanical perspective [114];
- Comprehensive monitoring system for intelligent warehouse [115];
- Architecture for developing smart warehouse [22];
- Warehouse management system using MySQL [116];
- Automating cross-docking system [117];
- Indoor UAV (Unmanned Aerial Vehicle) equipped with an onboard autonomous navigation system [118].
- Intelligent warehouse monitoring model using distributed system and edge computing [119];
- Modeled task assignment model of automation for scheduling technology [120];
- Modeling robot automatic task [121];
- Modeling UAV interconnection mechanism [122];
- Modeling intelligent software for warehouse management [123];
- Creating robot communication model in ROS [124];
- Dynamic model warehouse automation [125];
- Improving position measurement and corresponding path planning of AGV guided using visual sensor [126];
- Build a model for implementation of logistics 5.0 [127].
4.4. Framework
- Digital Twin for industry automated system [130];
- Distributed semantic for collaborative robot [131];
- Agent-oriented smart factory for problem and domain definition AOSR (agent-oriented storage and retrieval) in warehouse [134];
- Fault-tolerant design for forklift [139];
- Of order picking 4.0 concept [140];
4.5. Implementation
4.6. Improving Knowledge
4.7. Method
- Developing intelligent logistic system based on ubiquitous information [235];
- Uses interval Type-2 Fuzzy approach for demand and order quantities with multi-objective vendor [236];
- Defining new control algorithm for real-time replenishment [237];
- Defining method of use of data to optimize lean manufacturing practices in the era of digitization and Industry 4.0 [238];
- Uses non-negative discriminative collective target nearest-neighbor representation algorithm for classifying data image [239].
4.8. Network
4.9. Safety
4.10. Uncategorized
- The solution to extend the autonomy of machining centers by using a six-axis robot to replace the operator on work piece feeding operation [244];
- Implementing AR with gamification on order picking [245];
- Research about first report of driver injuries [246];
- Developing cost in logistics related industry 4.0 [247];
- Optimizing production related smart manufacturing process [248];
- Studying storage shelf deformation with FEA [249];
- Benchmarking of three low-cost and one medium-cost inertial analysis [250];
- Tracking asset and production [251];
- Create a system for localizing people being evacuated from a building when a disaster occurred in a workplace [252];
- Implementation RFID-based data for establishing inspection and maintenance interval of machine in production line [253];
- Big data analysis in EoL aircraft management [254];
- Trajectory planning for smart mobile robot [255];
- Designing model smart wearable devices for disabilities related to industry 4.0 [256];
- HMDFF (Heterogeneous Medical Data Fusion Framework) for medical data [257];
- Discover new algorithm for stress distribution [258];
- Designing automatic feed machine in fishponds [259];
- Single side priority-based algorithm for 3D printing center integration [260];
- Analyzing big data for risk management [261];
- Innovating operation exhibition of e-commerce by internet celebrity [262];
- Framework of a heterogenous multi-modal medical data fusion [263];
- Assessment of safety culture in major hazard industries [264].
5. Discussion
5.1. Analysis of the Obtained Results
- A skeptical attitude toward the advantages envisaged by a digitalized industry.
- Lack of commitment and motivation within the company.
- Substantial implementation and opportunity costs of integrating digital systems into existing IT solutions and databases.
5.2. Identification of the Research Gap
5.3. Summary of the Discussion
- 1.
- General nature of the conducted literature review.
- 2.
- Identification of two research gaps in the analyzed literature review
- 3.
- Development of a new classification framework for Warehouse 4.0 publications.
- (a)
- “Risk assessment”, which should consider security issues (cyber security, employee health, and life) and disruptions affecting the logistics service level provided by the warehouse.
- (b)
- “Maintaining smart warehouses”, which should include selecting appropriate maintenance strategies for modern technical systems, using digital technologies in maintenance processes, changing the requirements, and improving the competence of maintenance staff.
6. Conclusions and Future Work
Supplementary Materials
Author Contributions
Funding
Institutional Review Board Statement
Informed Consent Statement
Data Availability Statement
Acknowledgments
Conflicts of Interest
References
- Hamdy, W.; Al-Awamry, A.; Mostafa, N. Warehousing 4.0: A Proposed System of Using Node-Red for Applying Internet of Things in Warehousing. Sustain. Futur. 2022, 4, 100069. [Google Scholar] [CrossRef]
- Lotfi, Z.; Mukhtar, M.; Sahran, S.; Zadeh, A.T. Information Sharing in Supply Chain Management. Procedia Technol. 2013, 11, 298–304. [Google Scholar] [CrossRef]
- Matt, D.T.; Pedrini, G.; Bonfanti, A.; Orzes, G. Industrial Digitalization. A Systematic Literature Review and Research Agenda. Eur. Manag. J. 2022, 41, 47–78. [Google Scholar] [CrossRef]
- Legner, C.; Eymann, T.; Hess, T.; Matt, C.; Böhmann, T.; Drews, P.; Mädche, A.; Urbach, N.; Ahlemann, F. Digitalization: Opportunity and Challenge for the Business and Information Systems Engineering Community. Bus. Inf. Syst. Eng. 2017, 59, 301–308. [Google Scholar] [CrossRef]
- Abdallah, Y.O.; Shehab, E.; Al-Ashaab, A. Developing a Digital Transformation Process in the Manufacturing Sector: Egyptian Case Study. Inf. Syst. e-Bus. Manag. 2022, 20, 613–630. [Google Scholar] [CrossRef]
- Chen, C.-L.; Lin, Y.-C.; Chen, W.-H.; Chao, C.-F.; Pandia, H. Role of Government to Enhance Digital Transformation in Small Service Business. Sustainability 2021, 13, 1028. [Google Scholar] [CrossRef]
- Park, A.; Li, H. The Effect of Blockchain Technology on Supply Chain Sustainability Performances. Sustainability 2021, 13, 1726. [Google Scholar] [CrossRef]
- Kaya, S.K.; Aycin, E. An Integrated Interval Type 2 Fuzzy AHP and COPRAS-G Methodologies for Supplier Selection in the Era of Industry 4.0. Neural Comput. Appl. 2021, 33, 10515–10535. [Google Scholar] [CrossRef]
- Strandhagen, J.W.; Alfnes, E.; Strandhagen, J.O.; Vallandingham, L.R. The Fit of Industry 4.0 Applications in Manufacturing Logistics: A Multiple Case Study. Adv. Manuf. 2017, 5, 344–358. [Google Scholar] [CrossRef]
- Torbacki, W.; Kijewska, K. Identifying Key Performance Indicators to be used in Logistics 4.0 and Industry 4.0 for the needs of sustainable municipal logistics by means of the DEMATEL method. Transp. Res. Procedia 2019, 39, 534–543. [Google Scholar] [CrossRef]
- Dowlatshahi, S. A Framework for the Role of Warehousing in Reverse Logistics. Int. J. Prod. Res. 2012, 50, 1265–1277. [Google Scholar] [CrossRef]
- Zoubek, M.; Simon, M. A Framework for a Logistics 4.0 Maturity Model with a Specification for Internal Logistics. MM Sci. J. 2021, 2021, 4264–4274. [Google Scholar] [CrossRef]
- Khan, M.G.; Huda, N.U.; Zaman, U.K.U. Smart Warehouse Management System: Architecture, Real-Time Implementation and Prototype Design. Machines 2022, 10, 150. [Google Scholar] [CrossRef]
- Tranfield, D.; Denyer, D.; Smart, P. Towards a Methodology for Developing Evidence-Informed Management Knowledge by Means of Systematic Review. Br. J. Manag. 2003, 14, 207–222. [Google Scholar] [CrossRef]
- Davis, J.; Mengersen, K.; Bennett, S.; Mazerolle, L. Viewing Systematic Reviews and Meta-Analysis in Social Research through Different Lenses. Springerplus 2014, 3, 511. [Google Scholar] [CrossRef] [PubMed]
- Kable, A.K.; Pich, J.; Maslin-Prothero, S.E. A Structured Approach to Documenting a Search Strategy for Publication: A 12 Step Guideline for Authors. Nurse Educ. Today 2012, 32, 878–886. [Google Scholar] [CrossRef]
- Snyder, H. Literature Review as a Research Methodology: An Overview and Guidelines. J. Bus. Res. 2019, 104, 333–339. [Google Scholar] [CrossRef]
- Moher, D.; Liberati, A.; Tetzlaff, J.; Altman, D.G. Preferred Reporting Items for Systematic Reviews and Meta-Analyses: The PRISMA Statement. BMJ 2009, 339, b2535. [Google Scholar] [CrossRef]
- Carter, C.R.; Liane Easton, P. Sustainable Supply Chain Management: Evolution and Future Directions. Int. J. Phys. Distrib. Logist. Manag. 2011, 41, 46–62. [Google Scholar] [CrossRef]
- Mao, J.; Xing, H.; Zhang, X. Design of Intelligent Warehouse Management System. Wirel. Pers. Commun. 2018, 102, 1355–1367. [Google Scholar] [CrossRef]
- Prunet; Sharma, S.; Deepika, D.; Singh, G. Intelligent Warehouse Stocking Using Machine Learning. In Proceedings of the 2021 IEEE International Conference on Mobile Networks and Wireless Communications (ICMNWC), Tumkur, India, 3 December 2021; pp. 1–6. [Google Scholar]
- Van Geest, M.; Tekinerdogan, B.; Catal, C. Design of a Reference Architecture for Developing Smart Warehouses in Industry 4.0. Comput. Ind. 2021, 124, 103343. [Google Scholar] [CrossRef]
- Ellefsen, A.P.T.; Oleśków-Szłapka, J.; Pawłowski, G.; Toboła, A. Striving for Excellence in AI Implementation: AI Maturity Model Framework and Preliminary Research Results. Logforum 2019, 15, 363–376. [Google Scholar] [CrossRef]
- Khalifa, N.; Elghany, M.A.; Elghany, M.A. Exploratory Research on Digitalization Transformation Practices within Supply Chain Management Context in Developing Countries Specifically Egypt in the MENA Region. Cogent Bus. Manag. 2021, 8, 1965459. [Google Scholar] [CrossRef]
- Wachnik, B. Analysis of the Use of Artificial Intelligence in the Management of Industry 4.0 Projects. The Perspective of Polish Industry. Prod. Eng. Arch. 2022, 28, 56–63. [Google Scholar] [CrossRef]
- Husár, J.; Knapčíková, L. Possibilities of Using Augmented Reality in Warehouse Management: A Study. Acta Logist. 2021, 8, 133–139. [Google Scholar] [CrossRef]
- Lagorio, A.; Di Pasquale, V.; Cimini, C.; Miranda, S.; Pinto, R. Augmented Reality in Logistics 4.0: Implications for the Human Work. IFAC-PapersOnLine 2022, 55, 329–334. [Google Scholar] [CrossRef]
- Plakas, G.; Ponis, S.T.; Agalianos, K.; Aretoulaki, E.; Gayialis, S.P. Augmented Reality in Manufacturing and Logistics: Lessons Learnt from a Real-Life Industrial Application. Procedia Manuf. 2020, 51, 1629–1635. [Google Scholar] [CrossRef]
- Sidiropoulos, V.; Bechtsis, D.; Vlachos, D. An Augmented Reality Symbiosis Software Tool for Sustainable Logistics Activities. Sustainability 2021, 13, 10929. [Google Scholar] [CrossRef]
- Brunetti, D.; Gena, C.; Vernero, F. Smart Interactive Technologies in the Human-Centric Factory 5.0: A Survey. Appl. Sci. 2022, 12, 7965. [Google Scholar] [CrossRef]
- Domanśki, R. Logistics 4.0 in Warehousing—Current State and Trends. In Proceedings of the 19th international Scientific Conference Business Logistics in Modern Management, Osijek, Croatia, 10–11 October 2019; pp. 387–398. [Google Scholar]
- Ilin, V.; Simić, D.; Saulić, N. Logistics Industry 4.0: Challenges and Opportunities. In Proceedings of the 4th Logistics International Conference, Belgrade, Serbia, 23–25 May 2019; pp. 293–301. [Google Scholar]
- Jagtap, S.; Bader, F.; Garcia-Garcia, G.; Trollman, H.; Fadiji, T.; Salonitis, K. Food Logistics 4.0: Opportunities and Challenges. Logistics 2020, 5, 2. [Google Scholar] [CrossRef]
- Perotti, S.; Santacruz, R.F.B.; Bremer, P.; Beer, J.E. Logistics 4.0 in Warehousing: A Conceptual Framework of Influencing Factors, Benefits and Barriers. Int. J. Logist. Manag. 2022, 33, 193–220. [Google Scholar] [CrossRef]
- Żuchowski, W. The Smart Warehouse Trend: Actual Level of Technology Availability. Logforum 2022, 18, 227–235. [Google Scholar] [CrossRef]
- El Kho, F.Z.; Aknin, N. Thing-Based Service-Oriented Architecture for Industry 4.0. In Advanced Intelligent Systems for Sustainable Development (AI2SD’2019) Volume 6—Advanced Intelligent Systems for Networks and Systems; Springer: Berlin/Heidelberg, Germany, 2020; pp. 289–300. [Google Scholar]
- Ponis, S.T.; Efthymiou, O.K. Cloud and IoT Applications in Material Handling Automation and Intralogistics. Logistics 2020, 4, 22. [Google Scholar] [CrossRef]
- Rejeb, A.; Keogh, J.G.; Treiblmaier, H. Leveraging the Internet of Things and Blockchain Technology in Supply Chain Management. Futur. Internet 2019, 11, 161. [Google Scholar] [CrossRef]
- Fatima, Z.; Tanveer, M.H.; Waseemullah; Zardari, S.; Naz, L.F.; Khadim, H.; Ahmed, N.; Tahir, M. Production Plant and Warehouse Automation with IoT and Industry 5.0. Appl. Sci. 2022, 12, 2053. [Google Scholar] [CrossRef]
- Ammar, M.; Haleem, A.; Javaid, M.; Walia, R.; Bahl, S. Improving Material Quality Management and Manufacturing Organizations System through Industry 4.0 Technologies. Mater. Today Proc. 2021, 45, 5089–5096. [Google Scholar] [CrossRef]
- Erdei, E.; Popp, J.; Oláh, J. Comparison of Time-Oriented Methods to Check Manufacturing Activities and an Examination of Their Efficiency. Logforum 2018, 14, 371–386. [Google Scholar] [CrossRef]
- Vlachos, I.; Pascazzi, R.M.; Ntotis, M.; Spanaki, K.; Despoudi, S.; Repoussis, P. Smart and Flexible Manufacturing Systems Using Autonomous Guided Vehicles (AGVs) and the Internet of Things (IoT). Int. J. Prod. Res. 2022, 1–22. [Google Scholar] [CrossRef]
- Cinar, Z.M.; Zeeshan, Q. Design and Optimization of Automated Storage and Retrieval Systems: A Review. In Industrial Engineering in the Internet-of-Things World: Selected Papers from the Virtual Global Joint Conference on Industrial Engineering and Its Application Areas, GJCIE 2020, 14–15 August 2020; Springer: Berlin/Heidelberg, Germany, 2022; pp. 177–190. [Google Scholar]
- Edouard, A.; Sallez, Y.; Fortineau, V.; Lamouri, S.; Berger, A. Automated Storage and Retrieval Systems: An Attractive Solution for an Urban Warehouse’s Sustainable Development. Sustainability 2022, 14, 9518. [Google Scholar] [CrossRef]
- Pahl, J. Integrated Production Lot Size and Distribution Planning with Shared Warehouses. In Proceedings of the Computational Logistics: 10th International Conference, ICCL 2019, Barranquilla, Colombia, 30 September–2 October 2019; pp. 332–349. [Google Scholar]
- Choudhury, A.; Behl, A.; Sheorey, P.A.; Pal, A. Digital Supply Chain to Unlock New Agility: A TISM Approach. Benchmarking Int. J. 2021, 28, 2075–2109. [Google Scholar] [CrossRef]
- Chupanova, L.; Otrokov, O.; Mosina, N.; Sekerin, V.; Zharov, A.; Garnik, S. Supply Chain Management Concept and Digital Economy: Digital Supply Chain Technological Innovation. Indian J. Econ. Dev. 2021, 17, 928–933. [Google Scholar] [CrossRef]
- Henao-Hernández, I.; Muñoz-Villamizar, A.; Solano-Charris, E.L. Connectivity Through Digital Supply Chain Management: A Comprehensive Literature Review. In Service Oriented, Holonic and Multi-Agent Manufacturing Systems for Industry of the Future: Proceedings of SOHOMA LATIN AMERICA 2021; Springer: Berlin/Heidelberg, Germany, 2021; pp. 249–259. [Google Scholar]
- Nguyen, V.T.T.; Nguyen, T.T.T. Supply Chain Management Toward Industry 4.0: A Literature Review. In Proceedings of the DOKBAT 2019—15th International Bata Conference for Ph.D. Students and Young Researchers, Zlín, Czech Republic, 6–7 November 2019; pp. 811–820. [Google Scholar]
- Agalianos, K.; Ponis, S.T.; Aretoulaki, E.; Plakas, G.; Efthymiou, O. Discrete Event Simulation and Digital Twins: Review and Challenges for Logistics. Procedia Manuf. 2020, 51, 1636–1641. [Google Scholar] [CrossRef]
- Dantas, R.; Barbalho, S.C.M. The Effect of Islands of Improvement on the Maturity Models for Industry 4.0: The Implementation of an Inventory Management System in a Beverage Factory. Braz. J. Oper. Prod. Manag. 2021, 18, 1–17. [Google Scholar] [CrossRef]
- Behera, S.; Panigrahi, B.; Rath, H.K.; Pal, A. Wireless Characteristics Study for Indoor Multi-Robot Communication System. In Proceedings of the 1st Workshop on Complex Networked Systems for Smart Infrastructure, New Delhi, India, 29 October 2018; ACM: New York, NY, USA, 2018; pp. 1–6. [Google Scholar]
- Dobos, P.; Cservenák, Á.; Skapinyecz, R.; Illés, B.; Tamás, P. Development of an Industry 4.0-Based Analytical Method for the Value Stream Centered Optimization of Demand-Driven Warehousing Systems. Sustainability 2021, 13, 11914. [Google Scholar] [CrossRef]
- Dolgui, A.; Ivanov, D. 5G in Digital Supply Chain and Operations Management: Fostering Flexibility, End-to-End Connectivity and Real-Time Visibility through Internet-of-Everything. Int. J. Prod. Res. 2022, 60, 442–451. [Google Scholar] [CrossRef]
- El Hamdi, S.; Abouabdellah, A. Logistics: Impact of Industry 4.0. Appl. Sci. 2022, 12, 4209. [Google Scholar] [CrossRef]
- Ezzy, A.S.; Khan, F.Z.; Akram, M.; Agha, J.; Saeed, A. Automated Logistic Systems: Needs and Implementation. 3C Tecnol. Innov. Apl. Pyme 2020, 2020, 27–45. [Google Scholar] [CrossRef]
- Forcina, A.; Falcone, D. The Role of Industry 4.0 Enabling Technologies for Safety Management: A Systematic Literature Review. Procedia Comput. Sci. 2021, 180, 436–445. [Google Scholar] [CrossRef]
- Klumpp, M.; Hesenius, M.; Meyer, O.; Ruiner, C.; Gruhn, V. Production Logistics and Human-Computer Interaction—State-of-the-Art, Challenges and Requirements for the Future. Int. J. Adv. Manuf. Technol. 2019, 105, 3691–3709. [Google Scholar] [CrossRef]
- Kurschl, W.; Pimminger, S.; Schönböck, J.; Augstein, M.; Altmann, J. Using Mixed Reality in—Are We Ready Yet? Procedia Comput. Sci. 2021, 180, 132–141. [Google Scholar] [CrossRef]
- Liu, X.; Cao, J.; Yang, Y.; Jiang, S. CPS-Based Smart Warehouse for Industry 4.0: A Survey of the Underlying Technologies. Computers 2018, 7, 13. [Google Scholar] [CrossRef]
- Maniah; Milwandhari, S. Risk Analysis of Cloud Computing in the Logistics Process. In Proceedings of the 2020 Third International Conference on Vocational Education and Electrical Engineering (ICVEE), Surabaya, Indonesia, 3 October 2020; pp. 1–5. [Google Scholar]
- Mouschoutzi, M.; Ponis, S.T. A Comprehensive Literature Review on Spare Parts Logistics Management in the Maritime Industry. Asian J. Shipp. Logist. 2022, 38, 71–83. [Google Scholar] [CrossRef]
- Puviyarasu, S.A.; da Cunha, C. Smart Factory: From Concepts to Operational Sustainable Outcomes Using Test-Beds. Logforum 2021, 17, 7–23. [Google Scholar] [CrossRef]
- Sarkar, B.D.; Shankar, R.; Kar, A.K. Port Logistic Issues and Challenges in the Industry 4.0 Era for Emerging Economies: An India Perspective. Benchmarking An Int. J. 2023, 30, 50–74. [Google Scholar] [CrossRef]
- Song, J.M.; Sung, J.; Park, T. Applications of Blockchain to Improve Supply Chain Traceability. Procedia Comput. Sci. 2019, 162, 119–122. [Google Scholar] [CrossRef]
- Tubis, A.A.; Poturaj, H. Challenges in the Implementation of Autonomous Robots in the Process of Feeding Materials on the Production Line as Part of Logistics 4.0. Logforum 2021, 17, 411–423. [Google Scholar] [CrossRef]
- Van Geest, M.; Tekinerdogan, B.; Catal, C. Smart Warehouses: Rationale, Challenges and Solution Directions. Appl. Sci. 2021, 12, 219. [Google Scholar] [CrossRef]
- Jepsen, S.C.; Mork, T.I.; Hviid, J.; Worm, T. A Pilot Study of Industry 4.0 Asset Interoperability Challenges in an Industry 4.0 Laboratory. In Proceedings of the 2020 IEEE International Conference on Industrial Engineering and Engineering Management (IEEM), Singapore, 14 December 2020; pp. 571–575. [Google Scholar]
- Harrison, R. Dynamically Integrating Manufacturing Automation with Logistics. In Proceedings of the 2019 24th IEEE International Conference on Emerging Technologies and Factory Automation (ETFA), Zaragoza, Spain, 10–13 September 2019; pp. 21–22. [Google Scholar]
- Binar, T.; Vasikova, S.; Safl, P. Evaluation of the Use of Smart Glasses in IRS Logistics. Sci. J. Silesian Univ. Technol. Ser. Transp. 2022, 117, 23–42. [Google Scholar] [CrossRef]
- Fernández-Caramés, T.M.; Blanco-Novoa, O.; Froiz-Míguez, I.; Fraga-Lamas, P. Towards an Autonomous Industry 4.0 Warehouse: A UAV and Blockchain-Based System for Inventory and Traceability Applications in Big Data-Driven Supply Chain Management. Sensors 2019, 19, 2394. [Google Scholar] [CrossRef]
- Keivanpour, S. Sustainability Balanced Scorecard Approach to Internet of Things Enabled Logistics Systems. Eng. Manag. J. 2022, 34, 450–474. [Google Scholar] [CrossRef]
- Motroni, A.; Bernardini, F.; Vaiani, S.; Buffi, A.; Nepa, P. Performance Assessment of a UHF-RFID Robotic Inventory System for Industry 4.0. In Proceedings of the 2022 16th European Conference on Antennas and Propagation (EuCAP), Madrid, Spain, 27 March 2022; pp. 1–5. [Google Scholar]
- Nunes, V.A.; Barbosa, G.F. Simulation-Based Analysis of AGV Workload Used on Aircraft Manufacturing System: A Theoretical Approach. Acta Sci. Technol. 2020, 42, e47034. [Google Scholar] [CrossRef]
- Prabhu, P.; Chowdhury, A.R. Feasibility Study of Multi Autonomous Mobile Robots (AMRs) Motion Planning in Smart Warehouse Environment. In Proceedings of the 2021 18th International Conference on Ubiquitous Robots (UR), Gangneung, Republic of Korea, 12 July 2021; pp. 380–385. [Google Scholar]
- Murauer, N.; Pflanz, N. A Full Shift Field Study to Evaluate User-and Process-Oriented Aspects of Smart Glasses in Automotive Order Picking Processes. Interact. Des. Archit. J. 2018, 38, 64–82. [Google Scholar] [CrossRef]
- Abideen, A.; Mohamad, F.B. Improving the Performance of a Malaysian Pharmaceutical Warehouse Supply Chain by Integrating Value Stream Mapping and Discrete Event Simulation. J. Model. Manag. 2021, 16, 70–102. [Google Scholar] [CrossRef]
- Costa, C.; Santos, M.Y. Evaluating Several Design Patterns and Trends in Big Data Warehousing Systems. In Advanced Information Systems Engineering: 30th International Conference, CAiSE 2018, Tallinn, Estonia, 11–15 June 2018; Proceedings 30; Springer: Berlin/Heidelberg, Germany, 2018; pp. 459–473. [Google Scholar]
- Kattepur, A. Towards Structured Performance Analysis of Industry 4.0 Workflow Automation Resources. In Proceedings of the 2019 ACM/SPEC International Conference on Performance Engineering, Mumbai, India, 7–11 April 2019; ACM: New York, NY, USA, 2019; pp. 189–196. [Google Scholar]
- Kattepur, A.; Mukherjee, A.; Balamuralidhar, P. Verification and Timing Analysis of Industry 4.0 Warehouse Automation Workflows. In Proceedings of the 2018 IEEE 23rd International Conference on Emerging Technologies and Factory Automation (ETFA), Turin, Italy, 4–7 September 2018; pp. 1297–1304. [Google Scholar]
- Zhou, Y.; Xu, L.; Muhammad Shaikh, G. Evaluating and Prioritizing the Green Supply Chain Management Practices in Pakistan: Based on Delphi and Fuzzy AHP Approach. Symmetry 2019, 11, 1346. [Google Scholar] [CrossRef]
- Alhazred, A.; Dee, J. Logistics Audit 9a in the Assessment of Supply Chain Efficiency of Companies Operating in the Industry 4.0. In Proceedings of the 8th Carpathian Logistics Congress CLC, Prague, Czech Republic, 3–5 November 2018; ISBN 978-80-87294-88-8. [Google Scholar]
- Porsani, G.B.; Del Valle de Lersundi, K.; Sánchez-Ostiz Gutiérrez, A.; Bandera, C.F. Interoperability between Building Information Modelling (BIM) and Building Energy Model (BEM). Appl. Sci. 2021, 11, 2167. [Google Scholar] [CrossRef]
- Zoubek, M.; Michal, Š. Logistics 4.0: Readiness and Technology of Internal Logistics Processes of Companies and Design of a Maturity Model for Warehousing. In Proceedings of the 35th IBIMA Conference, Seville, Spain, 1–2 April 2020. [Google Scholar]
- Zoubek, M.; Simon, M. Evaluation of the Level and Readiness of Internal Logistics for Industry 4.0 in Industrial Companies. Appl. Sci. 2021, 11, 6130. [Google Scholar] [CrossRef]
- Zoubek, M.; Simon, M.; Poor, P. Overall Readiness of Logistics 4.0: A Comparative Study of Automotive, Manufacturing, and Electronics Industries in the West Bohemian Region (Czech Republic). Appl. Sci. 2022, 12, 7789. [Google Scholar] [CrossRef]
- Ud Din, F.; Paul, D.; Ryan, J.; Henskens, F.; Wallis, M. AOSR 2.0: A Novel Approach and Thorough Validation of an Agent-Oriented Storage and Retrieval WMS Planner for SMEs, under Industry 4.0. Futur. Internet 2021, 13, 155. [Google Scholar] [CrossRef]
- Ridolfi, M.; Macoir, N.; Gerwen, J.V.-V.; Rossey, J.; Hoebeke, J.; de Poorter, E. Testbed for Warehouse Automation Experiments Using Mobile AGVs and Drones. In Proceedings of the IEEE INFOCOM 2019—IEEE Conference on Computer Communications Workshops (INFOCOM WKSHPS), Paris, France, 29 April–2 May 2019; pp. 919–920. [Google Scholar]
- Val, I.; Fernandez, Z.; Almeida, L. Performance Analysis of STDMA and RA-TDMA Wireless Protocols in Industrial Scenarios. In Proceedings of the 2020 16th IEEE International Conference on Factory Communication Systems (WFCS), Porto, Portugal, 27–29 April 2020; pp. 1–8. [Google Scholar]
- Dharmasiri, P.; Kavalchuk, I.; Akbari, M. Novel Implementation of Multiple Automated Ground Vehicles Traffic Real Time Control Algorithm for Warehouse Operations: Djikstra Approach. Oper. Supply Chain Manag. An Int. J. 2020, 13, 396–405. [Google Scholar] [CrossRef]
- Farajzadeh, F.; Moadab, A.; Valilai, O.F.; Houshmand, M. A Novel Mathematical Model for a Cloud-Based Drone Enabled Vehicle Routing Problem Considering Multi-Echelon Supply Chain. IFAC-PapersOnLine 2020, 53, 15035–15040. [Google Scholar] [CrossRef]
- He, X.; Prabhu, V.V. Design and Analysis of AGV-Based Cross-Docking Operations Using Analytical Models. Prod. Manuf. Res. 2022, 10, 428–449. [Google Scholar] [CrossRef]
- Palominos, P.; Quezada, L.; Donoso, J.; Gonzalez, M. A Model of Economic Evaluation for the Acquisition of Flexible Manufacturing Technologies. Procedia Manuf. 2019, 39, 565–573. [Google Scholar] [CrossRef]
- Sahlab, N.; Braun, D.; Jung, T.; Jazdi, N.; Weyrich, M. A Tier-Based Model for Realizing Context-Awareness of Digital Twins. In Proceedings of the 2021 26th IEEE International Conference on Emerging Technologies and Factory Automation (ETFA), Vasteras, Sweden, 7 September 2021; pp. 1–4. [Google Scholar]
- Ekren, B.Y.; Arslan, B. A Reinforcement Learning Approach for Transaction Scheduling in a Shuttle-based Storage and Retrieval System. Int. Trans. Oper. Res. 2022, 1–22. [Google Scholar] [CrossRef]
- Thanh, N. Van Designing a MCDM Model for Selection of an Optimal ERP Software in Organization. Systems 2022, 10, 95. [Google Scholar] [CrossRef]
- Witczak, M.; Majdzik, P.; Stetter, R.; Lipiec, B. Multiple AGV Fault-Tolerant within an Agile Manufacturing Warehouse. IFAC-PapersOnLine 2019, 52, 1914–1919. [Google Scholar] [CrossRef]
- Zhai, D.; Wang, C.; Cao, H.; Garg, S.; Hassan, M.M.; AlQahtani, S.A. Deep Neural Network Based UAV Deployment and Dynamic Power Control for 6G-Envisioned Intelligent Warehouse Logistics System. Futur. Gener. Comput. Syst. 2022, 137, 164–172. [Google Scholar] [CrossRef]
- Chaudhuri, S.R.; Banerjee, A.; Swaminathan, N.; Choppella, V.; Pal, A.; Balamurali, P. A Knowledge Centric Approach to Conceptualizing Robotic Solutions. In Proceedings of the 12th Innovations on Software Engineering Conference (formerly known as India Software Engineering Conference), Pune, India, 14–16 February 2019; ACM: New York, NY, USA, 2019; pp. 1–11. [Google Scholar]
- El Ouadaa, S.; Bah, S.; Berrado, A. Design of Intelligent Warehouse Based on RFID and WSNs Technologies. In Proceedings of the 12th International Conference on Intelligent Systems: Theories and Applications, Rabat, Morocco, 24–25 October 2018; ACM: New York, NY, USA, 2018; pp. 1–6. [Google Scholar]
- Zhang, H.; Guo, Z.; Zhang, W.; Cai, H.; Wang, C.; Yu, Y.; Li, W.; Wang, J. Layout Design for Intelligent Warehouse by Evolution with Fitness Approximation. IEEE Access 2019, 7, 166310–166317. [Google Scholar] [CrossRef]
- Tiefeng, Z.; Yifei, T.; Yuanhao, Z.; Xu, Z. Comprehensive Planning of New Plant Under Industry 4.0. IOP Conf. Ser. Mater. Sci. Eng. 2020, 758, 012077. [Google Scholar] [CrossRef]
- Abubakkar, A.; Achuthan, R.; Yeasigan, S.K.; Kumar, M. Design and Fabrication of Mobile App-Controlled Floor Sweeper. Mater. Today Proc. 2022, 55, 365–369. [Google Scholar] [CrossRef]
- Balaska, V.; Folinas, D.; Konstantinidis, F.K.; Gasteratos, A. Smart Counting of Unboxed Stocks in the Warehouse 4.0 Ecosystem. In Proceedings of the 2022 IEEE International Conference on Imaging Systems and Techniques (IST), Kaohsiung, Taiwan, 21–23 June 2022; pp. 1–6. [Google Scholar]
- D’Souza, F.; Costa, J.; Pires, J.N. Development of a Solution for Adding a Collaborative Robot to an Industrial AGV. Ind. Robot Int. J. Robot. Res. Appl. 2020, 47, 723–735. [Google Scholar] [CrossRef]
- Limeira, M.A.; Piardi, L.; Kalempa, V.C.; de Oliveira, A.S.; Leitao, P. WsBot: A Tiny, Low-Cost Swarm Robot for Experimentation on Industry 4.0. In Proceedings of the 2019 Latin American Robotics Symposium (LARS), 2019 Brazilian Symposium on Robotics (SBR) and 2019 Workshop on Robotics in Education (WRE), Rio Grande, Brazil, 23–25 October 2019; pp. 293–298. [Google Scholar]
- Konstantinidis, F.K.; Balaska, V.; Symeonidis, S.; Mouroutsos, S.G.; Gasteratos, A. AROWA: An Autonomous Robot Framework for Warehouse 4.0 Health and Safety Inspection Operations. In Proceedings of the 2022 30th Mediterranean Conference on Control and Automation (MED), Vouliagmeni, Greece, 28 June 2022; pp. 494–499. [Google Scholar]
- Vitolo, F.; Rega, A.; Di Marino, C.; Pasquariello, A.; Zanella, A.; Patalano, S. Mobile Robots and Cobots Integration: A Preliminary Design of a Mechatronic Interface by Using MBSE Approach. Appl. Sci. 2022, 12, 419. [Google Scholar] [CrossRef]
- El Kihel, Y.; El Kihel, A.; Embarki, S. Optimization of the Sustainable Distribution Supply Chain Using the Lean Value Stream Mapping 4.0 Tool: A Case Study of the Automotive Wiring Industry. Processes 2022, 10, 1671. [Google Scholar] [CrossRef]
- Fernandes, J.; Silva, F.J.G.; Campilho, R.D.S.G.; Pinto, G.F.L.; Baptista, A. Intralogistics and Industry 4.0: Designing a Novel Shuttle with Picking System. Procedia Manuf. 2019, 38, 1801–1832. [Google Scholar] [CrossRef]
- Forte, A.; Ruiz, M.D.; Fernandez, C.; Lopez, M.A.; Alvarez-Leon, D. StoreMe-MR: Toolbox for Intelligent Warehouse Control in the Industry 4.0 with Mixed Reality. In Proceedings of the 2022 17th Iberian Conference on Information Systems and Technologies (CISTI), Madrid, Spain, 22–25 June 2022; pp. 1–6. [Google Scholar]
- Grecuccio, J.; Giusto, E.; Fiori, F.; Rebaudengo, M. Combining Blockchain and IoT: Food-Chain Traceability and Beyond. Energies 2020, 13, 3820. [Google Scholar] [CrossRef]
- Huo, G.; Yu-Cheng, C.; Wang, L.; Zhao, Y.; Jin, Y. Design of a High Accuracy and Real-Time Indoor Positioning System Based on Coding Point Identification and Its FPGA Implementation. In Proceedings of the 2020 4th IEEE Electron Devices Technology & Manufacturing Conference (EDTM), Penang, Malaysia, 6–21 April 2020; pp. 1–4. [Google Scholar]
- Sun, H.; Qiu, X.; Lin, A.; Zhang, Y. Research and Design of Automated Pharmacy Handling Robot. In Proceedings of the 2020 3rd International Conference on Control and Robots (ICCR), Tokyo, Japan, 26 December 2020; pp. 48–56. [Google Scholar]
- Xi-Kun, W.; Jing, Y.; Yi-Xin, W.; Xiao-Han, Z. Integrated Monitoring System of Intelligent Warehouse Based on Wireless Sensor Network. In Proceedings of the 2020 5th International Conference on Electromechanical Control Technology and Transportation (ICECTT), Nanchang, China, 15–17 May 2020; pp. 256–258. [Google Scholar]
- Zhang, Y.; Pan, F. Design and Implementation of a New Intelligent Warehouse Management System Based on MySQL Database Technology. Informatica 2022, 46, 355–364. [Google Scholar] [CrossRef]
- Rocha, P.; Ramos, A.G.; Silva, E. CrossLog: Automatic Mixed-Palletizing for Cross-Docking Logistics Centers. In Computational Logistics: 13th International Conference, ICCL 2022, Barcelona, Spain, 21–23 September 2022, Proceedings; Springer: Cham, Switzerland, 2022; pp. 351–365. [Google Scholar]
- Alajami, A.A.; Moreno, G.; Pous, R. Design of a UAV for Autonomous RFID-Based Dynamic Inventories Using Stigmergy for Mapless Indoor Environments. Drones 2022, 6, 208. [Google Scholar] [CrossRef]
- Lin, S.; Huang, J.; Chen, W.; Zhou, W.; Xu, J.; Liu, Y.; Yao, J. Intelligent Warehouse Monitoring Based on Distributed System and Edge Computing. Int. J. Intell. Robot. Appl. 2021, 5, 130–142. [Google Scholar] [CrossRef]
- Gao, F.; Cheng, Y. Research on Scheduling Strategy of Intelligent Warehouse and Automatic Verification Line. In Proceedings of the 2020 5th Asia Conference on Power and Electrical Engineering (ACPEE), Chengdu, China, 4–7 June 2020; pp. 112–115. [Google Scholar]
- Kattepur, A.; Dey, S.; Balamuralidhar, P. Knowledge Based Hierarchical Decomposition of Industry 4.0 Robotic Automation Tasks. In Proceedings of the IECON 2018—44th Annual Conference of the IEEE Industrial Electronics Society, Washington, DC, USA, 21–23 October 2018; pp. 3665–3672. [Google Scholar]
- Khan, M.A.; Noor, F.; Ullah, I.; Rehman, S.U.; Nisar, S.; Ahmad, M. An Efficient Medium Access Control Mechanism for Flying Ad-Hoc Networks. Comput. Syst. Sci. Eng. 2021, 38, 47–63. [Google Scholar] [CrossRef]
- Lorenc, A.; Lerher, T. PickupSimulo–Prototype of Intelligent Software to Support Warehouse Managers Decisions for Product Allocation Problem. Appl. Sci. 2020, 10, 8683. [Google Scholar] [CrossRef]
- Panigrahi, B.; Behera, S.; Shailendra, S.; Rath, H.K.; Pal, A. Delay-Sensitive Wireless Relaying in Multi-Robot Indoor Networks. In Proceedings of the 2019 11th International Conference on Communication Systems & Networks (COMSNETS), Bangalore, India, 7–11 January 2019; pp. 577–582. [Google Scholar]
- Lototsky, V.; Sabitov, R.; Smirnova, G.; Sirazetdinov, B.; Elizarova, N.; Sabitov, S. Model of the Automated Warehouse Management and Forecasting System in the Conditions of Transition to Industry 4.0. IFAC-PapersOnLine 2019, 52, 78–82. [Google Scholar] [CrossRef]
- Lian, Y.; Xie, W.; Yang, Q.; Liu, Y.; Yang, Y.; Wu, A.-G.; Eisaka, T. Improved Coding Landmark-Based Visual Sensor Position Measurement and Planning Strategy for Multiwarehouse Automated Guided Vehicle. IEEE Trans. Instrum. Meas. 2022, 71, 1–16. [Google Scholar] [CrossRef]
- Trstenjak, M.; Opetuk, T.; Đukić, G.; Cajner, H. Logistics 5.0 Implementation Model Based on Decision Support Systems. Sustainability 2022, 14, 6514. [Google Scholar] [CrossRef]
- Gong, L.; Zou, B.; Kan, Z. Modeling and Optimization for Automobile Mixed Assembly Line in Industry 4.0. J. Control. Sci. Eng. 2019, 2019, 3105267. [Google Scholar] [CrossRef]
- Sevic, M.; Keller, P. Model of Smart Factory Using the Principles of Industry 4.0. MM Sci. J. 2021, 2021, 4238–4243. [Google Scholar] [CrossRef]
- Campos, J.G.; López, J.S.; Armesto Quiroga, J.I.; Espada Seoane, A.M. Automatic Generation of Digital Twin Industrial System from a High Level Specification. Procedia Manuf. 2019, 38, 1095–1102. [Google Scholar] [CrossRef]
- Choudhury, S.; Dey, S.; Mukherjee, A. A Distributed Semantic Knowledge Framework for Collaborative Robotics. In Proceedings of the 2019 IEEE International Conference on Pervasive Computing and Communications Workshops (PerCom Workshops), Kyoto, Japan, 11–15 March 2019; pp. 651–657. [Google Scholar]
- Coito, T.; Viegas, J.L.; Martins, M.S.E.; Cunha, M.M.; Figueiredo, J.; Vieira, S.M.; Sousa, J.M.C. A Novel Framework for Intelligent Automation. IFAC-PapersOnLine 2019, 52, 1825–1830. [Google Scholar] [CrossRef]
- Kattepur, A. RoboPlanner: Autonomous Robotic Action Planning via Knowledge Graph Queries. In Proceedings of the 34th ACM/SIGAPP Symposium on Applied Computing, Limassol, Cyprus, 8–12 April 2019; ACM: New York, NY, USA, 2019; pp. 953–956. [Google Scholar]
- Din, F.U.; Henskens, F.; Paul, D.; Wallis, M. Formalisation of Problem and Domain Definition for Agent Oriented Smart Factory (AOSF). In Proceedings of the 2018 IEEE Region Ten Symposium (Tensymp), Sydney, NSW, Australia, 4–6 July 2018; pp. 265–270. [Google Scholar]
- Ma, H. An Industry 4.0 Technologies-Driven Warehouse Resource Management System. In Advanced Manufacturing and Automation VIII 8; Springer: Berlin/Heidelberg, Germany, 2019; pp. 27–33. [Google Scholar]
- Mostafa, N.; Hamdy, W.; Alawady, H. Impacts of Internet of Things on Supply Chains: A Framework for Warehousing. Soc. Sci. 2019, 8, 84. [Google Scholar] [CrossRef]
- Nantee, N.; Sureeyatanapas, P. The Impact of Logistics 4.0 on Corporate Sustainability: A Performance Assessment of Automated Warehouse Operations. Benchmarking Int. J. 2021, 28, 2865–2895. [Google Scholar] [CrossRef]
- Sharma, V.P.; Prakash, S.; Singh, R. What Prevents Sustainable Last-Mile Delivery in Industry 4.0? An Analysis and Decision Framework. Sustainability 2022, 14, 16423. [Google Scholar] [CrossRef]
- Stetter, R.; Till, M.; Witczak, M.; Lipiec, B. Health Aware Fault-Tolerant Forklift Design and Control in Industry 4.0. In Proceedings of the 2021 5th International Conference on Control and Fault-Tolerant Systems (SysTol), Saint-Raphael, France, 29 September 2021; pp. 255–260. [Google Scholar]
- Winkelhaus, S.; Grosse, E.H.; Morana, S. Towards a Conceptualisation of Order Picking 4.0. Comput. Ind. Eng. 2021, 159, 107511. [Google Scholar] [CrossRef]
- Yavas, V.; Ozkan-Ozen, Y.D. Logistics Centers in the New Industrial Era: A Proposed Framework for Logistics Center 4.0. Transp. Res. Part E Logist. Transp. Rev. 2020, 135, 101864. [Google Scholar] [CrossRef]
- Madeira, B.; Alves, P.; Marto, A.; Rodrigues, N.; Gonçalves, A. Integrating a Head-Mounted Display with a Mobile Device for Real-Time Augmented Reality Purposes. In Proceedings of the 16th International Joint Conference on Computer Vision, Imaging and Computer Graphics Theory and Applications, Online, 8–10 February 2021; SCITEPRESS—Science and Technology Publications: Setúbal, Portugal, 2021; pp. 313–319. [Google Scholar]
- Papcun, P.; Cabadaj, J.; Kajati, E.; Romero, D.; Landryova, L.; Vascak, J.; Zolotova, I. Augmented Reality for Humans-Robots Interaction in Dynamic Slotting “Chaotic Storage” Smart Warehouses. In Advances in Production Management Systems. Production Management for the Factory of the Future: IFIP WG 5.7 International Conference, APMS 2019, Austin, TX, USA, 1–5 September 2019, Proceedings, Part I; Springer: Berlin/Heidelberg, Germany, 2019; pp. 633–641. [Google Scholar]
- Piardi, L.; Kalempa, V.C.; Limeira, M.; de Oliveira, A.S.; Leitão, P. ARENA—Augmented Reality to Enhanced Experimentation in Smart Warehouses. Sensors 2019, 19, 4308. [Google Scholar] [CrossRef] [PubMed]
- Benzi, F.; Bassi, E.; Marabelli, F.; Belloni, N.; Lombardi, M. IIoT-Based Motion Control Efficiency in Automated Warehouses. In Proceedings of the 2019 AEIT International Annual Conference (AEIT), Florence, Italy, 18–20 September 2019; pp. 1–6. [Google Scholar]
- Boppana, T.K.; Bagade, P. Security Risks in MQTT-Based Industrial IoT Applications. In Proceedings of the 2022 IEEE International Conference on Omni-layer Intelligent Systems (COINS), Barcelona, Spain, 1 August 2022; pp. 1–5. [Google Scholar]
- Garrido-Hidalgo, C.; Olivares, T.; Ramirez, F.J.; Roda-Sanchez, L. An End-to-End Internet of Things Solution for Reverse Supply Chain Management in Industry 4.0. Comput. Ind. 2019, 112, 103127. [Google Scholar] [CrossRef]
- Keung, K.L.; Lee, C.K.M.; Ji, P.; Ng, K.K.H. Cloud-Based Cyber-Physical Robotic Mobile Fulfillment Systems: A Case Study of Collision Avoidance. IEEE Access 2020, 8, 89318–89336. [Google Scholar] [CrossRef]
- Lee, C.K.M.; Lv, Y.; Ng, K.K.H.; Ho, W.; Choy, K.L. Design and Application of Internet of Things-Based Warehouse Management System for Smart Logistics. Int. J. Prod. Res. 2018, 56, 2753–2768. [Google Scholar] [CrossRef]
- Maheshwari, P.; Kamble, S.; Pundir, A.; Belhadi, A.; Ndubisi, N.O.; Tiwari, S. Internet of Things for Perishable Inventory Management Systems: An Application and Managerial Insights for Micro, Small and Medium Enterprises. Ann. Oper. Res. 2021. [Google Scholar] [CrossRef]
- Yanabe, T.; Nishi, H.; Hashimoto, M. Anomaly Detection Based on Histogram Methodology and Factor Analysis Using LightGBM for Cooling Systems. In Proceedings of the 2020 25th IEEE International Conference on Emerging Technologies and Factory Automation (ETFA), Vienna, Austria, 8–11 September 2020; pp. 952–958. [Google Scholar]
- Zhang, R.; Zhou, X.; Jin, Y.; Li, J. Research on Intelligent Warehousing and Logistics Management System of Electronic Market Based on Machine Learning. Comput. Intell. Neurosci. 2022, 2022, 2076591. [Google Scholar] [CrossRef]
- Braglia, M.; Gabbrielli, R.; Frosolini, M.; Marrazzini, L.; Padellini, L. Using RFID Technology and Discrete-Events, Agent-Based Simulation Tools to Build Digital-Twins of Large Warehouses. In Proceedings of the 2019 IEEE International Conference on RFID Technology and Applications (RFID-TA), Pisa, Italy, 25–27 September 2019; pp. 464–469. [Google Scholar]
- Chen, X.; Huang, R.; Shen, L.; Chen, H.; Xiong, D.; Xiao, X.; Liu, M.; Xu, R. Application of Semi-Active RFID Power Meter in Automatic Verification Pipeline and Intelligent Storage System. IOP Conf. Ser. Earth Environ. Sci. 2018, 128, 012051. [Google Scholar] [CrossRef]
- Chen, X.; Wei, S.; Huang, R.; Liu, X.; Liu, M.; Chen, H.; Shen, L. Smart Meter Lifecycle Management System Based on RFID Technology. In Proceedings of the 2018 3rd International Conference on Mechanical, Control and Computer Engineering (ICMCCE), Huhhot, China, 14–16 September 2018; pp. 672–677. [Google Scholar]
- D’Avella, S.; Unetti, M.; Tripicchio, P. RFID Gazebo-Based Simulator with RSSI and Phase Signals for UHF Tags Localization and Tracking. IEEE Access 2022, 10, 22150–22160. [Google Scholar] [CrossRef]
- Fontaine, J.; De Waele, T.; Shahid, A.; Tanghe, E.; Suanet, P.; Joseph, W.; Hoebeke, J.; De Poorter, E. Drone-Mounted RFID-Based Rack Localization for Assets in Warehouses Using Deep Learning. In Proceedings of the 2021 26th IEEE International Conference on Emerging Technologies and Factory Automation (ETFA), Vasteras, Sweden, 7 September 2021; pp. 1–4. [Google Scholar]
- Kokkonen, M.; Myllymaki, S.; Putaala, J.; Jantunen, H. A Resonator Enhanced UHF RFID Antenna Cable for Inventory and Warehouse Applications. IEEE J. Radio Freq. Identif. 2022, 6, 128–133. [Google Scholar] [CrossRef]
- Motroni, A.; Buffi, A.; Nepa, P.; Pesi, M.; Congi, A. An Action Classification Method for Forklift Monitoring in Industry 4.0 Scenarios. Sensors 2021, 21, 5183. [Google Scholar] [CrossRef]
- Tripicchio, P.; Unetti, M.; D’Avella, S.; Buffi, A.; Motroni, A.; Bernardini, F.; Nepa, P. A Synthetic Aperture UHF RFID Localization Method by Phase Unwrapping and Hyperbolic Intersection. IEEE Trans. Autom. Sci. Eng. 2022, 19, 933–945. [Google Scholar] [CrossRef]
- Tang, G.H.; Zeng, H. Visualisation Technology in Digital Intelligent Warehouse Management System. Int. J. Grid Util. Comput. 2021, 12, 406. [Google Scholar] [CrossRef]
- Vukicevic, A.; Mladineo, M.; Banduka, N.; Macuzic, I. A Smart Warehouse 4.0 Approach for the Pallet Management Using Machine Vision and Internet of Things (IoT): A Real Industrial Case Study. Adv. Prod. Eng. Manag. 2021, 16, 297–306. [Google Scholar] [CrossRef]
- Yin, H.; Chen, C.; Hao, C.; Huang, B. A Vision-Based Inventory Method for Stacked Goods in Stereoscopic Warehouse. Neural Comput. Appl. 2022, 34, 20773–20790. [Google Scholar] [CrossRef]
- Zheng, Z.; Lu, Y. Research on AGV Trackless Guidance Technology Based on the Global Vision. Sci. Prog. 2022, 105, 003685042211037. [Google Scholar] [CrossRef]
- Barral, V.; Suárez-Casal, P.; Escudero, C.J.; García-Naya, J.A. Multi-Sensor Accurate Forklift Location and Tracking Simulation in Industrial Indoor Environments. Electronics 2019, 8, 1152. [Google Scholar] [CrossRef]
- Coito, T.; Martins, M.S.E.; Viegas, J.L.; Firme, B.; Figueiredo, J.; Vieira, S.M.; Sousa, J.M.C. A Middleware Platform for Intelligent Automation: An Industrial Prototype Implementation. Comput. Ind. 2020, 123, 103329. [Google Scholar] [CrossRef]
- Fontaine, J.; Ridolfi, M.; Van Herbruggen, B.; Shahid, A.; De Poorter, E. Edge Inference for UWB Ranging Error Correction Using Autoencoders. IEEE Access 2020, 8, 139143–139155. [Google Scholar] [CrossRef]
- Vashist, A.; Li, M.P.; Ganguly, A.; Manoj, S.; Hochgraf, C.; Ptucha, R.; Kwasinski, A.; Kuhl, M.E. KF-Loc: A Kalman Filter and Machine Learning Integrated Localization System Using Consumer-Grade Millimeter-Wave Hardware. IEEE Consum. Electron. Mag. 2022, 11, 65–77. [Google Scholar] [CrossRef]
- Gružauskas, V.; Baskutis, S.; Navickas, V. Minimizing the Trade-off between Sustainability and Cost Effective Performance by Using Autonomous Vehicles. J. Clean. Prod. 2018, 184, 709–717. [Google Scholar] [CrossRef]
- Halawa, F.; Dauod, H.; Lee, I.G.; Li, Y.; Yoon, S.W.; Chung, S.H. Introduction of a Real Time Location System to Enhance the Warehouse Safety and Operational Efficiency. Int. J. Prod. Econ. 2020, 224, 107541. [Google Scholar] [CrossRef]
- Lerher, T. Warehousing 4.0 by Using Shuttlebased Storage and Retrieval Systems. FME Trans. 2018, 46, 381–385. [Google Scholar] [CrossRef]
- Shahbazi, Z.; Byun, Y.-C. A Procedure for Tracing Supply Chains for Perishable Food Based on Blockchain, Machine Learning and Fuzzy Logic. Electronics 2020, 10, 41. [Google Scholar] [CrossRef]
- Ferrari, A.; Zenezini, G.; Rafele, C.; Carlin, A. A Roadmap towards an Automated Warehouse Digital Twin: Current Implementations and Future Developments. IFAC-PapersOnLine 2022, 55, 1899–1905. [Google Scholar] [CrossRef]
- Smajic, H.; Bosco, J. Work-in-Progress: Machine Development Using Virtual Commissioning. In Cross Reality and Data Science in Engineering: Proceedings of the 17th International Conference on Remote Engineering and Virtual Instrumentation 17; Springer: Berlin/Heidelberg, Germany, 2021; pp. 614–623. [Google Scholar]
- He, D. Teaching Practices of a Warehousing Management Curriculum Based on Virtual Reality Simulation Technology. Int. J. Emerg. Technol. Learn. 2022, 17, 96–109. [Google Scholar] [CrossRef]
- Pan, X.; Fan, H.; Zeng, Z.; Peng, B.; Li, J.; Wang, Y.; Pan, Y.; Yuan, J. Based on the Software RioD of Digital Twins of the Practice Teaching Research. In Proceedings of the 2022 IEEE 13th International Conference on Mechanical and Intelligent Manufacturing Technologies (ICMIMT), Cape Town, South Africa, 25 May 2022; pp. 332–338. [Google Scholar]
- Jena, S.; Ranade, G.A.; Sharma, R.P.; Arya, K. Integrating Industry 4.0 in Engineering Education during a Global Pandemic: Approach and Learning Efficacy. In Proceedings of the 2022 IEEE Global Engineering Education Conference (EDUCON), Tunis, Tunisia, 28 March 2022; pp. 969–974. [Google Scholar]
- Verner, I.; Cuperman, D.; Romm, T.; Reitman, M.; Chong, S.K.; Gong, Z. Intelligent Robotics in High School: An Educational Paradigm for the Industry 4.0 Era. In The Challenges of the Digital Transformation in Education: Proceedings of the 21st International Conference on Interactive Collaborative Learning (ICL2018)-Volume 1; Springer: Berlin/Heidelberg, Germany, 2020; pp. 824–832. [Google Scholar]
- Wang, S.; Jiang, L.; Meng, J.; Xie, Y.; Ding, H. Training for Smart Manufacturing Using a Mobile Robot-Based Production Line. Front. Mech. Eng. 2021, 16, 249–270. [Google Scholar] [CrossRef]
- Osorio-Oliveros, R.; de La O, S.A.M.; Rodriguez-Castro, S.; Heredia-Marin, I.B.; Vazquez-Hurtado, C. Work in Progress: Lean Manufacturing in a Collaborative Smart Factory. In Proceedings of the 2022 IEEE World Engineering Education Conference (EDUNINE), Santos, Brazil, 13 March 2022; pp. 1–4. [Google Scholar]
- Braun, J.; Júnior, A.O.; Berger, G.; Pinto, V.H.; Soares, I.N.; Pereira, A.I.; Lima, J.; Costa, P. A Robot Localization Proposal for the RobotAtFactory 4.0: A Novel Robotics Competition within the Industry 4.0 Concept. Front. Robot. AI 2022, 9, 1023590. [Google Scholar] [CrossRef]
- Borisoglebskaya, L.N.; Provotorova, E.N.; Sergeev, S.M.; Khudyakov, A.P. Automated Storage and Retrieval System for Industry 4.0 Concept. IOP Conf. Ser. Mater. Sci. Eng. 2019, 537, 032036. [Google Scholar] [CrossRef]
- Liu, M.; Xu, X.; Wang, X.; Jiang, Q.; Liu, C. Intelligent Monitoring Method of Tridimensional Storage System Based on Deep Learning. Environ. Sci. Pollut. Res. 2022, 29, 70464–70478. [Google Scholar] [CrossRef]
- Qin, H.; Xiao, J.; Ge, D.; Xin, L.; Gao, J.; He, S.; Hu, H.; Carlsson, J.G. JD.Com: Operations Research Algorithms Drive Intelligent Warehouse Robots to Work. INFORMS J. Appl. Anal. 2022, 52, 42–55. [Google Scholar] [CrossRef]
- Tu, M.; Yang, M.-F.; Kao, S.-L.; Lin, F.-C.; Wu, M.-H.; Lin, C.-K. Using a Heuristic Multi-Objective Genetic Algorithm to Solve the Storage Assignment Problem for CPS-Based Pick-and-Pass System. Enterp. Inf. Syst. 2021, 15, 1238–1259. [Google Scholar] [CrossRef]
- Yetkin Ekren, B. A Multi-Objective Optimisation Study for the Design of an AVS/RS Warehouse. Int. J. Prod. Res. 2021, 59, 1107–1126. [Google Scholar] [CrossRef]
- Zoubek, M.; Poór, P.; Broum, T.; Šimon, M. Methodology Proposal for Storage Rationalization by Implementing Principles of Industry 4.0. in a Technology-Driven Warehouse. Trans. FAMENA 2021, 44, 75–98. [Google Scholar] [CrossRef]
- Chen, H.; Wang, Q.; Yu, M.; Cao, J.; Sun, J. Path Planning for Multi-Robot Systems in Intelligent Warehouse. In Internet and Distributed Computing Systems: 11th International Conference, IDCS 2018, Tokyo, Japan, 11–13 October 2018, Proceedings 11; Springer: Berlin/Heidelberg, Germany, 2018; pp. 148–159. [Google Scholar]
- Chen, M.; Lu, Y.; Zhang, C. Deadlock-Solving Traffic Control Methods for Automated Guided Vehicle Systems. In Proceedings of the 2021 IEEE International Conference on Industrial Engineering and Engineering Management (IEEM), Singapore, 13 December 2021; pp. 51–57. [Google Scholar]
- Nguyen Duc, D.; Tran Huu, T.; Nananukul, N. A Dynamic Route-Planning System Based on Industry 4.0 Technology. Algorithms 2020, 13, 308. [Google Scholar] [CrossRef]
- Fu, X.; Li, C.; Hui, Y.; Yang, J.; Pei, W.; Wang, S. Space-Time Map Based Path Planning Scheme in Large-Scale Intelligent Warehouse System. In Proceedings of the 2020 IEEE 23rd International Conference on Intelligent Transportation Systems (ITSC), Rhodes, Greece, 20 September 2020; pp. 1–6. [Google Scholar]
- Han, C.; Jeon, H.; Oh, J.; Lee, H. Dynamic Order Picking Method for Multi-UAV System in Intelligent Warehouse. Remote Sens. 2022, 14, 6106. [Google Scholar] [CrossRef]
- Xiong, X.; Huang, R.; He, C. Research on Intelligent Path Planning Technology of Logistics Robots Based on Giraph Architecture. Int. J. Comput. Sci. Math. 2022, 16, 252. [Google Scholar] [CrossRef]
- Dundar, Y.C. Dynamic Path Finding Method and Obstacle Avoidance for Automated Guided Vehicle Navigation in Industry 4.0. Procedia Comput. Sci. 2021, 192, 3945–3954. [Google Scholar] [CrossRef]
- Ma, Y. Path Planning Based on Improved Ant Colony Optimization in Congestion. In Proceedings of the 2021 11th IEEE International Conference on Intelligent Data Acquisition and Advanced Computing Systems: Technology and Applications (IDAACS), Cracow, Poland, 22 September 2021; pp. 1030–1035. [Google Scholar]
- Sun, Y.; Li, H. An End-to-End Reinforcement Learning Method for Automated Guided Vehicle Path Planning. In Proceedings of the International Symposium on Artificial Intelligence and Robotics 2020, Fukuoka, Japan, 8–10 August 2020; Lu, H., Guna, J., Li, Y., Eds.; SPIE: Bellingham, WA, USA, 2020; p. 45. [Google Scholar]
- El Hamdi, S.; Abouabdellah, A.; Oudani, M. Efficient Simulated Annealing Algorithm for Wireless Sensors Location in Logistics 4.0. In Proceedings of the 2020 5th International Conference on Logistics Operations Management (GOL), Rabat, Morocco, 28 October 2020; pp. 1–6. [Google Scholar]
- Guo, H.; Li, M.; Zhang, X.; Gao, X.; Liu, Q. UWB Indoor Positioning Optimization Algorithm Based on Genetic Annealing and Clustering Analysis. Front. Neurorobot. 2022, 16, 715440. [Google Scholar] [CrossRef]
- Moura, A.; Antunes, J.; Dias, A.; Martins, A.; Almeida, J. Graph-SLAM Approach for Indoor UAV Localization in Warehouse Logistics Applications. In Proceedings of the 2021 IEEE International Conference on Autonomous Robot Systems and Competitions (ICARSC), Santa Maria da Feira, Portugal, 28 April 2021; pp. 4–11. [Google Scholar]
- Souto, G.; Morais, I.; Faulhaber, L.; Ribeiro, G.M.; Henrique Gonzalez, P. A Hybrid BRKGA Approach for the Two Stage Capacitated Facility Location Problem. In Proceedings of the 2021 IEEE Congress on Evolutionary Computation (CEC), Kraków, Poland, 28 June 2021; pp. 2007–2014. [Google Scholar]
- Wu, H.; Tao, B.; Gong, Z.; Yin, Z.; Ding, H. A Fast UHF RFID Localization Method Using Unwrapped Phase-Position Model. IEEE Trans. Autom. Sci. Eng. 2019, 16, 1698–1707. [Google Scholar] [CrossRef]
- Mo, L.; Li, C. Passive UHF-RFID Localization Based on the Similarity Measurement of Virtual Reference Tags. IEEE Trans. Instrum. Meas. 2019, 68, 2926–2933. [Google Scholar] [CrossRef]
- Motroni, A.; Buffi, A.; Nepa, P. Forklift Tracking: Industry 4.0 Implementation in Large-Scale Warehouses through UWB Sensor Fusion. Appl. Sci. 2021, 11, 10607. [Google Scholar] [CrossRef]
- Novak, P.; Stoszek, S.; Vyskocil, J. Calibrating Industrial Robots with Absolute Position Tracking System. In Proceedings of the 2020 25th IEEE International Conference on Emerging Technologies and Factory Automation (ETFA), Vienna, Austria, 8–11 September 2020; pp. 1187–1190. [Google Scholar]
- Qiu, Y.; Xu, Y.; Yang, L.; Lu, J.; Li, D. Improved Anti-Collision Algorithm for the Application on Intelligent Warehouse. Appl. Sci. 2019, 9, 1596. [Google Scholar] [CrossRef]
- El Hamdi, S.; Abouabdellah, A.; Oudani, M. Scheduling Optimization in Logistics 4.0. In Proceedings of the 2020 IEEE 13th International Colloquium of Logistics and Supply Chain Management (LOGISTIQUA), Fez, Morocco, 2 December 2020; pp. 1–5. [Google Scholar]
- Jin, X.; Yu, L. Research and Implementation of High Priority Scheduling Algorithm Based on Intelligent Storage of Power Materials. Energy Rep. 2022, 8, 398–405. [Google Scholar] [CrossRef]
- Kattepur, A.; Rath, H.K.; Simha, A.; Mukherjee, A. Distributed Optimization in Multi-Agent Robotics for Industry 4.0 Warehouses. In Proceedings of the 33rd Annual ACM Symposium on Applied Computing, Pau, France, 9–13 April 2018; ACM: New York, NY, USA, 2018; pp. 808–815. [Google Scholar]
- Liu, Y.; Ji, S.; Su, Z.; Guo, D. Multi-Objective AGV Scheduling in an Automatic Sorting System of an Unmanned (Intelligent) Warehouse by Using Two Adaptive Genetic Algorithms and a Multi-Adaptive Genetic Algorithm. PLoS ONE 2019, 14, e0226161. [Google Scholar] [CrossRef]
- Yang, S.; Zhang, Y.; Ma, L.; Song, Y.; Zhou, P.; Shi, G.; Chen, H. A Novel Maximin-Based Multi-Objective Evolutionary Algorithm Using One-by-One Update Scheme for Multi-Robot Scheduling Optimization. IEEE Access 2021, 9, 121316–121328. [Google Scholar] [CrossRef]
- Gao, J.; Li, Y.; Xu, Y.; Lv, S. A Two-Objective ILP Model of OP-MATSP for the Multi-Robot Task Assignment in an Intelligent Warehouse. Appl. Sci. 2022, 12, 4843. [Google Scholar] [CrossRef]
- Li, Z.; Barenji, A.V.; Jiang, J.; Zhong, R.Y.; Xu, G. A Mechanism for Scheduling Multi Robot Intelligent Warehouse System Face with Dynamic Demand. J. Intell. Manuf. 2020, 31, 469–480. [Google Scholar] [CrossRef]
- Liu, Y.; Liu, F.; Tang, L.; Bai, C.; Liu, L. Multirobot Adaptive Task Allocation of Intelligent Warehouse Based on Evolutionary Strategy. J. Sensors 2022, 2022, 2056617. [Google Scholar] [CrossRef]
- Ma, J.; Yang, S.; Jing, H. Intelligent Warehouse Robot Scheduling System Using a Modified Nondominated Sorting Algorithm. Discret. Dyn. Nat. Soc. 2022, 2022, 2021535. [Google Scholar] [CrossRef]
- Oliveira, G.S.; Roning, J.; Carvalho, J.T.; Plentz, P.D.M. Efficient Task Allocation in Smart Warehouses with Multi-Delivery Stations and Heterogeneous Robots. In Proceedings of the 2022 25th International Conference on Information Fusion (FUSION), Linköping, Sweden, 4 July 2022; pp. 1–8. [Google Scholar]
- Sarkar, C.; Dey, S.; Agarwal, M. Semantic Knowledge Driven Utility Calculation towards Efficient Multi-Robot Task Allocation. In Proceedings of the 2018 IEEE 14th International Conference on Automation Science and Engineering (CASE), Munich, Germany, 20–24 August 2018; pp. 144–147. [Google Scholar]
- Xue, F.; Tang, H.; Su, Q.; Li, T. Task Allocation of Intelligent Warehouse Picking System Based on Multi-Robot Coalition. KSII Trans. Internet Inf. Syst. 2019, 13, 3566–3582. [Google Scholar] [CrossRef]
- Rey, R.; Cobano, J.A.; Corzetto, M.; Merino, L.; Alvito, P.; Caballero, F. A Novel Robot Co-Worker System for Paint Factories without the Need of Existing Robotic Infrastructure. Robot. Comput. Integr. Manuf. 2021, 70, 102122. [Google Scholar] [CrossRef]
- Li, H.; Wang, S.; Zhen, L.; Wang, X. Data-Driven Optimization for Automated Warehouse Operations Decarbonization. Ann. Oper. Res. 2022. [Google Scholar] [CrossRef]
- Oxenstierna, J.; Malec, J.; Krueger, V. Analysis of Computational Efficiency in Iterative Order Batching Optimization. In Proceedings of the 11th International Conference on Operations Research and Enterprise Systems, Online, 3–5 February 2022; SCITEPRESS—Science and Technology Publications: Setúbal, Portugal, 2022; pp. 345–353. [Google Scholar]
- Tripicchio, P.; D’Avella, S.; Unetti, M. Efficient Localization in Warehouse Logistics: A Comparison of LMS Approaches for 3D Multilateration of Passive UHF RFID Tags. Int. J. Adv. Manuf. Technol. 2022, 120, 4977–4988. [Google Scholar] [CrossRef]
- Wang, Z.; Chen, C.; Li, H.-X.; Dong, D.; Tarn, T.-J. Incremental Reinforcement Learning with Prioritized Sweeping for Dynamic Environments. IEEE/ASME Trans. Mechatron. 2019, 24, 621–632. [Google Scholar] [CrossRef]
- Limeira, M.; Piardi, L.; Kalempa, V.C.; Leitao, P.; de Oliveira, A.S. DepthLiDAR: Active Segmentation of Environment Depth Map Into Mobile Sensors. IEEE Sens. J. 2021, 21, 19047–19057. [Google Scholar] [CrossRef]
- Martins, A.; Costelha, H.; Neves, C. Shop Floor Virtualization and Industry 4.0. In Proceedings of the 2019 IEEE International Conference on Autonomous Robot Systems and Competitions (ICARSC), Porto, Portugal, 24–26 April 2019; pp. 1–6. [Google Scholar]
- Chen, X. E-Commerce Logistics Inspection System Based on Artificial Intelligence Technology in the Context of Big Data. Secur. Commun. Netw. 2022, 2022, 341846. [Google Scholar] [CrossRef]
- Galvão, J.; Ribeiro, D.; Machado, I.; Ferreira, F.; Gonçalves, J.; Faria, R.; Moreira, G.; Costa, C.; Cortez, P.; Santos, M.Y. Bosch’s Industry 4.0 Advanced Data Analytics: Historical and Predictive Data Integration for Decision Support. In Research Challenges in Information Science: 16th International Conference, RCIS 2022, Barcelona, Spain, 17–20 May 2022, Proceedings; Springer: Cham, Switzerland, 2022; pp. 580–596. [Google Scholar]
- Silva, N.; Barros, J.; Santos, M.Y.; Costa, C.; Cortez, P.; Carvalho, M.S.; Gonçalves, J.N.C. Advancing Logistics 4.0 with the Implementation of a Big Data Warehouse: A Demonstration Case for the Automotive Industry. Electronics 2021, 10, 2221. [Google Scholar] [CrossRef]
- Guerreiro, G.; Costa, R.; Figueiras, P.; Graça, D.; Jardim-Gonçalves, R. A Self-Adapted Swarm Architecture to Handle Big Data for “Factories of the Future”. IFAC-PapersOnLine 2019, 52, 916–921. [Google Scholar] [CrossRef]
- Keung, K.L.; Lee, C.K.M.; Yiu, Y.H. A Machine Learning Predictive Model for Shipment Delay and Demand Forecasting for Warehouses and Sales Data. In Proceedings of the 2021 IEEE International Conference on Industrial Engineering and Engineering Management (IEEM), Singapore, 13 December 2021; pp. 1010–1014. [Google Scholar]
- Sternberg, E.; Atzmueller, M. Knowledge-Based Mining of Exceptional Patterns in Logistics Data: Approaches and Experiences in an Industry 4.0 Context. In Foundations of Intelligent Systems: 24th International Symposium, ISMIS 2018, Limassol, Cyprus, 29–31 October 2018, Proceedings 24; Springer: Berlin/Heidelberg, Germany, 2018; pp. 67–77. [Google Scholar]
- Vieira, A.A.C.; Dias, L.M.S.; Santos, M.Y.; Pereira, G.A.B.; Oliveira, J.A. Simulation of an Automotive Supply Chain Using Big Data. Comput. Ind. Eng. 2019, 137, 106033. [Google Scholar] [CrossRef]
- Vieira, A.A.C.; Dias, L.M.S.; Santos, M.Y.; Pereira, G.A.B.; Oliveira, J.A. Supply Chain Hybrid Simulation: From Big Data to Distributions and Approaches Comparison. Simul. Model. Pract. Theory 2019, 97, 101956. [Google Scholar] [CrossRef]
- Bevilacqua, M.; Ciarapica, F.E.; Antomarioni, S. Lean Principle for Organizing Items in an Automated Storage and Retrieval System: An Association Rule Mining-Based Approach. Manag. Prod. Eng. Rev. 2019, 10, 29–36. [Google Scholar]
- Kihel, Y. El Digital Transition Methodology of a Warehouse in the Concept of Sustainable Development with an Industrial Case Study. Sustainability 2022, 14, 15282. [Google Scholar] [CrossRef]
- He, H.; Wang, X.; Peng, G.; Xu, D.; Liu, Y.; Jiang, M.; Wu, Z.; Zhang, D.; Yan, H. Intelligent Logistics System of Steel Bar Warehouse Based on Ubiquitous Information. Int. J. Miner. Metall. Mater. 2021, 28, 1367–1377. [Google Scholar] [CrossRef]
- Ashraf, Z.; Shahid, M. Multi-Objective Vendor Managed Inventory System with Interval Type-2 Fuzzy Demand and Order Quantities. Int. J. Intell. Comput. Cybern. 2021, 14, 439–466. [Google Scholar] [CrossRef]
- Duca, O.; Minca, E.; Filipescu, A.; Bidica, C.; Paun, M. Optimal Control of Automated Resupply on a Flexible Manufacturing Mechatronics Line. In Proceedings of the 2020 24th International Conference on System Theory, Control and Computing (ICSTCC), Sinaia, Romania, 8 October 2020; pp. 921–926. [Google Scholar]
- Omar, Y.M.; Plapper, P. Maximum Flow of Complex Manufacturing Networks. Procedia CIRP 2019, 86, 245–250. [Google Scholar] [CrossRef]
- Sun, Y.; Zhou, J.; Sun, Y.; Zhou, Y.; Yu, Y.; Sun, Z. Non-Negative Discriminative Collective Target Nearest-Neighbor Representation. Int. J. Intell. Robot. Appl. 2022, 6, 1–9. [Google Scholar] [CrossRef]
- Dimolitsas, I.; Avgeris, M.; Spatharakis, D.; Dechouniotis, D.; Papavassiliou, S. Enabling Industrial Network Slicing Orchestration: A Collaborative Edge Robotics Use Case. In Proceedings of the 2021 IEEE International Mediterranean Conference on Communications and Networking (MeditCom), Athens, Greece, 7 September 2021; pp. 215–220. [Google Scholar]
- Ricart-Sanchez, R.; Salva-Garcia, P.; Chirivella-Perez, E.; Calero, J.M.A.; Wang, Q. Empirical Design, Prototyping and Evaluation of a New Hardware-Based Network Slicing Approach for 6G Backbone Networks. In Proceedings of the 2021 Joint European Conference on Networks and Communications & 6G Summit (EuCNC/6G Summit), Porto, Portugal, 8 June 2021; pp. 341–346. [Google Scholar]
- Herzog, N.V.; Beharic, A. Effects of the Use of Smart Glasses on Eyesight. In Human Systems Engineering and Design II: Proceedings of the 2nd International Conference on Human Systems Engineering and Design (IHSED2019): Future Trends and Applications, Universität der Bundeswehr München, Munich, Germany, 16–18 September 2019; Springer: Berlin/Heidelberg, Germany, 2020; pp. 808–812. [Google Scholar]
- Herzog, N.V.; Buchmeister, B.; Beharic, A.; Gajsek, B. Visual and Optometric Issues with Smart Glasses in Industry 4.0 Working Environment. Adv. Prod. Eng. Manag. 2018, 13, 417–428. [Google Scholar] [CrossRef]
- Barbosa, M.; Silva, F.J.G.; Pimentel, C.; Gouveia, R.M. A Novel Concept of CNC Machining Center Automatic Feeder. Procedia Manuf. 2018, 17, 952–959. [Google Scholar] [CrossRef]
- Bright, A.G.; Ponis, S.T. Introducing Gamification in the AR-Enhanced Order Picking Process: A Proposed Approach. Logistics 2021, 5, 14. [Google Scholar] [CrossRef]
- Bunn, T.L.; Liford, M.; Turner, M.; Bush, A. Driver Injuries in Heavy vs. Light and Medium Truck Local Crashes, 2010–2019. J. Safety Res. 2022, 83, 26–34. [Google Scholar] [CrossRef] [PubMed]
- Čámská, D.; Klečka, J. Cost Development in Logistics Due to Industry 4.0. Logforum 2020, 16, 219–227. [Google Scholar] [CrossRef]
- Chakroun, A.; Hani, Y.; Elmhamedi, A.; Masmoudi, F. A Proposed Integrated Manufacturing System of a Workshop Producing Brass Accessories in the Context of Industry 4.0. Int. J. Adv. Manuf. Technol. 2022. [Google Scholar] [CrossRef]
- Chen, D.-C.; Kuo, T.-Y. Study of Storage Shelves Deformation Using Finite Element Analysis during Seismic. MATEC Web Conf. 2018, 167, 03008. [Google Scholar] [CrossRef]
- Cramer, M.; Cramer, J.; De Schepper, D.; Aerts, P.; Kellens, K.; Demeester, E. Benchmarking Low-Cost Inertial Measurement Units for Indoor Localisation and Navigation of AGVs. Procedia CIRP 2019, 86, 204–209. [Google Scholar] [CrossRef]
- Frankó, A.; Vida, G.; Varga, P. Reliable Identification Schemes for Asset and Production Tracking in Industry 4.0. Sensors 2020, 20, 3709. [Google Scholar] [CrossRef]
- Janczak, D.; Walendziuk, W.; Sadowski, M.; Zankiewicz, A.; Konopko, K.; Idzkowski, A. Accuracy Analysis of the Indoor Location System Based on Bluetooth Low-Energy RSSI Measurements. Energies 2022, 15, 8832. [Google Scholar] [CrossRef]
- Karwasz, A.; Pacześny, Ł. Application of the RFID Technology at a Production and Assembly Line. In Advanced Manufacturing Processes II: Selected Papers from the 2nd Grabchenko’s International Conference on Advanced Manufacturing Processes (InterPartner-2020), Odessa, Ukraine, 8–11 September 2020; Springer: Berlin/Heidelberg, Germany, 2021; pp. 42–51. [Google Scholar]
- Keivanpour, S.; Kadi, D.A. Perspectives for Application of the Internet of Things and Big Data Analytics on End of Life Aircraft Treatment. Int. J. Sustain. Aviat. 2018, 4, 202. [Google Scholar] [CrossRef]
- Lee, C.K.M.; Lin, B.; Ng, K.K.H.; Lv, Y.; Tai, W.C. Smart Robotic Mobile Fulfillment System with Dynamic Conflict-Free Strategies Considering Cyber-Physical Integration. Adv. Eng. Inform. 2019, 42, 100998. [Google Scholar] [CrossRef]
- Periša, M.; Kuljanić, T.M.; Cvitić, I.; Kolarovszki, P. Conceptual Model for Informing User with Innovative Smart Wearable Device in Industry 4.0. Wirel. Netw. 2021, 27, 1615–1626. [Google Scholar] [CrossRef]
- Ren, P.; Lin, W.; Liang, Y.; Wang, R.; Liu, X.; Zuo, B.; Chen, T.; Li, X.; Sheng, M.; Zhang, Y. HMDFF: A Heterogeneous Medical Data Fusion Framework Supporting Multimodal Query. In Health Information Science: 10th International Conference, HIS 2021, Melbourne, VIC, Australia, 25–28 October 2021, Proceedings 10; Springer: Berlin/Heidelberg, Germany, 2021; pp. 254–266. [Google Scholar]
- Tabatabaei, S.-K.; Fatahi Valilai, O.; Abedian, A.; Khalilzadeh, M. A Novel Framework for Storage Assignment Optimization Inspired by Finite Element Method. PeerJ Comput. Sci. 2021, 7, e378. [Google Scholar] [CrossRef] [PubMed]
- Tjhin, V.U.; Riantini, R.E. Intelligent Feeder Development Plan as Fish Feed Technology for Sustainable Integration and Delivery. In Proceedings of the 2021 3rd International Conference on Cybernetics and Intelligent System (ICORIS), Makasar, Indonesia, 25 October 2021; pp. 1–5. [Google Scholar]
- Tuzkaya, U.R.; Sahin, S. A Single Side Priority Based GA Approach for 3D Printing Center Integration to Spare Part Supply Chain in Automotive Industry. Teh. Vjesn. Tech. Gaz. 2021, 28, 836–844. [Google Scholar] [CrossRef]
- Vieira, A.A.C.; Dias, L.; Santos, M.Y.; Pereira, G.A.B.; Oliveira, J. Supply Chain Risk Management: An Interactive Simulation Model in a Big Data Context. Procedia Manuf. 2020, 42, 140–145. [Google Scholar] [CrossRef]
- Zhang, J.; Zhao, Y. On the Innovative Operation of Exhibition of the Taobao E-Commerce Run by Internet Celebrity. IOP Conf. Ser. Earth Environ. Sci. 2019, 267, 022021. [Google Scholar] [CrossRef]
- Zhang, Y.; Sheng, M.; Liu, X.; Wang, R.; Lin, W.; Ren, P.; Wang, X.; Zhao, E.; Song, W. A Heterogeneous Multi-Modal Medical Data Fusion Framework Supporting Hybrid Data Exploration. Health Inf. Sci. Syst. 2022, 10, 22. [Google Scholar] [CrossRef] [PubMed]
- Zwetsloot, G.I.J.M.; van Middelaar, J.; van der Beek, D. Repeated Assessment of Process Safety Culture in Major Hazard Industries in the Rotterdam Region (Netherlands). J. Clean. Prod. 2020, 257, 120540. [Google Scholar] [CrossRef]
- Ahmad, T.; Van Looy, A. Development and Testing of an Explorative BPM Acceptance Model: Insights from the COVID-19 Pandemic. PLoS ONE 2021, 16, e0259226. [Google Scholar] [CrossRef]
- Ries, J.M.; Grosse, E.H.; Fichtinger, J. Environmental Impact of Warehousing: A Scenario Analysis for the United States. Int. J. Prod. Res. 2017, 55, 6485–6499. [Google Scholar] [CrossRef]
- Ghobakhloo, M. Industry 4.0, Digitization, and Opportunities for Sustainability. J. Clean. Prod. 2020, 252, 119869. [Google Scholar] [CrossRef]
- Bai, C.; Dallasega, P.; Orzes, G.; Sarkis, J. Industry 4.0 Technologies Assessment: A Sustainability Perspective. Int. J. Prod. Econ. 2020, 229, 107776. [Google Scholar] [CrossRef]
- Kumar, S.; Raut, R.D.; Narwane, V.S.; Narkhede, B.E.; Muduli, K. Implementation Barriers of Smart Technology in Indian Sustainable Warehouse by Using a Delphi-ISM-ANP Approach. Int. J. Product. Perform. Manag. 2022, 71, 696–721. [Google Scholar] [CrossRef]
- Werbinska-Wojciechowska, S.; Winiarska, K. Maintenance Performance in the Age of Industry 4.0: A Bibliometric Performance Analysis and a Systematic Literature Review. Sensors 2023, 23, 1409. [Google Scholar] [CrossRef] [PubMed]







| Research Area | Number of Publications | Percent (%) |
|---|---|---|
| Automation & Control System | 58 | 23.3% |
| Business & Economics | 55 | 22.1% |
| Computer Science | 30 | 12.0% |
| Education & Educational Research | 23 | 9.2% |
| Energy & Fuels | 20 | 8.0% |
| Engineering | 15 | 6.0% |
| Instrument & Instrumentation | 11 | 4.4% |
| Material Science | 9 | 3.6% |
| Operation Research & Management | 8 | 3.2% |
| Remote Sensing | 5 | 2.0% |
| Robotics | 5 | 2.0% |
| Science & Technology | 3 | 1.2% |
| Social Science | 3 | 1.2% |
| Telecommunication | 2 | 0.8% |
| Transportation | 2 | 0.8% |
| Total Articles | 249 | 100% |
| Emerging Technology | Articles |
|---|---|
| Leading Emerging Technologies | |
| Augmented Reality | [142,143,144] |
| Internet of Things | [1,13,145,146,147,148,149,150,151,152] |
| RFID | [153,154,155,156,157,158,159,160] |
| Visual Technology | [161,162,163,164] |
| Other Emerging Technologies | |
| Ultra-Wideband | [165] |
| Platform | [166] |
| Machine Learning | [167,168] |
| Autonomous Vehicle | [169] |
| Real-Time Location System | [170] |
| Shuttle | [171] |
| Blockchain | [172] |
| Digital Twin | [173] |
| Digitalization Work Environment | [174] |
Disclaimer/Publisher’s Note: The statements, opinions and data contained in all publications are solely those of the individual author(s) and contributor(s) and not of MDPI and/or the editor(s). MDPI and/or the editor(s) disclaim responsibility for any injury to people or property resulting from any ideas, methods, instructions or products referred to in the content. |
© 2023 by the authors. Licensee MDPI, Basel, Switzerland. This article is an open access article distributed under the terms and conditions of the Creative Commons Attribution (CC BY) license (https://creativecommons.org/licenses/by/4.0/).
Share and Cite
Tubis, A.A.; Rohman, J. Intelligent Warehouse in Industry 4.0—Systematic Literature Review. Sensors 2023, 23, 4105. https://doi.org/10.3390/s23084105
Tubis AA, Rohman J. Intelligent Warehouse in Industry 4.0—Systematic Literature Review. Sensors. 2023; 23(8):4105. https://doi.org/10.3390/s23084105
Chicago/Turabian StyleTubis, Agnieszka A., and Juni Rohman. 2023. "Intelligent Warehouse in Industry 4.0—Systematic Literature Review" Sensors 23, no. 8: 4105. https://doi.org/10.3390/s23084105
APA StyleTubis, A. A., & Rohman, J. (2023). Intelligent Warehouse in Industry 4.0—Systematic Literature Review. Sensors, 23(8), 4105. https://doi.org/10.3390/s23084105

