A Deep-Learning-Based Secure Routing Protocol to Avoid Blackhole Attacks in VANETs †
Abstract
:1. Introduction
1.1. Related Works and Motivation
1.2. Contributions and Organization
- We propose the DLSR protocol to avoid blackhole attacks in VANETs. The proposed DLSR protocol utilizes DL on each node to select secure routing or normal routing depending on network security conditions to maintain a balance between security and routing performance. More specifically, DL is used to identify any suspicious behavior of a node and to determine the best possible next hop based on its fitness function value.
- We propose the DLC protocol as the underlying structure to enhance route connectivity and reduce control overhead in VANETs. We consider node distance, node speed, node direction, and remaining energy to form a cluster.
- We design the DNN model to optimize the fitness function in both the routing and clustering process. By using DNN, the proposed DLSR protocol can optimize the weights of each parameter, such as remaining energy, distance, and hop count, which leads to choosing the best route against blackhole attacks; while in the DLC protocol, DNN is used to optimize the weights of each parameter, such as cosine similarity, cosine distance, and remaining energy, which leads to electing CH.
- The simulation results show that the proposed DLSR with DLC protocol can establish a route that is much more resistant to blackhole attacks than the benchmark protocol. Moreover, as the clustering organizes nodes into groups, the proposed DLC protocol enables stronger connectivity and reduces control overhead. Additionally, in order to demonstrate the efficiency of the proposed protocol, we also compare it with different mobility models, namely, the reference point group mobility (RPGM) and random waypoint (RWP).
2. Overview of Blackhole Attack
- The blackhole node has a higher destination sequence number.
- The blackhole node has a lower number of hop counts toward the destination node.
- The blackhole node has higher remaining energy.
- The blackhole node responds to all RREQ packets by sending an RREP packet.
- The blackhole node never broadcasts any RREQ packet received.
- The blackhole node drops the received data packet in the network.
3. System Model
3.1. The Basic Concept of The Proposed Secure Routing and Clustering Protocol
- Clustering Process: In the proposed DLC protocol, network nodes are grouped into clusters based on shared information such as distance, speed, direction, and remaining energy. CH is selected based on the highest remaining energy. DL is used to optimize the weights of the fitness function for selecting the most optimal CH so that a node can join a cluster as CM effectively and transmit its data efficiently. The DNN model takes input parameters such as cosine similarity, cosine distance, and remaining energy to calculate the optimized weight of the fitness function. GW is also considered to improve route connectivity and reduce control overhead in the clustering process.
- Routing Process: Following the clustering process, a source node broadcasts an RREQ packet to find the destination node. However, a blackhole node may send a fake RREP to deceive the source node into believing it has the optimal route. To overcome this, our proposed DLSR protocol uses DL to detect and select the optimal route for avoiding blackhole attacks. When a node receives RREP packets, it feeds the relevant feature data into the DNN model. The model then processes this information and generates an output, classifying the received data as originating from a blackhole node or a normal node. Then, based on the fitness value, the routing protocol can dynamically choose to operate in either secure or normal routing mode. Here, we also optimize the weight of the fitness function by using DL. Figure 1 shows an illustration when an intermediate node receives two RREP packets from the NN. One of the RREP packets received is a fake RREP from a blackhole node. In this case, the proposed DLSR protocol employs secure routing by detecting it through DL and calculating the fitness function. Therefore, the proposed DLSR protocol can establish the secure route from S–––––D to avoid a blackhole attack.
3.2. The Proposed DLC Protocol: The Underlying Structure
- Step 0: Initialization
- Step 1: The Dissemination of Node Information
- Step 2: Cluster Heads Candidate Selection
- Step 3: The Dissemination of Cluster Head Information
- Step 4: Determination of Gateway Nodes
- Step 5: Determination of Cluster MembersThe procedure for the node receiving either one or multiple CHI packets is as follows:
- -
- Step 5.1: If node receives multiple CHI packets, it selects the CH among the CH candidates to follow based on the maximum fitness function value. Input parameters such as cosine similarity, cosine distance, and remaining energy are taken into account. The proposed fitness function can be expressed aswhere , and are the cosine similarity, cosine distance, and remaining energy, respectively. Equation (2b) indicates the total weight that must be equal to one. Furthermore, (2c) explains that the cosine similarity must be greater than equal to the cosine similarity threshold, (2d) explains that the cosine distance must be lower than equal to the cosine distance threshold, and (2e) explains that the remaining energy of the CH must be greater than equal to energy threshold, respectively. To find the optimal weight in (2b), we use the proposed DNN model, which is elaborated on in detail in the forthcoming Section 4.1. Using a DNN model to optimize the weights of a fitness function can provide a more efficient and accurate solution compared to iteration-based algorithms, especially when dealing with large-scale, high-dimensional, and complex problems. Moreover, the iteration-based algorithm spends so much time finding the optimal weights compared to the DNN model. This efficiency can lead to reduced delays in the optimization process and ultimately improve the performance of the overall system. Here, we consider cosine similarity, which serves as a measure of similarity between the movement patterns of vehicles. Vehicles with high cosine similarity have similar movement patterns and, therefore, can be grouped together in the same cluster. The cosine similarity between two nodes can be defined as [36]where and are the and node’s vector information list, respectively. Each node is associated with vector information metric values such as speed, direction, and location. It can be defined as , where indicates a value that denotes the association between nodes. Furthermore, we consider the cosine distance between mode and its neighbor. We may control CM to create a more stable CM from the perspective of mobility by taking into account the highest cosine similarity under the constrained communication distance. Therefore, the cosine distance can be defined as [37]Here, we also consider the remaining energy of the node. By considering the remaining energy, we can design energy-efficient clustering protocols that take into account the energy consumption of nodes, ultimately prolonging their lifetime. To establish an accurate and reliable energy model, we reference the work of [7,8], which provide comprehensive insights into energy-efficient approaches in wireless networks. Then, the selected CM can be mathematically formulated aswhere indicates the fitness function value of node , and indicates the fitness function value of neighbor CH near node and goes to Step 5.2.
- -
- Step 5.2: If chooses the CH, then the join cluster (JC) packet is sent by to the CH. This happens when node receives only one CHI packet; it directly sends the JC packet. The following fields are included in the JC packet:where represents the packet type, represents the source node ID, represents the destination node ID, and represents the node status, whether it will be GW or not, respectively. Then, go to Step 6.
- Step 6: Cluster Members and Cluster Heads Table Updates
3.3. The Proposed DLSR Protocol
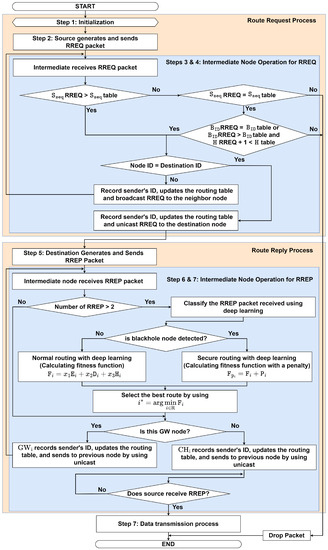
3.3.1. Route Request Process
- Step 1: Initialization
- Step 2: Source Generates and Sends RREQ Packet
- Step 3: Intermediate Nodes Operation at CH for RREQWhen receives the RREQ packet, it checks the freshness of the received RREQ packet and then checks its routing table for a valid route towards D. The operation to check the freshness of the packet can be summarized as follows:
- -
- Step 3.1: If at the received RREQ is larger than at the routing table, then go to Step 3.3. Otherwise, go to Step 3.2.
- -
- Step 3.2: If at the received RREQ is equal to at the routing table, then check again whether the at the received RREQ is equal to at the routing table or if at the received RREQ is larger than at the routing table and at the received RREQ plus one is less than at the routing table or not, then go to Step 3.3. Otherwise, the packet will be dropped.
- -
- Step 3.3: If the node ID in the table is the same as the destination ID in the RREQ packet, then go to Step 3.4. Otherwise, go to Step 3.5.
- -
- Step 3.4: records the sender’s ID, updates the routing table, and sends the RREQ packet to the destination using unicast, then goes to Step 5.
- -
- Step 3.5: records the sender’s ID, updates the routing table, and broadcasts RREQ to NN, then goes to Step 4.
- Step 4: Intermediate Nodes Operation at GW for RREQ
3.3.2. Route Reply Process
- Step 5: Destination Generates and Sends RREP Packet
- Step 6: Intermediate Node Operation at GW for RREP
- Step 7: Intermediate Node Operation at CH for RREPWhen receives the RREP packets, it checks whether the route information received is from a blackhole node or not. The process can be summarized as follows:
- -
- Step 7.1: If receives the RREP packet more than once, then go to Step 7.2. Otherwise, go to Step 7.6.
- -
- Step 7.2: Classify the RREP packet received by using the DNN model that is elaborated in detail in the forthcoming Section 4.2. This model is used to identify any suspicious behavior of a node. If no blackhole node is detected, go to Step 7.3. Otherwise, go to Step 7.4.
- -
- Step 7.3: If the packet is not from a blackhole node, calculate the fitness function for normal routing (without penalty for blackhole nodes). The fitness function can be expressed aswhere , and are the remaining energy, distance, and hop count, respectively. Equation (6b) indicates the total weight that must be equal to one. Equation (6c) explains that the remaining energy of the node must be greater than equal to the remaining energy threshold, (6d) explains that the distance must be lower than equal to the distance threshold, (6e) explains that the hop count must be lower than equal to the hop count threshold, respectively. To find the optimal weight in (6b), we use the proposed DNN model that is elaborated in detail in the forthcoming Section 4.2. Furthermore, to establish an accurate and reliable energy model, we reference the work of [7,8], which provides comprehensive insights into energy-efficient approaches in wireless networks. In addition, we consider the distance between two nodes, which is based on the node position and can be expressed aswhere and represents the node location longitude and latitude, respectively. Then, go to Step 7.5.
- -
- Step 7.4: If the packet is from a blackhole node, then we employ secure routing. Here, we introduce the penalty term, as follows:where is a large positive constant, and is a binary variable (1 if a blackhole node is detected, 0 otherwise). Thus, the updated fitness function with a penalty term can be expressed aswhere is the original fitness function, and is the penalty term. The idea is to make the fitness value higher than a normal node, effectively discouraging the selection of routes with blackhole nodes, then go to Step 7.5.
- -
- Step 7.5: The best route is selected by choosing the minimum fitness function value for data transmission that can be mathematically formulated aswhere indicates the fitness function value of the route. Then, go to Step 7.6.
- -
- Step 7.6: records the sender’s ID, updates the routing table, and sends the packet to S by using unicast and increasing the number of hop counts, then goes to Step 7.7.
- -
- Step 7.7: If S receives RREP, then it goes to Step 8. Otherwise, wait until S receives the RREP packet.
- Step 8: Data Transmission Process: Source Received RREP and Preparing for Data Transmission
4. The Proposed Deep Learning Framework
- Problem I: Finding optimal fitness function value for clustering.
- Problem II: Detecting whether the next node is a blackhole node or not.
- Problem III: Finding the optimal fitness function value for routing.
4.1. Deep Learning for Clustering
4.2. Deep Learning for Routing
- Deep learning for blackhole detection: To solve problem II, we utilize a DNN model for classifying blackhole nodes and normal nodes in VANETs. This makes it possible to choose the flexibility between secure routing and normal routing strategies based on the types of nodes that were identified. Our primary objective is to enhance the security and efficiency of routing in VANETs by detecting and avoiding blackhole attacks. Based on the behavioral characteristics of the blackhole attack mentioned in Section 2, we can define the input parameter to train the DNN model. The input parameters are node identifier (), destination sequence number (), hop counts (), remaining energy (), and the node’s position (). The DNN model we employ is a feed-forward neural network with dimensional input layers, several hidden layers with numerous hidden neurons connected with symmetric weight, and dimensional output layers to classify nodes in real-time as either blackhole nodes () or normal nodes (), which can be seen in Figure 8. Table 7 presents the structure of the layers employed in the DNN model.
- Deep learning for finding optimal fitness function values for routing: To solve problem III, we also utilize a DNN model to find the optimal weight that minimizes the routing fitness function values the same way as in clustering but with different parameters of the input layers. Three factors such as the remaining energy (), distance (), and hop count () of the node are considered for input parameters. To determine the ideal weight values for , , and , we employ a feed-forward neural network with dimensional input layers, several hidden layers with numerous hidden neurons connected with symmetric weight, and dimensional output layers, as shown in Figure 9. Table 8 presents the structure of the layers employed in the DNN model, which enhances the system’s performance.
5. Performance Evaluation
5.1. Simulation Environments and Network Parameters
5.2. Performance Matrices
- PDR refers to the ratio of the number of the received data packet at a destination node over the number of the transmitted packet at a source node.
- The routing delay refers to the average time to establish the route between a source node to a destination node per session.
- The control overhead refers to the average number of control packets to establish a route per session per node.
- The average number of cluster head changes refers to the average number of cluster head changes per cluster per session.
- Packet loss ratio refers to the ratio of the number of packet losses to the total number of sent packets.
5.3. Numerical Results
6. Conclusions
Author Contributions
Funding
Institutional Review Board Statement
Informed Consent Statement
Data Availability Statement
Conflicts of Interest
Abbreviations
| Parameters | Value |
| AC | Accept cluster |
| AODV | Ad hoc on-demand distance vector |
| CH | Cluster head |
| CHI | Cluster head information |
| CM | Cluster members |
| DL | Deep learning |
| DLC | Deep-learning-based clustering |
| DLSR | Deep-learning-based secure routing |
| DNN | Deep neural network |
| GW | Gateway |
| INFO | Information |
| JC | Join cluster |
| NN | Neighbor nodes |
| PDR | Packet delivery ratio |
| RREP | Route reply |
| RREQ | Route request |
| RPGM | Reference point group mobility |
| RMSE | Root mean square error |
| RSSI | Received signal strength indicator |
| RWP | Random waypoint mobility |
| VANETs | Vehicle ad hoc networks |
References
- Fan, N.; Wu, C.Q. On trust models for communication security in vehicular ad-hoc networks. Ad Hoc Netw. 2019, 90, 101740. [Google Scholar] [CrossRef]
- Malik, A.; Khan, M.Z.; Faisal, M.; Khan, F.; Seo, J.T. An Efficient Dynamic Solution for the Detection and Prevention of Black Hole Attack in VANETs. Sensors 2022, 22, 1897. [Google Scholar] [CrossRef] [PubMed]
- Huang, L.; Jiang, H.; Zhang, Z.; Yan, Z.; Guo, H. Efficient Data Traffic Forwarding for Infrastructure-to-Infrastructure Communications in VANETs. IEEE Trans. Intell. Transp. 2018, 19, 839–853. [Google Scholar] [CrossRef]
- Khan, M.F.; Aadil, F.; Maqsood, M.; Khan, S.; Bukhari, B.H. An efficient optimization technique for node clustering in VANETs using gray wolf optimization. KSII Trans. Internet Inf. Syst. 2018, 12, 4228–4247. [Google Scholar]
- Zekri, A.; Jia, W. Heterogeneous vehicular communications: A comprehensive study. Ad Hoc Netw. 2018, 75-76, 52–79. [Google Scholar] [CrossRef]
- Mukhtaruzzaman, M.; Atiquzzaman, M. Clustering in vehicular ad hoc network: Algorithms and challenges. Comput. Electr. Eng. 2020, 88, 106851. [Google Scholar] [CrossRef]
- Reddy, P.V.; Ahmad, A.; Mohammad, K.; Abdul, A.M. Cluster Based Energy-Efficient Routing Protocol for VANET to Improve the Network Performance. Math. Stat. Eng. Appl. 2022, 71, 836–844. [Google Scholar]
- Pramitarini, Y.; Perdana, R.H.Y.; Tran, T.N.; Shim, K.; An, B. A Hybrid Price Auction-Based Secure Routing Protocol Using Advanced Speed and Cosine Similarity-Based Clustering against Sinkhole Attack in VANETs. Sensors 2022, 22, 5811. [Google Scholar] [CrossRef]
- Wang, H.; Liu, R.P.; Ni, W.; Chen, W.; Collings, I.B. VANET Modeling and Clustering Design Under Practical Traffic, Channel and Mobility Conditions. IEEE Trans. Commun. 2015, 63, 870–881. [Google Scholar] [CrossRef]
- Cheng, X.; Huang, B. A center-based secure and stable clustering algorithm for VANETs on highways. Wirel. Commun. Mob. Comput. 2019, 2019, 10. [Google Scholar] [CrossRef]
- Yassein, M.; Khamayseh, Y.; Abujazoh, M. Feature selection for black hole attacks. J. Univers. Comput. Sci. 2016, 22, 521–536. [Google Scholar]
- Purohit, K.C.; Dimri, S.C.; Jasola, S. Mitigation and Performance Analysis of Routing Protocols Under Black-Hole Attack in Vehicular Ad-hoc Network (VANET). Wirel. Pers. Commun. 2017, 97, 5099–5114. [Google Scholar] [CrossRef]
- Panos, C.; Ntantogian, C.; Malliaros, S.; Xenakis, C. Analyzing, quantifying, and detecting the blackhole attack in infrastructure-less networks. Comput. Netw. 2017, 113, 94–110. [Google Scholar] [CrossRef]
- Gurung, S.; Chauhan, S. Performance analysis of black-hole attack mitigation protocols under gray-hole attacks in MANET. Wirel. Netw. 2019, 25, 975–988. [Google Scholar] [CrossRef]
- Janiesch, C.; Zschech, P.; Heinrich, K. Machine Learning and Deep Learning. Electron. Mark. 2021, 31, 685–695. [Google Scholar] [CrossRef]
- Ahmad, R.; Alsmadi, I.; Alhamdani, W.; Tawalbeh, L. A Deep Learning Ensemble Approach to Detecting Unknown Network Attacks. J. Inf. Secur. Appl. 2022, 67, 103196. [Google Scholar] [CrossRef]
- Srilakshmi, U.; Alghamdi, S.A.; Vuyyuru, V.A.; Veeraiah, N.; Alotaibi, Y. A Secure Optimization Routing Algorithm for Mobile Ad Hoc Networks. IEEE Access 2022, 10, 14260–14269. [Google Scholar] [CrossRef]
- Heinzelman, W.; Chandrakasan, A.; Balakrishnan, H. Energy-efficient communication protocol for wireless microsensor networks. In Proceedings of the 33rd Annual Hawaii International Conference on System Sciences, Maui, HI, USA, 7 January 2000. [Google Scholar]
- Tselikis, C.; Mitropoulos, S.; Komninos, N.; Douligeris, C. Degree-Based Clustering Algorithms for Wireless Ad Hoc Networks Under Attack. IEEE Commun. Lett. 2012, 16, 619–621. [Google Scholar] [CrossRef]
- Nguyen, V.; Kim, O.T.T.; Dang, D.N.M.; Kim, S.S.; Hong, C.S. Application of the lowest-ID algorithm in cluster-based TDMA system for VANETs. In Proceedings of the 2015 International Conference on Information Networking (ICOIN), Cambodia, 12–14 January 2015; pp. 25–30. [Google Scholar]
- Bao, X.; Li, H.; Zhao, G.; Chang, L.; Zhou, J.; Li, Y. Efficient clustering V2V routing based on PSO in VANETs. Measurement 2020, 152, 107306. [Google Scholar] [CrossRef]
- Giri, A.; Dutta, S.; Neogy, S. An Optimized Fuzzy Clustering Algorithm for Wireless Sensor Networks. Wirel. Pers. Commun. 2022, 126, 2731–2751. [Google Scholar] [CrossRef]
- Sahoo, B.M.; Pandey, H.M.; Amgoth, T. A genetic algorithm inspired optimized cluster head selection method in wireless sensor networks. Swarm Evol. Comput. 2022, 75, 101151. [Google Scholar] [CrossRef]
- Shashwat, Y.; Pandey, P.; Arya, K.V.; Kumar, S. A modified AODV protocol for preventing blackhole attack in MANETs. Inf. Secur. J. Glob. Perspect. 2017, 26, 240–248. [Google Scholar] [CrossRef]
- Kadam, M.; Limkar, S. Performance Investigation of DMV (Detecting Malicious Vehicle) and D&PMV (Detection and Prevention of Misbehave/Malicious Vehicles): Future Road Map. In Proceedings of the International Conference on Frontiers of Intelligent Computing: Theory and Applications (FICTA) 2013, Bhubaneswar, India, 14–16 November 2013; Satapathy, S.C., Udgata, S.K., Biswal, B.N., Eds.; Springer International Publishing: Cham, Switzerland, 2014; pp. 379–387. [Google Scholar]
- Polat, H.; Turkoglu, M.; Polat, O. Deep network approach with stacked sparse autoencoders in detection of DDoS attacks on SDN-based VANET. IET Commun. 2020, 14, 4089–4100. [Google Scholar] [CrossRef]
- Alsarhan, A.; Alauthman, M.; Alshdaifat, E.; Al-Ghuwairi, A.R.; Al-Dubai, A. Machine Learning-driven optimization for SVM-based intrusion detection system in vehicular ad hoc networks. J. Ambient Intell. Humaniz. Comput. 2021, 14, 6113–6122. [Google Scholar] [CrossRef]
- Velayudhan, N.C.; Anitha, A.; Madanan, M. Sybil attack detection and secure data transmission in VANET using CMEHA-DNN and MD5-ECC. J. Ambient Intell. Humaniz. Comput. 2023, 14, 1297–1309. [Google Scholar] [CrossRef]
- Abdelhamid, A.; Elsayed, M.S.; Jurcut, A.D.; Azer, M.A. A Lightweight Anomaly Detection System for Black Hole Attack. Electronics 2023, 12, 1294. [Google Scholar] [CrossRef]
- Kumar, A.; Varadarajan, V.; Kumar, A.; Dadheech, P.; Choudhary, S.S.; Kumar, V.D.; Panigrahi, B.K.; Veluvolu, K.C. Black hole attack detection in vehicular ad-hoc network using secure AODV routing algorithm. Microprocess. Microsyst. 2021, 80, 103352. [Google Scholar] [CrossRef]
- Hamamreh, R.A. Protocol for Multiple Black Hole Attack Avoidance in Mobile Ad Hoc Networks. In Recent Advances in Cryptography and Network Security; IntechOpen: London, UK, 2018. [Google Scholar]
- Kaur, V.; Rani, S. Prevention/Detection Methods of Black Hole Attack: A Review. Adv. Wirel. Mob. Commun. 2017, 10, 747–756. [Google Scholar]
- Hassan, Z.; Mehmood, A.; Maple, C.; Khan, M.A.; Aldegheishem, A. Intelligent detection of black hole attacks for secure communication in autonomous and connected vehicles. IEEE Access 2020, 8, 199618–199628. [Google Scholar] [CrossRef]
- Hosseinzadeh, M.; Tanveer, J.; Masoud Rahmani, A.; Yousefpoor, E.; Sadegh Yousefpoor, M.; Khan, F.; Haider, A. A Cluster-Tree-Based Secure Routing Protocol Using Dragonfly Algorithm (DA) in the Internet of Things (IoT) for Smart Agriculture. Mathematics 2023, 11, 80. [Google Scholar] [CrossRef]
- Pramitarini, Y.; Perdana, R.H.Y.; Shim, K.; An, B. Exploiting TAS schemes to Enhance the PHY-security in Cooperative NOMA Networks: A Deep Learning Approach. In Proceedings of the 2023 International Conference on Artificial Intelligence in Information and Communication (ICAIIC), Bali, Indonesia, 20–23 February 2023; pp. 199–204. [Google Scholar]
- Nahar, A.; Sikarwar, H.; Das, D. CSBR: A Cosine Similarity Based Selective Broadcast Routing Protocol for Vehicular Ad-Hoc Networks. In Proceedings of the 2020 IFIP Networking Conference (Networking), Paris, France, 22–26 June 2020; pp. 404–412. [Google Scholar]
- Farshad, M. A Pilot Protection Scheme for Transmission Lines of Half-Bridge MMC-HVDC Grids Using Cosine Distance Criterion. IEEE Trans. Power Deliv. 2021, 36, 1089–1096. [Google Scholar] [CrossRef]
- Perdana, R.H.Y.; Nguyen, T.V.; An, B. Adaptive User Pairing in Multi-IRS-aided Massive MIMO-NOMA Networks: Spectral Efficiency Maximization and Deep Learning Design. IEEE Trans. Commun. 2023, 71, 4377–4390. [Google Scholar] [CrossRef]
- Papavassiliou, S.; An, B. Supporting multicasting in mobile ad-hoc wireless networks: Issues, challenges, and current protocols. Wirel. Commun. Mob. Comput. 2002, 2, 115–130. [Google Scholar] [CrossRef]
- Raheja, K.; Mahajan, M.; Goel, A. Implementation of GPSR protocol with various mobility models in VANET Scenario. J. Phys. Conf. Ser. 2021, 1950, 012080. [Google Scholar] [CrossRef]
- Tian, J.; Meng, F. Comparison Survey of Mobility Models in Vehicular Ad-Hoc Network (VANET). In Proceedings of the 2020 IEEE 3rd International Conference on Automation, Electronics and Electrical Engineering (AUTEEE), Shenyang, China, 20–22 November 2020; pp. 337–342. [Google Scholar]


















| Authors | Clustering | Routing | Attack Detection | Remarks |
|---|---|---|---|---|
| Heinzelman et al. [18] | LEACH | - | - | The cluster head is randomly chosen, regardless of their energy levels, affecting network longevity |
| Tselikis et al. [19] | Highest-degree-based clustering | - | Consistent clustering algorithm to classify suspicious nodes | Does not consider other important metrics such as energy levels, which can impact the network’s overall performance |
| Nguyen et al. [20] | Lowest-ID Algorithm | - | - | Does not take into account any metric other than the ID itself |
| Bao et al. [21] | PSO | PSO | - | The iteration-based algorithm spends so much time finding the optimal cost |
| Giri et al. [22] | Optimized Fuzzy Clustering Algorithm | PSO | - | The iteration-based algorithm spends so much time finding the optimal cost |
| Sahoo et al. [23] | Genetic Algorithm | - | - | The iteration-based algorithm spends so much time finding the optimal cost |
| Shashwat et al. [24] | - | mAODV | Intrusion detection system for blackhole attack | The false-positive detection in a harsh environment may occur |
| Kadam et al. [25] | - | D&PMV | Distrust value for malicious node detection and prevention. | Requires more time for processing, resulting in high end-to-end delay |
| Purohit et al. [12] | - | AODV, ZRP | Encrypted random number for blackhole attack detection | Additional fields in the control packets for cryptography algorithms lead to substantial routing overhead and increased end-to-end delay |
| Polat et al. [26] | - | - | SSAE and softmax classifier deep network schemes for DDos attack detection | Failed to improve the security of SDN-based VANETs using hardware application with limited resources |
| Alsarhan et al. [27] | - | - | SVM using three ML algorithms (GA, ACO, and the PSO) for classifying intrusion | Failed to include large amounts of data obtained via vehicular communication for SVM training |
| Velayudhan et al. [28] | Modified K-harmonic means clustering | - | CMEHA-DNN for identifying Sybil attack | Unable to identify different types of attacks in VANETs |
| The proposed approach | DLC | DLSR | DNN for blackhole attacks detection | Using DL in clustering, routing, and blackhole attacks detection improves network security and efficiency by delivering accurate results and very different from conventional optimization methods that involve iteration processes |
| Packet Name | Stand for | Field Information |
|---|---|---|
| INFO | Information Packet | |
| CHI | Cluster Head Info Packet | |
| JC | Join Cluster Packet | |
| AC | Accept Cluster Packet |
| Packet Name | Stand for | Field Information |
|---|---|---|
| RREQ | Route Request | |
| RREP | Route Reply |
| Size | Activation Function | |
|---|---|---|
| Input | 5 | - |
| Layer 1 | 100 | ELU |
| Layer 2 | 150 | ELU |
| Layer 3 | 200 | ELU |
| Layer 4 | 100 | ELU |
| Output | 3 | LINEAR |
| Size | Activation Function | |
|---|---|---|
| Input | 10 | - |
| Layer 1 | 40 | ELU |
| Layer 2 | 100 | ELU |
| Layer 3 | 80 | ELU |
| Output | 2 | LINEAR |
| Size | Activation Function | |
|---|---|---|
| Input | 3 | - |
| Layer 1 | 120 | ELU |
| Layer 2 | 200 | ELU |
| Layer 3 | 80 | ELU |
| Output | 3 | LINEAR |
| Parameters | Value |
|---|---|
| Simulator | NS3 |
| Simulation area | 1000 × 1000 |
| Simulation time | 1000 s |
| Packet size | 1024 bits |
| Mobility model | RPGM and RWP |
| Session length | 5 s |
| Number of nodes | [30, 50, 100] |
| Node’s speed range | [20:20:80] (km/h) |
| Transmission range | 250 m |
| Receive signal strength indicator (RSSI) threshold | −80 dBm |
| MAC protocol | 802.11a |
| Parameters | Value |
|---|---|
| Dataset | 100.000 |
| Epoch | 50 |
| Batch size | 256 |
| Optimizer | Adam |
| Learning rate | 0.00001 |
Disclaimer/Publisher’s Note: The statements, opinions and data contained in all publications are solely those of the individual author(s) and contributor(s) and not of MDPI and/or the editor(s). MDPI and/or the editor(s) disclaim responsibility for any injury to people or property resulting from any ideas, methods, instructions or products referred to in the content. |
© 2023 by the authors. Licensee MDPI, Basel, Switzerland. This article is an open access article distributed under the terms and conditions of the Creative Commons Attribution (CC BY) license (https://creativecommons.org/licenses/by/4.0/).
Share and Cite
Amalia, A.; Pramitarini, Y.; Perdana, R.H.Y.; Shim, K.; An, B. A Deep-Learning-Based Secure Routing Protocol to Avoid Blackhole Attacks in VANETs. Sensors 2023, 23, 8224. https://doi.org/10.3390/s23198224
Amalia A, Pramitarini Y, Perdana RHY, Shim K, An B. A Deep-Learning-Based Secure Routing Protocol to Avoid Blackhole Attacks in VANETs. Sensors. 2023; 23(19):8224. https://doi.org/10.3390/s23198224
Chicago/Turabian StyleAmalia, Amalia, Yushintia Pramitarini, Ridho Hendra Yoga Perdana, Kyusung Shim, and Beongku An. 2023. "A Deep-Learning-Based Secure Routing Protocol to Avoid Blackhole Attacks in VANETs" Sensors 23, no. 19: 8224. https://doi.org/10.3390/s23198224
APA StyleAmalia, A., Pramitarini, Y., Perdana, R. H. Y., Shim, K., & An, B. (2023). A Deep-Learning-Based Secure Routing Protocol to Avoid Blackhole Attacks in VANETs. Sensors, 23(19), 8224. https://doi.org/10.3390/s23198224

