Reliability Testing of a Low-Cost, Multi-Purpose Arduino-Based Data Logger Deployed in Several Applications Such as Outdoor Air Quality, Human Activity, Motion, and Exhaust Gas Monitoring
Abstract
:1. Introduction
2. Background
| Nr. | Assessment of the Product’s Point of View | Assessment of the Developer’s Point of View |
|---|---|---|
| 1 | Identify a set of product targets that describe a well-functioning scientific device. | Product targets act as the developer’s objectives. They describe what the developer needs to achieve. |
| 2 | Convert targets into key performance indicators (KPIs). | The KPIs act as assessment criteria for the developer’s work. They define whether the developer has realized the objectives. |
| 3 | During development, the prototype is regularly tested to see if it passes the KPIs. Failures are identified and corrected. | The developer’s work is evaluated through formative assessments. This is evaluated with small serial tests that give the developer feedback about his work process. |
| 4 | The prototype is subjected to several real-life field tests for limited time periods. Such stress tests are used to identify situations where the device fails. | The developer’s work is evaluated through summative assessments. This is evaluated with a larger test organized at the end of the work process. |
| 5 | If failures are found, then steps 3 and 4 must be repeated. | If the developer’s work does not pass all KPIs, then a new cycle in the work process is required (repeat steps 3 and 4). |
| 6 | The credibility of the device gradually increases when more evidence is found that it meets the KPIs, but it may also gradually drop when new failures are found. | The trust that the developer has in its design increases with the number of cycles it has gone through and when it takes more effort to identify a next failure. |
2.1. Targets at the Level of the Device
| Nr. | Target | Description of the Target and Key Performance Indicators to Be Achieved |
|---|---|---|
| 1.1 | System integration | Individual components, sub-systems, and software are integrated into one system without giving internal conflicts [38]. |
| 1.2 | Sensor validation | Sensors meet the performance specifications as described in their specification sheets. |
| 1.3 | Bug-free software | The system contains sufficient memory to contain and run the software. The software does not produce incorrect or unexpected results, and it does not behave in unintended ways [39]. |
| 1.4 | Transparency | Open-source software is written in a clear and concise way with sufficient comments and/or additional documentation (e.g., manual). Others should be able to understand the software in a fairly simple way and make improvements when needed. |
| 1.5 | Robustness in real-world conditions | The device maintains its properties throughout the monitoring campaign for environments that are of relevance to the user. The degradation rate of the hardware when exposed to real-world conditions or to accelerated life testing gives an insight into the robustness of the data logger. In this case, the data logger should handle the hostile environmental conditions such as in Cuba, which is known for its tropicalization problem (i.e., degradation rate of PCB coatings due to high T, high RH, high solar radiation, and corrosion of soldering due to high airborne salinity) [40,41,42,43]. It should handle harsh operational conditions (e.g., during the motion monitoring several wires were disconnected due to vibrations). This also entails the regular power cuts in Cuba or condensation of moisture on the hardware in Belgium. |
| 1.6 | Housing | The housing ensures that the sensors have contact with the monitored environment while providing protection against weather conditions like rain. It should meet the specifications of an IP65 casing [44,45]. |
2.2. Targets at the Level of Sensors
| Nr. | Target | Description of the Target and Key Performance Indicators to Be Achieved |
|---|---|---|
| 2.1 | Robustness against itsenvironment | Sensors are in direct contact with the environment they are monitoring. They must withstand abnormally fast wear and tear, as well as various physical and chemical stresses such as shocks, vibrations, or a tropical climate so that their lifetime is sufficiently long to perform monitoring campaigns. Sufficiently long periods refer to typical time periods that are used during monitoring campaigns. |
| 2.2 | Response time | The sensors respond sufficiently fast to environmental changes of interest to the user with sufficiently low hysteresis. |
| 2.3 | Replicability | Sensors provide the same response under identical conditions at different time intervals for a sufficiently long period of time, or gradual changes can be mathematically corrected. When a measurement is repeated, similar results are expected, and the random error due to noise is sufficiently small. |
| 2.4 | Calibration setup | The sensors can be calibrated with a setup that generates sufficiently controllable conditions. Some calibration setups have been described in standards [52]. |
| 2.5 | Similarity | The calibration method is effective when the sensor shows a high similarity with the factory-calibration, with other sensors, or with the gold standard. The similarity between sensor and reference can be expressed by the coefficient of determination, root mean squared error, mean absolute error, mean normalized bias, or the coefficient of variation [54,55,56]. The similarity determines the probability that a measurement is correct. |
2.3. Targets at the Level of Data
| Nr. | Target | Description of the Target and Key Performance Indicators to Be Achieved |
|---|---|---|
| 3.1 | Perceptibility | The variation of the parameter to be measured is larger than the limit of detection of the sensor and lower than its saturation point. In addition, the resolution of the sensor is sufficiently high to observe subtle changes in the environment that are of interest to the user. For example, temperature changes in oceans of 0.001 °C are highly relevant in the study of climate change. Moreover, the sensor must be sufficiently selective so that the impact of interfering environmental parameters is sufficiently small (i.e., a limited cross-sensitivity to other parameters). |
| 3.2 | Signal-to-noise ratio | The level of the desired signal is sufficiently higher than the background noise (signal > average background level plus 3 times the standard deviation) so that small changes in the trends that are of interest to the user can be observed [63]. |
| 3.3 | Sensor errors | The sensor does not generate responses that have no physical meaning such as outliers, drifts, bias, or uncertainty. Such behaviors must be identified and corrected [64,65]. |
| 3.4 | Completeness | The minimum data capture and time coverage, without considering the losses of data due to regular calibration and normal maintenance of the device, should be as high as possible and preferably higher than 90% [66]. |
| 3.5 | Meaningfulness | Data contain relevant information needed to answer a specific question of the user or to solve a specific problem of interest to the user. |
| 3.6 | Data structure | The structure of the data file must be sufficiently simple so that a software (e.g., Microsoft Excel) or a user can read the data. In addition to a clear structure in the organization of the data, the measurements are also supposed to be at equidistant time intervals. |
3. Materials and Methods
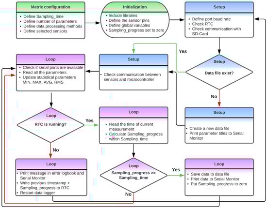
3.1. Design of the Low-Cost Data Logger
| Parameter | Outdoor Air Monitoring | Office Monitoring | Motion Monitoring | Exhaust Gas Monitoring |
|---|---|---|---|---|
| Used memory (bytes) | 87,116 | 86,726 | 87,428 | 86,988 |
| Total memory (bytes) | 253,952 | 253,952 | 253,952 | 253,952 |
| Global variables (bytes) | 3995 | 3883 | 4307 | 3867 |
| Local variables (bytes) | 4197 | 4309 | 3885 | 4325 |
| SRAM (bytes) | 8192 | 8192 | 8192 | 8192 |
| Power consumption (W) | 1.60 | 1.15 | 1.62 | 1.25 |
3.2. Selected Sensors
| Sensor | Parameters | Outdoor Air Monitoring | Office Monitoring | Motion Monitoring | Exhaust Gas Monitoring |
|---|---|---|---|---|---|
| ASAIR, AM2315 | T, RH | x | |||
| Adafruit, BME280 | T, RH, P | x | |||
| TERA Sensor, NextPM | PM10, PM2.5, PM1 | x | |||
| Alphasense, A-series gas sensors | NO2, Ox, CO, SO2 | x | |||
| Sensirion, SCD30 | CO2, T, RH | x | x | ||
| E+E, EE650 | Air velocity | x | |||
| SparkFun, SEN-12642 | Sound | x | |||
| Adafruit, VEML7700 | Visible light | x | |||
| Parallax Inc., PIR sensor 555-28027 | Human motion | x | |||
| Redshift Labs, RSX-UM7 | Orientation | x | |||
| Kemet, VS-BV203-B | Vibration | x | |||
| U-BLOX, GY-GPSV3-NEO-M8N | GPS position | x | |||
| SST sensing, SprintIR-WF-20 | CO2 | x | |||
| SST sensing, LuminOx | O2 | x | |||
| Atlas Scientific, EZO HUM | T, RH | x | |||
| Atlas Scientific, EZO-PRS | P | x |
3.3. Collected Data
- Outdoor air quality: A measuring campaign was performed on the roof of a reference measuring station of the Flemish Environment Society (Vlaamse Milieu Maatschappij, VMM) in Antwerp, Belgium at station 42R801. The monitoring campaign was conducted from 3 to 30 June 2022. The monitoring system used a sampling time of two minutes, while the reference station used a sampling time of one hour;
- Human activity in an office: The activities of 3 employees working in the same office at the Antwerp Maritime Academy (AMA), Belgium were monitored from 8 to 31 March 2023. The system was placed on a table near a window. During the monitoring campaign, three workers were in the office from Monday to Friday, from approximately 8:30 to 17:30. During this period, the employees switched the lighting and electric heating device on or off. The monitoring system used a sampling time of two minutes;
- Motion monitoring: This monitoring campaign was performed on 17 March 2023. The parameters shown in Table 6 were recorded in the afternoon when the cyclist rode from AMA to home. In this experiment, the monitoring system was placed in a basket installed on the rudder of the bike. The monitoring system used a sampling time of one second;
- Exhaust gas monitoring: The exhaust from a diesel generator SD6500SS SILENT (model 186FA) with one cylinder was monitored. The generator has a nominal and peak power of, respectively, 5.7 kW and 6.5 kW. Three types of experiments were performed with a duration of fifteen minutes each and with a sampling time of two seconds. More information about the experiments can be found in Table 7. Figure 3 shows the setup used. A PTFE tube with a 4 mm inner diameter (outer diameter: 6 mm) was placed inside the tailpipe of the generator. This pipe was connected to a reservoir that collected the condensation moisture. A HEPA filter inside a Swagelok stainless steel tee-type particulate filter (SS-6TF-MM-05) was used to remove the soot before the exhaust gas reached the sensors. Screwable sensors in a stainless-steel Swagelok tube fitting with female branch (diameter sensor of 1/4 inch: Swagelok SS-8F-K4-2; diameter sensor of 3/4 inch: SS-12-T) and flow through sensors for CO2 and O2 were used to connect the sensors with the tube. The sensor types used in this campaign can be found in Table 6. A pump sucked the exhaust gases through the tube, condensation reservoir, and the filters.Table 7. Overview of all exhaust gas monitoring experiments and changes in operational conditions. The letters correspond to the ones mentioned in Figure 11.Table 7. Overview of all exhaust gas monitoring experiments and changes in operational conditions. The letters correspond to the ones mentioned in Figure 11.
Parameters Experiment a Experiment b Experiment c Duration [minutes] 15 15 15 Fuel type Normal diesel with less than 10 ppm of sulfur Normal diesel with less than 10 ppm of sulfur Normal diesel with less than 10 ppm of sulfur Pump in gas extraction setup No Yes Yes Load on the generator No No Yes Change RPM of the generator No No Yes
4. Results
4.1. Outdoor Air Quality
4.2. Human Activity in an Office
- T, RH, and CO2: While the relative humidity was more or less stable, the temperature was the lowest in the morning and increased at around 9:00 when the workers switched on the heating device. The temperature slowly increased during the course of the day and started to decrease at around 17:30 when the heating system was turned off. The CO2 concentration showed a similar behavior, and its variation may be related to the number of people frequenting the office on that day. When three people are working in the office, the CO2 concentration peaks at around 1000–1200 ppm; with two people in the room, the peaks reached 800–1000 ppm. If the concentration of CO2 exceeds the 900 ppm threshold, an efficient ventilation system and the presence of air purification devices are recommended. This was especially the case during the COVID-19 period. In Figure 6b, a T peak is clearly visible. Switching on the heating device went along with a sudden drop in RH and reached higher values again when it was switched off. This anti-correlation is the normal behavior of a closed room where temperature fluctuates and the absolute amount of moisture is constant;
- Light: Light intensity increases as dawn rises. The light sensor clearly sees the sunlight that enters the room through the window, resulting in diurnal cycles (i.e., the large bumps). For a short period of time, the sunlight was also able to shine directly in the room, resulting in a high peak in the morning. In addition, the sensors also registered elevated intensities when the lighting was switched on in the morning, showing a sudden increase at around 8:30. After that, it remained constant. At around 12:30, the light intensity suddenly decreased because the office light was turned off during lunch time. Sometime later, the light was turned on again. A decrease in light intensity was also recorded around 17:30 p.m., when the workday ended. The intensity decreased as evening approached. This means that the light sensor gave additional information about human presence in the office;
- Sound: The sound peaks were recorded during working hours at random moments. This means that either the sensor was not sensitive enough to pick up the low sound levels, or that the employees in the room were working in silence. The sound peaks were related to human presence, but in this working context, it did not give much meaningful information about human context. For example, Figure 6b is a working day with human activity (i.e., see temperature, CO2, visible light, and human motion), but no sound peaks were registered that day;
- Motion: The sensor recorded human motion during working hours and was related to the presence of people in the office. No motion was recorded at night, after working hours, on weekends, and during lunch time (see Figure 6b). The valley for light during lunch time in Figure 6b is larger than for motion, which may be attributed to the fact that the office lighting was turned on later. During the periods of human presence, the sensor suggested the absence of any motion, meaning that at regular occasions, the employees were sitting still or not moving within the detection angle and distance.
4.3. Motion Monitoring during a Journey with a Bike
- Longitudinal or forward direction: During the journey, the Acc_X plot in Figure 7 (i.e., the acceleration in the forward direction as shown in Figure 9) is most of the time close to zero because the cyclist moved at a more or less constant speed, or he was standing still (e.g., at a traffic light). Valleys are observed when he slows down; peaks are caused by an increase in speed. During a traffic light within the period of event 4, a negative peak (brake) is followed by a a positive peak (pull). Trends in roll (i.e., rotation along the forward direction) varied around 0° because the bike was oriented vertically while riding. At some moments, negative peaks in roll are observed, which indicated an inclination of the bicycle to the left with respect to the vertical plane (Figure 9). Conversely, positive peaks indicated the moments when the cyclist was inclined to the right. GPS coordinates confirm that such peaks correspond with moments that turns were taken or that the cyclist was standing still and stood on his left foot. The six events in Figure 8 did not have a major impact on the forward direction;
- Lateral or sideways direction: The accelerometer values along the Y-axis (Acc_Y in Figure 7; see Figure 9 for the orientation) show the occurrence of small peaks and valleys around a zero baseline. When a bicycle leans into a turn, the cyclist endures a lateral force, and this results in spikes in Acc_Y. The scale of the vertical axis of Acc_Y is smaller than that of Acc_X in Figure 7, and this gives the illusion that there are more irregularities in the sideways direction. These variations are related to level changes on the road that the cyclist travels and to turns. During the experiment, the pitch values fluctuated around a constant value near 0° because the journey was mostly flat. However, this constant value deviates from zero and is slightly negative because the orientation of the sensor on the bike was not perfectly flat. The negative and positive peaks are related to facing a downward slope at the departure of the journey or bumps and potholes in the road. The standard deviation of the pitch reflects the different kinds of surface roughness of the road (Figure 8). The irregularities of events 1, 3, 4, 5, and 6 resulted in peaks in the pitch;
- Vertical direction: The vertical direction in the Z-axis was monitored with the accelerometer RSX-UM7 and with the vibration sensor VS-BV203-B. Figure 10 shows the behavior of both sensors and the response to the six events. Both sensors recorded a fluctuating signal with high standard deviation when the cyclist was riding on cobblestone roads (events 1 and 4 in Figure 8). Also, an increase in the standard deviation of the acceleration was observed when the cyclist was riding on a brick-paved bike path (event 2). Events of a shorter duration were observed in the acceleration measurements when the cyclist crossed a speed bump (event 3), tram rails (event 5), or a cable protector on the road (event 6). A comparison between both sensors suggests that the vibration sensor VS-BV203-B is more sensitive, resulting in a more pronounced signal for the six events (Figure 10). The orientation sensor RSX-UM7 improved the identification of the events by combining several parameters such as the yaw (Figure 10a). In addition, the RSX-UM7 is capable of providing all the information required for the implementation of an inertial navigation system (INS). This additional information of position and velocity can compensate for small gaps in the GPS signal. The yaw (i.e., angle measured relative to the earth’s magnetic north) changes each time the cyclist turns and maintains the direction in which he turned. Positive and negative angles refer to the clockwise and anticlockwise rotation relative to the reference plane. A large change from about +200° to −180° is actually a change in direction of about 20°. This is seen as a step in Figure 10a. When a cyclist rides around a pothole and returns to his original course, a spike is produced (Figure 10a). This behavior could be observed within events 1, 3, and 5 in Figure 10a. Changes in direction as observed in the yaw are accompanied by a change in roll. This is a common occurrence in the movement of a bicycle, where the cyclist leans slightly towards the side when he intends to turn.Figure 9. Schematic overview of the six degrees of freedom—forward/back, left/right, and up/down—including the rotations along each axis roll, pitch, and yaw (Euler angles).Figure 9. Schematic overview of the six degrees of freedom—forward/back, left/right, and up/down—including the rotations along each axis roll, pitch, and yaw (Euler angles).
4.4. Exhaust Gas Monitoring
- Experiment (a): At the beginning of the first experiment (see the blue rectangle on the left side in Figure 11), the generator was off, and the sensors showed values that are characteristic for the ambient conditions of the site: approximately 1300 mbar pressure, 13 °C temperature, 25% relative humidity, 7000 ppm CO2, and 19% O2. The ambient CO2 concentration was clearly too much for ambient conditions, but the sensor was optimized to measure high concentrations, so the measurement of lower concentrations was less accurate. It is also possible that the CO2 that was generated using the generator during preliminary tests penetrated the room by diffusion. A few minutes later, the generator started. Since the pump of the extraction setup remained off during the entire course of the experiment, the pressure remained constant. The exhaust gas diffused across the tube and reached the sensors. The relative humidity and CO2 concentration increased up to 62% and 75,000 ppm, respectively, while O2 dropped by 2%. These observations fit with the burning process of fuel where CO2 and H2O are produced, O2 is consumed, and heat is released. In this experiment, three CO2 peaks were observed because the generator was turned on and off three times. Since the exhaust gas inside the tube was replenished through a slow diffusion process, the width of the peaks is larger than the ones in experiment (b) and (c). Also, the temperature of the exhaust gas inside the sampling tube increased and decreased but was buffered by the heating and cooling of the material from which the tail pipe was made. Consequently, the temperature peaks were delayed in comparison with the CO2 peaks;
- Experiment (b): During the transition between experiment (a) and (b), the generator was off, and the pump in the extraction setup was switched on for the entire experiment. During that period, the temperature and the pressure slowly decreased over time following an exponentially decaying function. The pressure only reached a stable value at the end of experiment (b) of about 1100 mbar. When the generator was switched on for the first time (see the blue rectangle in the middle of Figure 11), the CO2 concentration was raised up and reached 60,000 ppm. The temperature rose with a delay. The temperature delay was observed in the three experiments. The same behavior as in experiment (a) was observed: temperature and CO2 increased while O2 decreased by 4%. The relative humidity remained stable. As in the previous experiment, the generator was turned on and off three times, and this resulted in three CO2 peaks that are sharper than the ones in the previous experiment;
- Experiment (c): The pump was deactivated during the transition between experiment (b) and (c) while the generator was still running. Therefore, the pressure increased and reached the pressure of experiment (a), which was around 1300 mbar. Experiment (c) started by switching on the pump again and increasing the load by coupling three electric heaters of 6 kW in total to the electric generator. From that point onwards, the pressure started to drop down to 1100 mbar, the CO2 concentration rose, and the oxygen concentration dropped. Also, the temperature increased while the relative humidity fluctuated around 52%. The load was activated and deactivated three times while the generator remained on. As a consequence, the sudden disconnection of the load increased the angular velocity of the generator. This resulted in three CO2 peaks in the blue rectangle to the right in Figure 11. The first CO2 peak is lower than the next two peaks because the load was only connected for a short period. When the load was applied for a longer period, the CO2 concentration started to increase and reached the saturation point of the sensor. The experiment was stopped before that point was reached.

5. Conclusions
Author Contributions
Funding
Institutional Review Board Statement
Informed Consent Statement
Data Availability Statement
Acknowledgments
Conflicts of Interest
References
- Schalm, O.; Cabal, A.; Anaf, W.; Leyva Pernia, D.; Callier, J.; Ortega, N. A Decision Support System for Preventive Conservation: From Measurements towards Decision Making. Eur. Phys. J. Plus 2019, 134, 74. [Google Scholar] [CrossRef]
- Aji Purnomo, F.; Maulana Yoeseph, N.; Wijang Abisatya, G. Landslide Early Warning System Based on Arduino with Soil Movement and Humidity Sensors. J. Phys. Conf. Ser. 2019, 1153, 012034. [Google Scholar] [CrossRef]
- Misra, P.; Kanhere, S.; Ostry, D.; Jha, S. Safety Assurance and Rescue Communication Systems in High-Stress Environments: A Mining Case Study. IEEE Commun. Mag. 2010, 48, 66–73. [Google Scholar] [CrossRef]
- Shahid, N.; Naqvi, I.H.; Qaisar, S.B. Characteristics and Classification of Outlier Detection Techniques for Wireless Sensor Networks in Harsh Environments: A Survey. Artif. Intell. Rev. 2015, 43, 193–228. [Google Scholar] [CrossRef]
- Kondaveeti, H.K.; Kumaravelu, N.K.; Vanambathina, S.D.; Mathe, S.E.; Vappangi, S. A Systematic Literature Review on Prototyping with Arduino: Applications, Challenges, Advantages, and Limitations. Comput. Sci. Rev. 2021, 40, 100364. [Google Scholar] [CrossRef]
- Ferdoush, S.; Li, X. Wireless Sensor Network System Design Using Raspberry Pi and Arduino for Environmental Monitoring Applications. Procedia Comput. Sci. 2014, 34, 103–110. [Google Scholar] [CrossRef]
- Costa, D.; Duran-Faundez, C. Open-Source Electronics Platforms as Enabling Technologies for Smart Cities: Recent Developments and Perspectives. Electronics 2018, 7, 404. [Google Scholar] [CrossRef]
- Rosenberger, J.; Guo, Z.; Coffman, A.; Agdas, D.; Barooah, P. An Open-Source Platform for Indoor Environment Monitoring with Participatory Comfort Sensing. Sensors 2022, 23, 364. [Google Scholar] [CrossRef]
- Iribarren Anacona, P.; Luján, J.P.; Azócar, G.; Mazzorana, B.; Medina, K.; Durán, G.; Rojas, I.; Loarte, E. Arduino Data Loggers: A Helping Hand in Physical Geography. Geogr. J. 2022, 189, 314–328. [Google Scholar] [CrossRef]
- Wickert, A.D.; Sandell, C.T.; Schulz, B.; Ng, G.-H.C. Open-Source Arduino-Derived Data Loggers Designed for Field Research. Hydrol. Earth Syst. Sci. 2018, 23, 2065–2076. [Google Scholar] [CrossRef]
- Gandra, M.; Seabra, R.; Lima, F.P. A Low-Cost, Versatile Data Logging System for Ecological Applications. Limnol. Oceanogr. Methods 2015, 13, 115–126. [Google Scholar] [CrossRef]
- Beddows, P.A.; Mallon, E.K. Cave Pearl Data Logger: A Flexible Arduino-Based Logging Platform for Long-Term Monitoring in Harsh Environments. Sensors 2018, 18, 530. [Google Scholar] [CrossRef] [PubMed]
- Lockridge, G.; Dzwonkowski, B.; Nelson, R.; Powers, S. Development of a Low-Cost Arduino-Based Sonde for Coastal Applications. Sensors 2016, 16, 528. [Google Scholar] [CrossRef] [PubMed]
- Gines, G.A.; Bea, J.G.; Palaoag, T.D. Characterization of Soil Moisture Level for Rice and Maize Crops Using GSM Shield and Arduino Microcontroller. IOP Conf. Ser. Mater. Sci. Eng. 2018, 325, 012019. [Google Scholar] [CrossRef]
- Rodríguez-Juárez, P.; Júnez-Ferreira, H.; González Trinidad, J.; Zavala, M.; Burnes-Rudecino, S.; Bautista-Capetillo, C. Automated Laboratory Infiltrometer to Estimate Saturated Hydraulic Conductivity Using an Arduino Microcontroller Board. Water 2018, 10, 1867. [Google Scholar] [CrossRef]
- Ngo, H.Q.T.; Nguyen, T.P.; Nguyen, H. Research on a Low-Cost, Open-Source, and Remote Monitoring Data Collector to Predict Livestock’s Habits Based on Location and Auditory Information: A Case Study from Vietnam. Agriculture 2020, 10, 180. [Google Scholar] [CrossRef]
- Spinelli, G.M.; Gottesman, Z.L.; Deenik, J. A Low-Cost Arduino-Based Datalogger with Cellular Modem and FTP Communication for Irrigation Water Use Monitoring to Enable Access to CropManage. HardwareX 2019, 6, e00066. [Google Scholar] [CrossRef]
- González Buesa, J.; Salvador, M.L. An Arduino-Based Low Cost Device for the Measurement of the Respiration Rates of Fruits and Vegetables. Comput. Electron. Agric. 2019, 162, 14–20. [Google Scholar] [CrossRef]
- Yang, S.; Liu, Y.; Wu, N.; Zhang, Y.; Svoronos, S.; Pullammanappallil, P. Low-Cost, Arduino-Based, Portable Device for Measurement of Methane Composition in Biogas. Renew. Energy 2019, 138, 224–229. [Google Scholar] [CrossRef]
- Rodríguez-Pérez, M.L.; Mendieta-Pino, C.A.; Brito-Espino, S.; Ramos-Martín, A. Climate Change Mitigation Tool Implemented through an Integrated and Resilient System to Measure and Monitor Operating Variables, Applied to Natural Wastewater Treatment Systems (NTSW) in Livestock Farms. Water 2022, 14, 2917. [Google Scholar] [CrossRef]
- Poquita-Du, R.C.; Morgia Du, I.P.; Todd, P.A. EmerSense: A Low-Cost Multiparameter Logger to Monitor Occurrence and Duration of Emersion Events within Intertidal Zones. HardwareX 2023, 14, e00410. [Google Scholar] [CrossRef] [PubMed]
- Agade, P.; Bean, E. GatorByte—An Internet of Things-Based Low-Cost, Compact, and Real-Time Water Resource Monitoring Buoy. HardwareX 2023, 14, e00427. [Google Scholar] [CrossRef] [PubMed]
- Romero Rodríguez, L.; Sánchez Ramos, J.; Álvarez Domínguez, S. Simplifying the Process to Perform Air Temperature and UHI Measurements at Large Scales: Design of a New APP and Low-Cost Arduino Device. Sustain. Cities Soc. 2023, 95, 104614. [Google Scholar] [CrossRef]
- Fuentes, M.; Vivar, M.; Burgos, J.M.; Aguilera, J.; Vacas, J.A. Design of an Accurate, Low-Cost Autonomous Data Logger for PV System Monitoring Using ArduinoTM That Complies with IEC Standards. Sol. Energy Mater Sol. Cells. 2014, 130, 529–543. [Google Scholar] [CrossRef]
- Vinoth Kumar, V.; Sasikala, G. Arduino Based Smart Solar Photovoltaic Remote Monitoring System. MJS 2022, 41, 58–62. [Google Scholar] [CrossRef]
- Karami, M.; McMorrow, G.V.; Wang, L. Continuous Monitoring of Indoor Environmental Quality Using an Arduino-Based Data Acquisition System. J. Build. Eng. 2018, 19, 412–419. [Google Scholar] [CrossRef]
- Silva, H.E.; Coelho, G.B.A.; Henriques, F.M.A. Climate Monitoring in World Heritage List Buildings with Low-Cost Data Loggers: The Case of the Jerónimos Monastery in Lisbon (Portugal). J. Build. Eng. 2020, 28, 101029. [Google Scholar] [CrossRef]
- Carre, A.; Williamson, T. Design and Validation of a Low Cost Indoor Environment Quality Data Logger. Energy Build. 2018, 158, 1751–1761. [Google Scholar] [CrossRef]
- Pereira, P.F.; Ramos, N.M.M. Low-Cost Arduino-Based Temperature, Relative Humidity and CO2 Sensors—An Assessment of Their Suitability for Indoor Built Environments. J. Build. Eng. 2022, 60, 105151. [Google Scholar] [CrossRef]
- Ali, A.S.; Zanzinger, Z.; Debose, D.; Stephens, B. Open Source Building Science Sensors (OSBSS): A Low-Cost Arduino-Based Platform for Long-Term Indoor Environmental Data Collection. Build. Environ. 2016, 100, 114–126. [Google Scholar] [CrossRef]
- Martinez, A.; Hernandez-Rodríguez, E.; Hernandez, L.; González-Rivero, R.A.; Alejo-Sánchez, D.; Schalm, O. Design of a Low-Cost Portable System for the Measurement of Variables Associated with Air Quality. IEEE Embed. Syst. 2023, 15, 105–108. [Google Scholar] [CrossRef]
- González Rivero, R.A.; Morera Hernández, L.E.; Schalm, O.; Hernández Rodríguez, E.; Alejo Sánchez, D.; Morales Pérez, M.C.; Nuñez Caraballo, V.; Jacobs, W.; Martinez Laguardia, A. A Low-Cost Calibration Method for Temperature, Relative Humidity, and Carbon Dioxide Sensors Used in Air Quality Monitoring Systems. Atmosphere 2023, 14, 191. [Google Scholar] [CrossRef]
- Sá, J.P.; Alvim-Ferraz, M.C.M.; Martins, F.G.; Sousa, S.I.V. Application of the Low-Cost Sensing Technology for Indoor Air Quality Monitoring: A Review. Environ. Technol. Innov. 2022, 28, 102551. [Google Scholar] [CrossRef]
- Schalm, O.; Carro, G.; Lazarov, B.; Jacobs, W.; Stranger, M. Reliability of Lower-Cost Sensors in the Analysis of Indoor Air Quality on Board Ships. Atmosphere 2022, 13, 1579. [Google Scholar] [CrossRef]
- BS EN IEC 60812:2018 (E); Failure Modes and Effects Analysis (FMEA and FMECA). The British Standards Institution: London, UK, 2018.
- von Ahsen, A.; Petruschke, L.; Frick, N. Sustainability Failure Mode and Effects Analysis—A Systematic Literature Review. J. Clean. Prod. 2022, 363, 132413. [Google Scholar] [CrossRef]
- ISO/IEC 17043; Conformity Assessment—General Requirements for Proficiency Testing. ISO: Geneva, Switzerland, 2010.
- ISO/IEC TS 24748-6:2016; Systems and Software Engineering—Life Cycle Management—Part 6: System Integration Engineering. ISO: Geneva, Switzerland, 2016.
- Reid, S.C. BS 7925-2: The Software Component Testing Standard. In Proceedings of the First Asia-Pacific Conference on Quality Software, Hong Kong, China, 30–31 October 2000; pp. 139–148. [Google Scholar]
- Real World Testing. What It Means for Health IT Developers. Available online: https://www.healthit.gov/sites/default/files/page/2021-02/Real-World-Testing-Fact-Sheet.pdf (accessed on 13 March 2023).
- Feng, Y. Corrosion Behavior of Printed Circuit Boards in Tropical Marine Atmosphere. Int. J. Electrochem. Sci. 2019, 14, 11300–11311. [Google Scholar] [CrossRef]
- Association Connecting Electronics Industries. IPC-CC-830C: Qualification and Performance of Electrical Insulating Compound for Printed Wiring Assemblies; IPC: Bannockburn, IL, USA, 2008. [Google Scholar]
- International Electrotechnical Commission. IEC 60068-2-x: Environmental Testing for Electronic Equipment; International Electrotechnical Commission: London, UK, 2007. [Google Scholar]
- IEC 60529:2013; Edition 2.2: Degrees of Protection Provided by Enclosures (IP Code). International Electrotechnical Commission: London, UK, 2013.
- Alphasense Application Notes. Available online: www.alphasense.com (accessed on 20 March 2023).
- ASTM D8406-22; Standard Practice for Performance Evaluation of Ambient Outdoor Air Quality Sensors and Sensor-Based Devices for Portable and Fixed-Point Measurement. ASTM: West Conshohocken, PA, USA, 2022.
- Duvall, R.M.; Hagler, G.S.W.; Clements, A.L.; Benedict, K.; Barkjohn, K.; Kilaru, V.; Hanley, T.; Watkins, N.; Kaufman, A.; Kamal, A.; et al. Deliberating Performance Targets: Follow-on Workshop Discussing PM10, NO2, CO, and SO2 Air Sensor Targets. Atmos. Environ. 2021, 246, 118099. [Google Scholar] [CrossRef]
- Woodall, G.; Hoover, M.; Williams, R.; Benedict, K.; Harper, M.; Soo, J.-C.; Jarabek, A.; Stewart, M.; Brown, J.; Hulla, J.; et al. Interpreting Mobile and Handheld Air Sensor Readings in Relation to Air Quality Standards and Health Effect Reference Values: Tackling the Challenges. Atmosphere 2017, 8, 182. [Google Scholar] [CrossRef]
- Williams, R.; Nash, D.; Hagler, G.; Benedict, K.; MacGregor, I.C.; Seay, B.A.; Lawrence, M. EPA/600/R-18/324: Peer Review and Supporting Literature Review of Air Sensor Technology Performance Targets; US Environmental Protection Agency’s Office of Research and Development: Washington, DC, USA, 2018.
- ASTM WK74360; New Test Method for Evaluating CO2 Indoor Air Quality Sensors or Sensor Systems Used in Indoor Applications. ASTM: West Conshohocken, PA, USA, 2020.
- ISO/IEC 17025; General Requirements for the Competence of Testing and Calibration Laboratories. ISO: Geneva, Switzerland, 2000.
- ASTM D8405-21; Standard Test Method for Evaluating PM2.5 Sensors or Sensor Systems Used in Indoor Air Applications. ASTM: West Conshohocken, PA, USA, 2021.
- ASTM WK64899; New Practice for Performance Evaluation of Ambient Air Quality Sensors and Other Sensor-Based Devices. ASTM: West Conshohocken, PA, USA, 2018.
- Williams, R.; Kilaru, V.; Snyder, E.; Kaufman, A. EPA/600/R-14/159: Air Sensor Guidebook; US Environmental Protection Agency: Washington, DC, USA, 2014. [Google Scholar]
- Liang, L.; Daniels, J. What Influences Low-Cost Sensor Data Calibration?—A Systematic Assessment of Algorithms, Duration, and Predictor Selection. Aerosol Air Qual. Res. 2022, 22, 220076. [Google Scholar] [CrossRef]
- Han, P.; Mei, H.; Liu, D.; Zeng, N.; Tang, X.; Wang, Y.; Pan, Y. Calibrations of Low-Cost Air Pollution Monitoring Sensors for CO, NO2, O3, and SO2. Sensors 2021, 21, 256. [Google Scholar] [CrossRef]
- Teh, H.Y.; Kempa-Liehr, A.W.; Wang, K.I.-K. Sensor Data Quality: A Systematic Review. J. Big Data 2020, 7, 11. [Google Scholar] [CrossRef]
- ISO 8000-63; Data Quality—Part 63: Data Quality Management: Process Measurement. ISO: Geneva, Switzerland, 2019.
- Mansouri, M.; Harkat, M.-F.; Nounou, M.; Nounou, H. Midpoint-Radii Principal Component Analysis -Based EWMA and Application to Air Quality Monitoring Network. Chemom. Intell. Lab. Syst. 2018, 175, 55–64. [Google Scholar] [CrossRef]
- Vedurmudi, A.P.; Neumann, J.; Gruber, M.; Eichstädt, S. Semantic Description of Quality of Data in Sensor Networks. Sensors 2021, 21, 6462. [Google Scholar] [CrossRef] [PubMed]
- Chojer, H.; Branco, P.T.B.S.; Martins, F.G.; Alvim-Ferraz, M.C.M.; Sousa, S.I.V. Can Data Reliability of Low-Cost Sensor Devices for Indoor Air Particulate Matter Monitoring Be Improved?—An Approach Using Machine Learning. Atmos. Environ. 2022, 286, 119251. [Google Scholar] [CrossRef]
- Kang, Y.; Aye, L.; Ngo, T.D.; Zhou, J. Performance Evaluation of Low-Cost Air Quality Sensors: A Review. Sci. Total Environ. 2022, 818, 151769. [Google Scholar] [CrossRef] [PubMed]
- Mergen, A.E.; Holmes, D.S. Signal to Noise Ratio-What Is the Right Size? Available online: https://www.qualitymag.com/articles/85067-signal-to-noise-ratio-what-is-the-right-size (accessed on 16 May 2023).
- Karkouch, A.; Mousannif, H.; Al Moatassime, H.; Noel, T. Data Quality in Internet of Things—A State-of-the-Art Survey. J. Netw. Comput. Appl. 2016, 73, 57–81. [Google Scholar] [CrossRef]
- Ródenas García, M.; Spinazzé, A.; Branco, P.T.B.S.; Borghi, F.; Villena, G.; Cattaneo, A.; Di Gilio, A.; Mihucz, V.G.; Gómez Álvarez, E.; Lopes, S.I.; et al. Review of Low-Cost Sensors for Indoor Air Quality: Features and Applications. Appl. Spectrosc. Rev. 2022, 57, 747–779. [Google Scholar] [CrossRef]
- European Union. Directive 2004/107/EC of the European Parliament and of the Council of 15 December 2004 Relating to Arsenic, Cadmium, Mercury, Nickel and Polycyclic Aromatic Hydrocarbons in Ambient Air. Off. J. Eur. Union 2005, L23, 16–23. [Google Scholar]
- Langford, G.O. Engineering Systems Integration: Theory, Metrics, and Methods, 1st ed.; CRC Press: Boca Raton, FL, USA, 2016; ISBN 978-0-429-10974-4. [Google Scholar]
- Hernandez-Rodriguez, E.; Kairuz-Cabrera, D.; Martinez, A.; Amalia, R.; Schalm, O. Low-Cost Portable System for the Estimation of Air Quality. In Proceedings of 19th Latin American Control Congress (LACC 2022); Studies in Systems, Decision and Control; Springer: La Habana, Cuba, 2022; Volume 464, pp. 287–297. ISBN 978-3-031-26361-3. [Google Scholar]
- Rodríguez, E.H.; Schalm, O.; Martínez, A. Development of a Low-Cost Measuring System for the Monitoring of Environmental Parameters That Affect Air Quality for Human Health. ITEGAM-JETIA 2020, 6, 22–27. [Google Scholar] [CrossRef]
- González Rivero, R.A.; Schalm, O.; Alvarez Cruz, A.; Hernández Rodríguez, E.; Morales Pérez, M.C.; Alejo Sánchez, D.; Martinez Laguardia, A.; Jacobs, W.; Hernandez Santana, L. Relevance and Reliability of Outdoor SO2 Monitoring in Low-Income Countries Using Low-Cost Sensors. Atmosphere 2023, 14, 912. [Google Scholar] [CrossRef]
- Taleb, N.N. The Black Swan: The Impact of the Highly Improbable; Incerto; Random House (U.S.): New York, NY, USA, 2007; ISBN 978-1-4000-6351-2. [Google Scholar]
- Vitale, G.; Scudero, S.; D’Alessandro, A.; Pisciotta, A.; Martorana, R.; Capizzi, P. New Ultraportable Data Logger to Perform Magnetic Surveys. In Proceedings of the 2019 International Symposium on Advanced Electrical and Communication Technologies (ISAECT), Rome, Italy, 27–29 November 2019; pp. 1–4. [Google Scholar]
- Freitas, L.C.D.S.R.; Tinôco, I.D.F.F.; Gates, R.S.; Barbari, M.; Cândido, M.G.L.; Toledo, J.V. Development and Validation of a Data Logger for Thermal Characterization in Laying Hen Facilities. Rev. Bras. Eng. Agríc. Ambient. 2019, 23, 787–793. [Google Scholar] [CrossRef]
- Zimmerman, N.; Presto, A.A.; Kumar, S.P.N.; Gu, J.; Hauryliuk, A.; Robinson, E.S.; Robinson, A.L.; Subramanian, R. Closing the Gap on Lower Cost Air Quality Monitoring: Machine Learning Calibration Models to Improve Low-Cost Sensor Performance. Atmos. Meas. Tech. Discuss. 2017, 2017, 1–36. [Google Scholar]
- Narayana, M.V.; Jalihal, D.; Nagendra, S.M.S. Establishing A Sustainable Low-Cost Air Quality Monitoring Setup: A Survey of the State-of-the-Art. Sensors 2022, 22, 394. [Google Scholar] [CrossRef] [PubMed]
- Cross, E.S.; Lewis, D.K.; Williams, L.R.; Magoon, G.R.; Kaminsky, M.L.; Worsnop, D.R.; Jayne, J.T. Use of Electrochemical Sensors for Measurement of Air Pollution: Correcting Interference Response and Validating Measurements. Atmos. Meas. Tech. 2017, 10, 3575–3588. [Google Scholar] [CrossRef]
- Lacour, S.A.; de Monte, M.; Diot, P.; Brocca, J.; Veron, N.; Colin, P.; Leblond, V. Relationship between Ozone and Temperature during the 2003 Heat Wave in France: Consequences for Health Data Analysis. BMC Public Health 2006, 6, 261. [Google Scholar] [CrossRef] [PubMed]
- Coates, J.; Mar, K.A.; Ojha, N.; Butler, T.M. The Influence of Temperature on Ozone Production under Varying NOx Conditions—A Modelling Study. Atmos. Chem. Phys. 2016, 16, 11601–11615. [Google Scholar] [CrossRef]
- Olesen, B.W.; Bogatu, D.-I.; Kazanci, O.B.; Coakley, D. The Use of CO2 as an Indicator for Indoor Air Quality and Control of Ventilation According to EN16798-1 and TR16798-2; Mitsubishi Electric R&D Centre, Politecnico di Torino: Torino, Italy, 2020. [Google Scholar]
- Hui, P.S.; Wong, L.T.; Mui, K.W. Using Carbon Dioxide Concentration to Assess Indoor Air Quality in Offices. Indoor Built Environ. 2008, 17, 213–219. [Google Scholar] [CrossRef]
- Awad, A.; Wang, H. Roll-Pitch-Yaw Autopilot Design for Nonlinear Time-Varying Missile Using Partial State Observer Based Global Fast Terminal Sliding Mode Control. CJA 2016, 29, 1302–1312. [Google Scholar] [CrossRef]
- Ackerman, J.L.; Proffit, W.R.; Sarver, D.M.; Ackerman, M.B.; Kean, M.R. Pitch, Roll, and Yaw: Describing the Spatial Orientation of Dentofacial Traits. AJODO 2007, 131, 305–310. [Google Scholar] [CrossRef]
- Martinez, A.; Hernandez, L.; Sahli, H.; Valeriano-Medina, Y.; Orozco-Monteagudo, M.; Garcia-Garcia, D. Model-Aided Navigation with Sea Current Estimation for an Autonomous Underwater Vehicle. Int. J. Adv. Robot. Syst. 2015, 12, 103. [Google Scholar] [CrossRef]
- Schalm, O.; Carro, G.; Jacobs, W.; Lazarov, B.; Stranger, M. The Inherent Instability of Environmental Parameters Governing Indoor Air Quality on Board Ships and the Use of Temporal Trends to Identify Pollution Sources. Indoor Air 2023, 2023, 7940661. [Google Scholar] [CrossRef]
- Tena-Gago, D.; Wang, Q.; Alcaraz-Calero, J.M. Non-Invasive, Plug-and-Play Pollution Detector for Vehicle on-Board Instantaneous CO2 Emission Monitoring. IoT 2023, 22, 100755. [Google Scholar] [CrossRef]
- SprintIR-W Data Sheet. Product Flyer—Document Version: 16/04/2020-002. 2020. Available online: https://docs.rs-online.com/6592/A700000007095422.pdf (accessed on 20 January 2023).









Disclaimer/Publisher’s Note: The statements, opinions and data contained in all publications are solely those of the individual author(s) and contributor(s) and not of MDPI and/or the editor(s). MDPI and/or the editor(s) disclaim responsibility for any injury to people or property resulting from any ideas, methods, instructions or products referred to in the content. |
© 2023 by the authors. Licensee MDPI, Basel, Switzerland. This article is an open access article distributed under the terms and conditions of the Creative Commons Attribution (CC BY) license (https://creativecommons.org/licenses/by/4.0/).
Share and Cite
Hernández-Rodríguez, E.; González-Rivero, R.A.; Schalm, O.; Martínez, A.; Hernández, L.; Alejo-Sánchez, D.; Janssens, T.; Jacobs, W. Reliability Testing of a Low-Cost, Multi-Purpose Arduino-Based Data Logger Deployed in Several Applications Such as Outdoor Air Quality, Human Activity, Motion, and Exhaust Gas Monitoring. Sensors 2023, 23, 7412. https://doi.org/10.3390/s23177412
Hernández-Rodríguez E, González-Rivero RA, Schalm O, Martínez A, Hernández L, Alejo-Sánchez D, Janssens T, Jacobs W. Reliability Testing of a Low-Cost, Multi-Purpose Arduino-Based Data Logger Deployed in Several Applications Such as Outdoor Air Quality, Human Activity, Motion, and Exhaust Gas Monitoring. Sensors. 2023; 23(17):7412. https://doi.org/10.3390/s23177412
Chicago/Turabian StyleHernández-Rodríguez, Erik, Rosa Amalia González-Rivero, Olivier Schalm, Alain Martínez, Luis Hernández, Daniellys Alejo-Sánchez, Tim Janssens, and Werner Jacobs. 2023. "Reliability Testing of a Low-Cost, Multi-Purpose Arduino-Based Data Logger Deployed in Several Applications Such as Outdoor Air Quality, Human Activity, Motion, and Exhaust Gas Monitoring" Sensors 23, no. 17: 7412. https://doi.org/10.3390/s23177412
APA StyleHernández-Rodríguez, E., González-Rivero, R. A., Schalm, O., Martínez, A., Hernández, L., Alejo-Sánchez, D., Janssens, T., & Jacobs, W. (2023). Reliability Testing of a Low-Cost, Multi-Purpose Arduino-Based Data Logger Deployed in Several Applications Such as Outdoor Air Quality, Human Activity, Motion, and Exhaust Gas Monitoring. Sensors, 23(17), 7412. https://doi.org/10.3390/s23177412

