Abstract
We present a Tapped Delay Line (TDL)-based Time to Digital Converter (TDC) using Wave Union type A (WU-A) architecture for applications that require high-precision time interval measurements with low size, weight, power, and cost (SWaP-C) requirements. The proposed TDC is implemented on a low-cost Field-Programmable Gate Array (FPGA), Artix-7, from Xilinx. Compared to prior works, our high-precision multi-channel TDC has the lowest SWaP-C requirements. We demonstrate an average time precision of less than 3 ps and a Root Mean Square resolution of about 1.81 ps. We propose a novel Wave Union type A architecture where only the first multiplexer is used to generate the wave union pulse train at the arrival of the start signal to minimize the required computational processing. In addition, an auto-calibration algorithm is proposed to help improve the TDC performance by improving the TDC Differential Non-Linearity and Integral Non-Linearity.
1. Introduction
Time-to-Digital Converters (TDCs) help to measure the precise time interval between two signals [1]. They are widely used in various applications including medical imaging (e.g., positron emission tomography (PET)) [2,3,4], High-Energy Physics (HEP) [3], Light Detection and Ranging (LiDAR) [5,6,7], robotics applications, self-driving vehicles [8], and time-of-flight (ToF) applications [6,9]. Further, in many applications, there is a need for high-performance, multi-channel TDC systems with short measurement dead time [10]. For low-channel count TDCs, Application-Specific Integrated Circuit (ASIC)-based TDCs have commonly performed better than advanced Field Programmable Gate Array (FPGA)-based TDCs, as ASICs can be low cost, small, and fully customized [11,12]. However, for high channel count TDCs, FPGA-based TDCs offer advantages of reconfiguration and short development time [13].
Typically, a TDC consists of a time reference generator which creates a reference signal with a fixed frequency, which is used as a timebase for the TDC. The TDC measures the time interval between the reference and input signals and converts the time interval into a digital output [1]. The measurement of the time delay between the reference signal and the input signal can be accomplished through various techniques, as listed in Table 1, which include Tapped Delay Line (TDL), coarse counters, pulse shrinking, and phased clocks [14]. Coarse counter-based TDC architecture requires a high-frequency clock to achieve high resolution [1]. Pulse shrinking-based TDCs are more suited to ASIC-based implementation [15]. Phased clock-based TDC architecture is susceptible to jitter, which limits the ability to reach high time measurement resolution [14,16]. TDL-based TDCs have become increasingly prevalent in FPGA-based implementation due to their efficient use of logic resources and provide high time resolution. This architecture utilizes the FPGA logic cells to introduce propagation delays. Multiple TDLs can be used by incorporating delay lines that are equivalent to the sampling and averaging the results [10,17,18,19]. To achieve high resolution, one must address the bubble error that arises with the TDL architecture. Bubble errors occur around the transition edges and cause uneven propagation in the FPGA logic structure [20].
Many techniques have been previously proposed solving bubbles errors in TDL TDCs for FPGA implementation [17,18,19,20]. Here, Wave Union (WU) approaches have been preferred due to their efficiency in enhancing the resolution and accuracy while reducing bubble errors [21]. WU launchers typically generate multiple logic transitions based on an input logic step and can be classified into Finite Step Response (FSR) (or type A) and Infinite Step Response (ISR) (type B) [22]. Again, the WU launcher type A (WU-A) is preferred due to its less complex decoding network, shorter dead time, simple calibration, and less timing jitter [23]. Thus, we chose Type WU-A as the launcher for our implementation, which consist of carry chain multiplexers and a Look-up Table (LUT).
Bubble errors in FPGA-based TDL TDCs occur due to metastability in flip-flops that are used to capture and store the timing information. It causes flip-flops to oscillate between 0 and 1 for a short time before settling to a stable value, which results in incorrect time measurements. Furthermore, the newer FPGA with large hardware resources, when used to implement TDCs, generates large differential non-linearity (DNL) and Integral Non-linearity (INL) due to the Logic Array Block (LAB) structure [24], firmware issues, or delays in the clock distribution network. Thus, overcoming the above problems typically requires calibration using a LUT. Additionally, the sensitivity of these parameters to Process, Voltage, and Temperature (PVT) variations may require regular updating of the LUT. The PVT fluctuations create uneven bin widths in TDCs, which increases the DNL [25]. However, the LUT implementation for the WU-A is a time-consuming process due to precise logic cell placing and routing [4].
Table 1.
Overview of state-of-the-art TDCs.
Table 1.
Overview of state-of-the-art TDCs.
| RMS Resolution [Ps] | Channel | System | DNL (LSB) | INL (LSB) | Architecture | Ref. |
|---|---|---|---|---|---|---|
| 2.9 | 16-Ch | Xilinx Spartan-6 | N/A | 19.36 | Time Coding Line TCL | [26] |
| 3.9 | 2-Ch Dual-Sampling | Xilinx Ultra-Scale | N/A | N/A | TDL | [19] |
| 4.2 | 2-Ch (M = 8) Multi-Chain | Xilinx Virtex-6 | 3.8 | 19.36 | Plain Tapped-Delay | [27] |
| 4.5 | 8 -Ch | Xilinx Kintex-7 | 4.11 | 18.85 | Time interval Counter | [28] |
| 6 | 1-Ch | Custom ASIC | N/A | N/A | MASH TDC | [7] |
| 7.4 | 1-Ch | Xilinx Virtex-5 | 1.4 | 3.09 | Matrix of Counter | [29] |
| 10 | 128-Ch | Xilinx Kintex-7 | 42 | N/A | TDL | [10] |
| 10.23 | 256-Ch | Xilinx Kintex-7 | N/A | N/A | TDL | [18] |
| 20 | 264-Ch | Lattice ECP3-150 EA FPGA | N/A | N/A | Delay Line TDC | [17] |
| 69 | 64-Ch | ProASIC3 | N/A | N/A | Coarse-Time Counters | [30] |
| 81.3 | 4-Ch | Xilinx XC3S200AN | N/A | 1.93 | Pulse-Shrinking | [20] |
| 198 | 8-Ch | Xilinx kintex-7 | 1.1 | 2.7 | Multi-Phase Clocks | [16] |
From Table 2, we notice that prior implementations of WUs on FPGA devices provided high-precision timing measurement. For example, Lusardi et al. [31] described a Super Wave Union 16-channel TDC implemented on the Artix-7 FPGA device with a time resolution of 12.5 ps. In [32], Kwiatkowski et al. presented Multi Sampling Wave Union to overcome the bubble error. Bayer et al. [20] applied a 48-channel based on WU-A, improving resolution with using a low supply voltage. Wang et al. [33] presented WU-A using carry chain multiplexers merged with TDL on Xilinx Kintex-7 and showed that a multi-edge encoding scheme could improve TDC performance. Liu et al. [10] designed a WU-A based on flip-flops using a single Kintex-7 device and achieved less than 10 ps Root Mean Square (RMS) time measurement resolution.
Table 2.
Survey of FPGA-based TDCs using Wave Union-A architecture.
Our proposed method uses a Xilinx Artix-7 FPGA to improve size, weight, power, and cost (SWaP-C) efficiency for TDCs (See Table 3) [34,35]. Furthermore, our algorithm is designed to efficiently fit within the layout of eight clock regions (X0Y0 X1Y3) for Artix-7 FPGA, which offers better SWaP-C parameters than the more advanced FPGAs [33]. Our proposed solution utilizes the initial element (MUX 0) of WU-A to initiate the launcher. It connects the output of the initial element to the elements where the WU-A pattern exhibits a transition value from 0 to 1 and 1 to 0. This technique causes a time delay of one delay element and enhances the measurement precision. We notice that the proposed WU-A approach generates fewer spanned bins and, consequently, enhances the accuracy and the histogram of DNL outputs. This paper is organized as follows. Section 2 explains the architecture of the proposed WU-A launcher, and Section 3 describes the calibration algorithms. Section 4 and Section 5 provide implementation details and results, respectively. Finally, Section 6 concludes this work.
Table 3.
Specifications for FPGA Implementation Boards.
2. Proposed WU-A Launcher
Figure 1a [32,36] illustrates the commonly used WU-A architectures. From Figure 1a, the branch i design depends on carry multiplexers with TDL as shown by Wang, Y et al. in [19,37]. The branch ii design describes a WU-A based on using a LUT [4,31]. The branch iii design describes a WA-U built using flip-flops [10]. The data input of the carry multiplexer is set to a predefined value that specifies the WU pattern as a sequence of logical values.
Figure 1.
Comparison of proposed and standard WU-A architecture. (a) Standard WU-A architectures (i,ii,iii). (b) Proposed WU-A architecture (iv).
Figure 1b shows our proposed WU-A architecture, which is used to generate wave union patterns. The proposed WU-A launcher is based on two CARRY4 blocks, as shown in Figure 2. Each CARRY4 logic cell path has four bits per slice [34], and each bit in these is a carry multiplexer (MUXCY cell in Artix-7). Here, the output of the first CARRY4 is connected to the next CARRY4. This pattern has a fixed logic transition. At each Start pulse, the logic transitions will propagate into the carry chain and record the data in the register arrays (flip-flops) for the primary encoding. With this method, the WU-A launcher can produce the first state of TDL output. At each edge of these transitions, the carry logic will have different snapshots of WU that is generated by the propagation through TDL carry chains [32].
Figure 2.
(i) Schematic diagram of complete TDC structure. (ii) Proposed WU-A architecture. (iii) Diagram of CARRY4 block of Xilinx Artix-7 FPGA.
In Xilinx FPGA devices [34,35], the logic fabric is split into Configuration Logical Blocks (CLBs). In a Series-7 (Aritx-7) FPGA device, each CLB has two slices that share a common switch matrix. Each slice has CARRY4, which contains four multiplexers, four LUTs with six inputs, and two outputs for eight flip-flops, as illustrated in Figure 2iii. In the proposed architecture, the four internal multiplexers are utilized as delay elements from (MUX_0 to MUX_3). The start signal is only connected to the first element (MUX_0), and the output of the first element is connected to the elements where the WU-A pattern has a transition value from 0 to 1 and 1 to 0, as shown in Figure 2ii and Figure 3iii. The advantage of this method is that the start signal will not arrive simultaneously at four delay elements, as shown in Figure 3. As we are working to develop a 32-channel TDC design, the output of the first delay element is also connected to the next TDC channel and so on from Ch01 to Ch32, as shown in Figure 3i,ii. This approach would require additional calibration steps to achieve high precision, as will be discussed in the following section.
Figure 3.
Implemention layouts of the WU-A TDL TDC. (i) Overview. (ii) Clock regions (X1Y0 X1Y1) containing TDC CH00. (iii) A single CLB for WU-A TDL TDC implementation.
3. Calibration
3.1. Calibration Algorithm
Using WU in conjunction with TDC necessitates the implementation of an appropriate decoding algorithm to interpret the TDL outputs. Specifically, the conversion outcome is encoded in a non-thermometric code, rendering the utilization of a basic thermometer-to-binary encoder inadequate for interpreting the transition from the TDL outputs. Given that the hit transition has been stored in the histogram, the total number of bins and the period of the clock reference can be determined. This approach would build a LUT that converts the bin number to calibrated time in picoseconds, assuming the clock period is 5000 ps (200 MHz). Then, the total bin number is 8192, binned in the histogram with hits represented by the width of the bin []. For example, (5000 ps/8192) = ( * 0.6103 ps) for the 200 MHz system clock, as shown in Figure 4. Once all the information for the bins is present in the histogram, a sequence of controller cases builds the LUT [13]. Let us suppose that W is an array in which the TDC bin is measured and stored in Block-RAM memory [10,20]. The equivalent time value for each bin can be obtained from Equation (1) as:
Figure 4.
Automatic calibration functional block.
In our study, we utilize a multiplication process that involves the sampling value in the histogram and the value 65,536, which is equivalent to 2 or 16 bits. The resulting product of this multiplication process is a value of 40,000. This value allows us to convert the bin number into a time value. However, during this process, there may be a delay in some values due to pipeline architecture [38]. After setting up the system, we calibrate all TDC bin numbers to record the DNL histogram and create the calibration LUT.
The calibration process is controlled by the same states. When a signal is received, the first step is to flush the histogram memory by storing 0 in every memory cell. Once the last cell in the histogram memory is set to 0, the process of booking the histogram begins. The second step involves booking 2 samples (which is equivalent to 2 in our design) in a histogram and counting how many times each bin number appears. The third step starts when the last sample is received and involves building up and integrating the LUT, as shown in Figure 4. Our objective is to enhance precision, so we delay each bin by multiplying its histogram value with the time constant and dividing it in half by the center of the bin number. To reduce measurement errors, we maintain the bin width when it varies and calibrate it to the center values. The final step is to build the LUTs in the FPGA internal memory and accumulate the memory data by the bin numbers during the LUT update.
3.2. Encoder
The TDL-TDC architecture is composed of two main parts, the TDL component, which is made with carry chains, which in Xilinx Artix-7 is (CARRY4), and the second component is the logic register, D Flip-Flop (DFF), as shown in Figure 5a. The bubble errors typically occur around the transition edge through the TDL. The leading cause of such errors is uneven propagation in the FPGA logic structure and AND gates. In particular, the bubble errors are recorded as a missing logic state (raising 1 or falling 0) near the transition. The bubble errors in the thermometer time code must be corrected [21,39]. Therefore, the output of the TDL needs to be converted from thermometer code to binary encoded (T2B).
Figure 5.
Encoder process. (a) Block diagrams. (b) Non-thermometer code to one-out-of-N code converter (NTON). (c) The one-out-of-N code to binary code converter (ONBC).
In our design, a non-thermometer code to one-out-of-N (NTON) code converter was implemented using VHDL on the FPGA. The NTON employs a five-input AND gate with four inverted inputs followed by a DFF, as illustrated in Figure 5b. The second step of the encoder involves implementing the one-out-of-N code to binary code converter (ONBC) [39]. For instance, decoding [i] = [00100000…0] (i = 1, 2,⋯,2) with a length of b. The algorithm for ONBC is represented by a block diagram, as shown in Figure 5c. Prior to detecting any decoded value [i][i] = 1, the input to the binary adder is ‘01’. Then, after detecting the decoded value [i][i] = 1, the input to the binary adder is ‘00’. Finally, the output ‘binary (2)’ is the sum of all the binary-adder inputs, which represents the expected ‘edge’s number’. The register arrays (decoded value [i]) are synchronized using CLK signal. To reduce complexity while maintaining high speed, only the register array is clock-synchronized while the others are asynchronous. This process is repeatedly applied for all the stage registers until the transition bit is determined. The encoder output is a 16-bit binary number.
4. Implementation
Layout of Single Channel and 32-Channel WU-A TDC
The 32-channel TDL-based TDC using the WU-A architecture is shown in Figure 6ii. Given that we are working to develop a timing measurement system with picosecond resolution, even the minute variations in the physical distances between any two-carry logic (CARRY4) blocks in the WU-A architecture will lead to high non-linearity. Therefore, a bin-by-bin calibration is necessary [40]. This part of the calibration using data processing is performed with an automatic calibration method. Then, the analysis is conducted using the code density method-based averaging algorithm, which is implemented using MATLAB [10,13]. The Artix-7 FPGA board (model: xc7a100tcsg324-1) used in this work is shown in Figure 6i [41].
Figure 6.
(i) Xilinx Arty-7 board. (ii) Floor plan of 32-channel WU-A TDC. (iii) Single-channel WU-A TDC implementation clock regions (X1Y1 X1Y0).
The “floor planning” tool utilizes the necessary logic resources to implement the TDC system. The picture of the partial floor planning for both the single and 32-channel TDC using the WU-A method is shown in Figure 6ii,iii respectively. The 32-Channel TDC is constructed with all the available clock regions using the Vivado IDE software (version 2020.2). The green lines indicate the routing between the internal resources to build the TDL-TDC design. Table 4 shows on-chip resource utilization statistics to implement the proposed 32-channel TDL-TDC design. The 32-channel TDL-TDC employed up to 70% for resources on-chip. As shown in Table 4, LUT use was 73.86%, LUT RAM (LUTRAM) use was 32.05%, flip-flop use was 33.41%, and the block RAM (BRAM) use was 84.81% of the available BRAM to store the DNL histogram for the calibration algorithm.
Table 4.
On-chip resources report utilization.
5. Results and Discussion
The Artix-7 has a built-in 100MHz crystal oscillator and using the clocking wizard IP core, the reference clock (STOP) is set to 189.778 MHz. The START signal is set to 9.977 MHz to generate random time shifts between the two signals for measurements. Both signals are generated by a mixed-mode clock manager (MMCM) adjusted within the Vivado software.
5.1. Algorithm
The number N in Equation (2) represents the TDC output data, the least significant bit. The WU-A launcher has two transitions (0 to 1) which are the falling edge and (1 to 0) rising edge. With each transition, a high transition which generates 0–255 bits, and low transition which generates 256–512 bits, we obtain the total range (0 to 512-bits) TDL output [1].
where T is the time interval between start and stop events. By assuming the time delay of all the WU-A TDC bins is distributed evenly within one clock period, we can define T as the time interval between start and stop events by Equation (3) [1].
Equation (4) calculates the delay time of a single delay element, , which is the time of the least significant bit. The value of the LSB of the TDC is determined by the averaged bin size [27].
where is the quantization error that arises from reflecting the incorrect status of the flip-flops, which causes bubble error in the TDC outputs.
5.2. Time Measurements
We use the Tool Command Language script to measure the interval between two single START and STOP signals. The START signal is the reference clock to initiate the TDC system and the STOP signal is used to sample the TDC results. Accumulating the TDC results yields a histogram. After calibration, all the timing events are stored in the internal RAM of the Artix-7 FPGA. The total registered events are (2 = 65,535), which are transferred to the computer through the JTAG interface for processing.
5.3. Average Process
For each TDC channel, the results are based on measuring the time interval between two rising edges. The output data contains the number of bits collected, which determines the time interval between two rising edges given to the TDC [20]. All the activated bin numbers are stored in the BRAM and then transferred to the computer to be processed using the code density method [10]. Since some bins have more counts than others, we use an averaging process by extracting the bin numbers from the raw output data using Equations (5) and (6). Due to the non-uniformed bin width of the delay times caused by PVT variations, we use the averaging process to find the least significant bit values of the measured time interval [27].
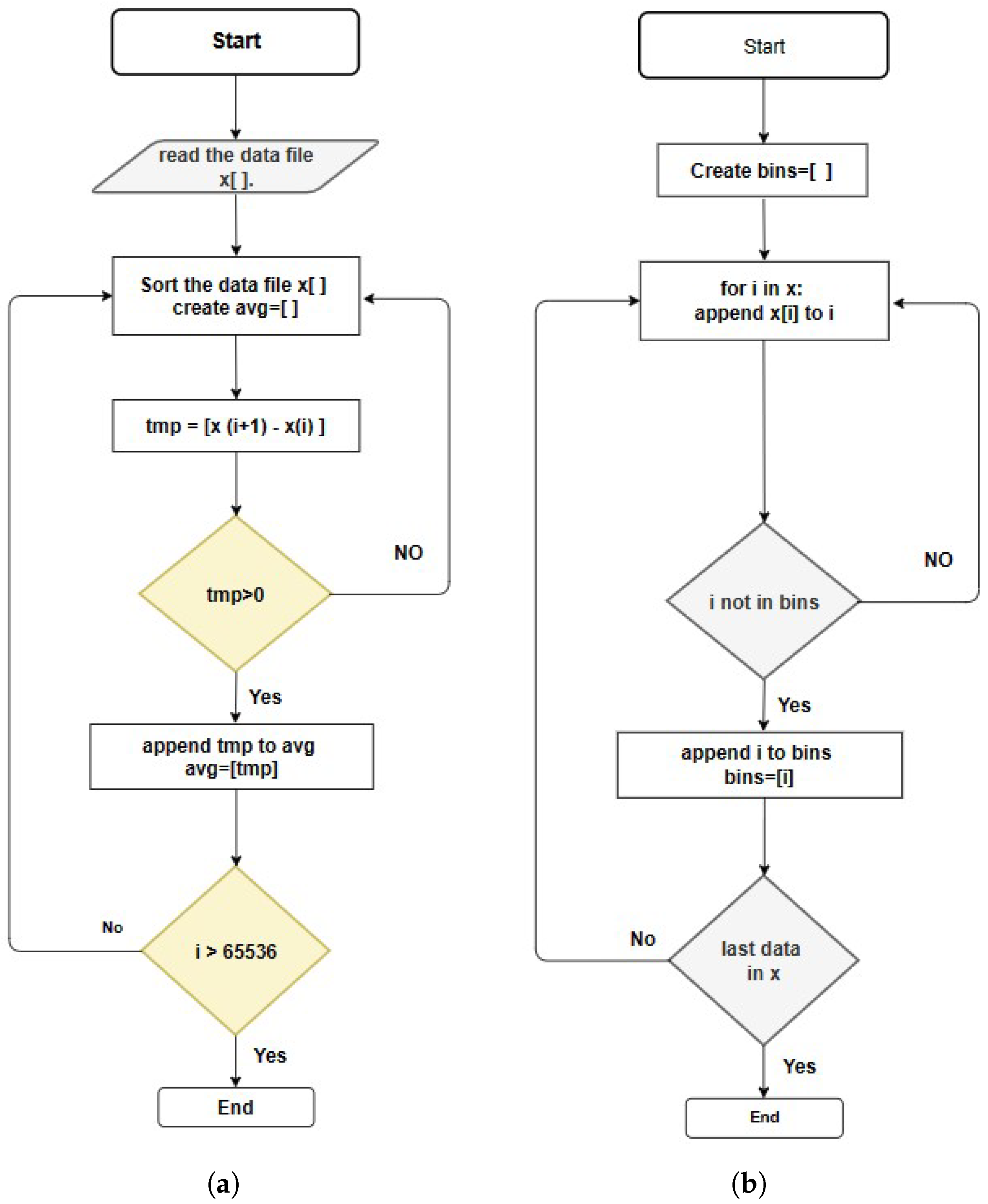
The flowcharts in Figure 7 illustrate the sequence of signal processing steps applied to the TDC data to determine the average precision for a single delay element (CARRY4). We estimate the delay time for the single delay element within one clock period of the Sampling Frequency, , using Equation (5). The averaged bin width is applied using Equation (6) to find the average number from all activated bins throughout the measurement events.
Figure 7.
Algorithmic flowcharts for (a) the averaging process, (b) finding the active bins.
From Equation (6), the WU-A launcher introduces two transitions: a falling edge and a rising edge. The collected bin numbers are sorted from the smallest bin number to find the bins that successfully registered the STOP events. We calculate the average bin width for the least significant bit of the sampled data to build the histogram with a maximum 65,536 value.
5.4. Statistical Results
Table 5 lists the measurement results. This study computes the performance of four different scenarios, the average precision, worst case, and the best case, and utilizes Equation (7) to determine the RMS resolution of the measured time, which is obtained as 1.81 ps.
Table 5.
The measurement of the proposed TDC-based WU-A method.
Figure 8 depicts the performance of the proposed TDC design. The inset located at the top-left quadrant displays the correlation between the number of activated bins in the carry chain and the hit counts.
Figure 8.
The graph shows the number of hits versus bins number.
Figure 9 shows a calibration curve that correlates the interval number with the delay bin term, corresponding to the total bins over time. The bin number can be converted into time intervals using the FPGA.
Figure 9.
The graph shows the time interpolation linearity.
Figure 10 illustrates the absolute time intervals matching the elements of delay bins with the number of sampling and their distribution of timing intervals. The average value of each interval is 2.57 ps.
Figure 10.
The graph shows the delay time versus the bin number, and the red horizontal line represents the average precision value.
The histogram bars in Figure 11 show the distribution of the bins over the bin width in ps. From the figure, the total effective bins are 7827, which we use to inset one system clock period. The average bin width can be calculated by Equation (8), using the 1 LSB = 5.269 ns/7827 = 0.673 ps, as shown by Wang, Y et al. in [37]. Most TDC bins have a width around the average value, as shown in Figure 11.
Figure 11.
The graph shows the bin width distribution.
5.5. Test of Differential and Integral Non-Linearity
The measurement distribution of the TDC bin in terms of DNL and INL are visualized in Figure 12. The DNL and INL values are calculated by Equations (9) and (10) as follows [1,37,42]:
Figure 12.
The graph shows code density and the linearities (DNL and INL) for the 32channels WU type A TDC (a) bin sizes tested at START bins, (b) bin sizes tested at 3000 bins.
The W[i] is the width of the measured i- bin, and the is the LSB size. In our case, we measured 1 LSB = 673 fs. The DNL is calculated as the actual bin width minus the standard LSB size. The INL is defined as the summation of DNL for all active bins. As shown in Figure 12a,b, the differential non-linearity (DNL) for the described TDC is within [−1.01, +0.923] LSB. The DNL peak-to-peak shows an enhancement to 1.923 LSB. The INL in the range of [−25.44, +26.24] LSB, and the INL peak-to-peak of our TDC is in range of 51.68 LSB. A calibration table based on the measured INL is created to remove measurement errors [42].
5.6. On-Chip Power
Previously, Wu et al. [43] showed that the power supply noise negatively impacts TDC time measurement resolution. The power nets on our FPGA board are linear and allow better accuracy of time measurement. The power analysis from our 32-channel TDC is available in the power netlist. In the typical operating environment, the power supply voltage is 1.25 V on the FPGA core and is around 0.998V at VCCBRAM. The TDC activity caused at least 33.8 °C (on-chip) junction temperature and utilized 1.935 W total on-chip power in which dynamic consumption was 95% of power and static was 5% of the power consumption shown in Figure 13a,b.

Figure 13.
(a) Power analysis on-chip. (b) With the on-chip temperature around 66.5 °C.
6. Conclusions
We described the implementation of a multi-channel TDC using a SWaP-C efficient FPGA and demonstrated high-precision timing measurement. It includes a novel WU-A method by connecting only the first multiplexer as the input, and the output of this multiplexer is connected to the next multiplexers cascaded repeatedly to build the wave union launcher. Compared with other WU-A TDCs, our proposed method has some evident advantages, for instance, fewer spanned bins while improving the accuracy and the histogram of DNL outputs. Moreover, the presented Artix-7 FPGA utilized in our method has the advantage of small size and weight while maintaining low power consumption of 1.935 W. As a result, it achieved high precision by using an efficient WU-A algorithm and calibration method. The results show high accuracy with an average time measurement precision of 2.57 ps and (RMS) precision of 1.81 ps. The TDC (DNL) and (INL) were achieved within the range of [−1.01, +0.923] LSB and [−25.44, +26.24], respectively. The proposed TDC design demonstrates a suitable alternative for applications that require high precision time interval measurements with low size, weight, power, and cost (SWaP-C) requirements.
Author Contributions
Conceptualization, S.M.A. and V.P.C.; methodology, S.M.A. and A.H.A.; software, S.M.A.; validation, S.M.A., A.H.A. and V.P.C.; formal analysis, S.M.A., A.H.A. and A.K.A.; investigation, S.M.A.; resources, V.P.C.; data curation, S.M.A.; writing—original draft preparation, S.M.A.; writing—review and editing, S.M.A., A.H.A. and V.P.C.; visualization, S.M.A.; supervision, V.P.C.; project administration, V.P.C.; funding acquisition, V.P.C. All authors have read and agreed to the published version of the manuscript.
Funding
We would like to acknowledge the financial support received from the Technical and Vocational Training Corporation (TVTC) in Riyadh, Saudi Arabia, and the School of Engineering at the University of Dayton.
Institutional Review Board Statement
Not applicable.
Informed Consent Statement
Not applicable.
Data Availability Statement
The data presented in this study are available upon request from the S.M.A. author.
Acknowledgments
The authors acknowledge the editors and reviewers for their valuable comments and suggestions.
Conflicts of Interest
The authors declare no conflict of interest.
References
- Henzler, S.; Henzler, S. Time-to-Digital Converter Basics; Springer: Berlin/Heidelberg, Germany, 2010. [Google Scholar]
- Nolet, F.; Lemaire, W.; Dubois, F.; Roy, N.; Carrier, S.; Samson, A.; Charlebois, S.A.; Fontaine, R.; Pratte, J.F. A 256 Pixelated SPAD readout ASIC with in-Pixel TDC and embedded digital signal processing for uniformity and skew correction. Nucl. Instruments Methods Phys. Res. Sect. Accel. Spectrometers Detect. Assoc. Equip. 2020, 949, 162891. [Google Scholar] [CrossRef]
- Lecoq, P. Pushing the limits in time-of-flight PET imaging. IEEE Trans. Radiat. Plasma Med. Sci. 2017, 1, 473–485. [Google Scholar] [CrossRef]
- Szplet, R.; Sondej, D.; Grzęda, G. High-precision time digitizer based on multiedge coding in independent coding lines. IEEE Trans. Instrum. Meas. 2016, 65, 1884–1894. [Google Scholar] [CrossRef]
- Xie, W.; Wang, Y.; Chen, H.; Li, D.D.U. 128-channel high-linearity resolution-adjustable time-to-digital converters for LiDAR applications: Software predictions and hardware implementations. IEEE Trans. Ind. Electron. 2021, 69, 4264–4274. [Google Scholar] [CrossRef]
- Korkan, A.O.; Yuksel, H. A novel time-to-amplitude converter and a low-cost wide dynamic range FPGA TDC for LiDAR application. IEEE Trans. Instrum. Meas. 2022, 71, 1–15. [Google Scholar] [CrossRef]
- Cao, Y.; De Cock, W.; Steyaert, M.; Leroux, P. Design and assessment of a 6 ps-resolution time-to-digital converter with 5 MGy gamma-dose tolerance for LIDAR application. IEEE Trans. Nucl. Sci. 2012, 59, 1382–1389. [Google Scholar] [CrossRef]
- Gariepy, G.; Tonolini, F.; Henderson, R.; Leach, J.; Faccio, D. Detection and tracking of moving objects hidden from view. Nat. Photonics 2016, 10, 23–26. [Google Scholar] [CrossRef]
- Lin, S.J.; Chen, H.C. A TDC-Based Temperature Sensor for Biomedical Applications. IEEE Sens. J. 2022, 22, 10396–10403. [Google Scholar] [CrossRef]
- Liu, C.; Wang, Y. A 128-channel, 710 M samples/second, and less than 10 ps RMS resolution time-to-digital converter implemented in a Kintex-7 FPGA. IEEE Trans. Nucl. Sci. 2015, 62, 773–783. [Google Scholar] [CrossRef]
- Roberts, G.W.; Ali-Bakhshian, M. A brief introduction to time-to-digital and digital-to-time converters. IEEE Trans. Circuits Syst. II Express Briefs 2010, 57, 153–157. [Google Scholar] [CrossRef]
- Seo, Y.H.; Kim, J.S.; Park, H.J.; Sim, J.Y. A 0.63 ps resolution, 11b pipeline TDC in 0.13 μm CMOS. In Proceedings of the 2011 Symposium on VLSI Circuits-Digest of Technical Papers, Kyoto, Japan, 15–17 June 2011; pp. 152–153. [Google Scholar]
- Wu, J. Several key issues on implementing delay line based TDCs using FPGAs. IEEE Trans. Nucl. Sci. 2010, 57, 1543–1548. [Google Scholar] [CrossRef]
- Machado, R.; Cabral, J.; Alves, F.S. Recent developments and challenges in FPGA-based time-to-digital converters. IEEE Trans. Instrum. Meas. 2019, 68, 4205–4221. [Google Scholar] [CrossRef]
- Chen, C.C.; Hwang, C.S.; Lin, Y.; Chen, G.H. Note: All-digital pulse-shrinking time-to-digital converter with improved dynamic range. Rev. Sci. Instruments 2016, 87, 046104. [Google Scholar] [CrossRef]
- Sano, Y.; Horii, Y.; Ikeno, M.; Sasaki, O.; Tomoto, M.; Uchida, T. Subnanosecond time-to-digital converter implemented in a Kintex-7 FPGA. Nucl. Instruments Methods Phys. Res. Sect. Accel. Spectrometers Detect. Assoc. Equip. 2017, 874, 50–56. [Google Scholar] [CrossRef]
- Neiser, A.; Adamczewski-Musch, J.; Hoek, M.; Koenig, W.; Korcyl, G.; Linev, S.; Maier, L.; Michel, J.; Palka, M.; Penschuck, M.; et al. TRB3: A 264 channel high precision TDC platform and its applications. J. Instrum. 2013, 8, C12043. [Google Scholar] [CrossRef]
- Song, Z.; Wang, Y.; Kuang, J. A 256-channel, high throughput and precision time-to-digital converter with a decomposition encoding scheme in a Kintex-7 FPGA. J. Instrum. 2018, 13, P05012. [Google Scholar] [CrossRef]
- Wang, Y.; Liu, C. A 3.9 ps time-interval RMS precision time-to-digital converter using a dual-sampling method in an UltraScale FPGA. IEEE Trans. Nucl. Sci. 2016, 63, 2617–2621. [Google Scholar] [CrossRef]
- Bayer, E.; Traxler, M. A High-Resolution (<10 ps RMS) 48-Channel Time-to-Digital Converter (TDC) Implemented in a Field Programmable Gate Array (FPGA). IEEE Trans. Nucl. Sci. 2011, 58, 1547–1552. [Google Scholar]
- Kwiatkowski, P.; Sondej, D.; Szplet, R. Bubble-Proof Algorithm for Wave Union TDCs. Electronics 2022, 11, 30. [Google Scholar] [CrossRef]
- Wu, J. On-Chip processing for the wave union TDC implemented in FPGA. In Proceedings of the 2009 16th IEEE-NPSS Real Time Conference, Beijing, China, 10–15 May 2009; pp. 279–282. [Google Scholar]
- Pan, W.; Gong, G.; Li, J. A 20-ps time-to-digital converter (TDC) implemented in field-programmable gate array (FPGA) with automatic temperature correction. IEEE Trans. Nucl. Sci. 2014, 61, 1468–1473. [Google Scholar] [CrossRef]
- Xie, W.; Chen, H.; Li, D.D.U. Are wave union methods still suitable for 20 nm FPGA-based high-resolution (<2 ps) time-to-digital converters? arXiv 2020, arXiv:2009.03591. [Google Scholar]
- Wang, Y.; Liu, C. A nonlinearity minimization-oriented resource-saving time-to-digital converter implemented in a 28 nm Xilinx FPGA. IEEE Trans. Nucl. Sci. 2015, 62, 2003–2009. [Google Scholar] [CrossRef]
- Szplet, R.; Jachna, Z.; Kwiatkowski, P.; Rozyc, K. A 2.9 ps equivalent resolution interpolating time counter based on multiple independent coding lines. Meas. Sci. Technol. 2013, 24, 035904. [Google Scholar] [CrossRef]
- Shen, Q.; Liu, S.; Qi, B.; An, Q.; Liao, S.; Shang, P.; Peng, C.; Liu, W. A 1.7 ps equivalent bin size and 4.2 ps RMS FPGA TDC based on multichain measurements averaging method. IEEE Trans. Nucl. Sci. 2015, 62, 947–954. [Google Scholar] [CrossRef]
- Szplet, R.; Kwiatkowski, P.; Jachna, Z.; Różyc, K. An eight-channel 4.5-ps precision timestamps-based time interval counter in FPGA chip. IEEE Trans. Instrum. Meas. 2016, 65, 2088–2100. [Google Scholar] [CrossRef]
- Zhang, M.; Wang, H.; Liu, Y. A 7.4 ps FPGA-based TDC with a 1024-unit measurement matrix. Sensors 2017, 17, 865. [Google Scholar] [CrossRef]
- Wang, S.Y.; Wu, J.; Yao, S.H.; Chang, W.C. A field-programmable gate array (FPGA) TDC for the fermilab SeaQuest (E906) experiment and its test with a novel external wave union launcher. IEEE Trans. Nucl. Sci. 2014, 61, 3592–3598. [Google Scholar] [CrossRef]
- Lusardi, N.; Garzetti, F.; Geraci, A. Digital instrument with configurable hardware and firmware for multi-channel time measures. Rev. Sci. Instruments 2019, 90, 055113. [Google Scholar] [CrossRef]
- Kwiatkowski, P.; Szplet, R. Multisampling wave union time-to-digital converter. In Proceedings of the 2020 6th International Conference on Event-Based Control, Communication, and Signal Processing (EBCCSP), Krakow, Poland, 23–25 September 2020; pp. 1–5. [Google Scholar]
- Xie, W.; Chen, H.; Li, D.D.U. Efficient time-to-digital converters in 20 nm FPGAs with wave union methods. IEEE Trans. Ind. Electron. 2021, 69, 1021–1031. [Google Scholar] [CrossRef]
- Xilinx, I. Series FPGAs Configurable Logic Block–User Guide. 2016. Available online: https://www.xilinx.com/support/documentation/user_guides/ug474_7Series_CLB.pdf (accessed on 22 April 2023).
- Xilink, A. Evaluation Boards. 2023. Available online: xilinx.com/products/boards-and-kits/see-all-evaluation-boards.html (accessed on 22 April 2023).
- Kwiatkowski, P.; Sondej, D.; Szplet, R. A brief review of wave union TDCs. In Proceedings of the 2021 7th International Conference on Event-Based Control, Communication, and Signal Processing (EBCCSP), Krakow, Poland, 22–25 June 2021; pp. 1–6. [Google Scholar]
- Wang, Y.; Zhou, X.; Song, Z.; Kuang, J.; Cao, Q. A 3.0-ps rms precision 277-MSamples/s throughput time-to-digital converter using multi-edge encoding scheme in a Kintex-7 FPGA. IEEE Trans. Nucl. Sci. 2019, 66, 2275–2281. [Google Scholar] [CrossRef]
- Akgun, O.C. An asynchronous pipelined time-to-digital converter using time-domain subtraction. In Proceedings of the 2018 IEEE International Symposium on Circuits and Systems (ISCAS), Florence, Italy, 27–30 May 2018; pp. 1–5. [Google Scholar]
- Hu, X.; Zhao, L.; Liu, S.; Wang, J.; An, Q. A stepped-up tree encoder for the 10-ps wave union TDC. IEEE Trans. Nucl. Sci. 2013, 60, 3544–3549. [Google Scholar] [CrossRef]
- Wang, J.; Feng, C.; Dong, W.; Shen, Z.; Liu, S. A high precision time-to-digital converter based on multi-chain interpolation with a low cost artix-7 FPGA. In Proceedings of the 2021 7th International Conference on Event-Based Control, Communication, and Signal Processing (EBCCSP), Krakow, Polan, 22–25 June 2021; pp. 1–5. [Google Scholar]
- Atlys Board Reference Manual; Digilent: Pullman, DC, USA, 2017.
- Parsakordasiabi, M.; Vornicu, I.; Rodríguez-Vázquez, Á.; Carmona-Galán, R. A low-resources TDC for multi-channel direct ToF readout based on a 28-nm FPGA. Sensors 2021, 21, 308. [Google Scholar] [CrossRef] [PubMed]
- Wu, J.; Shi, Y.; Zhu, D. A low-power wave union TDC implemented in FPGA. J. Instrum. 2012, 7, C01021. [Google Scholar] [CrossRef]
Disclaimer/Publisher’s Note: The statements, opinions and data contained in all publications are solely those of the individual author(s) and contributor(s) and not of MDPI and/or the editor(s). MDPI and/or the editor(s) disclaim responsibility for any injury to people or property resulting from any ideas, methods, instructions or products referred to in the content. |
© 2023 by the authors. Licensee MDPI, Basel, Switzerland. This article is an open access article distributed under the terms and conditions of the Creative Commons Attribution (CC BY) license (https://creativecommons.org/licenses/by/4.0/).













