Robust and Efficient Authentication and Group–Proof Scheme Using Physical Unclonable Functions for Wearable Computing
Abstract
1. Introduction
1.1. Motivations
1.2. Research Contributions
- The AGPS-PUF is specifically designed to improve the security vulnerabilities of Guo et al.’s scheme and offers reliable authentication and maintenance for wearable computing. The AGPS-PUF carries out mutual authentication between a mobile user and wearable devices through a trusted entity known as the cloud server. The PUF enables wearable devices to resist tampering, including physical security attacks.
- We prove that the AGPS-PUF offers efficient performance in terms of security functionalities and overheads, as compared to previous schemes explored in the literature.
1.3. Paper Outlines
2. Related Works
3. Preliminaries
3.1. Threat Model
- An adversary (henceforth denoted as ) can “resend, eavesdrop, block, and delete” the exchanged messages over an insecure channel.
- can steal the mobile device () and the wearable device () of the legitimate user. However, cannot simultaneously capture the and of the legitimate user. The cloud server and registration center are trusted authorities and cannot be compromised by .
3.2. PUF
- The PUF is easy to implement and evaluate.
- The PUF relies on the system’s physical microstructure.
- Any attempt to tamper with a smart device that contains the PUF will update the behavior of the PUF and, thus, destroy it [36].
3.3. System Model
- Registration center: This entity is a trusted authority that registers wearable devices and mobile users in a secure channel. Moreover, the registration center sets the secret credentials of each wearable device before being batched in wearable computing environments.
- Cloud server: This entity is also a trusted authority. The cloud server stores and shares the health data of legitimate patients and has computational and storage capabilities to manage patients’ health data.
- Mobile users: They have a mobile terminal and wear wearable devices to analyze the health status of the patients. The mobile terminal receives health data from the wearable devices, and then sends the received data to the cloud server through wireless communications. Moreover, remote authorized users access the cloud server to analyze the patients’ data and provide accurate medical diagnoses based on the stored physiological data.
- Wearable device: Wearable devices track and collect health data from corresponding body parts of patients. Then, the collected data are transmitted to the paired mobile terminal via Bluetooth.
4. Review of Guo et al.’s Scheme
4.1. System Setup Phase
- SP-1:
- select s a master private key for .
- SP-2:
- chooses a unique identity for each and computes the pseudo-identity . After that, generates a temporary identity for each .
- SP-3:
- stores in ’s secure database and then stores in the memory of .
4.2. User Registration Phase
- URP-1:
- selects and at and . After that, generates a random number and computes and . Then, sends to over a secure channel.
- URP-2:
- selects a temporary identity and a random number . After that, calculates , , , . Finally, stores in ’s secure database and then sends to over a secure channel.
- URP-3:
- computes , , , and . Finally, stores in its memory.
4.3. Login and Authentication Phase
- LAP-1:
- first inputs and into . After that, computes , , , , , and , and checks . If it matches, generates a random nonce and a current timestamp and then transmits to over an insecure channel.
- LAP-2:
- verifies the freshness of , where is the current timestamp and is the maximum transmission delay for the message to be transmitted between and . If they match, selects and computes to transmit the secret parameters securely, and to verify the authorized entity. After that, transmits to .
- LAP-3:
- checks the freshness of . If the condition is met, selects and computes , to transmit the random nonce securely, to verify the authorized entity, to transmit the secret parameters securely, and to verify the authorized entity, and sends to over an insecure channel.
- LAP-4:
- verifies the freshness of . If it matches, retrieves in the database. There are three scenarios for . The first scenario is , indicating that and did not correctly update the temporary identity of in the previous session. The second scenario is , indicating that and correctly updated the temporary identity of in the previous session. In the third scenario, there is no matching of in the database, and the authentication phase is terminated. For the first two scenarios, obtains , corresponding to in its database. After that, computes , , , , and , and verifies and . If they are not equal, the authentication phase is terminated. Otherwise, successfully authenticates and then updates the temporary identity of . For the second scenario, ’s new temporary identity remains unchanged for the time being and is updated later in the session.
- LAP-5:
- retrieves in its database. Similar to LAP-4, there are three scenarios: , , or cannot be found in the database. In the first two scenarios, obtains , corresponding to in its database, and then computes , , , and , and checks . If it matches, successfully authenticates . Then, updates the temporary identity of as it updates ’s temporary identity.
- LAP-6:
- selects and timestamp . After that, computes to transmit the secret parameters securely, to transmit the secret parameters securely, , to verify the authorized entity, , to verify the authorized entity, and . selects the new temporary identities and for and , and then changes and in its database. Then, calculates and and transmits to over an insecure channel.
- LAP-7:
- verifies the freshness of . If it matches, calculates , , , , , and , and then checks whether and . If they are valid, authenticates . After that, stores the session keys, and , and the new temporary identity, .
- LAP-8:
- selects and computes to transmit the secret parameters securely, to transmit the secret parameters securely, to verify the authorized entity, and then transmits to .
- LAP-9:
- verifies the freshness . If it matches, computes , , , and , and then checks whether . If it matches, authenticates successfully. Finally, stores a session key and a new temporary identity .
5. Security Flaws of Guo et al.’s Scheme
5.1. Impersonation Attack
- Step 1: first calculates and a new random nonce . After that, computes and . After that, transmits the message to via .
- Step 2: After receiving the message, retrieves in its database and then obtains , corresponding to in its database. Then, calculates , , , and , and checks . If it matches, authenticates , successfully.
- Step 3: generates a random nonce and timestamp . After that, computes , , , , , , and . selects the new temporary identities, and for and , and then changes , and in its database. Then, calculates and and transmits to over an open channel.
- Step 4: Upon receiving the message, verifies the freshness of . If it matches, calculates , , , , , and , and then checks whether and . If they are valid, authenticates . After that, stores the session keys and and the new temporary identity .
- Step 5: Then, selects and computes , , , and then transmits to .
- Step 6: After eavesdropping on the message, , calculates , , , and . Note that , included in the session key, is the same as . Finally, stores a session key and a new temporary identity .
5.2. MITM Attack
- Step 1: After eavesdropping on the message via a public channel, first calculates and . After that, transmits .
- Step 2: After eavesdropping on the message via a public channel, computes and .
- Step 3: calculates a session key , where , included in the session key, is the same as . Finally, successfully calculates and then verifies . Hence, their scheme is not protected against this attack.
5.3. Session Key Disclosure Attack
5.4. Mutual Authentication
5.5. Untraceability
6. Proposed Scheme
6.1. System Setup Phase
- SP-1:
- selects a master private key for .
- SP-2:
- chooses a unique identity for each and then generates a temporary identity for each .
- SP-3:
- stores in ’s secure database and then stores the secret credentials in the memory of .
6.2. Registration Phase
6.2.1. User Registration Phase
- URP-1:
- chooses unique and in . After that, selects a random number and generates a set of based on the PUF to ensure the unique physical properties of the device. Then, computes and and then transmits to over a secure channel.
- URP-2:
- generates a temporary identity and computes , , , , , Finally, stores in ’s database and then sends to over a secure channel.
- URP-3:
- Finally, computes and stores in its memory.
6.2.2. Wearable Device Registration Phase
- WDRP 1:
- generates a random number and a set under the PUF to ensure the unique physical properties of the device. After that, calculates and . After that, sends to .
- WDRP 2:
- retrieves the corresponding stored in the database using . After that, computes , and , and verifies . If it is invalid, terminates ’s registration request; otherwise, computes , , , , and . After that, stores in ’s secure database and then transmits to .
- WDRP 3:
- Finally, computes and then stores in memory.
6.3. Login and Authentication Phase
- LAP-1:
- first inputs a unique identity and password into . After that, calculates , , , , and and then checks . If it matches, generates a random nonce and a timestamp . Then, computes to make the masked random nonce and transmits to via an insecure channel.
- LAP-2:
- checks the freshness of , where is the current timestamp and is the maximum transmission delay for the message to be transmitted between and . If it matches, calculates , , and . Then, selects and . After that, chooses a pair of from the preloaded CRPs to ensure the unique physical properties of the device and computes to make the masked random nonce, and to verify the authorized entity, and then transmits to .
- LAP-3:
- After receiving the message, verifies the freshness of . If it matches, generates and a timestamp and chooses a pair of from the preloaded CRPs to ensure the unique physical properties of the device. After that, decrypts to obtain the random nonce and calculates to verify the authorized entity, and then transmits to through a public channel.
- LAP-4:
- After receiving from , checks the freshness of . If it matches, finds on the basis of . After that, extracts corresponding to in its database. decrypts , and computes , and , and verifies . If it matches, aborts the current session; otherwise, extracts to the corresponding in its database. Then, finds on the basis of and computes , , , and , and verifies . If it matches, selects the new temporary identities, and for and , and updates to and to in its database. generates and and computes , , , to transmit the secret parameters securely, and to verify the authorized entity. Finally, sends to .
- LAP-5:
- verifies the freshness of . If it matches, decrypts and computes , and , and verifies . If it is not equal, terminates the current session; otherwise, updates a new temporary identity to and stores the session keys and . After that, generates a timestamp and computes to transmit the secret parameters securely, and to verify the authorized entity, and then transmits to over a public channel.
- LAP-6:
- checks the freshness of . If it matches, computes , , and , and verifies . If it matches, authenticates , successfully and then calculates . Finally, updates a new temporary identity to and stores a session key .
6.4. Group–Proof Generation and Verification Phases
- GPGV 1:
- for authorized selects and . After that, computes and then sends to over a public channel.
- GPGV 2:
- verifies the freshness of . If it matches, calculates and generates a random nonce and a timestamp . After that, computes , , and , and then transmits to .
- GPGV 3:
- checks the freshness of . If it matches, computes and , and checks whether . If it matches, generates the group proof for all wearable devices. Finally, encrypts using a session key and then transmits to over an open channel.
- GPGV 4:
- decrypts using a session key . extracts corresponding to in this database, computes , and then extracts and , corresponding to in its database. After that, computes , , , and and then checks whether . If it matches, successfully verifies that the multiple instances of belong to the same through the group proof.
6.5. Password Update Phase
- PUP-1:
- inputs and an old password in .
- PUP-2:
- chooses a set of , and computes , , , , and , and verifies whether . If the condition is met, is prompted to choose a new password.
- PUP-3:
- inputs a new and computes , , , . Finally, replaces with . As a result, contains .
7. Security Analysis
7.1. Informal Security Analysis
7.1.1. Impersonation Attack
7.1.2. MITM Attack
7.1.3. Session Key Disclosure Attack
7.1.4. Replay Attack
7.1.5. Physical Wearable Device Capture Attack
7.1.6. Stolen Verifier Attack
7.1.7. Offline Password-Guessing Attack
7.1.8. Desynchronization Attack
7.1.9. Privileged Insider Attack
7.1.10. Mutual Authentication
7.1.11. Anonymity and Untraceability
7.1.12. Perfect Forward Secrecy (PFS)
7.2. Formal Analysis through ROR Oracle Model
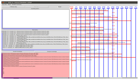
7.3. Formal Analysis through AVISPA Simulation
- SUMMARY: It refers to whether the tested security protocol is safe or unsafe, or whether the analysis is inconclusive.
- DETAILS: It explains why the analysis is inconclusive, why the tested security protocol is safe, or under what conditions the test applications or security protocols may be exploitable to the attack.
- PROTOCOL: It refers to the HLPSL specification of the target security protocol in the IF.
- GOAL: It demonstrates the goal of the analysis, which is performed by AVISPA using HLPSL specifications.
- BACKEND: It is the name of the backend that is utilized for the analysis of SATMC, CL-AtSe, OFMC, or TA4SP.
- STATISTICS: It includes the trace of any potential vulnerability in the target security protocol, along with several useful statistics and related comments.
8. Testbed Experiments Using MIRACL
- Platform 1: This platform is used to calculate the execution times for the and settings on MIRACL, as follows: “Model: Raspberry PI 4B, with “OS: Ubuntu 20.04.2 LTS”, “Processor: 1.5 GHz Quad-core”, “CPU: 64-bit”. Each operation was run 1000 times on the same setup and we observed the average, maximum, and minimum times. The results of this platform are tabulated in Table 3.
- Platform 2: This platform was used to calculate the execution time for the server setting as follows: “OS: Ubuntu 18.04.4 LTS, Processor: Intel Core i5-10400 @2.9 GHz, Six-core, CPU: 64-bits”. All primitives were run 1000 times on the same setup and we observed the average, maximum, and minimum times. The results of this platform are tabulated in Table 4.
9. Performance Comparison
9.1. Computation Costs
9.2. Communication Costs
9.3. Security Functionality Comparison
10. Conclusions
Author Contributions
Funding
Institutional Review Board Statement
Informed Consent Statement
Data Availability Statement
Conflicts of Interest
References
- Roggen, D.; Magnenat, S.; Waibel, M.; Troster, G. Wearable Computing. IEEE Robot. Autom. Mag. 2011, 18, 83–95. [Google Scholar] [CrossRef]
- Sun, H.; Zhang, Z.; Hu, R.Q.; Qian, Y. Wearable Communications in 5G: Challenges and Enabbling Technologies. IEEE Veh. Technol. Mag. 2018, 13, 100–109. [Google Scholar] [CrossRef]
- Abbas, G.; Tanveer, M.; Abbas, Z.H.; Waqas, M.; Baker, T. A Secure Remote User Authentication Scheme for 6LoWPAN-based Internet of Things. PLoS ONE 2021, 16, e0258279. [Google Scholar] [CrossRef] [PubMed]
- Majumder, S.; Mondal, T.; Deen, M.J. Wearable Sensors for Remote Health Monitoring. Sensors 2017, 17, 130. [Google Scholar] [CrossRef] [PubMed]
- Seneviratne, S.; Hu, Y.; Nguyen, T.; Lan, G.; Khalifa, S.; Thilakarathna, K.; Hassan, M.; Seneviratne, A. A Survey of Wearable Devices and Challenges. IEEE Commun. Surv. Tutor. 2017, 19, 2573–2620. [Google Scholar] [CrossRef]
- Wang, S.; Bie, R.; Zhao, F.; Zhang, N.; Cheng, X.; Choi, H.A. Security in Wearable Communications. IEEE Netw. 2016, 30, 61–67. [Google Scholar] [CrossRef]
- Zhang, Y.; Deng, R.H.; Han, G.; Zheng, D. Secure Smart Health with Privacy-aware Aggregate Authentication and Access Control in Internet of Things. J. Netw. Comput. Appl. 2018, 123, 89–100. [Google Scholar] [CrossRef]
- Guo, Y.; Zhang, Z.; Guo, Y. Anonymous Authenticated Key Agreement and Group Proof Protocol for Wearable Computing. IEEE Trans. Mob. Comput. 2022, 21, 2718–2731. [Google Scholar] [CrossRef]
- AVISPA. Automated Validation of Internet Security Protocols and Applications. 2001. Available online: http://www.avispa-project.org/ (accessed on 16 March 2021).
- Abdalla, M.; Fouque, P.A.; Pointcheval, D. Password-based authentication key exchange in the three-party setting, in Public Key Cryptography. In Proceedings of the International Workshop on Public Key Cryptography, Les Diablerets, Switzerland, 23–26 January 2005; Springer: Berlin/Heidelberg, Garmany, 2005; pp. 65–84. [Google Scholar]
- Park, K.S.; Noh, S.K.; Lee, H.J.; Das, A.K.; Kim, M.H.; Park, Y.H.; Wazid, M. LAKS-NVT: Provably Secure and Lightweight Authentication and Key Agreement Scheme Without Verification Table in Medical Internet of Things. IEEE Access 2020, 8, 119387–119404. [Google Scholar] [CrossRef]
- Das, A.K.; Zeadally, S.; Wazid, M. Lightweight Authentication Protocols for Wearable Devices. Comput. Electr. Eng. 2017, 63, 196–208. [Google Scholar] [CrossRef]
- Vhaduri, S.; Poellabauer, C. Multi-Modal Biometric-Based Implicit Authentication of Wearable Device Users. IEEE Trans. Inf. Forensics Secur. 2019, 14, 3116–3125. [Google Scholar] [CrossRef]
- Li, M.; Yu, S.; Lou, W.; Ren, K. Group Device Pairing Based Secure Sensor Association and Key Management for Body Area Networks. In Proceedings of the IEEE INFOCOM, San Diego, CA, USA, 14–19 March 2010; pp. 2651–2659. [Google Scholar]
- Tan, C.C.; Wang, H.; Zhong, S.; Li, Q. IBE-Lite: A Lightweight Identity-Based Cryptography for Body Sensor Networks. IEEE Trans. Inf. Technol. Biomed. 2019, 13, 926–932. [Google Scholar] [CrossRef]
- Xiong, H.; Qin, Z. Revocable and Scalable Certificateless Remote Authentication Protocol with Anonymity for Wireless Body Area Networks. IEEE Trans. Inf. Forensics Secur. 2015, 10, 1442–1455. [Google Scholar] [CrossRef]
- Al-Riyami, S.S.; Paterson, K.G. Certificateless Public Key Cryptography. Lect. Notes Comput. Sci. 2003, 294, 452–473. [Google Scholar]
- Liu, W.; Liu, H.; Wan, Y.; Kong, H.; Ning, H. The Yoking-Proof-based Authentication Protocol for Cloud-assisted Wearable Devices. Pers. Ubiquitous Comput. 2016, 20, 469–479. [Google Scholar] [CrossRef]
- Das, A.K.; Wazid, M.; Kumar, N.; Khan, M.K.; Choo, K.K.R.; Park, Y.H. Design of Secure and Lightweight Authentication Protocol for Wearable Devices Environment. IEEE J. Biomed. Health Inform. 2018, 22, 1310–1322. [Google Scholar] [CrossRef]
- Liu, H.; Yao, X.; Yang, T.; Ning, H. Cooperative Privacy Preservation for Wearable Devices in Hybrid Computing-Based Smart Health. IEEE Internet Things J. 2019, 6, 1352–1362. [Google Scholar] [CrossRef]
- Li, X.; Niu, J.; Kumari, S.; Liao, J.; Liang, W.; Khan, M.K. A New Authentication Protocol for Healthcare Applications Using Wireless Medical Sensor Networks with User Anonymity. Secur. Commun. Netw. 2016, 9, 2643–2655. [Google Scholar] [CrossRef]
- Das, A.K.; Sutrala, A.K.; Odelu, V.; Goswami, A. A Secure Smartcard-Based Anonymous User Authentication Scheme for Healthcare Applications Using Wireless Medical Sensor Networks. Wirel. Pers. Commun. 2017, 94, 1899–1933. [Google Scholar] [CrossRef]
- Wu, F.; Xu, L.; Kumari, S.; Li, X. An Improved and Anonymous Two-factor Authentication Protocol for Health-care Applications with Wireless Medical Sensor Networks. Multimed. Syst. 2017, 23, 195–205. [Google Scholar] [CrossRef]
- Srinivas, J.; Mishra, D.; Mukhopadhyay, S. A Mutual Authentication Framework for Wireless Medical Sensor Networks. J. Med. Syst. 2017, 41, 80. [Google Scholar] [CrossRef] [PubMed]
- Amin, R.; Islam, S.K.H.; Biswas, G.P.; Khan, M.K.; Kumar, N. A Robust and Anonymous Patient Monitoring System Using Wireless Medical Sensor Networks. Future Gener. Comput. Syst. 2018, 80, 483–495. [Google Scholar] [CrossRef]
- Ali, R.; Pal, A.K.; Kumari, S.; Sangaiah, A.K.; Li, X.; Wu, F. An Enhanced Three Factor Based Authentication Protocol Using Wireless Medical Sensor Networks for Healthcare Monitoring. J. Ambient. Intell. Humaniz. Comput. 2018, 9, 1–22. [Google Scholar] [CrossRef]
- Gupta, A.; Tripathi, M.; Shaikh, T.J.; Sharma, A. A Lightweight Anonymous User Authentication and Key Establishment Scheme for Wearable Devices. Comput. Netw. 2019, 149, 29–42. [Google Scholar] [CrossRef]
- Hajian, R.; ZakeriKia, S.; Erfani, S.H.; Mirabi, M. SHAPARAK: Scalable Healthcare Authentication Protocol with Attack-resilience and Anonymous Key-agreement. Comput. Netw. 2020, 183, 107567. [Google Scholar] [CrossRef]
- Yu, S.J.; Park, K.S. SLAS-TMIS: Secure, Anonymous and Lightweight Privacy-Preserving Scheme for IoMT-Enabled TMIS Environments. IEEE Access 2022, 10, 60534–60549. [Google Scholar] [CrossRef]
- Dolev, D.; Yao, A.C. On the security of public key protocols. IEEE Trans. Inf. Theory 1983, 29, 198–208. [Google Scholar] [CrossRef]
- Yu, S.J.; Park, K.S. ISG-SLAS: Secure and Lightweight Authentication and Key Agreement Scheme for Industrial Smart Grid Using Fuzzy Extractor. J. Syst. Archit. 2022, 131, 102698. [Google Scholar] [CrossRef]
- Kocher, P.; Jaffe, J.; Jun, B. Differential power analysis. In Proceedings of the Annual International Cryptology Conference, Santa Barbara, CA, USA, 15–19 August 1999; pp. 388–397. [Google Scholar]
- Park, K.S.; Park, Y.H.; Park, Y.H.; Das, A.K. 2PAKEP: Provably Secure and Efficient Two-Party Authenticated Key Exchange Protocol for Mobile Environment. IEEE Access 2018, 6, 30225–30241. [Google Scholar] [CrossRef]
- Yu, S.J.; Park, Y.H. A Robust Authentication Protocol for Wireless Medical Sensor Networks Using Blockchain and Physically Unclonable Functions. IEEE Internet Things J. 2022, 9, 20214–20228. [Google Scholar] [CrossRef]
- Gao, Y.; Sarawi, S.F.A.; Abbott, D. Physical Unclonable Functions. Nat. Electron. 2020, 3, 81–91. [Google Scholar] [CrossRef]
- Frikken, K.B.; Blanton, M.; Atallah, M.J. Robust Authentication Using Physically Unclonable Functions. In Proceedings of the International Conference on Information Security, Pisa, Italy, 7–9 September 2009; pp. 262–277. [Google Scholar]
- Badshah, A.; Waqas, M.; Abbas, G.; Muhammad, F.; Abbas, Z.H.; Vimal, S.; Bilal, M. LAKA-BSG: Lightweight Authenticated Key Exchange Scheme for Blockchain-Enabled Smart Grids. Sustain. Energy Technol. Assessments 2022, 52, 102248. [Google Scholar] [CrossRef]
- Tanveer, M.; Alasmary, H. LACP-SG: Lightweight Authentication Protocol for Smart Grids. Sensors 2023, 23, 2309. [Google Scholar] [CrossRef] [PubMed]
- Wang, D.; Cheng, H.; Wang, P.; Huang, X.; Jian, G. Zipf’s Law in Passwords. IEEE Trans. Inf. Forensics Secur. 2017, 12, 2776–2791. [Google Scholar] [CrossRef]
- Boyko, V.; Mackenzie, P.; Patel, S. Provably Secure Password-Authenticated Key Exchange Using Diffie-Hellman. In Proceedings of the International Conference on the Theory and Application of Cryptographic Techniques, Bruges, Belgium, 14–18 May 2000; Springer: Berlin/Heidelberg, Germany, 2000; pp. 156–171. [Google Scholar]
- Oheimb, D.V. The High-Level Protocol Specification Lanuage HLPSL Developed in the EU Project AVISPA. In Proceedings of the APPSEM 2005 Workshop, Tallinn, Finland, 13 September 2005; pp. 1–17. [Google Scholar]
- MIRACL. Cryptographic SDK: Multiprecision Integer and Rational Arithmetic Cryptographic Library. 2019. Available online: https://github.com/miracl/MIRACL (accessed on 16 April 2021).









| Symbol | Meaning |
|---|---|
| ith user | |
| jth wearable device | |
| Cloud server | |
| Registration center | |
| Real identity of , , , and | |
| Password of | |
| Challenge/response of | |
| Challenge/response of | |
| , | Random nonce |
| , | Temporary identity of and |
| Maximum transmission delay | |
| and | Timestamp |
| A master private key of | |
| A session key for and | |
| A session key for and | |
| Encryption/decryption | |
| Hash function | |
| ⊕ | XOR function |
| Concatenation |
| Query | Purpose |
|---|---|
| Based on this query, can transmit the message to the , and obtain the response message accordingly. | |
| This query indicates as the mobile device stolen attacks, where can extract the secret credentials stored in . | |
| This query indicates as the physical capture attacks where can obtain the secret parameters stored in . | |
| ) | Based on , performs the passive/active attacks by eavesdropping the exchanged messages between each entity over a insecure channel. |
| Based on this query, reveals a SK generated between and using query. | |
| An unbiased coin c is tossed prior to game start. If gets under the , it indicates a SK between and is fresh. If gets the , it indicates SK is not fresh; otherwise, gets a null value (⊥). |
| Operation | Min. Time (ms) | Max. Time (ms) | Average Time (ms) |
|---|---|---|---|
| 2.766 | 2.920 | 2.848 | |
| 0.274 | 0.643 | 0.309 | |
| 0.178 | 0.493 | 0.228 | |
| 0.011 | 0.021 | 0.012 |
| Operation | Min. Time (ms) | Max. Time (ms) | Average Time (ms) |
|---|---|---|---|
| 0.472 | 2.737 | 0.522 | |
| 0.024 | 0.149 | 0.055 | |
| 0.022 | 0.082 | 0.040 | |
| 0.001 | 0.002 | 0.001 |
| Scheme | User | Gateway/Server | Wearable Device | Total Computation Cost |
|---|---|---|---|---|
| Li et al. [21] | ||||
| Wu et al. [23] | ||||
| Amin et al. [25] | ||||
| Ali et al. [26] | ||||
| Hajian et al. [28] | ||||
| Guo et al. [8] | ||||
| AGPS-PUF |
| Scheme | Communication Cost for | Total Cost | Number of Messages |
|---|---|---|---|
| [21] | 2112 bits | 4352 bits | 4 messages |
| [23] | 2304 bits | 2816 bits | 3 messages |
| [25] | 1280 bits | 4096 bits | 5 messages |
| [26] | 1952 bits | 4128 bits | 4 messages |
| [28] | 1504 bits | 3552 bits | 5 messages |
| [8] | 1920 bits | 5088 bits | 5 messages |
| AGPS-PUF | 1568 bits | 3616 bits | 5 messages |
| Security Features | [21] | [23] | [25] | [26] | [28] | [8] | Our |
|---|---|---|---|---|---|---|---|
| o | o | o | o | x | x | o | |
| o | x | x | o | o | o | o | |
| o | x | x | o | x | x | o | |
| x | NA | NA | NA | o | x | o | |
| NA | x | x | NA | x | o | o | |
| o | o | o | o | o | o | o | |
| o | o | x | o | x | x | o | |
| o | o | o | o | o | o | o | |
| x | x | x | o | o | o | o | |
| o | o | o | o | x | x | o | |
| x | x | x | o | o | o | o | |
| o | o | o | o | o | o | o | |
| o | x | o | o | o | x | o | |
| x | o | o | o | o | x | o | |
| NA | NA | NA | NA | NA | o | o |
Disclaimer/Publisher’s Note: The statements, opinions and data contained in all publications are solely those of the individual author(s) and contributor(s) and not of MDPI and/or the editor(s). MDPI and/or the editor(s) disclaim responsibility for any injury to people or property resulting from any ideas, methods, instructions or products referred to in the content. |
© 2023 by the authors. Licensee MDPI, Basel, Switzerland. This article is an open access article distributed under the terms and conditions of the Creative Commons Attribution (CC BY) license (https://creativecommons.org/licenses/by/4.0/).
Share and Cite
Yu, S.; Park, Y. Robust and Efficient Authentication and Group–Proof Scheme Using Physical Unclonable Functions for Wearable Computing. Sensors 2023, 23, 5747. https://doi.org/10.3390/s23125747
Yu S, Park Y. Robust and Efficient Authentication and Group–Proof Scheme Using Physical Unclonable Functions for Wearable Computing. Sensors. 2023; 23(12):5747. https://doi.org/10.3390/s23125747
Chicago/Turabian StyleYu, Sungjin, and Youngho Park. 2023. "Robust and Efficient Authentication and Group–Proof Scheme Using Physical Unclonable Functions for Wearable Computing" Sensors 23, no. 12: 5747. https://doi.org/10.3390/s23125747
APA StyleYu, S., & Park, Y. (2023). Robust and Efficient Authentication and Group–Proof Scheme Using Physical Unclonable Functions for Wearable Computing. Sensors, 23(12), 5747. https://doi.org/10.3390/s23125747

