Active Learning Optimisation of Binary Coded Metasurface Consisting of Wideband Meta-Atoms
Abstract
1. Introduction
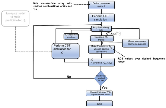
2. Methods
2.1. Active Learning
- Step 1—A model that can predict the value of the objective function at unseen data points based on available data with .
- Step 2—Choosing an acquisition function such that it provides a good decision-making step to direct the future sampling space in the voluminous solution space of the objective function.
- Expected improvement acquisition function—Expected improvement of the objective function is given by , and the data point for the following iteration is chosen as the one that results in the maximum expected improvement. Since is normally distributed with mean and standard deviation , the expected improvement can be written as in Equation (2).Note that and are the standard normal density and cumulative distribution functions.
- Knowledge gradient—In the presence of noise where values are not exactly known, is considered, thus making the new data point the one that results in the maximum improvement of in the next step (i.e., where the knowledge gradient as shown in Equation (3) is largest).
- Mean objective cost of uncertainty—The mean objective cost of uncertainty (MOCU) is given as in Equation (4) for each parameter value . The data point for the next iteration is chosen based on the one that reduces the MOCU the most.maximises the expected value of over the unknown parameters, , assuming we have a prior distribution for to allow us to evaluate the expected value. The new data point is given by Equation (5).
2.2. Developing the Machine Learning Model
2.2.1. Data Generation
2.2.2. Machine Learning Model Design
2.3. Active Learning Using Surrogate Model
| Algorithm 1 Active learning using surrogate model as the oracle |
|
2.4. Genetic Algorithm and Its Set-Up in This Work
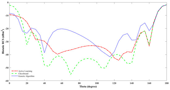
3. Results and Discussion
4. Fabrication and Measurement
5. Conclusions
Author Contributions
Funding
Data Availability Statement
Acknowledgments
Conflicts of Interest
References
- Liu, Y.; Zhang, X. Metamaterials: A new frontier of science and technology. Chem. Soc. Rev. 2011, 40, 2494–2507. [Google Scholar] [CrossRef]
- Sun, S.; He, Q.; Hao, J.; Xiao, S.; Zhou, L. Electromagnetic metasurfaces: Physics and applications. Adv. Opt. Photonics 2019, 11, 380. [Google Scholar] [CrossRef]
- Huang, S.; Xie, Z.; Chen, W.; Lei, J.; Wang, F.; Liu, K.; Li, L. Metasurface with multi-sized structure for multi-band coherent perfect absorption. Opt. Express 2018, 26, 7066. [Google Scholar] [CrossRef]
- Li, L.; Jun Cui, T.; Ji, W.; Liu, S.; Ding, J.; Wan, X.; Bo Li, Y.; Jiang, M.; Qiu, C.W.; Zhang, S. Electromagnetic reprogrammable coding-metasurface holograms. Nat. Commun. 2017, 8, 197. [Google Scholar] [CrossRef]
- Hsiao, H.H.; Chu, C.H.; Tsai, D.P. Fundamentals and Applications of Metasurfaces. Small Methods 2017, 1, 1600064. [Google Scholar] [CrossRef]
- Chen, J.; Cheng, Q.; Zhao, J.; Dong, D.S.; Cui, T.J. Reduction of Radar Cross Section based on a metasurface. Prog. Electromagn. Res. 2014, 146, 71–76. [Google Scholar] [CrossRef]
- Al-Nuaimi, M.K.; Whittow, W.G. Design of QR-Coded Metasurfaces for RCS Reduction at mmWave. IEEE Access 2022, 10, 66267–66272. [Google Scholar] [CrossRef]
- Zhou, Y.; Cao, X.Y.; Gao, J.; Li, S.; Liu, X. RCS reduction for grazing incidence based on coding metasurface. Electron. Lett. 2017, 53, 1381–1383. [Google Scholar] [CrossRef]
- Jafar-Zanjani, S.; Inampudi, S.; Mosallaei, H. Adaptive Genetic Algorithm for Optical Metasurfaces Design. Sci. Rep. 2018, 8, 11040. [Google Scholar] [CrossRef] [PubMed]
- Elsawy, M.M.; Lanteri, S.; Duvigneau, R.; Fan, J.A.; Genevet, P. Numerical Optimization Methods for Metasurfaces. Laser Photonics Rev. 2020, 14, 1900445. [Google Scholar] [CrossRef]
- Christiansen, R.E.; Sigmund, O. A tutorial for inverse design in photonics by topology optimization. arXiv 2020, arXiv:2008.11816. [Google Scholar] [CrossRef]
- Jensen, J.S.; Sigmund, O. Topology Optimization for Nano-Photonics. Laser Photonics Rev. 2011, 5, 308–321. [Google Scholar] [CrossRef]
- Zhu, X.; Shao, W.; Li, J.L.; Dong, Y.L. Design and Optimization of Low Rcs Patch Antennas Based on a Genetic Algorithm. Prog. Electromagn. Res. 2012, 122, 327–339. [Google Scholar] [CrossRef]
- Robinson, J.; Rahmat-Samii, Y. Particle swarm optimization in electromagnetics. IEEE Trans. Antennas Propag. 2004, 52, 397–407. [Google Scholar] [CrossRef]
- Bossard, J.A.; Lin, L.; Yun, S.; Liu, L.; Werner, D.H.; Mayer, T.S. Near-Ideal Optical Metamaterial Bandwidth. ACS Nano 2014, 8, 1517–1524. [Google Scholar] [CrossRef]
- Wu, W.; Dunlop, J.B.; Collocott, S.J. Design optimization of switched reluctance motor by electromagnetic and thermal finite element analysis. In Proceedings of the Intermag 2003—Program of the 2003 IEEE International Magnetics Conference, Boston, MA, USA, 3 March–3 April 2003; IEEE: Piscataway, NJ, USA, 2003; Volume 39, pp. 3334–3336. [Google Scholar] [CrossRef]
- Jiang, J.; Fan, J.A. Global optimization of dielectric metasurfaces using a physics-driven neural network. Nano Lett. 2019, 19, 5366–5372. [Google Scholar] [CrossRef]
- Kiarashinejad, Y.; Abdollahramezani, S.; Zandehshahvar, M.; Hemmatyar, O.; Adibi, A. Deep Learning Reveals Underlying Physics of Light-matter Interactions in Nanophotonic Devices. Adv. Theory Simul. 2019, 2, 1900088. [Google Scholar] [CrossRef]
- Nadell, C.C.; Huang, B.; Malof, J.M.; Padilla, W.J. Deep learning for accelerated all-dielectric metasurface design. Optics Express 2019, 27, 27523. [Google Scholar] [CrossRef]
- An, S.; Zheng, B.; Shalaginov, M.Y.; Tang, H.; Li, H.; Zhou, L.; Ding, J.; Agarwal, A.M.; Rivero-Baleine, C.; Kang, M.; et al. Deep learning modeling approach for metasurfaces with high degrees of freedom. Opt. Express 2020, 28, 31932. [Google Scholar] [CrossRef]
- da Silva Ferreira, A.; da Silva Santos, C.H.; Gonçalves, M.S.; Hernández Figueroa, H.E. Towards an integrated evolutionary strategy and artificial neural network computational tool for designing photonic coupler devices. Appl. Soft Comput. J. 2018, 65, 1–11. [Google Scholar] [CrossRef]
- Turduev, M.; Bor, E.; Latifoglu, C.; Giden, I.H.; Sinan Hanay, Y.; Kurt, H. Ultracompact Photonic Structure Design for Strong Light Confinement and Coupling Into Nanowaveguide. J. Light. Technol. 2018, 36, 2812–2819. [Google Scholar] [CrossRef]
- Xu, L.; Rahmani, M.; Ma, Y.; Smirnova, D.A.; Kamali, K.Z.; Deng, F.; Chiang, Y.K.; Huang, L.; Zhang, H.; Gould, S.; et al. Enhanced light-matter interactions in dielectric nanostructures via machine learning approach. arXiv 2019, arXiv:1912.10212. [Google Scholar] [CrossRef]
- Costa, F.; Monorchio, A.; Manara, G. Wideband Scattering Diffusion by using Diffraction of Periodic Surfaces and Optimized Unit Cell Geometries. Sci. Rep. 2016, 6, 25458. [Google Scholar] [CrossRef]
- Han, T.; Cao, X.Y.; Gao, J.; Zhao, Y.L.; Zhao, Y. A coding metasurface with properties of absorption and diffusion for RCS reduction. Prog. Electromagn. Res. C 2017, 75, 181–191. [Google Scholar] [CrossRef]
- Jidi, L.; Cao, X.; Tang, Y.; Wang, S.; Zhao, Y.; Zhu, X. A new coding metasurface for wideband RCS reduction. Radioengineering 2018, 27, 394–401. [Google Scholar] [CrossRef]
- Lookman, T.; Balachandran, P.V.; Xue, D.; Yuan, R. Active learning in materials science with emphasis on adaptive sampling using uncertainties for targeted design. NPJ Comput. Mater. 2019, 5, 21. [Google Scholar] [CrossRef]
- Jones, D.R.; Schonlau, M.; Welch, W.J. Efficient Global Optimization of Expensive Black-Box Functions. J. Glob. Optim. 1998, 13, 455–492. [Google Scholar] [CrossRef]
- Kusne, A.G.; Yu, H.; Wu, C.; Zhang, H.; Hattrick-Simpers, J.; DeCost, B.; Sarker, S.; Oses, C.; Toher, C.; Curtarolo, S.; et al. On-the-fly closed-loop materials discovery via Bayesian active learning. Nat. Commun. 2020, 11, 5966. [Google Scholar] [CrossRef]
- Schmidt, J.; Marques, M.R.; Botti, S.; Marques, M.A. Recent advances and applications of machine learning in solid-state materials science. NPJ Comput. Mater. 2019, 5, 83. [Google Scholar] [CrossRef]
- Budd, S.; Robinson, E.C.; Kainz, B. A survey on active learning and human-in-the-loop deep learning for medical image analysis. Med. Image Anal. 2021, 71, 102062. [Google Scholar] [CrossRef]
- De Angeli, K.; Gao, S.; Alawad, M.; Yoon, H.J.; Schaefferkoetter, N.; Wu, X.C.; Durbin, E.B.; Doherty, J.; Stroup, A.; Coyle, L.; et al. Deep active learning for classifying cancer pathology reports. BMC Bioinform. 2021, 22, 113. [Google Scholar] [CrossRef]
- El-Hasnony, I.M.; Elzeki, O.M.; Alshehri, A.; Salem, H. Multi-Label Active Learning-Based Machine Learning Model for Heart Disease Prediction. Sensors 2022, 22, 1184. [Google Scholar] [CrossRef]
- Zhang, J.; Gong, W.; Yue, X.; Shi, M.; Chen, L. Efficient reliability analysis using prediction-oriented active sparse polynomial chaos expansion. Reliab. Eng. Syst. Saf. 2022, 228, 108749. [Google Scholar] [CrossRef]
- Rubens, N.; Elahi, M.; Sugiyama, M.; Kaplan, D. Active Learning in Recommender Systems. In Recommender Systems Handbook; Ricci, F., Rokach, L., Shapira, B., Eds.; Springer: Boston, MA, USA, 2015; pp. 809–846. [Google Scholar] [CrossRef]
- Deisenroth, M.P.; Faisal, A.A.; Ong, C.S. Mathematics for Machine Learning; Cambridge University Press: Cambridge, MA, USA, 2020; pp. 533–540. [Google Scholar] [CrossRef]
- Kramer, O. Studies in Computational Intelligence 679 Genetic Algorithm Essentials; Springer: Berlin/Heidelberg, Germany, 2017; p. 92. [Google Scholar]
- Katoch, S.; Chauhan, S.S.; Kumar, V. A review on genetic algorithm: Past, present, and future. Multimed. Tools Appl. 2020, 80, 8091–8126. [Google Scholar] [CrossRef]
- Cui, T.J.; Qi, M.Q.; Wan, X.; Zhao, J.; Cheng, Q. Coding metamaterials, digital metamaterials and programmable metamaterials. Light 2014, 3, e213. [Google Scholar] [CrossRef]
- Ali, L.; Li, Q.; Khan, T.A.; Yi, J.; Chen, X. Wideband RCS reduction using coding diffusion metasurface. Materials 2019, 12, 2708. [Google Scholar] [CrossRef]
- Bai, G.D.; Cui, T.J. Representing Quantum Information with Digital Coding Metasurfaces. Adv. Sci. 2020, 7, 2001648. [Google Scholar] [CrossRef]









| Performance Metrics | Regressors | ||||
|---|---|---|---|---|---|
| Support Vector Regressor | Decision Tree | Random Forest | Gradient Boosting | Gaussian Process | |
| Mean Absolute Error | 0.6322 | 1.3728 | 0.8159 | 0.7813 | 0.5871 |
| Mean Squared Error | 0.9216 | 3.8664 | 1.3917 | 1.3830 | 0.8190 |
| R Score * | 0.9111 | 0.5321 | 0.8261 | 0.8269 | 0.9216 |
| Technique | Bandwidth | Scattering Field Lobes | Monostatic RCS Reduction (dBm) | Bistatic RCS Reduction at j = 0 & 150 (dBm) | Operating Bandwidth |
|---|---|---|---|---|---|
| Active learning designed metasurface | 95% | Multiple lobes | −11.2100 | −11.9500 & −48.0300 | 5–20 GHz |
| Genetic algorithm designed metasurface | 92% | Multiple lobes | −12.0800 | −9.8340 & −37.5600 | 5–20 GHz |
| Chessboard configuration | 26.67% | Two Lobes | −5.5138 | −5.5140 & −43.3500 | 5–9 GHz |
| Population Size | Computational Time (Minutes) | |
|---|---|---|
| Active Learning | Genetic Algorithm | |
| 23.29 | 0.09 | |
| 30.78 | 1.21 | |
| 32.23 | 89 | |
| 65 | 13260 | |
Disclaimer/Publisher’s Note: The statements, opinions and data contained in all publications are solely those of the individual author(s) and contributor(s) and not of MDPI and/or the editor(s). MDPI and/or the editor(s) disclaim responsibility for any injury to people or property resulting from any ideas, methods, instructions or products referred to in the content. |
© 2023 by the authors. Licensee MDPI, Basel, Switzerland. This article is an open access article distributed under the terms and conditions of the Creative Commons Attribution (CC BY) license (https://creativecommons.org/licenses/by/4.0/).
Share and Cite
Chittur Subramanianprasad, P.; Ma, Y.; Ihalage, A.A.; Hao, Y. Active Learning Optimisation of Binary Coded Metasurface Consisting of Wideband Meta-Atoms. Sensors 2023, 23, 5546. https://doi.org/10.3390/s23125546
Chittur Subramanianprasad P, Ma Y, Ihalage AA, Hao Y. Active Learning Optimisation of Binary Coded Metasurface Consisting of Wideband Meta-Atoms. Sensors. 2023; 23(12):5546. https://doi.org/10.3390/s23125546
Chicago/Turabian StyleChittur Subramanianprasad, Parvathy, Yihan Ma, Achintha Avin Ihalage, and Yang Hao. 2023. "Active Learning Optimisation of Binary Coded Metasurface Consisting of Wideband Meta-Atoms" Sensors 23, no. 12: 5546. https://doi.org/10.3390/s23125546
APA StyleChittur Subramanianprasad, P., Ma, Y., Ihalage, A. A., & Hao, Y. (2023). Active Learning Optimisation of Binary Coded Metasurface Consisting of Wideband Meta-Atoms. Sensors, 23(12), 5546. https://doi.org/10.3390/s23125546

