Assessment for Different Neural Networks with FeatureSelection in Classification Issue
Abstract
:1. Introduction
1.1. General Description to the Relative Works
1.2. Contributions and Organization of this Article
- I.
- Solving the inappropriate problem of huge datasets with high-dimensional Neural Networks adopts traditional FS.
- II.
- The CC assignment scheme developed with the basis of theoretical jpdf and mpdf formulas for facilitating the traditional FS method.
- III.
- Proposing a rule of CC assignment which is exemplified in Section 3 with different kinds of NN frameworks for increasing the validation to the FS characteristics.
- IV.
- Certificating the effectiveness of the proposed ways and increasing the benefits of FS categories by the deployment of three conventional frameworks, AlexNet, GoogLeNet, and ResNet101 which are based on the CNN model.
- V.
- Most of the results in performance are evaluated by employing many remarkable algorithms and tools and are finally compared with existing publications.
2. FS Issues
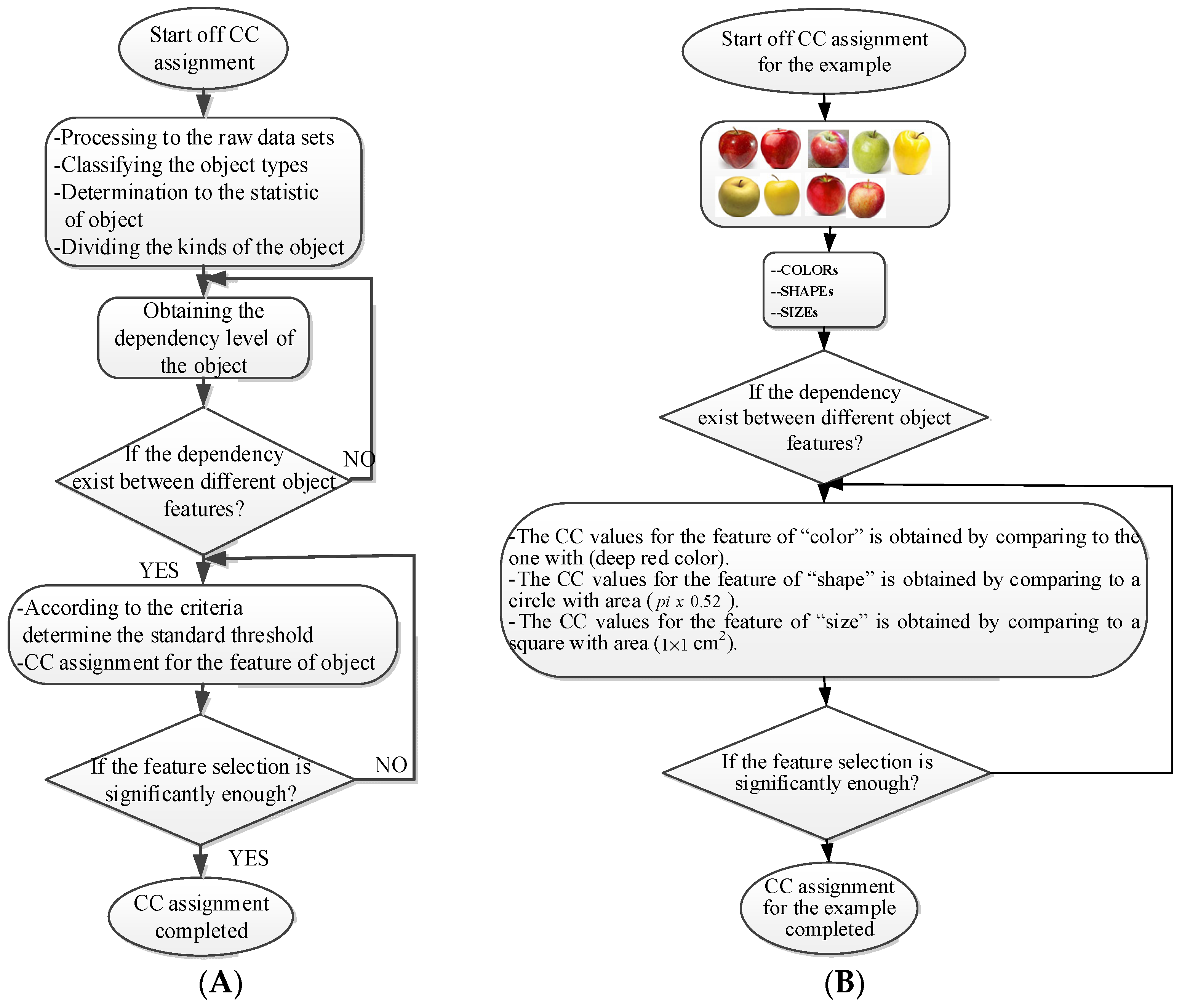
3. The CC Assignment Scheme
3.1. CC Assignment Algorithm Establishment
3.2. Feature Extraction Algorithm and CC Assignment Scheme
- The colored fruit images are separated into three RGB components (Red, Green, and Blue).
- Three levels of the SVD (singular value decomposition) are repeatedly separated for each of the RGB color fruit image components.
- Three CC levels are applied to the resulting sub-bands to obtain their respective correlated coefficient matrices.
- The SVD is performed on the approximation and all detailed components of the third level coefficients of each colored fruit image RGB component.
- RGB component matrices of the colored fruit image are computed.
- After the three extracted fused colored fruit images, an encrypted and fused fruit image is obtained, repeatedly.
- Correlation amongst the extracted fused and original images is estimated.
- Correlation amongst the extracted three gray-scale fruits and original images is estimated. The high values mean the presence of the fruit with good quality.
4. Results and Discussions
4.1. The Deployment of Experiments
4.2. Introduction to the Adopted NN Models
4.3. The Results and Discussion
| Algorithm 1 A Brief Pseudo Code Function for the NN Training | |
| 1: | ////Output |
| 2: | function [imds,layers,options] = Experiment1_setup1(params) |
| 3: | /////Load Image Data |
| 4: | dataFolder |
| 5: | fullfile(‘C:\Users\H738\Desktop\XXXS\Experiment1\CH7_1\TEST’); |
| 6: | imds = imageDatastore(dataFolder, … |
| 7: | if ‘IncludeSubfolders’,true, … |
| 8: | ‘LabelSource’,‘foldernames’); |
| 9: | numTrainingFiles = 0.1; |
| 10: | [imds,imdsValidation] = splitEachLabel(imds,numTrainingFiles); |
| 11: | endif |
| 12: | ////Define Network Architecture |
| 13: | switch params.Network |
| 14: | case “alexnet” |
| 15: | load(‘AlexNet’,’layers_1’) |
| 16: | ///parameters announce |
| 18: | (inputSize; imds; imdsValidation;imdsValidation); |
| 19: | layers = layers_1; |
| 20: | case“googlenet” |
| 21: | load(‘GoogLeNet’,’lgraph_1’) |
| 22: | ///parameters announce |
| 23: | (inputSize; imds; imdsValidation;imdsValidation);; |
| 24: | layers = lgraph_1; |
| 25: | case“resnet101” |
| 26: | load(‘Resnet101’,’lgraph_2’) |
| 27: | ///parameters announce |
| 28: | (inputSize; imds; imdsValidation;imdsValidation);; |
| 29: | layers = lgraph_2; |
| 30: | otherwise |
| 31: | msg = [‘Undefined network selection.’ … |
| 32: | ‘Options are “default” and “googlenet” and “resnet101”.’]; |
| 33: | error(msg); |
| 34: | end |
| 35: | ///Specify Training Options |
| 36: | options = trainingOptions(params.Solver, … |
| 37: | ‘MiniBatchSize’,2280, … |
| 38: | ‘MaxEpochs’,50, … |
| 39: | ‘InitialLearnRate’,1 × 104, … |
| 40: | ‘Shuffle’,’every-epoch’, … |
| 41: | ‘ValidationData’,imdsValidation, … |
| 42: | ‘ValidationFrequency’,5, … |
| 43: | ‘ExecutionEnvironment’,“cpu”,… |
| ‘Verbose’,true, … | |
| ‘plots’,‘training-progress’); | |
- A.
- The characteristics of each tested fruit can be accurately recognized if the feature is determined with FS.
- B.
- It is known that the results from the testing activity have the higher probability occurred both at the GoogLeNet and ResNet101 frameworks. This especially happens in GoogLenet. This phenomenon copes with that previously discussed in the validation procedure. That is, let us recall the validation activity mentioned previously with a significant accuracy rate when the Google Net model is applied.
- C.
- The CC exists between the selective features and is certainly able to play as a critical parameter that affects the recognition accuracy rate with NN computing.
5. Conclusions
Author Contributions
Funding
Institutional Review Board Statement
Informed Consent Statement
Data Availability Statement
Conflicts of Interest
References
- Stańczyk, U.; Jain, L.C. Feature Selection for Data and Pattern Recognition: An Introduction. In Feature Selection for Data and Pattern Recognition; Studies in Computational Intelligence; Stańczyk, U., Jain, L., Eds.; Springer: Berlin/Heidelberg, Germany, 2015; Volume 584. [Google Scholar] [CrossRef]
- Marti-Puig, P.; Blanco, M.A.; Cárdenas, J.J.; Cusidó, J.; Solé-Casals, J. Feature Selection Algorithms for Wind Turbine Failure Prediction. Energies 2019, 12, 453. [Google Scholar] [CrossRef] [Green Version]
- Le, E.-T.; Kokkinos, I.; Mitra, N.J. Going Deeper with Lean Point Networks. In Proceedings of the 2020 IEEE/CVF Conference on Computer Vision and Pattern Recognition (CVPR), Addis Ababa, Ethiopia, 26 April–1 May 2020; pp. 9500–9509. [Google Scholar]
- Szegedy, C.; Liu, W.; Jia, Y.; Sermanet, P.; Reed, S.; Anguelov, D.; Erhan, D.; Vanhoucke, V.; Rabinovich, A. Going deeper with convolutions. In Proceedings of the 2015 IEEE Conference on Computer Vision and Pattern Recognition (CVPR), Boston, MA, USA, 7–12 June 2015; pp. 1–9. [Google Scholar]
- Zhang, B.; Zhao, S.; Zhang, R. Towards Adaptive Semantic Segmentation by Progressive Feature Refinement. In Proceedings of the 2020 IEEE International Conference on Image Processing (ICIP), Abu Dhabi, United Arab Emirates, 25–28 October 2020; pp. 2221–2225. [Google Scholar]
- Guha, R.; Ghosh, K.K.; Bhowmik, S.; Sarkar, R. Mutually Informed Correlation Coefficient (MICC)—A New Filter Based Feature Selection Method. In Proceedings of the 2020 IEEE Calcutta Conference (CALCON), Kolkata, India, 28–29 February 2020; pp. 54–58. [Google Scholar]
- Fanaee, T.H.; Thoresen, M. Performance evaluation of methods for integrative dimension reduction. Inf. Sci. 2019, 493, 105–119. [Google Scholar] [CrossRef]
- Zhang, L.; Chen, X. Feature Selection Methods Based on Symmetric Uncertainty Coefficients and Independent Classification Information. IEEE Access 2021, 9, 13845–13856. [Google Scholar] [CrossRef]
- Arı, B.; Arı, A.; Şengür, A.; Tuncer, S.A. Classification of Apricot Leaves with Extreme Learning Machines Using Deep Features. In Proceedings of the 2019 1st International Informatics and Software Engineering Conference (UBMYK), Ankara, Turkey, 6–7 November 2019; pp. 1–5. [Google Scholar]
- Islam, M.; Laskar, R.H. Geometric distortion correction based robust watermarking scheme in LWT-SVD domain with digital watermark extraction using SVM. Multimed. Tools Appl. 2018, 77, 14407–14434. [Google Scholar] [CrossRef]
- Yan, Q.; Yang, B.; Wang, W.; Wang, B.; Chen, P.; Zhang, J. Apple Leaf Diseases Recognition Based on an Improved Convolutional Neural Network. Sensors 2020, 20, 3535. [Google Scholar] [CrossRef] [PubMed]
- Dandil, E.; Polattimur, R. Dog Behavior Recognition and Tracking Based on Faster R-CNN. J. Fac. Eng. Archit. Gazi Univ. 2020, 35, 819–834. [Google Scholar]
- David, H.A. Order Statistics; John Wiley & Sons: New York, NY, USA, 1981. [Google Scholar]
- Chiou, J.-C. Comparison of Diversity Combining Technologies in the Nakagami-m Fading Channels. Ph.D. Thesis, Defense University, Taoyuan, Taiwan, May 2000. [Google Scholar]
- Bhuyan, H.K.; Chakraborty, C.; Pani, S.K.; Ravi, V. Feature and Sub feature Selection for Classification Using Correlation Coefficient and Fuzzy Model. IEEE Trans. Eng. Manag. 2021, 1–15. [Google Scholar] [CrossRef]
- Li, Z.; Bors, A.G. Selection of Robust and Relevant Features for 3-D Steganalysis. IEEE Trans. Cybern. 2020, 50, 1989–2001. [Google Scholar] [CrossRef] [Green Version]
- Xue, B.; Zhang, M.; Browne, W.N.; Yao, X. A Survey on Evolutionary Computation Approaches to Feature Selection. IEEE Trans. Evol. Comput. 2016, 20, 606–626. [Google Scholar] [CrossRef] [Green Version]
- Panigrahy, P.S.; Konar, P.; Chattopadhyay, P. Application of Data Mining in Fault Diagnosis of Induction Motor. In Proceedings of the IEEE First International Conference on Control Measurement and Instrumentation (CMI), Kolkata, India, 8–10 January 2016; pp. 274–278. [Google Scholar]
- Lazar, C.; Taminau, J.; Meganck, S.; Steenhoff, D.; Coletta, A.; Molter, C.; de Schaetzen, V.; Duque, R.; Bersini, H.; Nowe, A. A Survey on Filter Techniques for Feature Selection in Gene Expression Microarray Analysis. IEEE ACM Trans. Comput. Biol. Bioinform. 2012, 9, 1106–1119. [Google Scholar] [CrossRef]
- Thaseen, S.; Kumar, C.A. Intrusion Detection Model Using Fusion of Chi-square Feature Selection and Multi Class SVM. J. King Saud Univ. Comput. Inf. Sci. 2017, 29, 462–472. [Google Scholar]
- Yan, L.; He, Y.; Qin, L.; Wu, C.; Zhu, D.; Ran, B. A Novel Feature Extraction Model for Traffic Injury Severity and Its Application to Fatality Analysis Reporting System Data Analysis. Sci. Prog. 2020, 103, 1–23. [Google Scholar] [CrossRef] [PubMed]
- Parlak, B.; Uysal, A.K. The Effects of Globalization Techniques on Feature Selection for Text Classification. J. Inf. Sci. 2021, 47, 727–739. [Google Scholar] [CrossRef]
- Wang, F.; Gong, W.; Liu, J.; Wu, K. Channel Selective Activity Recognition with WiFi: A Deep Learning Approach Exploring Wideband Information. IEEE Trans. Netw. Sci. Eng. 2020, 7, 181–192. [Google Scholar] [CrossRef]
- Tawfik, N.; Elnemr, H.A.; Fakhr, M. Hybrid Pixel-feature Fusion System for Multimodal Medical Images. J. Ambient. Intell. Human Comput. 2021, 12, 6001–6018. [Google Scholar] [CrossRef]
- Ashiba, H.I.; Mansour, H.M.; Ahmed, H.M. Enhancement of Infrared Images Based on Efficient Histogram Processing. Wirel. Pers. 2018, 99, 619–636. [Google Scholar] [CrossRef]
- Duan, J.; Shi, T.; Zhou, H. A Novel ResNet-Based Model Structure and Its Applications in Machine Health Monitoring. J. Vib. Control. 2021, 27, 1036–1050. [Google Scholar] [CrossRef]
- El-Shafai, W.; El-Rabaie, E.S.M.; El-Halawany, M.; El-Samie, F.E.A. Efficient multi-level security for robust 3D color-plus-depth HEVC. Multimed. Tools Appl. 2018, 77, 30911–30937. [Google Scholar] [CrossRef]
- Anagnostis, A.; Asiminari, G.; Papageorgiou, E.; Bochtis, D. A Convolutional Neural Networks Based Method for Anthracnose Infected Walnut Tree Leaves Identification. Appl. Sci. 2020, 10, 469. [Google Scholar] [CrossRef] [Green Version]
- Krizhevsky, A.; Sutskever, I.; Hinton, G.E. ImageNet Classification with Deep Convolutional Neural Networks. Commun. ACM 2017, 60, 1097–1105. [Google Scholar] [CrossRef]
- Fruits 360. Available online: https://www.kaggle.com/moltean/fruits (accessed on 18 May 2020).
- Altuntaş, Y.; Cömert, Z.; Kocamaz, A.F. Identification of Haploid and Diploid Maize Seeds Using Convolutional Neural Networks and a Transfer Learning Approach. Comput. Electron. Agric. 2019, 163, 104874. [Google Scholar] [CrossRef]
- Kausar, A.; Sharif, M.; Park, J.H.; Shin, D.R. Pure-CNN: A Framework for Fruit Images Classification. In Proceedings of the 2018 International Conference on Computational Science and Computational Intelligence (CSCI), Las Vegas, NV, USA, 12–14 December 2018; pp. 404–409. [Google Scholar]









| Name of Apples | Apple Red 1 | Apple Red 2 | Apple Pink Lady | Apple Granny Smith | Apple Golden 3 | Apple Golden 2 | Apple Golden 1 | Apple Crimson Snow | Apple Braeburn | |
|---|---|---|---|---|---|---|---|---|---|---|
| Photos | ![]() | ![]() | ![]() | ![]() | ![]() | ![]() | ![]() | ![]() | ![]() | |
| CC VALUEs (ρ) | C O L O R s | The CC values for the feature of “color” is obtained by comparing to the one with (deep red color). | ||||||||
| 0.9 ± 0.05 | 0.9 ± 0.05 | 0.8 ± 0.05 | 0.1 ± 0.05 | 0.1 ± 0.05 | 0.1 ± 0.05 | 0.1 ± 0.05 | 0.8 ± 0.05 | 0.6 ± 0.05 | ||
| S H A P E s | The CC values for the feature of “shape” is obtained by comparing to a circle with area (π × 0.52). | |||||||||
| 0.7 ± 0.05 | 0.9 ± 0.05 | 0.8 ± 0.05 | 0.7 ± 0.05 | 0.4 ± 0.05 | 0.8 ± 0.05 | 0.5 ± 0.05 | 0.8 ± 0.05 | 0.7 ± 0.05 | ||
| S I Z E | The CC values for the feature of “size” is obtained by comparing to a square with area (1 × 1 cm2). | |||||||||
| 0.7 ± 0.05 | 0.9 ± 0.05 | 0.7 ± 0.05 | 0.8 ± 0.05 | 0.8 ± 0.05 | 0.7 ± 0.05 | 0.9 ± 0.05 | 0.9 ± 0.05 | 0.9 ± 0.05 | ||
| Network | Elapsed Time | Solver | Accuracy Rate % | Training Loss | Validation Accuracy% | Validation Loss | Ratio of Test-to-Training Data |
|---|---|---|---|---|---|---|---|
| AlexNet | 34 min | Sgdm | 40.87 | 1.63 | 53.59 | 1.99 | 3:7 |
| 56 min | 30.75 | 1.94 | 50.59 | 1.92 | 7:3 | ||
| GoogLeNet | 4 h 25 min | Sgdm | 88.20 | 0.37 | 68.25 | 0.87 | 7:3 |
| ResNet101 | 3 h 50 min | Sgdm | 98.40 | 0.11 | 61.70 | 1.21 | 7:3 |
| AlexNet | 35 min | Rmspron | 80.70 | 0.58 | 70.15 | 0.99 | 3:7 |
| 49 min | 40.00 | 1.64 | 59.49 | 1.65 | 7:3 | ||
| GoogLeNet | 3 h 51 min | Rmspron | 99.00 | 0.00 | 84.82 | 0.46 | 7:3 |
| ResNet101 | 23 h 12 min | Rmspron | 98.20 | 1.37 | 87.44 | 0.35 | 7:3 |
| AlexNet | 32 min | Adam | 69.92 | 0.87 | 53.94 | 1.67 | 3:7 |
| 1 h 7 min | 45.97 | 1.75 | 65.91 | 1.42 | 7:3 | ||
| GoogLeNet | 5 h 40 min | Adam | 99.80 | 0.01 | 92.34 | 0.22 | 7:3 |
| ResNet101 | 23 h 51 min | Adam | 97.60 | 2.15 | 90.13 | 0.32 | 7:3 |
| Dataset | NN Framework | Methods | Conditions | Classification Accuracy | |
|---|---|---|---|---|---|
| [32] | Fruits-360 (Apple) | Pure-CNN | Non FS | 7 convolutional layers | 98.88% |
| Proposed | Fruits-360 (Apple) | ResNet101 (CNN-based) | With CC assignment | CC-Assignment | May over 99% |
| Neural Network | Solver | Color (Red) | Appearance | Size | With/Without Feature Selection (FS/NFS) | |||||||||||
|---|---|---|---|---|---|---|---|---|---|---|---|---|---|---|---|---|
| Dark | Med. | Light | Smooth | Little | Rough | Large | Med. | Small | NFS Accuracy Rate % | FS Accuracy Rate % | ||||||
| Accuracy Rate % | Sample Size | |||||||||||||||
| 100 | 1000 | 2000 | 100 | 1000 | 2000 | |||||||||||
| Alexnet | Sgdm | 71.0 | 84.0 | 710. | 41.0 | 70.0 | 40.0 | 54.0 | 55.0 | 40.0 | 30 | 83 | 68 | 10 | 43 | 42 |
| Rmspron | 88.0 | 70.0 | 88.0 | 40.0 | 55.0 | 33.0 | 33.0 | 54.0 | 40.0 | 30 | 48 | 94 | 30 | 33 | 49 | |
| Adam | 85.0 | 88.0 | 95.0 | 51.0 | 43.5 | 96.0 | 94.0 | 52.0 | 58.0 | 30 | 74 | 87 | 30 | 46 | 41 | |
| GoogLenet | Sgdm | 88.0 | 85.0 | 88.0 | 88.0 | 33.0 | 33.0 | 33.0 | 33.0 | 33.0 | 99 | 99 | 99 | 91 | 90 | 91 |
| Rmspron | 96.0 | 99.0 | 98.0 | 94.6 | 66.0 | 45.0 | 90.0 | 44.7 | 97.0 | 99 | 99 | 99 | 92 | 90 | 92 | |
| Adam | 65.0 | 99.0 | 97.0 | 95.0 | 64.0 | 66.0 | 97.0 | 85.0 | 55.0 | 99 | 99 | 99 | 87 | 90 | 87 | |
| Resnet101 | Sgdm | 99.0 | 99.0 | 99.0 | 99.0 | 99.0 | 37.0 | 41.0 | 33.0 | 33.0 | 99 | 99 | 99 | 90 | 99 | 99 |
| Rmspron | 99.0 | 98.0 | 98.0 | 99.0 | 99.0 | 41.0 | 46.0 | 57.0 | 47.0 | 99 | 99 | 99 | 90 | 99 | 99 | |
| Adam | 99.0 | 99.0 | 99.0 | 99.0 | 99.0 | 33.0 | 33.0 | 34.0 | 51.0 | 99 | 98 | 98 | 89 | 88 | 80 | |
| Neural Network | Solver | Color (Red) | Shape | Size | With/Without Feature Selection (FS/NFS) | |||||||||||
|---|---|---|---|---|---|---|---|---|---|---|---|---|---|---|---|---|
| Dark | Med. | Light | Smooth | Little | Rough | Large | Med. | Small | NFS Accuracy Rate % | FS Accuracy Rate % | ||||||
| Accuracy Rate % | Sample Size | |||||||||||||||
| 100 | 1000 | 2000 | 100 | 1000 | 2000 | |||||||||||
| Alexnet | Sgdm | 33.0 | 33.0 | 33.0 | 33.0 | 33.0 | 33.0 | 33.0 | 33.0 | 33.0 | 13 | 83 | 83 | 49 | 72 | 80 |
| Rmspron | 33.0 | 42.0 | 33.0 | 33.0 | 45.0 | 33.0 | 33.0 | 54.0 | 40.0 | 52 | 48 | 48 | 60 | 75 | 61 | |
| Adam | 50.0 | 42.5 | 95.0 | 58.0 | 43.5 | 96.0 | 94.0 | 52.0 | 58.0 | 43 | 74 | 74 | 79 | 75 | 76 | |
| GoogLeNet | Sgdm | 34.0 | 33.0 | 33.0 | 34.0 | 33.0 | 33.0 | 33.0 | 33.0 | 33.0 | 84 | 91 | 88 | 80 | 81 | 83 |
| Rmspron | 96.0 | 37.0 | 59.0 | 94.6 | 66.0 | 45.0 | 90.0 | 44.7 | 97.0 | 90 | 91 | 87 | 81 | 81 | 81 | |
| Adam | 65.0 | 55.0 | 58.0 | 65.0 | 64.0 | 66.0 | 97.0 | 85.0 | 55.0 | 88 | 91 | 93 | 80 | 80 | 81 | |
| Resnet101 | Sgdm | 58.0 | 33.0 | 33.0 | 45.0 | 36.0 | 37.0 | 41.0 | 33.0 | 33.0 | 47 | 50 | 50 | 67 | 66 | 67 |
| Rmspron | 37.0 | 57.0 | 45.0 | 37.0 | 45.0 | 41.0 | 46.0 | 57.0 | 47.0 | 93 | 94 | 94 | 89 | 75 | 81 | |
| Adam | 33.0 | 33.0 | 58.0 | 33.0 | 33.0 | 33.0 | 33.0 | 34.0 | 51.0 | 99 | 98 | 98 | 89 | 88 | 80 | |
| NN | Solver | ||
|---|---|---|---|
| Sgdm | Rmspron | Adam | |
| AlexNet | ![]() | ![]() | ![]() |
| GoogLeNet | ![]() | ![]() | ![]() |
| ResNet101 | ![]() | ![]() | ![]() |
Publisher’s Note: MDPI stays neutral with regard to jurisdictional claims in published maps and institutional affiliations. |
© 2022 by the authors. Licensee MDPI, Basel, Switzerland. This article is an open access article distributed under the terms and conditions of the Creative Commons Attribution (CC BY) license (https://creativecommons.org/licenses/by/4.0/).
Share and Cite
Chen, J.I.-Z.; Pi, C.-S. Assessment for Different Neural Networks with FeatureSelection in Classification Issue. Sensors 2022, 22, 3099. https://doi.org/10.3390/s22083099
Chen JI-Z, Pi C-S. Assessment for Different Neural Networks with FeatureSelection in Classification Issue. Sensors. 2022; 22(8):3099. https://doi.org/10.3390/s22083099
Chicago/Turabian StyleChen, Joy Iong-Zong, and Chung-Sheng Pi. 2022. "Assessment for Different Neural Networks with FeatureSelection in Classification Issue" Sensors 22, no. 8: 3099. https://doi.org/10.3390/s22083099
APA StyleChen, J. I.-Z., & Pi, C.-S. (2022). Assessment for Different Neural Networks with FeatureSelection in Classification Issue. Sensors, 22(8), 3099. https://doi.org/10.3390/s22083099



















