A New Digital Platform for Collecting Measurement Data from the Novel Imaging Sensors in Urology
Abstract
:1. Introduction
Tomography Sensor Models Description
- -
- Architectural proposition and implementation of a PAC system that reflects the IoT concept and enables automatic diagnosis based on the fusion of images of non-invasive medical measurements;
- -
- The proposition of technical stack that provides critical functionality based on specialist requirements and architectural assumptions;
- -
- Data model design for UT and EIT fusion images collection;
- -
- Message brokers performance analysis.
2. The Concept of UT and EIT Measurement Platform
2.1. Architecture and Technical Stack
2.2. Database Model
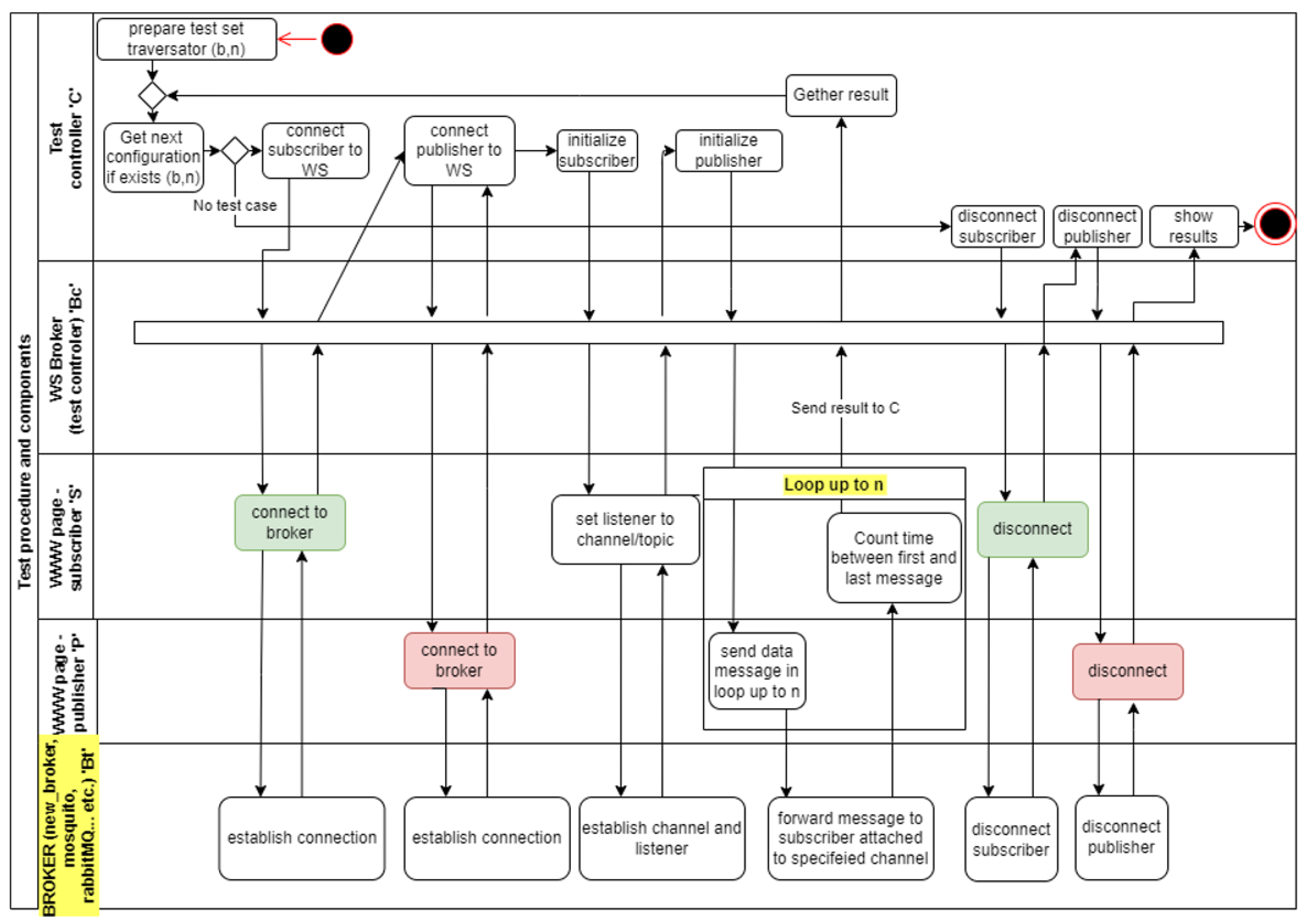
3. Experiments and Results
4. Conclusions
Author Contributions
Funding
Institutional Review Board Statement
Informed Consent Statement
Data Availability Statement
Conflicts of Interest
References
- Gray, M.C.; Zillioux, J.M.; Varda, B.; AnthonyHerndon, C.D.; Kurtz, M.P.; Chow, J.S.; Kern, N.G. Assessment of urinary tract dilation grading amongst pediatric urologists. J. Pediatr. Urol. 2020, 16, 457.e1–457.e6. [Google Scholar] [CrossRef] [PubMed]
- Han, M.; Kim, H.G.; Lee, J.-D.; Park, S.Y.; Sur, Y.K. Conversion and reliability of two urological grading systems in infants: The Society for Fetal Urology and the urinary tract dilatation classifications system. Pediatr. Radiol. 2017, 47, 65–73. [Google Scholar] [CrossRef] [PubMed]
- Garcia-Roig, M.; Travers, C.; McCracken, C.E.; Kirsch, A.J. National trends in the management of primary vesicoureteral reflux in children. J. Urol. 2018, 199, 287–293. [Google Scholar] [CrossRef]
- Rymarczyk, T.; Kosior, A.; Tchórzewski, P.; Vejar, A. Image reconstruction in electrical impedance tomography using a reconfigurable FPGA system. J. Phys. Conf. Ser. 2021, 1782, 012033. [Google Scholar] [CrossRef]
- Rymarczyk, T. Tomographic Imaging in Environmental, Industrial and Medical Applications; Innovatio Press Publishing House University of Economics and Innovation in Lublin: Lublin, Poland, 2019. [Google Scholar]
- Wójcik, D.; Rymarczyk, T.; Kozłowski, E.; Gołabek, M.; Guzik, M. Ultrasound Tomography for Monitoring the Lower Urinary Tract. In Proceedings of the 19th ACM Conference on Embedded Networked Sensor Systems, Coimbra, Portugal, 15–17 November 2021; pp. 388–390. [Google Scholar] [CrossRef]
- Wieczorek, A. PACS—System do archiwizacjii dystrybucji obrazów medycznych: Co warto o nim wiedzieć? Inżynier Fiz. Med. 2012, 1, 126–127. [Google Scholar]
- Alhajeri, M.; Shah, S.G.S. Limitations in and solutions for improving the functionality of picture archiving and communication system: An exploratory study of PACS professionals’ perspectives. J. Digit. Imaging 2019, 32, 54–67. [Google Scholar] [CrossRef]
- Warwick, K. Neuroengineering and neuroprosthetics. Brain Neurosci. Adv. 2018, 2, 239821281881749. [Google Scholar] [CrossRef] [PubMed]
- Al-Khafajiy, M.; Baker, T.; Asim, M.; Guo, Z.; Ranjan, R.; Longo, A.; Puthal, D.; Taylor, M. COMITMENT: A Fog Computing Trust Management Approach. J. Parallel Distrib. Comput. 2020, 137, 1–16. [Google Scholar] [CrossRef]
- Baker, T.; Asim, M.; MacDermott, Á.; Iqbal, F.; Kamoun, F.; Shah, B.; Alfandi, O.; Hammoudeh, M. A Secure Fog-Based Platform for SCADA-Based IoT Critical Infrastructure. Softw. Pract. Exp. 2020, 50, 503–518. [Google Scholar] [CrossRef]
- Newman, S. Building Microservices: Designing Fine-Grained Systems; O’Reilly Media: Sebastopol, CA, USA, 2015. [Google Scholar]
- Wolff, E. Microservices: Flexible Software Architecture; Addison-Wesley Professional: Boston, MA, USA, 2016. [Google Scholar]
- Pautasso, C.; Zimmermann, O.; Amundsen, M.; Lewis, J.; Josuttis, N. Microservices in practice, Part 1: Reality check and service design. IEEE Softw. 2017, 34, 91–98. [Google Scholar] [CrossRef]
- Hasan, M.; Hossain, E.; Niyato, D. Microservices: Architecting for continuous delivery and devops. In Proceedings of the 2018 IEEE International Conference on Software Architecture (ICSA), Seattle, WA, USA, 30 April–4 May 2018; pp. 86–93. [Google Scholar] [CrossRef]
- Hasan, M.; Hossain, E.; Niyato, D. Random access for machine-to-machine communication in LTE-advanced networks: Issues and approaches. IEEE Commun. Mag. 2013, 51, 86–93. [Google Scholar] [CrossRef]
- Richardson, C. Microservices Patterns Video Edition; Manning Publications: Shelter Island, NY, USA, 2018. [Google Scholar]
- Dragoni, N.; Lanese, I.; Larsen, S.T.; Mazzara, M.; Mustafin, R.; Safina, L. Microservices: How to Make Your Application Scale; Springer: Cham, Switzerland, 2018; pp. 95–104. [Google Scholar]
- Knoche, H.; Hasselbring, W. Drivers and barriers for microservice adoption—A survey among professionals in Germany. Enterp. Model. Inf. Syst. Archit. 2019, 14, 1–35. [Google Scholar] [CrossRef]
- Taibi, D.; Lenarduzzi, V.; Pahl, C.; Janes, A. Microservices in agile software development. In Proceedings of the XP2017 Scientific Workshops, Cologne, Germany, 22–26 May 2017; pp. 1–5. [Google Scholar] [CrossRef]
- Chen, L.; Babar, M.A. Towards an evidence-based understanding of emergence of architecture through continuous refactoring in agile software development. In Proceedings of the 2014 IEEE/IFIP Conference on Software Architecture, Sydney, Australia, 7–11 April 2014; pp. 195–204. [Google Scholar] [CrossRef]
- Balalaie, A.; Heydarnoori, A.; Jamshidi, P. Microservices architecture enables devops: Migration to a cloud-native architecture. IEEE Softw. 2016, 33, 42–52. [Google Scholar] [CrossRef] [Green Version]
- Lanza, M.; Ducasse, S. Understanding software evolution using a combination of software visualization and software metrics. L Objet. 2002, 8, 135–149. [Google Scholar] [CrossRef] [Green Version]
- Löwy, J. Righting Software: A Method for System and Project Design; Addison-Wesley Professional: Boston, MA, USA, 2019. [Google Scholar]
- Wolff, E. Microservices—A Practical Guide: Principles, Concepts, And Recipes; On-Demand Publishing: Scotts Valley, CA, USA, 2018; ISBN 1717075908. [Google Scholar]
- Islam, J. Container-Based Microservice Architecture For Local Iot Services. Master’s Thesis, University of Oulu, Oulu, Finland, 2019. [Google Scholar]
- AWS IoT Core Developer Guide Demonstrate MQTT message communication with the AWS IoT Device Client, Amazon Web Services, Inc. Available online: https://docs.aws.amazon.com/iot/latest/developerguide/what-is-aws-iot.html (accessed on 3 January 2022).
- DICOM Web Viewer. Available online: https://github.com/ivmartel/dwv (accessed on 24 September 2021).
- HL7 Reference Information Model. Available online: http://www.hl7.org/implement/standards/rim.cfm (accessed on 12 October 2021).








| Nr. | Stack Element | Name | Version |
|---|---|---|---|
| 1 | Operating system | Windows/Linux | - |
| 2 | Runtime environment | Java JDK | 16.0.1 |
| 3 | IoC, Java Persistence API | Spring | 4.2.3.RELEASE |
| 4 | Object–relational mapping | Hibernate | 4.3.6.Final |
| 5 | Application container | Tomcat | 9.0 |
| 6 | Database | PostgreSQL | 13 |
| 7 | Database administration tool | PGAdmin | 4.13 |
| 8 | Databse structure management tool | Liquibase | 3.4.2 |
| 9 | Message broker | NewBroker/Mosquitto | 2.0.11 |
| 10 | Communication data format | JSON | - |
| 11 | Frontend libraries (javascript) | jquery | 1.1.0 |
| angular | 1.5.8 | ||
| angular material | 1.1.0 | ||
| 12 | Dicom files visualisation (DWV) | dwv.min.js |
| Tag | VR | Value Length | Value | ||
|---|---|---|---|---|---|
| Group Number (16-bit unsigned integer) | Element Number (16-bit unsigned integer) | VR (2 single byte characters) | Reserved (set to 0000 h) | 32-but unsigned integer | Even number of bytes containing the Data Element Value encoded according to the VR |
| 2 bytes | 2 bytes | 2 bytes | 2 bytes | 4 bytes | Length specified in ‘value length’ |
Publisher’s Note: MDPI stays neutral with regard to jurisdictional claims in published maps and institutional affiliations. |
© 2022 by the authors. Licensee MDPI, Basel, Switzerland. This article is an open access article distributed under the terms and conditions of the Creative Commons Attribution (CC BY) license (https://creativecommons.org/licenses/by/4.0/).
Share and Cite
Rybak, G.; Strzecha, K.; Krakós, M. A New Digital Platform for Collecting Measurement Data from the Novel Imaging Sensors in Urology. Sensors 2022, 22, 1539. https://doi.org/10.3390/s22041539
Rybak G, Strzecha K, Krakós M. A New Digital Platform for Collecting Measurement Data from the Novel Imaging Sensors in Urology. Sensors. 2022; 22(4):1539. https://doi.org/10.3390/s22041539
Chicago/Turabian StyleRybak, Grzegorz, Krzysztof Strzecha, and Marek Krakós. 2022. "A New Digital Platform for Collecting Measurement Data from the Novel Imaging Sensors in Urology" Sensors 22, no. 4: 1539. https://doi.org/10.3390/s22041539
APA StyleRybak, G., Strzecha, K., & Krakós, M. (2022). A New Digital Platform for Collecting Measurement Data from the Novel Imaging Sensors in Urology. Sensors, 22(4), 1539. https://doi.org/10.3390/s22041539

