Energy Internet Opportunities in Distributed Peer-to-Peer Energy Trading Reveal by Blockchain for Future Smart Grid 2.0
Abstract
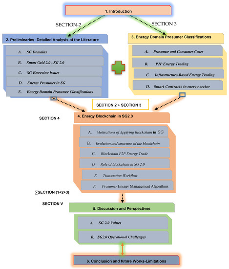
:1. Introduction
- We define blockchain technology, smart contracts, blockchain classes and blockchain consensus procedures to deliver SG 2.0.
- We provide a list of prerequisites for SG 2.0. We show how P2P energy, privacy and trust commerce can be handled via blockchain.
- To explain why blockchain technology can be used and how it can deal with these issues, we discuss the main research challenges of the various components and scenarios of the smart grid.
- We are looking into the possibilities of blockchain in SG 2.0.
- We evaluate existing blockchain technologies based on SG 2.0. We also draw attention to the issues discussed and the applications of the blockchain.
- We discuss SG 2.0 and the idea of the blockchain.
- The problems and future directions of research are determined through our study.
- We outline open issues, challenges and future research directions related to blockchain smart grids.
2. Preliminaries: Detailed Analysis of the Literature
2.1. SG Domains
- a.
- Renewable Energy;
- b.
- Electrical Vehicle (EV);
- c.
- P2P Energy Trading;
- d.
- Energy Data Managemnt;
- e.
- Microgrids;
- f.
- Grid Distribution Network.
2.2. SG 2.0
2.2.1. The SG 2.0 Concept
2.2.2. SG 2.0 Grid Architecture
- 1.
- Phys Comp Layer;
- 2.
- Control layer;
- 3.
- Application layer;
- 4.
- Analysed data layer.
2.3. SG Emerging Issues
2.3.1. Emerging Issues in Power Electronics and Energy Storage Technologies
2.3.2. Emerging Issues in Automation Sensing Technologies
2.3.3. Emerging Issues in Communication Technologies
2.4. Energy Prosumer in SG
2.4.1. Energy Prosumer
- Communication/negotiation: for approval and common consensus among beneficiaries;
- A normative/ethical policy: to maintain responsibility for energy share distributions;
- Assessment of prosperity: for influencers and influential actors who do not meet expectations.
2.4.2. Suppliers Impacts
| Prosumer Smart Grid (ProSG) Taxonomy | Prosumer Engagement Class (PEC) Concepts | Prosumer Management Class (PMC) Concepts | ProSG Concept: Related Works | Refs. |
|---|---|---|---|---|
| Prosumer Market Design (ProM) | *** | It is characterized by consumers who provide services to the network and turn into active consumers. Depends on the integration of the consumer product network, peer-to-peer models and consumer social groups. | The authors focused on a survey to promote modern technological developments and aim to inspire awareness of further liberalization of the electricity market, especially in areas closer to consumers. A Prosumers agent was presented and explained to consume and produce energy | [76,77] |
| Prosumer Alliances (ProA) | *** | Ensures more power to the grid with less diversity, thus using less storage and wasting less energy | A consumer alliance is included to analyze accurate weather data from specific area stations to simulate each consumer’s actual production and consumption patterns. ProA agents aim to collect the required data according to advanced algorithms. | [78,79] |
| Prosumer Engagement (ProE) | Enables consumers to transform into active consumers and build strong relationships with other entities in the network | *** | ProE is included in SGs as a variety of electrical resources to engage large power plants, renewable energy systems, energy conservation, reaction needs and electric vehicles. The obtained results show that by aligning with many SG goals, ProE will take a “stronger” position in future energy markets. The actual launching of SGs depends on how customers accept SG services. | [80] |
| Prosumer Social, Economic and Technological (ProSET) aspects | Consumer behavior is affected by ProSET.It seeks to establish exchanges and attitudes in the energy field regarding the value and influence of other households. | *** | To achieve greater acceptance of a ProSG for marketers, economic and social environment analyses are necessary. The social perspective of future research is also an important aspect. It may require a specific area of business service, safety, policy and job initiatives. The launch of emerging technologies alone does not promise consumer acceptance, except in the case of accelerated technological growth because consumers find these to come at premium prices. | [81] |
| Prosumer Management (ProM) | *** | ProM aims to produce and share surplus power with the grid and other Prosumers. | ProM agents were chosen as essential partners in the future because of their vital role in managing peak demand. Moreover, during power management, it is crucial to test ProM behavior patterns. All the variables that govern peer activity and relationships within the smart grid in identifying grid demand features and energy needs expectations were examined. | [82] |
| Prosumer Goals and Motivations (ProGM) | *** | ProGMs have two main goals: scheduling offline required electricity (in advance), and the expected energy consumption is performed in real-time | ProGMs must consider the supply and use of uncensored consumer ability to prepare for expected energy use. ProGMs aim to change the energy structure and enable the consumer community to consider the economic, environmental and living standards of each consumer. | [83] |
2.5. Energy Domain Prosumer Classifications
- Energy Generation Company (EGC): Commercial energy generators generally collect electricity from existing energy generators and market them to local energy consumption entities. The power company buys energy from separate power plants.
- Home Energy Storage System (HESS): Energy storage devices for households that own and use reusable energy on demand obtained from small renewable energy plants such as solar or wind power plants.
- Building Energy Storage Systems (BESS) are designed for energy saving, storage and utilization (renewable energy plants).
- Electric Vehicle Charging Stations (EVCS): This infrastructure requires power sources, batteries and computer networks for charging. The electric vehicle’s charging station collects energy from the power source and sells it to the car, storing the point in the car via the battery. It also acts as an intermediary in selling electricity between electric vehicles, homes, networks, etc.
- Green Electric Vehicles (GEV): EVs only include green vehicles with a battery and an electric motor inside the car that is capable of transforming velocity into electricity and maintaining it in the artillery during service. The electric vehicle markets power through the charging point.
- Prosumer Smart Home (PSH) without ESS: The PSH is provided only with the device or related components that can control the power required and consumed by the network without installing and considering ESS.
- Prosumer Smart Buildings (PSB) without Building Storage System (BSS): PSBs are limited to similar systems or devices that can manage power supplies from the power grid.
- Solar Energy Company (SEC): Energy companies produce a large proportion of renewable energy. Residential solar companies have a capacity of more than 1 MW. The power supply is calculated by the Prices of Electricity Sold (PES) for typical and electrical generators.
- Wind Power Generation Company (WPGC): Wind farms provide wind energy. Domestic wind turbine production is about 1031 MW. The energy supply is calculated by the prices of electricity sold (PES) for typical and electrical generators.
- BSS with Large Capacity (BSSLC): BBSLC stores and uses renewable energy to increase economic productivity. According to some statistics, many companies have installed storage solutions with a capacity of more than 1 MW installed, with an agreement strength of about 20 MW each year [83].
3. Peer-to-Peer Energy Trading
3.1. Prosumer and Consumer Cases
- Consumer Power System Level (GPP) includes power lines, transformers, smart meters and charts. These units are the infrastructure for P2P energy trading.
- The Consumer Management Level (PML) manages the power grid. This layer regulates energy flows using efficient energy sources. Voltage and frequency control are examples of control system control duties.
- Consumer Business Level (PBL): counterparties and private companies. This includes electrical investors, manufacturers, DSOs and regulators. In this layer, many P2P power trading strategies can be incorporated.
3.2. P2P Energy Trading
3.3. Infrastructure-Based Energy Trading
3.4. Smart Contracts in Energy Sector Applications
3.4.1. Smart Contacts
3.4.2. Energy Sector Applications
4. Blockchain Application in SG 2.0
4.1. Motivations of Applying Blockchain in SG 2.0
4.2. The Evolution and Structure of the Blockchain
4.3. Blockchain P2P Energy Trade
- Validators solve a cryptographic problem to provide their authenticity (through mining).
- Partial nodes do not participate in authentication but back up the network registry.
- Users generate transfer and contact visuals for data mining. Mining results in the creation of chain blocks.
- Blockchain is scalable, reliable and secure;
- Blockchain’s development cost is a big drawback;
- A transaction validator takes a lot of processing and internal training, which increases the cost of a typical database system;
- Blockchain is showing promise in previously changing electrical grids.
- i.
- Scalability: modify models to add new triggers;
- ii.
- Develop models of energy exchange without a central authority;
- iii.
- Manage Sensors. There are different sensors:
- a.
- Two cars or two homes can exchange electricity;
- b.
- Models must include many devices and technologies to support many types;
- c.
- Two benefits of intelligence: first, electricity can be delivered inexpensively;
- d.
- The consumer must choose from among the bids submitted;
- e.
- Internet of Things (IoT) computers power decentralized blockchains;
- f.
- Electric cars contain IoT devices and communications sensors.
4.4. Role of Blockchain in SG 2.0
4.5. Transaction Workflow
- Entities: engage in energy trading and are categorized into three types. These companies will be able to use smart meters and blockchain technology.
- The central utilities manager consists of the community, electricity providers and network owners who own the physical and technological resources for energy sharing and transmission. It is responsible for formalizing global order and regulation.
- Energy generators: those that have large reserves of energy supply the grid with energy that uses conventional and renewable energy sources. Examples of commercial energy suppliers include national grid monitors, small grid owners and turbine owners.
- Energy to consumers/prosumers: Consumers have the added benefit of producing and distributing excess electricity to other network consumers. Private homes, hybrid vehicles and large structures can be consumers/prosumers.
4.6. Prosumer Energy Management Algorithms
4.6.1. Prosumer Genetic Algorithm
4.6.2. Prosumer Mixed-Integer Linear Programming
4.6.3. Prosumer Particle Swarm Optimization
4.6.4. Prosumer Linear Programming
4.6.5. Prosumer Integer Linear Programming
5. Open Issues and Future Directions
5.1. SG 2.0 Values
5.2. SG 2.0 Operational Challenges
6. Conclusions and Future Works
Author Contributions
Funding
Institutional Review Board Statement
Informed Consent Statement
Data Availability Statement
Acknowledgments
Conflicts of Interest
Abbreviations
| SCADA | Supervisory Control and Data Acquisition | DG | Distributed Generation |
| SGs | Smart Grids | DER | Distributed Energy Resource |
| IED | Smart Electronic Device | HEMS | Home Energy Management Systems |
| IoT | Internet of Things | I-Energy | Integrated-Energy |
| ToU | Time of Use | ACP | Active Consumer Participation |
| VPP | Virtual Power Plant | Pros (ϕ) | Prosumer Energy |
| VPSs | Virtual Power Stations | Erse | Charging stations |
| SG 2.0s | Multi-Agent Systems | HEMS | Home Energy Management System |
| AMI | Advanced Metering Infrastructure | EEA | Energy Efficiency/conservation Agent |
| DRA | Demand Response Agent | TOUA | Time Of Use Agent |
| LSA | Load shifting Agent | SHA | Smart Home Agent |
| SMA | Meter Agents | GNSS | Global Satellite Navigation System |
| PBNM | Uniform Communication Standard BNM | GUI | Graphical User Interface |
| UC | User Comfort | ADLs | Daily Activities |
| AWT | Average Waiting Time | HEMS_OST | Operation schedule time |
| PAR | Peak-to-Average Ratio | HEMS_ODA | Operation duration for activity |
| ϕ | Scheduling time horizon | SHES_OST | Scheduling Time |
| SPEED | Sequence Prediction via Enhanced Episode Disco | PESM | Prosumer Energy Sharing and Management |
| PAg | Smart meter information shows how Prosumer | DSM | Demand-Side Management |
| FIPA | Foundation for Intelligent Physical Agents | JADE | Java Agent Development Framework |
| JIAC | Java-based Intelligent Agent Component ware | AgSpr | Intelligent Agents SPRINGS |
| JACK | Intelligent Agents | AgTra | Intelligent Agents Tracy |
| JADEX | Intelligent Agents | AgServ | Intelligent Agent Service |
| SGNM | Smart Grid Network Management | PCGs | Prosumer Community Groups |
| MAL | Microgrid Agents Layer | DAGL | DER Agents Layer |
| PAL | Prosumer Agents Layer | CAL | Component agent Layer |
| LLAL | Loads Layer agents Layer | SGFH | Fault Handling |
| SGCM | SG Configuration Management | SGPM | SG Perfermance Management |
| PMDC | PM Data Collection | PMSG | PM Statics Generation |
| DDAM | Device Direct for Access Management | PMTG | PM Trend Generation |
| DMSDU | DM Smart Devices Upgarding | DMTA | DM Time Alignments |
| ICMPS | IC Multi-Protocol Support | ICMVS | Multi-Vendor Support |
| ICWSS | IC Web Services Support | FHSM | FH Status Management |
| FHECRT | FH Event Collection Real Time | FHTM | FH Threshold Management |
| FHRA | FH Root Analysis | FHAA | FH Automatic Actuations |
| PSP | Power Service Provider | SME | Small-to-Medium-Enterprises |
| IEA | International Energy Agency | LEP | Lumin Energy Project |
| ProG | Prosumer Groups | CHP | Combined Heat and Power |
| LCOE | Levelized Energy Cost | ESA | Energy System Analyses |
| MPS | Market Participation Strategy | CPGs | Community Prosumer Groups |
| ProM | Prosumer Market Design | ProA | Prosumer Alliances |
| ProSG | Prosumer smart Grid | ProE | Prosumer Engagement |
| ProSET | Prosumer Social Economical and Technological | ProM | Prosumer Management |
| ProGM | Prosumer Goals and Motivations | PMC | Prosumer Management Class |
| PEC | Prosumer Engagement Class | ESS | Energy Storage Systems |
| ProPO | Prosumer Production-Oriented | ProCO | Prosumer Consumer-Oriented |
| EGC | Energy Generation Company | HESS | Home Energy Storage System |
| BESS | Building Energy Storage System | EVCS | Electric Vehicle Charging Station |
| GEV | Green Electric Vehicle | PSH | Prosumer Smart Home |
| PSB | Prosumer Smart Buildings | SEC | Solar Energy Company |
| PES | Prices of Electricity Sold | WPGC | Wind Power Generation Company |
| BSSLC | BSS with Large Capacity | HDSM | Home Demand-Side Management |
| DR | Demand Response | WiMAX | Worldwide Interoperability for Microwave Access |
| GPRS | General Packet Radio Service | MDL | Maximum Demand Limit |
| IEEE | Institute of Electrical and Electronics Engineers | PLC | Power Line Communication |
| PEM | Prosumer Energy Management | POT | Prosumer-Optimization Technique |
| GA | Genetic Algorithm | PMILP | Prosumer Mixed Integer Linear Programming |
| PGA | Prosumer Genetic Algorithm | PPSO | Prosumer Particle swarm optimization |
| PSO | Particle Swarm Optimization | IES | Information Engine Services |
| PLP | Prosumer Linear programming | PILP | Prosumer Integer Linear Programming |
| DGs | Decentralized Generators | LP | Linear programming |
| PPGL | Prosumer Power Grid Level | ICTL | Prosumer Information and communication technology Level |
| PML | Prosumer management Level | PBL | Prosumer Business Level |
| VPN | Virtual Private Network | AI | Artificial Intelligence |
| 5G | Fifth-generation wireless | BEM | Blockchain Energy Management |
| BSS | Building Storage System | DSOs | Distribution System Operators |
| PPP | Point-to-Point Protocol | X25 | Packet Switching Protocol |
| TCP/IP | Transmission Control Protocol/Internet Protocol |
Appendix A. Peer-to-Peer Energy Trading Levels

References
- David, M.; Koch, F. “Smart Is Not Smart Enough!” Anticipating Critical Raw Material Use in Smart City Concepts: The Example of Smart Grids. Sustainability 2019, 11, 4422. [Google Scholar] [CrossRef] [Green Version]
- Roulot, J.; Raineri, R. The impacts of photovoltaic electricity self-consumption on value transfers between private and public stakeholders in France. Energy Policy 2018, 122, 459–473. [Google Scholar] [CrossRef]
- Sun, L.; You, S.; Hu, J.; Wen, F. Optimal Allocation of Smart Substations in a Distribution System Considering Interruption Costs of Customers. IEEE Trans. Smart Grid 2018, 9, 3773–3782. [Google Scholar] [CrossRef] [Green Version]
- Lotfi, M.; Yousefi, A.; Jafari, S. The Effect of Emerging Green Market on Green Entrepreneurship and Sustainable Development in Knowledge-Based Companies. Sustainability 2018, 10, 2308. [Google Scholar] [CrossRef] [Green Version]
- Botelho, D.F.; de Oliveira, L.W.; Dias, B.H.; Soares, T.A.; Moraes, C.A. Prosumer integration into the Brazilian Energy Sector: An overview of innovative business models and regulatory challenges. Energy Policy 2022, 161, 112735. [Google Scholar] [CrossRef]
- Saber, A. New fault location algorithm for four-circuit overhead lines using unsynchronized current measurements. Int. J. Electr. Power Energy Syst. 2020, 120, 106037. [Google Scholar] [CrossRef]
- Mbalyohere, C.; Lawton, T.C. Engaging Stakeholders Through Corporate Political Activity: Insights from MNE Nonmarket Strategy in an Emerging African Market. J. Int. Manag. 2018, 24, 369–385. [Google Scholar] [CrossRef]
- Nutkani, I.U.; Loh, P.C.; Wang, P.; Blaabjerg, F. Decentralized Economic Dispatch Scheme with Online Power Reserve for Microgrids. IEEE Trans. Smart Grid 2017, 8, 139–148. [Google Scholar] [CrossRef]
- Babi, K.; Asselin, H.; Benzaazoua, M. Stakeholders’ perceptions of sustainable mining in Morocco: A case study of the abandoned Kettara mine. Extr. Ind. Soc. 2016, 3, 185–192. [Google Scholar] [CrossRef]
- Jenish, T.; Percis, E.S. Survey of Literature on Reliable Smart Grid Operation Incorporating IOT Technology. J. Adv. Res. Dyn. Control Syst. 2020, 12, 1330–1334. [Google Scholar] [CrossRef]
- Adesta, E.Y.T.; Agusman, D.; Avicenna, A. Internet of Things (IoT) in Agriculture Industries. Indones. J. Electr. Eng. Inform. (IJEEI) 2017, 5, 376–382. [Google Scholar] [CrossRef] [Green Version]
- Van Iersel, M.W.; Gianino, D. An Adaptive Control Approach for Light-emitting Diode Lights Can Reduce the Energy Costs of Supplemental Lighting in Greenhouses. HortScience 2017, 52, 72–77. [Google Scholar] [CrossRef]
- Kao, Y.-S.; Nawata, K.; Huang, C.-Y. Evaluating the Performance of Systemic Innovation Problems of the IoT in Manufacturing Industries by Novel MCDM Methods. Sustainability 2019, 11, 4970. [Google Scholar] [CrossRef] [Green Version]
- Saputro, N.; Akkaya, K. Investigation of Smart Meter Data Reporting Strategies for Optimized Performance in Smart Grid AMI Networks. IEEE Internet Things J. 2017, 4, 894–904. [Google Scholar] [CrossRef]
- Teimourzadeh, S.; Aminifar, F.; Shahidehpour, M. Contingency-Constrained Optimal Placement of Micro-PMUs and Smart Meters in Microgrids. IEEE Trans. Smart Grid 2019, 10, 1889–1897. [Google Scholar] [CrossRef]
- Diamant, A. Electric-Sector Transformation Requires New Advancements in System Resource Planning. Nat. Gas Electr. 2018, 35, 15–19. [Google Scholar] [CrossRef]
- Sakurai, T. Trillion-node engine: Open-innovation IoT/CPS platform—Pioneering future of IoT/CPS for everyone, by everyone. Jpn. J. Appl. Phys. 2020, 59, SG0804. [Google Scholar] [CrossRef]
- Li, S.; Deng, D. Editorial: Smart Technologies Improve our Daily Lives. EAI Endorsed Trans. Internet Things 2019, 5, e1. [Google Scholar] [CrossRef]
- Wang, S.; Liu, X.; Ha, J. Optimal IOT-based decision-making of smart grid dispatchable generation units using blockchain technology considering high uncertainty of system. Ad Hoc Netw. 2022, 127, 102751. [Google Scholar] [CrossRef]
- Chhaya, L.; Sharma, P.; Kumar, A.; Bhagwatikar, G. IoT-Based Implementation of Field Area Network Using Smart Grid Communication Infrastructure. Smart Cities 2018, 1, 176–189. [Google Scholar] [CrossRef]
- Hussain, M.; Beg, M.S. Fog Computing for Internet of Things (IoT)-Aided Smart Grid Architectures. Big Data Cogn. Comput. 2019, 3, 8. [Google Scholar] [CrossRef] [Green Version]
- Mohtashami, S.; Pudjianto, D.; Strbac, G. Strategic Distribution Network Planning with Smart Grid Technologies. IEEE Trans. Smart Grid 2017, 8, 2656–2664. [Google Scholar] [CrossRef] [Green Version]
- Aleksic, S. A Survey on Optical Technologies for IoT, Smart Industry, and Smart Infrastructures. J. Sens. Actuator Netw. 2019, 8, 47. [Google Scholar] [CrossRef] [Green Version]
- Srikantha, N. Waste Management in IoT-Enabled Smart Cities: A Survey. Int. J. Eng. Comput. Sci. 2017, 6, 21507–21512. [Google Scholar] [CrossRef]
- Bazydło, G.; Wermiński, S. Demand side management through home area network systems. Int. J. Electr. Power Energy Syst. 2018, 97, 174–185. [Google Scholar] [CrossRef]
- El Bassam, N. The integrated energy community: A project for sustainable economic development and empowering rural habitats. J. Nucl. Energy Sci. Power Gener. Technol. 2017, 6. [Google Scholar] [CrossRef]
- Wu, Y.; Wang, Z. The Decision-making of Agriculture & Solar Complementary Roof Power Generation Project in Rural Area. Energy Procedia 2017, 105, 3663–3672. [Google Scholar] [CrossRef]
- Sarddar, D.; Roy, S.; Sen, P. Edge Multilevel Edge Server Co-operation in Content Delivery Network using Hierarchical Classification. Int. J. Grid Distrib. Comput. 2017, 10, 41–52. [Google Scholar] [CrossRef]
- Zhai, Z.; Xiang, K.; Zhao, L.; Cheng, B.; Qian, J.; Wu, J. IoT-RECSM—Resource-Constrained Smart Service Migration Framework for IoT Edge Computing Environment. Sensors 2020, 20, 2294. [Google Scholar] [CrossRef] [Green Version]
- Jo, D.; Kim, G.J. AR Enabled IoT for a Smart and Interactive Environment: A Survey and Future Directions. Sensors 2019, 19, 4330. [Google Scholar] [CrossRef]
- Yang, H.; Kim, Y. Design and Implementation of High-Availability Architecture for IoT-Cloud Services. Sensors 2019, 19, 3276. [Google Scholar] [CrossRef] [PubMed] [Green Version]
- Yousif, M. Convergence of IoT, Edge and Cloud Computing for Smart Cities. IEEE Cloud Comput. 2018, 5, 4–5. [Google Scholar] [CrossRef]
- Vishnia, G.R.; Peters, G.W. AuditChain: A Trading Audit Platform Over Blockchain. Front. Blockchain 2020, 3, 9. [Google Scholar] [CrossRef]
- Garlapati, S. Blockchain for IOT-based NANs and HANs in Smart Grid. SSRN Electron. J. 2020. [Google Scholar] [CrossRef] [Green Version]
- La, Q.D.; Chan, Y.W.E.; Soong, B.-H. Power Management of Intelligent Buildings Facilitated by Smart Grid: A Market Approach. IEEE Trans. Smart Grid 2016, 7, 1389–1400. [Google Scholar] [CrossRef]
- Xu, H.; Lin, Y.; Zhang, X.; Wang, F. Power System Parameter Attack for Financial Profits in Electricity Markets. IEEE Trans. Smart Grid 2020, 11, 3438–3446. [Google Scholar] [CrossRef]
- Mojallal, A.; Lotfifard, S. Enhancement of Grid Connected PV Arrays Fault Ride Through and Post Fault Recovery Performance. IEEE Trans. Smart Grid 2019, 10, 546–555. [Google Scholar] [CrossRef]
- Hansen, M.; Hauge, B. Prosumers and smart grid technologies in Denmark: Developing user competences in smart grid households. Energy Effic. 2017, 10, 1215–1234. [Google Scholar] [CrossRef] [Green Version]
- Feldman, P.; Segev, E. Managing Congestion when Customers Choose their Service Times: The Important Role of Time Limits. SSRN Electron. J. 2019. [Google Scholar] [CrossRef]
- Raza, M.A.; Aman, M.M.; Abro, A.G.; Tunio, M.A.; Khatri, K.L.; Shahid, M. Challenges and potentials of implementing a smart grid for Pakistan’s Electric Network. Energy Strategy Rev. 2022, 43, 100941. [Google Scholar] [CrossRef]
- Kwac, J.; Kim, J.I.; Rajagopal, R. Efficient Customer Selection Process for Various DR Objectives. IEEE Trans. Smart Grid 2019, 10, 1501–1508. [Google Scholar] [CrossRef]
- Moghaddass, R.; Wang, J. A Hierarchical Framework for Smart Grid Anomaly Detection Using Large-Scale Smart Meter Data. IEEE Trans. Smart Grid 2018, 9, 5820–5830. [Google Scholar] [CrossRef]
- Vlachokostas, C. Smart buildings need smart consumers: The meet-in-the middle approach towards sustainable management of energy sources. Int. J. Sustain. Energy 2020, 39, 648–658. [Google Scholar] [CrossRef]
- Mullins, R.; Eisenbardt, M.; Dettmer, S.; Ziemba, E. Value added knowledge by prosumers in Poland and the UK specifically for service process stages. Online J. Appl. Knowl. Manag. 2019, 7, 102–126. [Google Scholar] [CrossRef]
- Zafar, R.; Mahmood, A.; Razzaq, S.; Ali, W.; Naeem, U.; Shehzad, K. Prosumer based energy management and sharing in smart grid. Renew. Sustain. Energy Rev. 2018, 82, 1675–1684. [Google Scholar] [CrossRef]
- Jeon, W.; Mo, J.Y. The true economic value of supply-side energy storage in the smart grid environment—The case of Korea. Energy Policy 2018, 121, 101–111. [Google Scholar] [CrossRef]
- Damisa, U.; Nwulu, N.I.; Sun, Y. A robust optimization model for prosumer microgrids considering uncertainties in prosumer generation. J. Renew. Sustain. Energy 2019, 11, 066302. [Google Scholar] [CrossRef]
- Kabir, L. State support for «green» investments and market «green» financing: Foreign experience. Innov. Expert Exam. 2019, 1, 97–108. [Google Scholar] [CrossRef]
- Batarseh, I.; Alluhaybi, K. Emerging Opportunities in Distributed Power Electronics and Battery Integration: Setting the Stage for an Energy Storage Revolution. IEEE Power Electron. Mag. 2020, 7, 22–32. [Google Scholar] [CrossRef]
- Frivaldský, M. Emerging trends in power electronics, electric drives, power and energy storage systems. Electr. Eng. 2020, 102, 1. [Google Scholar] [CrossRef]
- Li, S.; Xie, C. Rise of the Machines: Emerging Antitrust Issues Relating to Algorithm Bias and Automation. SSRN Electron. J. 2017, 5. [Google Scholar] [CrossRef]
- Thomas, J. An Overview of Emerging Disruptive Technologies and Key Issues. Development 2019, 62, 5–12. [Google Scholar] [CrossRef]
- Gravel, A.; Doyen, A. The use of edible insect proteins in food: Challenges and issues related to their functional properties. Innov. Food Sci. Emerg. Technol. 2020, 59, 102272. [Google Scholar] [CrossRef]
- Souri, A.; Hussien, A.; Hoseyninezhad, M.; Norouzi, M. A systematic review of IoT communication strategies for an efficient smart environment. Trans. Emerg. Telecommun. Technol. 2022, 33, e3736. [Google Scholar] [CrossRef]
- Rani, S.; Ahmed, S.H. Secure edge computing: An architectural approach and industrial use case. Internet Technol. Lett. 2018, 1, e68. [Google Scholar] [CrossRef] [Green Version]
- Kim, I.; James, J.-A.; Crittenden, J. The case study of combined cooling heat and power and photovoltaic systems for building customers using HOMER software. Electr. Power Syst. Res. 2017, 143, 490–502. [Google Scholar] [CrossRef] [Green Version]
- Cekirge, H.M. Modified Levelized Cost of Electricity or Energy, MLOCE and Modified Levelized Avoidable Cost of Electricity or Energy, MLACE and Decision Making. Am. J. Mod. Energy 2019, 5, 1–4. [Google Scholar] [CrossRef] [Green Version]
- Gürtürk, M. Economic feasibility of solar power plants based on PV module with levelized cost analysis. Energy 2019, 171, 866–878. [Google Scholar] [CrossRef]
- Cho, D.; Valenzuela, J. Scheduling energy consumption for residential stand-alone photovoltaic systems. Sol. Energy 2019, 187, 393–403. [Google Scholar] [CrossRef]
- Saleh, N. Mainstreaming Residential Prosumers in Energy Sector. Policy Perspect. J. Inst. Policy Stud. 2018, 15, 99–117. [Google Scholar] [CrossRef]
- Pawar, P.; Vittal, K.P. Design and development of advanced smart energy management system integrated with IoT framework in smart grid environment. J. Energy Storage 2019, 25, 100846. [Google Scholar] [CrossRef]
- Bhamidi, L.; Sivasubramani, S. Optimal Sizing of Smart Home Renewable Energy Resources and Battery Under Prosumer-Based Energy Management. IEEE Syst. J. 2020, 15, 105–113. [Google Scholar] [CrossRef]
- Matthäus, D. Designing effective auctions for renewable energy support. Energy Policy 2020, 142, 111462. [Google Scholar] [CrossRef]
- Liu, Y.; Mantecon, T.; Silveri, S.; Sun, W. Inter-Firm Connections, Alliance Formation and the Value Created by Alliances. SSRN Electron. J. 2020, 10, 2050019. [Google Scholar] [CrossRef]
- Lavrijssen, S.; Parra, A.C. Radical Prosumer Innovations in the Electricity Sector and the Impact on Prosumer Regulation. Sustainability 2017, 9, 1207. [Google Scholar] [CrossRef] [Green Version]
- Lee, J.; Khan, V. Blockchain and Smart Contract for Peer-to-Peer Energy Trading Platform: Legal Obstacles and Regulatory Solutions. SSRN Electron. J. 2020. [Google Scholar] [CrossRef]
- Xiao, Y.; Wang, X.; Pinson, P.; Wang, X. Transactive Energy Based Aggregation of Prosumers as a Retailer. IEEE Trans. Smart Grid 2020, 11, 3302–3312. [Google Scholar] [CrossRef]
- Ryu, Y.; Lee, H.-W. A Real-Time Framework for Matching Prosumers with Minimum Risk in the Cluster of Microgrids. IEEE Trans. Smart Grid 2020, 11, 2832–2844. [Google Scholar] [CrossRef]
- Gensollen, N.; Gauthier, V.; Becker, M.; Marot, M. Stability and Performance of Coalitions of Prosumers Through Diversification in the Smart Grid. IEEE Trans. Smart Grid 2018, 9, 963–970. [Google Scholar] [CrossRef] [Green Version]
- Kong, P.-Y. Cost Efficient Data Aggregation Point Placement with Interdependent Communication and Power Networks in Smart Grid. IEEE Trans. Smart Grid 2017, 10, 74–83. [Google Scholar] [CrossRef]
- Riaz, S.; Marzooghi, H.; Verbic, G.; Chapman, A.C.; Hill, D.J. Generic Demand Model Considering the Impact of Prosumers for Future Grid Scenario Analysis. IEEE Trans. Smart Grid 2019, 10, 819–829. [Google Scholar] [CrossRef] [Green Version]
- Doulamis, N.D.; Doulamis, A.D.; Varvarigos, E. Virtual Associations of Prosumers for Smart Energy Networks Under a Renewable Split Market. IEEE Trans. Smart Grid 2018, 9, 6069–6083. [Google Scholar] [CrossRef]
- Liang, Z.; Su, W. Game theory based bidding strategy for prosumers in a distribution system with a retail electricity market. IET Smart Grid 2018, 1, 104–111. [Google Scholar] [CrossRef]
- Cai, Y.; Huang, T.; Bompard, E.; Cao, Y.; Li, Y. Self-Sustainable Community of Electricity Prosumers in the Emerging Distribution System. IEEE Trans. Smart Grid 2017, 8, 2207–2216. [Google Scholar] [CrossRef]
- Perera, C.R.; Hewege, C.R.; Mai, C.V.C. Theorising the emerging green prosumer culture and profiling green prosumers in the green commodities market. J. Consum. Behav. 2020, 19, 295–313. [Google Scholar] [CrossRef]
- Kokchang, P.; Junlakarn, S.; Audomvongseree, K. Business model and market designs for solar prosumer on peer-to-peer energy trading in Thailand. IOP Conf. Series Earth Environ. Sci. 2020, 463, 012127. [Google Scholar] [CrossRef]
- Subagio, M.A.H. When The Office Becomes in Hand: Control Practice to the Prosumer in News Aggregator Uc News. KnE Soc. Sci. 2019, 202–216. [Google Scholar] [CrossRef]
- Ożadowicz, A. A New Concept of Active Demand Side Management for Energy Efficient Prosumer Microgrids with Smart Building Technologies. Energies 2017, 10, 1771. [Google Scholar] [CrossRef] [Green Version]
- Fine, M.; Gironda, J.; Petrescu, M. Prosumer motivations for electronic word-of-mouth communication behaviors. J. Hosp. Tour. Technol. 2017, 8, 280–295. [Google Scholar] [CrossRef] [Green Version]
- Martín, D.; Alcarria, R.; Robles, T.; Sánchez-Picot, Á. Prosumer Framework for Knowledge Management Based on Prosumer Service Patterns. Int. J. Softw. Eng. Knowl. Eng. 2016, 26, 1145–1173. [Google Scholar] [CrossRef]
- Faraji, J.; Abazari, A.; Babaei, M.; Muyeen, S.M.; Benbouzid, M. Day-Ahead Optimization of Prosumer Considering Battery Depreciation and Weather Prediction for Renewable Energy Sources. Appl. Sci. 2020, 10, 2774. [Google Scholar] [CrossRef] [Green Version]
- Srivastava, M. Corporate Social Responsibility and Customer Engagement: A Greater Good for a Greater Gain. GBAMS-Vidushi 2017, 9. [Google Scholar] [CrossRef] [Green Version]
- Henninger, S.; Jaeger, J. Assessing the technical performance of renewable power plants and energy storage systems from a power system perspective. J. Energy Storage 2018, 17, 239–248. [Google Scholar] [CrossRef]
- Golej, J. Residential buildings renewal towards to the Smart concept. EAI Endorsed Trans. Smart Cities 2017, 2, 153477. [Google Scholar] [CrossRef] [Green Version]
- Long, C.; Zhou, Y.; Wu, J. A game theoretic approach for peer-to-peer energy trading. Energy Procedia 2019, 159, 454–459. [Google Scholar] [CrossRef]
- Alam, M.R.; St-Hilaire, M.; Kunz, T. Peer-to-peer energy trading among smart homes. Appl. Energy 2019, 238, 1434–1443. [Google Scholar] [CrossRef]
- Khorasany, M.; Mishra, Y.; Ledwich, G. Hybrid trading scheme for peer-to-peer energy trading in transactive energy markets. IET Gener. Transm. Distrib. 2020, 14, 245–253. [Google Scholar] [CrossRef]
- Nguyen, S.; Peng, W.; Sokolowski, P.; Alahakoon, D.; Yu, X. Optimizing rooftop photovoltaic distributed generation with battery storage for peer-to-peer energy trading. Appl. Energy 2018, 228, 2567–2580. [Google Scholar] [CrossRef]
- Aboushady, A.; Gowaid, A.I. Small Scale Renewable Generation Unlocking an Era of Peer-to-Peer Energy Trading and Internet of Energy. Renew. Energy Sustain. Dev. 2019, 5, 1–2. [Google Scholar] [CrossRef]
- Zhang, C.; Wang, Y.; Yang, T. Iterative Auction for P2P Renewable Energy Trading with Dynamic Energy Storage Management. Energies 2020, 13, 4963. [Google Scholar] [CrossRef]
- Ma, L.; Wang, L.; Liu, Z. Multi-level trading community formation and hybrid trading network construction in local energy market. Appl. Energy 2021, 285, 116399. [Google Scholar] [CrossRef]
- Ullah, H.; Park, J.-D. Distributed Energy Trading in Smart Grid Over Directed Communication Network. IEEE Trans. Smart Grid 2021, 12, 3669–3672. [Google Scholar] [CrossRef]
- Ziras, C.; Sousa, T.; Pinson, P. What Do Prosumer Marginal Utility Functions Look Like? Derivation and Analysis. IEEE Trans. Power Syst. 2021, 36, 4322–4330. [Google Scholar] [CrossRef]
- Farjam, M.; Kirchkamp, O. Bubbles in hybrid markets: How expectations about algorithmic trading affect human trading. J. Econ. Behav. Organ. 2018, 146, 248–269. [Google Scholar] [CrossRef] [Green Version]
- Yahaya, A.S.; Javaid, N.; Alzahrani, F.A.; Rehman, A.; Ullah, I.; Shahid, A.; Shafiq, M. Blockchain Based Sustainable Local Energy Trading Considering Home Energy Management and Demurrage Mechanism. Sustainability 2020, 12, 3385. [Google Scholar] [CrossRef] [Green Version]
- Chung, K.-H.; Hur, D. Towards the Design of P2P Energy Trading Scheme Based on Optimal Energy Scheduling for Prosumers. Energies 2020, 13, 5177. [Google Scholar] [CrossRef]
- Chaudhary, R.; Jindal, A.; Aujla, G.S.; Aggarwal, S.; Kumar, N.; Choo, K.-K.R. BEST: Blockchain-based secure energy trading in SDN-enabled intelligent transportation system. Comput. Secur. 2019, 85, 288–299. [Google Scholar] [CrossRef]
- Muzumdar, A.; Modi, C.; Madhu, G.M.; Vyjayanthi, C. A trustworthy and incentivized smart grid energy trading framework using distributed ledger and smart contracts. J. Netw. Comput. Appl. 2021, 183–184, 103074. [Google Scholar] [CrossRef]
- Cannarsa, M. Interpretation of Contracts and Smart Contracts: Smart Interpretation or Interpretation of Smart Contracts? Eur. Rev. Priv. Law 2018, 26, 773–785. [Google Scholar] [CrossRef]
- Ashizawa, N.; Yanai, N.; Cruz, J.P.; Okamura, S. Eth2Vec: Learning contract-wide code representations for vulnerability detection on Ethereum smart contracts. Blockchain Res. Appl. 2022, 100101. [Google Scholar] [CrossRef]
- Song, J.; Kang, E.; Shin, H.; Jang, J. A Smart Contract-Based P2P Energy Trading System with Dynamic Pricing on Ethereum Blockchain. Sensors 2021, 21, 1985. [Google Scholar] [CrossRef] [PubMed]
- Górski, T. Reconfigurable Smart Contracts for Renewable Energy Exchange with Re-Use of Verification Rules. Appl. Sci. 2022, 12, 5339. [Google Scholar] [CrossRef]
- Karandikar, N.; Chakravorty, A.; Rong, C. Blockchain Based Transaction System with Fungible and Non-Fungible Tokens for a Community-Based Energy Infrastructure. Sensors 2021, 21, 3822. [Google Scholar] [CrossRef] [PubMed]
- Lucas, A.; Geneiatakis, D.; Soupionis, Y.; Nai-Fovino, I.; Kotsakis, E. Blockchain Technology Applied to Energy Demand Response Service Tracking and Data Sharing. Energies 2021, 14, 1881. [Google Scholar] [CrossRef]
- Neagu, B.-C.; Ivanov, O.; Grigoras, G.; Gavrilas, M. A New Vision on the Prosumers Energy Surplus Trading Considering Smart Peer-to-Peer Contracts. Mathematics 2020, 8, 235. [Google Scholar] [CrossRef] [Green Version]
- Zhang, C.; Wu, J.; Zhou, Y.; Cheng, M.; Long, C. Peer-to-Peer energy trading in a Microgrid. Appl. Energy 2018, 220, 1–12. [Google Scholar] [CrossRef]
- Mancuso, M.V.; Campana, P.E.; Yan, J. Evaluation of Grid-Connected Micro-Grid Operational Strategies. Energy Procedia 2019, 158, 1273–1278. [Google Scholar] [CrossRef]
- Perugini, M.; Spada, M. Blockchain Security, a Multilayer Paradigm. SSRN Electron. J. 2020. [Google Scholar] [CrossRef]
- Carrion, M. Determination of the Selling Price Offered by Electricity Suppliers to Electric Vehicle Users. IEEE Trans. Smart Grid 2019, 10, 6655–6666. [Google Scholar] [CrossRef]
- Tran, C.H.; Le, D.T.; Huynh, T.H. Game Theory Application Resources Management and Distribution in Blockchain Network. Int. J. Netw. Secur. Its Appl. 2021, 13, 65–78. [Google Scholar] [CrossRef]
- Fiedler, T. Simulation of a power system with large renewable penetration. Renew. Energy 2019, 130, 319–328. [Google Scholar] [CrossRef]
- Nabben, K. Blockchain Security as “People Security”: Applying Sociotechnical Security to Blockchain Technology. Front. Comput. Sci. 2021, 2, 599406. [Google Scholar] [CrossRef]
- Okon, A.; Jagannath, N.; Elgendi, I.; Elmirghani, J.M.H.; Jamalipour, A.; Munasinghe, K. Blockchain-Enabled Multi-Operator Small Cell Network for Beyond 5G Systems. IEEE Netw. 2020, 34, 171–177. [Google Scholar] [CrossRef]
- Höhne, S.; Tiberius, V. Powered by blockchain: Forecasting blockchain use in the electricity market. Int. J. Energy Sect. Manag. 2020, 14, 1221–1238. [Google Scholar] [CrossRef]
- Sandner, P.; Schulden, P.M. Speciality Grand Challenges: Blockchain. Front. Blockchain 2019, 2, 1. [Google Scholar] [CrossRef]
- Maslin, M.; Watt, M.; Yong, C. Research Methodologies to Supportthe Development of Blockchain Standards. J. ICT Stand. 2019, 7, 249–268. [Google Scholar] [CrossRef] [Green Version]
- Bistarelli, S.; Mercanti, I.; Santini, F. An Analysis of Non-standard Transactions. Front. Blockchain 2019, 2, 7. [Google Scholar] [CrossRef] [Green Version]
- Miraz, M.H.; Sharif, K.I.M.; Hassan, M.G.; Hasan, M.T. Trust Impact on Blockchain & Bitcoin Monetary Transaction. J. Adv. Res. Dyn. Control Syst. 2020, 12, 155–162. [Google Scholar] [CrossRef]
- Permatasari, I.; Essaid, M.; Kim, H.; Ju, H. Blockchain Implementation to Verify Archives Integrity on Cilegon E-Archive. Appl. Sci. 2020, 10, 2621. [Google Scholar] [CrossRef] [Green Version]
- Choksi, B.; Sawant, A.; Subhasree, S. Blockchain-based Smart P2P Lending using Neural Networks. Int. J. Comput. Appl. 2018, 180, 51–55. [Google Scholar] [CrossRef]
- Maltseva, V.; Maltsev, A. Blockchain and the Future of Global Trade (Review of the WTO report “Can Blockchain revolutionize international trade?”). Int. Organ. Res. J. 2019, 14, 191–198. [Google Scholar] [CrossRef]
- Cao, Y.; Shen, B. Adopting blockchain technology to block less sustainable products’ entry in Global Trade. Transp. Res. Part E Logist. Transp. Rev. 2022, 161, 102695. [Google Scholar] [CrossRef]
- Kumar, R.J. Management of Blockchain Based Hybrid P2P Energy Trading Market. Int. J. Curr. Sci. Res. Rev. 2020, 3, 203–212. [Google Scholar] [CrossRef]
- Diestelmeier, L. Changing power: Shifting the role of electricity consumers with blockchain technology—Policy implications for EU electricity law. Energy Policy 2019, 128, 189–196. [Google Scholar] [CrossRef]
- Mehrjerdi, H. Multilevel home energy management integrated with renewable energies and storage technologies considering contingency operation. J. Renew. Sustain. Energy 2019, 11, 025101. [Google Scholar] [CrossRef]
- Muqeet, H.A.U.; Ahmad, A. Optimal Scheduling for Campus Prosumer Microgrid Considering Price Based Demand Response. IEEE Access 2020, 8, 71378–71394. [Google Scholar] [CrossRef]
- Hemmati, R.; Saboori, H. Stochastic optimal battery storage sizing and scheduling in home energy management systems equipped with solar photovoltaic panels. Energy Build. 2017, 152, 290–300. [Google Scholar] [CrossRef]
- Yang, J.; Tushar, W.; Saha, T.K.; Alam, M.R.; Li, Y. Prosumer-Driven Voltage Regulation via Coordinated Real and Reactive Power Control. IEEE Trans. Smart Grid 2022, 13, 1441–1452. [Google Scholar] [CrossRef]
- Wakui, T.; Hashiguchi, M.; Sawada, K.; Yokoyama, R. Two-stage design optimization based on artificial immune system and mixed-integer linear programming for energy supply networks. Energy 2019, 170, 1228–1248. [Google Scholar] [CrossRef]
- Jothi, C.S.; Usha, V.; Nithya, R. Particle swarm optimization to produce optimal solution. Int. J. Eng. Technol. 2018, 7, 210–216. [Google Scholar] [CrossRef]
- Prakash, S. Linear Programming Approach to the Residential Load Energy Management System. Int. J. Res. Appl. Sci. Eng. Technol. 2017, 5, 2218–2223. [Google Scholar] [CrossRef]
- Szypowski, M.; Siewierski, T.; Wedzik, A. Optimization of Energy-Supply Structure in Residential Premises Using Mixed-Integer Linear Programming. IEEE Trans. Ind. Electron. 2019, 66, 1368–1378. [Google Scholar] [CrossRef]
- Reddy, R.N. Line balancing using GENETIC ALGORITHM for the improvement of efficiency. Ind. Eng. J. 2019, 12. [Google Scholar] [CrossRef]
- Grzywiński, M.; Selejdak, J. Weight Minimization of Spatial Trusses with Genetic Algorithm. Qual. Prod. Improv. QPI 2019, 1, 238–243. [Google Scholar] [CrossRef]
- Millo, F.; Arya, P.; Mallamo, F. Optimization of automotive diesel engine calibration using genetic algorithm techniques. Energy 2018, 158, 807–819. [Google Scholar] [CrossRef]
- Liang, W.; Fang, D. Decentralized Genetic Algorithm for Dynamic Plant Layout Problem. IOP Conf. Series: Mater. Sci. Eng. 2019, 677, 052080. [Google Scholar] [CrossRef]
- Zou, B.; Gong, L.; Yu, N.; Chen, J. Intelligent scheduling method for energy saving operation of multi-train based on genetic algorithm and regenerative kinetic energy. J. Eng. 2018, 2018, 1550–1554. [Google Scholar] [CrossRef]
- Polemis, M.L. A mixed integer linear programming model to regulate the electricity sector. Lett. Spat. Resour. Sci. 2018, 11, 183–208. [Google Scholar] [CrossRef] [Green Version]
- Bertrand, A.; Mian, A.; Kantor, I.; Aggoune, R.; Maréchal, F. Regional waste heat valorisation: A mixed integer linear programming method for energy service companies. Energy 2019, 167, 454–468. [Google Scholar] [CrossRef]
- Yi, W.; Wang, S. Mixed-Integer Linear Programming on Work-Rest Schedule Design for Construction Sites in Hot Weather. Comput. Civ. Infrastruct. Eng. 2017, 32, 429–439. [Google Scholar] [CrossRef]
- Grasias, S. Energy Efficiency Using Particle Swarm Optimization with Adhoc on Demand Distance Vector Routing Protocol over Manet. Int. J. Emerg. Trends Sci. Technol. 2017, 4. [Google Scholar] [CrossRef]
- Letting, L.K.; Hamam, Y.; Abu-Mahfouz, A.M. Estimation of Water Demand in Water Distribution Systems Using Particle Swarm Optimization. Water 2017, 9, 593. [Google Scholar] [CrossRef] [Green Version]
- Kerem, A.; Saygin, A. Scenario-based wind speed estimation using a new hybrid metaheuristic model: Particle swarm optimization and radial movement optimization. Meas. Control 2019, 52, 493–508. [Google Scholar] [CrossRef] [Green Version]
- Yeom, C.-U.; Kwak, K.-C. Incremental Granular Model Improvement Using Particle Swarm Optimization. Symmetry 2019, 11, 390. [Google Scholar] [CrossRef]










| Areas | Concepts | Applications | Field Survey |
|---|---|---|---|
| Prosumer Smart Grid | 3 | 0 | 3 |
| Prosumer Energy Management | 3 | 3 | 3 |
| Prosumer Models | 0 | 0 | 0 |
| Prosumer Concepts | 3 | 3 | 0 |
| Prosumer Techniques | 2 | 0 | 0 |
| Economical | 0 | 0 | 0 |
| Social | 0 | 0 | 0 |
| Technological | 3 | 3 | 3 |
| Evaluations | 0 | 0 | 0 |
| Buildings Clusters | 2 | 0 | 0 |
| Demand Response | 1 | 3 | 1 |
| Exchange In SG | 3 | 0 | 0 |
| Market | 0 | 2 | 0 |
| Multiple Agents | 0 | 2 | 0 |
| Energy Trade Concepts | 3 | 3 | 3 |
| Energy Trade SG Concepts | 3 | 3 | 3 |
| Blockchain SG Architecture | 3 | 2 | 1 |
| Edge Computing Methods | 3 | 2 | 3 |
| Infrastructure | 0 | 0 | 1 |
| Blockchain Prosumer Architecture | 2 | 0 | 3 |
| Blockchain SG | 2 | 0 | 0 |
| Classifications | ProPO | ProCO | Energy Prosumer Categories |
|---|---|---|---|
| WPGC | √ | ************ | Po-Energy Prosumer |
| HESS | √ | √ | Energy Prosumer |
| SEC | √ | ************ | Po-Energy Prosumer |
| BSSLC | √ | √ | Energy Prosumer |
| PSB | ************ | √ | Co-Energy Prosumer |
| BESS | √ | √ | Energy Prosumer |
| PSH | ************ | √ | Co-Energy Prosumer |
| GEV | √ | √ | Energy Prosumer |
| EVCS | √ | ************ | Po-Energy Prosumer |
| EGC | √ | √ | Energy Prosumer |
| Prosumer-Optimization Technique (POT) | Domain and Desired Objective | Model | Findings | Refs. |
|---|---|---|---|---|
| Prosumer Genetic Algorithm (PGA) | Domain: Residential energy management system. It is concerned with the cost of electricity and reducing the peak-to-average ratio. | A hybrid-renewable generation and ESS load were controlled and handled using a Genetic Algorithm (GA). | We are dividing devices into clusters. User comfort is not regarded. | [128,129] |
| Prosumer Mixed Integer Linear Programming (PMILP) | Domain: Energy-management System and Grid connection aimed to reduce the peak-to-average ratio cost using renewable energy. | The energy management approach for residential based on renewable energy. | Peak-to-average ratio cost reduction was achieved. | [130,131] |
| Prosumer Particle Swarm Optimization (PPSO) | Domain: Appliance scheduling. Aimed to reduce energy costs and improve consumer satisfaction. | Produce electricity and handle energy demand. | A reasonable deal was made regarding benefits and user comfort. | [132,133,134,135] |
| Prosumer Linear programming (PLP) | Domain: Residential energy management system. Tends to reduce the electricity bills and peak-to-average ratio. | Energy use scheduling to avoid maximum load times based on ESS. | Tasks are to use ESS off-grid and then modify them during peak hours. | [136,137,138,139,140,141] |
| Prosumer Integer Linear Programming (PILP) | Domain: Residential energy management system. Appliance scheduling. | A scheduling approach to controlling home and neighborhoods energy demand. | The integration and management of electricity usage trends are achieving a significant reduction in peak periods. | [142,143,144] |
| Refs. | Prosumer in SG 2.0 | SG 2.0 Challenges | Blockchain/SG 2.0 Application Sector | ||||
|---|---|---|---|---|---|---|---|
| SG 1.0 | Micro-Gid | P2P | Real-Time | Virtual | Commercial | Residential | |
| [22] | τ | τ | τ | τ | |||
| [40] | τ | τ | τ | τ | |||
| [50,111] | τ | τ | τ | τ | |||
| [82] | τ | τ | |||||
| [15,140] | τ | τ | τ | τ | |||
| [121] | τ | τ | τ | τ | |||
| [31] | τ | τ | τ | τ | |||
| [25] | τ | τ | τ | τ | |||
| [28,103] | τ | τ | |||||
| [19,64] | τ | τ | τ | τ | |||
| [37,100] | τ | τ | τ | ||||
| [29,115] | τ | τ | τ | τ | |||
| [41,42,43,44,45,46,47,48,49,50,51,52,53,54,55,56,57,58,59,60,61,62,63,64,65,66,67,68,69,70,71,72,73,74,75,76,77,78,79,80,81,82,83,84,85,86,87,88,89,90,91,92,93,94,95,96,97,98,99,100,101,102,103,104] | τ | τ | τ | ||||
| [12,42] | τ | τ | τ | ||||
| [18,40,41,42,43,44,45,46,47,48,49,50,51,52,53,54,55,56,57,58,59,60,61,62,63,64,65,66,67,68,69,70,71,72,73,74,75,76,77,78,79,80,81,82,83,84,85,86,87,88,89,90,91,92,93,94,95,96,97,98,99,100,101,102,103,104,105,106,107,108,109,110,111,112,113,114,115,116,117,118,119,120,121,122,123,124,125,126,127,128,129,130,131,132,133,134,135,136,137,138,139,140,141,142,143,144] | |||||||
| [16,119] | |||||||
| [40,120] | τ | ||||||
| [66,86] | τ | τ | |||||
| [107,135] | τ | ||||||
| [16,87,91] | |||||||
| [50,71] | τ | ||||||
| [85] | τ | ||||||
| [67,68,69,70,71,72,73,74,75,76,77,78,79,80,81,82,83,84] | τ | τ | τ | τ | |||
| [102] | τ | τ | τ | τ | |||
| [110] | τ | τ | τ | τ | |||
| [49] | τ | τ | τ | τ | τ | ||
| [106] | τ | τ | τ | τ | |||
Publisher’s Note: MDPI stays neutral with regard to jurisdictional claims in published maps and institutional affiliations. |
© 2022 by the authors. Licensee MDPI, Basel, Switzerland. This article is an open access article distributed under the terms and conditions of the Creative Commons Attribution (CC BY) license (https://creativecommons.org/licenses/by/4.0/).
Share and Cite
Zafar, B.; Ben Slama, S. Energy Internet Opportunities in Distributed Peer-to-Peer Energy Trading Reveal by Blockchain for Future Smart Grid 2.0. Sensors 2022, 22, 8397. https://doi.org/10.3390/s22218397
Zafar B, Ben Slama S. Energy Internet Opportunities in Distributed Peer-to-Peer Energy Trading Reveal by Blockchain for Future Smart Grid 2.0. Sensors. 2022; 22(21):8397. https://doi.org/10.3390/s22218397
Chicago/Turabian StyleZafar, Bassam, and Sami Ben Slama. 2022. "Energy Internet Opportunities in Distributed Peer-to-Peer Energy Trading Reveal by Blockchain for Future Smart Grid 2.0" Sensors 22, no. 21: 8397. https://doi.org/10.3390/s22218397
APA StyleZafar, B., & Ben Slama, S. (2022). Energy Internet Opportunities in Distributed Peer-to-Peer Energy Trading Reveal by Blockchain for Future Smart Grid 2.0. Sensors, 22(21), 8397. https://doi.org/10.3390/s22218397

