Three-Phase Handover Management and Access Point Transition Scheme for Dynamic Load Balancing in Hybrid LiFi/WiFi Networks
Abstract
1. Introduction
1.1. Background
- The distance between the transmitter in the AP and the receiver;
- The height of the room; and
- Optical energy transmission.
- The fluctuations of the data rate of the LiFi AP;
- The received optical gain;
- The variation of the HO circle caused by the variations of RF data rate;
- A WiFi AP dominantly attracts the users close to it, leading to inefficient use of nearby LiFi APs [17];
- A WiFi AP has a larger coverage area but less capacity than a LiFi AP, and thus is more susceptible to overload; and
- User navigation including direction and speed.
1.2. Related Works
- The study’s first goal was to lower the rate at which mobile users switch from the primary AP to the secondary AP, which is determined by how often a primary-tier UE crosses the secondary tier’s coverage boundary. In this paradigm, the value of the ROI is used to determine when to HO control.
- The second goal of the model was to lower the ping-pong rate. The key aim of this model was the HO procedure from the secondary AP to the primary AP, which stands based on a unit time metric of the user within the small cell’s coverage area for a shorter period than the time-of-stay threshold.
- Mobility: user movements and/or speed across the coverage area of different APs.
- Blockage: some studies considered blockage as a primary aspect of the process of APS and/or handover, while some others considered it as a secondary aspect for a specific situation,
- Interference: different types of interference were considered such as inter-cell interference ICI. Most studies considered the signal-to-interference-plus-noise ratio SINR, while other studies considered a signal-to-noise ratio SNR where interference was treated as additional noise for both.
- User density: the number of users was considered to show the performance of the system against the used metrics such as system throughput, data rates, CDT, handover rates, etc.
- Load balancing: it can be seen that most load balancing studies considered also handover and APS with blockages and/or user mobility.
- Implementation: the most popular implementation method was using simulation including Monte Carlo simulation using MATLAB software.
- Handover type: most studies considered VHO since it exists in most hybrid LiFi networks.
- Topology: it can be seen that some networks in this section are VLC but not LiFi. The reason for choosing these studies is that the methods and/or scenarios in these studies including the concepts were very similar to those in LiFi in terms of APS and HO.
- Handover overhead: only a few studies considered the handover overhead in hybrid LiFi networks.
1.3. Motivation
1.4. Contribution and Outline
2. Methodology
2.1. Introduction
- The lamp’s optical output, which defines the maximum energy of the forwarded signal, and
- The radiation characteristics determined by the transmitters dictate the distribution area, the area of the attocell, and the angle of irradiance φ.
- A data rate threshold (DRT) is used to determine if a certain user gets serviced by a LiFi AP or a WiFi AP, and it is expressed as the data rate obtained from the optical gain and is denoted as γ.
- An incidence angle threshold (IAT) is identified to determine the management of the HO process and user AP assignment with the help of the user mobility threshold (UMT), both thresholds are identified as Ϯ and ⱱ, respectively.
2.2. System and Channel Models
2.3. The Proposed Method
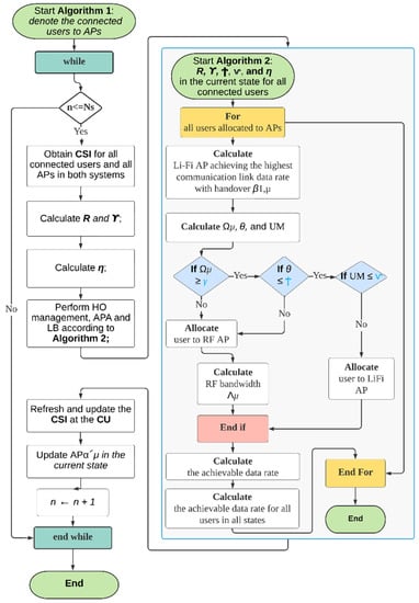
| Algorithm 1 The proposed TPHM-APT executed by the CU |
|
- Constant Speed CS: Each user moves at a constant speed in this mode.
- All users’ speeds follow uniform dissemination between 0 and vmax, in which vmax signifies the highest speed, which is presumed to be up to 5 m/s, and the user’s location is expected to be evaluated every 10 ms, throughout which the user could keep moving no further than 5 cm. In this work, however, the user’s location is quantified in each state n (as in Algorithm 2). Regarding the LiFi coverage range of 2–3 m, this configuration could even ensure a high sufficient resolution to monitor the route of motion.
- Varying Speed VS: To make the RWP model suitable for an indoor case, the user’s speed is presumed to be constant for a quick time frame. The user’s motion during this time is referred to as an excursion. In particular, each user travels at a random speed for an arbitrary duration that is distributed evenly between 10 and 20 s. When the current excursion comes to an end, the user selects a new speed and continues moving.
- The first two modes suppose that users are constantly on the move. Users may, however, remain static for an extended time. This is known as pausing time, and it occurs when a user completes one excursion before moving on to the next. The pausing time probability density function is presumed to be equally distributed [44]. The pausing time is arranged here to be between 0 and 10 s. There are moving users and static users in this mode at the identical time.
| Algorithm 2 Load balancing algorithm in each state for the TPHM-APT |
|
- Algorithm 1 is run when the system boots up. Several fundamental tasks are carried out, such as establishing a working configuration for the system, turning on all necessary components, and locating all available access points. In this algorithm, users are counted and ranked, and then the CSI is configured based on those users’ connections to access points. After the HO and APA steps have been taken, the calculations, function calls (Algorithm 2), CSI refresh, and AP status update will take place. After the simulation time has elapsed, an output is generated as a final result. In particular, the achievable data rate between the user and the LiFi AP and the WiFi AP according to (5, 8) are factored in. Next, we compare the current state to the previous state in terms of transmission efficiency by using (11). The second algorithm, implemented as a function, will now begin, with individual users’ LBs, HOs, and APAs being handled in isolation across all states. After that, the CSI is updated, along with all of the associated AP data, such as user assignments, ADRR, and available bandwidth. The proposed scheme will work and repeat the process as long as the number of working states is smaller than the total time of simulation (n < Ns). At the end of each state, an output will occur including the number of LiFi users Mβ1,μ, the number of WiFi users UR, and the achieved average date rate for all users in the current state. Note that the user mobility including user speed and direction estimations are performed in Algorithm 2.
- Algorithm 2 performs the LB in each state where the three-phase HO management and APA are executed. Specifically, the achievable LiFi data rate, the achievable WiFi data rate, the IAT, and the transmission efficiency between the serving AP and the connected users are initialized. Once the process starts, the LiFi AP with the highest communication link data rate and the optical data rate is calculated according to (12) and (13). Then, the IAT value is set. The CU observes the user’s motion and provides a specification according to Equation (23). Previous research has assumed that the transmitter is completely aware of each UE’s CSI. However, accurate CSI may be relatively easier to obtain in a static condition, and from a practical perspective in the case of user mobility, obtaining the CSI is an estimation problem that cannot be error-free. Therefore, it is important to understand the effect of the channel estimation error on the system throughput in a multiuser environment. After the above calculations, the process of HO decision and APT will begin. Specifically, the optical gain data rate is being monitored (13) and compared with the pre-set DRT value, if the condition is satisfied by a user μ, according to (16), the user is moved to the second phase where the IAT value of user μ is compared and the status of the condition will be determined based on (19)–(21). The successful user μ from phases 1 and 2 will go through the final checking in phase 3, wherein the user mobility speed is verified and evaluated according to (22) and (23). When all three conditions are satisfied, the user will be assigned to LiFi AP where the user resides in its service area, note that using this mechanism, the targeted LiFi AP is the only option for the user to have as a potential LiFi connection and no CCI is experienced after the examination of the third phase. On the other hand, in case the user μ does not meet any minimum requirements for any condition throughout any of the phases, they will be assigned (or remain with) to the best available WiFi AP according to (14). Using the allocated WiFi bandwidth calculation method after assigning a user to WiFi APs according to (15), the data rate performance of some users can be enhanced. At the end of the current state, the achieved data rate of the connected user μ, is calculated according to (17). Finally, the average data rate of all connected users is evaluated.
3. Results and Discussion
- Case 1 consists of 1 user;
- Case 2 consists of 15 users;
- Case 3 consists of 30 users; and
- Case 4 consists of 60 users.
4. Conclusions
Author Contributions
Funding
Institutional Review Board Statement
Informed Consent Statement
Data Availability Statement
Conflicts of Interest
References
- Markit, I.H.S. The Internet of Things: A movement, not a market. IHS Mark. 2017, 1, 1. [Google Scholar]
- Pirinen, P. A brief overview of 5G research activities. In Proceedings of the 1st International Conference on 5G for Ubiquitous Connectivity, Akaslompolo, Finland, 26–28 November 2014; pp. 17–22. [Google Scholar]
- Shafi, M.; Molisch, A.F.; Smith, P.J.; Haustein, T.; Zhu, P.; De Silva, P.; Tufvesson, F.; Benjebbour, A.; Wunder, G. 5G: A tutorial overview of standards, trials, challenges, deployment, and practice. IEEE J. Sel. Areas Commun. 2017, 35, 1201–1221. [Google Scholar] [CrossRef]
- Andrews, J.G.; Buzzi, S.; Choi, W.; Hanly, S.V.; Lozano, A.; Soong, A.C.; Zhang, J.C. What will 5G be? IEEE J. Sel. Areas Commun. 2014, 32, 1065–1082. [Google Scholar] [CrossRef]
- Badeel, R.; Subramaniam, S.K.; Hanapi, Z.M.; Muhammed, A. A Review on LiFi Network Research: Open Issues, Applications and Future Directions. Appl. Sci. 2021, 11, 11118. [Google Scholar] [CrossRef]
- Tsonev, D.; Videv, S.; Haas, H. Towards a 100 Gb/s visible light wireless access network. Opt. Express 2015, 23, 1627–1637. [Google Scholar] [CrossRef]
- Zhang, Z.; Xiao, Y.; Ma, Z.; Xiao, M.; Ding, Z.; Lei, X.; Karagiannidis, G.K.; Fan, P. 6G wireless networks: Vision, requirements, architecture, and key technologies. IEEE Veh. Technol. Mag. 2019, 14, 28–41. [Google Scholar] [CrossRef]
- Haas, H.; Chen, C. What is LiFi? In Proceedings of the 2015 European Conference on Optical Communication (ECOC), Valencia, Spain, 27 September–1 October 2015; pp. 1–3. [Google Scholar]
- Chen, C. Downlink System Characterisation in LiFi Attocell Networks. 2017. Available online: https://era.ed.ac.uk/handle/1842/25420 (accessed on 10 July 2021).
- Dimitrov, S.; Haas, H. Principles of LED Light Communications: Towards Networked Li-Fi; Cambridge University Press: Cambridge, UK, 2015. [Google Scholar]
- Wu, X.; Chen, C.; Haas, H. Mobility Management for Hybrid LiFi and WiFi Networks in the Presence of Light-path Blockage. In Proceedings of the 2018 IEEE 88th Vehicular Technology Conference (VTC-Fall), Chicago, IL, USA, 27–30 August 2018; pp. 1–5. [Google Scholar]
- Wu, X.; Haas, H. Access point assignment in hybrid LiFi and WiFi networks in consideration of LiFi channel blockage. In Proceedings of the 2017 IEEE 18th International Workshop on Signal Processing Advances in Wireless Communications (SPAWC), Sapporo, Japan, 3–6 July 2017; pp. 1–5. [Google Scholar]
- Wang, Y.; Videv, S.; Haas, H. Dynamic load balancing with handover in hybrid Li-Fi and Wi-Fi networks. In Proceedings of the 2014 IEEE 25th Annual International Symposium on Personal, Indoor, and Mobile Radio Communication (PIMRC), Washington, DC, USA, 2–5 September 2014; pp. 575–579. [Google Scholar]
- Ma, G.; Parthiban, R.; Karmakar, N. A Comparison of IVHO and DVHO in Heterogeneous VLC-RF Networks. In Proceedings of the 2021 IEEE Region 10 Symposium (TENSYMP), Jeju, Korea, 23–25 August 2021. [Google Scholar]
- Chen, C.; Basnayaka, D.A.; Haas, H. Downlink Performance of Optical Attocell Networks. J. Light. Technol. 2016, 34, 137–156. [Google Scholar] [CrossRef]
- Wang, Y.; Haas, H. Dynamic Load Balancing with Handover in Hybrid Li-Fi and Wi-Fi Networks. J. Light. Technol. 2015, 33, 4671–4682. [Google Scholar] [CrossRef]
- Wu, X.; Safari, M.; Haas, H. Access Point Selection for Hybrid Li-Fi and Wi-Fi Networks. IEEE Trans. Commun. 2017, 65, 5375–5385. [Google Scholar] [CrossRef]
- Kamel, M.; Hamouda, W.; Youssef, A. Ultra-dense networks: A survey. IEEE Commun. Surv. Tutor. 2016, 18, 2522–2545. [Google Scholar] [CrossRef]
- Li, X.; Zhang, R.; Hanzo, L. Cooperative load balancing in hybrid visible light communications and WiFi. IEEE Trans. Commun. 2015, 63, 1319–1329. [Google Scholar] [CrossRef]
- Obeed, M.; Salhab, A.M.; Zummo, S.A.; Alouini, M.-S. Joint optimization of power allocation and load balancing for hybrid VLC/RF networks. J. Opt. Commun. Netw. 2018, 10, 553–562. [Google Scholar] [CrossRef]
- Wu, X.; Haas, H. Mobility-aware load balancing for hybrid LiFi and WiFi networks. J. Opt. Commun. Netw. 2019, 11, 588–597. [Google Scholar] [CrossRef]
- Wang, Y.; Wu, X.; Haas, H. Load Balancing Game with Shadowing Effect for Indoor Hybrid LiFi/RF Networks. IEEE Trans. Wirel. Commun. 2017, 16, 2366–2378. [Google Scholar] [CrossRef]
- Wang, J.; Jiang, C.; Zhang, H.; Zhang, X.; Leung, V.C.; Hanzo, L. Learning-Aided Network Association for Hybrid Indoor LiFi-WiFi Systems. IEEE Trans. Veh. Technol. 2017, 67, 3561–3574. [Google Scholar] [CrossRef]
- Ahmad, R.; Soltani, M.D.; Safari, M.; Srivastava, A.; Das, A. Reinforcement Learning Based Load Balancing for Hybrid LiFi WiFi Networks. IEEE Access 2020, 8, 132273–132284. [Google Scholar] [CrossRef]
- Wu, X.; O’Brien, D.C. A Novel Machine Learning-Based Handover Scheme for Hybrid LiFi and WiFi Networks. In Proceedings of the 2020 IEEE Globecom Workshops (GC Wkshps), Taipei, Taiwan, 7–11 December 2020; pp. 1–5. [Google Scholar]
- Dinc, E.; Ergul, O.; Akan, O.B. Soft handover in OFDMA based visible light communication networks. In Proceedings of the 2015 IEEE 82nd Vehicular Technology Conference (VTC2015-Fall), Boston, MA, USA, 6–9 September 2015; pp. 1–5. [Google Scholar]
- Vegni, A.M.; Little, T.D.C. Handover in VLC systems with cooperating mobile devices. In Proceedings of the 2012 International Conference on Computing, Networking and Communications (ICNC), Maui, HI, USA, 30 January–2 February 2012; pp. 126–130. [Google Scholar]
- Purwita, A.A.; Soltani, M.D.; Safari, M.; Haas, H. Handover Probability of Hybrid LiFi/RF-Based Networks with Randomly-Oriented Devices. In Proceedings of the 2018 IEEE 87th Vehicular Technology Conference (VTC Spring), Porto, Portugal, 3–6 June 2018; pp. 1–5. [Google Scholar]
- Wang, F.; Wang, Z.; Qian, C.; Dai, L.; Yang, Z. Efficient vertical handover scheme for heterogeneous VLC-RF systems. J. Opt. Commun. Netw. 2015, 7, 1172–1180. [Google Scholar] [CrossRef]
- Liang, S.; Tian, H.; Fan, B.; Bai, R. A novel vertical handover algorithm in a hybrid visible light communication and LTE system. In Proceedings of the 2015 IEEE 82nd Vehicular Technology Conference (VTC2015-Fall), Boston, MA, USA, 6–9 September 2015; pp. 1–5. [Google Scholar]
- Chowdhury, H.; Katz, M. Data download on move in indoor hybrid (radio-optical) WLAN-VLC hotspot coverages. In Proceedings of the 2013 IEEE 77th Vehicular Technology Conference (VTC Spring), Dresden, Germany, 2–5 June 2013; pp. 1–5. [Google Scholar]
- Hou, J.; O’Brien, D.C. Vertical handover-decision-making algorithm using fuzzy logic for the integrated Radio-and-OW system. IEEE Trans. Wirel. Commun. 2006, 5, 176–185. [Google Scholar] [CrossRef]
- Arshad, R.; ElSawy, H.; Sorour, S.; Al-Naffouri, T.Y.; Alouini, M.-S. Handover management in 5G and beyond: A topology aware skipping approach. IEEE Access 2016, 4, 9073–9081. [Google Scholar] [CrossRef]
- Demarchou, E.; Psomas, C.; Krikidis, I. Mobility management in ultra-dense networks: Handover skipping techniques. IEEE Access 2018, 6, 11921–11930. [Google Scholar] [CrossRef]
- Arshad, R.; ElSawy, H.; Sorour, S.; Al-Naffouri, T.Y.; Alouini, M.-S. Velocity-aware handover management in two-tier cellular networks. IEEE Trans. Wirel. Commun. 2017, 16, 1851–1867. [Google Scholar] [CrossRef]
- Wu, X.; Haas, H. Handover Skipping for LiFi. IEEE Access 2019, 7, 38369–38378. [Google Scholar] [CrossRef]
- Kazemi, H.; Safari, M.; Haas, H. Bandwidth Scheduling and Power Control for Wireless Backhauling in Optical Attocell Networks. In Proceedings of the 2018 IEEE Global Communications Conference (GLOBECOM), Abu Dhabi, United Arab Emirates, 9–13 December 2018; pp. 1–7. [Google Scholar]
- Ozyurt, A.B.; Popoola, W.O. Mobility management in multi-tier LiFi networks. J. Opt. Commun. Netw. 2021, 13, 204–213. [Google Scholar] [CrossRef]
- IEC 62471; Photobiological Safety of Lamps and Lamp Systems. AOK Industrial Company Limited: Shenzhen, China, 2006.
- CIE Standard; Lighting of Indoor Work Places. CIE: Vienna, Austria, 2001; Volume 8.
- Smestad, G.; Ries, H.; Winston, R.; Yablonovitch, E. The thermodynamic limits of light concentrators. Sol. Energy Mater. 1990, 21, 99–111. [Google Scholar] [CrossRef]
- Barry, J.R. Wireless Infrared Communications; Springer Science & Business Media: Berlin/Heidelberg, Germany, 1994; Volume 280. [Google Scholar]
- Johnson, D.B.; Maltz, D.A. Dynamic source routing in ad hoc wireless networks. In Mobile Computing; Springer: Berlin/Heidelberg, Germany, 1996; pp. 153–181. [Google Scholar]
- Navidi, W.; Camp, T. Stationary distributions for the random waypoint mobility model. IEEE Trans. Mob. Comput. 2004, 3, 99–108. [Google Scholar]
















| Ref. | Year of Pub. | Description | Presented Results and Aims (Plots and Graphs) | Factors Considered | |||||||||
|---|---|---|---|---|---|---|---|---|---|---|---|---|---|
| Problems | Others | ||||||||||||
| Mobility | Interference | User Density | Load Balancing | HO Overhead | APA/APS | Implementation | Handover Type | Topology | Transmission Dir. | ||||
| [32] | 2006 | To provide users with enhanced quality of service (QoS). A brand-new fuzzy-logic (FL)-based decision-making algorithm for VHO was proposed as a solution to the LOS blockage problem. This algorithm is capable of integrating the advantages of both approaches to deliver good HO in terms of packet transfer time. |
| ✓ | ✕ | ✕ | ✕ | ✕ | ✕ | S | VHO | Hybrid Radio-Optical | NS |
| [16] | 2015 | User roaming and HO signaling OHs were taken into consideration while suggesting a flexible LB system. |
| ✓ | ✓ | ✕ | ✓ | ✓ | ✓ | S | VHO and HHO | Hybrid LiFi-WiFi | DL |
| [19] | 2015 | To address the primary LB issue. Algorithms for both centralized and decentralized resource allocation were used to construct cooperative LB that achieves proportional fairness (PF). | Average user throughput with LOS blocking probabilities. | ✕ | ✓ | ✓ | ✓ | ✕ | ✓ | S | HHO | Hybrid VLC-WiFi | DL |
| [26] | 2015 | This study suggested two different VLC HO mechanisms since a suitable HO mechanism needs to be created for VLC to be an entire inside solution. | Provide a higher data rate for both the overall system and individual users in the HO region. | ✓ | ✓ | ✕ | ✕ | ✕ | ✕ | S | HHO | VLC | NS |
| [29] | 2015 | Developed a Markov decision process model of the VHO decision-making procedure and used a dynamic technique to achieve a trade-off between shifting costs and latency requirements. |
| ✕ | ✕ | ✕ | ✕ | ✕ | ✕ | S | VHO | Hybrid VLC-RF | BiL |
| [30] | 2015 | To minimize the VHO process’s signaling costs. Due to fluctuating traffic and network situations, mobility control was taken into consideration. Based on two VHO techniques, the authors proposed a VHO algorithm through prediction (PVHO) (IVHO and DVHO). Each time a disruption occurs, PVHO determines the ideal dwell time, estimates the efficacy of both schemes, and selects the more effective one. |
| ✓ | ✕ | ✕ | ✕ | ✕ | ✕ | S | VHO | Hybrid VLC-LTE | BiL |
| [17] | 2017 | A proposed two-stage APS approach. The users who should be connected to WiFi are first identified using a fuzzy logic approach. Second, the remaining users are allocated in a homogenous LiFi network setting. Iterations are not necessary for the suggested solution, which uses a centralized algorithm, to obtain a stable state with low-power computing. |
| ✕ | ✓ | ✓ | ✕ | ✕ | ✓ | MCS | ✕ | Hybrid LiFi-WiFi | DL |
| [22] | 2017 | Users who are encountering significant blockages might switch to the RF system to increase their data rate. To simulate a real-world communication setting, this study defined blockages, the user data rate demand, and the random alignment of LiFi receivers. For hybrid LiFi/RF networks, a novel LB strategy based on EGT has been developed to enhance user QoS. |
| ✕ | ✓ | ✓ | ✓ | ✕ | ✓ | S | ✕ | Hybrid LiFi-RF | NS |
| [23] | 2017 | They concentrated on complex multi-LED APS strategies and developed a multi-armed bandit approach to assist decisions on wisely choosing APs by utilizing the strength of online learning algorithms. |
| ✕ | ✓ | ✕ | ✕ | ✕ | ✓ | MS | ✕ | Hybrid LiFi-WiFi | BiL |
| [20] | 2018 | The power of each AP is divided among the connected users according to an optimization problem designed to maximize the maximum total possible data rate. Proposed a novel, effective method that, after constructing optimal dual variables in the context of one another, determines one or the other. |
| ✕ | ✓ | ✓ | ✓ | ✕ | ✕ | MCS | ✕ | Hybrid VLC-RF | NS |
| [28] | 2018 | For LiFi networks that included two LiFi APs and an RF AP, a received signal strength indicator (RSSI)-based HO mechanism was taken into consideration to evaluate the HO probability of the UE with arbitrary orientations. |
| ✕ | ✕ | ✕ | ✕ | ✕ | ✕ | MCS | VHO | Hybrid LiFi-RF | DL |
| [21] | 2019 | Since the coverage areas of the various networks overlap, APS becomes difficult to implement. It was suggested to use single transmission (ST) and multiple transmission (MT) modes for mobility-aware load balancing (MALB). |
| ✓ | ✓ | ✓ | ✓ | HHO overhead | ✓ | MCS | VHO and HHO | Hybrid LiFi-WiFi | DL |
| [36] | 2019 | Based on reference signal received power (RSRP), a novel HO skipping strategy was presented. To obtain the HO target, the new method combines the value of RSRP and its rate of change. There is no need for more feedback on the suggested approach. |
| ✓ | ✕ | ✕ | ✕ | HHO overhead | ✕ | MCS | HHO | LiFi | NS |
| [24] | 2020 | An AP assignment technique that maximizes long-term system throughput while providing the necessary user fairness and satisfaction was developed using a reinforcement learning (RL) algorithm. With regular and non-uniform distributions of users, two distinct scenarios relying on the random waypoint model have been investigated. |
| ✓ | ✓ | ✓ | ✓ | ✕ | ✓ | S (python) | ✕ | Hybrid LiFi-WiFi | DL |
| [25] | 2020 | An innovative HO mechanism that uses machine learning to implement a dynamic coefficient to change the choice of LiFi or WiFi has been proposed. To create HO decisions, the proposed approach weighs channel reliability, resource accessibility, and user mobility. Through ANN, this coefficient is taught for various scenarios. |
| ✓ | ✓ | ✕ | ✕ | ✕ | ✓ | S | VHO and HHO | Hybrid LiFi-WiFi | NS |
| [38] | 2021 | Analyzes the cross-tier HO rate between the primary and secondary cells while presenting a two-tier LiFi network. Closed-form formulas for the cross-tier HO rate, ping-pong frequency, and sojourn duration in respect of the acquired optical signal strength, time-to-trigger, and user mobility were developed using stochastic geometry. |
| ✓ | ✕ | ✕ | ✕ | ✕ | ✕ | S | HHO | LiFi | NS |
| This work | Proposes TPHM-APT scheme for dynamic LB. Aims to control and reduce HO rates, and ensure system high throughput and system stability by taking user mobility, user density, optical gain, receiver FOV, and user speed into consideration. |
| ✓ | ✓ | ✓ | ✓ | ✓ | ✓ | MCS | VHO and HHO | Hybrid LiFi-WiFi | DL | |
| Terms | S: simulation; MCS: Monte Carlo simulation; MS: MATLAB simulation; H: hybrid; NA: not specified; DL: downlink; UL: uplink; BiL: Bidirectional link; | ||||||||||||
| Hardware | Specification |
|---|---|
| CPU | Intel® Core™, Lenovo, China, i5-7200 U CPU @ 2.50 GHz 2.70 GHz |
| RAM | 8.00 GB DDR3 |
| Storage | HDD 1 TB SSD Lenovo |
| Operating System | Microsoft Windows 10., 64-bit, x64-based processor. |
| Term/Notation | Meaning | Appears in Eq. | Term/Notation | Meaning | Appears in Eq. |
|---|---|---|---|---|---|
| Nv | The number of LiFi APs | - | v | The path loss exponent | (7) |
| Nr | The number of WiFi APs | - | The data rate achieved by the WiFi link between user μ and WiFi AP α | (8), (14) and (17) | |
| Nu | This is denoted as the number of the users | - | Bμ | The bandwidth allocated to user μ in WiFi system | (8) and (9) |
| Ns | The number of the working states | - | The WiFi channel gain between user μ and AP in state n | (8) | |
| C | The set of optical attocells | - | The power consumption constraints for WiFi APs | (8) | |
| C Ʀ | The set of WiFi cells | - | WiFi bandwidth | (8) and (9) | |
| ϰDC | A DC bias voltage source | - | μ | The proportion of the bandwidth that user μ obtains from WiFi | (9), (15) and (17) |
| α | Connected LiFi AP | - | Pr | The probability mass function | (10) and (18) |
| μ | A given user | - | tij | The OH of the AP switch from AP i to AP ij | (10) and (11) |
| 1/2 | The half-intensity radiation angle | (1) | ζij | The mean of the OH. | (10) |
| The angle of irradiation | (1) | The transmission efficiency between two neighboring states | (11)–(14) and (17) | ||
| The angle of incidence | (1) and (2) | p | Interval time | (11) | |
| ΘF | The half angle of the receiver’s FOV | (1) and (2) | β1,μ | LiFi AP with highest communication link data rate with HO for users | (12), (13) and (16) |
| H | The optical channel gain of a line of sight (LoS) channel | (1) and (4) | Ωμ | The optical data rate for LiFi users | (13), (14) and (16) |
| m | The Lambertian index | (1) | Mβ1,μ | The number of users served by LiFi AP β1,μ | (13) and (17) |
| p | The physical area of the receiver photo-diode | (1) | β2,μ | The optimal WiFi AP for user | (14) and (16) |
| The horizontal distance from a LiFi AP to the optical receiver | (1) | γ | Threshold of data rate | (14) and (16) | |
| The height of the room | (1) | μ | The average data rate in the previous states for user μ | (15) | |
| () | The concentrator gain | (1) and (2) | UR | The set of the users served by WiFi APs in the current state. | (15) |
| Tp | A state where all of the users receive the allocation results from the CU and receive signals from APs with constant data rates | (1) | μ | The AP allocated to user μ instate n | (16) |
| Ts() | The gain of the optical filter | (1) | The achieved data rate of all users | (17) and (18) | |
| The refractive index | (2) | ∆ | The outage probability of the QoS requirement | (18) | |
| Average optical power to optical power conversion | (3) and (4) | Г | The average data rate requirement | (18) | |
| Popt | The average transmitted optical power of LiFi AP | (3) and (4) | Ϯ | Threshold of incidence angle | (19) |
| Pt | The electric power of the signals | (3) | PPD | The position of i-th PD | (19) and (20) |
| SINR | The signal-to-interference-plus-noise ratio | (4) and (5) | Gain drops outside the Ϯ | (19) and (21) | |
| к | The optical to electric conversion efficiency at the receivers | (4) | RC | Denotes the radius of circular PD array | (20) |
| N0 | The noise power spectral density | (4) | n1 | Denotes the optic’s refractive index | (21) |
| B | Bandwidth | (4) | Is the anticipated acceptance angle | (21) | |
| The achievable data rate between user μ and LiFi AP α | (5), (12), (13) and (17) | Describes the incident angle of the boundary rays from the optic to the PD chip | (21) | ||
| BL | The bandwidth for optical signal transmission | (5) | v | The user’s current speed | (22) and (23) |
| h | The WiFi channel gain between users and RF APs | (6) | The time resolution. | (22) | |
| K | The Rician factor for indoor WiFi channel | (6) | The movement direction | (22) | |
| hd | The fading channel of the direct path | (6) | PWP | The user’s next waypoint | (22) |
| L(d) | The corresponding large-scale fading loss at the separation distance d | (6) and (7) | Pold | The user’s current position | (22) |
| hs | The fading channel of the scattered path | (6) | Pnew | The user’s next position | (22) |
| X | The shadowing component | (7) | ⱱ | Threshold of user mobility | (23) |
| Parameters | Value |
|---|---|
| Number of users | 1, 15, 30, and 60 |
| Simulation area | 40 m × 40 m |
| Number of WiFi AP | 4 |
| Number of LiFi AP | 16 |
| Mobility model | RWP |
| Room height | 3.5 m |
| Optical energy per LiFi AP | 9 W |
| Modulation bandwidth of LiFi AP lamp | 40 MHz |
| PD size | 1 cm2 |
| Radiation angle half-intensity | 60 |
| Optical filter gain | 1.0 |
| FOV semi-angle of the receiver | 90 |
| Refractive index | 1.5 |
| RF transmitter energy per AP | 1 W |
| RF transmitted bandwidth per AP | 20 MHz |
| Interval of each state | 0.5 s |
| Simulation time | 1 min |
Publisher’s Note: MDPI stays neutral with regard to jurisdictional claims in published maps and institutional affiliations. |
© 2022 by the authors. Licensee MDPI, Basel, Switzerland. This article is an open access article distributed under the terms and conditions of the Creative Commons Attribution (CC BY) license (https://creativecommons.org/licenses/by/4.0/).
Share and Cite
Murad, S.S.; Yussof, S.; Hashim, W.; Badeel, R. Three-Phase Handover Management and Access Point Transition Scheme for Dynamic Load Balancing in Hybrid LiFi/WiFi Networks. Sensors 2022, 22, 7583. https://doi.org/10.3390/s22197583
Murad SS, Yussof S, Hashim W, Badeel R. Three-Phase Handover Management and Access Point Transition Scheme for Dynamic Load Balancing in Hybrid LiFi/WiFi Networks. Sensors. 2022; 22(19):7583. https://doi.org/10.3390/s22197583
Chicago/Turabian StyleMurad, Sallar Salam, Salman Yussof, Wahidah Hashim, and Rozin Badeel. 2022. "Three-Phase Handover Management and Access Point Transition Scheme for Dynamic Load Balancing in Hybrid LiFi/WiFi Networks" Sensors 22, no. 19: 7583. https://doi.org/10.3390/s22197583
APA StyleMurad, S. S., Yussof, S., Hashim, W., & Badeel, R. (2022). Three-Phase Handover Management and Access Point Transition Scheme for Dynamic Load Balancing in Hybrid LiFi/WiFi Networks. Sensors, 22(19), 7583. https://doi.org/10.3390/s22197583

