Preparing Wi-Fi 7 for Healthcare Internet-of-Things
Abstract
:1. Introduction
- At least one operational mode that supports a minimum of 30 Gbps of maximum throughput at the service access point (SAP).
- Operation at the frequency range between 1 and 7.250 GHz.
- Backward compatibility with legacy standards operating at 2.4, 5 and 6 GHz frequency bands.
- At least one operational mode for worst-case latency and jitter.
- We propose an OFDMA scheduler that utilizes the priorities of various ACs for scheduling UL transmissions in delay-sensitive IEEE 802.11be-based IoT networks, especially for healthcare applications.
- We also evaluate the performance of the proposed methodology on a network simulator. NS-3, and compare its performance with state-of-the-art mechanisms.
2. IEEE 802.11be Extremely High Throughput Standard
2.1. Enhancements at the PHY Layer
2.2. Enhancements at the MAC Layer
3. Related Work
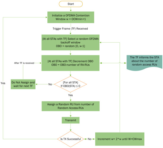
4. Delay-Sensitive OFDMA Scheduling for H-IoT in Wi-Fi 7
Complexity Analysis
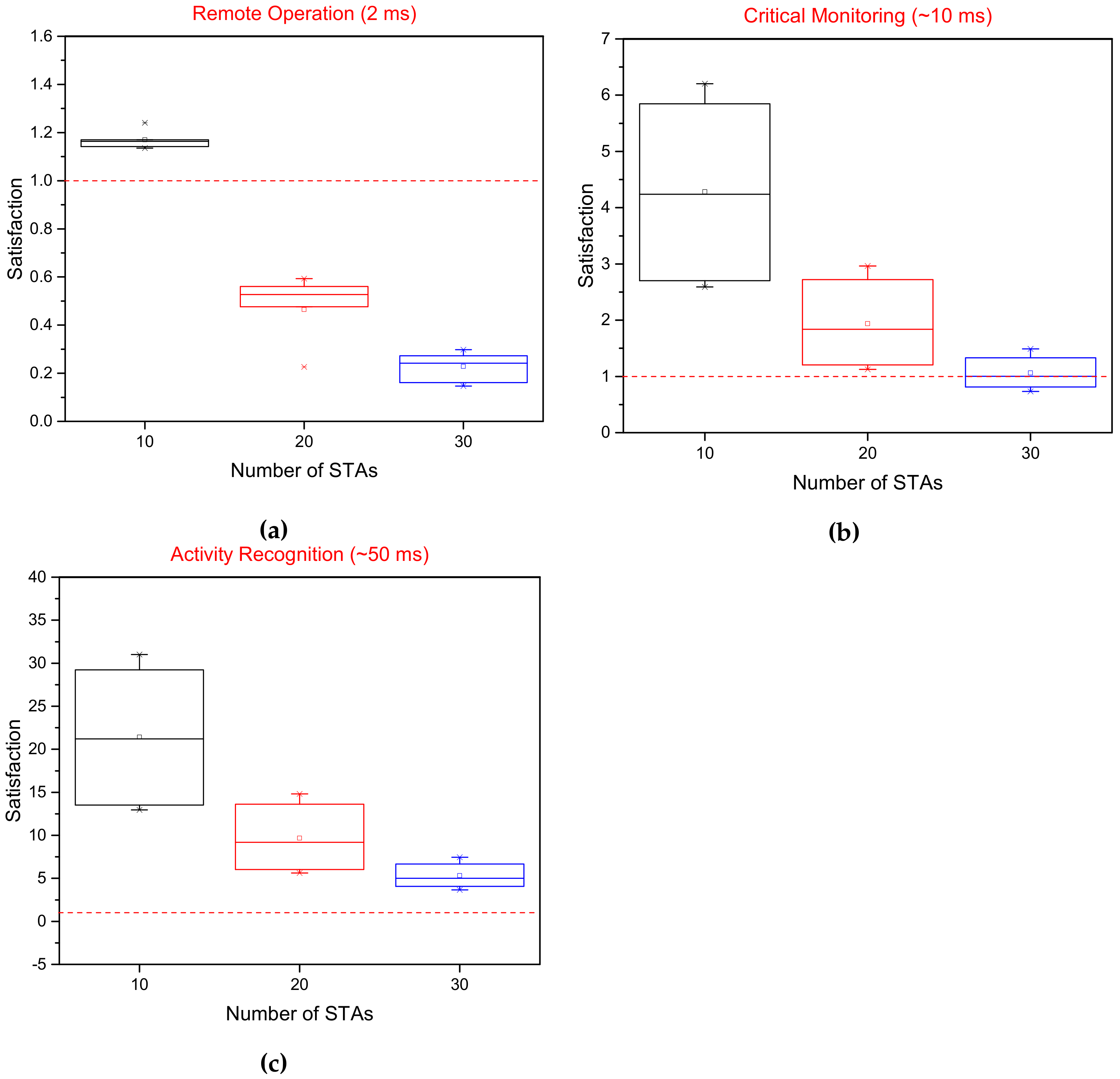
5. Experimental Evaluation
6. Conclusions
Author Contributions
Funding
Institutional Review Board Statement
Informed Consent Statement
Data Availability Statement
Conflicts of Interest
References
- Ageing and Health. 2021. Available online: https://www.who.int/news-room/fact-sheets/detail/ageing-and-health (accessed on 2 July 2022).
- Hasenauer, R.; Belviso, C.; Ehrenmueller, I. New Efficiency: Introducing Social Assistive Robots in Social Eldercare Organizations. In Proceedings of the 2019 IEEE International Symposium on Innovation and Entrepreneurship (TEMS-ISIE), Hangzhou, China, 24–26 October 2019; pp. 1–6. [Google Scholar] [CrossRef]
- Marques, G.; Pitarma, R.; Garcia, N.M.; Pombo, N. Internet of Things Architectures, Technologies, Applications, Challenges, and Future Directions for Enhanced Living Environments and Healthcare Systems: A Review. Electronics 2019, 8, 1081. [Google Scholar] [CrossRef]
- Dayo, Z.A.; Aamir, M.; Dayo, S.A.; Khoso, I.A.; Soothar, P.; Sahito, F.; Zheng, T.; Hu, Z.; Guan, Y. A novel compact broadband and radiation efficient antenna design for medical IoT healthcare system. Math. Biosci. Eng. 2022, 19, 3909–3927. [Google Scholar] [CrossRef] [PubMed]
- Ranieri, C.M.; MacLeod, S.; Dragone, M.; Vargas, P.A.; Romero, R.A.F. Activity Recognition for Ambient Assisted Living with Videos, Inertial Units and Ambient Sensors. Sensors 2021, 21, 768. [Google Scholar] [CrossRef] [PubMed]
- Cubo, J.; Nieto, A.; Pimentel, E. A Cloud-Based Internet of Things Platform for Ambient Assisted Living. Sensors 2014, 14, 14070–14105. [Google Scholar] [CrossRef]
- Sarabia-Jácome, D.; Usach, R.; Palau, C.E.; Esteve, M. Highly-efficient fog-based deep learning AAL fall detection system. Internet Things 2020, 11, 100185. [Google Scholar] [CrossRef]
- Hajar, M.S.; Al-Kadri, M.O.; Kalutarage, H.K. A survey on wireless body area networks: Architecture, security challenges and research opportunities. Comput. Secur. 2021, 104, 102211. [Google Scholar] [CrossRef]
- Islam, S.M.R.; Kwak, D.; Kabir, M.H.; Hossain, M.; Kwak, K.S. The Internet of Things for Health Care: A Comprehensive Survey. IEEE Access 2015, 3, 678–708. [Google Scholar] [CrossRef]
- Qadri, Y.A.; Nauman, A.; Zikria, Y.B.; Vasilakos, A.V.; Kim, S.W. The Future of Healthcare Internet of Things: A Survey of Emerging Technologies. IEEE Commun. Surv. Tutor. 2020, 22, 1121–1167. [Google Scholar] [CrossRef]
- Avallone, S.; Imputato, P.; Redieteab, G.; Ghosh, C.; Roy, S. Will OFDMA Improve the Performance of 802.11 WiFi Networks? IEEE Wirel. Commun. 2021, 28, 100–107. [Google Scholar] [CrossRef]
- PAR Details. 2019. Available online: https://development.standards.ieee.org/myproject-web/public/view.html#pardetail/6886 (accessed on 13 July 2022).
- Bankov, D.; Khorov, E.; Lyakhov, A.; Sandal, M. Enabling real-time applications in Wi-Fi networks. Int. J. Distrib. Sens. Netw. 2019, 15, 1550147719845312. [Google Scholar] [CrossRef]
- Gokhale, V.; Eid, M.; Kroep, K.; Prasad, R.V.; Rao, V.S. Toward Enabling High-Five Over WiFi: A Tactile Internet Paradigm. IEEE Commun. Mag. 2021, 59, 90–96. [Google Scholar] [CrossRef]
- IEEE Std 802.11ax-2021; IEEE Standard for Information Technology–Telecommunications and Information Exchange between Systems Local and Metropolitan Area Networks–Specific Requirements Part 11: Wireless LAN Medium Access Control (MAC) and Physical Layer (PHY) Specifications Amendment 1: Enhancements for High-Efficiency WLAN. IEEE: Piscataway, NJ, USA, 2021. [CrossRef]
- Cavalcanti, D.; Venkatesan, G. 802.1 TSN over 802.11 with Updates from Developments in 802.11be. 2022. Available online: https://www.ieee802.org/1/files/public/docs2020/new-Cavalcanti-802-1TSN-over-802-11-1120-v02.pdf (accessed on 13 July 2022).
- Shukla, S.; Hassan, M.F.; Khan, M.K.; Jung, L.T.; Awang, A. An analytical model to minimize the latency in healthcare internet-of-things in fog computing environment. PLOS ONE 2019, 14, e0224934. [Google Scholar] [CrossRef] [PubMed]
- Qureshi, H.N.; Manalastas, M.; Ijaz, A.; Imran, A.; Liu, Y.; Al Kalaa, M.O. Communication Requirements in 5G-Enabled Healthcare Applications: Review and Considerations. Healthcare 2022, 10, 293. [Google Scholar] [CrossRef] [PubMed]
- Rodrigues, V.F.; Righi, R.d.R.; da Costa, C.A.; Antunes, R.S. Smart Hospitals and IoT Sensors: Why Is QoS Essential Here? J. Sens. Actuator Netw. 2022, 11, 33. [Google Scholar] [CrossRef]
- Peng, D.; Sun, L.; Zhou, R.; Wang, Y. Study QoS-aware Fog Computing for Disease Diagnosis and Prognosis. Mob. Netw. Appl. 2022, 27, 1572–8153. [Google Scholar] [CrossRef]
- Zaman, U.; Imran; Mehmood, F.; Iqbal, N.; Kim, J.; Ibrahim, M. Towards Secure and Intelligent Internet of Health Things: A Survey of Enabling Technologies and Applications. Electronics 2022, 11, 1893. [Google Scholar] [CrossRef]
- Deng, C.; Fang, X.; Han, X.; Wang, X.; Yan, L.; He, R.; Long, Y.; Guo, Y. IEEE 802.11be Wi-Fi 7: New challenges and opportunities. IEEE Commun. Surv. Tutor. 2020, 22, 2136–2166. [Google Scholar] [CrossRef]
- L’opez-P’erez, D.; Garcia-Rodriguez, A.; Galati-Giordano, L.; Kasslin, M.; Doppler, K. IEEE 802.11 be extremely high throughput: The next generation of Wi-Fi technology beyond 802.11 ax. IEEE Commun. Mag. 2019, 57, 113–119. [Google Scholar] [CrossRef]
- Park, E.; Lim, D.; Kim, J.; Choi, J. Tone Plan Discussion. Document: IEEE 802.11-19/1066r3. 2019. Available online: https://mentor.ieee.org/802.11/dcn/19/11-19-1066-03-00be-tone-plan-discussion.pptx (accessed on 15 August 2022).
- Park, M.; Lee, W.B.; Wu, T.; Cariou, L.; Stacey, R. Beyond 802.11ax-Throughput Enhancement Utilizing Multi-bands across 2.4 5 6 GHz Bands. 2018. Available online: https://mentor.ieee.org/802.11/dcn/18/11-18-0857-00-0wng-beyond-802-11ax-throughput-enhancement-utilizing-multi-bands-across-2-4-5-6ghz-bands.pptx (accessed on 15 August 2022).
- Khorov, E.; Levitsky, I.; Akyildiz, I.F. Current Status and Directions of IEEE 802.11be, the Future Wi-Fi 7. IEEE Access 2020, 8, 88664–88688. [Google Scholar] [CrossRef]
- Yang, M.; Li, B. Survey and Perspective on Extremely High Throughput (EHT) WLAN — IEEE 802.11be. Mob. Netw. Appl. 2020, 25, 1765–1780. [Google Scholar] [CrossRef]
- IEEE Std 802.11-1997; IEEE Standard for Wireless LAN Medium Access Control (MAC) and Physical Layer (PHY) Specifications. IEEE: Piscataway, NJ, USA, 1997. [CrossRef]
- Bankov, D.; Didenko, A.; Khorov, E.; Lyakhov, A. OFDMA Uplink Scheduling in IEEE 802.11ax Networks. In Proceedings of the 2018 IEEE International Conference on Communications (ICC), Kansas City, MO, USA, 30 July 2018; pp. 1–6. [Google Scholar] [CrossRef]
- Avdotin, E.; Bankov, D.; Khorov, E.; Lyakhov, A. OFDMA Resource Allocation for Real-Time Applications in IEEE 802.11ax Networks. In Proceedings of the 2019 IEEE International Black Sea Conference on Communications and Networking (BlackSeaCom), Sochi, Russia, 3–6 June 2019; pp. 1–3. [Google Scholar] [CrossRef]
- Naik, G.; Bhattarai, S.; Park, J. Performance Analysis of Uplink Multi-User OFDMA in IEEE 802.11ax. In Proceedings of the 2018 IEEE International Conference on Communications (ICC), Kansas City, MO, USA, 30 July 2018; pp. 1–6. [Google Scholar] [CrossRef]
- Kosek-Szott, K.; Domino, K. An Efficient Backoff Procedure for IEEE 802.11ax Uplink OFDMA-Based Random Access. IEEE Access 2022, 10, 8855–8863. [Google Scholar] [CrossRef]
- Lanante, L.; Ghosh, C.; Roy, S. Hybrid OFDMA Random Access With Resource Unit Sensing for Next-Gen 802.11ax WLANs. IEEE Trans. Mob. Comput. 2021, 20, 3338–3350. [Google Scholar] [CrossRef]
- IEEE Std 802.11e-2005; Amendment to IEEE Std 802.11, 1999 Edition (Reaff 2003), IEEE Standard for Information Technology–Local and Metropolitan Area Networks–Specific Requirements–Part 11: Wireless LAN Medium Access Control (MAC) and Physical Layer (PHY) Specifications—Amendment 8: Medium Access Control (MAC) Quality of Service Enhancements. IEEE: Piscataway, NJ, USA, 2005. [CrossRef]
- Bajaj, T. Vector Emplace() Function in C++ STL. Available online: https://www.geeksforgeeks.org/vector-emplace-function-in-c-stl/ (accessed on 15 August 2022).









| Abbreviation | Description |
|---|---|
| AAL | Ambient Assisted Living |
| AC | Access Category |
| AID | Association ID |
| AP | Access Point |
| BSR | Buffer Status Report |
| BSRP | Buffer Status Report Poll |
| BSS | Basic Service Set |
| CW | Contention Window |
| EDCA | Enhanced Distributed Channel Access |
| EHT | Extremely High Throughput |
| IoT | Internet of Things |
| MCS | Modulation and Coding Scheme |
| OCW | OFDMA Contention Window |
| OFDMA | Orthogonal Frequency Division Multiple Access |
| QAM | Quadrature Amplitude Modulation |
| QoS | Quality-of-Service |
| RTA | Real-time Applications |
| RU | Resource Units |
| STA | Wi-Fi Station |
| TSN | Time-Sensitive Networking |
| TXOP | Transmission Opportunity |
| WLAN | Wireless Local Area Network |
| Scheduler | Latency | Throughput | Fairness |
|---|---|---|---|
| Proposed | ✓ | ✓ | ✓ |
| History Aware | ✓ | ||
| UORA | ✓ |
| Parameter | Value |
|---|---|
| Frequency Band | 5 GHz |
| Channel Width | 40 MHz |
| Number of RUs | 1, 2, 4, 8, 18 |
| MCS Value | 11 |
| Guard Interval | 0.8 s |
| Number of STAs | 10, 20, 30, 40, 50, 60 |
| UORA CW range | [32, 1024] |
| Packet Size | 1472 bytes |
Publisher’s Note: MDPI stays neutral with regard to jurisdictional claims in published maps and institutional affiliations. |
© 2022 by the authors. Licensee MDPI, Basel, Switzerland. This article is an open access article distributed under the terms and conditions of the Creative Commons Attribution (CC BY) license (https://creativecommons.org/licenses/by/4.0/).
Share and Cite
Qadri, Y.A.; Zulqarnain; Nauman, A.; Musaddiq, A.; Garcia-Villegas, E.; Kim, S.W. Preparing Wi-Fi 7 for Healthcare Internet-of-Things. Sensors 2022, 22, 6209. https://doi.org/10.3390/s22166209
Qadri YA, Zulqarnain, Nauman A, Musaddiq A, Garcia-Villegas E, Kim SW. Preparing Wi-Fi 7 for Healthcare Internet-of-Things. Sensors. 2022; 22(16):6209. https://doi.org/10.3390/s22166209
Chicago/Turabian StyleQadri, Yazdan Ahmad, Zulqarnain, Ali Nauman, Arslan Musaddiq, Eduard Garcia-Villegas, and Sung Won Kim. 2022. "Preparing Wi-Fi 7 for Healthcare Internet-of-Things" Sensors 22, no. 16: 6209. https://doi.org/10.3390/s22166209
APA StyleQadri, Y. A., Zulqarnain, Nauman, A., Musaddiq, A., Garcia-Villegas, E., & Kim, S. W. (2022). Preparing Wi-Fi 7 for Healthcare Internet-of-Things. Sensors, 22(16), 6209. https://doi.org/10.3390/s22166209

