Glucometer Usability for 65+ Type 2 Diabetes Patients: Insights on Physical and Cognitive Issues
Abstract
:1. Introduction
2. Materials and Methods
- -
- A literature review to gather insights about physical and cognitive issues encountered by T2DM patients in SBGM;
- -
- Interviews and one focus group to validate the results of the literature review.
2.1. Literature Review
2.2. Interviews and Focus Group
3. Results
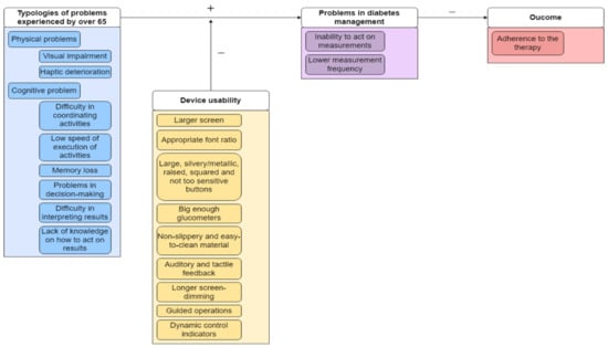
3.1. Findings from the Literature Review
3.2. Findings from Interviews with Patients
3.3. Findings from Interviews with Nurses
3.4. Findings from the Focus Group
4. Discussion
Study Limitations
5. Conclusions
Future Analysis
Author Contributions
Funding
Informed Consent Statement
Acknowledgments
Conflicts of Interest
References
- Greenwood, D.A.; Grady, M. Healthcare Professional Perceptions of Blood Glucose Meter Features That Support Achievement of Self-Management Goals Recommended by Clinical Practice Guidelines. J. Diabetes Sci. Technol. 2020, 15, 1142–1152. [Google Scholar] [CrossRef] [PubMed]
- American Association of Diabetes Educators. An Effective Model of Diabetes Care and Education: Revising the AADE7 Self-Care Behaviors®. Diabetes Educ. 2020, 46, 139–160. [Google Scholar] [CrossRef] [PubMed]
- Huh, J.; Le, T.; Reeder, B.; Thompson, H.J.; Demiris, G. Perspectives on Wellness Self-Monitoring Tools for Older Adults. Int. J. Med. Inform. 2013, 82, 1092–1103. [Google Scholar] [CrossRef] [PubMed]
- McManus, D.D.; Chong, J.W.; Soni, A.; Saczynski, J.S.; Esa, N.; Napolitano, C.; Darling, C.E.; Boyer, E.; Rosen, R.K.; Floyd, K.C.; et al. PULSE-SMART: Pulse-Based Arrhythmia Discrimination Using a Novel Smartphone Application. J. Cardiovasc. Electrophysiol. 2016, 27, 51–57. [Google Scholar] [CrossRef]
- Wilson, J.; Heinsch, M.; Betts, D.; Booth, D.; Kay-Lambkin, F. Barriers and Facilitators to the Use of E-Health by Older Adults: A Scoping Review. BMC Public Health 2021, 21, 1556. [Google Scholar] [CrossRef]
- Yin, R. Case Study Research: Design and Methods Volume 5 of Applied Social Research Methods; SAGE: Thousand Oaks, CA, USA, 2003. [Google Scholar]
- Roehr, S.-P.; Roetschke, J.; Niklaus, C. CONFIDENTIAL-FOR INTERNAL USE ONLY The Accu-Chek® Instant Meter Is Easy to Use for SMBG from a Healthcare Professional and Patient Perspective Results from a Global Customer Insights Market Research Investigation: The Accu-Chek® Instant* Device Is an Easy to Use Meter for HCP and Patients; 2021; unpublished; pp. 1–6. [Google Scholar]
- Omori, M.; Watanabe, T.; Takai, J.; Takada, H.; Miyao, M. Visibility and Characteristics of the Mobile Phones for Elderly People. Behav. Inf. Technol. 2002, 21, 313–316. [Google Scholar] [CrossRef]
- Chang, J.J.; Hildayah Binti Zahari, N.S.; Chew, Y.H. The Design of Social Media Mobile Application Interface for the Elderly. In Proceedings of the 2018 IEEE Conference on Open Systems (ICOS), Langkawi, Malaysia, 21–22 November 2018; pp. 104–108. [Google Scholar] [CrossRef]
- Nasir, M.H.N.M.; Hassan, H.; Jomhari, N. The Use of Mobile Phones by Elderly: A Study in Malaysia Perspectives. J. Soc. Sci. 2008, 4, 123–127. [Google Scholar] [CrossRef]
- Lee, J.H.; Kim, Y.M.; Rhiu, I.; Yun, M.H. A Persona-Based Approach for Identifying Accessibility Issues in Elderly and Disabled Users’ Interaction with Home Appliances. Appl. Sci. 2021, 11, 368. [Google Scholar] [CrossRef]
- Kurniawan, S.; Mahmud, M.; Nugroho, Y. A Study of the Use of Mobile Phones by Older Persons. In Proceedings of the Conference on Human Factors in Computing Systems, Montréal, Québec, (CAN), 22–27 April 2006; pp. 989–994. [Google Scholar] [CrossRef]
- Irie, T.; Matsunaga, K.; Nagano, Y. Universal Design Activities for Mobile Phone: Raku Raku PHONE. Fujitsu Sci. Tech. J. 2005, 41, 78–85. [Google Scholar]
- Adams, N.; Stubbs, D.; Woods, V. Psychological Barriers to Internet Usage among Older Adults in the UK. Med. Inform. Internet Med. 2005, 30, 3–17. [Google Scholar] [CrossRef]
- Liu, X.; Qu, W.; Wang, C.; Zhang, Q.; Ge, Y. A Survey Study of Factors Influencing Smart Phone Fluency. In Engineering Psychology and Cognitive Ergonomics; Springer: Cham, Switzerland, 2021; pp. 377–388. [Google Scholar]
- Curreri, C.; Trevisan, C.; Carrer, P.; Facchini, S.; Giantin, V.; Maggi, S.; Noale, M.; De Rui, M.; Perissinotto, E.; Zambon, S.; et al. Difficulties with Fine Motor Skills and Cognitive Impairment in an Elderly Population: The Progetto Veneto Anziani. J. Am. Geriatr. Soc. 2018, 66, 350–356. [Google Scholar] [CrossRef]
- Shi, A.; Huo, F.; Han, D. Role of Interface Design: A Comparison of Different Online Learning System Designs. Front. Psychol. 2021, 12, 681756. [Google Scholar] [CrossRef]
- Wang, S.F. Research on Web Interface Barrier-Free Design for Elderly People. In Proceedings of the 2020 International Conference on Intelligent Design (ICID), Xi’an, China, 11–13 December 2020; pp. 157–159. [Google Scholar] [CrossRef]
- Grady, M.; Cameron, H.; Katz, L.B. Patients With Diabetes Using a New Glucose Meter With Blood Sugar Mentor and Dynamic Color Range Indicator Features Show Improved Interpretation and Willingness to Act on Blood Glucose Results (ASCEND Study). J. Diabetes Sci. Technol. 2020, 15, 1168–1176. [Google Scholar] [CrossRef]
- Grady, M.; Katz, L.B.; Strunk, C.S.; Cameron, H.; Levy, B.L. Examining the Impact of a Novel Blood Glucose Monitor with Color Range Indicator on Decision-Making in Patients with Type 1 and Type 2 Diabetes and Its Association with Patient Numeracy Level. JMIR Diabetes 2017, 2, e24. [Google Scholar] [CrossRef]
- Peyrot, M.; Rubin, R.R.; Lauritzen, T.; Snoek, F.J.; Matthews, D.R.; Skovlund, S. Psychosocial problems and barriers to improved diabetes management: Results of the Cross-National Diabetes Attitudes, Wishes and Needs (DAWN) Study. Diabet. Med. 2005, 22, 1379–1385. [Google Scholar] [CrossRef]
- Al Hayek, A.; Alwin Robert, A.; Al Dawish, M. Patient Satisfaction and Clinical Efficacy of Novel Blood Glucose Meters Featuring Color Range Indicators in Patients With Type 2 Diabetes: A Prospective Study. Cureus 2020, 12, e11195. [Google Scholar] [CrossRef]
- Drincic, A.T. Analysis of “Use of Blood Glucose Meters Featuring Color Range Indicators Improves Glycemic Control and Patients With Diabetes in Comparison to Blood Glucose Meters Without Color (ACCENTS Study)”. J. Diabetes Sci. Technol. 2018, 12, 1220–1222. [Google Scholar] [CrossRef]
- Guisado-Fernández, E.; Giunti, G.; Mackey, L.M.; Blake, C.; Caulfield, B.M. Factors Influencing the Adoption of Smart Health Technologies for People with Dementia and Their Informal Caregivers: Scoping Review and Design Framework. JMIR Aging 2019, 2, e12192. [Google Scholar] [CrossRef]
- Katz, L.B.; Grady, M.; Stewart, L.; Cameron, H.; Anderson, P.A.; Desai, A. Patient and Health-Care Professional Satisfaction with a New, Simple, High Accuracy Blood Glucose Meter with Color Range Indicator. Indian J. Endocrinol. Metab. 2017, 21, 322–328. [Google Scholar] [CrossRef]
- Grady, M.; Katz, L.B.; Levy, B.L. Use of Blood Glucose Meters Featuring Color Range Indicators Improves Glycemic Control in Patients With Diabetes in Comparison to Blood Glucose Meters Without Color (ACCENTS Study). J. Diabetes Sci. Technol. 2018, 12, 1211–1219. [Google Scholar] [CrossRef]
- Radaelli, G.; Lettieri, E.; Frattini, F.; Luzzini, D.; Boaretto, A. Users’ Search Mechanisms and Risks of Inappropriateness in Healthcare Innovations: The Role of Literacy and Trust in Professional Contexts. Technol. Forecast. Soc. Chang. 2017, 120, 240–251. [Google Scholar] [CrossRef]
- Di Molfetta, S.; Bosi, E.; Ceriello, A.; Cucinotta, D.; Tiengo, A.; Scavini, M.; Piccolo, C.; Bonizzoni, E.; Acmet, E.; Giorgino, F.; et al. Structured self-monitoring of blood glucose is associated with more appropriate therapeutic interventions than unstructured self-monitoring: A novel analysis of data from the PRISMA trial. Diabetes Res. Clin. Pract. 2021, 181, 109070. [Google Scholar] [CrossRef]

| Sample Characteristics | |
|---|---|
| Gender | 40% women, 60% men |
| Age | 65–80 years old |
| Origin | Sicily, Basilicata and Piedmont. |
| Issue | SMBG Features to Address It |
|---|---|
| Visual impairment |
|
| Haptic deterioration |
|
| Low speed of execution of activities | Longer screen-dimming |
| Memory loss | Guided operations |
| Difficulty in coordinating activities | Auditory and tactile feedback |
| Difficulty in interpreting results | Dynamic control indicators |
| # | Questions | Agree Strongly | Agree | Neither Agree or Disagree | Disagree | Disagree Strongly | Total Agreement | Mean Grade |
|---|---|---|---|---|---|---|---|---|
| 1 | I believe the backlit display makes it easy to read the results on the screen | 38% | 48% | 17% | 0% | 0% | 86% | 4.1 |
| 2 | The wide dosing area will make it easy to apply the blood at the end of the strip | 34% | 45% | 17% | 3% | 0% | 79% | 4.1 |
| 3 | The strip ejector makes it easy to remove the strip hygienically | 48% | 28% | 21% | 3% | 0% | 76% | 4.2 |
| 4 | The colour scale (target range indicator) makes it easy to understand the results quickly | 17% | 38% | 10% | 3% | 31% | 55% | 3.1 |
| 5 | I believe it is easy to learn and use without HCP training | 45% | 34% | 17% | 3% | 0% | 79% | 4.2 |
| 6 | I would recommend this glucometer | 50% | 39% | 4% | 7% | 0% | 89% | 4.3 |
Publisher’s Note: MDPI stays neutral with regard to jurisdictional claims in published maps and institutional affiliations. |
© 2022 by the authors. Licensee MDPI, Basel, Switzerland. This article is an open access article distributed under the terms and conditions of the Creative Commons Attribution (CC BY) license (https://creativecommons.org/licenses/by/4.0/).
Share and Cite
Pinelli, M.; Lettieri, E.; Boaretto, A.; Casile, C.; Citro, G.; Zazzaro, B.; Ravazzoni, A. Glucometer Usability for 65+ Type 2 Diabetes Patients: Insights on Physical and Cognitive Issues. Sensors 2022, 22, 6202. https://doi.org/10.3390/s22166202
Pinelli M, Lettieri E, Boaretto A, Casile C, Citro G, Zazzaro B, Ravazzoni A. Glucometer Usability for 65+ Type 2 Diabetes Patients: Insights on Physical and Cognitive Issues. Sensors. 2022; 22(16):6202. https://doi.org/10.3390/s22166202
Chicago/Turabian StylePinelli, Maria, Emanuele Lettieri, Andrea Boaretto, Carlo Casile, Giuseppe Citro, Bernardino Zazzaro, and Adriana Ravazzoni. 2022. "Glucometer Usability for 65+ Type 2 Diabetes Patients: Insights on Physical and Cognitive Issues" Sensors 22, no. 16: 6202. https://doi.org/10.3390/s22166202
APA StylePinelli, M., Lettieri, E., Boaretto, A., Casile, C., Citro, G., Zazzaro, B., & Ravazzoni, A. (2022). Glucometer Usability for 65+ Type 2 Diabetes Patients: Insights on Physical and Cognitive Issues. Sensors, 22(16), 6202. https://doi.org/10.3390/s22166202

