Blockchain Socket Factories with RMI-Enabled Framework for Fine-Grained Healthcare Applications
Abstract
:1. Introduction
- 1
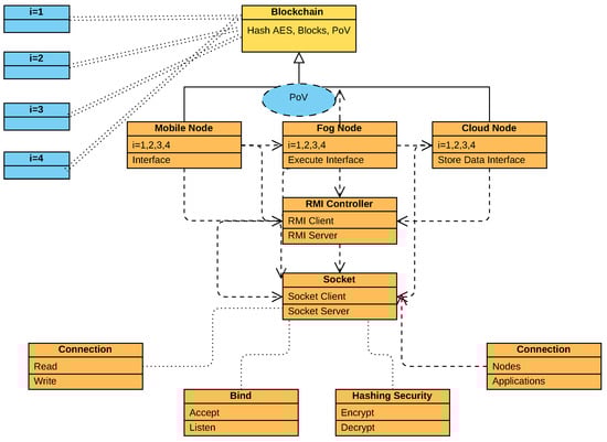
- This paper designs the socket programming integrated remote method invocation (RMI) runtime interface based on Android X86 for healthcare applications in a blockchain-enabled mobile cloud network. The applications are distributed and run on different nodes with the same environment (X86) based on blockchain data validation. Generally, it is a blockchain-enabled RMI-socket enabled framework for healthcare applications in mobile-fog-cloud networks to minimize the processing cost and storage and meet all the given constraints.
- 2
- This study drives the serverless processing cost model, which will charge based on execution time and is different from the existing hourly, weekly, and monthly on-demand services model. The goal is to minimize the processing cost for the healthcare application components and execute them within their deadlines.
- 3
- This study invents the three-layer resource-balancing storage on mobile cloud computing, in which applications can be executed without the issue of scalability, reliability, and storage cost during processing. The mobile devices offload their workload to the fog nodes, and their results are offloaded to cloud computing with the minimum storage cost.
- 4
- The data sharing and exchange from mobile devices and fog to cloud nodes for computing and storage has high security and privacy issues in mobile cloud computing paradigms. Anonymous external attacks and threats exist on the network, and healthcare-sensitive data could be compromised. This study devises the three-layer blockchain mining manager to create and add new blocks to the mobile-cloud network. Each block has its data hashing and nonces and validates each data transaction of the previous node in work.
- 5
- This study presents the new simulator for healthcare applications based on an RMI-socket with a blockchain-enabled mobile-fog-cloud network to run distributed applications. For the data validation and hashing matching, this study devised the distributed hybrid offloading method to enable proof of work, ensuring security and privacy inside the framework for healthcare applications.
2. Related Work
3. Proposed Blockchain Enabled RMI-Socket Framework
3.1. System Model
3.2. Node Scheduling
3.3. Security and Privacy Mechanism
3.4. Problem Formulation
4. Blockchain-Socket-RPC Algorithm Framework
| Algorithm 1. Blockchain Socket RPC Algorithm Framework. |
![]() |
- Client-Socket Scheme: In this scheme, we start the application process of the mobile devices, such as installed applications, and display the healthcare interfaces as fine-grained tasks. These tasks are fine-grained and have autonomous data for processing. Each workload encrypts and decrypts and is validated based on Equation (3) before offloading to the fog node for processing.
- Call Blockchain Consensus Scheme: In order to validate the fine-grained workload of healthcare data, we devise the partial proof of validation (PPoV) scheme at the mobile, fog and cloud nodes for validation during data migration.
- Initial Offloading Scheme: This scheme will allow the data to be encrypted and validated based on PPoV, and the data can be offloaded to the fog node for further processing.
- Fog-Socket Scheme: This is a scheduler where all requested fine-grained workloads are scheduled based on their given deadlines and cost constraints.
- Call Migration Offloading Scheme: This scheme offloads executed data to cloud computing to further analysis and storage in the framework.
| Algorithm 2. Partial proof of validation (PPoV). |
![]() |
4.1. RMI-Socket-Registry
4.2. Blockchain Consensus of Mobile-Fog-Cloud-Socket-RMI Mechanism
4.3. Hybrid Offloading in Blockchain RMI-Socket
4.4. Socket Offloading and Scheduling Scheme
| Algorithm 3. Optimal cost mobile-fog-cloud offloading and scheduling scheme. |
![]() |
5. Performance Evaluation
5.1. Implementation of Socket-RMI-Blockchain
5.2. Results Discussion
5.3. Proof of Validation of Fine-Grained Tasks
6. Conclusions
Author Contributions
Funding
Institutional Review Board Statement
Informed Consent Statement
Data Availability Statement
Conflicts of Interest
References
- Mohammed, M.A.; Rashid, A.N.; Kadry, S.; Abdulkareem, K.H. Deadline aware and energy-efficient scheduling algorithm for fine-grained tasks in mobile edge computing. Sensors 2022, 18, 168–193. [Google Scholar]
- Dootio, M.A.; Lakhan, A.; Hassan Sodhro, A.; Groenli, T.M.; Bawany, N.Z.; Kumar, S. Secure and failure hybrid delay enabled a lightweight RPC and SHDS schemes in Industry 4.0 aware IIoHT enabled fog computing. Math. Biosci. Eng. 2021, 19, 513–536. [Google Scholar] [CrossRef] [PubMed]
- Pinnarong, R.; Siangpipop, S.; Harncharnchai, A.; Nimmolrat, A.; Thinnukool, O. Thai Pregnant Mobile Application: Review and Development Report. Int. J. Interact. Mob. Technol. 2021, 15, 57. [Google Scholar] [CrossRef]
- Li, X.; Tao, B.; Dai, H.N.; Imran, M.; Wan, D.; Li, D. Is blockchain for Internet of Medical Things a panacea for COVID-19 pandemic? Pervasive Mob. Comput. 2021, 75, 101434. [Google Scholar] [CrossRef]
- Pintavirooj, C.; Keatsamarn, T.; Treebupachatsakul, T. Multi-Parameter Vital Sign Telemedicine System Using Web Socket for COVID19 Pandemics. Healthcare 2021, 9, 285. [Google Scholar] [CrossRef]
- Dai, H.N.; Wu, Y.; Wang, H.; Imran, M.; Haider, N. Blockchain-empowered edge intelligence for internet of medical things against COVID-19. IEEE Internet Things Mag. 2021, 4, 34–39. [Google Scholar] [CrossRef]
- Tuli, S.; Mahmud, R.; Tuli, S.; Buyya, R. Fogbus: A blockchain-based lightweight framework for edge and fog computing. J. Syst. Softw. 2019, 154, 22–36. [Google Scholar] [CrossRef] [Green Version]
- Novakovic, A.; Marshall, A.H.; McGregor, C. Introducing a Conceptual Framework for Architecting Healthcare 4.0 Systems. In Advances in Computer Vision and Computational Biology; Springer: Berlin/Heidelberg, Germany, 2021; pp. 579–589. [Google Scholar]
- Kumar, S.; Raw, R.S.; Bansal, A.; Mohammed, M.A.; Khuwuthyakorn, P.; Thinnukool, O. 3D location oriented routing in flying ad-hoc networks for information dissemination. IEEE Access 2021, 9, 137083–137098. [Google Scholar] [CrossRef]
- Khoso, F.H.; Arain, A.A.; Soomro, M.A.; Nizamani, S.Z.; Kanwar, K. A microservice-based system for industrial internet of things in fog-cloud assisted network. Eng. Technol. Appl. Sci. Res. 2021, 11, 7029–7032. [Google Scholar] [CrossRef]
- Khoso, F.H.; Arain, A.A.; Kanwar, K. Serverless based functions aware framework for healthcare application. Int. J. Emerg. Trends Eng. Res. 2021, 9, 446–450. [Google Scholar]
- Lakhan, A.; Mastoi, Q.U.A.; Elhoseny, M.; Memon, M.S.; Mohammed, M.A. Deep neural network-based application partitioning and scheduling for hospitals and medical enterprises using IoT assisted mobile fog cloud. Enterp. Inf. Syst. 2021, 16, 1883122. [Google Scholar] [CrossRef]
- Ni, Y.; Luo, R.; Luo, H. Fabrication and mechanical properties of 3-D Cf/C-SiC-TiC composites prepared by RMI. J. Alloys Compd. 2019, 798, 784–789. [Google Scholar] [CrossRef]
- Lakhan, A.; Ahmad, M.; Bilal, M.; Jolfaei, A.; Mehmood, R.M. Mobility aware blockchain enabled offloading and scheduling in vehicular fog cloud computing. IEEE Trans. Intell. Transp. Syst. 2021, 22, 4212–4223. [Google Scholar] [CrossRef]
- Lakhan, A.; Mohammed, M.A.; Kozlov, S.; Rodrigues, J.J. Mobile-fog-cloud assisted deep reinforcement learning and blockchain-enable IoMT system for healthcare workflows. Trans. Emerg. Telecommun. Technol. 2021, e4363. [Google Scholar] [CrossRef]
- Lakhan, A.; Mohammed, M.A.; Rashid, A.N.; Kadry, S.; Panityakul, T.; Abdulkareem, K.H.; Thinnukool, O. Smart-contract aware ethereum and client-fog-cloud healthcare system. Sensors 2021, 21, 4093. [Google Scholar] [CrossRef]
- Tang, W.; Zhao, X.; Rafique, W.; Dou, W. A blockchain-based offloading approach in fog computing environment. In Proceedings of the 2018 IEEE International Conference on Parallel & Distributed Processing with Applications, Ubiquitous Computing & Communications, Big Data & Cloud Computing, Social Computing & Networking, Sustainable Computing & Communications (ISPA/IUCC/BDCloud/SocialCom/SustainCom), Melbourne, VIC, Australia, 11–13 December 2018; pp. 308–315. [Google Scholar]
- Ren, J.; Li, J.; Qin, T. Task offloading strategy with emergency handling and blockchain security in SDN-empowered and fog-assisted healthcare IoT. Tsinghua Sci. Technol. 2021, 27, 760–776. [Google Scholar] [CrossRef]
- Lakhan, A.; Dootio, M.A.; Alqahtani, F.; R Alzahrani, I.; Baothman, F.; Shah, S.Y.; Shah, S.A.; Anjum, N.; Abbasi, Q.H.; Khokhar, M.S.; et al. Hybrid workload enabled and secure healthcare monitoring sensing framework in distributed fog-cloud network. Electronics 2021, 10, 1974. [Google Scholar] [CrossRef]
- Alli, A.A.; Alam, M.M. The fog cloud of things: A survey on concepts, architecture, standards, tools, and applications. Internet Things 2020, 9, 100177. [Google Scholar] [CrossRef]
- Bi, H.; Liu, J.; Kato, N. Deep learning-based privacy preservation and data analytics for IoT enabled healthcare. IEEE Trans. Ind. Informatics 2021, 18, 4798–4807. [Google Scholar] [CrossRef]
- Xu, L.; Zhou, X.; Tao, Y.; Liu, L.; Yu, X.; Kumar, N. Intelligent Security Performance Prediction for IoT-Enabled Healthcare Networks Using an Improved CNN. IEEE Trans. Ind. Inform. 2021, 18, 2063–2074. [Google Scholar] [CrossRef]
- Wang, K.; Chen, C.M.; Tie, Z.; Shojafar, M.; Kumar, S.; Kumari, S. Forward Privacy Preservation in IoT-Enabled Healthcare Systems. IEEE Trans. Ind. Inform. 2021, 18, 1991–1999. [Google Scholar] [CrossRef]
- Alazab, M.; RM, S.P.; Parimala, M.; Reddy, P.; Gadekallu, T.R.; Pham, Q.V. Federated learning for cybersecurity: Concepts, challenges and future directions. IEEE Trans. Ind. Inform. 2021, 18, 3501–3509. [Google Scholar] [CrossRef]
- Barati, M.; Aujla, G.S.; Llanos, J.T.; Duodu, K.A.; Rana, O.F.; Carr, M.; Rajan, R. Privacy-Aware cloud auditing for gdpr compliance verification in online healthcare. IEEE Trans. Ind. Inform. 2021, 18, 4808–4819. [Google Scholar] [CrossRef]
- Godla, S.R.; Fikadu, G.; Adema, A. Socket programming-based rmi application for Amazon web services in distributed cloud computing. In Innovative Data Communication Technologies and Application; Springer: Berlin/Heidelberg, Germany, 2022; pp. 517–526. [Google Scholar]
- Lakhan, A.; Morten Groenli, T.; Majumdar, A.; Khuwuthyakorn, P.; Hussain Khoso, F.; Thinnukool, O. Potent Blockchain-Enabled Socket RPC Internet of Healthcare Things (IoHT) Framework for Medical Enterprises. Sensors 2022, 22, 4346. [Google Scholar] [CrossRef] [PubMed]
- Vaezi, A.; Azarnoush, S.; Mohammadian, P. A Hundred Attacks in Distributed Systems. 2022. Available online: https://hal.archives-ouvertes.fr/hal-03657061/document (accessed on 28 January 2020).
- Sodhro, A.H.; Pirbhulal, S.; Muzammal, M.; Zongwei, L. Towards blockchain-enabled security technique for industrial internet of things based decentralized applications. J. Grid Comput. 2020, 18, 615–628. [Google Scholar] [CrossRef]
- Talat, R.; Obaidat, M.S.; Muzammal, M.; Sodhro, A.H.; Luo, Z.; Pirbhulal, S. A decentralised approach to privacy preserving trajectory mining. Future Gener. Comput. Syst. 2020, 102, 382–392. [Google Scholar] [CrossRef]
- Lasla, N.; Al-Sahan, L.; Abdallah, M.; Younis, M. Green-PoW: An energy-efficient blockchain proof-of-work consensus algorithm. Comput. Netw. 2022, 214, 109118. [Google Scholar] [CrossRef]
- Lendák, I.; Indig, B.; Palkó, G. WARChain: Consensus-based trust in web archives via proof-of-stake blockchain technology. J. Comput. Secur. 2022, 30, 499–515. [Google Scholar] [CrossRef]
- Geng, T.; Njilla, L.; Huang, C.T. Delegated Proof of Secret Sharing: A Privacy-Preserving Consensus Protocol Based on Secure Multiparty Computation for IoT Environment. Network 2022, 2, 66–80. [Google Scholar] [CrossRef]
- Du, Y.; Wang, Z.; Li, J.; Shi, L.; Jayakody, D.N.K.; Chen, Q.; Chen, W.; Han, Z. Blockchain-Aided Edge Computing Market: Smart Contract and Consensus Mechanisms. IEEE Trans. Mob. Comput. 2022. [Google Scholar] [CrossRef]
- Zheng, G.; Gao, L.; Huang, L.; Guan, J. Ethereum Smart Contract Development in Solidity; Springer: Berlin/Heidelberg, Germany, 2021. [Google Scholar]







| Study | Hashing Techniques | Application | Architecture | Layers | Language | Node |
|---|---|---|---|---|---|---|
| [1] | MD5 | Heartbeat | CORBA | Client–Server | JAVA | Mobile-Cloud |
| [2] | SHA-256 | Blood-P | RPC | Client–Server | JAVA | Mobile-Cloud |
| [3] | AES | Healthcare | RPC | Client–Server | JAVA | Mobile-Cloud |
| [4,5] | RSA | Medical Care | RMI | Client–Server | C/C++ | Mobile-Cloud |
| [6] | AES | Medical Care | SOA | Client–Server | C/C++ | Mobile-Edge |
| [7,8,9,10] | Blockchain | Medical Care | Ethereum | Client–Server | PYTHON | Mobile-Edge |
| [11,12,13,14,15,16,17,18,19,20] | Blockchain | Medical Care | Open-Source | Client–Server | PYTHON | Mobile-Edge |
| [21,22] | Privacy | Healthcare | fixed | Client-client | PYTHON | Mobile-Edge |
| [23,24,25] | Privacy | Healthcare | fixed | Server-Server | PYTHON | Mobile-Edge |
| [26,27] | Privacy | Healthcare | fixed | Server-Server | PYTHON | Mobile-Edge |
| [28,29] | Privacy | Healthcare | fixed | Nodes | PYTHON | Mobile-Edge |
| [30] | Privacy | Healthcare | fixed | Hybrid-Client–Server | PYTHON | Mobile-Edge |
| Proposed | AES-256 | Fine-Grained Tasks | RMI-Socket-Blockchain | Many Clients-Servers | JAVA | Mobile-Fog-Cloud |
| Notations | Description |
|---|---|
| I | Number of fine-grained healthcare functions |
| i | Fine-grained function I |
| W | Amount of function data |
| Particular data of function i | |
| Deadline of fine-grained function i | |
| M | Number of client nodes |
| m | Particular node such as mobile |
| Resources of particular node | |
| Speed of node m | |
| K | Number of homogeneous fog nodes |
| k | Particular node such as fog node k |
| Resources of particular node | |
| Cloud storage processing node | |
| Speed of node k | |
| Number of blockchain blocks | |
| Hash of the block | |
| - | Pre-Hash of the block |
| - | Private key of the block |
| - | Public key of the block |
| S | Number of cloud storage available |
| s | Particular storage of cloud |
| Logarithm of inference N and network noise | |
| Available bandwidth network |
| Config Parameters | Parameters Values |
|---|---|
| Socket-Programming API | JAVA |
| i = 1 | 200 MB heartbeat workload |
| i = 2 | 900 MB Blood pressure |
| i = 3 | 2 GB EEG Values |
| i = 4 | 4 GB MB ECG pictures |
| i = 5 | 600 MB heartbeat workload |
| i = 6 | 900 MB Blood pressure |
| i = 7 | 2 GB EEG Values |
| i = 8 | 4 GB MB ECG pictures |
| i = 9 | 1200 MB heartbeat workload |
| i = 10∼15 | 1900 MB Blood pressure |
| i = 16 | 5 GB EEG Values |
| i = 17∼20 | 7 GB MB ECG pictures |
| m = 1 | Android 64 GB ROM, 8 GB RAM |
| m = 2 | Android 128 GB ROM, 16 GB RAM |
| k = 1 | Core I5 30 GB ROM |
| k = 2 | Core I7 100 GB ROM |
| k = 3 | Core I9 500 GB ROM |
| Node | Cost |
|---|---|
| s = 1 | 2 dollar per Hourly use for applications |
| s = 2 | 3 dollar per Hourly use for applications |
| s = 3 | 0.5 dollar per Hourly use for applications |
| k = 1 | 1 dollar per Hourly use for applications Core I5 30 GB ROM |
| k = 2 | 2 dollar per Hourly use for applicationsCore I7 100 GB ROM |
| k = 3 | 3 dollar per Hourly use for applications Core I9 500 GB ROM |
Publisher’s Note: MDPI stays neutral with regard to jurisdictional claims in published maps and institutional affiliations. |
© 2022 by the authors. Licensee MDPI, Basel, Switzerland. This article is an open access article distributed under the terms and conditions of the Creative Commons Attribution (CC BY) license (https://creativecommons.org/licenses/by/4.0/).
Share and Cite
Ahmed, S.; Lakhan, A.; Thinnukool, O.; Khuwuthyakorn, P. Blockchain Socket Factories with RMI-Enabled Framework for Fine-Grained Healthcare Applications. Sensors 2022, 22, 5833. https://doi.org/10.3390/s22155833
Ahmed S, Lakhan A, Thinnukool O, Khuwuthyakorn P. Blockchain Socket Factories with RMI-Enabled Framework for Fine-Grained Healthcare Applications. Sensors. 2022; 22(15):5833. https://doi.org/10.3390/s22155833
Chicago/Turabian StyleAhmed, Saleem, Abdullah Lakhan, Orawit Thinnukool, and Pattaraporn Khuwuthyakorn. 2022. "Blockchain Socket Factories with RMI-Enabled Framework for Fine-Grained Healthcare Applications" Sensors 22, no. 15: 5833. https://doi.org/10.3390/s22155833
APA StyleAhmed, S., Lakhan, A., Thinnukool, O., & Khuwuthyakorn, P. (2022). Blockchain Socket Factories with RMI-Enabled Framework for Fine-Grained Healthcare Applications. Sensors, 22(15), 5833. https://doi.org/10.3390/s22155833




