A Reliable Fault Diagnosis Method for a Gearbox System with Varying Rotational Speeds
Abstract
1. Introduction
2. The Characteristics of a Gearbox Vibration Signal and Experimental Testbed Setup
2.1. The Characteristics of a Gearbox Vibration Signal
2.2. The Experimental Testbed Setup
3. The Gearbox Fault Diagnosis Methodology
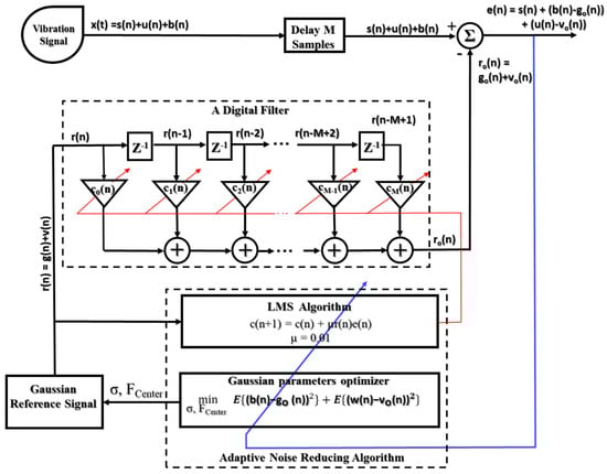
3.1. Adaptive Noise Reducer–based Gaussian Reference Signal
3.1.1. Adaptive Noise Filtering Technique
The Digital Filter
J = cT(n)Rc(n) − 2PcT(n) + E{d2(n)},
Adaptive Algorithm
Adaptive Noise Filtering Technique Applied to a Vibration Signal
- (A)
- The generated noise reference, r(n), and informative signal, s(n), are uncorrelated and independent (E{r(n)s(n)} = 0)
- (B)
- The characteristics of the generated noise reference, r(n), and noise, w(n), are homologous as much as possible.
3.1.2. ANR-GRS
3.1.3. The Process for Calculating the Optimized Subband
3.2. Feature Pool Configuration
3.3. Gearbox Fault Classification Using a Multiclass SVM Classifier
4. Experimental Results
4.1. Signal Processing Experimental Results
4.2. Classification Results
5. Conclusions
Author Contributions
Funding
Conflicts of Interest
References
- MacFadden, P.D.; Smith, J.D. An Explanation for the Asymmetry of the Modulation Sidebands about the Tooth Meshing Frequency in Epicyclic Gear Vibration. Proc. Inst. Mech. Eng. Part C J. Mech. Eng. Sci. 1985, 199, 65–70. [Google Scholar] [CrossRef]
- McNames, J. Fourier series analysis of epicyclic gearbox vibration. J. Vib. Acoust. Trans. ASME 2002, 124, 150–160. [Google Scholar] [CrossRef]
- Fakhfakh, T.; Chaari, F.; Haddar, M. Numerical and experimental analysis of a gear system with teeth defects. Int. J. Adv. Manuf. Technol. 2005, 25, 542–550. [Google Scholar] [CrossRef]
- Chaari, F.; Bartelmus, W.; Zimroz, R.; Fakhfakh, T.; Haddar, M. Gearbox vibration signal amplitude and frequency modulation. Shock Vib. 2012, 19, 635–652. [Google Scholar] [CrossRef]
- Mills, R. An Introduction to Machinery Analysis and Monitoring. Comput. Eng. 1991, 10, 314–315. [Google Scholar] [CrossRef]
- Ghodake, S.B.; Mishra, P.A.K.; Deokar, P.A.V. A Review on Fault Diagnosis of Gear-Box by Using Vibration Analysis Method. IPASJ Int. J. Mech. Eng. 2016, 4, 31–35. [Google Scholar]
- Patil, C.R.; Kulkarni, P.P.; Sarode, N.N.; Shinde, K.U. Gearbox Noise & Vibration Prediction and Control. Int. Res. J. Eng. Technol. 2017, 4, 873–877. [Google Scholar]
- Boyat, A.K.; Joshi, B.K. A Review Paper: Noise Models in Digital Image Processing. Signal Image Process. Int. J. 2015, 6, 63–75. [Google Scholar] [CrossRef]
- Randall, R.B. Frequency analysis, 3rd ed.; Bruel & Kjaer: Nairobi, Denmark, 1987. [Google Scholar]
- Matz, G.; Hlawatsch, F. Wigner distributions (nearly) everywhere: Time-frequency analysis of signals, systems, random processes, signal spaces, and frames. Signal Process. 2003, 83, 1355–1378. [Google Scholar] [CrossRef]
- Zhang, W.; Wang, H.; Teng, R.; Xu, S. Application of rank-order morphological filter in vibration signal de-noising. In Proceedings of the 3rd International Congress on Image and Signal Processing, Yantai, China, 16–18 October 2010. [Google Scholar] [CrossRef]
- Antoni, J. Cyclostationarity by examples. Mech. Syst. Signal Process. 2009, 23, 987–1036. [Google Scholar] [CrossRef]
- Randall, R.B.; Antoni, J.; Chobsaard, S. The relationship between spectral correlation and envelope analysis in the diagnostics of bearing faults and other cyclostationary machine signals. Mech. Syst. Signal Process. 2001, 15, 945–962. [Google Scholar] [CrossRef]
- Touti, W.; Salah, M.; Ben Salem, S.; Bacha, K.; Chaari, A. Spur gearbox mixed fault detection using vibration envelope and motor stator current signatures analysis. In Proceedings of the 17th International Conference on Sciences and Techniques of Automatic Control and Computer Engineering (STA), Sousse, Tunisia, 19–21 December 2016. [Google Scholar] [CrossRef]
- Jiang, R.; Liu, S.; Tang, Y.; Liu, Y. A novel method of fault diagnosis for rolling element bearings based on the accumulated envelope spectrum of the wavelet packet. JVC/Journal Vib. Control 2015, 21, 1580–1593. [Google Scholar] [CrossRef]
- Xie, H.; Lin, J.; Lei, Y.; Liao, Y. Fast-varying AM-FM components extraction based on an adaptive STFT. Digit. Signal Process. A Rev. J. 2012, 22, 664–670. [Google Scholar] [CrossRef]
- Oppenheim, A.V.; Schafer, R.W. Discrete-Time Signal Processing; Prentice Hall: Englewood Cliffs, NJ, USA, 1989. [Google Scholar]
- Vetterli, M.; Kovačević, J. Wavelets and Subband Coding; Prentice Hall PTR: Upper Saddle River, NJ, USA, 1995. [Google Scholar]
- Olkkonen, J. Discrete Wavelet Transforms—Theory and Applications; Intech: Rijeka, Croatia, 2011; ISBN 9789533071855. [Google Scholar]
- Liu, J. Shannon wavelet spectrum analysis on truncated vibration signals for machine incipient fault detection. Meas. Sci. Technol. 2012, 23, 055604. [Google Scholar] [CrossRef]
- Aharamuthu, K.; Ayyasamy, E.P. Application of discrete wavelet transform and Zhao-Atlas-Marks transforms in non stationary gear fault diagnosis. J. Mech. Sci. Technol. 2013, 27, 641–647. [Google Scholar] [CrossRef]
- Kang, M.; Kim, J.; Kim, J.M.; Tan, A.C.C.; Kim, E.Y.; Choi, B.K. Reliable fault diagnosis for low-speed bearings using individually trained support vector machines with kernel discriminative feature analysis. IEEE Trans. Power Electron. 2015, 30, 2786–2797. [Google Scholar] [CrossRef]
- Huang, N.E.; Shen, Z.; Long, S.R.; Wu, M.C.; Snin, H.H.; Zheng, Q.; Yen, N.C.; Tung, C.C.; Liu, H.H. The empirical mode decomposition and the Hilbert spectrum for nonlinear and non-stationary time series analysis. Proc. R. Soc. A Math. Phys. Eng. Sci. 1998, 454, 903–995. [Google Scholar] [CrossRef]
- Loutridis, S.J. Damage detection in gear systems using empirical mode decomposition. Eng. Struct. 2004, 26, 1833–1841. [Google Scholar] [CrossRef]
- Zhang, C.; Peng, Z.; Chen, S.; Li, Z.; Wang, J. A gearbox fault diagnosis method based on frequency-modulated empirical mode decomposition and support vector machine. Proc. Inst. Mech. Eng. Part C J. Mech. Eng. Sci. 2018, 232, 369–380. [Google Scholar] [CrossRef]
- Chen, K.; Zhou, X.C.; Fang, J.Q.; Zheng, P.F.; Wang, J. Fault Feature Extraction and Diagnosis of Gearbox Based on EEMD and Deep Briefs Network. Int. J. Rotating Mach. 2017, 2017. [Google Scholar] [CrossRef]
- Buzzoni, M.; Mucchi, E.; D’Elia, G.; Dalpiaz, G. Diagnosis of Localized Faults in Multistage Gearboxes: A Vibrational Approach by Means of Automatic EMD-Based Algorithm. Shock Vib. 2017, 2017. [Google Scholar] [CrossRef]
- Liu, B.; Riemenschneider, S.; Xu, Y. Gearbox fault diagnosis using empirical mode decomposition and Hilbert spectrum. Mech. Syst. Signal Process. 2006, 20, 718–734. [Google Scholar] [CrossRef]
- Goharrizi, A.Y.; Sepehri, N. Internal leakage detection in hydraulic actuators using empirical mode decomposition and hilbert spectrum. IEEE Trans. Instrum. Meas. 2012, 61, 368–378. [Google Scholar] [CrossRef]
- Han, G.D.; Wan, S.T.; Lv, Z.J.; Liu, R.H.; Wang, J.; Tang, G.J. The analysis of gearbox fault diagnosis research based on the EMD and hilbert envelope demodulation. Adv. Mater. Res. 2014, 926–930, 1800–1805. [Google Scholar] [CrossRef]
- Peng, Z.K.; Tse, P.W.; Chu, F.L. A comparison study of improved Hilbert-Huang transform and wavelet transform: Application to fault diagnosis for rolling bearing. Mech. Syst. Signal Process. 2005, 19, 974–988. [Google Scholar] [CrossRef]
- Lin, J.; Dou, C.; Wang, Q. Comparisons of MFDFA, EMD and WT by neural network, Mahalanobis distance and SVM in fault diagnosis of gearboxes. Sound Vib. 2018, 52, 11–15. [Google Scholar] [CrossRef]
- Yang, Q.; An, D. EMD and wavelet transform based fault diagnosis for wind turbine gear box. Adv. Mech. Eng. 2013, 2013. [Google Scholar] [CrossRef]
- Zamanian, A.H.; Ohadi, A. Gear fault diagnosis based on Gaussian correlation of vibrations signals and wavelet coefficients. Appl. Soft Comput. J. 2011, 11, 4807–4819. [Google Scholar] [CrossRef]
- Van, M.; Kang, H.J.; Hin, K.S. Rolling element bearing fault diagnosis based on non-local means de-noising and empirical mode decomposition. IET Sci. Meas. Technol. 2014, 8, 571–578. [Google Scholar] [CrossRef]
- Guo, Y.; Liu, Q.N.; Wu, X.; Na, J. Gear fault diagnosis based on narrowband demodulation with frequency shift and spectrum edit. Int. J. Eng. Technol. Innov. 2016, 6, 243–254. [Google Scholar]
- Raj, A.S.; Murali, N. Morlet wavelet UDWT denoising and EMD based bearing fault diagnosis. Electronics 2013, 17, 1–8. [Google Scholar] [CrossRef][Green Version]
- Wang, X.; Zi, Y.; He, Z. Multiwavelet denoising with improved neighboring coefficients for application on rolling bearing fault diagnosis. Mech. Syst. Signal Process. 2011, 25, 285–304. [Google Scholar] [CrossRef]
- Haykin, S.S. Adaptive Filter Theory, 4th ed.; Prentice Hall: Upper Saddle River, NJ, USA, 2002; ISBN 0130901261. [Google Scholar]
- Lee, K.A.; Gan, W.S.; Kuo, S.M. Subband Adaptive Filtering: Theory and Implementation; John Wiley and Sons: Chichester, UK, 2009; ISBN 9780470516942. [Google Scholar]
- Rauber, T.W.; De Assis Boldt, F.; Varejão, F.M. Heterogeneous feature models and feature selection applied to bearing fault diagnosis. IEEE Trans. Ind. Electron. 2015, 62, 637–646. [Google Scholar] [CrossRef]
- Liu, R.; Yang, B.; Zio, E.; Chen, X. Artificial intelligence for fault diagnosis of rotating machinery: A review. Mech. Syst. Signal Process. 2018, 108, 33–47. [Google Scholar] [CrossRef]
- Liu, J.; Zio, E. Feature vector regression with efficient hyperparameters tuning and geometric interpretation. Neurocomputing 2016, 218, 411–422. [Google Scholar] [CrossRef]
- Widodo, A.; Kim, E.Y.; Son, J.D.; Yang, B.S.; Tan, A.C.C.; Gu, D.S.; Choi, B.K.; Mathew, J. Fault diagnosis of low speed bearing based on relevance vector machine and support vector machine. Expert Syst. Appl. 2009, 36, 7252–7261. [Google Scholar] [CrossRef]
- Vapnik, V.N. The Nature of Statistical Learning Theory; Springer: New York, NY, USA, 1995. [Google Scholar]
- Cristianini, N.; Shawe-Taylor, J. An Introduction to Support Vector Machines and Other Kernel-Based Learning Methods; Cambridge University Press: Cambridge, UK, 1999; ISBN 0521780195. [Google Scholar]
- Hsu, C.W.; Lin, C.J. A comparison of methods for multiclass support vector machines. IEEE Trans. Neural Networks 2002, 13, 415–425. [Google Scholar] [CrossRef]
- Fan, X.; Zuo, M.J. Gearbox fault detection using Hilbert and wavelet packet transform. Mech. Syst. Signal Process. 2006, 20, 966–982. [Google Scholar] [CrossRef]
- Figliola, R.S.; Beasley, D.E. Sampling, digital devices, and data acquisition. In Theory and Design for Mechanical Measurements, 5th ed.; John Wiley & Sons: Hoboken, NJ, USA, 2011; pp. 260–303. [Google Scholar]
- Widrow, B.; Stearns, S.D. Adaptive Signal Processing; Prentice Hall: Upper Saddle River, NJ, USA, 1985. [Google Scholar]
- Caesarendra, W.; Tjahjowidodo, T. A review of feature extraction methods in vibration-based condition monitoring and its application for degradation trend estimation of low-speed slew bearing. Machines 2017, 5, 21. [Google Scholar] [CrossRef]
- Rodríguez, J.D.; Pérez, A.; Lozano, J.A. Sensitivity Analysis of k-Fold Cross Validation in Prediction Error Estimation. IEEE Trans. Pattern Anal. Mach. Intell. 2010, 32, 569–575. [Google Scholar] [CrossRef]


















| Device | Specification |
|---|---|
| Vibration sensor (Accelerometer 622B01) | Sensitivity (V/g): 10.2 mV/(m/s2) |
| Operational frequency range: 0.42 to 10 kHz | |
| Resonant frequency: 30 kHz | |
| Measurement range: ± 490 m/s2 | |
| 4- Channel DAQ PCI Board | 18-bit 40MHz AD conversion, a sampling frequency of 65.536 kHz is used for each of two channels simultaneously |
| Displacement transducer | Distance from the head of a transducer to a hole: 1.0 mm |
| Diameter of a hole: 12.80 mm | |
| Sensitivity: 0 to −3dB | |
| Frequency response: 0–10 kHz |
| Gearbox Health State | Description | Number of 1-s Data Samples Acquired for each Rotation Speed | Sampling Frequency (Hz) | |||
|---|---|---|---|---|---|---|
| 300 RPM | 600 RPM | 900 RPM | 1200 RPM | |||
| Healthy (H) | No seeded fault in the teeth of a gearbox | 300 | 300 | 300 | 300 | 65536 |
| Fault type 1 (F1) | Pinion tooth cut 10% (0.9 mm) | 300 | 300 | 300 | 300 | 65536 |
| Fault type 2 (F2) | Pinion tooth cut 30% (2.7 mm) | 300 | 300 | 300 | 300 | 65536 |
| Fault type 3 (F3) | Pinion tooth cut 50% (4.5 mm) | 300 | 300 | 300 | 300 | 65536 |
| Features | Equations | Features | Equations | Features | Equations |
|---|---|---|---|---|---|
| Peak | Max(|s|) | Shape factor | Mean () | ||
| Root mean square (srms) | Entropy | Shape factor square mean root | |||
| Kurtosis | Skewness | Margin factor | |||
| Crest factor | Square mean root (ssmr) | Peak to peak | max(s)−min(s) | ||
| Clearance factor | 5th normalized moment | Kurtosis factor | . | ||
| Impulse factor | 6th normalized moment | Energy of signal | |||
| Frequency center (FC) | Root mean square frequency | Root variance frequency |
| Methodology | OAOMCSVM (4800 Samples) | Accuracy (%) | |||||
|---|---|---|---|---|---|---|---|
| Training Set (80%) | Test Set (20%) | Healthy | Fault Type 1 | Fault Type 2 | Fault Type 3 | Overall (%) | |
| I | 3840 | 960 | 59 | 73 | 69 | 75 | 69.0 |
| II | 3840 | 960 | 84 | 80 | 67 | 83 | 78.30 |
| III | 3840 | 960 | 92 | 89 | 76 | 83 | 84.6 |
| IV | 3840 | 960 | 85 | 87 | 58 | 74 | 73.10 |
| V | 3840 | 960 | 92 | 89 | 88 | 94 | 90.80 |
| ANR-GRS | 3840 | 960 | 100 | 99 | 99 | 100 | 99.70 |
| Methodology | OAOMCSVM (10-Fold Cross Validation) | Accuracy (%) | |||||
|---|---|---|---|---|---|---|---|
| Training Set (300 Samples) | Test Set (600 Samples) | Healthy | Fault Type 1 | Fault Type 2 | Fault Type 3 | Overall (%) | |
| I | 300 RPM | 600 RPM, 900 RPM | 53 | 78 | 69 | 52 | 63 |
| 600 RPM | 900 RPM, 1200 RPM | 74 | 47 | 53 | 80 | 63.5 | |
| 900 RPM | 600 RPM, 1200 RPM | 54 | 46 | 64 | 81 | 61.25 | |
| 1200 RPM | 300 RPM, 600 RPM | 53 | 53 | 68 | 77 | 62.75 | |
| Overall by health states | 58.5 | 56 | 63.5 | 72.5 | 62.63 | ||
| II | 300 RPM | 600 RPM, 900 RPM | 51 | 99 | 63 | 85 | 74.5 |
| 600 RPM | 900 RPM, 1200 RPM | 75 | 67 | 64 | 72 | 69.5 | |
| 900 RPM | 600 RPM, 1200 RPM | 75 | 48 | 70 | 83 | 69 | |
| 1200 RPM | 300 RPM, 600 RPM | 74 | 62 | 74 | 84 | 73.5 | |
| Overall by health states | 68.75 | 69 | 67.75 | 81 | 71.63 | ||
| III | 300 RPM | 600 RPM, 900 RPM | 75 | 58 | 69 | 93 | 73.75 |
| 600 RPM | 900 RPM, 1200 RPM | 74 | 70 | 80 | 84 | 77 | |
| 900 RPM | 600 RPM, 1200 RPM | 70 | 49 | 72 | 63 | 63.5 | |
| 1200 RPM | 300 RPM, 600 RPM | 83 | 53 | 72 | 66 | 68.5 | |
| Overall by health states | 75.5 | 57.5 | 73.25 | 76.5 | 70.69 | ||
| IV | 300 RPM | 600 RPM, 900 RPM | 64 | 74 | 87 | 63 | 72 |
| 600 RPM | 900 RPM, 1200 RPM | 82 | 49 | 72 | 64 | 66.75 | |
| 900 RPM | 600 RPM, 1200 RPM | 63 | 47 | 69 | 76 | 63.75 | |
| 1200 RPM | 300 RPM, 600 RPM | 63 | 49 | 70 | 67 | 62.25 | |
| Overall by health states | 68 | 54.75 | 74.5 | 67.5 | 66.19 | ||
| V | 300 RPM | 600 RPM, 900 RPM | 77 | 94 | 72 | 89 | 83 |
| 600 RPM | 900 RPM, 1200 RPM | 90 | 82 | 91 | 82 | 86.25 | |
| 900 RPM | 600 RPM, 1200 RPM | 94 | 80 | 69 | 85 | 82 | |
| 1200 RPM | 300 RPM, 600 RPM | 98 | 65 | 69 | 83 | 78.75 | |
| Overall by health states | 89.75 | 80.25 | 75.25 | 84.75 | 82.5 | ||
| ANR-GRS | 300 RPM | 600 RPM, 900 RPM | 100 | 95 | 98 | 100 | 98.25 |
| 600 RPM | 900 RPM, 1200 RPM | 98 | 99 | 99 | 100 | 99 | |
| 900 RPM | 600 RPM, 1200 RPM | 98 | 99 | 97 | 99 | 98.25 | |
| 1200 RPM | 300 RPM, 600 RPM | 99 | 98 | 95 | 99 | 97.75 | |
| Overall by health states | 98.75 | 97.75 | 97.25 | 99.5 | 98.31 | ||
© 2020 by the authors. Licensee MDPI, Basel, Switzerland. This article is an open access article distributed under the terms and conditions of the Creative Commons Attribution (CC BY) license (http://creativecommons.org/licenses/by/4.0/).
Share and Cite
Nguyen, C.D.; Prosvirin, A.; Kim, J.-M. A Reliable Fault Diagnosis Method for a Gearbox System with Varying Rotational Speeds. Sensors 2020, 20, 3105. https://doi.org/10.3390/s20113105
Nguyen CD, Prosvirin A, Kim J-M. A Reliable Fault Diagnosis Method for a Gearbox System with Varying Rotational Speeds. Sensors. 2020; 20(11):3105. https://doi.org/10.3390/s20113105
Chicago/Turabian StyleNguyen, Cong Dai, Alexander Prosvirin, and Jong-Myon Kim. 2020. "A Reliable Fault Diagnosis Method for a Gearbox System with Varying Rotational Speeds" Sensors 20, no. 11: 3105. https://doi.org/10.3390/s20113105
APA StyleNguyen, C. D., Prosvirin, A., & Kim, J.-M. (2020). A Reliable Fault Diagnosis Method for a Gearbox System with Varying Rotational Speeds. Sensors, 20(11), 3105. https://doi.org/10.3390/s20113105
