Modified Singular Spectrum Decomposition and Its Application to Composite Fault Diagnosis of Gearboxes
Abstract
1. Introduction
2. Principles of the Algorithm
2.1. The Principle of SSD
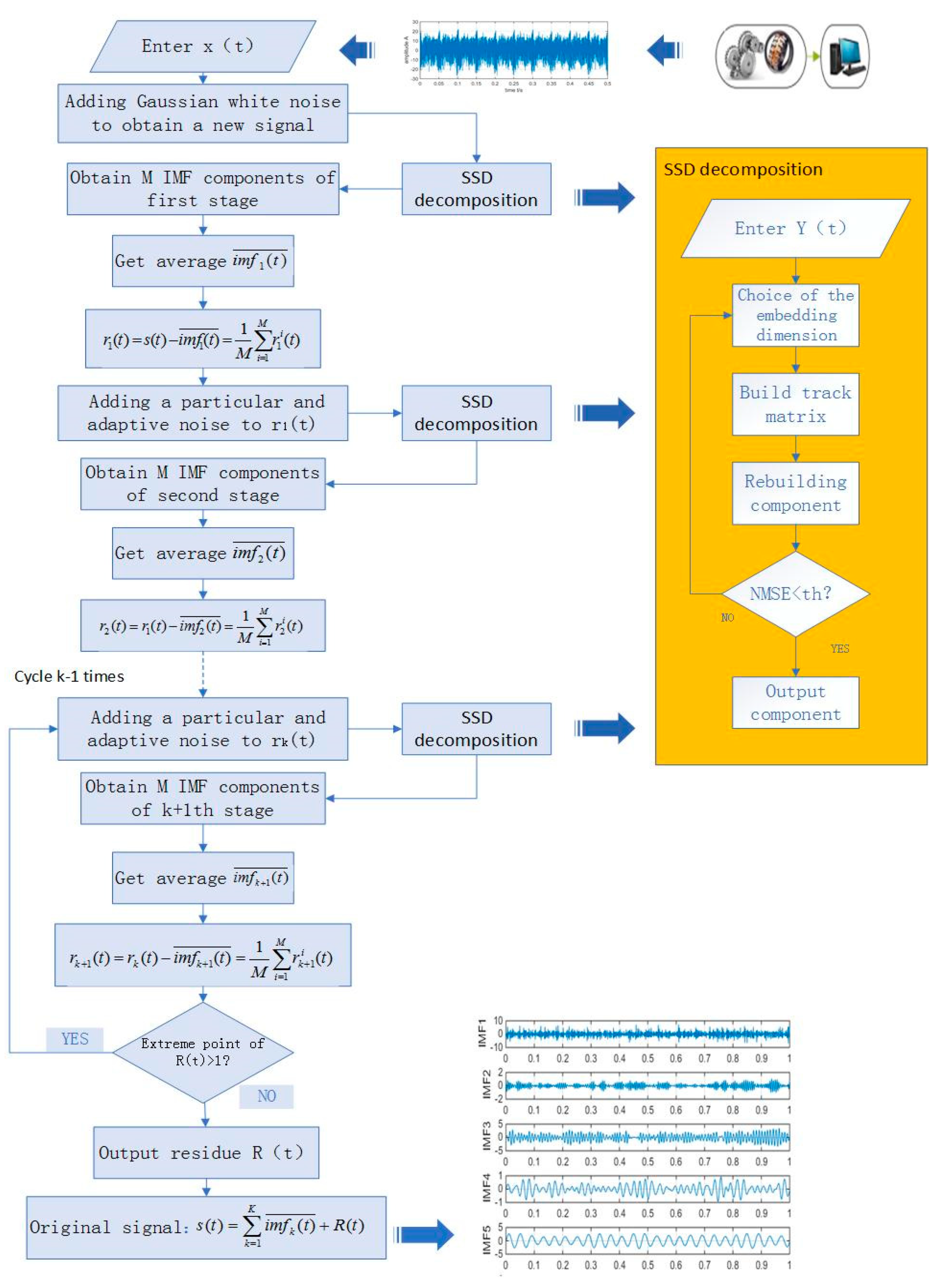
2.2. Principle of MSSD
3. Simulation Signal Analysis
3.1. Construction of Simulation Signal
3.2. Comparison of EEMD, SSD and MSSD
4. Gearbox Composite Fault Simulation Signal Analysis
4.1. Construction of Simulation Signals
4.2. Comparison of Decomposition Results by Different Methods
5. Gearbox Measured Signal Analysis
5.1. Gearbox Test Bench Design
5.2. Experimental Signal Analysis
6. Conclusions
Author Contributions
Funding
Conflicts of Interest
References
- Wang, Z.J.; Wang, J.Y.; Kou, Y.F.; Zhang, J.P.; Ning, S.H.; Zhao, Z.F. Weak Fault Diagnosis of Wind Turbine Gearboxes Based on MED-LMD. Entropy 2017, 19, 277. [Google Scholar] [CrossRef]
- Wang, Z.J.; Wang, J.Y.; Zhao, Z.F.; Wang, R.J. A Novel Method for Multi-Fault Feature Extraction of a Gearbox under Strong Background Noise. Entropy 2017, 20, 10. [Google Scholar] [CrossRef]
- Lv, Y.; Yuan, R.; Wang, T.; Li, H.W.X.; Song, G.B. Health Degradation Monitoring and Early Fault Diagnosis of a Rolling Bearing Based on CEEMDAN and Improved MMSE. Materials 2018, 11, 1009. [Google Scholar] [CrossRef] [PubMed]
- Li, J.M.; Li, M.; Zhang, J.F. Rolling bearing fault diagnosis based on time-delayed feedback monostable stochastic resonance and adaptive minimum entropy deconvolution. J. Sound Vib. 2017, 401, 139–151. [Google Scholar] [CrossRef]
- Liu, R.N.; Yang, B.Y.; Zhang, X.L.; Wang, S.B.; Chen, X.F. Time-frequency atoms-driven support vector machine method for bearings incipient fault diagnosis. Mech. Syst. Signal Process. 2016, 75, 345–370. [Google Scholar] [CrossRef]
- Li, Y.B.; Xu, M.Q.; Wang, R.X.; Huang, W.H. A fault diagnosis scheme for rolling bearing based on local mean decomposition and improved multiscale fuzzy entropy. J. Sound Vib. 2016, 360, 277–299. [Google Scholar] [CrossRef]
- Elasha, F.; Ruiz-Cárcel, C.; Mba, D.; Kiat, G.; Nze, I.; Yebra, G. Pitting detection in worm gearboxes with vibration analysis. Eng. Fail. Anal. 2014, 42, 366–376. [Google Scholar] [CrossRef]
- Wang, Z.; Wang, J.; Du, W. Research on Fault Diagnosis of Gearbox with Improved Variational Mode Decomposition. Sensors 2018, 18, 3510. [Google Scholar] [CrossRef]
- Firla, M.; Li, Z.Y.; Martin, N.; Pachaud, C.; Barszcz, T. Automatic characteristic frequency association and all-sideband demodulation for the detection of a bearing fault. Mech. Syst. Signal Process. 2016, 80, 335–348. [Google Scholar] [CrossRef]
- Wang, Z.J.; Han, Z.N.; Gu, F.S.; Gu, J.X.; Ning, S.H. A novel procedure for diagnosing multiple faults in rotating machinery. ISA Trans. 2015, 55, 208–218. [Google Scholar] [CrossRef]
- Bai, M.; Huang, J.; Hong, M.; Su, F. Faults diagnosis of rotating machinery using intelligent order tracking system. J. Sound Vib. 2005, 280, 699–718. [Google Scholar] [CrossRef]
- Bordoloi, D.J.; Tiwari, R. Support vector machine based optimization of multi-fault classification of gears with evolutionary algorithms from time-frequency vibration data. Measurement 2014, 55, 1–14. [Google Scholar] [CrossRef]
- Shen, Z.; Chen, X.; Zhang, X.; He, Z. A novel intelligent gear fault diagnosis model based on EMD and multi-class TSVM. Measurement 2012, 45, 30–40. [Google Scholar] [CrossRef]
- Chen, F.; Tang, B.; Song, T.; Li, L. Multi-fault diagnosis study on roller bearing based on multi-kernel support vector machine with chaotic particle swarm optimization. Measurement 2014, 47, 576–590. [Google Scholar] [CrossRef]
- Bansal, S.; Sahoo, S.; Tiwari, R.; Bordoloi, D.J. Multiclass fault diagnosis in gears using support vector machine algorithms based on frequency domain data. Measurements 2013, 46, 3469–3481. [Google Scholar] [CrossRef]
- Wang, J.; Hu, H. Vibration-based fault diagnosis of pump using fuzzy logic technique. Measurement 2006, 39, 176–185. [Google Scholar] [CrossRef]
- Lees, A.W.; Sinha, J.K.; Friswell, M.I. Model-based identification of rotating machines. Mech. Syst. Signal Process. 2009, 23, 1884–1893. [Google Scholar] [CrossRef]
- Jena, D.P.; Panigrahi, S.N.; Kumar, R. Gear fault identification and localization using analytic wavelet transform of vibration signal. Measurement 2013, 46, 1115–1124. [Google Scholar] [CrossRef]
- Jiao, X.; Ding, K.; He, G. An algorithm for improving the coefficient accuracy of wavelet packet analysis. Measurement 2014, 47, 207–220. [Google Scholar] [CrossRef]
- Yunusa-Kaltungo, A.; Sinha, J.K.; Elbhbah, K. An improved data fusion technique for faults diagnosis in rotating machines. Measurement 2014, 58, 27–32. [Google Scholar] [CrossRef]
- Yunusa-Kaltungo, A.; Sinha, J.K.; Nembhard, A.D. A novel fault diagnosis technique for enhancing maintenance and reliability of rotating machines. Struct. Health Monit. 2015, 14, 604–621. [Google Scholar] [CrossRef]
- Yunusa-Kaltungo, A.; Sinha, J.K.; Nembhard, A.D. Use of composite higher order spectra for faults diagnosis of rotating machines with different foundation flexibilities. Measurement 2015, 70, 47–61. [Google Scholar] [CrossRef]
- Yunusa-Kaltungo, A.; Sinha, J.K. Sensitivity analysis of higher order coherent spectra in machine faults diagnosis. Struct. Health Monit. 2016, 15, 555–567. [Google Scholar] [CrossRef]
- Huang, N.E.; Shen, Z.; Long, S.R. The Empirical Mode Decomposition and the Hilbert Spectrum for Nonlinear and Non-Stationary Time Series Analysis. Proc. Math. Phys. Eng. Sci. 1998, 454, 903–995. [Google Scholar] [CrossRef]
- Wu, Z.H.; Huang, N.E. Ensemble Empirical Mode Decomposition: A Noise-Assisted Data Analysis Method. Adv. Adapt. Data Anal. 2011, 1, 1–41. [Google Scholar] [CrossRef]
- Yeh, J.R.; Shieh, J.S.; Huang, N.E. Complementary Ensemble Empirical Mode Decomposition: A Novel Noise Enhanced Data Analysis Method. Adv. Adapt. Data Anal. 2010, 2, 135–156. [Google Scholar] [CrossRef]
- Torres, M.E.; Colominas, M.A.; Schlotthauer, G.; Flandrin, P. A complete ensemble empirical mode decomposition with adaptive noise. In Proceedings of the IEEE International Conference on Acoustics, Speech and Signal Processing 2011, Prague, Czech Republic, 22–27 May 2011; pp. 4144–4147. [Google Scholar]
- Colominas, M.A.; Schlotthauer, G.; Torres, M.E. Improved complete ensemble EMD: A suitable tool for biomedical signal processing. Biomed. Signal Process. Control 2014, 14, 19–29. [Google Scholar] [CrossRef]
- Lei, Y.G.; Liu, Z.Y.; Ouazri, J.; Lin, J. A fault diagnosis method of rolling element bearings based on CEEMDAN. Proc. Inst. Mech. Eng. C-J. Mech. Eng. 2017, 231, 1804–1815. [Google Scholar] [CrossRef]
- Zhang, W.Y.; Qu, Z.X.; Zhang, K.Q.; Mao, W.Q.; Ma, Y.N.; Fan, X. A combined model based on CEEMDAN and modified flower pollination algorithm for wind speed forecasting. Energy Convers. Manag. 2017, 136, 439–451. [Google Scholar] [CrossRef]
- Pietro, B.; Joël, M.H.K.; Olivier, M.; Ralf, L.M.P. Singular spectrum decomposition: A new method for time series decomposition. Adv. Adapt. Data Anal. 2014, 6, 45–50. [Google Scholar]
- Alexandrov, T. A Method of Trend Extraction Using Singular Spectrum Analysis. Revstat Stat. J. 2008, 7, 1–22. [Google Scholar]
- Huang, W.L.; Wang, R.Q.; Yuan, Y.M.; Gan, S.W.; Chen, Y.K. Signal extraction using randomized-order multichannel singular spectrum analysis. Geophysics 2017, 82, 59–74. [Google Scholar] [CrossRef]
- Portes, L.L.; Aguirre, L.A. Enhancing multivariate singular spectrum analysis for phase synchronization: The role of observability. Chaos 2016, 26, 97611–99544. [Google Scholar] [CrossRef] [PubMed]



















| Parameter | ||||||||
|---|---|---|---|---|---|---|---|---|
| Numerical values | 30 Hz | 12 Hz | 20 Hz | 150 Hz | 2 | 0.1 | 0.1 | 280 Hz |
| Parameter | Numerical values |
|---|---|
| transmission ratio | 1:1 |
| engagement system | Half-tooth meshing |
| frequency of samplingFs | 8000 Hz |
| Sampling point N | 2000 |
| load troque T | 1000 N·m |
| Gear tooth number z | 18 |
| rotational speed | 1200 rpm |
| Rotor frequency | 20 Hz |
| Bearing outer ring fault frequency | 160 Hz |
| Gear meshing frequency | 360 Hz |
© 2018 by the authors. Licensee MDPI, Basel, Switzerland. This article is an open access article distributed under the terms and conditions of the Creative Commons Attribution (CC BY) license (http://creativecommons.org/licenses/by/4.0/).
Share and Cite
Wang, J.; Han, X.; Wang, Z.; Du, W.; Zhou, J.; Zhang, J.; He, H.; Guo, X. Modified Singular Spectrum Decomposition and Its Application to Composite Fault Diagnosis of Gearboxes. Sensors 2019, 19, 62. https://doi.org/10.3390/s19010062
Wang J, Han X, Wang Z, Du W, Zhou J, Zhang J, He H, Guo X. Modified Singular Spectrum Decomposition and Its Application to Composite Fault Diagnosis of Gearboxes. Sensors. 2019; 19(1):62. https://doi.org/10.3390/s19010062
Chicago/Turabian StyleWang, Junyuan, Xiaofeng Han, Zhijian Wang, Wenhua Du, Jie Zhou, Jiping Zhang, Huihui He, and Xiaoming Guo. 2019. "Modified Singular Spectrum Decomposition and Its Application to Composite Fault Diagnosis of Gearboxes" Sensors 19, no. 1: 62. https://doi.org/10.3390/s19010062
APA StyleWang, J., Han, X., Wang, Z., Du, W., Zhou, J., Zhang, J., He, H., & Guo, X. (2019). Modified Singular Spectrum Decomposition and Its Application to Composite Fault Diagnosis of Gearboxes. Sensors, 19(1), 62. https://doi.org/10.3390/s19010062
