Land Cover Classification with GF-3 Polarimetric Synthetic Aperture Radar Data by Random Forest Classifier and Fast Super-Pixel Segmentation
Abstract
1. Introduction
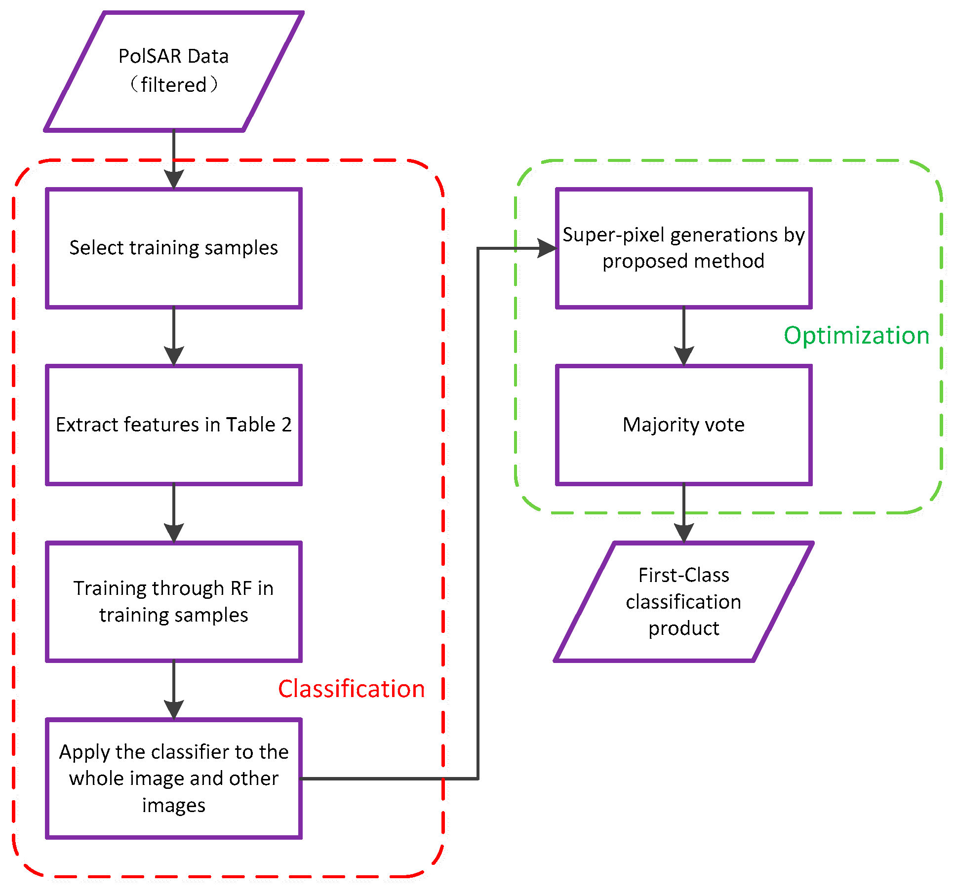
2. Methodology
2.1. Basics of Polarimetric SAR
2.2. Random Forest
2.3. Feature Selection
2.4. Fast Super-Pixel Segmentation Algorithm
2.4.1. Dissimilarity of Two Regions
2.4.2. Super-Pixel Generation
2.4.3. Acceleration
2.4.4. Majority Vote
2.4.5. Algorithm and Time Analysis
| Algorithm 1: Algorithmic steps of Fast Super-Pixel Generation |
| Input:T11,T12,T13,T21,T22,T23,T31,T32,T33 of the whole PolSAR image; threshold ;; Steps:
Super-pixels without boundary. |
3. Experimental Results
3.1. Experimental Data
3.2. Sampling
3.3. Classification Comparison
3.4. Super-Pixel Generation Experiments
3.5. Final Result and Evalution
4. Conclusions
Author Contributions
Acknowledgments
Conflicts of Interest
References
- Zhang, Q. System design and key technologies of the GF-3 satellite. Acta Geod. Cartogr. Sin. 2017, 46, 269–277. [Google Scholar]
- Cloude, S.R.; Pottier, E. A review of target decomposition theorems in radar polarimetry. IEEE Trans. Geosci. Remote Sens. 1996, 34, 498–518. [Google Scholar] [CrossRef]
- Freeman, A.; Durden, S.L. A three-component scattering model for polarimetric SAR data. IEEE Trans. Geosci. Remote Sens. 1998, 36, 963–973. [Google Scholar] [CrossRef]
- Krogager, E. Decomposition of the radar target scattering matrix with application to high resolution target imaging. In Proceedings of the National Telesystems Conference (NTC ’91), Atlanta, GA, USA, 26–27 March 1991; Volume 1, pp. 77–82. [Google Scholar]
- Cameron, W.L.; Leung, L.K. Feature motivated polarization scattering matrix decomposition. In Proceedings of the IEEE International Conference on Radar, Arlington, VA, USA, 7–10 May 1990; pp. 549–557. [Google Scholar]
- Huynen, J.R. Phenomenological Theory of Radar Targets; Drukkerij Bronder-Offset N.V.: Rotterdam, The Netherlands, 1978; pp. 653–712. [Google Scholar]
- Yamaguchi, Y.; Moriyama, T.; Ishido, M.; Yamada, H. Four-component scattering model for polarimetric SAR image decomposition. IEEE Trans. Geosci. Remote Sens. 2005, 43, 1699–1706. [Google Scholar] [CrossRef]
- Arii, M.; Zyl, J.J.V.; Yunjin, K. A general characterization for polarimetric scattering from vegetation canopies. IEEE Trans. Geosci. Remote Sens. 2010, 48, 3349–3357. [Google Scholar] [CrossRef]
- Chen, S.W.; Wang, X.S.; Xiao, S.P.; Sato, M. General polarimetric model-based decomposition for coherency matrix. IEEE Trans. Geosci. Remote Sens. 2013, 52, 1843–1855. [Google Scholar] [CrossRef]
- Lee, J.S.; Grunes, M.R. Classification of multi-look polarimetric SAR data based on complex Wishart distribution. Int. J. Remote Sens. 1992, 15, 2299–2311. [Google Scholar] [CrossRef]
- Doulgeris, A.P.; Anfinsen, S.N.; Eltoft, T. Automated non-gaussian clustering of polarimetric synthetic aperture radar images. IEEE Trans. Geosci. Remote Sens. 2011, 49, 3665–3676. [Google Scholar] [CrossRef]
- Formont, P.; Pascal, F.; Vasile, G.; Ovarlez, J.P.; Ferro-Famil, L. Statistical classification for heterogeneous polarimetric SAR images. IEEE J. Sel. Top. Signal Process. 2011, 5, 567–576. [Google Scholar] [CrossRef]
- Pottier, E.; Saillard, J. Classification of earth terrain in polarimetric SAR images using neural nets modelization. Proc. SPIE Int. Soc. Opt. Eng. 1993, 7, 1–8. [Google Scholar]
- Fukuda, S.; Hirosawa, H. Support vector machine classification of land cover: Application to polarimetric SAR data. In Proceedings of the IEEE 2001 International Geoscience and Remote Sensing Symposium (IGARSS ’01), Sydney, Australia, 9–13 July 2001; Volume 181, pp. 187–189. [Google Scholar]
- Yong, J.; Zhang, X.L.; Shi, J. Unsupervised classification of polarimetric SAR image by quad-tree segment and SVM. In Proceedings of the 1st Asian and Pacific Conference on Synthetic Aperture Radar, Huangshan, China, 5–9 November 2007; pp. 480–483. [Google Scholar]
- Samat, A.; Gamba, P.; Du, P.; Luo, J. Active extreme learning machines for quad-polarimetric SAR imagery classification. Int. J. Appl. Earth Observ. Geoinf. 2015, 35, 305–319. [Google Scholar] [CrossRef]
- Feng, J.; Cao, Z.; Pi, Y. Polarimetric contextual classification of POLSAR images using sparse representation and superpixels. Remote Sens. 2014, 6, 7158–7181. [Google Scholar] [CrossRef]
- Ghimire, B.; Rogan, J.; Miller, J. Contextual land-cover classification: Incorporating spatial dependence in land-cover classification models using random forests and the Getis statistic. Remote Sens. Lett. 2010, 1, 45–54. [Google Scholar] [CrossRef]
- Guo, L.; Chehata, N.; Mallet, C.; Boukir, S. Relevance of airborne lidar and multispectral image data for urban scene classification using Random Forests. ISPRS J. Photogramm. Remote Sens. 2011, 66, 56–66. [Google Scholar] [CrossRef]
- Mahdianpari, M.; Salehi, B.; Mohammadimanesh, F.; Motagh, M. Random forest wetland classification using ALOS-2 L-band, RADARSAT-2 C-band, and TerraSAR-X imagery. ISPRS J. Photogramm. Remote Sens. 2017, 130, 13–31. [Google Scholar] [CrossRef]
- Wu, Y.; Ji, K. Segmentation of multi-look fully polarimetric SAR images based on wishart distribution and MRF. Acta Electron. Sin. 2007, 35, 2302–2306. [Google Scholar]
- Wu, Y.; Ji, K.; Yu, W.; Su, Y. Region-based classification of polarimetric SAR images using wishart MRF. IEEE Geosci. Remote Sens. Lett. 2008, 5, 668–672. [Google Scholar] [CrossRef]
- Qin, F.; Guo, J.; Lang, F. Superpixel segmentation for polarimetric SAR imagery using local iterative clustering. IEEE Geosci. Remote Sens. Lett. 2017, 12, 13–17. [Google Scholar]
- Lee, J.S.; Ainsworth, T.L. The effect of orientation angle compensation on coherency matrix and polarimetric target decompositions. IEEE Trans. Geosci. Remote Sens. 2010, 49, 53–64. [Google Scholar] [CrossRef]
- Lee, J.S.; Grunes, M.R.; Pottier, E.; Ferro-Famil, L. Unsupervised terrain classification preserving polarimetric scattering characteristics. IEEE Trans. Geosci. Remote Sens. 2004, 42, 722–731. [Google Scholar]
- Lee, J.S.; Krogager, E.; Schuler, D.L.; Ainsworth, T.L. On the estimation of polarization orientation angles induced from azimuth slopes using polarimetric SAR data. In Proceedings of the IEEE International Geoscience and Remote Sensing Symposium (IGARSS 2000), Honolulu, HI, USA, 24–28 July 2000; Volume 1313, pp. 1310–1312. [Google Scholar]
- Zyl, J.J.V. Application of cloude’s target decomposition theorem to polarimetric imaging radar data. Proc. SPIE Int. Soc. Opt. Eng. 1993, 1748, 184–192. [Google Scholar]
- Surhone, L.M.; Tennoe, M.T.; Henssonow, S.F.; Breiman, L. Random forest. Mach. Learn. 2010, 45, 5–32. [Google Scholar]
- Ainsworth, T.L.; Schuler, D.L.; Lee, J.S. Polarimetric SAR characterization of man-made structures in urban areas using normalized circular-pol correlation coefficients. Remote Sens. Environ. 2008, 112, 2876–2885. [Google Scholar] [CrossRef]
- Sonobe, R.; Tani, H.; Wang, X.; Kobayashi, N.; Shimamura, H. Discrimination of crop types with TerraSAR-X-derived information. Phys. Chem. Earth Parts A/B/C 2015, 83–84, 2–13. [Google Scholar] [CrossRef]
- Schou, J.; Skriver, H.; Nielsen, A.A.; Conradsen, K. CFAR edge detector for polarimetric SAR images. IEEE Trans. Geosci. Remote Sens. 2003, 41, 20–32. [Google Scholar] [CrossRef]
- Conradsen, K.; Nielsen, A.A.; Schou, J.; Skriver, H. A test statistic in the complex wishart distribution and its application to change detection in polarimetric SAR data. IEEE Trans. Geosci. Remote Sens. 2003, 41, 4–19. [Google Scholar] [CrossRef]
- Liu, B.; Hu, H.; Wang, H.; Wang, K.; Liu, X.; Yu, W. Superpixel-based classification with an adaptive number of classes for polarimetric SAR images. IEEE Trans. Geosci. Remote Sens. 2013, 51, 907–924. [Google Scholar] [CrossRef]
- Jiao, L.; Liu, F. Wishart deep stacking network for fast POLSAR image classification. IEEE Trans. Image Process. 2016, 25, 3273–3286. [Google Scholar] [CrossRef] [PubMed]
- Ma, X.; Shen, H.; Yang, J.; Zhang, L.; Li, P. Polarimetric-spatial classification of SAR images based on the fusion of multiple classifiers. IEEE J. Sel. Top. Appl. Earth Observ. Remote Sens. 2014, 7, 961–971. [Google Scholar]
- Ersahin, K.; Cumming, I.G.; Ward, R.K. Segmentation and classification of polarimetric SAR data using spectral graph partitioning. IEEE Trans. Geosci. Remote Sens. 2009, 48, 164–174. [Google Scholar] [CrossRef]
- Lee, J.S.; Grunes, M.R.; Ainsworth, T.L.; Du, L.J.; Schuler, D.L.; Cloude, S.R. Unsupervised classification using polarimetric decomposition and the complex wishart classifier. IEEE Trans. Geosci. Remote Sens. 2002, 37, 2249–2258. [Google Scholar]
- Lee, J.S.; Krogager, E.; Ainsworth, T.L.; Boerner, W.M. Polarimetric analysis of radar signature of a manmade structure. IEEE Geosci. Remote Sens. Lett. 2006, 3, 555–559. [Google Scholar] [CrossRef]
- Neumann, M.; Ferrofamil, L.; Reigber, A. Estimation of forest structure, ground, and canopy layer characteristics from multibaseline polarimetric interferometric SAR data. IEEE Trans. Geosci. Remote Sens. 2010, 48, 1086–1104. [Google Scholar] [CrossRef]













| Feature | Physical Meaning |
|---|---|
| Describe the scattering power, which is effective in the discrimination among water, buildings, and roads. | |
| Describe the target’s surface scattering property, which is effective in the extraction of bare soil and ocean water. | |
| Describe the target’s double scattering property, which is effective for buildings parallel to track. | |
| Describe the target’s reflection asymmetry, which is effective in oriented building extraction. | |
| (selected) | Take advantage of all the information in the . |
| Describes the statistical characteristics of the target, which are generally used in the fine-grained discrimination of crops. | |
| GLCM features (selected) | Describes the texture of the target, which is effective in building extraction. |
| (A) Classification Comparison in Selected Samples | ||||||||||||||||
| % | Training Set Accuracy | Testing Set Accuracy | Training Time | Classification Time (4500×3000) | ||||||||||||
| ELM (100 hidden neurons, sigmoid) | 80.80% | 81.14% | 1.93 s | 27.06 s | ||||||||||||
| RF (100 trees) | 99.99% | 95.69% | 27.8 s | 181.6 s | ||||||||||||
| (B) Proportion of Selected Samples | ||||||||||||||||
| Building | Soil | Water Body | Tree | Road | ||||||||||||
| Sample number | 30,389 | 15,351 | 46,931 | 28,399 | 2763 | |||||||||||
| Proportion | 24.5% | 12.4% | 37.9% | 22.9% | 2.2% | |||||||||||
| (C) Confusion Matrix by ELM in the Test Set of Selected Samples | ||||||||||||||||
| % | Building | Soil | Water Body | Tree | Road | Producer Accuracy | Kappa | |||||||||
| Building | 6525 | 255 | 12 | 2523 | 1 | 69.38% | 0.7011 | |||||||||
| Soil | 97 | 3233 | 102 | 1104 | 69 | 70.21% | ||||||||||
| Water body | 0 | 29 | 14,011 | 0 | 39 | 99.52% | ||||||||||
| Tree | 2438 | 782 | 2 | 5288 | 9 | 62.07% | ||||||||||
| Road | 0 | 483 | 105 | 1 | 239 | 28.86% | ||||||||||
| User Accuracy | 71.39% | 67.61% | 98.45% | 59.31% | 66.95% | 78.33% | ||||||||||
| (D) Confusion Matrix by RF in the Test Set of Selected Samples | ||||||||||||||||
| % | Building | Soil | Water Body | Tree | Road | Producer Accuracy | Kappa | |||||||||
| Building | 6531 | 65 | 1 | 2519 | 0 | 71.64% | 0.7696 | |||||||||
| Soil | 56 | 4059 | 16 | 461 | 13 | 88.14% | ||||||||||
| Water body | 0 | 9 | 13,986 | 0 | 84 | 99.34% | ||||||||||
| Tree | 2370 | 709 | 0 | 5540 | 0 | 65.03% | ||||||||||
| Road | 0 | 9 | 30 | 0 | 791 | 95.53% | ||||||||||
| User Accuracy | 73.74% | 83.71% | 99.67% | 65.02% | 89.08% | 83.20% | ||||||||||
| % | Running Time | Adjusting Time |
|---|---|---|
| SLIC | 8515.01 s | Running time |
| Proposed Method | 169.03 s | 8.23 s average |
© 2018 by the authors. Licensee MDPI, Basel, Switzerland. This article is an open access article distributed under the terms and conditions of the Creative Commons Attribution (CC BY) license (http://creativecommons.org/licenses/by/4.0/).
Share and Cite
Fang, Y.; Zhang, H.; Mao, Q.; Li, Z. Land Cover Classification with GF-3 Polarimetric Synthetic Aperture Radar Data by Random Forest Classifier and Fast Super-Pixel Segmentation. Sensors 2018, 18, 2014. https://doi.org/10.3390/s18072014
Fang Y, Zhang H, Mao Q, Li Z. Land Cover Classification with GF-3 Polarimetric Synthetic Aperture Radar Data by Random Forest Classifier and Fast Super-Pixel Segmentation. Sensors. 2018; 18(7):2014. https://doi.org/10.3390/s18072014
Chicago/Turabian StyleFang, Yuyuan, Haiying Zhang, Qin Mao, and Zhenfang Li. 2018. "Land Cover Classification with GF-3 Polarimetric Synthetic Aperture Radar Data by Random Forest Classifier and Fast Super-Pixel Segmentation" Sensors 18, no. 7: 2014. https://doi.org/10.3390/s18072014
APA StyleFang, Y., Zhang, H., Mao, Q., & Li, Z. (2018). Land Cover Classification with GF-3 Polarimetric Synthetic Aperture Radar Data by Random Forest Classifier and Fast Super-Pixel Segmentation. Sensors, 18(7), 2014. https://doi.org/10.3390/s18072014
